ROENet: A ResNet-Based Output Ensemble for Malaria Parasite Classification
Abstract
:1. Introduction
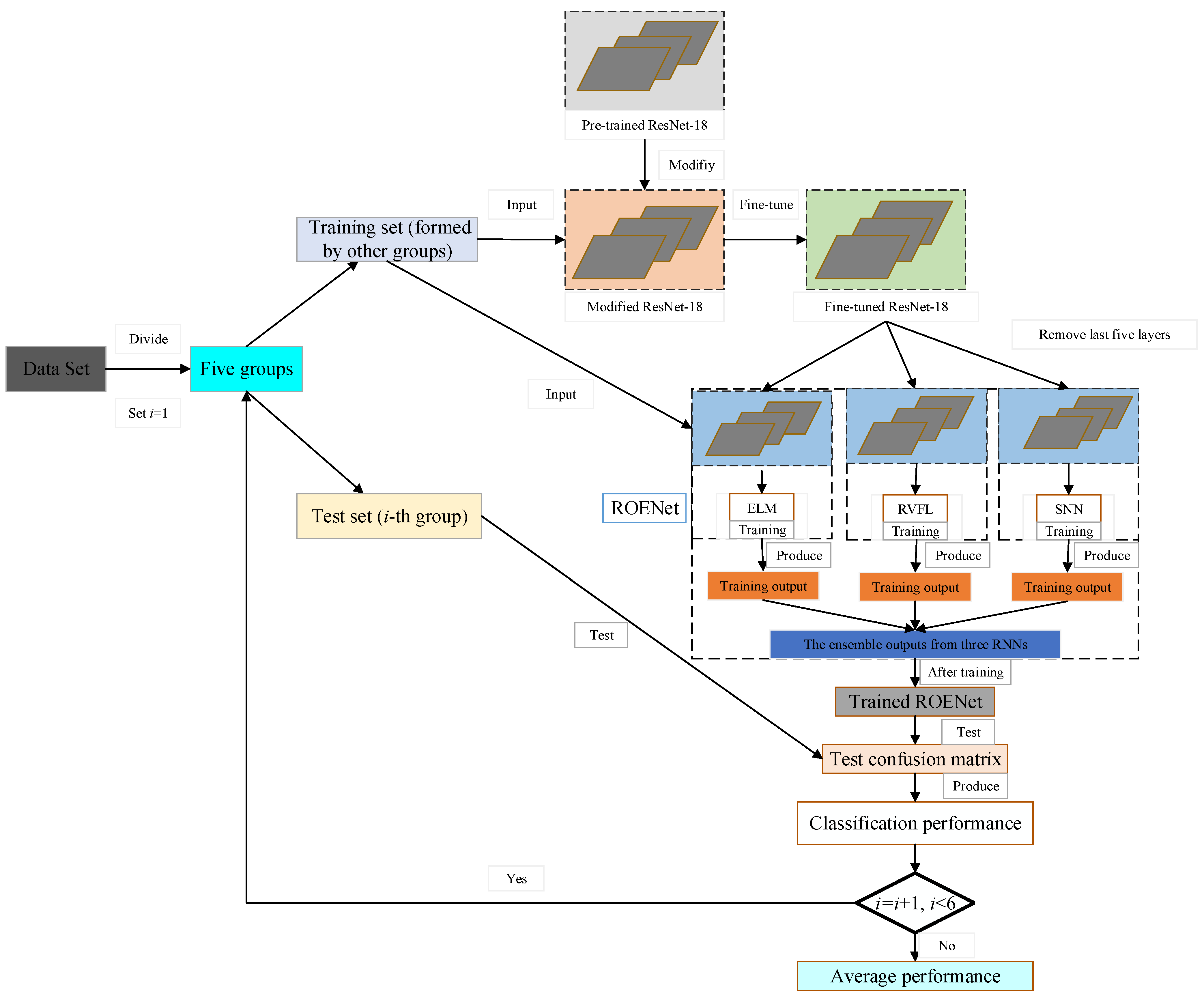
- A novel method (ROENet) is proposed to automatically classify malaria parasite on the blood smear.
- The fine-tuned ResNet-18 is the feature extraction.
- Three RNNs are selected to replace the last five layers of the fine-tuned ResNet-18.
- Three RNNs are selected as the classifier of the proposed ROENet.
- The final outputs of ROENet are the ensemble outputs from three RNNs.
2. Materials
3. Methods’ Results
3.1. Proposed ROENet
3.2. Backbone of ROENet
3.3. Classifier of ROENet
3.4. Evaluation
4. Experiment Settings and Results
4.1. Experiment Settings
4.2. The Performance of ROENet
4.3. Comparison of Different Backbones
4.4. Effects of Output Ensemble
4.5. Comparison with the Fine-Tuned ResNet-18
4.6. Comparison with Other State-of-the-Art Methods
5. Conclusions
Author Contributions
Funding
Informed Consent Statement
Data Availability Statement
Conflicts of Interest
References
- Manescu, P.; Shaw, M.J.; Elmi, M.; Neary-Zajiczek, L.; Claveau, R.; Pawar, V.; Kokkinos, I.; Oyinloye, G.; Bendkowski, C.; Oladejo, O.A. Expert-level automated malaria diagnosis on routine blood films with deep neural networks. Am. J. Hematol. 2020, 95, 883–891. [Google Scholar] [CrossRef] [PubMed]
- Yang, F.; Poostchi, M.; Yu, H.; Zhou, Z.; Silamut, K.; Yu, J.; Maude, R.J.; Jaeger, S.; Antani, S. Deep learning for smartphone-based malaria parasite detection in thick blood smears. IEEE J. Biomed. Health Inform. 2019, 24, 1427–1438. [Google Scholar] [CrossRef] [PubMed]
- Shoohi, L.M.; Saud, J.H. Dcgan for handling imbalanced malaria dataset based on over-sampling technique and using cnn. Med. Leg. Update 2020, 20, 1079–1085. [Google Scholar]
- Mehanian, C.; Jaiswal, M.; Delahunt, C.; Thompson, C.; Horning, M.; Hu, L.; Ostbye, T.; McGuire, S.; Mehanian, M.; Champlin, C. Computer-automated malaria diagnosis and quantitation using convolutional neural networks. In Proceedings of the IEEE International Conference on Computer Vision Workshops, Venice, Italy, 22–29 October 2017; pp. 116–125. [Google Scholar]
- Mukherjee, S.; Chatterjee, S.; Bandyopadhyay, O.; Biswas, A. Detection of Malaria Parasites in Thin Blood Smears Using CNN-Based Approach. In Computational Intelligence and Machine Learning; Springer: Berlin/Heidelberg, Germany, 2021; pp. 19–27. [Google Scholar]
- Khadim, E.U.; Shah, S.A.; Wagan, R.A. Evaluation of Activation Functions in CNN Model for Detection of Malaria Parasite using Blood Smear Images. In Proceedings of the 2021 International Conference on Innovative Computing (ICIC), Lahore, Pakistan, 9–10 November 2021; pp. 1–6. [Google Scholar]
- Magotra, V.; Rohil, M.K. Malaria Diagnosis Using a Lightweight Deep Convolutional Neural Network. Int. J. Telemed. Appl. 2022, 2022, 4176982. [Google Scholar] [CrossRef] [PubMed]
- Marques, G.; Ferreras, A.; de la Torre-Diez, I. An ensemble-based approach for automated medical diagnosis of malaria using EfficientNet. Multimed. Tools Appl. 2022, 1–18. [Google Scholar] [CrossRef] [PubMed]
- Sarkar, S.; Sharma, R.; Shah, K. Malaria detection from RBC images using shallow Convolutional Neural Networks. arXiv 2020, arXiv:2010.11521. preprint. [Google Scholar]
- Raihan, M.; Nahid, A.-A. Malaria cell image classification by explainable artificial intelligence. Health Technol. 2022, 12, 47–58. [Google Scholar] [CrossRef]
- Abubakar, M.M.; Tuncer, T. Malaria microscopic cell image classification using custom-built cnn architecture. Int. J. Signal Process. 2021, 2, 1–8. [Google Scholar]
- Babikir, A.K.O.; Thron, C. Malaria Detection Using Machine Learning. In Artificial Intelligence for Data Science in Theory and Practice; Springer: Berlin/Heidelberg, Germany, 2022; pp. 139–153. [Google Scholar]
- Rinky, H.K.; Bhuiyan, R.R.; Rahman, H.T. Performance Comparison of CNN Architectures for Detecting Malaria Diseases. Bachelor’s Thesis, Brac University, Dhaka, Bangladesh, 2020. [Google Scholar]
- Balaram, A.; Silparaj, M.; Gajula, R. Detection of malaria parasite in thick blood smears using deep learning. Mater. Today Proc. 2022, in press. [Google Scholar] [CrossRef]
- Liang, Z.; Huang, J.X. Adaptive Cycle-consistent Adversarial Network for Malaria Blood Cell Image Synthetization. In Proceedings of the 2021 IEEE Applied Imagery Pattern Recognition Workshop (AIPR), Washington, DC, USA, 12–14 October 2021; pp. 1–7. [Google Scholar]
- Jiang, X.; Li, D.; Chen, H.; Zheng, Y.; Zhao, R.; Wu, L. Uni6D: A Unified CNN Framework without Projection Breakdown for 6D Pose Estimation. In Proceedings of the IEEE/CVF Conference on Computer Vision and Pattern Recognition, New Orleans, LA, USA, 19–24 June 2022; pp. 11174–11184. [Google Scholar]
- Pao, Y.-H.; Park, G.-H.; Sobajic, D.J. Learning and generalization characteristics of the random vector functional-link net. Neurocomputing 1994, 6, 163–180. [Google Scholar] [CrossRef]
- Schmidt, W.F.; Kraaijveld, M.A.; Duin, R.P. Feed forward neural networks with random weights. In Proceedings of the International Conference on Pattern Recognition, The Hague, The Netherlands, 30 August–3 September 1992; p. 1. [Google Scholar]
- Huang, G.-B.; Zhu, Q.-Y.; Siew, C.-K. Extreme learning machine: Theory and applications. Neurocomputing 2006, 70, 489–501. [Google Scholar] [CrossRef]
- Zhang, S.; Yu, Z.; Liu, L.; Wang, X.; Zhou, A.; Chen, K. Group R-CNN for Weakly Semi-supervised Object Detection with Points. In Proceedings of the IEEE/CVF Conference on Computer Vision and Pattern Recognition, New Orleans, LA, USA, 19–24 June 2022; pp. 9417–9426. [Google Scholar]
- Fang, J.; Lin, H.; Chen, X.; Zeng, K. A Hybrid Network of CNN and Transformer for Lightweight Image Super-Resolution. In Proceedings of the IEEE/CVF Conference on Computer Vision and Pattern Recognition, New Orleans, LA, USA, 19–24 June 2022; pp. 1103–1112. [Google Scholar]
- Yasarla, R.; Patel, V.M. CNN-based Restoration of a Single Face Image Degraded by Atmospheric Turbulence. IEEE Trans. Biom. Behav. Identity Sci. 2022, 4, 222–233. [Google Scholar] [CrossRef]
- Wu, G.; Song, R.; Zhang, M.; Li, X.; Rosin, P.L. LiTMNet: A deep CNN for efficient HDR image reconstruction from a single LDR image. Pattern Recognit. 2022, 127, 108620. [Google Scholar] [CrossRef]
- Kumar, K.A.; Prasad, A.; Metan, J. A hybrid deep CNN-Cov-19-Res-Net Transfer learning architype for an enhanced Brain tumor Detection and Classification scheme in medical image processing. Biomed. Signal Process. Control. 2022, 76, 103631. [Google Scholar] [CrossRef]
- Chen, P.; Zhou, Z.; Yu, H.; Chen, K.; Yang, Y. Computerized-Assisted Scoliosis Diagnosis Based on Faster R-CNN and ResNet for the Classification of Spine X-Ray Images. Comput. Math. Methods Med. 2022, 2022, 3796202. [Google Scholar] [CrossRef] [PubMed]
- Showkat, S.; Qureshi, S. Efficacy of Transfer Learning-based ResNet models in Chest X-ray image classification for detecting COVID-19 Pneumonia. Chemom. Intell. Lab. Syst. 2022, 224, 104534. [Google Scholar] [CrossRef]
- Yan, Z.; Younes, R.; Forsyth, J. ResNet-Like CNN Architecture and Saliency Map for Human Activity Recognition. In Proceedings of the International Conference on Mobile Computing, Applications, and Services, Hangzhou, China, 18–19 September 2021; pp. 129–143. [Google Scholar]
- Quezada-Gaibor, D.; Torres-Sospedra, J.; Nurmi, J.; Koucheryavy, Y.; Huerta, J. Lightweight Hybrid CNN-ELM Model for Multi-building and Multi-floor Classification. arXiv 2022, arXiv:2204.10418. preprint. [Google Scholar]
- Zhou, Z.; Deng, W.; Wang, Y.; Zhu, Z. Classification of clothing images based on a parallel convolutional neural network and random vector functional link optimized by the grasshopper optimization algorithm. Text. Res. J. 2022, 92, 1415–1428. [Google Scholar] [CrossRef]
- Lu, J.; Zeng, W.; Zhang, L.; Shi, Y. A Novel Key Features Screening Method Based on Extreme Learning Machine for Alzheimer’s Disease Study. Front. Aging Neurosci. 2022, 14, 888575. [Google Scholar] [CrossRef] [PubMed]









| Acronym | Full Explanation |
|---|---|
| Ac | Accuracy |
| Avr | Average |
| BN | Batch normalization |
| CNN | Convolution neural network |
| ELM | Extreme learning machine |
| F1 | F1 score |
| FC | Fully connected |
| ML | Machine learning |
| RVFL | Random vector functional link |
| RNNs | Randomized neural networks |
| Se | Sensitivity |
| SNN | Schmidt neural network |
| Sp | Specificity |
| Std | Standard deviation |
| Pseudocode of ROENet |
|---|
![]() |
| Hyper-Parameters | Value |
|---|---|
| Max-epoch | 4 |
| Learning rate | |
| Minibatch size | 128 |
| Number of the hidden nodes | 400 |
| Methods | Fold | Ac | Se | Sp | F1 |
|---|---|---|---|---|---|
| ROENet (Ours) | F 1 | 95.41 | 94.34 | 96.48 | 95.36 |
| F 2 | 95.59 | 95.14 | 96.04 | 95.57 | |
| F 3 | 96.03 | 95.14 | 96.92 | 95.99 | |
| F 4 | 96.06 | 94.99 | 97.13 | 96.02 | |
| F 5 | 95.57 | 94.34 | 96.81 | 95.52 | |
| Avr | 95.73 | 94.79 | 96.68 | 95.69 | |
| Std | ±2.63 | ±3.71 | ±3.81 | ±2.65 | |
| AlexNet-OE | F 1 | 95.61 | 95.71 | 95.43 | 95.62 |
| F 2 | 95.63 | 96.01 | 95.25 | 95.64 | |
| F 3 | 95.17 | 95.79 | 94.56 | 95.20 | |
| F 4 | 94.97 | 95.46 | 94.48 | 94.99 | |
| F 5 | 95.66 | 95.79 | 95.53 | 95.67 | |
| Avr | 95.41 | 95.75 | 95.05 | 95.42 | |
| Std | ±2.84 | ±1.77 | ±4.43 | ±2.77 | |
| ResNet50-OE | F 1 | 95.34 | 94.74 | 95.94 | 95.31 |
| F 2 | 94.99 | 94.56 | 95.43 | 94.97 | |
| F 3 | 95.57 | 94.99 | 96.15 | 95.55 | |
| F 4 | 95.41 | 94.99 | 95.83 | 95.39 | |
| F 5 | 95.28 | 94.88 | 95.68 | 95.26 | |
| Avr | 95.32 | 94.83 | 95.81 | 95.30 | |
| Std | ±1.91 | ±1.64 | ±2.43 | ±1.90 | |
| ResNet-18-ELM | F 1 | 94.99 | 94.23 | 95.75 | 94.95 |
| F 2 | 95.17 | 94.66 | 95.68 | 95.15 | |
| F 3 | 96.05 | 95.46 | 96.63 | 96.02 | |
| F 4 | 95.65 | 94.74 | 96.55 | 95.61 | |
| F 5 | 95.52 | 94.63 | 96.41 | 95.48 | |
| Avr | 95.48 | 94.74 | 96.20 | 95.44 | |
| Std | ±3.72 | ±3.99 | ±4.06 | ±3.72 | |
| ResNet-18-RVFL | F 1 | 95.10 | 93.72 | 96.48 | 95.03 |
| F 2 | 95.68 | 95.03 | 96.33 | 95.65 | |
| F 3 | 95.95 | 95.21 | 96.70 | 95.92 | |
| F 4 | 96.01 | 94.88 | 97.13 | 95.96 | |
| F 5 | 95.56 | 94.09 | 97.02 | 95.49 | |
| Avr | 95.66 | 94.59 | 96.73 | 95.61 | |
| Std | ±3.26 | ±5.78 | ±3.06 | ±3.38 | |
| ResNet-18-SNN | F 1 | 95.37 | 94.48 | 96.26 | 95.33 |
| F 2 | 95.37 | 94.99 | 95.75 | 95.35 | |
| F 3 | 95.83 | 94.92 | 96.73 | 95.79 | |
| F 4 | 95.83 | 95.07 | 96.59 | 95.80 | |
| F 5 | 95.17 | 94.19 | 96.15 | 95.13 | |
| Avr | 95.51 | 94.73 | 96.30 | 95.48 | |
| Std | ±2.68 | ±3.39 | ±3.45 | ±2.68 | |
| Fine-tuned ResNet-18 | F 1 | 95.23 | 94.38 | 96.08 | 95.19 |
| F 2 | 95.44 | 94.81 | 96.08 | 95.42 | |
| F 3 | 95.94 | 95.36 | 96.52 | 95.91 | |
| F 4 | 95.83 | 94.85 | 96.81 | 95.79 | |
| F 5 | 95.36 | 94.09 | 96.63 | 95.30 | |
| Avr | 95.56 | 94.70 | 96.42 | 95.52 | |
| Std | ±2.76 | ±4.35 | ±2.96 | ±2.80 |
Publisher’s Note: MDPI stays neutral with regard to jurisdictional claims in published maps and institutional affiliations. |
© 2022 by the authors. Licensee MDPI, Basel, Switzerland. This article is an open access article distributed under the terms and conditions of the Creative Commons Attribution (CC BY) license (https://creativecommons.org/licenses/by/4.0/).
Share and Cite
Zhu, Z.; Wang, S.; Zhang, Y. ROENet: A ResNet-Based Output Ensemble for Malaria Parasite Classification. Electronics 2022, 11, 2040. https://doi.org/10.3390/electronics11132040
Zhu Z, Wang S, Zhang Y. ROENet: A ResNet-Based Output Ensemble for Malaria Parasite Classification. Electronics. 2022; 11(13):2040. https://doi.org/10.3390/electronics11132040
Chicago/Turabian StyleZhu, Ziquan, Shuihua Wang, and Yudong Zhang. 2022. "ROENet: A ResNet-Based Output Ensemble for Malaria Parasite Classification" Electronics 11, no. 13: 2040. https://doi.org/10.3390/electronics11132040
APA StyleZhu, Z., Wang, S., & Zhang, Y. (2022). ROENet: A ResNet-Based Output Ensemble for Malaria Parasite Classification. Electronics, 11(13), 2040. https://doi.org/10.3390/electronics11132040


