Next Article in Journal
Phytoremediation of Heavy-Metal-Contaminated Soils: Capacity of Amaranth Plants to Extract Cadmium from Nutrient-Poor, Acidic Substrates
Next Article in Special Issue
Bitcoin’s Carbon Footprint Revisited: Proof of Work Mining for Renewable Energy Expansion
Previous Article in Journal
How Do Mindfulness Offerings Support Inner–Outer Sustainability Progress? A Sustainability Assessment of Online Mindfulness Interventions
 
 
Font Type:
Arial Georgia Verdana
Font Size:
Aa Aa Aa
Line Spacing:
Column Width:
Background:
Perspective

Bitcoin Is Full of Surprises

Satoshi Action Education, Portland, OR 97214, USA
Challenges 2023, 14(2), 27; https://doi.org/10.3390/challe14020027
Submission received: 23 April 2023 / Revised: 14 May 2023 / Accepted: 16 May 2023 / Published: 18 May 2023

Abstract

Bitcoin has been embraced by many individuals with strong right-leaning views on freedom, property rights, and self-sovereignty. Among left-leaning progressives, Bitcoin is often quickly dismissed as irrelevant or a major source of carbon emissions. Bitcoin seems, however, to be full of surprises. A rapidly advancing body of anecdotal evidence suggests that its adoption may affect causes important to progressives, mitigating greenhouse gas emissions, accelerating electrification of economies, alleviating poverty, and supporting human rights for people living under political repression, even though scientific confirmation is lagging. In this paper, I highlight how a Pragmatist perspective can be applied to Bitcoin, a technological and financial innovation that may well reshape how humans perceive and use money, preserve wealth, and structure governance. I first cover Bitcoin’s technological and financial fundamentals and some core concepts of Pragmatism, before outlining how Bitcoin might surprise progressives. Pragmatism offers a philosophical and political grounding for left-leaning “progressive Bitcoiners” who prioritize environmental and social well-being and view inclusive deliberative democracy as the preferred form of governance.

1. Introduction

Bitcoin, a groundbreaking technological and financial innovation, is full of surprises. It is at the center of a complex, multifaceted discourse; among left-leaning “progressives”, Bitcoin has a notorious reputation for high energy consumption and carbon emissions. Advocates, on the other hand, posit that it holds transformative potential across economic, social, and environmental domains [1]. Bitcoin appears to have the ability to help mitigate methane emissions, accelerate electrification of the economy, alleviate poverty, and bolster human rights. Such claims, however, are largely based on only a burgeoning body of anecdotal evidence, not on settled scientific evidence.
In this era of accelerating technological advance, it is imperative to explore potential intersections of differing ideological perspectives. Surprisingly, left-leaning progressives and right-leaning libertarians might find common ground in the multifaceted impacts of Bitcoin. With its counterintuitive potential to help reshape economies, improve environmental outcomes, and help protect human rights, Bitcoin may offer a rare opportunity for individuals with diverse political viewpoints to recognize shared interests, foster a balanced discourse, and drive collaborative in efforts to control climate change and improve the lives of people living in poverty or under political repression.
One surprise often triggers more surprises, prompting individuals to critically evaluate their current understanding of the world. When new, justified beliefs emerge, they may catalyze a further cascade of behavioral, technological, and institutional innovations. As individuals and societies familiarize themselves with previously unforeseen possibilities, their aspirations for the future adapt to the newly identified opportunities and potential threats. This dynamic cycle of surprise, inquiry, innovation, and evolving aspirations underpins Pragmatism, a philosophy with its roots embedded in the work of late 19th and early 20th century American philosophers Charles Sanders Peirce, William James, and John Dewey. Pragmatism does not simply mean being “practical”, nor is it the opposite of “idealism”. Pragmatism is a philosophy that emphasizes the core role of experience in creating knowledge, producing belief, and spurring action.
My focus in this paper is to highlight how a Pragmatist perspective can be applied to Bitcoin, a technological and financial innovation that may well reshape how humans perceive and use money, preserve wealth, and structure governance. I start with a review of Bitcoin’s technological and financial fundamentals, including how energy-intensive computing is used to produce bitcoin (throughout the paper I refer to capital B Bitcoin, the protocol, and lowercase b bitcoin, the currency).
The second section of the paper then outlines some core concepts of Pragmatism before, in the third section, reviewing three of Bitcoin’s potentially surprising impacts: (1) Bitcoin may, despite its high level of energy consumption, be an important climate change mitigation tool, helping to reduce net global greenhouse gas emissions arising from methane venting and flaring; (2) Bitcoin production may increase the financial viability of new renewable energy infrastructure, helping to accelerate electrification of the economy; and (3) Bitcoin may help alleviate poverty and enhance human rights, empowering vulnerable individuals, households, and organizations facing government repression.
In the final section, I examine Bitcoin’s potential implications for governance. Bitcoin has frequently been adopted by right-leaning individuals who often identify with conservative or libertarian politics. Pragmatism, however, offers a philosophical and political grounding for left-leaning “progressive Bitcoiners” who prioritize environmental and social well-being and view inclusive deliberative democracy as the preferred form of governance. This implies an imperative for intelligent inquiry, forgoing superficial narratives based on caricatures of peoples’ lived experience, because of the potential opportunity costs to society of getting policy decisions regarding Bitcoin wrong.

2. Bitcoin

Drawing on a number of prior independent computing and cryptographic innovations [2], the pseudonymous Satoshi Nakamoto [3] created the Bitcoin protocol, which became operational in January 2009. After successfully implementing the protocol, Nakamoto stopped posting online in December 2010 and disappeared, leaving Bitcoin to operate ever since without a leader, marketing efforts, or centralized control. Public–private key cryptography is used to store and spend money (bitcoin) and block transactions are cryptographically validated by tens of thousands of node operators to ensure decentralized security. Bitcoin code allows people to interact financially via a secure global peer-to-peer network, without divulging their identity and having to trust third-party intermediaries.

2.1. Bitcoin Mining

The Bitcoin network consists of bitcoin producers (“miners”) who produce the blocks of financial transactions that comprise Bitcoin’s distributed ledger and node operators (>40,000 individuals from around the globe who validate transactions and maintain full copies of the Bitcoin ledger). The term blockchain is often used to describe the ledger but because the ordering of transactions over time is a primary protocol function, the term timechain [3] may be an apt descriptor (https://dergigi.com/2021/01/14/bitcoin-is-time/, accessed on 17 May 2023). Additionally, core developers refine and add new features to the Bitcoin code (https://github.com/bitcoin/bitcoin/, accessed on 17 May 2023), and Layer 2 developers build applications that use Bitcoin as a base layer.
Bitcoin miners from around the globe compete to be the first to solve a cryptographic challenge, which gives one miner the right to create the next block and receive bitcoin rewards from the protocol. Combinations of industrial- and small-scale miners often band together in mining pools (not shown in the chart) that share rewards proportionally according to their computing effort. Besides a reward for block creation, the successful miner also receives any transaction fees paid by users whose transactions were contained within the block. The miners can either hold their bitcoin, speculating that it will increase in value over time, or they can sell it, generating revenue to cover their costs and profit.
The difficulty of solving the cryptographic challenge is adjusted every two weeks so that as computing power on the network fluctuates, blocks are still mined approximately every 10 min. There is a fixed supply of 21 million bitcoin that are released on a declining supply schedule; the level of available bitcoin rewards per block halves about every four years, with the last bitcoin being issued in about 2140. All bitcoin traded in spot markets came from a miner at some time in the past.
Bitcoin node operators run a distributed global network of computers that each store the full Bitcoin ledger. These computers, which can be very simple, consume minimal energy and are used to verify each Bitcoin block mined.
Lighting Network and other emerging Layer 2 applications can record small transactions off chain and settle on chain only periodically. Each block mined now contains in the range of 2000 financial transactions (https://ycharts.com/indicators/bitcoin_average_transactions_per_block, accessed on 17 May 2023). With scaling solutions, there is no way to know how many transactions are included in a block (Lightning is like a tab that can be kept open, potentially for long periods, and settled in a single transaction when the tab is closed); a single Bitcoin block could, in time, contain millions of transactions once Lightning is widely adopted.
With Lightning Network, bitcoin transactions can be settled virtually instantaneously anywhere on the globe and essentially for free, allowing Bitcoin to compete directly with existing “payment rails” in the traditional financial sector [4] and serve as a platform for micropayment-based local economies.

2.2. Bitcoin Security

Bitcoin uses a Proof-of-Work consensus mechanism to provide network security. The Bitcoin mining network currently calculates >300 exahash (3.0 × 1020 calculations) per second (https://bitinfocharts.com/comparison/bitcoin-hashrate.html#3y, accessed on 17 May 2023), accounting for approximately 0.22% of global energy production and 0.64% of global electricity use (https://ccaf.io/cbnsi/cbeci/comparisons, accessed on 17 May 2023). Cheating—falsifying a transaction in Bitcoin’s globally distributed ledger—would involve altering all previously linked transactions leading up to a targeted transaction. Essentially what Bitcoin does is embed physical power (electricity) into digital form, making the ledger immutable because of the prohibitive costs—physical and financial—required to manipulate it.

2.3. Energy Sources for Bitcoin Mining

Bitcoin miners can use electricity from any energy source (e.g., fossil fuels, nuclear, wind, solar, hydroelectric, etc.) to power their computers (the “mining rigs”). Electricity costs dominate the cost of production, so access to cheap electricity is essential to the long-term success of any mining enterprise. Bitcoin mining operations can be set up behind the meter, prior to electricity from generating facilities being sold into the electricity grid, or after the meter, in which case miners are a customer who pays wholesale or retail prices to a utility company for their electricity. A recent industry analysis suggests that >50% of current bitcoin mining power comes from renewable energy sources (https://bitcoinmagazine.com/business/bitcoin-uses-mostly-sustainable-energy, accessed on 17 May 2023).
Note that carbon emissions come almost exclusively from energy production used to create electricity, not directly from the transformation of electricity into bitcoin. Bitcoin’s carbon emissions profile thus depends on if and how Bitcoin mining affects energy use patterns in the presence or absence of bitcoin mining. Similarly, if mining is powered with fossil fuels (e.g., coal) that cause environmental damage or impact human health in the locale where the fuel was extracted, attribution of damages depends on how the level of damage varies in the presence or absence of Bitcoin mining.

2.4. Electricity Production

Firms generating electricity from a variety of energy sources can use battery technologies to store electricity for short periods, allowing producers to time the market and increase the value of the electricity when it is sold to a grid operator. Behind-the-meter Bitcoin mining facilities can, however, act as 24 h per day customers, buying electricity that would otherwise be curtailed (blocked from entering the grid) during periods of low customer demand or wasted (e.g., nighttime wind energy, hydropower during wet season, etc.).
Bitcoin mining adds flexibility to production strategies for energy firms selling electricity to the grid and increases their revenue stream. As a result of mining having no storage constraints—bitcoin can be sold in the international market 24 h per day, 365 days per year—behind-the-meter Bitcoin miners provide flexibility to electricity producers beyond that which short-term battery storage can offer. Improving the financial performance of renewable energy producers allows them to accelerate and expand their electricity generation facilities. Mining is extremely competitive and there is, and will be, a constant push to use cheap waste and stranded energy that nobody else can monetize.
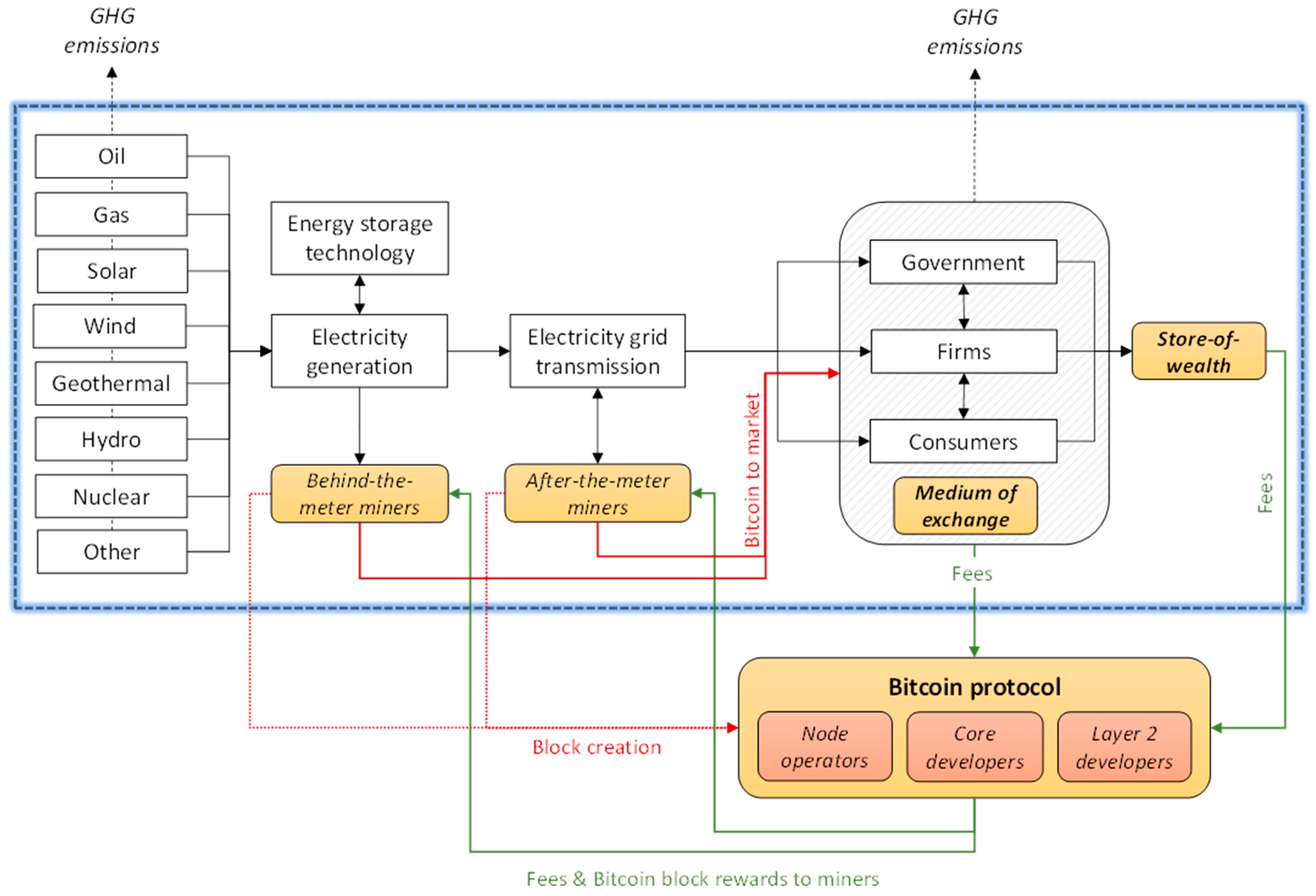
Figure 1 shows a schematic of the links between Bitcoin’s production, use, and impacts.

2.5. Electricity Grids

Electricity transmission costs, high-voltage transmission losses, and inter-grid connectivity currently constrain the economic feasibility of moving large amounts of electricity over long distances (i.e., electrons produced in Washington state cannot be used in New England). Voltage in the grid must be kept within narrow limits to ensure that consumers can safely use electricity. Grid operators must quickly fine-tune the balance between electricity supply and demand from diverse customers, so after-the-meter miners can play a role in demand response, acting as (1) customers for electricity grid operators during off-peak hours; (2) customers who engage in long-term contracted wholesale electricity purchases, thus providing some revenue stability for grid operators; and (3) grid management resources that can very quickly shut on and off as needed to help balance overall supply and demand. As with any commodities market, electricity producers and Bitcoin miners can hedge their positions using various sorts of future contracts or options strategies.

2.6. Bitcoin Markets

Once in the market, bitcoin can be used as electronic internet money, a medium of exchange available to consumers, firms, or governments. Alternatively, bitcoin can be set aside in offline storage, as a long-term investment and a store of value akin to “digital gold”. Current daily settled bitcoin transactions total approximately USD 6 billion (see https://www.blockchain.com/explorer/charts/estimated-transaction-volume-usd, accessed on 17 May 2023); in contrast, USD 130 billion in gold is traded daily internationally (for 2021 gold statistics, see https://www.gold.org/goldhub/data/gold-trading-volumes, accessed on 17 May 2023).

3. Pragmatism

3.1. Origins of Pragmatism

American Pragmatism is a philosophy that initially developed in the USA in the late 1800s and early 1900s; Charles Sanders Peirce, William James, and John Dewey were foundational figures in the movement. After a lull in interest in the mid-1900s, Pragmatism enjoyed a resurgence, both among philosophers (for key readings in classical and contemporary Pragmatism, see edited volumes by Menand [5]; Haack [6]; and Shook and Margolis [7]) and in other disciplines, including law [8], public policy [9], artificial intelligence [10], and environmental management [11].
A key feature of Pragmatism is the rejection of a foundationalist epistemology [12]; there can be no valid untested beliefs, intuitions, or “givens” about truth and knowledge because they can only be gained through experience. Humans are embedded in their social and natural environment and learn about what helps them better their lives by continually interacting with the people and world that surrounds them. What is good for people is solely defined by what is experienced as good in their interaction with others and the environment. That implies that “truth” is what is best, and most useful, to believe. As a result of its unwavering focus on the centrality of experience, William James referred to Pragmatism as “radical empiricism”.

3.2. Creative Imaginings and Aspirations

Humans receive raw sensory input—“impressions”—of the world around them and, after cognitively processing them, develop “expressions”, the stories and narratives that people build for themselves and others to help make sense of the patterns of regularities in their world [13]. Expressions are stories about the current state of the world, whereas “creative imaginings” (Figure 2) are about the future, stories that Rorty [14], p. 263, saw as addressing the question “Will human life be better in the future if we adopt this belief, this practice, or that institution?”.
Pragmatists are committed to deriving a notion of what is possible from a close study of what is actual and creatively projecting that forward [15]. Human aspirations are constantly evolving, so our creative imaginings about the future continually expand in scope and scale [13]. Imagining desirable futures, thinking in terms of how things might be instead of how they are now, systematically and critically examining beliefs, and then taking actions based on evolving beliefs are core themes of Pragmatism. One way to frame human aspirations is to use a capital assets framework [16,17] to articulate how changes in stocks of (and resource flows from) different real-world assets affect quality of life and the various trade-offs inherent between them.

3.3. Surprise

Surprise is necessary for people to really take notice of the world [13]. Humans rely on habits of thought and mind to guide behavior and action when they think the world is functioning “normally”. When, however, people are faced with surprises, questions arise about whether the status quo situation is what it appears and whether their current actions actually help them achieve their aspirations. As Peirce framed it, “the irritation of doubt causes a struggle to attain a state of belief” [6].

3.4. Intelligent Inquiry (Do Not Trust, Verify)

Pragmatism prompts inquiry when individuals confront an indeterminate situation that disrupts their habitual behaviors [18]. Intelligent inquiry, the process of asking for and giving reasons, is influenced by conflicting notions of desirability and rationality about a particular choice [13]. It is experientially oriented and can be realized through various methods including policy experiments, models and metaphors for stimulating creativity, and technology to enhance human observational capacity [15,19].
Abductive logic, the less well-known counterpart to inductive and deductive logic, is central to Pragmatism (for a collection of Peirce’s most important historical works, see [6]). It drives the development of hypotheses about possible causes for real-world observations and experiences. Abduction is used to develop hypotheses about a phenomenon’s possible causes. Unlike deduction and induction, which, respectively, predict consequences and test hypotheses, abduction leverages creativity to derive unique insights [20].
In the context of science, the principles of Pragmatism extend beyond the personal level to an epistemic community (i.e., networks of knowledge-based experts aligned on shared perspectives on the rational for social action; causal links between research and policy action and outcomes; what comprises credible knowledge; and policy practices that improve societal well-being [21]). Inquiry continues until a consensus on “settled beliefs” based on community satisfaction about the evidence quality and sufficiency is reached. Settled beliefs then manifest as “warranted assertions”, which provide guidance on potential actions and outcomes. However, it is important to note that within any field of study, multiple epistemic communities exist, each having different perspectives on the role of science in policy making [22] and their preferred policy solutions, leading to the potential politicization of science [23].

3.5. Valuable Beliefs

Society is under no obligation to take heed of scientists’ warranted assertions. Individuals, firms, and governments can, and should, critically evaluate warranted assertions and decide which new actions, if any, are useful to pursue given scientists’ assertions in light of other policy needs and political imperatives. Various epistemic communities and other kinds of knowledge holders (e.g., industry associations, Indigenous communities, long-time residents, etc.) may have differing perspectives and conflicting judgements about what constitutes “good” policy.
The asking for and giving of reasons, claims, and counter claims; assessing the quality of evidence, persuasion, and rhetoric; and the constant dynamics of positions being supported or abandoned comprise the process of contestation. For Pragmatists, shifting beliefs are what motivate action.

3.6. Habits

In the absence of surprise, habits—generalized rules of thought or action that predispose individuals to respond to similar stimuli in similar ways—guide actions. Habits are not just mindless routines but are things that individuals can do quickly without much thought due to their familiarity. Habits help prevent people from getting caught up in the details of life that may not need direct cognitive attention. Habits are disrupted by surprises; thus, surprises demand attention.

3.7. Innovation

If an individual is persuaded to adopt a new valuable belief, that will spur a change in action. If a government is persuaded to adopt a new valuable belief, then an institutional change (according to North [24], institutions are “the rules of the game”) is likely. Institutional change can involve changes to rules about permitted, required, or prohibited actions or outcomes [25]; governments can also respond with norm-shifting strategies [26] and strategic investments in capital assets [17] that help better align private behaviors with public goals.

4. Use Cases Backed by Strong Anecdotal Evidence

Three examples below illustrate Bitcoin’s potential to surprise. Bitcoin skeptics may be quick to dismiss these surprises because there is not yet incontrovertible evidence in the peer-reviewed academic literature or a consensus among any established epistemic community (i.e., they are not yet warranted assertions). There is, however, an increasing amount of anecdotal evidence—and research in progress—that suggests the surprises may be real and enduring. These three have some of the strongest evidence but they are not the only potential impacts of interest to progressives. For example, Bitcoin adoption might lead to increased adaptive capacity at the household, community, and national level [1]. If that proves to be the case, Bitcoin’s higher-order impacts could have implications for human health, educational attainment, and resilience to economic and social shocks, natural disasters, and global change.
The impacts of human behavior and governance on the environment, poverty, and human rights are issues typically embraced by left-leaning progressives. As the evidence base strengthens, progressives may increasingly experience cognitive dissonance, questioning today’s common narratives about Bitcoin’s irrelevance or energy consumption. A Pragmatist, in such a situation, will engage in intelligent inquiry when doubts about the old narratives arise.

4.1. Bitcoin Appears Capable of Helping Control Methane Emissions

Methane is a greenhouse gas that is about 84 times more potent by weight than carbon dioxide. Methane from human activities accounts for about 60% of overall global emissions; of those, about 95% come from the agriculture and food (41%), energy (35%), and sanitation and waste (20%) sectors [27]. Mitigating methane emissions offers one of the most promising opportunities to rapidly reduce carbon dioxide equivalent (CO2e) emissions in the near term [27,28]. Methane emissions from oil and gas wells can be reduced by flaring gas that was previously vented (flaring methane still emits carbon dioxide but sharply reduces CO2e emissions because of methane’s potency) or by collecting methane and processing and shipping natural gas to distant national or international customers.
Bitcoin mining rigs can be installed virtually anywhere there is sufficient methane available to burn, convert to electricity, and power computers. This includes remote oil wells (e.g., https://www.youtube.com/watch?v=nkeZVcGsva8, accessed on 17 May 2023) without access to methane collection infrastructure, as well as farms (e.g., https://www.youtube.com/watch?v=xkVOJAWP688, accessed on 17 May 2023) and landfill operations (see https://www.youtube.com/watch?v=TmaF_C2GgCU&t=123s, accessed on 17 May 2023, for an interview with a company founder specializing in capturing landfill methane to generate bitcoin).
Bitcoin mining companies can either buy waste methane from energy producers, farms, or landfills or enter into a profit-sharing arrangement. Either way, bitcoin production will generate revenue, increasing the profitability of oil producers or farms, or helping landfill operators (often municipal governments) offset the costs of waste management.
Obviously, there is a concern that extra revenue derived from mining bitcoin could extend the life cycle of marginally profitable fossil fuel facilities, so research will be needed on the relationships between economic profitability and CO2e emission reduction from energy producers. For landfills and agriculture, any methane flared and used to power bitcoin miners will provide a direct reduction in CO2e emissions relative to the status quo.
There is also an important question about the relative CO2e emissions of burning methane at the source versus converting it to natural gas for sale in distant markets. The natural gas supply chain boosts methane’s carbon intensity because it requires extra steps [29]. Methane must be collected regionally, processed, and transported to final markets, after which the methane is, in the end, burned anyway. Chinese researchers found up to a seven-fold difference in greenhouse gas intensities among a sample of 104 domestic and international sources that supply natural gas to China [30].
Future research will need to quantify the potential reduction in CO2e emissions from Bitcoin mining in different sectors with varying waste gas quality with different distances to market and under different investment strategies and institutional arrangements. There are still many questions to answer before scientists are able to come to a settled belief about Bitcoin’s full potential to mitigate methane emissions.

4.2. Bitcoin Mining Appears to Improve Renewable Energy Facility Economics

Improving the profitability of renewable energy production facilities will help accelerate the clean energy transition and electrification of the economy. A higher profitability makes it possible for existing renewable energy producers to expand the scope of their operations and a profitable industry also sends signals to new entrants seeking to invest in the sector. Larger, profitable renewable energy producers are likely to be much less carbon intensive than fossil-fuel-burning “peaker plants”, which are used now to top-up generating capacity during times of high electricity demand.
Wind and solar power generation depends on weather conditions, the season, and the time of day. The timing of peak electricity production capacity does not usually coincide with that of peak demand. Electricity producers can use battery storage to temporarily hold electricity and then sell it to the grid at a time when market prices are higher. Still, there will be many times when electricity that could have been produced will not have any customers, so it is a wasted opportunity (e.g., https://www.euronews.com/green/2023/04/14/sunshine-vs-the-grid-why-the-czech-republic-had-to-shutdown-their-solar-plants-over-easter, accessed on 17 May 2023), resulting in renewable energy producers operating at less than full capacity. Co-locating Bitcoin mining rigs with solar or wind facilities gives renewable energy producers an additional customer who will always buy the electricity that would otherwise be wasted, thus providing extra revenue to the renewable energy producer ans enabling them to help build out at larger scale and operate closer to maximum capacity.
Although nuclear power plants are, unlike wind and solar, designed to provide a steady baseload electricity production, Bitcoin miners can still play a role. When market demand is low (e.g., at night) a nuclear plant cannot simply reduce its electricity generation; excess electricity must be sold at low prices to entice industrial customers. When Bitcoin miners are co-located with nuclear plants (https://youtu.be/Wec5t1z9Y1I/, accessed on 17 May 2023), there is always a customer for electricity when the market demand is low. This can increase revenue for nuclear plants, potentially helping them provide a higher baseload production to market and, in some jurisdictions, save taxpayers money by reducing government subsidies needed to stimulate electricity purchases at times of low demand.
There is a need for research on the economics of Bitcoin mining conducted in conjunction with various types of renewable energy producers and in different production and regulatory contexts. These types of studies can help inform broader analyses of the speed and scope of building out renewable energy infrastructure under various scenarios of Bitcoin mining and adoption.

4.3. Bitcoin May Help Reduce Poverty and Protect Human Rights

Bitcoin is sometimes referred to as “freedom money” because it is permissionless, available to anyone with an internet connection or cell phone. Governments cannot link Bitcoin online transactions to a particular person (providing proper security procedures have been followed). In the developed North, many people associate Bitcoin’s permissionless with drug trafficking, money laundering, or other illegal activities, but it is important to remember that the majority of the world’s population live in the less-developed countries of the global South, often under repressive governments [31,32].
Only 8% of the world’s population lived in fully functional democracies in 2022 (https://www.eiu.com/n/campaigns/democracy-index-2022/, accessed on 17 May 2023). Transparency International’s 2022 Corruption Perception Index, which scored countries from fully clean (100) to very corrupt (0), showed 68.9% of 180 countries were rated as having a score of 50 or less. In East/Central Asia and Sub-Saharan Africa, the proportion with scores of 50 or less rose to 94.7% and 91.8%, respectively (author’s calculation based on data from https://www.transparency.org/en/cpi/2022, accessed on 17 May 2023). Gladstein [31] documented a variety of examples of Bitcoin’s utility for individuals living in countries with high levels of corruption and repression. In Sudan, for example, where the government has in the past gone so far as to raid homes looking for cash and gold to confiscate, Bitcoin provides financial privacy because it can be completely secured when a person memorizes a 12-word seed phrase.
There are still 1.7 billion unbanked adults around the globe, including about 200 million in each of India and China; in the 100 million range in Indonesia and Pakistan; and in the 45 to 65 million range in Nigeria, Mexico, Bangladesh, Vietnam, Brazil, and the Philippines (https://www.worldbank.org/en/publication/globalfindex/Data, accessed on 17 May 2023). Without access to banking, individuals typically have to store wealth insecurely and incur high transaction costs when converting wealth into cash. Even when getting access to banking, costs can be prohibitively high for poor families in some countries and, as recent protests in Lebanon illustrated, trust in banks can be low (see https://www.reuters.com/world/middle-east/lebanese-depositors-smash-up-burn-beirut-banks-2023-02-16/, accessed on 17 May 2023). A Bitcoin wallet can be installed on a phone without the need to provide identification that would be needed to open a bank account, opening up possibilities for currently unbanked individuals to save and transact electronically, altogether avoiding traditional banks along with their fees and risks.
Some of the world’s poorest countries are also large exporters of workers. Individuals working abroad often send most of their earnings home to support their family via remittances. While 2021 remittances accounted for 0.74% of global GDP annually, some countries rely heavily on earnings from abroad to support national economies [33]. Examples include the Philippines (remittances valued at 9.3% of GDP); Nepal (22.6%); Somalia (25.2%); El Salvador (26.1%); Tajikistan (33.4%); and Tonga (45.5%). Fees for remittances paid to banks and global transfer services (e.g., Western Union) are typically in the 6–10% range but, in some cases, as high as 20%. Flows of remittances into developing countries tally hundreds of billions of US dollars annually (https://www.imf.org/en/Publications/fandd/issues/Series/Back-to-Basics/Remittances, accessed on 17 May 2023), so eliminating remittance transaction costs has the potential for some countries to add several percentage points to their national GDP.
The Lightning Network remittance payment infrastructure has been rapidly developing so that now expatriate workers from countries such as El Salvador and the Philippines can send free international transactions home. The payment system, which uses Bitcoin running in the background, automatically converts source to destination country currency at each end of the transaction (https://www.nasdaq.com/articles/strike-launches-instant-cheap-remittances-for-the-philippines-using-bitcoin-lightning, accessed on 17 May 2023).
Another feature that Bitcoin enables is anonymous support for human rights advocates in countries living under repressive regimes (see Letter in Support of Responsible Crypto Policy to the US Congress from 21 human rights advocates from 20 countries in support of Bitcoin, https://www.financialinclusion.tech/, accessed on 17 May 2023). For instance, during the 2020 national protests against a special police unit in Nigeria, an activist organization, the Feminist Coalition, started accepting bitcoin donations in a way that protected donor privacy [31]. The Human Rights Foundation started a Bitcoin Development Fund (https://hrf.org/devfund, accessed on 17 May 2023) that supplies bitcoin-denominated grants that support work on Layer 2 applications and education efforts that further help secure privacy for people and organizations working in countries with poor human rights records.
There is a need for extensive case studies and survey research on the breadth and variety of Bitcoin use cases, the financial effects of Bitcoin on poverty reduction and the associated impacts (e.g., household adaptive capacity and resilience), and how context-specific factors influence pathways to better lives and futures.

5. Pragmatism, the Progressive Left, and Deliberative Democracy

While Bitcoin has been embraced by many individuals with strong right-leaning views on personal liberty, property rights, and self-sovereignty (views often closely associated with Austrian economics), citizens’ real-life experiences around the globe illustrate how Bitcoin may also affect outcomes important to left-leaning progressives with strong views on cooperation and collective action, controlling climate change, poverty alleviation, and civil and human rights. The idea of “Bitcoin for good” will surely surprise many progressives, who often may hold views aligned with institutional or ecological economics [11,13] and be outright opposed to Austrian economics [13].
As Bitcoin research matures and adoption and acceptance spreads, there will undoubtedly be new, unanticipated use cases and novel creative imaginings of futures important to progressives. Bitcoin surprises should raise doubts about currently held beliefs, regardless of an individual’s political persuasion; stimulate inquiry into the reasons for the surprise; and catalyze action and thoughtful consideration of what better futures might entail and how they can best be attained.

5.1. Inclusiveness

Irreducible pluralism is a fundamental condition of policy and politics because different people experience different impressions of the world and shape those into different expressions (narratives) of life. They also have different aspirations that depend on many factors, including access to information, freedom of association, and cultural and core values [34,35]. Pragmatism puts democratic and humanitarian concerns at the center of social arrangements [12]. All individuals are worthy of consideration, so all relevant voices need to be heard [36], including the “voices of the suffering” [14].

5.2. Deliberative Democracy

Pragmatism is a process of reflecting upon what there is most reason to want, the reasons for those aspirations, and how best to invest and craft institutions to get there. Many Pragmatists believe that deliberative democracy is the natural political expression of Pragmatism [12]. Ruth Putnam goes so far as to say that “Pragmatists are democrats, only more so. Pragmatists endorse not only political democracy, as do all democrats, they also insist on social, liberal, and pluralistic democracy” [18], p. 278. Note, however, some Pragmatists (e.g., Rorty) are more agnostic, believing that Pragmatism inherently leans neither right nor left, and some (e.g., Posner) are right-leaning conservatives.
Democracy generally entails features such as self-responsibility, citizen engagement, impartiality, dispersal of authority, contestability, balance, freedom of association, free exchange of ideas and inquiry, and mechanisms for elections. There are a number of different types of deliberative democracy [37], all of which are characterized by political processes that encourage deliberation, reduce the likelihood of policy mistakes, and increase the weight of long-term interests in decision making.
Two of the fundamental risks to productive and enduring democracies are predatory States and apathetic citizens. First, while rules and laws help align social and public interests and incentives, rulers and governments can be opportunistic and predatory. Governments are, unfortunately, commonly a major source of suffering for their citizens. Second, engagement is essential for functional democracies [38]. Citizen apathy can lead to individuals bestowing decision-making powers on representatives who may not be trustworthy and can lead to a false sense of security in “good governance”. While representation relieves citizens from having to think about issues for which they have little time or interest in, abdicating responsibility for managing the affairs of one’s own community can be dangerous.
The implication is that every citizen should be a skeptic, appeal to evidence, and embrace inquiry. Dewey thought that for collaboration to be meaningful, engagement was needed from diverse individuals with the skills, intelligence, and experience for problem solving [12]. Citizens must accept and understand that their responsibility must be guarded if a functional democracy is to be crafted and maintained [38].
While there is a chasm between the core values of right-leaning libertarians and left-leaning progressives in the Bitcoin space, strong Bitcoin advocates are quite likely to initially occupy the tails of the right–left political distribution. Looking at the political divide through a hopeful lens, there may be opportunities for the two communities to collaborate, despite their disparate political ideals, on commonly supported policy measures and education (e.g., through advocacy coalitions or instrument constituencies, see [39]) that help spur behavioral change among the apathetic or overwhelmed citizens in the middle of the curve.

5.3. Methodological Implications

From a policy perspective, the question for Pragmatists is not about “what will the future bring?” but, instead, “what steps can be taken today to shape the future to our liking?” Just as Pragmatists value social, liberal, and pluralistic democracy, they are also likely to value a wide range of research methodologies suitable for investigating the context-dependent, lived experiences of diverse individuals and communities. Pragmatists recognize the role of the arts and humanities in the inquiry process [40] because of their importance in stimulating creative imaginings about desirable futures.
Given shifting beliefs and aspirations, dynamic research methods may be particularly valuable for situations characterized by deep uncertainty. Stochastic belief updating [41] and robust decision-making models [42] are possible tools with potential utility. They are methodologies that can be used when both the model structure and parameters are uncertain and shift over time. Careful case study research at the household level or of small to medium n comparative case studies [43] could also be valuable. The wide variety of Bitcoin’s potential impacts on across capital assets and resource flows highlights the need for collaborative, cross-disciplinary research and the integration of knowledge held by non-academics in “transdisciplinary” research [44].

6. Conclusions

Will Bitcoin surprise left-leaning progressives who care about the environment, poverty alleviation, inclusiveness, freedom from repression, and meaningful engagement in the deliberations that allow democracies to function to their full potential?
Bitcoin’s radical technological and financial innovation takes time to understand, and its social, economic, environmental, and governance implications can initially be counterintuitive. Intelligent inquiry is needed. Empiricism is central for Pragmatists, who look to the future and make choices about how to move towards their imaginings by making decisions and taking actions that are based on a foundation of credible and defensible evidence.
None of the Bitcoin surprises outlined in this paper are yet adequately documented in the peer-reviewed literature, so there is an urgent need for high-quality, cross-disciplinary inquiry to ascertain the veracity of assertions about Bitcoin’s environmental, social, and economic impacts. Should “warranted assertions” emerge among researchers, individuals and nations will then need to decide whether scientifically “settled beliefs” become societal “valuable beliefs” that catalyze changes in human behavior and the institutions of governance.
Hilary Putnam argued that “the application of intelligence to moral problems is itself a moral obligation” [36], p. 271. Intelligent inquiry about Bitcoin—individually and collectively through the scientific process—is not just an option for left-leaning progressives but is an imperative. The consequences of getting Bitcoin policy decisions wrong could have important and lasting consequences for the lived experience of people across the globe.

Funding

This research received no external funding.

Institutional Review Board Statement

Not applicable.

Informed Consent Statement

Not applicable.

Data Availability Statement

Not applicable.

Conflicts of Interest

The author owns bitcoin and shares in a bitcoin ETF.

References

  1. Rudd, M.A. 100 important questions about Bitcoin’s energy use and ESG impacts. Challenges 2023, 14, 1. [Google Scholar] [CrossRef]
  2. Narayanan, A.; Clark, J. Bitcoin’s academic pedigree. Commun. ACM 2017, 60, 36–45. [Google Scholar] [CrossRef]
  3. Nakamodo, S. Bitcoin: A Peer-to-Peer Electronic Cash System. 2008. Available online: https://bitcoin.org/bitcoin.pdf (accessed on 19 April 2023).
  4. Divakaruni, A.; Zimmerman, P. The Lightning Network: Turning Bitcoin into money. Financ. Res. Lett. 2023, 52, 103480. [Google Scholar] [CrossRef]
  5. Menand, L. (Ed.) Pragmatism; Vintage Books; Random House: New York, NY, USA, 1997. [Google Scholar]
  6. Haack, S. (Ed.) Pragmatism Old & New; Prometheus Books: Amherst, NY, USA, 2006. [Google Scholar]
  7. Shook, J.R.; Margolis, J. (Eds.) A Companion to Pragmatism; Wiley-Blackwell: Malden, MA, USA, 2009. [Google Scholar]
  8. Posner, R.A. What has pragmatism to offer law? South. Calif. Law Rev. 1990, 63, 1653–1670. [Google Scholar]
  9. Knight, J.; Johnson, J. The Priority of Democracy: Political Consequences of Pragmatism; Princeton University Press: Princeton, NJ, USA, 2011. [Google Scholar]
  10. Josephson, J.R.; Josephson, S.G. (Eds.) Abductive Inference: Computation, Philosophy, Technology; Cambridge University Press: Cambridge, UK, 1994. [Google Scholar]
  11. Light, A.; Katz, E. (Eds.) Environmental Pragmatism; Routledge: London, UK, 1996. [Google Scholar]
  12. Parker, K.A. Pragmatism and environmental thought. In Environmental Pragmatism; Light, A., Katz, E., Eds.; Routledge: London, UK, 1996; pp. 21–37. [Google Scholar]
  13. Bromley, D.W. Sufficient Reason: Volitional Pragmatism and the Meaning of Economic Institutions; Princeton University Press: Princeton, NJ, USA, 2006. [Google Scholar]
  14. Rorty, R. Pragmatism as anti-authoritarianism. In A Companion to Pragmatism; Shook, J.R., Margolis, J., Eds.; Wiley-Blackwell: Malden, MA, USA, 2009; pp. 257–266. [Google Scholar]
  15. Jackson, P.W. John Dewey. In A Companion to Pragmatism; Shook, J.R., Margolis, J., Eds.; Wiley-Blackwell: Malden, MA, USA, 2009; pp. 54–66. [Google Scholar]
  16. Bebbington, A. Capitals and capabilities: A framework for analyzing peasant viability, rural livelihoods and poverty. World Dev. 1999, 27, 2021–2044. [Google Scholar] [CrossRef]
  17. Rudd, M.A. An institutional framework for designing and monitoring ecosystem-based fisheries management policy experiments. Ecol. Econ. 2004, 48, 109–124. [Google Scholar] [CrossRef]
  18. Putnam, R.A. Democracy and value inquiry. In A Companion to Pragmatism; Shook, J.R., Margolis, J., Eds.; Wiley-Blackwell: Malden, MA, USA, 2009; pp. 278–289. [Google Scholar]
  19. Haack, S. Not cynicism, but synechism: Lessons from classical Pragmatism. In A Companion to Pragmatism; Shook, J.R., Margolis, J., Eds.; Wiley-Blackwell: Malden, MA, USA, 2009; pp. 141–153. [Google Scholar]
  20. Anderson, D.R. Peirce and Cartesian rationalism. In A Companion to Pragmatism; Shook, J.R., Margolis, J., Eds.; Wiley-Blackwell: Malden, MA, USA, 2009; pp. 154–165. [Google Scholar]
  21. Haas, P.M. Introduction: Epistemic communities and international policy coordination. Int. Organ. 1992, 46, 1–35. [Google Scholar] [CrossRef]
  22. Rudd, M.A. Scientists’ framing of the ocean science–policy interface. Glob. Environ. Chang. 2015, 33, 44–60. [Google Scholar] [CrossRef]
  23. Pielke, R.A. The Honest Broker: Making Sense of Science in Policy and Politics; Cambridge University Press: Cambridge, MA, USA, 2007. [Google Scholar]
  24. North, D.C. Institutions, Institutional Change and Economic Performance; Cambridge University Press: Cambridge, UK, 1990. [Google Scholar]
  25. Ostrom, E. Understanding Institutional Diversity; Princeton University Press: Princeton, NJ, USA, 2005. [Google Scholar]
  26. Thaler, R.H.; Sunstein, C.R. Nudge: Improving Decisions about Health, Wealth, and Happiness; Yale University Press: New Haven, CT, USA; London, UK, 2008. [Google Scholar]
  27. World Bank. Climate and Development Brief—Methane; World Bank Group: Washington, DC, USA, 2022; Available online: https://thedocs.worldbank.org/en/doc/1dbd345710ee319b18df0662cb3eed2d-0020012022/climate-and-development-brief-methane (accessed on 19 April 2023).
  28. Nisbet, E.G.; Fisher, R.E.; Lowry, D.; France, J.L.; Allen, G.; Bakkaloglu, S.; Broderick, T.J.; Cain, M.; Coleman, M.; Fernandez, J.; et al. Methane mitigation: Methods to reduce emissions, on the path to the Paris Agreement. Rev. Geophys. 2020, 58, e2019RG000675. [Google Scholar] [CrossRef]
  29. Liu, R.E.; Ravikumar, A.P.; Bi, X.T.; Zhang, S.; Nie, Y.; Brandt, A.; Bergerson, J.A. Greenhouse gas emissions of western Canadian natural gas: Proposed emissions tracking for Life Cycle Modeling. Environ. Sci. Technol. 2021, 55, 9711–9720. [Google Scholar] [CrossRef] [PubMed]
  30. Gan, Y.; El-Houjeiri, H.M.; Badahdah, A.; Lu, Z.; Cai, H.; Przesmitzki, S.; Wang, M. Carbon footprint of global natural gas supplies to China. Nat. Commun. 2020, 11, 824. [Google Scholar] [CrossRef] [PubMed]
  31. Gladstein, A. Check Your Financial Privilege; BTC Media, LLC: Nashville, TN, USA, 2022. [Google Scholar]
  32. Posch, A. Opposing the Corruptible Fiat System, Bitcoin Enforces Universal Human Rights, In Bitcoin Magazine. 2022. Available online: https://bitcoinmagazine.com/culture/bitcoin-enforces-universal-human-rights (accessed on 19 April 2023).
  33. KNOMAD-World Bank. A War in a Pandemic: Implications of the Russian Invasion of Ukraine and the COVID-19 Crisis on Global Governance of Migration and Remittance Flows; Migration and Development Brief 36; World Bank: Washington, DC, USA, 2022; Available online: https://www.knomad.org/publication/migration-and-development-brief-36 (accessed on 19 April 2023).
  34. Stern, P.C.; Dietz, T.; Guagnano, G.A. A brief inventory of values. Educ. Psychol. Meas. 1998, 58, 984–1001. [Google Scholar] [CrossRef]
  35. Schwartz, S.H. A theory of cultural value orientations: Explication and applications. Comp. Sociol. 2006, 5, 137–182. [Google Scholar] [CrossRef]
  36. Putnam, H. Intelligence and ethics. In A Companion to Pragmatism; Shook, J.R., Margolis, J., Eds.; Wiley-Blackwell: Malden, MA, USA, 2009; pp. 267–277. [Google Scholar]
  37. Dryzek, J.S. Democratization as deliberative capacity building. Comp. Political Stud. 2009, 42, 1379–1402. [Google Scholar] [CrossRef]
  38. Ostrom, V. The Meaning of Democracy and the Vulnerability of Democracies: A Response to Tocqueville’s Challenge; University of Michigan Press: Ann Arbor, MI, USA, 1997. [Google Scholar]
  39. Howlett, M.; McConnell, A.; Perl, A. Moving policy theory forward: Connecting multiple stream and Advocacy Coalition Frameworks to policy cycle models of analysis. Aust. J. Public Adm. 2017, 76, 65–79. [Google Scholar] [CrossRef]
  40. Neilsen, K.; Richard, R. Richard Rorty. A Companion to Pragmatism; Shook, J.R., Margolis, J., Eds.; Wiley-Blackwell: Malden, MA, USA, 2009; pp. 127–138. [Google Scholar]
  41. Bromley, D.W. Environmental governance as stochastic belief updating: Crafting rules to live by. Ecol. Soc. 2012, 17, 14. [Google Scholar] [CrossRef]
  42. Kwakkel, J.H.; Haasnoot, M. Supporting DMDU: A taxonomy of approaches and tools. In Decision Making under Deep Uncertainty: From Theory to Practice; Marchau, V.A.W.J., Walker, W.E., Bloemen, P.J.T.M., Popper, S.W., Eds.; Springer International Publishing: Cham, Switzerland, 2019; pp. 355–374. [Google Scholar]
  43. Ragin, C.C. Fuzzy-Set Social Science; University of Chicago Press: Chicago, IL, USA, 2000. [Google Scholar]
  44. Thompson Klein, J. Prospects for transdisciplinarity. Futures 2004, 36, 515–526. [Google Scholar] [CrossRef]
Figure 1. Schematic of greenhouse gas (GNG) emissions, energy and bitcoin flows, and actors in the Bitcoin protocol.
Figure 1. Schematic of greenhouse gas (GNG) emissions, energy and bitcoin flows, and actors in the Bitcoin protocol.
Challenges 14 00027 g001
Figure 2. Pragmatist perspective on the relationships between imaginings, surprise, belief, inquiry, action, and innovation.
Figure 2. Pragmatist perspective on the relationships between imaginings, surprise, belief, inquiry, action, and innovation.
Challenges 14 00027 g002
Disclaimer/Publisher’s Note: The statements, opinions and data contained in all publications are solely those of the individual author(s) and contributor(s) and not of MDPI and/or the editor(s). MDPI and/or the editor(s) disclaim responsibility for any injury to people or property resulting from any ideas, methods, instructions or products referred to in the content.

Share and Cite

MDPI and ACS Style

Rudd, M.A. Bitcoin Is Full of Surprises. Challenges 2023, 14, 27. https://doi.org/10.3390/challe14020027

AMA Style

Rudd MA. Bitcoin Is Full of Surprises. Challenges. 2023; 14(2):27. https://doi.org/10.3390/challe14020027

Chicago/Turabian Style

Rudd, Murray A. 2023. "Bitcoin Is Full of Surprises" Challenges 14, no. 2: 27. https://doi.org/10.3390/challe14020027

APA Style

Rudd, M. A. (2023). Bitcoin Is Full of Surprises. Challenges, 14(2), 27. https://doi.org/10.3390/challe14020027

Note that from the first issue of 2016, this journal uses article numbers instead of page numbers. See further details here.

Article Metrics

Back to TopTop