A Framework for Accurate Carbon Footprint Calculation in Seaports: Methodology Proposal
Abstract
1. Introduction
2. Materials and Methods
- Identification: Keyword search in internet databases (Science Direct, Web of Sciences, Scopus, google scholar); “seaport carbon footprint”, “port carbon footprint calculation”, and “seaport CO2 emission”, which rated top in 261 results.
- Screening and eligibility: These two processes are intertwined because, at each screening stage, single eligibility or a combination of eligibility issues are raised. These eligibilities include the paper’s title, abstract, and keywords in the first refinement, which identified 99 resources; year of publication, language, type of material (articles, conference papers, e-books, and conference reviews), access, and the region in the second step of refinement, which identified 72 research works. A third refinement was applied based on an abstract screening refinement, and an adjustment was made to account for the critical topic of 72 resources, yielding 53 resources.
- Included: this is the final stage after screening and refinements, which gives us the total number of research discussed in a review. The entire work included 28 publications, comprising 19 indexed journal articles, seven conference and workshop papers and reviews, and 1 M.Sc. thesis report.

2.1. Scoping Review
2.2. System Boundaries and Data
3. New Methodology for CF Calculation
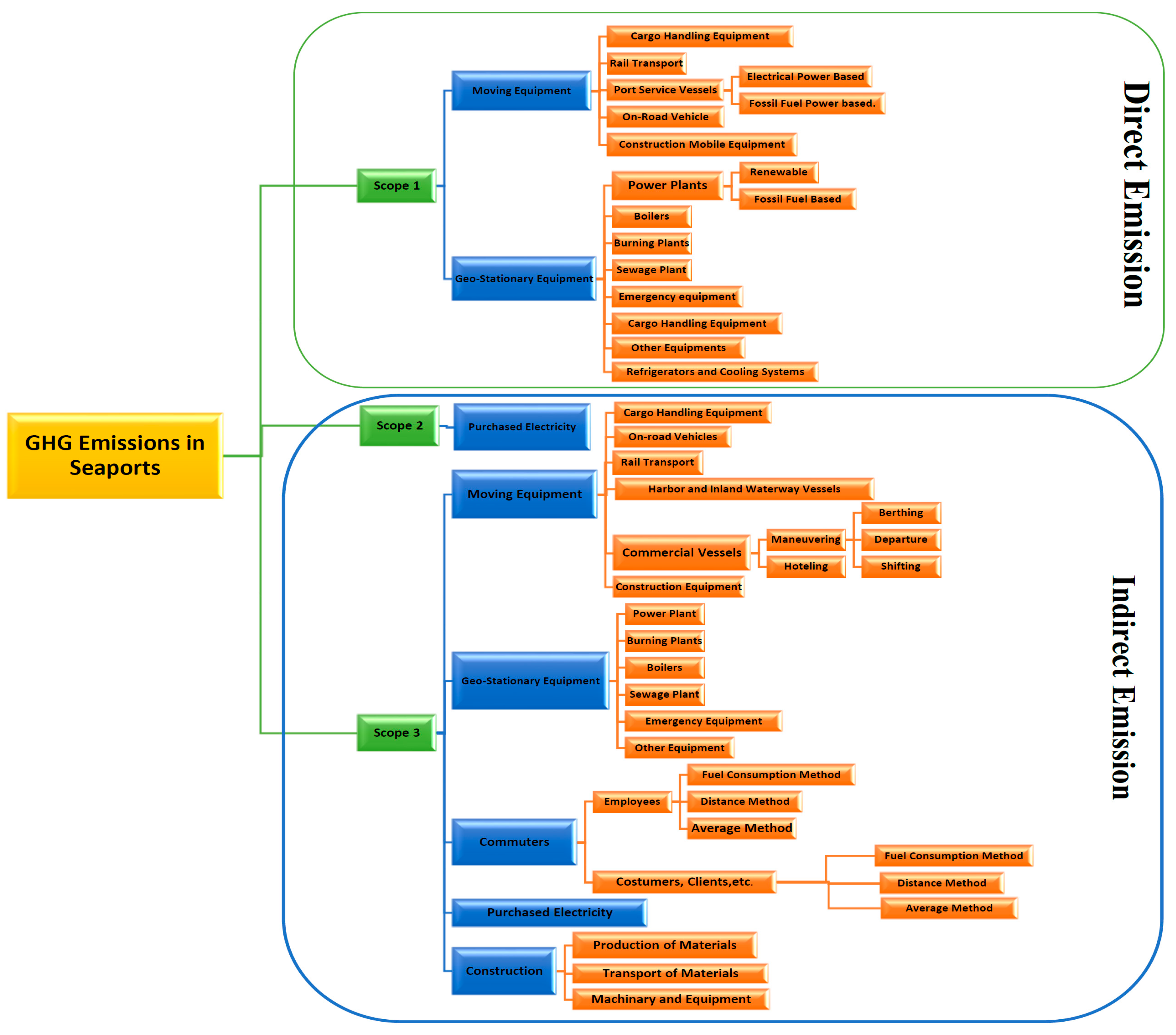
3.1. Emission Scopes
3.1.1. Scope 1
- Moving Equipment Category
- 1.
- Cargo Handling Equipment
- 2.
- Rail Transport Equipment
- 3.
- Port Service Vessel
- 4.
- On Road Vehicles
- 5.
- Mobile Construction Equipment
- Geo-Stationary Equipment Category
- 1.
- Power Plants, Boilers, Burning Plants, Sewage Plants and Emergency and Cargo Handling Equipment
- 2.
- CF of Refrigerators and Cooling Systems
- 3.
- Other Equipment
3.1.2. Scope 2
3.1.3. Scope 3
- Moving Equipment
- i.
- Cargo Handling Equipment
- ii.
- On Road Vehicles
- iii.
- Rail Transport Equipment
- iv.
- Harbour and Inland Waterway Vessels
- v.
- Commercial Vessels
- N.B: Most vessels use their auxiliary engines and machinery for various tasks during all phases of maneuvering, including berthing, unberthing, and shifting, etc.; these machines consume fossil fuel as well, but their consumption is much smaller than that of the main engine and can be disregarded in thorough calculations.
- vi.
- Construction Equipment
- Geo-Stationary
- Commuters
- Purchased Electricity
- Calculation of Other Indirect GHG Emission Including Construction, Production and Transport of Materials
- 1.
- Production of Construction Used Materials
- 2.
- Transport of Construction Materials
- 3.
- Emissions of Machinery and Other Equipment Used in Construction
4. Case Study
- Data Collection, Geographical, Time and Gas Boundary
- Geographical, Time and Gas Boundary
4.1. Statistics of Maritime Traffic and Cargo
- Gas Boundaries
- -
- CO2: Carbon Dioxide: Global Warming Factor of one.
- -
- (Methane): Global Warming Factor of twenty-five.
- -
- N2O: Nitrous Oxide: Global Warming Factor of 298.
4.2. Scopes
4.2.1. Scope 1
- -
- In 2016 the port authority of Valencia just used natural gas in its operations.
- -
- In 2016 the APV did not have fixed refrigeration and air conditioning installations in its buildings that involve the consumption of fluorinated gases.
4.2.2. Scope 2
- Emissions connected with electricity use for lighting and all necessary power in APV–Port of Valencia buildings.
- Emissions from electricity consumption at APV–Port of Valencia buildings for air cooling.
- Emissions related to the APV–Port of Valencia’s electricity use concerning port road lights.
4.2.3. Scope 3
- Emissions from service-oriented activities.
- Emissions associated with activities related to the others.
| Description | Fuel Oil Consumption KWh | Emission Factor Kg CO2/KWh | Co2eq Emissions in Kg | Co2eq Emissions in Tones | Overall Ratio |
|---|---|---|---|---|---|
| Commercial | 52.895.613 | 0.282 | 14,965,614.68 | 14,965.61 | 94,24 |
| Service-Oriented | 1.420.833 | 0.282 | 401,992.49 | 401.99 | 2.53 |
| Others | 1.814.322 | 0.282 | 513,321.28 | 513.32 | 3.23 |
| Total | 56,130.768 | - | 15,880,928.46 | 15,880.92 | 100% |
- Indirect emissions from fuel consumption of group A, including cargo transport and handling equipment, rail transport, harbour and inland waterway vessels, construction equipment, power plant, burning plant, port boilers, sewage treatment plants, and emergency equipment by APV Concession Companies are mentioned in Table 12, as follows:
| Description | Fuel Consumption KWh | Emission Factor CO2/KWh | Co2eq Emissions in Kg | Co2eq Emissions in Tones | Overall Ratio |
|---|---|---|---|---|---|
| Group A | 76,978,166 | 0.270 Kg | 20,875,731.12 | 20,875.73 | 100% |
| Total | 76,978,166 | - | 20,875,731.12 | 20,875.73 | 100% |
- Indirect Emissions Due to Fuel Consumption Associated with Vessel Calls.
- Emissions Associated with the Cruise Ships.
- Emissions Associated with the RoRo-Ferrys Ships.
- Emissions Associated with Other Vessel Category
- Emissions associated with the Auxiliary Tug Category (not owned by APV).
- -
- All the emission factors are retrieved from the “Factores de Emision Registro de Huella de Carbono, Compensacion y Proyectos de Absorcion de Dioxido de Carbono” [57].
- -
- The amount of emission factor for row fourth, which includes tankers, bulk, and general cargo carriers, is the average of each factor retrieved from the mentioned inventory and computed to be 0.686 Kg CO2/kWh.
- -
- For the auxiliary tugs, the emission factor was retrieved from the GHG inventory of Valencia port, which was calculated as 0.271 0.686 Kg CO2/kWh [71].
- -
- The following issues have been considered when estimating emissions linked to vessel calls:
- Commuters Emission
| Description | Energy Consumption (KWh) | Co2eq Emissions (Kg) | CO2 Emissions (T) | Overall Ratio |
|---|---|---|---|---|
| Total Emissions from Electricity Use | 56,130.768 | 15,880,298.46 | 15,880.29 | 9.8% |
| Emissions from Transportation (Group A) | 76,978,166 | 20,875,731.12 | 20,875.73 | 12.8% |
| Emissions from Fuel Consumption (Group B) | 126,916,388.84 | 34,330,838.13 | 34,330.83 | 21.2% |
| Total Emissions from Vessel Calls | 155,529,962.80 | 90,919,425.75 | 90,919.42 | 56.1% |
| Emissions from Port Commuters | 121,517.76 | 374,620 | 374.62 | 0.2% |
| Total | 415,676,804 | 162,380,890 | 162,380.89 | 100% |
| Description | Energy Consumption in KWh | Co2eq Emissions in Kg | Co2eq Emissions in Tone | Overall Ratio |
|---|---|---|---|---|
| Scope 1 | 651,613.17 | 166,229.251 | 166.229 | 0.1% |
| Scope 2 | 8,874,954.00 | 2,510,967.06 | 2510.96 | 1.4% |
| Scope 3 | 415,676,804 | 162,380,890 | 162,380.890 | 98.5% |
| Total | 424,718,371 | 165,058,080 | 165,058.08 | 100% |
5. Discussion
6. Conclusions
Author Contributions
Funding
Institutional Review Board Statement
Informed Consent Statement
Data Availability Statement
Acknowledgments
Conflicts of Interest
References
- Word Meteorological Organization and Global Atmosphere Watch. WMO Greenhouse Gas Bulletin, The State of Greenhouse Gases in the Atmosphere Based on Global Observations through 2020. [Online]. 2021. Available online: https://public.wmo.int/en/greenhouse-gas-bulletin#:~:text=The%20Greenhouse%20Gas%20Bulletin%20represents,and%20with%20the%20preindustrial%20levels (accessed on 27 April 2023).
- IPCC. Available online: https://www.ipcc.ch/about (accessed on 9 July 2022).
- Lombardi, M.; Laiola, E.; Tricase, C.; Rana, R. Assessing the urban carbon footprint: An overview. In Environmental Impact Assessment Review; Elsevier Inc.: Amsterdam, The Netherlands; Volume 66, pp. 43–52. [CrossRef]
- IPCC. AR5 Climate Change 2014: Mitigation of Climate Change. Available online: https://www.ipcc.ch/report/ar5/wg3/ (accessed on 6 April 2022).
- Garg, A.; Shukla, P.R.; Kapshe, M. The sectoral trends of multigas emissions inventory of India. Atmos. Environ. 2006, 40, 4608–4620. [Google Scholar] [CrossRef]
- United Nations. Maritime Transport Review 2015; United Nations: New York, NY, USA, 2015. [Google Scholar]
- Agencia Europea de Medio Ambiente. EMEP/EEA Air Pollutant Emission Inventory Guidebook 2019: Technical Guidance to Prepare National Emission Inventories; Publications Office of the European Union: Luxembourg, 2019. [Google Scholar]
- World Resources Institute. Greenhouse Gas Protocol; World Resources Institute: Washington, DC, USA, 2005. [Google Scholar]
- ISO 14069:2013; Quantification and Reporting of Greenhouse Gas Emissions for Organizations. ISO: Geneva, Switzerland, 2013. Available online: https://www.iso.org/standard/43280.html (accessed on 18 February 2023).
- ISO/DIS 14068; Greenhouse Gas Management and Climate Change Management and Related Activities—Carbon Neutrality. ISO: Geneva, Switzerland, 2013. Available online: https://www.iso.org/standard/43279.html (accessed on 18 February 2023).
- ISO 14067:2018; Greenhouse Gases—Carbon Footprint of Products—Requirements and Guidelines for Quantification. ISO: Geneva, Switzerland, 2018. Available online: https://www.iso.org/standard/71206.html (accessed on 18 February 2023).
- ISO 14066:2011; Greenhouse Gases—Competence Requirements for Greenhouse Gas Validation Teams and Verification Teams. ISO: Geneva, Switzerland, 2011. Available online: https://www.iso.org/standard/43277.html (accessed on 18 February 2023).
- ISO 14065:2020; General Principles and Requirements for Bodies Validating and Verifying Environmental information. ISO: Geneva, Switzerland, 2020. Available online: https://www.iso.org/standard/74257.html (accessed on 18 February 2023).
- ISO 14064:2019; Greenhouse Gases—Part 3: Specification with Guidance for the Verification and Validation of Greenhouse Gas Statements. ISO: Geneva, Switzerland, 2019. Available online: https://www.iso.org/standard/66455.html (accessed on 18 February 2023).
- IPCC. Revision of the ‘Revised 1996 IPCC Guidelines for National Greenhouse Gas Inventories’; IPCC: Geneva, Switzerland, 2003. [Google Scholar]
- Calculadoras. Available online: https://www.miteco.gob.es/es/cambio-climatico/temas/mitigacion-politicas-y-medidas/calculadoras.aspx (accessed on 9 July 2022).
- ESCACC. Report Assessment. 2017. Available online: https://canviclimatic.gencat.cat/en/ambits/adaptacio/escacc/seguiment-i-avaluacio-de-lescacc/ (accessed on 9 July 2022).
- IAPH. Carbon Footprinting; WPSP: Tokyo, Japan, 2010; Available online: https://sustainableworldports.org/project/iaph-carbon-footprinting/ (accessed on 18 February 2023).
- USEPA. GHG Emissions Calculator. Available online: https://www.epa.gov/climateleadership/simplified-ghg-emissions-calculator (accessed on 18 February 2023).
- Schmied, D.-I.M.; Knörr, D.-W.W.; Hepburn, L. Calculating GHG Emissions for Freight Forwarding and Logistics Services in Accordance with EN 16258; BMUV: Berlin, Germany, 2012. [Google Scholar]
- PAS 2395:2014; Specification for the Assessment of Greenhouse Gas (GHG) Emissions from the Whole Life Cycle of Textile Products. British Standard Institution: London, UK, 2014.
- Thibault, A.F. CCWG Carbon Emissions Accounting Methodology; BSR: San Francisco, CA, USA, 2015; Available online: www.bsr.org (accessed on 9 July 2022).
- Lundie, S.; Schulz, M.; Peters, G. Carbon Footprint Measurement Methodology; Report Document; UNSW: Sydney, Australia, 2009. [Google Scholar]
- Punte, S.; Greene, S.; Lewis, A. Global Logistics Emissions Council Framework for Logistics Emissions Accounting and Reporting; GLEC: Amsterdam, The Netherlands, 2019. [Google Scholar]
- The Carbon Trust. A Guide: Carbon Footprinting for Businesses; Carbon Trust: London, UK, 2022; Available online: https://www.carbontrust.com/resources/carbon-footprinting-guide (accessed on 8 July 2022).
- IAPH. Port Clean Air IAPH Toolbox. Available online: https://fdocuments.in/document/iaph-tool-box-for-port-clean-air-programs.html?page=1 (accessed on 9 July 2022).
- Villalba, G.; Gemechu, E.D. Estimating GHG emissions of marine ports—The case of Barcelona. Energy Policy 2011, 39, 1363–1368. [Google Scholar] [CrossRef]
- Mateo-Mantecón, I.; Coto-Millán, P.; Doménech, J.; Pesquera-González, M. Measurement of the ecological and carbon footprint in port authorities. Transp. Res. Rec. 2011, 2222, 80–84. [Google Scholar] [CrossRef]
- Carballo-Penela, A.; Mateo-Mantecón, I.; Doménech, J.L.; Coto-Millán, P. From the motorways of the sea to the green corridors’ carbon footprint. J. Environ. Plan. Manag. 2012, 55, 765–782. [Google Scholar] [CrossRef]
- Caceres, R.; Mendoza, H.; Rabelo, L.; Bhide, S.; Pastrana, J.; Sarmiento, A.T. Studies of the Carbon Footprint for a Port in the Panama Canal. In Proceedings of the IIE Annual Conference Proceeding, Norcross, GA, USA, 8–11 February 2014. [Google Scholar]
- Sarbring, A. A Carbon Footprint Assessment on Construction and Maintenance Operations for the Port of Gothenburg. Master’s Thesis, Chalmers University, Gothenburg, Sweden, 2014. [Google Scholar]
- Davarzani, H.; Fahimnia, B.; Bell, M.; Sarkis, J. Greening Ports and Maritime Logistics: A Review. Transp. Res. D Transp. Environ 2016, 48, 473–487. [Google Scholar] [CrossRef]
- Mateo-Mantecón, I.; Coto-Millán, P. The Carbon Footprint by Scopes Applied to a Port; University of Cantabria: Santander, Spain, 2015. [Google Scholar]
- Yang, Y.C. Operating strategies of CO2 reduction for a container terminal based on carbon footprint perspective. J. Clean. Prod. 2017, 141, 472–480. [Google Scholar] [CrossRef]
- Mamatok, Y.; Jin, C. An integrated framework for carbon footprinting at container seaports: The case study of a Chinese port. Marit. Policy Manag. 2017, 44, 208–226. [Google Scholar] [CrossRef]
- Yang, L.; Cai, Y.; Zhong, X.; Shi, Y.; Zhang, Z. A carbon emission evaluation for an integrated logistics system-a case study of the port of shenzhen. Sustainability 2017, 9, 462. [Google Scholar] [CrossRef]
- Misra, A.; Panchabikesan, K.; Gowrishankar, S.K.; Ayyasamy, E.; Ramalingam, V. GHG emission accounting and mitigation strategies to reduce the carbon footprint in conventional port activities—A case of the Port of Chennai. Carbon Manag. 2017, 8, 45–56. [Google Scholar] [CrossRef]
- Piris, A.O.; Díaz-Ruiz-Navamuel, E.; Pérez-Labajos, C.A.; Chaveli, J.O. Reduction of CO2 emissions with automatic mooring systems, port of Santander. Atmos. Pollut. Res. 2018, 9, 76–83. [Google Scholar] [CrossRef]
- Sim, J. A carbon emission evaluation model for a container terminal. J. Clean. Prod. 2018, 186, 526–533. [Google Scholar] [CrossRef]
- Baycan, N.; Pehlivan, Y.; Baycan, N.; Pehlivan, Y. Waste management and determination of carbon footprint of a marine port: A case study from Izmir, Turkey. Int. J. Glob. Warm. 2019, 19, 37–53. [Google Scholar] [CrossRef]
- Ballester, V.C.; Lo-Iacono-Ferreira, V.G.; Artacho-Ramírez, M.Á.; Capuz-Rizo, S.F. The carbon footprint of valencia port: A case study of the port authority of Valencia (Spain). Int. J. Environ. Res. Public Health 2020, 17, 8157. [Google Scholar] [CrossRef]
- Azarkamand, S.; Ferré, G.; Darbra, R.M. Calculating the Carbon Footprint in ports by using a standardized tool. Sci. Total Environ. 2020, 734, 139407. [Google Scholar] [CrossRef]
- De los Reyes, R.S.; Fernández-Sánchez, G.; Esteban, M.D.; Rodríguez, R.R. Carbon footprint of a port infrastructure from a life cycle approach. Int. J. Environ. Res. Public Health 2020, 17, 7414. [Google Scholar] [CrossRef]
- Azarkamand, S.; Wooldridge, C.; Darbra, R.M. Review of initiatives and methodologies to reduce CO2 emissions and climate change effects in ports. Int. J. Environ. Res. Public Health 2020, 17, 3858. [Google Scholar] [CrossRef]
- Psaraftis, H.N.; Kontovas, C.A. Decarbonization of Maritime Transport: Is There Light at the End of the Tunnel? Sustainability 2020, 13, 237. [Google Scholar] [CrossRef]
- Alzahrani, A.; Petri, I.; Rezgui, Y.; Ghoroghi, A. Decarbonisation of seaports: A review and directions for future research. Energy Strategy Rev. 2021, 38, 100727. [Google Scholar] [CrossRef]
- Alamoush, A.S.; Ölçer, A.I.; Ballini, F. Port greenhouse gas emission reduction: Port and public authorities’ implementation schemes. Res. Transp. Bus. Manag. 2022, 43, 100708. [Google Scholar] [CrossRef]
- Alamoush, A.S.; Ölçer, A.I.; Ballini, F. Ports’ role in shipping decarbonisation: A common port incentive scheme for shipping greenhouse gas emissions reduction. Clean. Logist. Supply Chain 2022, 3, 100021. [Google Scholar] [CrossRef]
- Islam, M.R.; Aziz, M.G.; Khan, M.B. Strategies to Reduce Carbon Footprint in Port and Terminal Operations: Evidence from a Developing Country. J. Agrofor. Environ. 2022, 15, 36–42. [Google Scholar] [CrossRef] [PubMed]
- Zadeh, S.B.I.; Esteban, M.D.; Gutierrez, J.L.; Fernandez-Sanchez, G. A Review of Carbon Footprint Reduction Measures in Seaports. In Proceedings of the 9th International Conference on Civil, Agriculture and Urban Management, Warsaw, Poland, November 2022. [Google Scholar]
- Cruz-Pérez, N.; Dessimoz, M.D.; Rodríguez-Martín, J.; García, C.; Ioras, F.; Santamarta, J.C. Carbon and Water Footprints of Marinas in the Canary Islands (Spain). Coast. Manag. 2022, 50, 408–418. [Google Scholar] [CrossRef]
- Gallo, A. The Logistic Carbon Footprint: A Dynamic Calculation Tool for an Indicator of the Sustainability of Logistic Processes with a Case Study on the Port of Trieste. In Proceedings of the Computational Science and Its Applications—ICCSA 2022 Workshops, Malaga, Spain, 4–7 July 2022; Lecture Notes in Computer Science Series (including subseries Lecture Notes in Artificial Intelligence and Lecture Notes in Bioinformatics); Springer: Berlin/Heidelberg, Germany, 2022; Volume 13381, pp. 109–123. [Google Scholar]
- Anggawangsa, R.F.; Hargiyatno, I.T.; Suryanto; Widodo, A. A. Estimation of carbon footprint of longline and lines fisheries in the Indonesia FMA 573-Indian Ocean based at Palabuhanratu Fishing Port. IOP Conf. Ser. Earth Environ. Sci. 2023, 1137, 012049. [Google Scholar] [CrossRef]
- United Nations. Handbook on the Delimitation of Maritime Boundaries; UN: New York, NY, USA, 2000. [Google Scholar]
- Wintergreen, J.; Delaney, T. ISO 14064, International Standard for GHG Emissions Inventories and Verification; ISO: Geneva, Switzerland, 2006. [Google Scholar]
- PAS 2050:2008; Specification for the Assessment of the Life Cycle Greenhouse Emissions of Goods and Services. BSI: London, UK, 2008. Available online: https://www.scirp.org/reference/ReferencesPapers.aspx?ReferenceID=1223517 (accessed on 22 April 2023).
- Spain OECC. Factores de Emision Registro de Huella de Carbono, Compensacion y Proyectos de Absorcion de Dioxido de Carbono. [Online]. 2022. Available online: https://www.miteco.gob.es/es/cambio-climatico/temas/mitigacion-politicas-y-medidas/factoresemision_tcm30-479095.pdf (accessed on 27 April 2023).
- WBCSD; World Resources Institute. The GHG Protocol; WRI: Washington, DC, USA, 2000; Available online: www.wbcsd.org (accessed on 11 July 2022).
- EPA. Understanding Global Warming Potentials USEPA. 2023. Available online: https://www.epa.gov/ghgemissions/understanding-global-warming-potentials (accessed on 24 February 2023).
- Bede, J.; California Air Resources Board. EF Database. 2020. Available online: www.arb.ca.gov/cci-resources (accessed on 22 April 2023).
- Dapena, Á.R.; Hidalgo, O.S. Guía Metodológica Para el Cálculo de la Huella de Carbono en Puertos; MITMA: Madrid, Spain, 2020. [Google Scholar]
- Ershov, M.; Potanin, D.; Gueseva, A.; Abdellatief, T.M.M.; Kapustin, V. Novel strategy to develop the technology of high-octane alternative fuel based on low-octane gasoline Fischer-Tropsch process. Fuel 2020, 261, 116330. [Google Scholar] [CrossRef]
- Abdellatief, T.M.M.; Ershov, M.A.; Kapustin, V.M. New recipes for producing a high-octane gasoline based on naphtha from natural gas condensate. Fuel 2020, 276, 118075. [Google Scholar] [CrossRef]
- Ershov, M.A.; Klimov, N.A.; Burov, N.O.; Abdellatief, T.M.M.; Kapustin, V.M. Creation a novel promising technique for producing an unleaded aviation gasoline 100UL. Fuel 2021, 284, 118928. [Google Scholar] [CrossRef]
- ESPO. EcoPorts. Available online: https://www.ecoports.com/ (accessed on 26 February 2023).
- Valencia Port. Statistical Report; PAV: Valencia, Spain, 2021. [Google Scholar]
- Valencia Port Authority. Available online: https://www.valenciaport.com/en/ (accessed on 22 April 2023).
- Valencia Port Strategy. Available online: https://sustainableworldports.org/project/port-of-valencia-strategy-towards-zero-emissions-by-2030/ (accessed on 14 July 2022).
- Port Authority of Valencia. Statistical Yearbook 2016; PAV: Valencia, Spain, 2018. [Google Scholar]
- Port Authority of Valencia. Environmental Statement 2016; PAV: Valencia, Spain, 2018. [Google Scholar]
- Port Authority of Valencia. GHG Emissions Report of the APV—Port of Valencia; PAV: Valencia, Spain, 2018. [Google Scholar]
- Navionics ChartViewer. Available online: https://webapp.navionics.com/?lang=en#boating@6&key=oa%7CnCctmcJ (accessed on 24 April 2023).
- E Ministrio Para la Transicion Ecologica y el Reto Demografico. Inventario Nacional de Emisiones de Gases de Efecto Invernadero; Informe Resumen; MITECO: Madrid, Spain, 2020. [Google Scholar]
- World Ports Climate Initiative; International Maritime Organization. Carbon Footprinting Guidance for Ports; IAPH: Tokyo, Japan, 2010. [Google Scholar]
- Port Authority of Valencia. Environmental Statement 2019; 2 Contents; PAV: Valencia, Spain, 2020; Available online: www.valenciaport.com (accessed on 22 April 2023).








| CF Accounting Standard | Organization | Year |
|---|---|---|
| EMEP/EEA Air Pollutant Emission Inventory Guidebook [7] | European environmental agency | 1996 |
| Greenhouse Gas Protocol [8] | World Resources Institute (WRI) and the World Business Council for Sustainable Development (WBCSD) | Late 1990 |
| ISO 14064, 14065, 14066, 14067, 14068, 14069 [9,10,11,12,13,14] | International Organization for Standard | ---- |
| Guidelines for National Greenhouse Gas Inventories [15] | Intergovernmental Panel on Climate Change (IPCC) | 2003 |
| Guidelines for Calculating Carbon Footprints by the Ministry of Environmental Transition from the Spanish Government [16] | Ministry for the Ecological Transition and the Demographic Challenge (MITECO) of the Spanish | 2007 |
| Practical Guide for Calculation Greenhouse Gas (GHG) Emissions [17] | Catalan Office for Climate Change (Oficina Catalana del Canvi Climatic) | 2008 |
| Carbon footprint inventory and management guideline [18] | International Association of Ports and Harbors (IAPH) World Port Climate Initiative (WPCI) | 2010 |
| US Environmental Protection Agency Guidelines [19] | US Environmental Protection Agency’s Centre for Corporate Climate Leadership | 2012 |
| European Standard EN 16,258 [20] | German Institute Standardization (DIN) and British Standards Institute (BSI) | 2012 |
| publicly available specification–PAS 2395 [21] | British Standards Institution (BSI) | 2014 |
| Clean Cargo Working Group Carbon Emissions Accounting Methodology [22] | Business for Social Responsibility (BSR) UK | 2015 |
| Spain Methodological Guide for Calculating the Carbon Footprint in Ports [23] | Spain Center for Studies and Experimentation of Public Works | 2016 |
| The Global Logistics Emissions Council (GLEC) [24] | The Global Logistics Emissions Council (GLEC) | 2016 |
| A guide to carbon footprinting for businesses [25] | Carbon Trust (UK-based company) | 2017 |
| Ship Emissions Toolkit Guide No.3: Development of a national ship emissions reduction strategy [26] | International maritime organization, Institute of Marine Engineering, Science and Technology (IMarEST) | 2018 |
| Title | Authors | Year |
|---|---|---|
| Estimating GHG emissions of marine ports—the case of Barcelona [27]. | Gara Villalba, Eskinder Demisse Gemechu | 2011 |
| Measurement of the ecological and carbon footprint of port authorities [28]. | Mateo-Mantecón I., Coto-Millán P., Doménech J., Pesquera-González M. | 2011 |
| From the motorways of the sea to the green corridors’ carbon footprint: The case of a port in Spain [29]. | Carballo-Penela A., Mateo-Mantecón I., Doménech J.L., Coto-Millán P. | 2012 |
| Studies of the Carbon Footprint for a Port in the Panama Canal [30]. | Luis Rabelo, Sayli Bhide, John Pastrana, Alfonso T. Sarmiento | 2014 |
| A Carbon Footprint Assessment on Construction and Maintenance Operations for the Port of Gothenburg [31]. | Anna Sarbring | 2014 |
| Greening ports and maritime logistics: A review [32]. | Hoda Davarzani, Behnam Fahimnia, Michael Bell b, Joseph Sarkis | 2015 |
| The carbon footprint by scopes applied to a Port [33]. | Ingrid Mateo-Mantecón and Pablo Coto-Millán | 2016 |
| Operating strategies of CO2 reduction for a container terminal based on carbon footprint perspective [34]. | Yi-Chih Yang | 2016 |
| An integrated framework for carbon footprinting at container seaports: the case study of a Chinese port [35]. | Mamatok Y., Jin C. | 2017 |
| A Carbon Emission Evaluation for an Integrated Logistics System—A Case Study of the Port of Shenzhen [36]. | Lei Yang, Yiji Cai, Xiaozhe Zhong, Yongqiang Shi and Zhiyong Zhang | 2017 |
| GHG emission accounting and mitigation strategies to reduce the carbon footprint in conventional port activities–a case of the Port of Chennai [37]. | Atulya Misra, Karthik Panchabikesan, Senthil Kumar Gowrishankar, Elayaperumal Ayyasamy and Velraj Ramalingam | 2017 |
| Reduction in CO2 emissions in RoRo/Pax ports equipped with automatic mooring systems [38]. | Díaz-Ruiz-Navamuel E., Ortega Piris A., Pérez-Labajos C.A. | 2018 |
| A carbon emission evaluation model for a container terminal [39]. | Jaehun Sim | 2018 |
| Waste management and determination of carbon footprint of a marine port: A case study from Izmir, Turkey [40]. | Baycan N., Pehlivan Y. | 2019 |
| The Carbon Footprint of Valencia Port: A Case Study of the Port Authority of Valencia (Spain) [41]. | Víctor Cloquell Ballester, Vanesa G. Lo-Iacono-Ferreira, | 2020 |
| Calculating the Carbon Footprint in ports by using a standardized tool [42]. | Sahar Azarkamand, Guillem Ferré, R.M. Darbra | 2020 |
| Carbon Footprint of a Port Infrastructure from a Life Cycle Approach [43]. | Rodrigo Saravia de los Reyes, Gonzalo Fernández-Sánchez, María Dolores Esteban, and Raúl Rubén Rodríguez | 2020 |
| Review of Initiatives and Methodologies to Reduce CO2 Emissions and Climate Change Effects in Ports [44]. | Sahar Azarkamand, Chris Wooldridge, and R. M. Darbra | 2020 |
| Decarbonization of Maritime Transport: Is There Light at the End of the Tunnel? [45] | Harilaos N. Psaraftis and Christos A. Kontovas | 2021 |
| Decarbonization of seaports: A review and directions for future research [46]. | Ateyah Alzahrani, Ioan Petri, Yacine Rezgui, Ali Ghoroghi | 2021 |
| Port greenhouse gas emission reduction: Port and public authorities implementation schemes [47]. | Anas S. Alamoush, Aykut I. Olçer, Fabio Ballini | 2021 |
| Ports’ role in shipping decarbonization: A common port incentive scheme for shipping greenhouse gas emissions reduction [48]. | Anas S. Alamoush, Aykut I. Ölçer, Fabio Ballini | 2021 |
| Strategies to Reduce Carbon Footprint in Port and Terminal Operations: Evidence from a Developing Country [49]. | M. R. Islam, M. G. Aziz, and M. B. Khan | 2022 |
| A Review of Carbon Footprint Reduction Measures in Seaports [50]. | S. Behbood Issa Zadeh, Jose Santos López Gutiérrez. M. Dolores Esteban, Gonzalo Fernandez-Sanchez | 2022 |
| Carbon and Water Footprints of Marinas in the Canary Islands (Spain) [51]. | Cruz-Pérez N., Dessimoz M.-D., Rodríguez-Martín J., García C., Ioras F., Santamarta J.C. | 2022 |
| The Logistic Carbon Footprint: A Dynamic Calculation Tool for an Indicator of the Sustainability of Logistic Processes with a Case Study on the Port of Trieste [52]. | Gallo A. | 2022 |
| Estimation of the carbon footprint of longline and lines fisheries in the Indonesia FMA 573-Indian Ocean based at Palabuhanratu Fishing Port [53]. | Anggawangsa R.F., Hargiyatno I.T., Suryanto, Widodo A.A. | 2023 |
| Emission Type | Scopes | Definitions | Port |
|---|---|---|---|
| Direct Emissions | Scope 1 | Emissions from operations that are owned or controlled by the port authorities. | Port-Owned Fleet Vehicles (vessels and vehicles), Buildings, and Stationary Sources. |
| Indirect Emissions | Scope 2 | Emissions from the generation of purchased or acquired electricity, steam, heating, or cooling consumed by the port authority or companies working inside the port boundary. | Purchased Electricity for Port- Owned Buildings and Operations, District Heating by Owned Operations. |
| Scope 3 | All indirect emissions (not included in scope 2) occur in the value chain of the reporting port authority or companies inside the port boundary, including up- and downstream emissions. | Ships, Trucks, Cargo Handling Equipment, Rail, Harbour Craft, Construction and Maintenance, Port Employee Vehicles, Buildings, Purchased Electricity, Business Travels, Loading fuels, Suppliers, Outsourced activities (IT, Security), etc. |
| Valencia Port Major Parts | |||||
|---|---|---|---|---|---|
| 1 | East Breakwater. | 27 | Avda. del Puerto. | 53 | Technical and Nautical services Dock. |
| 2 | Lighthouse. | 28 | Avda. Baleares. | 54 | Container Terminal 2 (MSC). |
| 3 | Chemical and Oil Terminal | 29 | Former Terminal Quay. | 55 | Puesto De Inspección Fronteriza (PIF). |
| 4 | Transversal East. | 30 | Nazaret Quay. | 56 | Harbormaster’s Office. |
| 5 | East Breakwater Quay | 31 | Fish Market. | 57 | Cold sage warehouses. |
| 6 | East Dock. | 32 | Transversal Quay. | 58 | CPE Valencia. |
| 7 | Ro-Ro & Vehicle Terminal 1 | 33 | Poniente Quay. | 59 | Logistics warehouse. |
| 8 | Ro-Ro & Vehicle Terminal 2. | 34 | Ferry, Passenger and Cruise Terminal. | 60 | Logistics Activities Area (ZAL). |
| 9 | North Quay (Xitá). | 35 | Port Police. | 61 | South Access. |
| 10 | Xitá Dock. | 36 | Valencia port Foundation. | 62 | ZAL Access. |
| 11 | Scrapyard Quay. | 37 | Port Authority of Valencia. | 63 | New Turia riverbed. |
| 12 | Port services (pilots, tugboats, and mooring). | 38 | Nazaret gate. | 64 | Royal Valencia Yacht Club. |
| 13 | Llavera Quay | 39 | Naval Command. | 65 | Costa Quay. |
| 14 | Levante Quay. | 40 | Plant Health Service. | 66 | Transversal Costa Quay. |
| 15 | Container Terminal 3. | 41 | Foreign Trade Inspection dep. | 67 | Principe Felipe Quay. |
| 16 | Moveable bridge. | 42 | Levante Dock. | 68 | Public Container Terminal 1. |
| 17 | “Veles e Vents” building. | 43 | North Turia Jetty Quay. | 69 | Marine Civil Guard Building. |
| 18 | J. Carlos I Marina access. | 44 | End Turia Jetty. | 70 | South Dock. |
| 19 | Customs gate. | 45 | Turia Dock. | 71 | East Wuay. |
| 20 | Customs Administration. | 46 | South Turia Jetty Quay. | 72 | Entrance channel. |
| 21 | Foreign Health Dep. | 47 | Turia Quay. | 73 | North Extension Breakwater. |
| 22 | Valencia 2007 Consortium | 48 | General and bulk cargo, | 74 | New Container Terminal. |
| 23 | Customs Quay. | 49 | Passenger Terminal, | 75 | Container depot one. |
| 24 | Inner Dock. | 50 | South Quay. | 76 | Container depot two. |
| 25 | Grao Quay. | 51 | Solid Bulk Terminal. | 77 | Connection to the national railway |
| 26 | Clocktower building | 52 | Spanish Customs Control Authority. | ||
| Port Name | Amount of Traffic and GT in 2016 | Overall Ratio |
|---|---|---|
| Valencia–Number | 6232 | 80% |
| G.T. (thousand tones) | 230,807 | 90% |
| Gandia–Number | 150 | 2% |
| G.T. (thousand tones) | 876 | 1.5% |
| Sagunto - Number | 1320 | 18% |
| G.T. (thousand tones) | 24,205 | 8.5% |
| Total Number of Ships | 7702 Ships | 100% |
| Total Number of GT | 255,888,000 Tones | 100% |
| Type of Vessel | Amount of Traffic in 2016 | Overall Ratio |
|---|---|---|
| Container carrier | 3264 | 42.5% |
| General Cargo carrier | 1014 | 13% |
| Ro-Ro ships | 1180 | 16% |
| Ropax and cruise ships | 1605 | 21% |
| Tanker ships | 276 | 3% |
| Bulk carrier ships | 330 | 4% |
| Other | 33 | 0.04% |
| Total | 7702 | 100% |
| Valencia Port | Amount of Cargo | Overall Ratio |
|---|---|---|
| Liquid Bulk | 1,250,863 | 2% |
| Solid Bulk | 1,344,987 | 2.2% |
| Non-Containerized Merchandise | 8,091,786 | 12.8% |
| Containerized Merchandise | 53,229,414 | 82% |
| Fishing | 406 | 0.06% |
| Refuelling | 443,589 | 0.06% |
| Total | 64,361,045 | 100% |
| Type of Fuel | Year 2014 | Year 2015 | Year 2016 | Coefficient |
|---|---|---|---|---|
| Propane Gas | 2.938 kg CO2/kg | 2.938 kg CO2/kg | 2.938 kg CO2/kg | 1gr CO2 = 1.007 Co2eq |
| Natural Gas | 0.202 kg CO2/kWh | 0.202 kg CO2/kWh | 0.202 kg CO2/kWh | 1gr CO2 = 1.003 Co2eq |
| Diesel C | 2.868 kg CO2/L | 2.868 kg CO2/L | 2.868 kg CO2/L | 1gr CO2 = 1.016 Co2eq |
| Diesel A/B Gasoline | 2.544 Kg CO2/L 2.205 kg CO2/L | 2.544 Kg CO2/L 2.205 kg CO2/L | 2.539 Kg CO2/L 2.196 kg CO2/L | 1gr CO2 = 1.012 Co2eq 1gr CO2 = 1.008 Co2eq |
| Emission | Fuel Consumption Litters | Fuel Consumption KWH | Emission Factor for 2016 | Co2eq EmissionsIn Kg | Co2eq Emissions in Tones | Overall Ratio |
|---|---|---|---|---|---|---|
| Emissions Associated with Diesel Fuel | 33,177 | 336,702.42 | 2.703 Kg CO2/L | 89,677.431 | 89.67 | 54% |
| Emissions Associated with Gasoline | 25,404 | 239,985.75 | 2.196 Kg CO2/L | 61,418.05 | 61.41 | 37% |
| Emissions Associated with Gas Consumption (Natural Gas) | - | 74,925.00 | 0.202 kg CO2/KWh | 15,133.77 | 15.13 | 9% |
| Total Emissions Scope 1 | 58,581.00 | 651,613.17 | - | 166,229.251 | 166.229 | 100% |
| Description | Electricity Consumption KWh | Emission Factor Kg CO2/KWh | Co2eq Emissions in Kg | Co2eq Emissions in Tones | Overall Ratio |
|---|---|---|---|---|---|
| APV Buildings: Lighting + Power | 3,309,969.53 | 0.2829 | 936,480.85 | 963.48 | 38% |
| APV Roadway Lighting | 2,493,451.62 | 0.2829 | 705,465.62 | 705.46 | 28% |
| APV Buildings: Air conditioning. | 1,750,656.82 | 0.2829 | 495,308.66 | 495.30 | 19% |
| Other consumption | 1,320,876 | 0.2829 | 373,711.93 | 373.71 | 15% |
| Total Emissions Scope 2 | 8,874,954.00 | - | 2,510,967.06 | 2510.96 | 100% |
| Discerption | Fuel Oil Consumption KWh | Emission Factor CO2/KWh | Co2eq Emissions in Kg | Co2eq Emissions in Tones | Overall Ratio |
|---|---|---|---|---|---|
| Commercial | 121,392,432.05 | 0.270 Kg | 32,811,783.33 | 32,811.787 | 95.5% |
| Service-Oriented | 5,523,956.79 | 0.270 Kg | 1,519,054.80 | 1519.05 | 4.5% |
| Total | 126,916,388.84 | - | 34,330,838.13 | 34,330.83 | 100% |
| Description | Fuel Consumption KWh | Emission Factor Kg CO2/kWh | Co2eq Emissions in Kg | Co2eq Emissions in Tones | Overall Ratio |
|---|---|---|---|---|---|
| Container carrier ships | 88,305,890.39 | 0.673 | 59,429,864.20 | 59,429.864 | 65% |
| Cruise ships | 3,077,724.56 | 0.750 | 2,308,293.42 | 2308.293 | 2.9% |
| Ro-Ro & Ferries Ships | 6,769,347.93 | 0.721 | 4,880,699.86 | 4880.699 | 5.4% |
| Other Ships (Tanker, Bulk and General cargo carrier) | 21,071,066.67 | 0.686 | 14,454,751.7 | 14,454.751 | 15.9% |
| Auxiliary Tugs | 36,305,933.25 | 0.271 | 9,845,816.49 | 9845.816 | 10.8% |
| Total Emissions | 155,529,962.80 | - | 90,919,425.79 | 90,919.425 | 100% |
| Type of Vehicle | Average Consumption |
|---|---|
| Gasoline Private Car | 0.091 L/km |
| Diesel A Private Car | 0.066 L/km |
| Van (diesel A) | 0.094 L/km |
| Coach (diesel A) | 0.377 L/km |
| Description | Value |
|---|---|
| Total GHG Emissions in Kg of Co2eq | 165,058,080 |
| Total Volume of Goods Traffic of the Port of Valencia in Tones | 64,361,045 |
| CF (Kg of Co2eq/tones of transported Goods) | 2.56 |
Disclaimer/Publisher’s Note: The statements, opinions and data contained in all publications are solely those of the individual author(s) and contributor(s) and not of MDPI and/or the editor(s). MDPI and/or the editor(s) disclaim responsibility for any injury to people or property resulting from any ideas, methods, instructions or products referred to in the content. |
© 2023 by the authors. Licensee MDPI, Basel, Switzerland. This article is an open access article distributed under the terms and conditions of the Creative Commons Attribution (CC BY) license (https://creativecommons.org/licenses/by/4.0/).
Share and Cite
Issa Zadeh, S.B.; López Gutiérrez, J.S.; Esteban, M.D.; Fernández-Sánchez, G.; Garay-Rondero, C.L. A Framework for Accurate Carbon Footprint Calculation in Seaports: Methodology Proposal. J. Mar. Sci. Eng. 2023, 11, 1007. https://doi.org/10.3390/jmse11051007
Issa Zadeh SB, López Gutiérrez JS, Esteban MD, Fernández-Sánchez G, Garay-Rondero CL. A Framework for Accurate Carbon Footprint Calculation in Seaports: Methodology Proposal. Journal of Marine Science and Engineering. 2023; 11(5):1007. https://doi.org/10.3390/jmse11051007
Chicago/Turabian StyleIssa Zadeh, Seyed Behbood, José Santos López Gutiérrez, M. Dolores Esteban, Gonzalo Fernández-Sánchez, and Claudia Lizette Garay-Rondero. 2023. "A Framework for Accurate Carbon Footprint Calculation in Seaports: Methodology Proposal" Journal of Marine Science and Engineering 11, no. 5: 1007. https://doi.org/10.3390/jmse11051007
APA StyleIssa Zadeh, S. B., López Gutiérrez, J. S., Esteban, M. D., Fernández-Sánchez, G., & Garay-Rondero, C. L. (2023). A Framework for Accurate Carbon Footprint Calculation in Seaports: Methodology Proposal. Journal of Marine Science and Engineering, 11(5), 1007. https://doi.org/10.3390/jmse11051007

