Knowledge-Based Decision Support for Concept Evaluation Using the Extended Impact Model of Modular Product Families
Abstract
:Featured Application
Abstract
1. Introduction
2. Literature
2.1. Economic Impacts of Modularity on a Firm’s Objectives
2.2. Existing Approaches for Decision Support in Modular Product Family Design
2.3. Consistent Data Modeling Using MBSE
3. Materials and Methods
How can the impact model of modular product families (IMF) be extended and made usable for the concept decision in the evaluation and selection of modular product architectures?
4. Results
4.1. Requirements for the Knowledge-Based Decision Support
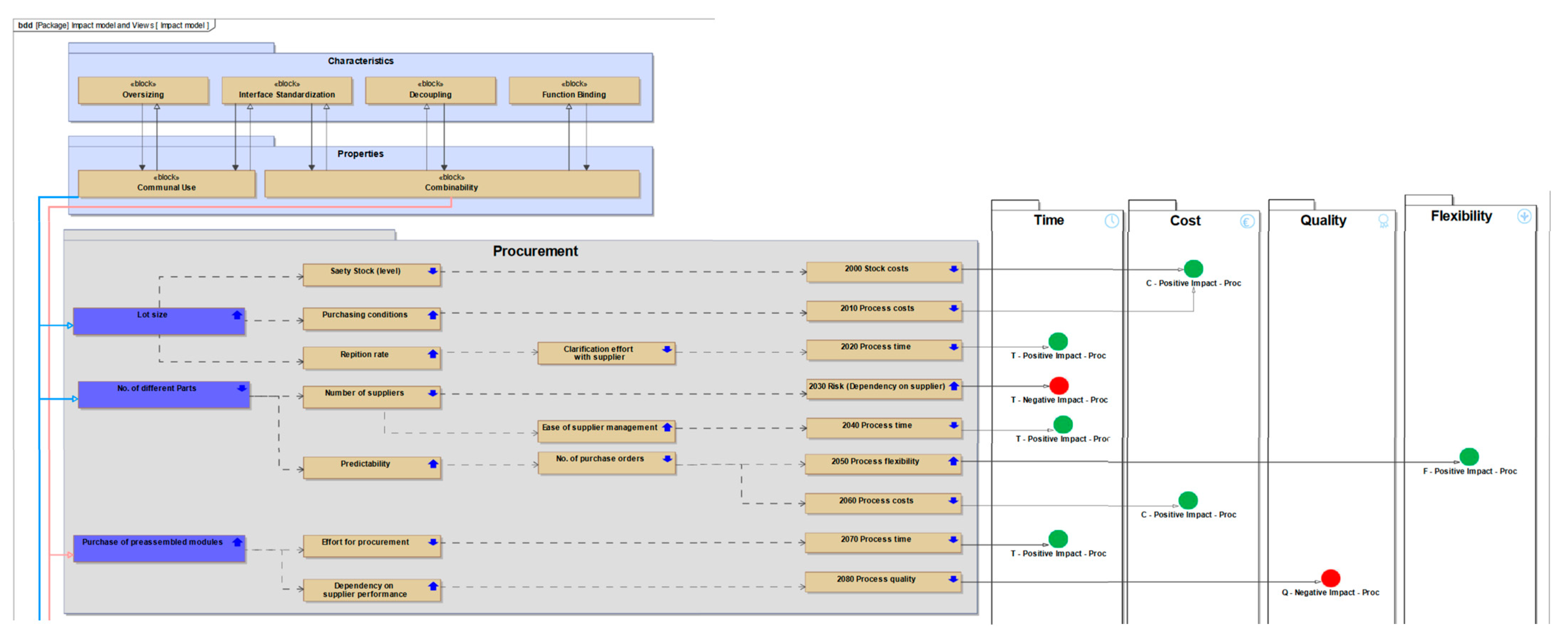
4.2. Data Model and Block Definition Diagram of the IMF
4.3. Integration of Boundary Conditions, KPIs and Temporal Dependency
4.4. Maintenance and Import of New Data
5. Application of Sys-IMF for Decision Support in Modular Product Family Design
5.1. Use Case
5.2. Phase I: Case-Specific Selection of Economical Impacts
5.3. Phase II: Evalution of Economical Impacts for Alternative Modular Concepts
6. Discussion
6.1. Modeling of the IMF in SysML
6.2. Interaction with the Sys-IMF as Decision Support for Concept Decisions
7. Closing Remarks and Future Work
Author Contributions
Funding
Institutional Review Board Statement
Informed Consent Statement
Acknowledgments
Conflicts of Interest
References
- Blecker, T.; Abdelkafi, N. Complexity and variety in mass customization systems: Analysis and recommendations. Manag. Decis. 2006, 44, 908–929. [Google Scholar] [CrossRef] [Green Version]
- Pirmoradi, Z.; Wang, G.G.; Simpson, T.W. A Review of Recent Literature in Product Family Design and Platform-Based Product Development. In Advances in Product Family and Product Platform Design; Simpson, T.W., Jiao, J., Siddique, Z., Hölttä-Otto, K., Eds.; Springer: New York, NY, USA, 2014; pp. 1–48. [Google Scholar]
- Otto, K.; Hölttä-Otto, K.; Simpson, T.W.; Krause, D.; Ripperda, S.; Moon, S.K. Global Views on Modular Design Research: Linking Alternative Methods to Support Modular Product Family Concept Development. J. Mech. Des. 2016, 138, 071101. [Google Scholar] [CrossRef]
- Krause, D.; Gebhardt, N. Methodische Entwicklung Modularer Produktfamilien; Springer: Berlin/Heidelberg, Germany, 2018; ISBN 978-3-662-53039-9. [Google Scholar]
- Ripperda, S.; Krause, D. Cost Effects of Modular Product Family Structures: Methods and Quantification of Impacts to Support Decision Making. J. Mech. Des. 2017, 139, 021103. [Google Scholar] [CrossRef]
- Mertens, K.G.; Schmidt, M.; Tugba, Y.; Meyer, M. Introducing a framework to generate and evaluate the cost effects of product (family) concepts. In Proceedings of the 23rd International Conference on Engineering Design (ICED2021), Gothenburg, Sweden, 16–20 August 2021; Volume 1, pp. 1907–1916. [Google Scholar]
- Wilson, S.A.; Perumal, A. Waging War on Complexity Costs: Reshape Your Cost Structure, Free up Cash Flows, and Boost Productivity by Attacking Process, Product and Organizational Complexity; McGraw-Hill: New York, NY, USA, 2010; ISBN 978-0-07-163913-2. [Google Scholar]
- Hackl, J.; Krause, D. Towards an Impact Model of Modular Product Structures. In Proceedings of the 21st International Conference on Engineering Design (ICED2017), Vancouver, BC, Canada, 21–25 August 2017; pp. 151–160. [Google Scholar]
- Hackl, J.; Krause, D.; Otto, K.N.; Windheim, M.; Moon, S.K.; Bursac, N.; Lachmayer, R. Impact of Modularity Decisions on a Firm’s Economic Objectives. J. Mech. Des. 2020, 142, 041403. [Google Scholar] [CrossRef]
- Schwede, L.-N.; Greve, E.; Krause, D.; Otto, K.N.; Moon, S.K.; Albers, A.; Kirchner, E.; Lachmayer, R.; Bursac, N.; Inkermann, D.; et al. How to use the Levers of Modularity properly-Linking Modularization to Economic Targets. J. Mech. Des. 2021. [Google Scholar]
- Greve, E.; Fuchs, C.; Hamraz, B.; Windheim, M.; Schwede, L.-N.; Krause, D. Investigating the Effects of Modular Product Structures to Support Design Decisions in Modularization Projects. In Proceedings of the 2020 IEEE International Conference on Industrial Engineering and Engineering Management (IEEM2020), Singapore, 14–17 December 2020. [Google Scholar]
- Ulrich, K. The role of product architecture in the manufacturing firm. Res. Policy 1995, 24, 419–440. [Google Scholar] [CrossRef] [Green Version]
- Salvador, F. Toward a Product System Modularity Construct: Literature Review and Reconceptualization. IEEE Trans. Eng. Manag. 2007, 54, 219–240. [Google Scholar] [CrossRef]
- Krause, D.; Beckmann, G.; Eilmus, S.; Gebhardt, N.; Jonas, H.; Rettberg, R. Integrated Development of Modular Product Families: A Methods Toolkit. In Advances in Product Family and Product Platform Design; Simpson, T.W., Jiao, J., Siddique, Z., Hölttä-Otto, K., Eds.; Springer: New York, NY, USA, 2014; pp. 245–269. [Google Scholar]
- Schwede, L.-N.; Hanna, M.; Wortmann, N.; Krause, D. Consistent Modelling of the Impact Model of Modular Product Structures with Linking Boundary Conditions in SysML. In Proceedings of the 22nd International Conference on Engineering Design (ICED19), Delft, The Netherlands, 5–8 August 2019; Volume 1, pp. 3601–3610. [Google Scholar]
- Windheim, M. Cooperative Decision-Making in Modular Product Family Design; Springer Vieweg: Berlin, Germany, 2020; ISBN 978-3-662-60717-6. [Google Scholar]
- Collier, D. The Measurement and Operating Benefits of Component Part Commonality. Decis. Sci. 1981, 12, 85–96. [Google Scholar] [CrossRef]
- Wacker, J.; Treleven, M. Component part standardization: An analysis of commonality sources and indices. J. Oper. Manag. 1986, 6, 219–244. [Google Scholar] [CrossRef]
- Fellini, R.; Kokkolaras, M.; Papalambros, P. Commonality Decisions in Product Family Design. In Product Platform and Product Family Design. Methods and Applications; Simpson, T.W., Siddique, Z., Jiao, J.R., Eds.; Springer: New York, NY, USA, 2006; pp. 157–186. [Google Scholar]
- Jiao, J.; Tseng, M. Understanding Product Family for Mass Customization by Developing Commonality Indices. J. Eng. Des. 2000, 11, 225–243. [Google Scholar] [CrossRef]
- Siddique, Z.; Rosen, D.W. On the applicability of product variety design concepts to automotive platform commonality. In Proceedings of the Design Engineering Technical Conferences (ASME/DETC’98), Atlanta, GA, USA, 13–16 September 1998. [Google Scholar]
- Sanaei, R.; Otto, K.; Wood, K. Trade-offs Among System Architecture Modularity Criteria. In Proceedings of the NordDesign 2016, Trondheim, Norway, 10–12 August 2016; Volume 1, pp. 352–359. [Google Scholar]
- Baylis, K.; Zhang, G.; McAdams, D.A. Product family platform selection using a Pareto front of maximum commonality and strategic modularity. Res. Eng. Des. 2018, 29, 547–563. [Google Scholar] [CrossRef]
- Meyer, M.; Lehnerd, A. The Power of Product Platforms: Building Value and Cost Leadership; The Free Press: New York, NY, USA, 1997. [Google Scholar]
- Abdelkafi, N. Variety-Induced Complexity in Mass Customization: Concepts and Management; Erich Schmidt Verlag: Berlin, Germany, 2008; ISBN 978-3-503-11022-3. [Google Scholar]
- Blecker, T.; Abdelkafi, N. The Development of a Component Commonality Metric for Mass Customization. IEEE Trans. Eng. Manag. 2007, 54, 70–85. [Google Scholar] [CrossRef]
- Fixson, S.K. Assessing Product Architecture Costing: Product Life Cycles, Allocation rules, and Cost Models. In Proceedings of the Design Engineering Technical Conferences and Computers and Information in Engineering Conference (DETC2004), Salt Lake City, UT, USA, 28 September–2 October 2004. [Google Scholar]
- Fixson, S.K. Product Architecture Assessment: A Tool to link Product, Process, and Supply Chain Design Decisions. J. Oper. Manag. 2005, 23, 345–369. [Google Scholar] [CrossRef]
- Lindemann, U.; Reichwald, R.; Zäh, M.F. Individualisierte Produkte-Komplexität Beherrschen in Entwicklung und Produktion; Springer: Berlin/Heidelberg, Germany, 2006; ISBN 978-3-540-25506-2. [Google Scholar]
- Thyssen, J.; Israelsen, P.; Jørgensen, B. Activity-based costing as a method for assessing the economics of modularization-A case study and beyond. Int. J. Prod. Econ. 2006, 103, 252–270. [Google Scholar] [CrossRef] [Green Version]
- Park, J.; Simpson, T.W. Toward an activity-based costing system for product families and product platforms in the early stages of development. Int. J. Prod. Res. 2008, 46, 99–130. [Google Scholar] [CrossRef]
- Skirde, H. Kostenorientierte Bewertung Modularer Produktarchitekturen; Josef Eul Verlag: Cologne, Germany, 2015; ISBN 978-3-8441-0424-0. [Google Scholar]
- Bayer, T. Integriertes Variantenmanagement: Variantenkostenbewertung Mit Faktorenanalytischen Komplexitätstreibern; Rainer Hampp Verlag: Munich, Germany, 2010; ISBN 978-3-86618-454-1. [Google Scholar]
- Robertson, D.; Ulrich, K. Planning for Product Platforms. MIT Sloan Manag. Rev. 1998, 39, 19–31. [Google Scholar]
- Hölttä-Otto, K. Modular Product Platform Design. Ph.D. Thesis, Helsinki University of Technology, Helsinki, Finland, 12 August 2005. [Google Scholar]
- Hölttä-Otto, K.; Otto, K. Platform Concept Evaluation. In Product Platform and Product Family Design. Methods and Applications; Simpson, T.W., Siddique, Z., Jiao, J.R., Eds.; Springer: New York, NY, USA, 2006; pp. 49–72. [Google Scholar]
- Junge, M. Controlling Modularer Produktfamilien in der Automobilindustrie; Deutscher Universitäts-Verlag: Wiesbaden, Germany, 2005; ISBN 3-8244-8226-6. [Google Scholar]
- Simpson, T.W.; Bobuk, A.; Slingerland, L.A.; Brennan, S.; Logan, D.; Reichard, K. From user requirements to commonality specifications: An integrated approach to product family design. Res. Eng. Des. 2012, 23, 141–153. [Google Scholar] [CrossRef]
- Alizon, F.; Shooter, S.B.; Simpson, T.W. Assessing and improving commonality and diversity within a product family. Res. Eng. Des. 2009, 20, 241–253. [Google Scholar] [CrossRef]
- Conner, C.G.; De Kroon, J.P.; Mistree, F.A. Product Variety Tradeoff Evaluation Method for a Family of Cordless Drill Transmissions; Advances in Design Automation: Las Vegas, NV, USA, 1999. [Google Scholar]
- Kvist, M. Product Family Assessment. Ph.D. Thesis, Technical University of Denmark, Lyngby, Denmark, 2010. [Google Scholar]
- Mortensen, N.; Hansen, C.; Lokkegaard, M.; Hvam, L. Assessing the cost saving potential of shared product architectures. Concurr. Eng. Res. Appl. 2016, 24, 153–163. [Google Scholar] [CrossRef] [Green Version]
- Alt, O. Modellbasierte Systementwicklung Mit SysML.; Carl Hanser Verlag: Munich, Germany, 2012; ISBN 978-3-446-43066-2. [Google Scholar]
- Walden, D.D.; Roedler, G.J.; Forsberg, K.; Hamelin, R.D.; Shortell, T.M. Systems Engineering Handbook: A Guide for System Life Cycle Processes and Activities; Wiley: Hoboken, NJ, USA, 2015; ISBN 978-1-118-99940-0. [Google Scholar]
- Holt, J.; Perry, S.A.; Brownsword, M. Model-Based Requirements Engineering: IET Professional Applications of Computing Series Vol. 9; Institution of Engineering and Technology: Stevenage, UK, 2012; ISBN 978-1-84919-487-7. [Google Scholar]
- Friedenthal, S.; Steiner, R.; Moore, A. A Practical Guide to SysML-The Systems Modeling Language; Morgan Kaufmann: San Francisco, CA, USA, 2015; ISBN 978-0-12-800202-5. [Google Scholar]
- Albers, A.; Bursac, N.; Scherer, H.; Birk, C.; Powelske, J.; Muschik, S. Model-based systems engineering in modular design. Des. Sci. 2019, 5, e17. [Google Scholar] [CrossRef] [Green Version]
- Weilkiens, T. Systems Engineering with SysML/UML-Modeling, Analysis, Design; The MK/OMG Press: Milford, MA, USA, 2007; ISBN 978-0-12-374274-2. [Google Scholar]
- Cameo Systems Modeler. Available online: https://www.3ds.com/products-services/catia/products/no-magic/cameo-systems-modeler/ (accessed on 11 November 2021).
- OMG Systems Modeling Language. Available online: https://www.omgsysml.org/what-is-sysml.htm (accessed on 11 November 2021).
- Blessing, L.T.M.; Chakrabarti, A. DRM, a Design Research Methodology; Springer: London, UK, 2009; ISBN 978-1-4471-5774-8. [Google Scholar]
- Dependency Matrix. Available online: https://docs.nomagic.com/display/MD190/Dependency+Matrix (accessed on 13 November 2021).
- Relation Map. Available online: https://docs.nomagic.com/display/MD190/Relation+Map (accessed on 13 November 2021).
- Kaplan, R.S.; Anderson, S.R. Time-Driven Activity-Based Costing-A Simpler and More Powerful Path to Higher Profits; Harvard Business School Press: Boston, MA, USA, 2007; ISBN 978-1-4221-0171-1. [Google Scholar]
- VDI 2225 Blatt 1: 1997-11. Design Engineering Methodics-Engineering Design at Optimum Cost-Simplified Calculation of Costs; Beuth Verlag: Berlin, Germany, 1997. [Google Scholar]
- Levy, F.K.; Thompson, G.L.; Wiest, J.D. ABCs of the critical path method. Harv. Bus. Rev. 1963, 41, 98–109. [Google Scholar]
- Eckert, C.; Clarkson, P.J.; Zanker, W. Change and customisation in complex engineering domains. Res. Eng. Des. 2004, 15, 1–21. [Google Scholar] [CrossRef]
- Lingannavar, R.; Yammiyavar, P. Product Innovation Index Using Linkograph Analysis. In Research into Design for a Connected World. Smart Innovation, Systems and Technologies; Chakrabarti, A., Ed.; Springer: Singapore, 2019; pp. 297–306. [Google Scholar]
- Martin, M.V.; Ishii, K. Design for variety: Developing standardized and modularized product platform architectures. Res. Eng. Des. 2002, 13, 213–235. [Google Scholar] [CrossRef]
- Zangeneh, A.; Jadid, S.; Rahimi-Kian, A. Normal boundary intersection and benefit–cost ratio for distributed generation planning. Int. Trans. Electr. Energy Syst. 2008, 20, 97–113. [Google Scholar] [CrossRef]
- Ballou, R.H. Business Logistics Management: Planning, Organizing, and Controlling the Supply Chain; Pearson/Prentice Hall: Hoboken, NJ, USA, 2004; ISBN 978-0131076594. [Google Scholar]
- Tolio, T. Design of Flexible Production Systems-Methodologies and Tools; Springer: Berlin, Germany, 2009. [Google Scholar]
- Spingler, J.; Beumelburg, K. Analysis of Automation potential. A Method for Technical and Economical Classification of Automation Potential; wt Werkstattstechnik Online 92: Stuttgart, Germany, 2002; Volume 3, pp. 62–64. [Google Scholar]
- Tehrani, N.; Brubaker, S. Taking Your Customer CareTM to the Next Level-Customer Retention Depends Upon Customer Care; AuthorHouse: Bloomington, IN, USA, 2015; ISBN 978-5049-3302-5. [Google Scholar]
- Greve, E.; Krause, D. Long-term effects of modular product architectures: An empirical follow-up study. Procedia CIRP 2019, 84, 731–736. [Google Scholar] [CrossRef]














| # | Requirements | Model Part | Type of Implementation |
|---|---|---|---|
| R1 | Consisting storing of data in one source | all elements of IMF | SysML |
| R2 | Providing KPIs for quantitative evaluation | economic target values, KPIs | SysML |
| R3 | Providing time dependence of impacts | economic target values, time dependency | SysML |
| R4 | Providing a two-ways flow of the model (Import/Export) | all elements of IMF | SysML, spreadsheets |
| R5 | Filtering impacts without programming | all elements of IMF | Spreadsheets |
| R6 | Selecting economic factors depending on specific boundary conditions | economic target values, boundary conditions | Spreadsheets |
| ID | Economic Target VALUE | KPI | Calculation/Reference | Unit | Benchmark (R: Reference; A: Alternative) |
|---|---|---|---|---|---|
| 1000 | Product costs | Direct material costs (Cmat) | Gross material costs * Material overheads * Supplier costs * Supplier overheads [55] | [€] | Cmat,A < Cmat,R |
| 1010 | Product quality | Volume (V) | Classical volume calculation for geometric elements | [cbm] | depends on product |
| 1020 | Product quality | Feature efficiency ratio (Reff) | Number of unused features/Total number of features * 100 | [%] | Reff → 0% |
| 1030 | Product quality | Weight (W) | Volume * Density | [kg] | depends on product |
| 1040 | Product costs | Direct material costs (Cmat) | Gross material costs * Material overheads * Supplier costs * Supplier overheads [55] | [€] | Cmat,A < Cmat,R |
| 1050 | Process time | Coordination time (Tcoord) | Time per process (coordination) * Number of repetitions | [h] | Tcoord,A < Tcoord,R |
| 1060 | Process time | Product development time (Tpd) | Time per process (development) * Number of repetitions | [d] | Tpd,A < Tpd,R |
| 1070 | Process costs | Development costs (Cpd) | Cost rate * Time per process (develop.) * Number of repetitions | [€] | Cpd,A < Cpd,R |
| 1080 | Process flexibility | PD capacity flexibility (Fpdcap) | Share of development capacities saved through outsourcing | [%] | Fpdcap,A > Fpdcap,R |
| 1090 | Process time | Time for critical path in PD (Tpdcrit) | Critical path method (CPM) [56] | [d] | Tpdcrit,A < Tpdcrit,R |
| 1100 | Process flexibility | PD temporal flexibility (Fpdtemp) | Share of development times saved through parallel development | [%] | Fpdtemp,A > Fpdtemp,R |
| 1110 | Process time | Time to complete prototype testing (Tproto) | Critical path method (CPM) [56] | [d] | Tproto,A < Tproto,R |
| 1120 | Product quality | Product Innovation Index (I) | Product Innovation Index Using Linkograph Analysis [58] | [%] | IA > IR |
| 1130 | Product flexibility | Generational Variety Index (GVI) | Design for Variety method [59] | [0;1] | GVI → 0 |
| 1140 | Product quality | Benefit-Cost Ratio (BCR) | Benefit cost analysis [60] | [%] | BCRA > BCRR |
| 1150 | Portfolio flexibility | Market segments coverage ratio (RMSC) | Number of market segments covered/number of market segments to be addressed | [%] | RMSC,A > RMSC,R |
| 1160 | Process time | Time for variant derivation (Tderiv) | Time per process (creation of variants) * Number of repetitions | [h] | Tderiv,A < Tderiv,R |
| 1170 | Product quality | Failure rate ratio (Rfail) | Number of failures per time frame/Number of processes per time frame * 100 | [%] | Rfail → 0% |
| 1180 | Process time | Failure rate ratio (Rfail) | Number of failures per time frame/Number of processes per time frame * 100 | [%] | Rfail → 0% |
| 1190 | Product quality | Product reliability (PR) | Share of already tested components | [%] | PRA > PRR |
| 1200 | Process time | Time for part search (Tsearch) | Time per process (part search) * Number of repetitions | [h] | Tsearch,A < Tsearch,R |
| 1210 | Process time | Time for administration (Tadmin) | Time per process (administration) * Number of repetitions | [h] | Tadmin,A < Tadmin,R |
| 1220 | Process time | Change Propagation Index (CPI) | Change Propagation Analysis [57] | [0;1] | CPI → 0 |
| 1230 | Process costs | Initial development costs (Cinit) | ΣInitial development investment | [€] | Cinit,A < Cinit,B |
| 2000 | Stock costs | Safety stock costs (CSS) | Safety stock calculation [61] | [€] | CSS,A > CSS,R |
| 2010 | Product costs | Purchasing costs (Cpurch) | Lot size * Costs per Unit | [€] | Cpurch,A < Cpurch,R |
| 2020 | Process time | Clarification time (Tclar) | Time per process (clarification) * Number of repetitions | [h] | Tclar,A < Tclar,R |
| 2030 | Risk | Supplier diversity ratio (Rsuppl) | Number of different suppliers/Total number of suppliers * 100 | [%] | Rsuppl → 100% |
| 2040 | Process time | Time for supplier management (Tman) | Time per process (supplier manag.) * Number of repetitions | [h] | Tman,A < Tman,R |
| 2050 | Process flexibility | Planning accuracy (PA) | Share of variant components in the product family | [%] | PAA > PAR |
| 2060 | Process costs | Order costs (Corder) | Cost rate * Time per process (order) * Number of repetitions | [€] | Corder,A < Corder,R |
| 2070 | Process time | Order time (Torder) | Time per process (order) * Number of repetitions | [h] | Torder,A < Torder,R |
| 2080 | Product quality | Supplier performance indicator | Supplier evaluation method, certifications (f.e. ISO BS/EN ISO 9001:2000) | [%] | depends on method |
| 3000 | Lead time | Time to start planning (Tplan) | Critical path method (CPM) [56] | [d] | Tplan,A < Tplan,R |
| 3010 | Lead time | Time to first variation formation (Tvar) | Critical path method (CPM) [56] | [d] | Tvar,A > Tvar,R |
| 3020 | Process time | Time for production steps (Tprod) | Time per process (production step) * Number of repetitions | [h] | Tprod,A < Tprod,R |
| 3030 | Process costs | Costs for production steps (Cprod) | Cost rate * Time per process (prod. step) * Number of repetitions | [€] | Cprod,A < Cprod,R |
| 3040 | Process costs | Assembly costs (Cass) | Cost rate * Time per process (assembly) * Number of repetitions | [€] | Cass,A < Cass,R |
| 3050 | Process time | Time for critical path in testing (Ttestcrit) | Critical path method, CPM [56] | [h] | Ttestcrit,A < Ttestcrit,R |
| 3060 | Process flexibility | Production temporal flexibility (Fprodtemp) | Share of production times saved through parallel testing | [%] | Fprodtemp,A > Fprodtemp,R |
| 3070 | Process costs | Assembly costs (Cass) | Cost rate * Time per process (assembly) * Number of repetitions | [h] | Cass,A < Cass,R |
| 3080 | Process flexibility | Production system flexibility (Fps) | Design of Flexible Production Systems [62] | [%] | Fps,A > Fps,R |
| 3090 | Process costs | Machine utilization ratio (Ruti) | Machine running time/Total capacity * 100 | [%] | Ruti → 100% |
| 3100 | Process costs | Assembly costs (Cass) | Cost rate * Time per process (assembly) * Number of repetitions | [€] | Cass,A < Cass,R |
| 3110 | Lead time | Rework time (Trw) | Share of rework time saved through increased learning curve | [%] | Trw,A < Trw,R |
| 3120 | Lead time | Degree of automation potential (AP) | Automation potential analysis (APA) [63] | [%] | APA > APR |
| 3130 | Process costs | Tool investment costs (CTool) | ΣTool investment costs | [€] | CTool,A < CTool,R |
| 3140 | Process costs | Inventory holding costs (CIH) | (Storage Costs + Employee Costs + Opportunity Costs + Depreciation costs)/Total value of annual inventory | [%] | CIH,A < CIH,R |
| 3150 | Process costs | Set up costs (Cset) | Cost rate * Time per process (set up) * Number of repetitions | [€] | Cset,A < Cset,R |
| 3160 | Process time | Set up time (Tset) | Time per process (set up) * Number of repetitions | [h] | Tset,A < Tset,R |
| 3170 | Process flexibility | Production temporal flexibility (Fprodtemp) | Share of production times saved through less set up changes | [%] | Fprodtemp,A > Fprodtemp,R |
| 4000 | Process time | Time for offer preparation (Toffer) | Time per process (offer preparation) * Number of repetitions | [h] | Toffer,A < Toffer,R |
| 4010 | Quality of customer loyality | Customer Satisfaction Score (CSATC) | Customer satisfaction score evaluation [64] with focus on the influence of customer configurability | [%] | CSATC → 100% |
| 4020 | Quality of customer loyality | Customer Satisfaction Score (CSATR) | Customer satisfaction score evaluation [64] with focus on the influence of fast reaction to customer requirements | [%] | CSATR → 100% |
| 4030 | Turnover | Turnover (TO) | (Sales price * Sales volume) − Sales deductions | [€] | TOA > TOR |
| 4040 | Portfolio flexibility | Market segments coverage ratio (RMSC) | Number of market segments covered/number of market segments to be addressed | [%] | RMSC,A > RMSC,R |
| 4050 | Portfolio flexibility | Market segments coverage ratio (RMSC) | Number of market segments covered/number of market segments to be addressed | [%] | RMSC,A > RMSC,R |
| 4060 | Turnover | Turnover per product variant (TOpv) | Cost difference for the determination of cannibalization effects | [€] | depends |
| 4070 | Process costs | Time for trainings in sales (Ttrainsal) | Time per process (trainings in sales) * Number of repetitions | [h] | Ttrainsal,A < Ttrainsal,R |
| 4080 | Product costs | Savings due to process costs from all life phases (Csav) | Σprocess costs (development, procurement, production, sales, service) | [€] | Csav,A > Csav,R |
| 4090 | Time to Market | Savings due to process time from previous phases (Tsav) | Σprocess time (development, procurement, production, sales) | [d] | Tsav,A > Tsav,R |
| 5000 | Process costs | Change Propagation Index (CPI) | Change Propagation Analysis [57] | [0;1] | CPI → 0 |
| 5010 | Quality of customer loyality | Change Propagation Index (CPI) | Change Propagation Analysis [57] | [0;1] | CPI → 0 |
| 5020 | Process costs | Intact module costs (Cim) | Share of service costs through maintenance of intact modules | [%] | Cim,A < Cim,R |
| 5030 | Process costs | Specialized tool costs (Ctool) | ΣCosts for spezialized tools | [€] | Ctool,A < Ctool,R |
| 5040 | Process costs | Cost for trainings in service (Ctrainser) | Cost rate * Time per process (trainings in service) * Number of repetitions | [h] | Ctrainser,A < Ctrainser,R |
| 5050 | Process time | Service time (Tser) | Share of service time saved through increased learning curve | [%] | Tser,A < Tser,R |
| 5060 | Process time | Time for failure diagnosis (Tdiag) | Time per process (failure diagnosis) * Number of repetitions | [h] | Tdiag,A < Tdiag,R |
| 5070 | Process time | Time for disassembly (Tdis) | Time per process (disassembly) * Number of repetitions | [h] | Tdis,A < Tdis,R |
| ID | Economic Target Value | KPI | Concept 1 | Concept 2 | Concept 3 |
|---|---|---|---|---|---|
| 1070 | Process costs | Development costs (Cpd) [NC-Programming] | −5 k$ | −27 k$ | −29 k$ |
| 1090 | Process time | Time for critical path in PD (Tpdcrit) | −20 d | −80 d | −80 d |
| 1160 | Process time | Time for variant derivation (Tderiv) | −110 h | −140 h | −150 h |
| 1190 | Product quality | Product reliability (PR) | +25% | +40% | +45% |
| 1210 | Process time | Time for administration (Tadmin) | −200 h | −510 h | −560 h |
| 1230 | Process costs | Initial development investment costs (Cinit) | +140 k$ | +164 k$ | +176 k$ |
| 2010 | Product costs | Purchasing costs (Cpurch) | −500 k$ | −920 k$ | −1180 k$ |
| 2030 | Risk | Supplier diversity ratio (Rsuppl) | ±0% | +10% | +15% |
| 2050 | Process flexibility | Planning accuracy (PA) | +72% | +84% | +85% |
| 2060 | Process costs | Order costs (Corder) | −5 k$ | −7 k$ | −7 k$ |
| 3000 | Lead time | Time to start planning (Tplan) | −30 d | −55 d | −60 d |
| 3020 | Process time | Time for production steps (Tprod) | −40 h | −100 h | −120 h |
| 3030 | Process costs | Costs for production steps (Cprod) [Testing] | −2 k$ | −5 K$ | −6 k$ |
| 3040 | Process costs | Assembly costs (Cass) | −5 k$ | −12 k$ | −12 k$ |
| 3070 | Process costs | Assembly costs (Cass) | −5 k$ | −8 k$ | −8 k$ |
| 3100 | Process costs | Assembly costs (Cass) | −3 k$ | −10 k$ | −10 k$ |
| 3120 | Lead time | Degree of automation potential (AP) | +10% | +15% | +40% |
| 3130 | Process costs | Tool investment costs (CTool) | +80 k$ | +130 k$ | +153 k$ |
| 3150 | Process costs | Set up costs (Cset) | −17 k$ | −27 k$ | −32 k$ |
| 3160 | Process time | Set up time (Tset) | −800 h | −1270 h | −1500 h |
| 4000 | Process time | Time for offer preparation (Toffer) | −80 h | −90 h | −90 h |
| 4050 | Portfolio flexibility | Market segments coverage ratio (RMSC) | ±0% | −5% | ±0% |
Publisher’s Note: MDPI stays neutral with regard to jurisdictional claims in published maps and institutional affiliations. |
© 2022 by the authors. Licensee MDPI, Basel, Switzerland. This article is an open access article distributed under the terms and conditions of the Creative Commons Attribution (CC BY) license (https://creativecommons.org/licenses/by/4.0/).
Share and Cite
Greve, E.; Fuchs, C.; Hamraz, B.; Windheim, M.; Rennpferdt, C.; Schwede, L.-N.; Krause, D. Knowledge-Based Decision Support for Concept Evaluation Using the Extended Impact Model of Modular Product Families. Appl. Sci. 2022, 12, 547. https://doi.org/10.3390/app12020547
Greve E, Fuchs C, Hamraz B, Windheim M, Rennpferdt C, Schwede L-N, Krause D. Knowledge-Based Decision Support for Concept Evaluation Using the Extended Impact Model of Modular Product Families. Applied Sciences. 2022; 12(2):547. https://doi.org/10.3390/app12020547
Chicago/Turabian StyleGreve, Erik, Christoph Fuchs, Bahram Hamraz, Marc Windheim, Christoph Rennpferdt, Lea-Nadine Schwede, and Dieter Krause. 2022. "Knowledge-Based Decision Support for Concept Evaluation Using the Extended Impact Model of Modular Product Families" Applied Sciences 12, no. 2: 547. https://doi.org/10.3390/app12020547
APA StyleGreve, E., Fuchs, C., Hamraz, B., Windheim, M., Rennpferdt, C., Schwede, L.-N., & Krause, D. (2022). Knowledge-Based Decision Support for Concept Evaluation Using the Extended Impact Model of Modular Product Families. Applied Sciences, 12(2), 547. https://doi.org/10.3390/app12020547

