Safety of Control Systems with Dual Architecture Based on PLCs
Abstract
:1. Introduction
2. System Safety
3. The Safety of the Dual Architecture
3.1. The Safety Integrity against Random Failures
3.2. Safety Integrity against Systematic Failures
4. Creating a Dual Architecture from sPLCs
4.1. Integrity of Safety against Accidental Failures
4.2. The Safety Integrity against Systematic Failures
- Description of the safety function using a state diagram;
- Availability of a software tool enabling the simulation of the created model (for its verification);
- Availability of a software tool to generate a program from a state diagram for different types of sPLC;
- Defining an interface for reading the current state of the safety function.
4.2.1. Model of the Dual Architecture Control System
- Synchronization of units A and B;
- Comparison of internal states of units A and B;
- Negation of the fault after detecting a mismatch between units A and B. The fault detection and negation mechanism must place the system in a safe state; in our case, the safe state will be defined as logical zero at the system’s outputs.
4.2.2. Safety Function Model
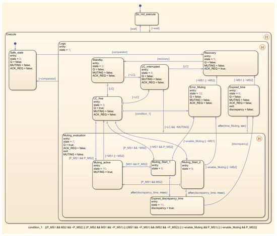
5. Implementation of the “Muting” Safety Function in a Dual Architecture Based on sPLC
5.1. Dual Architecture Hardware Block Diagram
5.2. Software Implementation in Dual Architecture
5.3. Reviving and Testing Dual Architecture
6. Discussion and Conclusions
Author Contributions
Funding
Institutional Review Board Statement
Informed Consent Statement
Data Availability Statement
Conflicts of Interest
References
- Rástočný, K.; Ždánsky, J.; Hrbček, J.; Medvedík, M. Calculation of the Dangerous Failure Rate of the Safety Function. Appl. Sci. 2022, 12, 2382. [Google Scholar] [CrossRef]
- Ždánsky, J.; Rástočný, K.; Medvedík, M. Safety of two-channel connection of sensors to safety PLC. In Proceedings of the 13th International Conference, ELEKTRO 2020, Taormina, Sicily, Italy, 25–28 May 2012; IEEE: Piscataway, NJ, USA, 2020. [Google Scholar]
- Ždánsky, J.; Rástočný, K.; Hrbček, J. The output circuit solution of the safety PLC for a larger number of output points. In Proceedings of the 26th International Conference on Applied Electronics, Pilsen, Czech Republic, 6–7 September 2021. [Google Scholar]
- Siemens. SIMATIC Safety-Getting Started. Available online: https://cache.industry.siemens.com/dl/files/838/49972838/att_63504/v1/safety_getting_started_en-US.pdf (accessed on 31 May 2022).
- Beckhoff. Application Guide TwinSAFE. Examples for the Calculation of Safety Parameters for Safety Functions. Available online: https://download.beckhoff.com/download/document/automation/twinsafe/applicationguidetwinsafeen.pdf (accessed on 31 May 2022).
- Bernecker + Rainer Industrie Elektronik GmbH. Integrated Safety Technology. MASAFETY-ENG_V1.141. Available online: https://www.br-automation.com/cs/ke-stazeni/safety-technology/integrated-safety-technology-users-manual-legacy/ (accessed on 14 July 2022).
- Siemens. Safety Applications with the S7-1200 FC CPU. Available online: https://support.industry.siemens.com/cs/document/109478932/safety-applications-with-s7-1200-fc-cpu?dti=0&lc=en-WW (accessed on 31 May 2022).
- Available online: https://www.mathworks.com (accessed on 23 September 2022).
- Zhao, Y.; Liu, F. The implementation of a dual-redundant control system. Control. Eng. Pract. 2022, 12, 445–453. [Google Scholar] [CrossRef]
- Ždánsky, J.; Rástočný, K. Influence of Redundancy on Safety Integrity of SRCS with Safety PLC. In Proceedings of the 10th International Conference, ELEKTRO 2014, Rajecké Teplice, Slovakia, 19–20 May 2014; IEEE: Piscataway, NJ, USA, 2014. [Google Scholar]
- EN61508: Functional Safety of Electrical/Electronic/Programmable Electronic Safety-Related Systems. 2010. Available online: https://webstore.iec.ch/publication/22273 (accessed on 23 September 2022).
- Rástočný, K.; Ždánsky, J.; Nagy, P. Some specific activities at the railway signalling system development. In Proceedings of the 12th International Conference Transport Systems Telematics, Telematics in the Transport Environment, Katowice-Ustron, Poland, 10–13 October 2012; Springer: Berlin/Heidelberg, Germany, 2007; Volume 329, pp. 372–381. [Google Scholar]
- Rástočný, K.; Ždánsky, J. Specificities of safety PLC based implementation of the safety function. In Proceedings of the International Conference Applied Electronics, Pilsen, Czech Republic, 6–7 September 2012. [Google Scholar]
- Demichela, M.; Pirani, R.; Leva, M.C. Human factor analysis embedded in risk assessment of industrial machines: Effects on the safety integrity level. Int. J. Perform. Eng. 2014, 10, 487–496. [Google Scholar]
- Hutchinson, D.; Luria, G.; Pindek, S.; Spector, P. The effects of industry risk level on safety training outcomes: A meta-analysis of intervention studies. Saf. Sci. 2022, 152, 1–11. [Google Scholar] [CrossRef]
- Li, Z.; Dao, H.; Patel, H.; Liu, Y.; Zhou, B. Incorporating Traffic Control and Safety Hardware Performance Functions into Risk-Based Highway Safety Analysis. Promet-Traffic Transp. 2017, 29, 143–153. [Google Scholar] [CrossRef]
- Liu, B.; Chen, J.; Hu, Y. Mode division-based anomaly detection against integrity and availability attacks in industrial cyber-physical systems. Comput. Ind. 2022, 137, 1–10. [Google Scholar] [CrossRef]
- Yang, K.; Wang, H.N.; Sun, L.M. An effective intrusion-resilient mechanism for programmable logic controllers against data tampering attacks. Comput. Ind. 2022, 138, 1–13. [Google Scholar] [CrossRef]
- Ždánsky, J.; Rástočný, K.; Hrbček, J. Influence of architecture and diagnostic to the safety integrity of SRECS output part. In Proceedings of the International Conference Applied Electronics, Pilsen, Czech Republic, 8–9 September 2015. [Google Scholar]
- Siemens. Mean Time between Failures (MTBF)-List for SIMATIC Products. Available online: https://support.industry.siemens.com/cs/document/16818490/mean-time-between-failures-(mtbf)-list-for-simatic-products?dti=0&lc=en-WW (accessed on 2 June 2022).
- Rástočný, K.; Ždánsky, J.; Franeková, M.; Zolotová, I. Modelling of Diagnostics Influence on Control System Safety. Comput. Inform. 2018, 37, 457–475. [Google Scholar] [CrossRef]
- Kolek, L.; Ibrahim, M.Y.; Gunawan, I.; Laribi, M.A.; Zegloul, S. Evaluation of control system reliability using combined dynamic fault trees and Markov models. In Proceedings of the IEEE 13th International Conference on Industrial Informatics (INDIN), Cambridge, UK, 22–24 July 2015. [Google Scholar]
- Shu, Y.; Zhao, J. A simplified Markov-based approach for safety integrity level verification. J. Loss Prev. Process Ind. 2014, 29, 262–266. [Google Scholar] [CrossRef]
- Technical Specification. PLCopen–Technical Committee 5–Safety Software. Available online: https://plcopen.org/system/files/downloads/plcopen_safety_part_1_version_2.01.pdf (accessed on 16 May 2022).
- Ždánsky, J.; Medvedík, M. Performing safety functions to monitor the protected area using a light curtain. In Proceedings of the International Conference Applied Electronics, Pilsen, Czech Republic, 10–11 September 2019. [Google Scholar]
- Tia Portal. Available online: https://new.siemens.com/global/en/products/automation/industry-software/automation-software/tia-portal.html (accessed on 23 September 2022).
- Hajda, J.; Jakuszewski, R.; Ogonowski, S. Security Challenges in Industry 4.0 PLC Systems. Appl. Sci. 2021, 11, 9785. [Google Scholar] [CrossRef]








| SIL | ||||||||
|---|---|---|---|---|---|---|---|---|
| 1 | 2 | 3 | 4 | |||||
| λ [h−1] | min | max | min | max | min | max | min | max |
| 1·10−6 | 1·10−5 | 1·10−7 | 1·10−6 | 1·10−8 | 1·10−7 | 1·10−9 | 1·10−8 | |
| [h−1] | 7.07·10−4 | 2.24·10−3 | 2.24·10−4 | 7.07·10−4 | 7.07·10−5 | 2.24·10−4 | 2.24·10−5 | 7.07·10−5 |
| MTTF [hod] | 1414.21 | 447.21 | 4472.14 | 1414.21 | 14,142.14 | 4472.14 | 44,721.36 | 14,142.14 |
| MTTF [rok] | 0.16 | 0.05 | 0.51 | 0.16 | 1.61 | 0.51 | 5.11 | 1.61 |
| SIL | ||||||||
|---|---|---|---|---|---|---|---|---|
| 1 | 2 | 3 | 4 | |||||
| λ [h−1] | min | max | min | max | min | max | min | max |
| 1·10−6 | 1·10−5 | 1·10−7 | 1·10−6 | 1·10−8 | 1·10−7 | 1·10−9 | 1·10−8 | |
| [h−1] | 1.44·10−4 | 4.56·10−4 | 4.56·10−5 | 1.44·10−4 | 1.44·10−5 | 4.56·10−5 | 4.56·10−6 | 1.44·10−5 |
| MTTF [hod] | 6928.20 | 2190.89 | 21,908.90 | 6928.20 | 69,282.03 | 21,908.90 | 219,089.02 | 69,282.03 |
| MTTF [rok] | 0.79 | 0.25 | 2.50 | 0.79 | 7.91 | 2.50 | 25.01 | 7.91 |
| Input | Data Type | Description |
|---|---|---|
| discrepancy_time | INT | Allowed discrepancy time between the states of the safety function executed in PLC A and PLC B in milliseconds. |
| comp_B | BOOL | Comparison results from comparator B. If the value is true, the comparison was successful, and if the value is false, the comparison was unsuccessful. |
| communication | BOOL | Communication between PLC A and PLC B. If the value is true, the communication is going well, and if the value is false, the communication is faulty or not happening at all. |
| recovery | BOOL | Restoring the comparator function from the safe state to the evaluation state. |
| state_A | INT | The status of the safety function in PLC A. |
| state_B | INT | The status of the safety function in PLC B. |
| Output | Data Type | Description |
|---|---|---|
| diag_code | INT | Diagnostic information about the status of the comparator. It expresses the status of the comparator using an integer. |
| comp_A | BOOL | Comparison results in comparator A. If the value is true, the comparison was successful, and if the value is false, the comparison was unsuccessful. |
| comparator | BOOL | The overall result of the comparison applies to the safety function, which is to perform its activity based on this output. |
| wait | BOOL | An instruction to the safety function to suspend its execution unless the safety function is in the same state in the second PLC. |
Publisher’s Note: MDPI stays neutral with regard to jurisdictional claims in published maps and institutional affiliations. |
© 2022 by the authors. Licensee MDPI, Basel, Switzerland. This article is an open access article distributed under the terms and conditions of the Creative Commons Attribution (CC BY) license (https://creativecommons.org/licenses/by/4.0/).
Share and Cite
Medvedík, M.; Ždánsky, J.; Rástočný, K.; Hrbček, J.; Gregor, M. Safety of Control Systems with Dual Architecture Based on PLCs. Appl. Sci. 2022, 12, 9799. https://doi.org/10.3390/app12199799
Medvedík M, Ždánsky J, Rástočný K, Hrbček J, Gregor M. Safety of Control Systems with Dual Architecture Based on PLCs. Applied Sciences. 2022; 12(19):9799. https://doi.org/10.3390/app12199799
Chicago/Turabian StyleMedvedík, Milan, Juraj Ždánsky, Karol Rástočný, Jozef Hrbček, and Michal Gregor. 2022. "Safety of Control Systems with Dual Architecture Based on PLCs" Applied Sciences 12, no. 19: 9799. https://doi.org/10.3390/app12199799
APA StyleMedvedík, M., Ždánsky, J., Rástočný, K., Hrbček, J., & Gregor, M. (2022). Safety of Control Systems with Dual Architecture Based on PLCs. Applied Sciences, 12(19), 9799. https://doi.org/10.3390/app12199799

