Extending 3D-GIS District Models and BIM-Based Building Models into Computer Gaming Environment for Better Workflow of Cultural Heritage Conservation
Abstract
1. Introduction
2. Literature Review
2.1. The Application of Digital Information Technology in the Conservation of Cultural Heritage
2.2. Integration of Integrated Hybrid 3D Modeling and Information Modeling (BIM) Platform
2.3. Optimization of the Application of BIM in Cultural Heritage with Game Engine Technology
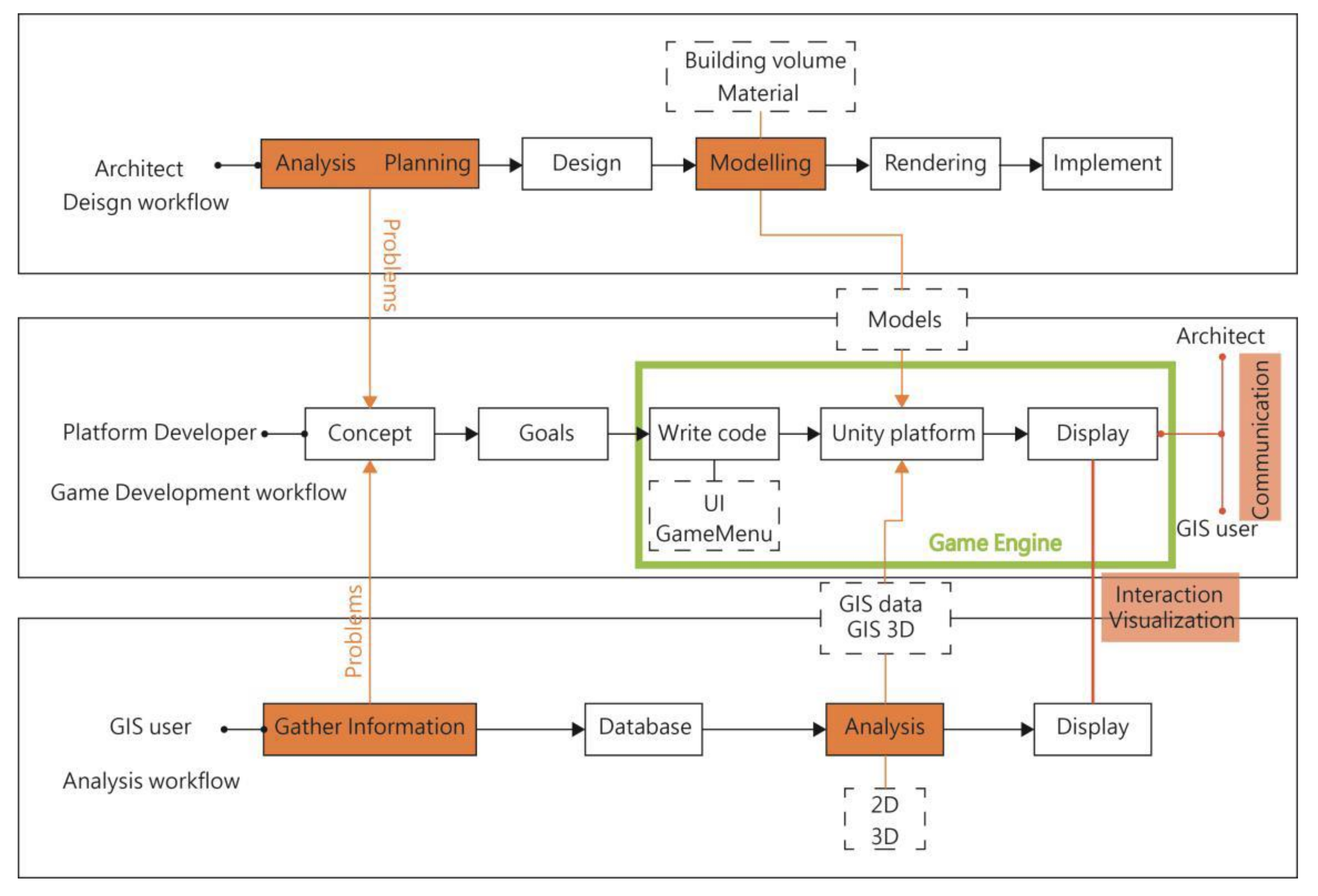
3. Research Method and Procedures
3.1. Information Modeling
3.2. Programming Integration
3.2.1. Information Model Fusion
3.2.2. Interactive Design
4. Platform Design and Development
4.1. Contextual Design for Platform Users
4.2. Information Models and Digital Content
4.3. Interactive Programming
4.4. Interface Design and Application
4.4.1. Interface Design
4.4.2. Application of IM Fusion
4.4.3. Platform Usage Evaluation
5. Results and Future Studies
5.1. Conclusions
5.2. Discussion
- When an Overlay is tapped to display information in Unity, the Mesh must be touched; however, there is a parent–child relationship in Unity, which makes the Mesh at the bottom of the object. While this study separated the Mesh from the object, the number of 3D old city block models is very large, thus, when there are many complex objects in the scene, and they contain various materials, it takes a lot of time to organize the information model, which cannot reduce the time cost.
- The research scope of this study is the old city streets around Chi Kan Tower, and the number of buildings is over 3000. As manually importing each information model has the potential for errors, after integration, there is no way for Unity to automatically detect errors.
- When integrating the model and data, it was found that the cadastral map of the building model and the cadastral map of the geographic information could not be completely consistent due to the different measurement methods, which reduced the accuracy of the longitude and latitude coordinates.
5.3. Future Studies
- In the future, our platform can link with more different databases to build a more complete integrated system platform.
- A Web-based platform can be developed to navigate the city model.
- It is allowed to add LBS (location-based services) and use latitude and longitude to connect with real world for more applications.
Funding
Acknowledgments
Conflicts of Interest
References
- Dore, C.; Murphy, M. Integration of Historic Building Information Modeling (HBIM) and 3D GIS for recording and managing cultural heritage sites. In Proceedings of the 2012 18th International Conference on Virtual Systems and Multimedia (VSMM), Milan, Italy, 2–5 September 2012; pp. 369–376. [Google Scholar]
- Moghadam, S.T.; Lombardi, P.; Mutani, G.; Osello, A.; Ugliotti, F.M. BIM-GIS modelling for sustainable urban development. In Proceedings of the Towards Post-Carbon Cities, SBE16, Turin, Italy, 18–19 February 2016; pp. 18–19. [Google Scholar]
- Li, X.; Lv, Z.; Hu, J.; Zhang, B.; Shi, L.; Feng, S. XEarth: A 3D GIS Platform for managing massive city information. In Proceedings of the Computational Intelligence and Virtual Environments for Measurement Systems and Applications (CIVEMSA), 2015 IEEE International Conference, Shenzhen, China, 2–14 June 2015. [Google Scholar]
- Hor, A.H.; Jadidi, A.; Sohn, G. BIM-GIS integrated geospatial information model using semantic web and RDF graphs. ISPRS Ann. Photogram. Remote Sens. Spat. Inf. Sci. 2016, 3, 73–79. [Google Scholar] [CrossRef]
- Park, T.; Kang, T.; Lee, Y.; Seo, K. Project cost estimation of national road in preliminary feasibility stage using BIM/GIS platform. In Proceedings of the Computing in Civil and Building Engineering, Orlando, FL, USA, 23–25 June 2014; pp. 423–430. [Google Scholar]
- Holness, G.V.R. Building Information Modelling. ASHRAE J. 2006, 48, 38–46. [Google Scholar]
- Jamei, E.; Mortimer, M.; Seyedmahmoudian, M.; Horan, B.; Stojcevski, A. Investigating the Role of VirtualReality in Planning for Sustainable Smart Cities. Sustainability 2017, 9, 2006. [Google Scholar] [CrossRef]
- Parise, S.; Crosina, E. How a mobile social media game can enhance the educational experience. J. Online Learn. Teach. 2012, 8, 209. [Google Scholar]
- Yan, W.; Culp, C.; Graf, R. Integrating BIM and gaming for real-time interactive architectural visualization. Autom. Constr. 2011, 20, 446–458. [Google Scholar] [CrossRef]
- Keil, J.; Edler, D.; Schmitt, T.; Dickmann, F. Creating Immersive Virtual Environments Based on Open Geospatial Data and Game Engines. KN-J. Cartogr. Geogr. Inf. 2021, 1–13. [Google Scholar]
- Koehler, T.; Dieckmann, A.; Russell, P. An Evaluation of Contemporary Game Engines. In Proceedings of the 26th eCAADe Conference, Antwerp, Belgium, 17–20 September 2008; pp. 743–750. [Google Scholar]
- Hoon, M.; Kehoe, M. Enhancing Architectural Communication with Gaming Engines. In Connecting >> Crossroads of Digital Discourse. In Proceeding of the ACADIA 2003 Proceedings, Indianapolis, Indiana, 24–27 October 2003; pp. 349–355. [Google Scholar]
- Pelosi, A.W. Obstacles of utilising real-time 3D visualization in architectural representations and documentation. In Proceedings of the 15th International Conference on Computer Aided Architectural Design Research in Asia, Hong Kong, China, 7–10 April 2010; pp. 391–400. [Google Scholar]
- Saygi, G.; Agugiaro, G.; Hamamcıoğlu-Turan, M.; Remondino, F. Evaluation of GIS and BIM roles for the information management ofhistorical buildings. ISPRS Ann. Photogram. Remote Sens. Spat. Inf. Sci. 2013, 2, 283–288. [Google Scholar] [CrossRef]
- Attar, R.; Prabhu, V.; Glueck, M.; Khan, A. 210 King Street: A dataset for integrated performance assessment. In Proceedings of the 2010 Spring Simulation Multiconference, Orlando, FL, USA, 12–15 April 2010; pp. 1–4. [Google Scholar]
- Baik, A. From point cloud jeddah heritage BIM nasif historical house–case study. Digit. Appl. Archaeol. Cult. Herit. 2017, 4, 1–18. [Google Scholar] [CrossRef]
- Fai, S.; Graham, K.; Duckworth, T.; Wood, N.; Attar, R. Building information modelling and heritage documentation. In Proceedings of the 23rd International Symposium, International Scientific Committee for Documentation of Cultural Heritage (CIPA), Prague, Czech Republic, 12–16 September 2011; pp. 12–16. [Google Scholar]
- Garagnani, S. Semantic Building Information Modeling and high definition surveys for Cultural Heritage sites. Disegnarecon 2012, 5, 297–302. [Google Scholar]
- Logothetis, S.; Delinasiou, A.; Stylianidis, E. Building information modelling for cultural heritage: A review. ISPRS Ann. Photogramm. Remote Sens. Spat. Inf. Sci. 2015, 2, 177–183. [Google Scholar] [CrossRef]
- Tobiáš, P. BIM, GIS and semantic models of cultural heritage buildings. Geoinformatics FCE CTU 2016, 15, 27–42. [Google Scholar] [CrossRef]
- Boguslawski, P.; Mahdjoubi, L.; Zverovich, V.; Fadli, F.; Barki, H. BIM-GIS modelling in support of emergency response applications. Build. Inf. Model. (BIM) Des. Constr. Oper. 2015, 149, 381–392. [Google Scholar]
- Volk, R.; Stengel, J.; Schultmann, F. Building Information Modeling (BIM) for existing buildings—Literature review and future needs. Autom. Constr. 2014, 38, 109–127. [Google Scholar] [CrossRef]
- Albourae, A.T.; Armenakis, C.; Kyan, M. Architectural Heritage Visualization Using Interactive Technologies. Int. Arch. Photogramm. Remote Sens. Spat. Inf. Sci. 2017, 42, 7–13. [Google Scholar] [CrossRef]
- Del Giudice, M.; Osello, A.; Patti, E. BIM and GIS for district modeling. In Proceedings of the 10th European Conference on Product & Process Modelling (ECPPM 2014), Vienna, Austria, 17–19 September 2014. [Google Scholar]
- Fosu, R.; Suprabhas, K.; Rathore, Z.; Cory, C. Integration of Building Information Modeling (BIM) and Geographic Information Systems (GIS)–a literature review and future needs. In Proceedings of the 32nd CIB W78 Conference, Eindhoven, The Netherlands, 27–29 October 2015; pp. 27–29. [Google Scholar]
- Centofanti, M.; Continenza, R.; Brusaporci, S.; Trizio, I. The Architectural Information System SIArch3D-Univaq for analysis and preser-vation of architectural heritage. Int. Arch. Photogramm. Remote Sens. Spat. Inf. Sci. 2011, 5(W16), 9–14. [Google Scholar]
- Klein, B. Managing the Scalability of Visual Exploration Using Game Engines to Analyse UHI Scenarios. Procedia Eng. 2016, 169, 272–279. [Google Scholar] [CrossRef]
- Indraprastha, A.; Shinozaki, M. The investigation on using Unity3D game engine in urban design study. J. ICT Res. Appl. 2009, 3, 1–18. [Google Scholar] [CrossRef]
- Boeykens, S. Using 3D Design software, BIM and game engines for architectural historical reconstruction. In Proceedings of the 14th International Conference on Computer Aided Architectural Design, Les Editions de l’Université de Liège, Liège, Belgium, 4–8 July 2011; pp. 493–509. [Google Scholar]
- Bille, R.; Smith, S.P.; Maund, K.; Brewer, G. Extending building information models into game engines. In Proceedings of the 2014 Conference on Interactive Entertainment, Newcastle, NSW, Australia, 2–3 December 2014; pp. 1–8. [Google Scholar]
- Broadbent, N. BIM and Gaming Engines: How We Present 4D Models Using Our Design Suite and Gaming Engine; Autodesk University: Las Vegas, NV, USA, 2011. [Google Scholar]
- Herrlich, M. A tool for landscape architecture based on computer game technology. In Proceedings of the 17th International Conference on Artificial Reality and Telexistence (ICAT 2007), Esbjerg, Jylland, Denmark, 28–30 November 2007; pp. 264–268. [Google Scholar]
- Merlo, A.; Belenguer, C.S.; Vidal, E.V.; Fantini, F.; Aliperta, A. 3D model visualization enhancements in real-time game engines. Int. Arch. Photogramm. Remote Sens. Spat. Inf. Sci. 2013, 5, 181–188. [Google Scholar] [CrossRef]
- Ribeiro, J.; Almeida, J.; Rossetti, R.; Coelho, A.; Coelho, A. Using serious games to train evacuation behaviour. In Proceedings of the 7th Iberian Conference on Information Systems and Technologies (CISTI), Madrid, Spain, 20–23 June 2012; pp. 1–6. [Google Scholar]
- Goldstone, W. Unity Game Development Essentials; Packt Publishing Ltd.: Birmingham, UK, 2009; B3 2PB. [Google Scholar]
- Lokka, I.E.; Çöltekin, A. Toward optimizing the design of virtual environments for route learning: Empirically assessing the effects of changing levels of realism on memory. Int. J. Digit. Earth 2019, 12, 137–155. [Google Scholar] [CrossRef]



















Publisher’s Note: MDPI stays neutral with regard to jurisdictional claims in published maps and institutional affiliations. |
© 2021 by the author. Licensee MDPI, Basel, Switzerland. This article is an open access article distributed under the terms and conditions of the Creative Commons Attribution (CC BY) license (http://creativecommons.org/licenses/by/4.0/).
Share and Cite
Ma, Y.-P. Extending 3D-GIS District Models and BIM-Based Building Models into Computer Gaming Environment for Better Workflow of Cultural Heritage Conservation. Appl. Sci. 2021, 11, 2101. https://doi.org/10.3390/app11052101
Ma Y-P. Extending 3D-GIS District Models and BIM-Based Building Models into Computer Gaming Environment for Better Workflow of Cultural Heritage Conservation. Applied Sciences. 2021; 11(5):2101. https://doi.org/10.3390/app11052101
Chicago/Turabian StyleMa, Yu-Pin. 2021. "Extending 3D-GIS District Models and BIM-Based Building Models into Computer Gaming Environment for Better Workflow of Cultural Heritage Conservation" Applied Sciences 11, no. 5: 2101. https://doi.org/10.3390/app11052101
APA StyleMa, Y.-P. (2021). Extending 3D-GIS District Models and BIM-Based Building Models into Computer Gaming Environment for Better Workflow of Cultural Heritage Conservation. Applied Sciences, 11(5), 2101. https://doi.org/10.3390/app11052101
