Semantic IFC Data Model for Automatic Safety Risk Identification in Deep Excavation Projects
Abstract
1. Introduction
2. Literature Review
2.1. Construction Risk Identification-Related Assisting Platforms
2.2. Application of IFC to the AEC Industry with Extension
3. Research Approach
4. IFC Data Model for Supporting Safety Risk Identification in Deep Excavation
4.1. Information Requirements for Safety Risk Identification in Deep Excavation
- Step 1: Safety risk events are defined by reviewing the construction documents, through which related engineering terms can also be determined.
- Step 2: Based on the reliability analysis theory, limit state functions can be established to analyze the safety risk events that can be solved with analytic models or by parsing empirical formulas. Risk factors can then be obtained from the independent variables of the limit state functions. For safety risk events where the analytical models are inapplicable, simulation models can be established using appropriate numerical methods, such that the risk factors can be obtained from the parameters of the models.
- Step 3: Additional engineering expertise and practices are required to identify uncertain risk factors.
- An information requirement model aiming at safety risk identification in deep excavation is established (Figure 2).
- This model consists of three layers: risk event, risk factor, and construction parameter. Different factor combinations can result in different safety risk events. Each risk factor is contributed by multi construction parameters.
- The safety risk events considered in this model are stepwise reclassified based on the adopted construction methods, supporting systems, the three objective risk categories listed above (i.e., technical, geological, and environmental risks), and a risk list of a specific risk category.
- This research classifies the risk factors into two types: (a) static influential factors, which refer to construction information that can be obtained directly from design documentation before the construction operation stage (i.e., construction design, hydrogeological, and circumjacent environment factors); and (b) dynamic influential factors, which refer to construction information that can be obtained by monitoring concrete construction activities during the construction operation stage (i.e., human behavior, mechanical equipment, and working environment factors).
- Automatic risk identification is realized by defining construction parameters as various discontinuous value ranges, which correspond to different certainty factors during the risk reasoning stage. Some construction parameters are defined as ‘Yes’ or ‘No’.
4.2. Expression Framework of the Information Requirement Model in IFC Form
4.3. IFC Expression of Four Information Elements with Necessary Extension
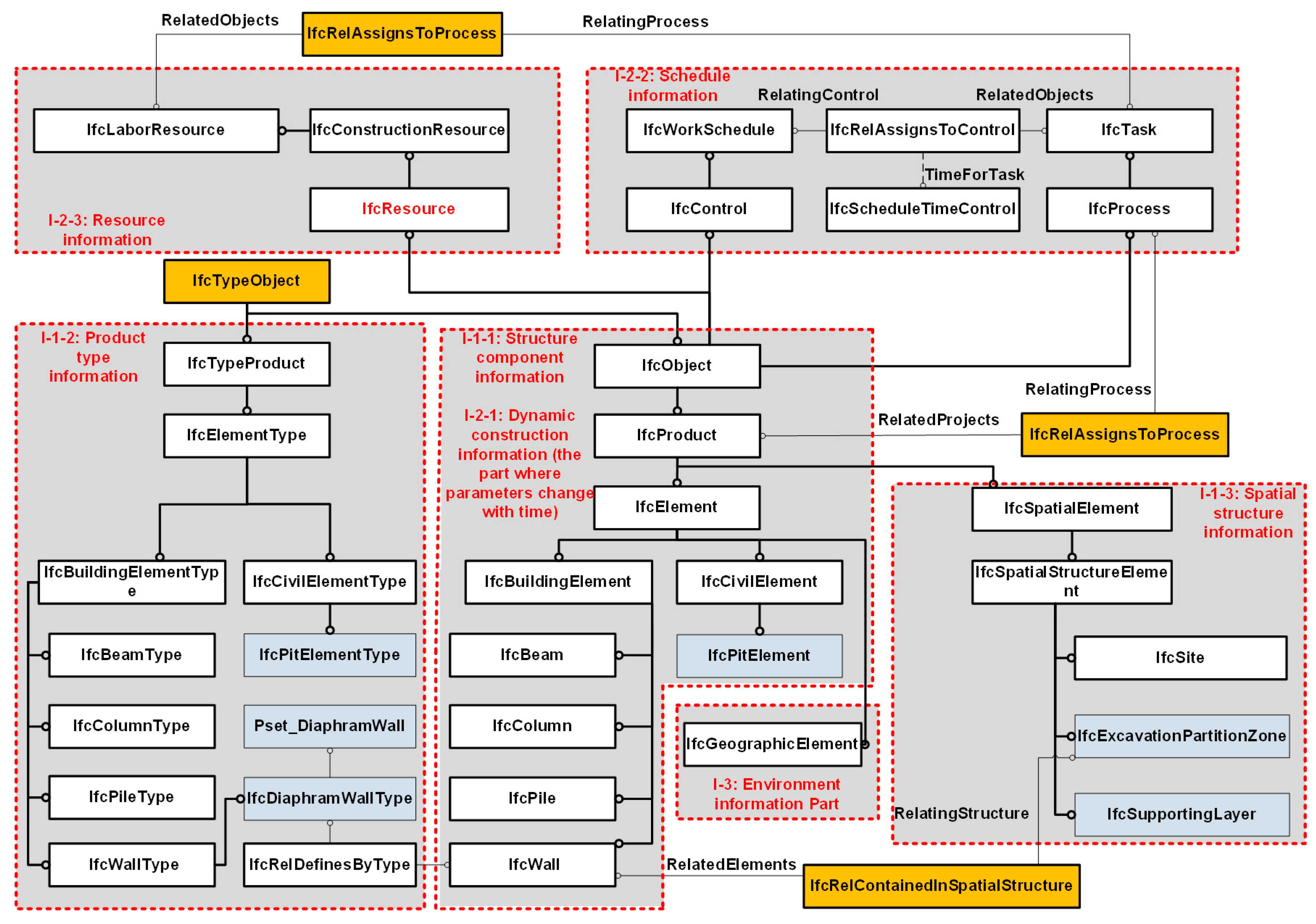
4.3.1. IFC Expression of the Design Information (I-1)
- IFC expression of the structure component information (I-1-1)
- 2.
- IFC expression of the product type information (I-1-2)
- 3.
- IFC expression of the spatial structure information (I-1-3)
- 4.
- Relationship expression between structure components
- 5.
- Relationship expression between structural components and their spatial levels
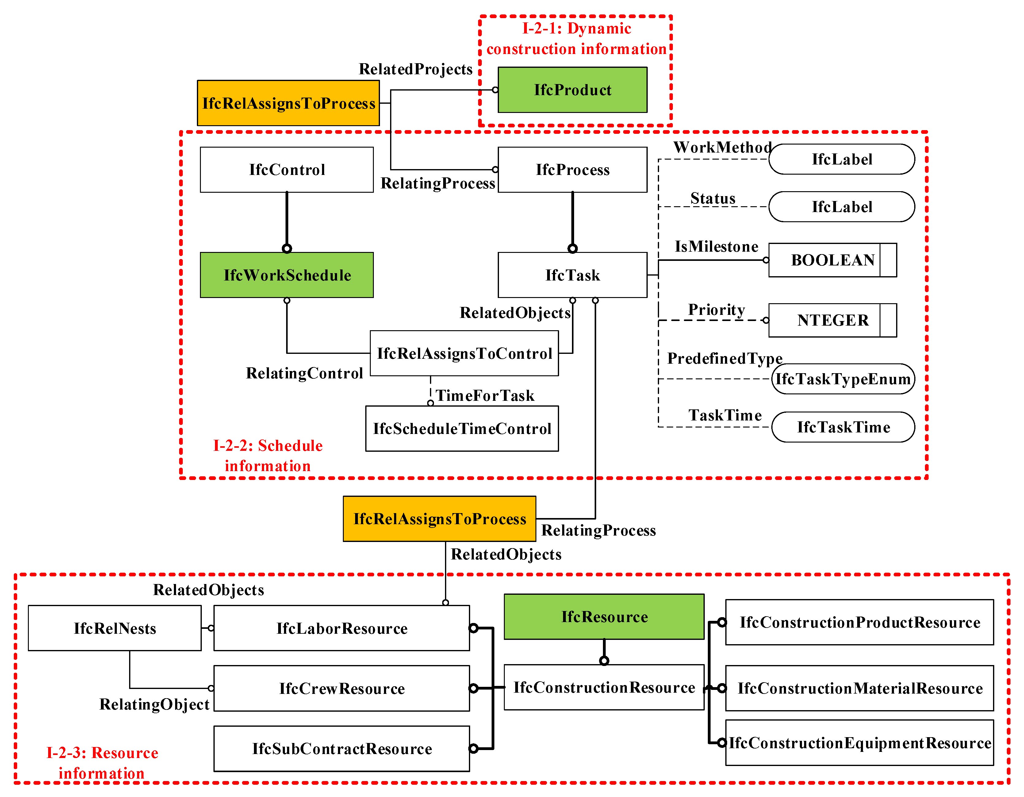
4.3.2. IFC Expression of the Construction Information (I-2)
4.3.3. IFC Expression of the Environment Information (I-3)
4.3.4. IFC Expression of the Derived Information (I-4)
4.4. Information Integration Using the IFC Data Model
5. Application and Evaluation of the IFC Data Model in the Automatic Safety Risk Identification of Deep Excavation
5.1. Workflow of the Automatic Safety Risk Identification Focusing on the Entire Deep Excavation Process
- After establishing a deep excavation information model meeting the level of details for risk identification (i.e., meeting the information requirements according to the IFC data model), a complete IFC file can be produced and input into the established risk identification system application based on IFC.
- Users can select a certain construction phase for safety risk identification. Then, a list with construction information requirements that reflect the dynamic construction condition on site is correspondingly generated by the risk identification system application.
- In accordance with the information requirement list, necessary dynamic construction parameters (which can be obtained from field sensors and monitoring databases) are input based on the real-time construction states.
- Based on risk identification rules, the risk identification system application retrieves and extracts required construction parameters from the IFC file and information requirement list. Then, the exported engineering parameters are converted into extensible markup language for risk reasoning.
- Thereafter, the risk identification system application outputs the results, which mainly consist of two parts (selected by users): (1) identified safety risk events, which have high possibilities of occurrence, and (2) similar risk cases.
5.2. Prototype System for Safety Risk Identification Based on the IFC Data Model
- Knowledge base management module
- 2.
- Information retrieval module
- 3.
- Risk reasoning module
5.3. Safety Risk Identification Using the CRIS Prototype
- IFC file generation
- Risk identification and result output
5.4. Evaluation of the IFC-Based Safety Risk Identification
6. Conclusions
6.1. Innovation
6.2. Limitations and Future Work
Author Contributions
Funding
Institutional Review Board Statement
Informed Consent Statement
Data Availability Statement
Conflicts of Interest
References
- Ding, L.Y.; Xu, J. A review of metro construction in China: Organization, market, cost, safety and schedule. Front. Eng. Manag. 2017, 4, 4–19. [Google Scholar] [CrossRef]
- Zhang, Y.; Ding, L.; Love, P.E. Planning of deep foundation construction technical specifications using improved case-based reasoning with weighted k-nearest neighbors. J. Comput. Civil. Eng. 2017, 31, 04017029. [Google Scholar] [CrossRef]
- Nie, T.; Xing, H. Risk control analysis of metro construction based on complex system brittleness theory. Electron. J. Geotech. Eng. 2016, 21, 9797–9806. [Google Scholar]
- Zhang, S.; Teizer, J.; Lee, J.K.; Eastman, C.M.; Venugopal, M. Building information modeling (BIM) and safety: Automatic safety checking of construction models and schedules. Autom. Constr. 2013, 29, 183–195. [Google Scholar] [CrossRef]
- Ding, L.Y.; Zhong, B.T.; Wu, S.; Luo, H.B. Construction risk knowledge management in BIM using ontology and semantic web technology. Saf. Sci. 2016, 87, 202–213. [Google Scholar] [CrossRef]
- Meng, L.; Yu, H.; Jin, H.; Ping, L. Methodologies of safety risk control for China’s metro construction based on BIM. Saf. Sci. 2018, 110, 418–426. [Google Scholar]
- Zhou, Y.; Ding, L.Y.; Chen, L.J. Application of 4D visualization technology for safety management in metro construction. Autom. Constr. 2012, 34, 25–36. [Google Scholar] [CrossRef]
- Zhang, S.; Boukamp, F.; Teizer, J. Ontology-based semantic modeling of construction safety knowledge: Towards automated safety planning for job hazard analysis (JHA). Autom. Constr. 2015, 52, 29–41. [Google Scholar] [CrossRef]
- Zhang, L.; Wu, X.; Ding, L.; Skibniewski, M.J.; Lu, Y. Bim-based risk identification system in tunnel construction. J. Civ. Eng. Manag. 2016, 22, 529–539. [Google Scholar] [CrossRef]
- Ding, L.; Li, K.; Zhou, Y.; Love, P.E. An IFC-inspection process model for infrastructure projects: Enabling real-time quality monitoring and control. Autom. Constr. 2017, 84, 96–110. [Google Scholar] [CrossRef]
- Xu, Z.; Huang, T.; Li, B.; Li, H.; Li, Q. Developing an IFC-based database for construction quality evaluation. Adv. Civ. Eng. 2018, 2018, 3946051. [Google Scholar] [CrossRef]
- Dhillon, R.K.; Jethwa, M.; Rai, H.S. Extracting building data from BIM with IFC. Int. J. Recent Trends Eng. Technol. 2014, 11, 202–211. [Google Scholar]
- Park, S.I.; Park, J.; Kim, B.-G.; Lee, S.-H. Improving applicability for information model of an IFC-based steel bridge in the design phase using functional meanings of bridge components. Appl. Sci. 2018, 8, 2531. [Google Scholar] [CrossRef]
- Kiviniemi, M.; Sulankivi, K.; Kähkönen, K.; Mäkelä, T.; Merivirta, M.L. BIM-based safety management and communication for building construction. VTT Tied. Valt. Tek. Tutk. 2011, 22, 1–123. [Google Scholar]
- Hou, L.; Chen, H.; Zhang, G.; Wang, X. Deep learning-based applications for safety management in the AEC industry: A review. Appl. Sci. 2021, 11, 821. [Google Scholar] [CrossRef]
- Jeffrey, W. IFC 2x EXTENSIONMODELLING Guide. 2010. Available online: http://www.iaichina.org/Model/documentation/Ifc2x—EMG/EMG—Base.htm (accessed on 26 September 2016).
- Wang, Y.; Zhang, J. BIM-based design of structural working drawing. J. South China Univ. Technol. 2013, 41, 76–82. [Google Scholar]
- Ji, Y.; Borrmann, A.; Beetz, J.; Obergrieβer, M. Exchange of parametric bridge models using a neutral data format. J. Comput. Civ. Eng. 2013, 27, 593–606. [Google Scholar] [CrossRef]
- Lee, S.H.; Sang, I.P.; Park, J. Development of an IFC-based data schema for the design information representation of the NATM tunnel. KSCE J. Civ. Eng. 2015, 20, 2112–2123. [Google Scholar] [CrossRef]
- Zhou, Y.; Wang, Y.; Ding, L.; Love, P.E. Utilizing IFC for shield segment assembly in underground tunneling. Autom. Constr. 2018, 93, 178–191. [Google Scholar] [CrossRef]
- Kim, H.; Kim, J. A case-based reasoning model for retrieving window replacement costs through industry foundation class. Appl. Sci. 2019, 9, 4728. [Google Scholar] [CrossRef]
- Yang, B.; Dong, M.; Wang, C.; Liu, B.; Wang, Z.; Zhang, B. IFC-based 4D construction management information model of prefabricated buildings and its application in graph database. Appl. Sci. 2021, 11, 7270. [Google Scholar] [CrossRef]
- Ma, Z.; Wei, Z.; Wu, S.; Zhe, L. Application and extension of the IFC standard in construction cost estimating for tendering in China. Autom. Constr. 2011, 20, 196–204. [Google Scholar]
- Ma, Z.; Wei, Z.; Zhang, X. Semi-automatic and specification-compliant cost estimation for tendering of building projects based on IFC data of design model. Autom. Constr. 2013, 30, 126–135. [Google Scholar] [CrossRef]
- Shi, J.; Dao, J.; Jiang, L.; Pan, Z. Research on IFC-and FDS-based information sharing for building fire safety analysis. Adv. Civ. Eng. 2019, 2019, 3604369. [Google Scholar] [CrossRef]
- Kim, I.; Seo, J. Development of IFC modeling extension for supporting drawing information exchange in the model-based construction environment. J. Comput. Civ. Eng. 2008, 22, 159–169. [Google Scholar] [CrossRef]
- Fang, W.; Ding, L.; Luo, H.; Love, P.E. Falls from heights: A computer vision-based approach for safety harness detection. Autom. Constr. 2018, 91, 53–61. [Google Scholar] [CrossRef]
- Ding, L.Y.; Yu, H.L.; Li, H.; Zhou, C.; Wu, X.G.; Yu, M.H. Safety risk identification system for metro construction on the basis of construction drawings. Autom. Constr. 2012, 27, 120–137. [Google Scholar] [CrossRef]
- Luo, H.B.; Gong, P.S. A BIM-based code compliance checking process of deep foundation construction plans. J. Intell. Roboti. Syst. 2015, 79, 549–576. [Google Scholar] [CrossRef]
- Zhang, Y. Research on BIM-Based Construction Domain Text Information Management; Tsinghua University: Beijing, China, 2009. [Google Scholar]
- BuildingSMART. Industry Foundation Classes Release 4 (IFC4). 2013. Available online: http://www.buildingsmart-tech.org/ifc/IFC4/final/html/ (accessed on 13 September 2016).
- Adeli, H.; Karim, A. Construction Scheduling, Cost Optimization, and Management-A New Model Based on Neurocomputing and Object Technologies; Spon Press: London, UK, 2001. [Google Scholar]
- Hu, Z.; Zhang, J. BIM-and 4D-based integrated solution of analysis and management for conflicts and structural safety problems during construction: 2. development and site trials. Autom. Constr. 2011, 20, 167–180. [Google Scholar] [CrossRef]
- Tanyer, A.M.; Aouad, G. Moving beyond the fourth dimension with an IFC-based single project database. Autom. Constr. 2005, 14, 15–32. [Google Scholar] [CrossRef]
- Noardo, F.; Arroyo Ohori, K.; Krijnen, T.; Stoter, J. An inspection of IFC models from practice. Appl. Sci. 2021, 11, 2232. [Google Scholar] [CrossRef]
- Zhong, B.; Li, Y. An ontological and semantic approach for the construction risk inferring and application. J. Intell. Roboti. Syst. 2015, 79, 449–463. [Google Scholar] [CrossRef]
- Tian, W.; Meng, J.; Zhong, X.; Tan, X. Intelligent early warning system for construction safety of excavations adjacent to existing metro tunnels. Adv. Civ. Eng. 2021, 2021, 8833473. [Google Scholar]
- Wenpeng, D.; Maoxuan, Q.; Xiaofeng, F.; Yixuan, W. Safety monitoring platform for deep excavation based on BIM and big data technology. In Proceedings of the 2020 International Conference on Robots & Intelligent System (ICRIS), Sanya, China, 7–8 November 2020; IEEE: Piscataway, NJ, USA, 2020. [Google Scholar]
- Wu, I.; Lu, S.; Hsiung, B. A BIM-based monitoring system for urban deep excavation projects. Vis. Eng. 2015, 3, 2. [Google Scholar] [CrossRef][Green Version]













| Risk Category | Description | Examples |
|---|---|---|
| 1. Technical risk | Risks caused by project characteristics, such as adopted construction technologies or methods. | Sand boiling at the bottom of the pit; Ground heave of the pit bottom. |
| 2. Geological risk | Risks caused by harmful geological or underground water conditions, such as caves, water capsules, and poisonous gases. | Leakage of poisonous gas; Water and mud gushing due to water capsules. |
| 3. Environmental risk | Risks related to environmental destruction within the scope of construction influence, such as damage to surrounding buildings, structures, and underground pipelines. | Cracking, slopping, or collapsing of surrounding buildings (or structures); Leakage or fracture of underground pipelines. |
| Information Element | Reflected Risk Factor Category | Subtype | Description |
|---|---|---|---|
| 1. Design information (I-1) | 1. Construction design factors | 1. Structure component information (I-1-1) | The structure components that are relevant to construction risk identification of deep excavation engineering. |
| 2. Product type information (I-1-2) | The functional categories and systems of the components. | ||
| 3. Spatial structure information (I-1-3) | The spatial level of the components. | ||
| 2. Construction information (I-2) | 1. Human behavior factors 2. Mechanical equipment factors 3. Working environment factors | 1. Dynamic construction information (I-2-1) | It chronologically records the accomplished construction tasks, which may vary over time. |
| 2. Schedule information (I-2-2) | The time points for acquiring the dynamic construction information | ||
| 3. Resource information (I-2-3) | The construction information required for representing the schedule. | ||
| 3. Environment information (I-3) | 1. Hydrogeological factors 2. Circumjacent environment factors | 1. Hydrogeological condition information (I-3-1) | The hydrogeological condition of deep excavation engineering. |
| 2. Surrounding building and structure information (I-3-2) | The surrounding building and structure condition within the scope of construction influence. | ||
| 3. Underground pipeline information (I-3-3) | The underground pipeline condition within the scope of construction influence. | ||
| 4. Derived information (I-4) | (No certain risk factor categories) | / | Information obtained by evaluating the data collected from the other three parts using mathematical methods. |
| Entity | Property Set | Contained Properties | Data Type |
|---|---|---|---|
| IfcPile | Pset_SoldierPile | Entering-rock condition | IfcBoolean |
| Depth ratio | IfcReal | ||
| Occlusion condition | IfcBoolean | ||
| Diameter | IfcReal | ||
| Water-sealing measure | IfcBoolean |
| Risk Knowledge Part | Description |
|---|---|
| 1. Construction method | The construction methods adopted in deep excavation projects |
| 2. Supporting system | The supporting system adopted in deep excavation projects |
| 3. Safety risk | Potential safety risks of certain construction methods using different supporting systems |
| 4. Risk factor | Risk factors leading to potential safety risks |
| 5. Construction parameters | Construction parameters leading to risk factors |
| 6. Risk grade | Severity of a risk |
| 7. Risk consequence | Expression of the outcomes of a risk |
| 8. Risk prevention measurement | Expression of prevention measurements to certain risks |
| Basic Project Information | ||||
|---|---|---|---|---|
| Project name | Deep excavation project of financial building, Zhengdong New District. | Excavation depth | 10.5 m | |
| Bracing method | Soil nailing wall and pile- anchor combined bracing system | Dewatering method | Light-well-point dewatering system | |
| Potential risk list | ||||
| 1 | Risk name | Soil flow in the bottom of foundation pit | Risk grade | II |
| Risk factors | 1. Soil property of the bottom of the foundation pit: 2. Entering-rock state of the retaining structure; 3. Ratio of penetration (D/H) of the retaining structure; 4. Water head difference between the inside and outside of a foundation pit; 5. Weak stratum reinforcement state; 6. Soil thickness. | |||
| Risk results | 1. Sudden occurence of the risk; 2. Soil damage and injuries. | |||
| Measures | 1. Entering-rock of the retaining structure; 2. Weak stratum reinforcement of the bottom of the foundation pit; 3. Lower the water head difference between the inside and outside of a foundation pit. | |||
| 2 | Risk name | Soil flow in the bottom of the foundation pit | Risk grade | II |
| Risk factors | 1. Soil property of the inside and outside of a foundation pit; 2. Water head difference between the inside and outside of a foundation pit; 3. Watertightness of the retaining structure. | |||
| Risk results | 1. An asymptotic behavior; 2. Formation of caves behind the retaining structure; 3. Soil subsidence in the lateral of the foundation pit; 4. Movement of the retaining structure wall to the lateral of the foundation pit; 5. Instability and failure of the supporting structure. | |||
| Measures | 1. Add waterproof curtain; 2. Weak stratum reinforcement of the outside of a foundation pit; 3. Lower the water head difference between the inside and outside of a foundation pit. | |||
| Comparing Points | Manual Risk Identification | Risk Identification Based on CRIS |
|---|---|---|
| 1. Consumption of time | Two hours | Ten minutes |
| 2. Consumption of manpower | Five domain experts | One user (any community) |
| 3. Identified risk types | Five types Notes: 1. The result list was determined through expert discussion. 2. Contained subjective factors 3. Risks with greater probabilities were identified. | Eight types Notes: 1. The result was automatically generated by the system. 2. Calculated based on internal rules 3. Potential risks and their concrete probabilities were identified at the same time, including all risks identified by experts, 4. All the five types of safety risks identified by experts have been included in the list through the CRIS. The other three types of output through the CRIS have relatively low-risk probabilities while requiring attention to take necessary measurements. |
| 4. Risk information expression form | Included contents Risk name, risk grade, risk factors, risk result measures Notes: 1. Based on experts’ knowledge and experiments 2. Contained subjective factors 3. Not systematic | Included contents Risk type, risk name, risk reliability, risk factors, risk results, measures, risk site expression Notes: 1. Based on the internal knowledge base 2. Will not change along with the subjective factor 3. Knowledge systematization |
Publisher’s Note: MDPI stays neutral with regard to jurisdictional claims in published maps and institutional affiliations. |
© 2021 by the authors. Licensee MDPI, Basel, Switzerland. This article is an open access article distributed under the terms and conditions of the Creative Commons Attribution (CC BY) license (https://creativecommons.org/licenses/by/4.0/).
Share and Cite
Zhang, Y.; Xing, X.; Antwi-Afari, M.F. Semantic IFC Data Model for Automatic Safety Risk Identification in Deep Excavation Projects. Appl. Sci. 2021, 11, 9958. https://doi.org/10.3390/app11219958
Zhang Y, Xing X, Antwi-Afari MF. Semantic IFC Data Model for Automatic Safety Risk Identification in Deep Excavation Projects. Applied Sciences. 2021; 11(21):9958. https://doi.org/10.3390/app11219958
Chicago/Turabian StyleZhang, Yongcheng, Xuejiao Xing, and Maxwell Fordjour Antwi-Afari. 2021. "Semantic IFC Data Model for Automatic Safety Risk Identification in Deep Excavation Projects" Applied Sciences 11, no. 21: 9958. https://doi.org/10.3390/app11219958
APA StyleZhang, Y., Xing, X., & Antwi-Afari, M. F. (2021). Semantic IFC Data Model for Automatic Safety Risk Identification in Deep Excavation Projects. Applied Sciences, 11(21), 9958. https://doi.org/10.3390/app11219958

