Abstract
Heritage buildings are subject to severe damage due to their exposure to dynamics such as environmental changes, earthquakes, structural loads, etc., thus needing a proper maintenance and management system. However, during the restoration, maintenance, and management process, heritage building practitioners face numerous challenges, such as inefficient project management, financial loss, and project delay. These problems arise due to a lack of digital documentation and updated information management systems. Heritage building management still uses traditional management techniques where heritage information is managed using multiple format systems by different professionals, thus missing collaboration, information integration, and interoperability. Building information modeling (BIM) is presented here as a supporting tool to address these issues. The aim of this study is to develop a novel HBIM framework to manage heritage buildings in an integrated and interoperable environment that supports 3D digital documentation to conserve a heritage building and facilitate restoration planning and facility management (FM) activities. Moreover, we demonstrate FM integration with BIM to promote this digital technique. The results indicate that the proposed framework is feasible and effective in providing information integration and communication between stakeholders in managing heritage buildings.
1. Introduction
Heritage is considered a part of national identity that connects us with the past, showing the value of history, and stands as a tradition for future generations [1]. However, heritage assets are directly or indirectly exposed to dynamics such as environmental changes, structural loads, etc., causing continuous deterioration during their operational stage [2]. Restoration techniques are applied to preserve heritage structures, which helps extend their life. However, during restoration, the biggest concern is the lack of documentation and unavailability of the as-built information, which creates many problems such as inefficient project management, increased cost, and increased duration of the restoration and management process. To address these problems, an advanced documentation method must be adopted for heritage buildings, to have a geometrical model with all the information in a single database that supports the restoration process effectively and the operation and maintenance (O&M) phase. Identification and digital documentation of the actual condition and the properties of the heritage building components will benefit the stakeholders in making effective decisions throughout the lifecycle. The management of the three-dimensional (3D) model containing all the semantic information about the heritage assets—to provide a collaborative information management platform—will reduce the difficulties involved during the operation, conservation, and reconstruction stages [3].
Building information modeling (BIM) is one such process that is continuously developing in the architecture, engineering, and construction (AEC) industry, which integrates the 3D model with all the semantic information throughout the project lifecycle [4]. BIM digitizes, integrates, and manages all the related information in a single database based on a 3D model that can be used for the whole lifecycle of the facility. The BIM model information increases with the dimensions that have been framed into seven levels and is still extending [5,6]. It can integrate design and construction drawings, construction methods, construction time and cost schedules, and process documents with the 3D models to provide information in 4D and 5D models in a single format that play a key role in the integrated project delivery (IPD) method [7]. Furthermore, BIM capabilities of integration with facility management (FM) information provide valuable insights for facility managers to support FM tasks [8].
Despite the various dimensions and applications of BIM, interoperability is the researchers’ main concern in BIM-based workflows. The industry foundation class (IFC) can be used to address the interoperability issue [9]. IFC is an open and neutral standard that provides interoperability and integrates information from different sources in BIM in a well-structured way. It can be implemented in the project to exchange 3D object data, including information, regardless of the used software by the project team.
Unlike the new-build construction projects, BIM application in the heritage sector is a relatively new academic research field. The challenge with historic buildings is that the elements are not similar and thus difficult to standardize. Most of the elements are unique, implying that many have irregular geometries and shapes along their length. Heritage buildings are still managed using traditional method that lacks providing the heritage data in a single digital database. It is managed by multiple format systems involving several stakeholders working with their system. The multiple format system is characterized by various formats such as PDF documents, words report, excel spreadsheets, etc., that are hardly linked and lack integration. It also is supported by 2D representation, thus lacking 3D visualization, making it hard for managers to make critical decisions. The retrieval and update of information from such a system is challenging. For example, obtaining information for a specific heritage component from such a system is difficult and time-consuming during the maintenance tasks. Moreover, data exchange among the stakeholders is difficult because the various formats create a lack of collaboration and a communication gap. Adopting such a traditional method creates many problems during the restoration process and FM.
The BIM concept in the heritage sector was developed in 2009, called heritage building information modeling (HBIM) [10]. The HBIM system is the management system for heritage structures to store the integrated 3D model and its historical semantic information. This system has significance in integrating historical information such as documents, structural information, monitoring information, and the current state of the building in the 3D environment [11]. Recently, HBIM has been applied to heritage buildings, such as scan to BIM and parametric reconstruction [12,13]. However, the application of HBIM to integrate the semantic information specifically related to the heritage management and lifecycle data at a different period with complex geometries, and its use for the reconstruction planning and FM activities, are very rarely explored. Insufficient attention has been paid to the required information for heritage management, such as those needed by owners, compared to the 3D modeling of the heritage buildings. The application of HBIM to integrate semantic information and use it for the management of heritage buildings is urgently needed to help the owners and the organizations make valuable decisions over the lifecycle. Furthermore, there is a knowledge gap regarding FM integration with BIM for heritage buildings in Pakistan. The focus of our study is to fill that knowledge gap in terms of such studies in Pakistan. Our aim is to introduce FM integration with BIM for heritage buildings in Pakistan, which has not been implemented yet. Hence, our study will work as starting basis for further research and innovation in this field in Pakistan.
This research aims to develop and demonstrate an HBIM framework that capture, document, and manage heritage building information from multiple sources in a single BIM database and utilize it to support the documentation, restoration planning, and FM processes. The paper contributes to the IPD by defining and involving all the participants needed to facilitate the heritage FM. A business process modeling notation (BPMN) provides a process map that identifies the integration and exchange of the information provided by each involved stakeholder. Furthermore, IFC is used to enhance the information exchange among the stakeholders. As-built BIM models are developed and enriched with the required FM information that acts as a central repository of the information for all the heritage assets. Stakeholders can access this information when needed. The developed novel framework is implemented on a heritage building site to demonstrate and verify the actual potential and benefits in the heritage sector. The proposed framework and case study are evaluated by experts involved in heritage building management using questionnaires and interviews. The findings of this research advance practitioners’ knowledge of heritage information management over its lifecycle and can be adopted by stakeholders involved in such management for other case studies.
2. Literature Review
Heritage has been divided by United Nations Educational, Scientific, and Cultural Organization (UNESCO) into a natural, cultural, and underwater heritage. It is defined as “our legacy from the past, what we live with today, and what we pass on to future generations” [14]. Moreover, tangible and intangible cultural heritage are the two categories that divide cultural heritage (CH). Heritage shows a nation’s identity and past legacy for the future generations [1,15].
Heritage buildings need proper maintenance, which are the routine works essential to keep the status of the heritage buildings. For example, the repair and maintenance work of those heritage elements that are needed to enhance the elements’ life, such as walls, columns, etc., even the entire heritage building. The maintenance activities increase the performance and life of the heritage buildings, also ensuring the functionality of each element, preserving the heritage, and making the heritage sustainable for the future. These maintenance activities include preventive maintenance and corrective maintenance. Preventive maintenance is performed at regular intervals regardless of the heritage asset condition; for example, scheduled tasks that are conducted to check the status of the heritage elements. On the other hand, corrective maintenance is performed after the failure has occurred; for example, when severe damage occurs to the heritage assets that need maintenance task for their restoration.
Restoration techniques are applied to make the heritage elements functional and bring them into their original state; it aims to restore the heritage value as close as possible after the damages. For example, the material can be replicated, or some part of the heritage element can be reconstructed to keep the high level of originality. During the restoration planning, the restoration process is planned, and the resources, time, and cost used for that process is defined to minimize the risk and make the process efficient [16]. Maintenance and restoration activities are performed in the heritage buildings; however, the stakeholders face problems during these activities, because of a lack of as-built information about the heritage buildings [17].
The benefits of adopting BIM in the AEC industry are widely known for the digital documentation by providing an integrated environment [18]. For example, it provides a parametric design tool for 3D modeling that can be visualized in a virtual environment, showing existing features. BIM tools not only facilitate 3D representation, but also combines and empowers the information management of various facilities [19,20]. Despite the BIM uses and benefits, its application in the heritage sector is still in the early stages because of the divergence of heritage projects. The heritage buildings exhibit complex geometries [21]; hence, it is difficult to standardize heritage buildings. Traditionally, a project information model (PIM) is developed from the data generated during a BIM workflow’s design and construction stages. However, heritage buildings are already constructed and involve architectural, archeological, and historical information that must be managed for the restoration, operation, and maintenance stages [22]. Therefore, an accurate 3D digital model is needed to reconstruct and document heritage buildings using advanced photogrammetry, laser scanning, and BIM [23].
The HBIM concept has been used recently for the effective modeling, documentation, conservation, and classification of historical architectural elements [10,24]. A heritage building model can be developed by obtaining graphical data using 3D laser scanning and photogrammetry [24]. In the laser scanning technique, the surface of the heritage buildings is captured by a set of digital data points that represent the geometry coordinates in 3D space [25]. The laser scanner uses a laser beam that focuses the target and the reflection of the beam provides the precise geometry of the heritage [26]. On the other hand, photogrammetry uses camera images to obtain the as-built heritage surface information. Images are taken with a camera with predefined ground control points (GCPs). The images are processed using the Structure for Motion (SfM) algorithm [27]. These methods provide point cloud data consisting of millions of points with geometric coordinates showing the precise geometric representation of the 3D objects [28]. Cleaning and filtering of the point cloud are needed before preserving the complex geometry of the heritage building [29]. Although the processed point cloud shows the historical geometries’ original complexities, it does not contain additional information such as attributes information, which are significant for the management activities. Therefore, converting the point clouds into parametric 3D geometrical models is necessary to incorporate additional information about geometry, material, and attributes [28,30].
HBIM provides a modeling environment where the point cloud can be converted into a 3D model. However, during management, the information is exchanged among the project participants, which is difficult. Therefore, the industry foundation class (IFC) can be used to enhance the information integration and exchange. IFC provides the project information in a hierarchical manner and geometrical and non-geometrical data can be integrated, managed, and shared among different participants. The parametric 3D modeling of the historical buildings allows storing information about the cultural, social, environmental, maintenance, and other artifacts [31,32,33]. In addition, intangible heritage characteristics can be integrated with the 3D model in a more consistent and structured way. All the data sources are combined into a single database that provides easy access and information extraction. The parametric historical BIM model containing semantic information can serve as a database. Information can be extended, edited, exported, and updated continuously during the conservation, repair, and maintenance (CRM) activities.
HBIM can assist widely in capturing the complex historical geometries using photogrammetry and laser scanning techniques and the development of 3D parametric models [34]. For example, the HBIM concept has been used to store the decay data of a timber heritage structure and used to compare the status of the heritage structure [34,35]. Furthermore, 3D models have been developed integrating heritage documents for documentation and conservation [13,36,37,38]. However, these studies are either applicable to specific heritage types, such as timber structures [34,35], or integrating documents with the BIM model, limiting applications to support FM tasks and restoration planning. Moreover, the definition of the semantic information and the stakeholders needed to support such processes are rarely focused. Therefore, the existing capabilities of the HBIM can be extended by integrating the semantic information involving different stakeholders to support the documentation, restoration planning, and FM activities in the future.
Figure 1 summarizes existing studies about BIM, its application in the heritage sectors, FM and restoration planning, and their integration. Using open standards, BIM has been applied for 3D parametric modeling, project planning, and lifecycle management. The implementation of BIM is highly acknowledged to be beneficial for the design and maintenance of new buildings. Furthermore, its application in heritage building is widely adopted to scan the as-built heritage assets using photogrammetry techniques and the conversion of the heritage scan model into a parametric 3D digital model with attached documents. However, there is a research gap in BIM application for the restoration planning and FM of heritage buildings; also, the existing studies lack defined information needed for the maintenance and management of heritage buildings. The implementation of maintenance works, such as preventive maintenance and corrective maintenance, for heritage buildings is rarely discussed. This research aims to bridge this gap by proposing a novel framework based on open standards (i.e., IFC) and implementing the proposed framework on a real case study of heritage buildings.
Figure 1.
Literature analysis Venn diagram.
3. Research Method
The research method followed for developing the framework to support the heritage FM and restoration planning using BIM technology is based on the Design Science (DS) research method [39]. The research method adopted in this study to develop and implement the proposed framework consists of five steps, including (1) problem identification; (2) framework proposal as a solution; (3) framework design and development; (4) framework demonstration using a case study; and (5) evaluation. This step-by-step approach is shown in Figure 2.
Figure 2.
Research methodology.
The adopted research method first identifies the problems in the current heritage management and difficulties faced by stakeholders during the restoration planning and FM process. The literature is then reviewed to find out the functions and requirements to cope with the issues. A novel integrated BIM-based framework is proposed to digitally document the heritage building and support restoration planning and FM activities. The proposed framework is demonstrated with a case study and evaluated via a questionnaire and interview with the stakeholders. The success of the proposed framework can be achieved with (1) a clear definition of all the data required for the BIM model from different sources; (2) development of an accurate geometrical BIM model; (3) integration of the heterogeneous data into a single BIM platform and achieving an open standard IFC format; and (4) the support of the integrated BIM model for the restoration planning and FM process.
4. The System Architecture of the Proposed Framework
The system architecture to manage the heritage buildings consists of four main layers: information source layer, BIM modeling layer, integration layer, and application layer (Figure 3). The data source layer contains all the required data for the integrated BIM model from different sources according to the Organizational Information Requirements (OIR) and Asset Information Requirements (AIR). The integrated BIM model layer encompasses parametric object-based models for the complex heritage components from data sources. The geometrical BIM model is enriched with non-geometric information to complete the integrated BIM model in the integration layer. The application layer stores and manages all the information in an integrated model where stakeholders can access, extract, modify, and update the facility information over the lifecycle. Thus, the proposed framework collects all the information from multiple sources, allows stakeholders to participate and make an integrated environment, and provides consistent information with easy access that helps the stakeholders in the critical processes.
Figure 3.
The system architecture of the proposed framework.
4.1. Information Source Layer
BIM for historical buildings starts with a thorough knowledge of the existing facilities. In most cases, heritage information is usually represented as documents, drawings, images, and reports from diverse sources with different types and file formats. This information is available from multiple sources and can be retrieved from either existing databases or may need a detailed survey investigation and research. The visualization of a heritage facility in a BIM environment needs a detailed and accurate study of the physical shape of the heritage asset and the extra semantic information, specifically the FM data.
The information required to manage the heritage buildings is categorized into geometric and non-geometric. The geometric information deals with the complex representation of the components of the heritage building. At the same time, the non-geometric information characterizes the geometric components’ properties. The non-geometric information plays a key role in heritage management, specifically for the FM tasks, because stakeholders are interested in these kinds of data during operational stages.
Collecting the as-built geometric information can greatly affect the project cost. In practice, it depends on the heritage size and complexity. Different survey methods can be adopted to obtain heritage geometrical information. CAD drawings, orthophotographs, and measured building surveys can be used for simple, small, and less complex sites. Three-dimensional (3D) digital survey methods, such as photogrammetry, laser scanning, etc., can obtain more accurate 3D as-built data. These techniques are faster, reliable, and accurate, and have been used in many cases to document heritage sites. However, the former is more economical because it needs simple tools and techniques, while the latter needs advanced but expensive tools, techniques, and experts.
The information gathered in this layer is utilized to build a heritage asset information model (AIM). Heritage buildings are existing assets, and the information management of an asset requires collating the required information for the organization, which begins at the operational stage. Therefore, information about assets is surveyed according to the OIR and AIR. Assets that require restoration and maintenance are listed in the AIR, and accurate specification is essential to fulfilling the organization’s requirements. Thus, all meaningful information that specifies the asset’s properties, such as asset type, use, geometry, performance, condition, records, specifications, and all other asset management records, is surveyed by the actors/stakeholders involved in the management of heritage buildings. Besides the current heritage status data, data about the past interventions, maintenance, and strengthening activities are also significant. This kind of information helps the stakeholder compare the status of the heritage building at the different periods during the heritage building’s lifecycle and analyzes if the condition status has changed.
4.2. BIM Model Layer
The adoption of BIM for information management is to develop an AIM. The BIM model layer begins by developing each element/component of the heritage in the digital environment and assigning a unique identifier to each element. The BIM model contains heritage components from different disciplines, and these components are based on parametric object-oriented BIM models. Developing a digital element for the heritage components depends on the data surveyed during the surveying (as discussed in the data source layer). The collected information is categorized based on the geometrical and non-geometrical data. The process of modeling heritage buildings in the BIM environment is presented in Figure 4.
Figure 4.
The process of developing an HBIM model.
In the case of the geometrical data surveyed using photogrammetry, high-resolution images are collected from the heritage site. The collected data are processed to generate a high-density point cloud. The high-resolution images are converted into a point cloud. Once the point cloud is achieved, 3D parametric families for different components of the heritage building are created. The creation of parametric families has the advantage that it can be edited for each element based on parameters. For example, a parametric family is created for the historical columns located in the heritage buildings; however, some columns have different widths. Hence, the width parameters allow the BIM modeler to easily edit the family, saving time and making the workflow more efficient than traditional CAD drawings. On the other hand, if the data are collected in the form of the available CAD drawings, they are imported into the 3D modeling software, and a BIM model is created.
The geometric model consists of 3D intelligent objects as 2D and 3D views, drawings sheets, and linked schedules in a simulated environment. Changes in one view update the whole model, making the system more consistent and structured. All geometric BIM models are built on the IFC standard, an open exchange format, to provide interoperability and integration among team members. This way, data can be shared with multiple team members regardless of the software program.
It has information about the assets’ operation and maintenance, such as model names, inspection date, inspection report, maintenance date, maintenance cost, maintenance reason, manuals, and replacement cost. It also contains data about the structural and environmental characteristics of the assets, such as strength and energy usage. Physical characteristics of the assets, such as materials, condition, age, style, colors, and significance, are referred to by non-geometric information. Each heritage asset is assigned a unique ID to provide a more structured and efficient classification that improves collaboration among stakeholders during the assessments of heritage assets. For example, information about a specific heritage component can be efficiently retrieved and updated using ID.
For heritage management, the following domain information is the main interest of this research: basic information, material information, structural information, performance information, geometrical information, construction information, inspection information, and maintenance information (Figure 5). The basic information includes data about the heritage facility, such as heritage type, use, floors, and room. Other information is specific to each heritage component. For example, the materials information is different for each specific heritage component. All this information plays a key role in the operational state of a facility.
Figure 5.
Categorization of the different domains of data required for the heritage management.
4.3. Integration Layer
The process for identifying information sources according to OIR and AIR, data standards, and integrating the data into an integrated BIM model is presented with an Integrated Definition for Function Modeling (IDEF0) diagram in Figure 6. The integration layer gathers all the information from different stakeholders and integrates them into a single 3D BIM environment. The output heritage BIM model consists of geometric models, non-geometrical information, and linked documents and data.
Figure 6.
IDEF0 diagram for identification of information sources.
Structural information (geometric and non-geometric information) is provided using IFC. This information can include survey documents, specifications, images library, and O&M documents. Unstructured information, such as external digital documents, can also be linked to the elements, space or room, and model, to increase the associated information of the heritage building using a Uniform Resource Locator (URL) [37]. All information about assets is integrated into a BIM model in this layer, which serves as a central information repository to support different activities in the later stages of the heritage building. The integration of geometric, non-geometric, and documents into a single database with a single format provides advantages over the traditional methods in increasing efficiency in searching and archiving, data consistency, and better evaluation and visualization of the asset condition.
The integration process involves three main stakeholders: the owner or organization, a management team that manages heritage building, and the BIM modeling team. Generally, the owner and management team do not need to know about BIM modeling. The surveying and modeling of the heritage buildings are carried through a third-party having experience in such tasks. The OIR and AIR are defined according to the requirement of the owner or organization. The available information is collected in the data source layer from the management team, while the detailed information is collected using a survey. Finally, a 3D BIM model is generated, incorporating extra information into each element to make a complete BIM model (Figure 7). The interoperability is enhanced by using IFC classes for each of the heritage components. The output model is based on an open standard that allows all involved stakeholders from a different domain to view and acquire the heritage information at different stages.
Figure 7.
Process map for developing and integrating the heritage BIM model.
4.4. Application Layer
The proposed framework developed in this research contains important geometric information and semantic information about the heritage structure that can be used for several purposes over the lifecycle of the heritage building. The applications supported by the proposed framework in this research are the 3D digital documentation of the heritage building with semantic information, O&M tasks, and 4D simulation for the restoration planning process.
4.4.1. 3D Digital Documentation
Once the integrated heritage BIM model is achieved, the final output contains all the geometric and semantic information in a single platform with one format. The developed model has all the details about the heritage components along with the extra information such as the asset type, its use in the heritage, construction, structural condition, specification of the materials, color of the material, construction data, previous inspection, and intervention documents, and all other asset management information significant for the lifecycle management of the heritage building. Integrating all this information into a single database with a single format makes it easy for the stakeholders to visualize and use the project information at any stage.
4.4.2. Facility Management (FM)
Heritage buildings are already constructed, old, and need to be managed for the O&M tasks. The proposed framework can be used for the information management and exchange among participants to support the FM activities, such as planned maintenance and corrective maintenance. The integrated model has information about the frequency of the FM tasks and contents linked to each of the facilities/elements. The developed model provides ready-to-use information about every asset present in the heritage building. The project participants or management team can use the model to analyze the asset condition of the heritage components and perform FM activities.
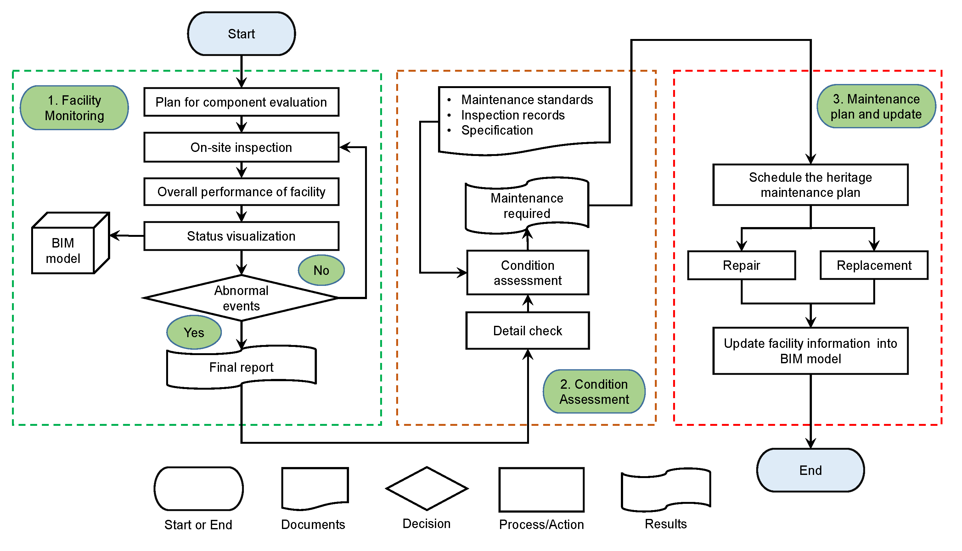
The process of the O&M tasks supported by the proposed framework is shown in Figure 8. The FM tasks can be completed in three steps: heritage structure evaluation by a site visit, condition analysis, activity performance such as repair or replacement, and update of the BIM model at the end. Firstly, a site visit is conducted according to the inspection frequency of the heritage building set by heritage management, and the performance of the components is evaluated. The performance of a facility is compared to a threshold value. Using the performance value, the status of the heritage component is visualized. If the value exceeds the threshold set in the BIM database, the color of the element changes from the normal, and the participant assesses the condition in detail in the second phase. A maintenance task is scheduled for this specific heritage element in the final phase, which is either repair or replace, depending on the condition. The information about the facility is updated in the BIM database after the performance of the maintenance tasks.
Figure 8.
Process of the maintenance tasks supported by the proposed framework.
4.4.3. Restoration Planning
Suppose a component needs restoration during the evaluation of the heritage components. The developed BIM database has time parameters attached to each element that can be used to create a simulation environment to help the project participants perform constructive evolution in the digital environment before initiating actual site work. This process could help the project stakeholders to visualize the restoration planning, perform the restoration process efficiently, and improve the project duration and cost. The process of restoration planning supported by the proposed framework is illustrated in Figure 9. The integrated BIM model developed has a time parameter attached with each heritage digital element, which visualizes the activities such as the reconstruction or strengthening and other details, including materials, materials cost, types of equipment, labor cost, etc.
Figure 9.
Restoration planning process supported by the proposed framework.
5. Framework Implementation and Case Study
5.1. NED Heritage Building and Information Collection
The historic city of Karachi dates to 1729 under the reign of the Talpur Dynasty. In 1839, Britishers occupied the city, giving rise to a new era of development. Hence, Karachi was transformed from a fishing city to an economic hub and a center of education, welcoming numerous migrants. Karachi housed several educational buildings offering various educational levels as the center of education. Many educational buildings from that era still survive in a functional, abandoned, or adaptive-use state [40]. One of those educational buildings is the NED University of Engineering and Technology (NED) campus building, which dates to 1922. NED is located in the hub of Karachi’s historic areas and is widely known as the ‘city campus’ or ‘old campus’ [41]. In 1975, the NED educational facilities were shifted to the present location on the University Road of Karachi, which led to the abandonment of this historic site. The historic site of NED was abandoned from 1975 to 2001, which adversely affected the structures because of negligence, disuse, and lack of maintenance. The structures underwent extensive deterioration due to negligence. After the declaration of the NED city campus as a listed heritage site in 1997 under the Sindh Cultural Heritage Preservation Act 1994, NED was realized as an important cultural and historic asset. Hence, the Department of Architecture (DAP) proposed a restoration plan in 2000, which was accepted and implemented by 2009. The historic site has been housing DAP since 2004. Several building units are located on a 1.67 acre trapezoid plot. Building units had been added to the historic site at different phases of its life cycle. Building units are two- and three-story high [21,42].
The intensive restoration plan of the NED city campus was based on international conversation principles (Venice Charter, 1964 and Burra Charter, 1999). The four main points of the restoration plan were (i) minimum change in the original plan; (ii) use of original materials; (iii) the changes or additions in the historic structure should be distinguishable and should be designed considering the originality of the historic structure; and (iv) all the later changes or additions should be considered as historical development [42]. The designers and team of professionals struggled a lot. During the previous restoration process, the stakeholders faced many problems because of maintaining quality standards, analog documentation, and the lack of digital storage. To facilitate the NED heritage building with digital documentation to support restoration planning and maintenance, this research is adopted to provide digital documentation to the NED building using BIM technology.
With the aim of better understanding the current condition and status of the NED building, a questionnaire-based survey was conducted with the following questions: (1) the condition of the current documentation of the NED; (2) causes for the low efficiency in the management of NED; and (3) expectation for the future BIM-based documentation. The survey was conducted with the approval of the concerned authority of the NED city campus before the survey. The survey respondents were informed in detail about the survey’s relevance, objectives, and intent. The different components of the questionnaire, the meaning, and the gradation were also explained to the respondents. The respondent’s consent to participate in the survey was also received.
A computer-based questionnaire was sent to sixteen participants, and all the participants responded and returned their opinion. The part of the collected responses is shown in Figure 10. All the respondents were related to the NED heritage cell that works as management (FM department) in NED.

Figure 10.
Part of the survey results; (a) The current condition of NED heritage building documentation; (b) reasons for inefficient NED heritage FM activities; and (c) expectation from proposed system.
According to the FM department, the participants responded concerning the current condition of the NED that uses 2D CAD drawings, while all the information is available in multiple format systems. The system lacks an integrated platform, and stakeholders share information during the processes in different formats. It is very difficult to access, query, retrieve, and update the information using this traditional system, causing difficulties during critical decision making. Due to the use of 2D CAD drawings and the lack of digital storage with updated information and 3D data in a unified data system, it is very difficult for the stakeholders to communicate and collaborate, causing inefficiency during the retrieval, query, and update of essential heritage information. It is expected that the application of BIM-based techniques can help the project participants and stakeholders in providing a 3D digital model containing all the information in an integrated digital database that can be accessed, retrieved, managed, and updated. The IFC classes, an open standard file format for the BIM model representation, can ensure the dynamic and seamless exchange of information.
The proposed framework for managing heritage buildings was implemented on the NED campus to capture, document, and manage the heritage building information. The NED BIM model can be developed considering the problems in the available system, such as a lack of digital storage and updated information system, ineffective communication among stakeholders, and the lack of unified heritage data representation (Figure 10). Hence, the application of the developed framework, in this case, seems to provide meaningful insights.
Implementing the proposed framework of facility management on the NED campus as a case study includes the following steps: (a) surveying and collection of relevant information significant for the restoration planning and facility management; (b) developing an integrated BIM model; (c) incorporation of FM information to each heritage BIM object and setting the integrated heritage BIM model into IFC; and (d) use of the developed model to support the restoration planning and FM activities.
The NED campus has an FM department and a heritage cell—DAPNED—which manages the NED heritage campus and carries out the FM and restoration activities. The NED heritage cell has as-built drawings and other existing and historical information about NED. The authors have carried out this study in collaboration with the NED heritage cell—DAPNED. The NED heritage cell provided all the information, including the 2D CAD drawings, photographs, material information, attribute data, historical data, and other information that are significant for the management activities. The second method proposed in the methodology section was adopted for the study because the available drawings provided by the NED heritage cell were detailed and clear.
5.2. NED HBIM Model Development
The BIM tools used for developing the NED heritage building were Autodesk products, including Autodesk Infraworks, Autodesk Revit, and Navisworks. Autodesk Infraworks was used for the site and ground condition modeling. While Autodesk Revit was the most utilized tool to make the heritage BIM model, the final model was integrated into the Navisworks software. To represent the geometries of the heritage building, a library of parametric families was developed using Revit software. The families are based on parameters, and their instances can be created with different parameters. Generic families with fewer details were utilized for the more complex historical shapes because the asset management team did not require high-level details. Figure 11 presents the different blocks on the NED campus in the BIM environment depicting all the geometrical features in the 3D parametric BIM components. The as-built heritage building model provides better visualization and management of heritage information in the form of a 3D BIM model (Figure 11). When a change or modification is made at some section or component, it is updated in the whole model.

Figure 11.
3D HBIM model of the NED campus: (a) 3D BIM model of the case study; (b) top view of the case study model; (c) actual site picture of the shed-like structure captured by the authors; and (d) digital view of the shed-like structure.
5.3. NED HBIM Model Integration
The semantic information specifically related to the FM is added to the heritage components, such as walls, doors, windows, etc., to enhance their functionalities and support the different tasks. The current information in the Revit software integrated with the heritage components is not enough to support our goal because it contains very specific and built-in information. However, it supports the definition of new parameters, such as project or shared parameters assigned to the heritage BIM components. Therefore, new parameters significant for the heritage FM works were defined as shared parameters because they can be exported to the external database management system.
Furthermore, the information available in the digital format, such as CAD drawings, PDF reports, and documents from the previous restoration activities and the specification of the heritage components, were integrated with the BIM model using Uniform Resource Locators (URLs) [43]. The heritage BIM model in this workflow is such that when a geometric BIM component is selected, all their non-geometric information, such as attribute information and other information linked as URLs, are listed (Figure 12). The integrated heritage BIM model can facilitate the practitioners to access, retrieve, and update the information when needed.
Figure 12.
FM information with the heritage BIM element.
The integrated heritage BIM model stores and manages the geometric and non-geometric information based on the IFC data schema, increasing collaboration among the stakeholders. They can use it in any BIM software. When BIM data are represented in this format, it can be viewed and accessed in any IFC viewer. Furthermore, a well-suited and compact EXPRESS data definition language represents the IFC information. The heritage data in the BIM model are mapped to open standard IFC using IFC classes, according to Table 1. Figure 13a shows the NED heritage BIM model in the BIM vision IFC viewers that contain all the geometric and non-geometric information. The FM information is stored in IFC data under the group IfcPropertySet and values are defined by IfcPropertySingleValue (Figure 13b). Each entity is automatically assigned a unique global identifier (GUID), a 22-character string used to identify each entity uniquely. The stakeholders can take advantage of the GUID during the access and retrieval of information.
Table 1.
Mapping of heritage component information into IFC data.
Figure 13.
NED IFC model: (a) NED IFC model in IFC viewer showing the geometrical and semantic information; and (b) IFC SPF file presenting the heritage element definition and property set.
5.4. Application Case Scenarios
Using the developed system, it is now possible to keep track of the FM information and utilize it for maintenance tasks. The paper utilizes the developed model information for three scenarios to illustrate the FM task support and restoration planning model functions. The first case is the scheduled maintenance, the second case is the use of corrective maintenance, and the third case illustrates the use of the model for restoration planning.
The developed model has scheduled maintenance information for each heritage component that reminds the managers to conduct detailed assessments of the facility regardless of the heritage condition. For example, it provides the manager’s a date, location, facility ID, and name at certain planning intervals. The facility managers then inspect that facility. The developed NED BIM model provides information during examining and inspection of the heritage components. The developed system provides information if the facility users found a problem in the heritage building component. Furthermore, it visualizes the status of the element based on the parameter value. Each heritage component has GUID that tracks the element information, and object-associated information can be accessed and retrieved during the FM tasks.
Similarly, in case of any failure of the heritage component, the facility manager views the developed model and retrieves the information for better understanding. For example, recently, the load-bearing columns in the heritage hall were assessed and found damaged because of the severe loading condition (according to Figure 8). The proposed system was used to extract the information of these inspected columns beneficial for the structural assessment, including material information such as material type, strength, elastic modulus, geometrical information, and other structural and performance information. The system was further used to plan for reconstructing these columns, visualize activities against time, and foresee the risk involved during these actions that helped the stakeholders during the reconstruction (Figure 9). Figure 14b presents the visualization of the restoration process of columns in the heritage studio, showing the reconstruction time with materials and cost information.
Figure 14.
Visualization of the restoration planning process in BIM environment for the columns located in the heritage studio: (a) heritage studio columns with the as-built information (courtesy: heritage cell—DAPNED archives); and (b) simulation of the reconstruction process with a Gantt chart.
Implementing the proposed framework can work as a critical tool for other studies, and the scenario discussed in the study work as an example for the other tasks. The proposed system is very effective compared to the conventional system and method adopted in the heritage building sector, where information is scattered and available with many stakeholders across multiple platforms and formats. It provides information in a single format with a collaborative platform where data can be easily accessed and retrieved while processes are visualized and conducted most efficiently.
5.5. Validation of the Developed Framework and Model via User Feedback
The validation of the proposed framework and its implementation in a case study was performed by comparing the proposed method with the traditional method and by the evaluation from the same experts involved in managing the NED heritage building. There exist some methods that can be used to evaluate a proposed method with the traditional method such as the Charrette test method. The Charrette test method is used to evaluate the effectiveness of a proposed method by comparing it with the conventional/traditional method [44]. However, it is mostly adopted for methods involving computations such as software development, etc. On the other hand, our proposed method is about heritage FM and the method adopted by some previous papers has been used [9,25]. A qualitative evaluation matrix was generated, and the proposed framework based on HBIM was compared with the traditional method (Table 2). The proposed framework supports the 3D visualization of the heritage entities, data exchange in open format, enhancing communication and information integration, updates the model in an efficient manner, supporting management activities and restoration planning, and making the overall decision efficient. On the other hand, the traditional methods still use multiple format system supported by 2D representation, lacking integration, communication, and model updates, thus making it difficult to make critical decisions.
Table 2.
Qualitative evaluation of the proposed framework.
The participants included managers, academic staff, teachers, students, and administrative staff. The developed heritage BIM integrated model was shared with the participants to check the geometrical model components and the non-geometrical information attached to each of the heritage BIM components. Furthermore, the participants checked the performance of the developed framework and model for the schedule and corrective maintenance.
For the geometrical and non-geometrical information validation, it was not easy to check and review big models with many parameters. Moreover, the interviewees were not skilled with BIM tools, and a professional BIM modeler was needed to perform the validation task. On the other hand, some tools, such as Solibri Model Checker and Navisworks 3D viewer, enabled inexperienced users to perform BIM data validation. Users can set rules for the BIM model and required parameters in these tools and validate the BIM data against these rules to verify whether the BIM data satisfy the requirements or not. In this way, a quality control check can be applied to BIM data, and the users can highlight all the components that do not meet the owner’s requirements. Users set the defined rules according to the requirements, such as if the value of some parameters is present with the heritage BIM component or within a defined certain range. This method provided a very efficient procedure for BIM data validation.
The interviewees evaluated the completeness and applicability of the FM framework and its implementation on the developed heritage BIM model as a case study. The interviewees evaluated the FM model in six aspects: visualization, geometrical information, non-geometrical information, schedule maintenance support, corrective maintenance, and decision support. Moreover, the results were compared with the traditional method. The interviewees scored out of 10 and categorized the results into five levels.
The user’s feedback on the completeness and applicability of the proposed framework and model is shown in Figure 15. All the interviewees responded that the functions such as data display and update, data query, decision support, geometrical information, non-geometrical information, and visualization of the proposed developed model are complete and highly complete. Overall, the interviewees are very satisfied, and the feedback is positive. Over 80% of the interviewees believe that the developed platform is highly applicable or applicable. The interviewees are very satisfied with the model in terms of visualization and the 3D BIM model containing all the geometric and non-geometric information. However, some interviewees think the platform may not be highly applicable for the data query for corrective maintenance but applicable or overall applicable. Considering the real situation and complexity of the heritage buildings, the interviewee’s concern is understandable, and these parts need improvement to enhance the developed platform’s critical decision making.
Figure 15.
Users’ feedback; (a) completeness, and (b) applicability of the developed system.
Overall, it is demonstrated from the positive user feedback that the proposed framework is highly complete and applicable to heritage buildings. The use of IFC classes to store heritage information increases interoperability and enhances collaboration among stakeholders by providing a unified data model. The users applied the developed model to the FM tasks. For example, the model contains the planned maintenance information utilized by the users and is considered very effective for future use. Furthermore, in case of failure of any component, the users retrieve the heritage information from multiple components, verifying the support of the developed model for corrective maintenance. Compared to the traditional system, where FM information is shared among stakeholders in multiple formats, producing weak communication and causing a lack of collaboration, the developed platform increases the efficiency of the heritage building management by providing an integrated BIM model with all the information. For instance, if the information is needed for future conservation, restoration, and maintenance activities, stakeholders can immediately locate the heritage facility in a 3D model with all the geometric and semantic information.
6. Conclusions
Heritage buildings are existing assets representing the nation’s legacy that needs to be conserved and managed properly using advanced data management techniques. HBIM application for heritage buildings can create 3D parametric models and aggregate semantic information; however, advances in the current studies are needed to support the restoration and FM processes. This paper presents a novel framework for adopting the BIM technique and creating an integrated heritage 3D model to support restoration planning and FM. The framework is comprised of the following layers: (1) data collection and processing layer; (2) integrated BIM model layer; (3) integration layer; and (4) application and networking layer (Figure 3). The proposed framework surveyed all the necessary information significant for the heritage FM in the data source layer (Figure 5). It is used to develop a heritage BIM model in the integrated BIM model layer (Figure 6 and Figure 7). Further, it integrates the FM information associated with different stakeholders with the BIM model and utilizes the integrated model to plan for the restoration process and management (Figure 8 and Figure 9).
This research contributes to the existing knowledge by proposing a novel framework based on BIM technology and integrating the necessary information for restoration planning and FM. The framework uses a process map to integrate information from different stakeholders and improve communication. At the same time, open standard IFC classes are used to enhance the interoperability and exchange information flow. The framework is implemented on a real case of the NED University architecture department, Karachi, Pakistan. Furthermore, a team of experts have evaluated the proposed framework and case study via a questionnaire and interview. The results indicate that the developed framework has excellent potential to provide integration, collaboration, and communication platforms to support heritage buildings’ restoration and FM processes. In addition, the integrated BIM model stores and manages the heritage information significant for the FM, providing a digital storage that can be easily accessed, retrieved, managed, and updated, and thus making it very easy for the stakeholders to perform management activities over the lifecycle. The framework and the developed model act as a primary research tool. Future studies can extend it by integrating sensor technology to support the FM activities and employ augmented reality for the restoration process.
Author Contributions
M.S.K.: conceptualization, methodology, visualization, software, validation, writing—original draft. M.K.: software, data curation, formal analysis, validation. M.B.: methodology, formal analysis, validation, writing—reviewing and editing, visualization, data curation. B.D.T.: data collection, validation, project administration. I.S.K.: conceptualization, methodology, supervision, writing—review and editing, resources. J.S.: conceptualization, methodology, supervision, writing—review and editing, resources. All authors have read and agreed to the published version of the manuscript.
Funding
This research was supported by the National Research Foundation of Korea (NRF) grant funded by the Korean government (MSIT) (No. NRF-2018R1A5A1025137 and No. NRF-2019R1A2C2006577).
Institutional Review Board Statement
Not application.
Data Availability Statement
The data presented in this study are available on request from the first author.
Acknowledgments
The authors acknowledge the heritage cell—DAPNED archives—for providing the required documents and necessary resources to complete this study. The authors are also grateful to Noman Ahmed (Dean), Anila Naeem (Chairperson), Farida Abdul Ghaffar (Assistant professor), and Tania Ali Soomro (Lecturer) of NED University of Engineering and Technology (DAP-NEDUET), Karachi, for the help in the field surveys and data collection.
Conflicts of Interest
The authors declare no conflict of interest.
References
- Vecco, M. A definition of cultural heritage: From the tangible to the intangible. J. Cult. Herit. 2010, 11, 321–324. [Google Scholar] [CrossRef]
- Adegoriola, M.I.; Lai, J.H.K.; Chan, E.H.; Amos, D. Heritage building maintenance management (HBMM): A bibliometric-qualitative analysis of literature. J. Build. Eng. 2021, 42, 102416. [Google Scholar] [CrossRef]
- Jang, R.; Collinge, W. Improving BIM asset and facilities management processes: A Mechanical and Electrical (M&E) contractor perspective. J. Build. Eng. 2020, 32, 101540. [Google Scholar] [CrossRef]
- Wahab, A.; Wang, J. Factors-driven comparison between BIM-based and traditional 2D quantity takeoff in construction cost estimation. Eng. Constr. Archit. Manag. 2021, 29, 702–715. [Google Scholar] [CrossRef]
- Charef, R.; Alaka, H.; Emmitt, S. Beyond the third dimension of BIM: A systematic review of literature and assessment of professional views. J. Build. Eng. 2018, 19, 242–257. [Google Scholar] [CrossRef]
- Khan, M.S.; Adil, M.; Khan, A. Assessment of structural design capability of building information modeling (BIM) in building industry of Pakistan. J. Mech. Contin. Math. Sci. 2019, 14, 385–401. [Google Scholar] [CrossRef]
- Goedert, J.D.; Meadati, P. Integrating Construction Process Documentation into Building Information Modeling. J. Constr. Eng. Manag. 2008, 134, 509–516. [Google Scholar] [CrossRef]
- Moyano, J.; Gil-Arizón, I.; Nieto-Julián, J.E.; Marín-García, D. Analysis and management of structural deformations through parametric models and HBIM workflow in architectural heritage. J. Build. Eng. 2022, 45, 103274. [Google Scholar] [CrossRef]
- Sharafat, A.; Khan, M.S.; Latif, K.; Seo, J. BIM-Based Tunnel Information Modeling Framework for Visualization, Management, and Simulation of Drill-and-Blast Tunneling Projects. J. Comput. Civ. Eng. 2021, 35, 04020068. [Google Scholar] [CrossRef]
- Murphy, M.; McGovern, E.; Pavia, S. Historic building information modelling (HBIM). Struct. Surv. 2009, 27, 311–327. [Google Scholar] [CrossRef] [Green Version]
- Heesom, D.; Boden, P.; Hatfield, A.; De Los Santos Melo, A.; Czarska-Chukwurah, F. Implementing a HBIM approach to manage the translocation of heritage buildings. Eng. Constr. Archit. Manag. 2020, 28, 2948–2966. [Google Scholar] [CrossRef]
- Yang, X.; Grussenmeyer, P.; Koehl, M.; Macher, H.; Murtiyoso, A.; Landes, T. Review of built heritage modelling: Integration of HBIM and other information techniques. J. Cult. Herit. 2020, 46, 350–360. [Google Scholar] [CrossRef]
- Godinho, M.; Machete, R.; Ponte, M.; Falcão, A.P.; Gonçalves, A.B.; Bento, R. BIM as a resource in heritage management: An application for the National Palace of Sintra, Portugal. J. Cult. Herit. 2019, 43, 153–162. [Google Scholar] [CrossRef]
- Unesco.org. UNESCO World Heritage Centre—World Heritage Emblem. Available online: https://whc.unesco.org/en/about/ (accessed on 3 December 2020).
- Prieto, A.J.; Verichev, K.; Silva, A.; de Brito, J. On the impacts of climate change on the functional deterioration of heritage buildings in South Chile. Build. Environ. 2020, 183, 107138. [Google Scholar] [CrossRef]
- Tomaževič, M.; Lutman, M. Heritage masonry buildings in urban settlements and the requirements of Eurocodes: Experience of Slovenia. Int. J. Archit. Herit. 2007, 1, 108–130. [Google Scholar] [CrossRef]
- Akcay, C.; Şolt, A.; Korkmaz, N.M.; Sayin, B. A proposal for the reconstruction of a historical masonry building constructed in Ottoman Era (Istanbul). J. Build. Eng. 2020, 32, 101493. [Google Scholar] [CrossRef]
- Santos, R.; Costa, A.A.; Silvestre, J.D.; Vandenbergh, T.; Pyl, L. BIM-based life cycle assessment and life cycle costing of an office building in Western Europe. Build. Environ. 2020, 169, 106568. [Google Scholar] [CrossRef]
- Khan, M.S.; Khan, A.; Adil, M.; Khalil, F. Role of Building Information Modeling (BIM) in Building Design Industry. In Proceedings of the INUMDC 2018: Iqra National University Multi-Disciplinary conference, Peshawar, Pakistan, 7–8 November 2018; Volume 9, pp. 119–123. Available online: https://www.ijser.org/ (accessed on 24 April 2022).
- Azhar, S. Building Information Modeling (BIM): Trends, Benefits, Risks, and Challenges for the AEC Industry. Leadersh. Manag. Eng. 2011, 11, 241–252. [Google Scholar] [CrossRef]
- Bughio, M.; Khan, M.S.; Mahar, W.A.; Schuetze, T. Impact of passive energy efficiency measures on cooling energy demand in an architectural campus building in karachi, pakistan. Sustainability 2021, 13, 7251. [Google Scholar] [CrossRef]
- Jordan-Palomar, I.; Tzortzopoulos, P.; García-Valldecabres, J.; Pellicer, E. Protocol to manage heritage-building interventions using heritage building information modelling (HBIM). Sustainability 2018, 10, 908. [Google Scholar] [CrossRef] [Green Version]
- Wijekoon, C.; Manewa, A.; Ross, A.D. Enhancing the value of facilities information management (FIM) through BIM integration. Eng. Constr. Archit. Manag. 2018, 27, 809–824. [Google Scholar] [CrossRef]
- López, F.J.; Lerones, P.M.; Llamas, J.; Gómez-García-Bermejo, J.; Zalama, E. A review of heritage building information modeling (H-BIM). Multimodal Technol. Interact. 2018, 2, 21. [Google Scholar] [CrossRef] [Green Version]
- Sharafat, A.; Khan, M.S.; Latif, K.; Tanoli, W.A.; Park, W.; Seo, J. BIM-GIS-Based Integrated Framework for Underground Utility Management System for Earthwork Operations. Appl. Sci. 2021, 11, 5721. [Google Scholar] [CrossRef]
- Mill, T.; Alt, A.; Liias, R. Combined 3D building surveying techniques-Terrestrial laser scanning (TLS) and total station surveying for BIM data management purposes. J. Civ. Eng. Manag. 2013, 19, 23–32. [Google Scholar] [CrossRef]
- Bruno, S.; De Fino, M.; Fatiguso, F. Historic Building Information Modelling: Performance assessment for diagnosis-aided information modelling and management. Autom. Constr. 2018, 86, 256–276. [Google Scholar] [CrossRef]
- Sanhudo, L.; Ramos, N.M.M.; Martins, J.P.; Almeida, R.M.S.F.; Barreira, E.; Simões, M.L.; Cardoso, V. A framework for in-situ geometric data acquisition using laser scanning for BIM modelling. J. Build. Eng. 2020, 28, 101073. [Google Scholar] [CrossRef]
- Jalón, M.L.; Chiachío, J.; Gil-Martín, L.M.; Hernández-Montes, E. Probabilistic identification of surface recession patterns in heritage buildings based on digital photogrammetry. J. Build. Eng. 2020, 34, 101922. [Google Scholar] [CrossRef]
- Dinis, F.M.; Sanhudo, L.; Martins, J.P.; Ramos, N.M.M. Improving project communication in the architecture, engineering and construction industry: Coupling virtual reality and laser scanning. J. Build. Eng. 2020, 30, 101287. [Google Scholar] [CrossRef]
- Quattrini, R.; Pierdicca, R.; Morbidoni, C. Knowledge-based data enrichment for HBIM: Exploring high-quality models using the semantic-web. J. Cult. Herit. 2017, 28, 129–139. [Google Scholar] [CrossRef]
- Quattrini, R.; Baleani, E. Theoretical background and historical analysis for 3D reconstruction model. Villa Thiene at Cicogna. J. Cult. Herit. 2015, 16, 119–125. [Google Scholar] [CrossRef]
- Nadkarni, R.R.; Puthuvayi, B. A comprehensive literature review of Multi-Criteria Decision Making methods in heritage buildings. J. Build. Eng. 2020, 32, 101814. [Google Scholar] [CrossRef]
- Mol, A.; Cabaleiro, M.; Sousa, H.S.; Branco, J.M. HBIM for storing life-cycle data regarding decay and damage in existing timber structures. Autom. Constr. 2020, 117, 103262. [Google Scholar] [CrossRef]
- Cabaleiro, M.; Sousa, H.S.; Branco, J.M.; Conde, B.; Mol, A. Analysis and storage of the decay degree level, cracks and lack of material in timber built heritage for HBIM. In Proceedings of the 5th International Conference on Structural Health Assessment of Timber Structures—SHATIS’19, Guimarães, Portugal, 25–27 September 2019; pp. 549–558, ISBN 978-989-54496-2-0. [Google Scholar]
- Rodrigues, F.; Teixeira, J.; Matos, R.; Rodrigues, H. Development of a web application for historical building management through BIM technology. Adv. Civ. Eng. 2019, 2019, 9872736. [Google Scholar] [CrossRef] [Green Version]
- Barontini, A.; Alarcon, C.; Sousa, H.S.; Oliveira, D.V.; Masciotta, M.G.; Azenha, M. Development and Demonstration of an HBIM Framework for the Preventive Conservation of Cultural Heritage. Int. J. Archit. Herit. 2021, 1–23. [Google Scholar] [CrossRef]
- Bruno, S.; Musicco, A.; Fatiguso, F.; Dell’Osso, G.R. The Role of 4D Historic Building Information Modelling and Management in the Analysis of Constructive Evolution and Decay Condition within the Refurbishment Process. Int. J. Archit. Herit. 2021, 15, 1250–1266. [Google Scholar] [CrossRef]
- Peffers, K.; Tuunanen, T.; Rothenberger, M.A.; Chatterjee, S. A design science research methodology for information systems research. J. Manag. Inf. Syst. 2007, 24, 45–77. [Google Scholar] [CrossRef]
- Soomro, T.A.; Soomro, M.A.; Kanwal, H. Heritage at Stake: Discourse Concerning the Causes of Damages Occurred to the Historic Hostel Structures Built in British Era in Karachi. Mehran Univ. Res. J. Eng. Technol. 2019, 38, 819–834. [Google Scholar] [CrossRef] [Green Version]
- Naeem, A.; Rafeeqi, S.F.A. NED city campus restoration- setting benchmarks for conservation practices. J. Res. Archit. Plan. 2012, 12, 1–12. [Google Scholar] [CrossRef]
- Bughio, M.; Schuetze, T.; Mahar, W.A. Comparative Analysis of Indoor Environmental Quality of Architectural Campus Buildings’ Lecture Halls and its’ Perception by Building Users, in Karachi, Pakistan. Sustainability 2020, 12, 2995. [Google Scholar] [CrossRef] [Green Version]
- Pishdad-Bozorgi, P.; Gao, X.; Eastman, C.; Self, A.P. Planning and developing facility management-enabled building information model (FM-enabled BIM). Autom. Constr. 2018, 87, 22–38. [Google Scholar] [CrossRef]
- Clayton, M.; Kunz, J.; Fischer, M. The Charrette Test Method. CIFE Tech. Rep. 1998, 120, 565. [Google Scholar]
Publisher’s Note: MDPI stays neutral with regard to jurisdictional claims in published maps and institutional affiliations. |
© 2022 by the authors. Licensee MDPI, Basel, Switzerland. This article is an open access article distributed under the terms and conditions of the Creative Commons Attribution (CC BY) license (https://creativecommons.org/licenses/by/4.0/).
















