Route Planning for Fire Rescue Operations in Long-Term Care Facilities Using Ontology and Building Information Models
Abstract
1. Introduction
2. Related Work
3. Methodology
3.1. Overview
3.2. Development of BIM-Based Ontology Model
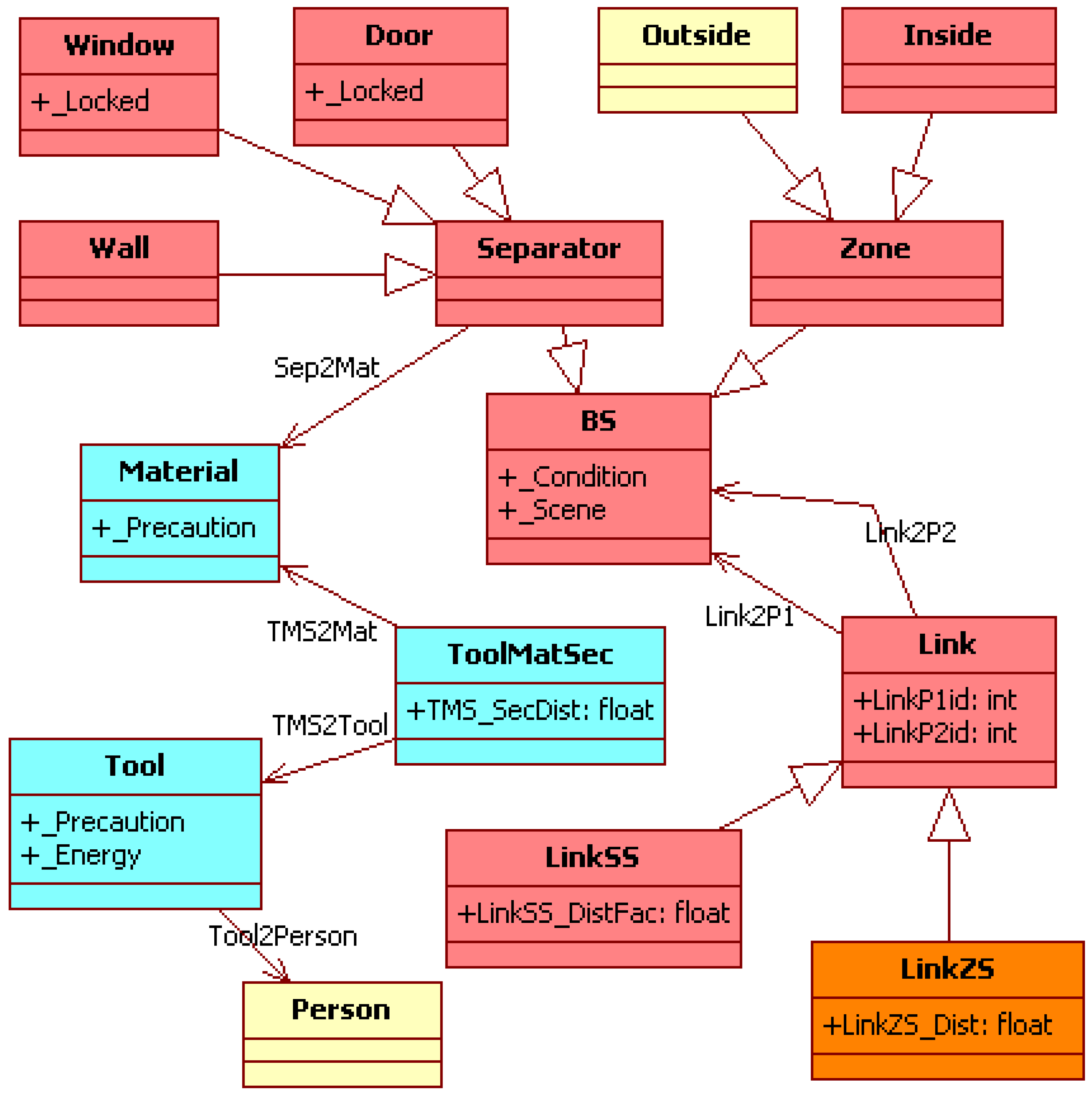
3.3. Definitions of Each Class, Attribute and Relationship
3.4. Collection of Time Use on Tools against Materials
4. Model Demonstration and Discussions
4.1. Pseudo Codes for the Transformation and Reasoning Processes of the Ontology Model
| Algorithm 1 Set up general properties of Tool, Material, and ToolMatSec in the ontology model |
| Input: |
| The information about all forcible entry tools available in the fire department and building materials commonly used in the local area are needed. |
| Output: |
| All individuals of Material, Tool and ToolMatSec in the ontology model will be completely defined. The ontology model in such status can be called as in the initial version. |
| Steps: |
| 1: Create and set up all known Material individuals; |
| 2: Create and set up all known Tool individuals; |
| 3: For each pair of Material and Tool individuals according to Table 2: |
| 4: Create a ToolMatSec individual; |
| 5: Set up the TMS2Mat object property as the corresponding Material individual; |
| 6: Set up the TMS2Tool object property as the corresponding Tool individual; |
| 7: Set up the TMS_SecDist data property based on Table 2; |
| 8: End for |
| Algorithm 2 Set up BIM-related ontology classes |
| Input: |
| The BIM Revit file and the floor number of the fire scene are needed. |
| Output: |
| All individuals of Inside, LinkSS, Door, Window and Wall in the ontology model will be completely defined. The individuals of LinkZS in all the rooms, except the room(s) containing the evacuees, will be defined. In other words, the SZS case will be finalized after Algorithm 2 is performed. |
| Steps: |
| 1: For each room in the given floor level: |
| 2: Create an Inside individual representing the room; |
| 3: For each wall of the room: |
| 4: bSep = False; |
| 5: For each BIM window or door element along the wall side: |
| 6: bSep = True; |
| 7: If there is no Separator individual associated with this BIM window or door element: |
| 8: Create a Window or Door individual whose parent class is Separator; |
| 9: Query the BIM element and set up the Sep2Mat object property as the Material individual; |
| 10: End if |
| 11: End for |
| 12: If bSep = False and there is no Separator individual associated with this BIM wall element: |
| 13: Create a Wall individual whose parent class is Separator; |
| 14: Query the BIM element and set up the Sep2Mat object property as the Material individual; |
| 15: End if |
| 16: End for |
| 17: For each Separator individual in the room: |
| 18: If there is no LinkSS individual containing this Separator individual: |
| 19: Set w as the current BIM wall element; |
| 20: Create a LinkSS individual; |
| 21: Assign the two Face.GeometryObject.IDs of w to LinkP1id and LinkP2id accordingly; // one wall side face, one Revit Face unique id |
| 22: Set up the LinkSS_DistFac data property based on its material thickness; // 1.0 means the ordinary thickness of its material |
| 23: Assign this Separator individual to both Link2P1 and Link2P2; |
| 24: End if |
| 25: End for |
| 26: For each pair of the Separator individuals within the room: // the individuals are defined as s1 and s2 respectively. Note that s1 is one of the Separator individuals in the BIM wall element (denoted as w1), and so for s2 and w2, where w1 is not equal to w2. Moreover, note that firstly, s1 or s2 should represent each unlocked BIM window or door element. Only if there is no such element along each wall side can s1 or s2 be used to represent each locked BIM window, door or even wall element along the wall side. |
| 27: Create a LinkZS individual; // for example, there will be six LinkZS individuals for a typical rectangular room, with each wall side containing just one Separator individual. |
| 28: Assign s1 and s2 to Link2P1 and Link2P2 accordingly; |
| 29: Get the two Face.IDs from s1 and s2 of the same room and assign them to LinkP1id and LinkP2id accordingly; |
| 30: Query BIM geometry and set up the LinkZS_Dist data property based on the actual length; |
| 31: End for |
| 32: End for |
| Algorithm 3 Finalize the ontology to generate the shortest rescue route |
| Input: |
| An entry position (denoted as b) and a list of each evacuee position for rescue (denoted as e) are needed. Moreover, information regarding forcible entry tools carried by the firefighter is needed. |
| Output: |
| The shortest route to each evacuee will be generated, along with the tools suggestion. |
| Steps: |
| 1: Set up the Person individual as the firefighter and all forcible entry tools he or she will carry as each Tool2Person object property; |
| 2: For each evacuee e position: // for the SE case |
| 3: Find the e’s room, which is assumed to be i pertaining to the Inside class; |
| 4: If i has not been visited before: |
| 5: For each Separator individual in i: |
| 6: Create a LinkZS individual and assign (this Separator individual, i) to Link2P1 and Link2P2 accordingly; |
| 7: Assign the Face.ID of this wall side to LinkP1id; |
| 8: If e does not have a unique integer: |
| 9: Generate a unique integer for e; |
| 10: Else |
| 11: Assign e’s integer to LinkP2id; |
| 12: End if |
| 13: Query BIM geometry and set up the LinkZS_Dist data property based on the actual length; |
| 14: End for |
| 15: Else |
| 16: Record that this e’s route is the same as the one defined in the i’s previous visitation; |
| 17: End if |
| 18: End for |
| 19:// Assume that the given entry point can have many nearby Separator individuals in different rooms, all within 15 m (the OS case). |
| 20: Create an Outside individual o for b and generate a unique integer for b; |
| 21: For each Separator individual pertaining to a BIM window or door element, all within the predefined radius distance of b: |
| 22: Create a LinkZS individual and assign (o, this Separator individual) to Link2P1 and Link2P2 accordingly; |
| 23: Assign b’s integer to LinkP1id; |
| 24: Assign the Face.ID of this Separator individual’s outer wall side to LinkP2id; |
| 25: Query BIM geometry and set up the LinkZS_Dist data property based on the actual length; |
| 26: End for |
| 27:// At this line, the final version of the ontology model can be obtained. |
| 28: SWRL-1: // this SWRL command can be used to help the firefighter know which forcible entry tool best for dismantling a given building component. |
| 29: RDP:LinkSS(?z) ^ RDP:Link2P1(?z, ?p1) ^ RDP:Link2P2(?z, ?p2) ^ |
| 30: RDP:Sep2Mat(?p1, ?m1) ^ RDP:Sep2Mat(?p2, ?m2) ^ |
| 31: RDP:TMS2Mat(?tt1, ?m1) ^ RDP:TMS2Mat(?tt2, ?m2) |
| 32: ^ RDP:TMS2Tool(?tt1, ?t1) ^ RDP:TMS2Tool(?tt2, ?t2) |
| 33: . sqwrl:makeSet(?sMat, ?m1) ^ sqwrl:makeSet(?sMat, ?m2) |
| 34: ^ sqwrl:groupBy(?sMat, ?z) . sqwrl:element(?eMat, ?sMat) ^ |
| 35: RDP:TMS2Mat(?eTMS, ?eMat) ^ RDP:TMS_SecDist(?eTMS, ?eDist) ^ |
| 36: RDP:TMS2Tool(?eTMS, ?eTool) -> sqwrl:select(?z, ?eMat, ?eDist, ?eTool) |
| 37: ^ sqwrl:orderBy(?z, ?eDist) |
| 38: SWRL-2: // this SWRL command can be used help the firefighter know the inferred, fabricated distance for using the best tool dismantling a given building component |
| 39: RDP:LinkSS(?z) ^ RDP:Link2P1(?z, ?p1) ^ RDP:LinkSS_DistFac(?z, ?fa) ^ |
| 40: RDP:Sep2Mat(?p1, ?m1) ^ RDP:TMS2Mat(?tt1, ?m1) ^ |
| 41: RDP:TMS2Tool(?tt1, ?t1) ^ RDP:TMS_SecDist(?tt1, ?d1) ^ |
| 42: RDP:Tool2Person(?t1, ?per1) ^ sameAs(?per1, RDP:iPerson) |
| 43: . sqwrl:makeSet(?ss, ?d1) ^ sqwrl:groupBy(?ss, ?z) . |
| 44: sqwrl:min(?min1, ?ss) ^ swrlb:multiply(?min2, ?min1, ?fa) ^ |
| 45: sqwrl:max(?maxx, ?ss) -> sqwrl:select(?z, ?min2, ?fa, ?min1, ?maxx) |
| 46:// End of SWRL work |
| 47: Formulate the distance matrix and run Dijkstra’s algorithm from b to all end points and then run filtering to get the route to each rescue point e; |
4.2. Ontology Model Evaluation Results
- There are four phases in a typical building structural fire: inception, growth, full development and decay. When firefighters arrive at a scene, if they identify the current situation is in the first or second phase, the length of a rescue route is often not a top priority. Almost all routes involve the use of forcible entry tools (hereinafter referred to as tools). Only by choosing the right tools can the overall time be shortest.
- Firefighters may not be familiar with building materials and it sometimes happens that they spend much time using the wrong tools for dismantling certain building components.
- At a fire scene, firefighters may need to search elsewhere to find a better rescue route. Although such a route is relatively long, the overall time could be shorter due to the use of correct tools.
- When the fire scene is a basement because the underground structure of a building is usually solid, airtight and not easy to ventilate, it is difficult for firefighters to judge the fire situation from the ground. Firefighters first need to enter the basement to assess the situation; hence, it is important to carry and use the right tools, so they can go down just once. In the past, there have been cases of smoldering caused by firefighters dismantling components for too long due to selecting the wrong tools. Such cases may also be due to the fact that firefighters want to carry light tools, which might lead to going back and forth several times until the right tools are utilized.
- Some tools are very effective in dismantling certain materials, which might make firefighters mistakenly believe that the tools are also effective in demolishing other similar types of materials. For example, a chain saw has a good destructive effect on wood materials and firefighters might misuse the tool to dismantle softer metals, such as aluminum. Because the blade of a chain saw is running at high speed, when it first touches the metal, it can smoothly cut a small gap on the surface. However, when it is broken down, the sharp chain often causes the chain to jam instantly due to insufficient damage to the metal, which is harmful to the operator.
- Some tools need to be assembled before use and the selection of tool parts is in fact dependent on the type of the material demolished. For instance, a disk cutter can be regarded as one of the most frequently used tools by firefighters, and it has two cutting wheel options during assembling: resin or diamond. At present, the Taoyuan Fire Department only uses resin cutting wheels for assembling a disk cutter, even for dismantling concrete. However, in other fire departments in Taiwan, due to the use of different tool brands, some use diamond cutting wheels for dismantling clay bricks, which can have better damage effects.
- Before firefighters demolish a building component, they may need to be aware of the legal issue regarding the financial value of the component to be demolished. For the civil codes in most countries, the statement similar to the following may exist: a person acting to avoid an imminent danger menacing the life, body, liberty, or property of himself or of another is not liable to compensate for any injury arising from his/her action, provided the action is necessary for avoiding the danger and does not exceed the limit of the injury which would have been caused by the said danger. In other words, firefighters may need to compare the cost of the component to be demolished with the price of not performing the rescue operation. The experts believed that the price value could be directly obtained from BIM software, which definitively helps firefighters assess whether to run the rescue operation.
- Although this study is meant to help to start planning the best route when firefighters arrive at a fire scene, from the management perspective, the proposed approach should assist in the decision regarding dispatching which types of fire vehicles. The reason is that, in fact, each type of fire vehicle often has specific disaster relief tasks and functions and the tools that can be carried by one fire vehicle are limited. When the public reports a fire, if firefighters can access the facility’s BIM data, they should be able to know which tools they should carry once the rescue route and building materials information are available. In the local governments of the United States and Japan, due to the similar fire organization to Taiwan, local firefighters also need 2D building maps for disaster relief work. Some fire departments have new information technologies to assist in disaster decision making. For example, firefighters in San Francisco can use mobile apps to check the water sources near the facility [72]. However, it is slightly insufficient for disaster relief assistance in buildings.
5. Conclusions
Author Contributions
Funding
Institutional Review Board Statement
Informed Consent Statement
Data Availability Statement
Acknowledgments
Conflicts of Interest
References
- National Institute on Aging. What Is Long-Term Care? Available online: https://www.nia.nih.gov/health/what-long-term-care (accessed on 1 May 2022).
- World Bank. Population Ages 65 and Above (% of Total Population). Available online: https://data.worldbank.org/indicator/SP.POP.65UP.TO.ZS (accessed on 1 May 2022).
- Centers for Disease Control and Prevention. Long-Term Care Providers and Services Users in the United States, 2015–2016. Available online: https://www.cdc.gov/nchs/data/series/sr_03/sr03_43-508.pdf (accessed on 1 May 2022).
- Salleh, N.M.; Salim, N.A.A.; Jaafar, M.; Sulieman, M.Z.; Ebekozien, A. Fire safety management of public buildings: A systematic review of hospital buildings in Asia. Prop. Manag. 2020, 38, 497–511. [Google Scholar]
- National Fire Protection Association. Structure Fires in Health Care Facilities. Available online: https://www.nfpa.org//-/media/Files/News-and-Research/Fire-statistics-and-reports/Building-and-life-safety/oshealthcarefacilities.pdf (accessed on 1 May 2022).
- National Fire Protection Association. Fire Loss in the United States during 2020. Available online: https://www.nfpa.org/~/media/fd0144a044c84fc5baf90c05c04890b7.ashx (accessed on 1 May 2022).
- Aiken, L.H.; Sloane, D.M.; Bruyneel, L.; van den Heede, K.; Griffiths, P.; Busse, R.; Diomidous, M.; Kinnunen, J.; Kózka, M.; Lesaffre, E.; et al. Nurse staffing and education and hospital mortality in nine European countries: A retrospective observational study. Lancet 2014, 383, 1824–1830. [Google Scholar] [CrossRef]
- Wang, T.Y.; Tsai, K.C. Investigation Report of Bei-Men Hospital Fire in Taiwan on 23 October 2012. In Proceedings of the 11th Asia-Oceania Symposium on Fire Science and Technology, Taipei, Taiwan, 22–24 October 2018; Springer: Singapore, 2019; pp. 857–865. [Google Scholar]
- Cable News Network. Taipei Hospital Fire Leaves 9 Dead, 15 Injured. Available online: https://edition.cnn.com/2018/08/13/asia/taipei-hospital-fire-intl/index.html (accessed on 1 May 2022).
- British Broadcasting Corporation. South Korea Hospital Fire Kills at Least 37 in Miryang. Available online: https://www.bbc.com/news/world-asia-42828023 (accessed on 1 May 2022).
- Lee, E. Comparative Analysis between the Jecheon Sports Center and Miryang Sejong Hospital Fires. J. Korean Soc. Hazard Mitig. 2019, 19, 151–158. [Google Scholar] [CrossRef][Green Version]
- Yazdani, M.; Mojtahedi, M.; Loosemore, M.; Sanderson, D.; Dixit, V. Hospital evacuation modelling: A critical literature review on current knowledge and research gaps. Int. J. Disaster Risk Reduct. 2021, 66, 102627. [Google Scholar] [CrossRef]
- International Association of Fire Chiefs. Firefighter Suffers Burns during Basement Evolution with High Fuel Loads. Available online: http://www.firefighternearmiss.com/Reports?id=13822 (accessed on 1 May 2022).
- International Association of Fire Chiefs. Vent Saw Chain Failure. Available online: http://www.firefighternearmiss.com/Reports?id=11754 (accessed on 1 May 2022).
- International Association of Fire Chiefs. Smoke Explosion at Structure Fire. Available online: http://www.firefighternearmiss.com/Reports?id=6406 (accessed on 1 May 2022).
- Azhar, S. Building information modeling: Trends, benefits, risks, and challenges for the AEC industry. ASCE Leadersh. Manag. Eng. 2011, 11, 241–252. [Google Scholar] [CrossRef]
- Kim, T.W.; Fischer, M. Ontology for Representing Building Users’ Activities in Space-Use Analysis. J. Constr. Eng. Manag. 2014, 140, 04014035. [Google Scholar] [CrossRef]
- Shen, Y.; Xu, M.; Lin, Y.; Cui, C.; Shi, X.; Liu, Y. Safety Risk Management of Prefabricated Building Construction Based on Ontology Technology in the BIM Environment. Buildings 2022, 12, 765. [Google Scholar] [CrossRef]
- Shen, Q.; Wu, S.; Deng, Y.; Deng, H.; Cheng, J.C.P. BIM-Based Dynamic Construction Safety Rule Checking Using Ontology and Natural Language Processing. Buildings 2022, 12, 564. [Google Scholar] [CrossRef]
- Ren, G.; Li, H.; Liu, S.; Goonetillake, J.; Khudhair, A.; Arthur, S. Aligning BIM and ontology for information retrieve and reasoning in value for money assessment. Autom. Constr. 2021, 124, 103565. [Google Scholar] [CrossRef]
- González, E.; Piñeiro, J.D.; Toledo, J.; Arnay, R.; Acosta, L. An approach based on the ifcOWL ontology to support indoor navigation. Egypt. Inform. J. 2021, 22, 1–13. [Google Scholar] [CrossRef]
- Jiang, L.; Shi, J.; Wang, C. Multi-ontology fusion and rule development to facilitate automated code compliance checking using BIM and rule-based reasoning. Adv. Eng. Inform. 2022, 51, 101449. [Google Scholar] [CrossRef]
- Pouchard, L.; Ivezic, N.; Schlenoff, C. Ontology Engineering for Distributed Collaboration in Manufacturing. In Proceedings of the AIS 2000 Conference (NIST), Gaithersburg, MD, USA, 16–19 October 2000. [Google Scholar]
- De Nicola, A.; Missikoff, M.; Navigli, R. A software engineering approach to ontology building. Inf. Syst. 2009, 34, 258–275. [Google Scholar] [CrossRef]
- Deshpande, N.; Kumbhar, R. Construction and applications of ontology: Recent trends. DESIDOC J. Libr. Inf. Technol. 2011, 31, 84–89. [Google Scholar] [CrossRef]
- Bader, S.R.; Grangel-Gonz’alez, I.; Tasnim, M.; Lohmann, S. Structuring the Industry 4.0 Landscape. In Proceedings of the 24th IEEE International Conference on Emerging Technologies and Factory Automation (ETFA), Zaragoza, Spain, 10–13 September 2019; pp. 224–231. [Google Scholar]
- Fu, C.; Liu, C.; Ishi, C.; Yoshikawa, Y.; Ishiguro, H. SeMemNN: A Semantic Matrix-Based Memory Neural Network for Text Classification. In Proceedings of the 2020 IEEE 14th International Conference on Semantic Computing (ICSC), San Diego, CA, USA, 3–5 February 2020. [Google Scholar]
- East, E.W.; Nisbet, N.; Liebich, T. Facility management handover model view. ASCE J. Comput. Civ. Eng. 2012, 27, 61–67. [Google Scholar] [CrossRef]
- Volk, R.; Stengel, J.; Schultmann, F. Building Information Modeling (BIM) for existing buildings—Literature review and future needs. Autom. Constr. 2014, 38, 109–127. [Google Scholar] [CrossRef]
- Gao, X.; Pishdad-Bozorgi, P. BIM-enabled facilities operation and maintenance: A review. Adv. Eng. Inform. 2019, 39, 227–247. [Google Scholar] [CrossRef]
- Hsieh, C.-C.; Liu, C.-Y.; Wu, P.-Y.; Jeng, A.-P.; Wang, R.-G.; Chou, C.-C. Building information modeling services reuse for facility management for semiconductor fabrication plants. Autom. Constr. 2019, 102, 270–287. [Google Scholar] [CrossRef]
- Chen, L.-C.; Wu, C.-H.; Shen, T.-S.; Chou, C.-C. The application of geometric network models and building information models in geospatial environments for fire-fighting simulations. Comput. Environ. Urban Syst. 2014, 45, 1–12. [Google Scholar] [CrossRef]
- Wang, S.-H.; Wang, W.-C.; Wang, K.-C.; Shih, S.-Y. Applying building information modeling to support fire safety management. Autom. Constr. 2015, 59, 158–167. [Google Scholar] [CrossRef]
- Chen, A.Y.; Chu, J.C. TDVRP and BIM Integrated Approach for In-Building Emergency Rescue Routing. J. Comput. Civ. Eng. 2016, 30, C4015003. [Google Scholar] [CrossRef]
- Zhou, Z.; Goh, Y.M.; Shen, L. Overview and Analysis of Ontology Studies Supporting Development of the Construction Industry. J. Comput. Civ. Eng. 2016, 30, 4016026. [Google Scholar] [CrossRef]
- Amailef, K.; Lu, J. Ontology-supported case-based reasoning approach for intelligent m-Government emergency response services. Decis. Support Syst. 2013, 55, 79–97. [Google Scholar] [CrossRef]
- Chou, C.-C.; Jeng, A.-P.; Chu, C.-P.; Chang, C.-H.; Wang, R.-G. Generation and visualization of earthquake drill scripts for first responders using ontology and serious game platforms. Adv. Eng. Inform. 2018, 38, 538–554. [Google Scholar] [CrossRef]
- NFPA. Standard on Powered Rescue Tools; NFPA: Quincy, MA, USA, 2015. [Google Scholar]
- Charlesraj, V.P.C. Knowledge-based Building Information Modeling (K-BIM) for Facilities Management. In Proceedings of the 31st International Symposium on Automation and Robotics in Construction and Mining, Sydney, Australia, 9–11 July 2014; pp. 936–941. [Google Scholar]
- Ren, Z.; Anumba, C. Multi-agent systems in construction–state of the art and prospects. Autom. Constr. 2004, 13, 421–434. [Google Scholar] [CrossRef]
- Leite, F.; Akinci, B. Formalized Representation for Supporting Automated Identification of Critical Assets in Facilities during Emergencies Triggered by Failures in Building Systems. J. Comput. Civ. Eng. 2012, 26, 519–529. [Google Scholar] [CrossRef]
- Luo, H.; Peng, X.; Zhong, B. Application of Ontology in Emergency Plan Management of Metro Operation. Procedia Eng. 2016, 164, 158–165. [Google Scholar] [CrossRef]
- Sha, K.; Shi, W.; Watkins, O. Using Wireless Sensor Networks for Fire Rescue Applications: Requirements and Challenges. In Proceedings of the 2006 IEEE International Conference on Electro/Information Technology, East Lansing, MI, USA, 7–10 May 2006. [Google Scholar]
- Lim, Y.; Lim, S.; Choi, J.; Cho, S.; Kim, C.; Lee, Y. A Fire Detection and Rescue Support Framework with Wireless Sensor Networks. In Proceedings of the 2007 International Conference on Convergence Information Technology, Gyeongju, Korea, 21–23 November 2007. [Google Scholar]
- Tan, L.; Hu, M.; Lin, H. Agent-based simulation of building evacuation: Combining human behavior with predictable spatial accessibility in a fire emergency. Inf. Sci. 2015, 295, 53–66. [Google Scholar] [CrossRef]
- Chen, A.Y.; Huang, T. Toward BIM-Enabled Decision Making for In-Building Response Missions. IEEE Trans. Intell. Transp. Syst. 2015, 16, 2765–2773. [Google Scholar] [CrossRef]
- Chou, J.-S.; Cheng, M.-Y.; Hsieh, Y.-M.; Yang, I.-T.; Hsu, H.-T. Optimal path planning in real time for dynamic building fire rescue operations using wireless sensors and visual guidance. Autom. Constr. 2018, 99, 1–17. [Google Scholar] [CrossRef]
- Nunavath, V.; Prinz, A. Visualization of Exchanged Information with Dynamic Networks: A Case Study of Fire Emergency Search and Rescue Operation. In Proceedings of the 2017 IEEE 7th International Advance Computing Conference, Hyderabad, India, 5–7 January 2017. [Google Scholar]
- Tsetsos, V.; Anagnostopoulos, C.; Kikiras, P.; Hadjiefthymiades, S. Semantically enriched navigation for indoor environments. Int. J. Web Grid Serv. 2006, 2, 453. [Google Scholar] [CrossRef]
- Yazdani, M.; Mojtahedi, M.; Loosemore, M. Enhancing evacuation response to extreme weather disasters using public transportation systems: A novel simheuristic approach. J. Comput. Des. Eng. 2020, 7, 195–210. [Google Scholar] [CrossRef]
- Rambha, T.; Nozick, L.K.; Davidson, R.; Yi, W.; Yang, K. A stochastic optimization model for staged hospital evacuation during hurricanes. Transp. Res. Part E Logist. Transp. Rev. 2021, 151, 102321. [Google Scholar] [CrossRef]
- Kim, K.Y.; Kutanoglu, E.; Hasenbein, J.; Wu, W.Y.; Yang, Z.L. A Large-Scale Patient Evacuation Modeling Framework using Scenario Generation and Stochastic Optimization. In Proceedings of the 2020 IISE Annual Conference (IISE), New Orleans, LA, USA, 30 May–2 June 2020. [Google Scholar]
- Chiu, Y.-Y.; Omura, H.; Chen, H.-E.; Chen, S.-C. Indicators for Post-Disaster Search and Rescue Efficiency Developed Using Progressive Death Tolls. Sustainability 2020, 12, 8262. [Google Scholar] [CrossRef]
- Cerna, S.; Guyeux, C.; Royer, G.; Chevallier, C.; Plumerel, G. Predicting Fire Brigades Operational Breakdowns: A Real Case Study. Mathematics 2020, 8, 1383. [Google Scholar] [CrossRef]
- Lin, B.S.M.; Lin, C.Y.; Kung, C.W.; Lin, Y.J.; Chou, C.C.; Chuang, Y.J.; Hsiao, G.L.K. Wayfinding of Firefighters in Dark and Complex Environments. Int. J. Environ. Res. Public Health 2021, 18, 8014. [Google Scholar] [CrossRef] [PubMed]
- Sun, X.; Zhang, Y.; Chen, J. High-Level Smart Decision Making of a Robot Based on Ontology in a Search and Rescue Scenario. Future Internet 2019, 11, 230. [Google Scholar] [CrossRef]
- Kim, Y.-D.; Son, G.-J.; Kim, H.; Song, C.; Lee, J.-H. Smart Disaster Response in Vehicular Tunnels: Technologies for Search and Rescue Applications. Sustainability 2018, 10, 2509. [Google Scholar] [CrossRef]
- Scholz, M.; Gordon, D.; Ramirez, L.; Sigg, S.; Dyrks, T.; Beiglm, M. A Concept for Support of Firefighter Frontline Communication. Future Internet 2013, 5, 113–127. [Google Scholar] [CrossRef]
- De Leeuw, D.; De Maeyer, P.; De Cock, L. A Gamification-Based Approach on Indoor Wayfinding Research. ISPRS Int. J. Geo-Inf. 2020, 9, 423. [Google Scholar] [CrossRef]
- Devlin, A.S. Wayfinding in Healthcare Facilities: Contributions from Environmental Psychology. Behav. Sci. 2014, 4, 423–436. [Google Scholar] [CrossRef]
- Bi, H.; Gelenbe, E. A Survey of Algorithms and Systems for Evacuating People in Confined Spaces. Electronics 2019, 8, 711. [Google Scholar] [CrossRef]
- British Standards Institution. Double Acting Hydraulic Rescue Tools for Fire and Rescue Service Use—Safety and Performance Requirements. Available online: https://standards.iteh.ai/catalog/standards/cen/98640a9a-fd90-4b6b-bb44-204d07130192/en-13204-2004 (accessed on 1 May 2022).
- Edwards, J.S.; Evenden, M.P.; Whittaker, B.N. The design of an instrument for measuring the cutting characteristics of rocks in situ. Min. Sci. Technol. 1991, 13, 115–129. [Google Scholar] [CrossRef]
- Weman, K. Cutting methods. In Welding Processes Handbook, 2nd ed.; Woodhead: Sawston, UK, 2012. [Google Scholar]
- Cho, J.W.; Jeon, S.; Jeong, H.Y.; Chang, S.H. Evaluation of cutting efficiency during TBM disc cutter excavation within a Korean granitic rock using linear-cutting-machine testing and photogrammetric measurement. Tunn. Undergr. Space Technol. 2013, 35, 37–54. [Google Scholar] [CrossRef]
- Staš, L.; Sitek, L.; Zajícová, V.; Souček, K.; Hlaváček, P. Effects of Shaping Method on Properties of Rock Samples. Procedia Eng. 2017, 191, 703–710. [Google Scholar] [CrossRef]
- Umili, G.; Bonetto, S.; Ferrero, A.M. An integrated multiscale approach for characterization of rock masses subjected to tunnel excavation. J. Rock Mech. Geotech. Eng. 2018, 10, 513–522. [Google Scholar] [CrossRef]
- Metternich, J.; Bosch, E. Understanding and assessing complexity in cutting tool management. Procedia CIRP 2018, 72, 1499–1504. [Google Scholar]
- Oggeri, C.; Fenoglio, T.M.; Godio, A.; Vinai, R. Overburden management in open pits: Options and limits in large limestone quarries. Int. J. Min. Sci. Technol. 2019, 29, 217–228. [Google Scholar] [CrossRef]
- Patel, D.; Thakar, V.; Pandian, S.; Shah, M.; Sircar, A. A review on casing while drilling technology for oil and gas production with well control model and economical analysis. Petroleum 2019, 5, 1–12. [Google Scholar] [CrossRef]
- Skinner, L. Oil field uses of hydraulic rigs. In Hydraulic Rig Technology and Operations; Gulf Professional: Houston, TX, USA, 2019; Volume 5, pp. 277–381. [Google Scholar]
- San Francisco Fire Department. Available online: https://apps.apple.com/us/app/san-francisco-fire-department/id1507849623 (accessed on 1 May 2022).




| Theme and Source | Approach Used and Implications |
|---|---|
| Transport planning [12] | Hospitals can be described as the best place to take care of the casualty, but disasters in recent years may also have an impact on hospital operations, reducing their capability for caring patients. Moving patients to other functioning hospitals, or so-called transport planning, is the focus of this issue. At present, there is little such literature, leaving hospital managers and policy makers with nothing to follow. |
| BIM and GIS [32] | Positions of fire hoses and ladder trucks during a fire event can be planned using BIM. Then, GIS can be used to integrate such layout data, derived from BIM, for subsequent planning activities. |
| BIM and FDS [33] | Fire safety management can be supported by using BIM and a fire dynamics simulator (FDS), a computational fluid dynamics (CFD) model of fire-driven fluid flow. The distance of an escape route can be examined by using BIM to determine its acceptance level. |
| BIM, graph and TSP [34] | In a circumstance where all the doors inside a building are not locked, this work demonstrates that how BIM can be utilized to support the shortest rescue route planning, using the graph theory and the algorithm from the travelling salesman problem (TSP). The shortest route can be accurately obtained. |
| Ontology and CBR [36] | For emergency decision makers to effectively respond to emergencies, an ontology-supported case-based reasoning (OS-CBR) method was proposed. Since CBR is a mature technology, OS-CBR can help decision making by reasoning past disaster events. |
| DSS, ontology and SWRL [37] | An ontology model with SWRL rules was designed to help generate various drill scripts. An earthquake damage assessments tool was integrated with the proposed decision support system (DSS). Next, similar tools for other types of disasters can be integrated by using the same approach. |
| Vulnerability assessment [41] | During an emergency, building systems may fail. A vulnerability assessment, along with formalized vulnerability representation schema based ontology, for such failures was proposed. |
| BIM and ontology [42] | A knowledge management method, along with a unified and formalized plan repository, was designed to facilitate the efficient administrative and operational use of emergency plans. This method, based on BIM and ontology, can be used to help realistic visualization of the plan knowledge for better understanding. |
| WSN [43,44] | Because of an inexpensive price, wireless sensor network (WSN) technology can be used in fire rescue. It can provide a wide range of surveillance and monitoring applications, as well as collect comprehensive data sets. Several research challenges in terms of new protocols as well as hardware and software support were also examined here. Hence, WSN can be regarded as a very powerful and suitable tool to be applied in fire rescue. |
| Ontology and agent [45] | Combining alterable accessibility and human awareness, an evacuation model was proposed. Spatial and event knowledge have been also considered in such agents of the model. In fact, the alterable accessibility was represented by a semantic model, which should be timely updated and useful in real-time settings. |
| BIM and network analysis [46] | Indoor rescue and evacuation is very critical for disaster response operations. BIM and network analysis were utilized here to find the shortest route for each scenario. In the future, risks based on building materials and traffic of pedestrians can be adapted for network edge costs to enable the lowest utility route finding. |
| BIM, sensors and optimization [47] | Traditional fire rescue maps are 2D-based. If the locations of firefighters and trapped occupants can be obtained in real-time update settings via sensors, optimal path planning in a dynamic environment can be achieved. |
| Serious game [48] | During search and rescue operation, the data are often generated from heterogeneous data sources. The concept of a time varying data analysis was presented and findings from a fire emergency serious game were discussed. |
| Optimization [50,51,52] | The following problems have been examined using optimization-based methods: (1) A method to maximize the number of evacuees moved from disaster-affected zones to safe locations, using public transportation systems, was proposed in [50]; (2) A scenario tree-based stochastic optimization model to reduce risk and cost was proposed in order to determine when and how different types of patients must evacuate to receiving hospitals [51]; (3) A two-stage stochastic mixed integer programming framework for patient evacuation was proposed, considering staging areas, the number of emergency medical service vehicles, and the EMS vehicle routing assignments [52]. |
| BIM, ontology and SWRL [This research] | Currently no researchers have investigated fire rescue route planning based on the challenges associated with use of forcible entry tools for locked doors or windows, which frequently occur in LTC fire scenes. |
| Material | Metal | Wood | Stone | Glass | ||||||||||
|---|---|---|---|---|---|---|---|---|---|---|---|---|---|---|
| Tool | Aluminum Frame | Copper Wire | Iron Column | Steel Panel | Artificial Timber | Laminated Timber | Green Timber | Concrete | Rock | Tile | Cement | Tempered Glass | Laminated Glass | Glass |
| Saber Saw | 76 | 71 | 95 | 123 | 43 | 55 | 81 | 218 | 292 | 187 | 229 | 13 | 10 | 3 |
| Rock Cutter | 168 | 117 | 192 | N/A | 171 | 198 | 213 | 29 | 49 | 23 | 31 | 29 | 23 | 3 |
| Disk Cutter | 38 | 36 | 43 | 76 | 39 | 45 | 78 | 94 | 214 | 75 | 89 | 20 | 12 | 3 |
| Chain Saw | N/A | N/A | N/A | N/A | 38 | 42 | 51 | N/A | N/A | N/A | N/A | N/A | N/A | 3 |
| Hydraulic Spreader | 18 | 15 | 24 | N/A | 43 | 62 | 80 | 52 | N/A | 71 | 57 | 14 | 11 | 3 |
| Hydraulic Cutter | 11 | 7 | 18 | N/A | 41 | 58 | 83 | 49 | N/A | 65 | 57 | 14 | 11 | 3 |
| Hydraulic Pusher | 19 | N/A | 42 | N/A | 153 | 219 | 226 | 51 | 198 | 39 | 47 | 55 | 49 | 3 |
| Lifting Air Bag | N/A | N/A | N/A | N/A | N/A | N/A | N/A | 92 | 212 | 159 | 128 | N/A | N/A | 3 |
| Electricity proof | N/A | 51 | N/A | N/A | N/A | N/A | N/A | N/A | N/A | N/A | N/A | 89 | 76 | 3 |
| Manual Cutter | N/A | 46 | N/A | N/A | N/A | N/A | N/A | N/A | N/A | N/A | N/A | 81 | 64 | 3 |
| Crowbar | 271 | 213 | N/A | N/A | N/A | N/A | N/A | 244 | 285 | 168 | 241 | 49 | 45 | 3 |
| Fire Axe | 259 | 157 | N/A | N/A | 224 | 245 | 319 | 210 | 242 | 145 | 202 | 56 | 51 | 3 |
Publisher’s Note: MDPI stays neutral with regard to jurisdictional claims in published maps and institutional affiliations. |
© 2022 by the authors. Licensee MDPI, Basel, Switzerland. This article is an open access article distributed under the terms and conditions of the Creative Commons Attribution (CC BY) license (https://creativecommons.org/licenses/by/4.0/).
Share and Cite
Wang, R.-G.; Wu, P.-Y.; Liu, C.-Y.; Tan, J.-C.; Chuang, M.-L.; Chou, C.-C. Route Planning for Fire Rescue Operations in Long-Term Care Facilities Using Ontology and Building Information Models. Buildings 2022, 12, 1060. https://doi.org/10.3390/buildings12071060
Wang R-G, Wu P-Y, Liu C-Y, Tan J-C, Chuang M-L, Chou C-C. Route Planning for Fire Rescue Operations in Long-Term Care Facilities Using Ontology and Building Information Models. Buildings. 2022; 12(7):1060. https://doi.org/10.3390/buildings12071060
Chicago/Turabian StyleWang, Ru-Guan, Pai-Yu Wu, Chang-Yuan Liu, Jia-Cheng Tan, Mei-Ling Chuang, and Chien-Cheng Chou. 2022. "Route Planning for Fire Rescue Operations in Long-Term Care Facilities Using Ontology and Building Information Models" Buildings 12, no. 7: 1060. https://doi.org/10.3390/buildings12071060
APA StyleWang, R.-G., Wu, P.-Y., Liu, C.-Y., Tan, J.-C., Chuang, M.-L., & Chou, C.-C. (2022). Route Planning for Fire Rescue Operations in Long-Term Care Facilities Using Ontology and Building Information Models. Buildings, 12(7), 1060. https://doi.org/10.3390/buildings12071060

