Study on Influence of Numerical Simulation Accuracy on High Core Wall Rockfill Dam Deformation and Crack Analysis
Abstract
:1. Introduction
2. Detailed Simulation Method
2.1. Mesh Generation
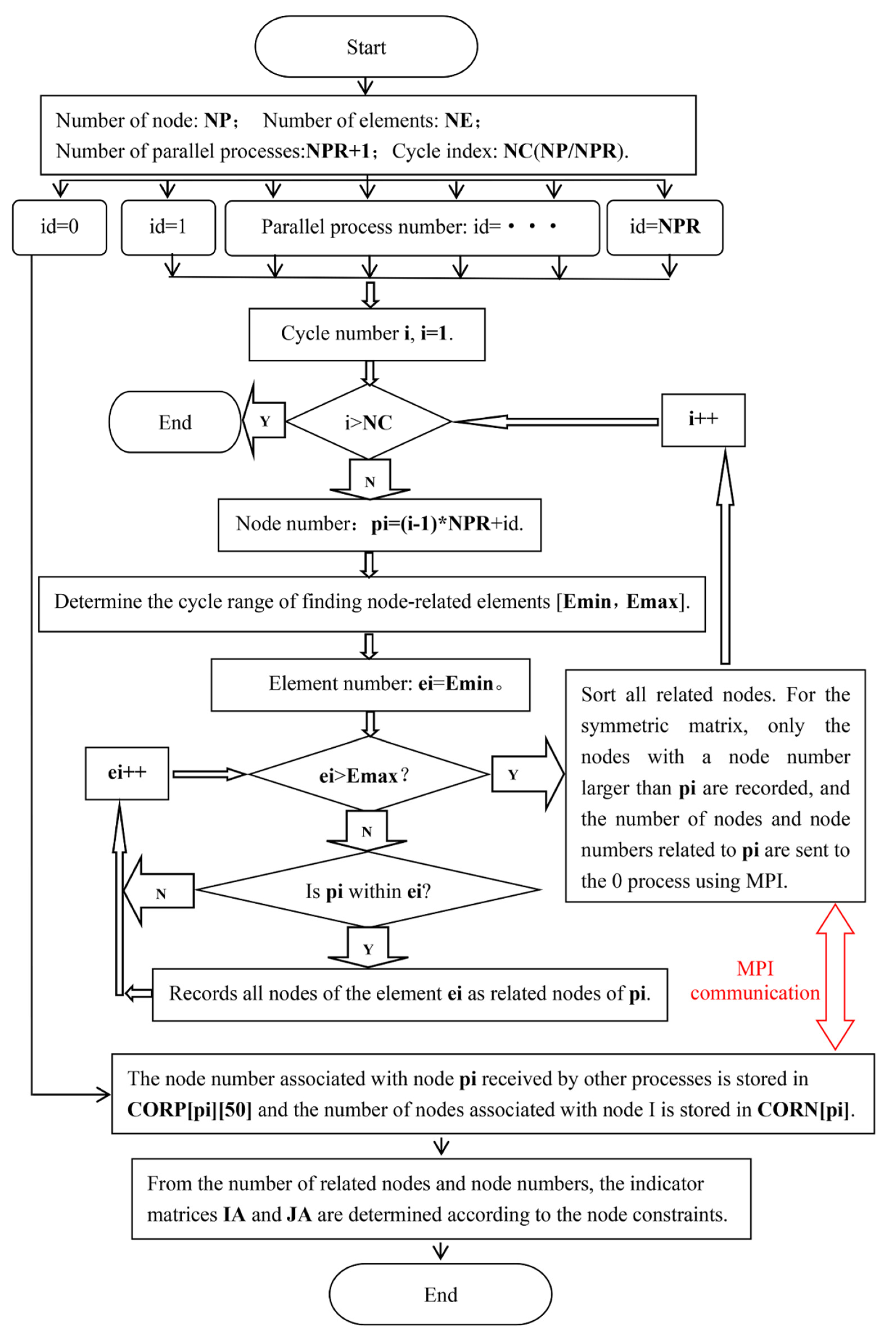
2.2. Parallel Computation of Total Stiffness Matrix
2.3. Simulation of Construction and Impoundment Process
3. Detailed Simulation of Pubugou Dam
3.1. Project Description
3.2. Model and Simulation
3.2.1. Finite Element Models
3.2.2. Construction and Impoundment Process Simulation
3.3. Simulation Results
3.3.1. Completed Construction Period
3.3.2. Impoundment Period
3.3.3. Comparison of Simulation Results between the Two Models
3.3.4. Dam Cracks Analyzation
4. Conclusions
Author Contributions
Funding
Conflicts of Interest
References
- Ma, H.; Chi, F. Major Technologies for Safe Construction of High Earth-Rockfill Dams. Engineering 2016, 4, 236–258. [Google Scholar] [CrossRef]
- Wen, L.; Chai, J.; Xu, Z.; Li, Y. A statistical review of the behaviour of concrete-face rockfill dams based on case histories. Géotechnique 2018, 68, 749–771. [Google Scholar] [CrossRef]
- Zhou, X.; Chi, S.; Jia, Y.; Shao, X. A new wetting deformation simulation method based on changes in mechanical properties. Comput. Geotech. 2019, 117, 103261. [Google Scholar] [CrossRef]
- Chen, H.; Liu, D.; Qi, L. Spatial Estimation of Material Parameters and Refined Finite-Element Analysis of Rockfill Dam Based on Construction Digitization. Int. J. Geomech. 2018, 18, 040181. [Google Scholar] [CrossRef]
- Chen, K.; Zou, D.; Kong, X.; Yu, X. An efficient nonlinear octree SBFEM and its application to complicated geotechnical structures. Comput. Geotech. 2018, 96, 226–245. [Google Scholar] [CrossRef]
- Fu, Z.; Chen, S.; Ji, E. Practices in Constructing High Rockfill Dams on Thick Overburden Layers. Dam Eng. 2018, 2018, 1–21. [Google Scholar]
- Zhang, H.; Chen, J.; Hu, S.; Yazi, X. Deformation Characteristics and Control Techniques at the Shiziping Earth Core Rockfill Dam. J. Geotech. Geoenviron. Eng. 2016, 142, 04015069. [Google Scholar]
- Bauer, E. Long-Term Behavior of Coarse-Grained Rockfill Material and Their Constitutive Modeling. In Dam Engineering—Recent Advances in Design and Analysis; IntechOpen: London, UK, 2021. [Google Scholar]
- Ma, H.; Cao, K. Key technical problems of extra-high concrete faced rock-fill dam. Sci. China Ser. E Technol. Sci. 2007, 50, 20–33. [Google Scholar] [CrossRef]
- Zhang, B.; Chen, T.; Peng, C.; Qian, X.; Jie, Y. Experimental Study on Loading-Creep Coupling Effect in Rockfill Material. Int. J. Géoméch. 2017, 17, 04017059. [Google Scholar] [CrossRef]
- Maranha Neves, E. Advances in Rockfill Structure; Springer: Dordrecht, The Netherlands, 1991. [Google Scholar]
- Macedo, G.; Castro, J.; Montanez, L. Behavior of Aguamilpa Dam. In Proceedings of the 20th ICOLD Congress and Beijing 2000 Symposium on Concrete Face Rockfill Dams, Beijing, China, 18 September 2000. [Google Scholar]
- Zhu, Y.; Chi, S. The Application of MsPSO in the Rockfill Parameter Inversion of CFRD. Math. Probl. Eng. 2016, 8, 1096967. [Google Scholar] [CrossRef]
- Wang, Z.; Liu, S.; Vallejo, L.; Wang, L. Numerical analysis of the causes of face slab cracks in Gongboxia rockfill dam. Eng. Geol. 2014, 181, 224–232. [Google Scholar] [CrossRef]
- Zhang, B.; Wang, J.; Shi, R. Time-dependent deformation in high concrete-faced rockfill dam and separation between concrete face slab and cushion layer. Comput. Geotech. 2004, 31, 559–573. [Google Scholar] [CrossRef]
- Bauer, E. Constitutive Modelling of Wetting Deformation of Rockfill Materials. Int. J. Civ. Eng. 2019, 17, 481–486. [Google Scholar] [CrossRef]
- Ovalle, C.; Dano, C.; Hicher, P.; Cisternas, M. Experimental framework for evaluating the mechanical behavior of dry and wet crushable granular materials based on the particle breakage ratio. Can. Geotech. J. 2015, 52, 587–598. [Google Scholar] [CrossRef]
- Zhou, X.; Chi, S.; Wang, M.; Jia, Y. Study on wetting deformation characteristics of coarse granular materials and its simulation in core-wall rockfill dams. Int. J. Numer. Anal. Methods Géoméch. 2020, 44, 851–873. [Google Scholar] [CrossRef]
- Alonso, E. Fracture mechanics and rockfill dams. Soils and Rocks. Int. J. Geotech. Geoenviron. Eng. 2014, 37, 3–35. [Google Scholar]
- Rashidi, M.; Haeri, S. Evaluation of behaviors of earth and rockfill dams during construction and initial impounding using instrumentation data and numerical modeling. J. Rock Mech. Geotech. Eng. 2017, 9, 709–725. [Google Scholar] [CrossRef]
- Reza, M.; Ali, A.; Behrouz, G. Simulation of collapse settlement of first filling in a high rockfill dam. Eng. Geol. 2015, 187, 32–44. [Google Scholar]
- Zhang, B.; Yu, Y.; Zhang, J. Some key Technical problems of High Earth-Rock Dam. In The Ninth China Civil Engineering Society Academic Conference on Soil Mechanics and Geotechnical Engineering; Tsinghua University Press: Beijing, China, 2003; pp. 163–186. (In Chinese) [Google Scholar]
- Larese, A.; Rossi, R.; Oñate, E.; Toledo, M.; Morán, R.; Campos, H. Numerical and Experimental Study of Overtopping and Failure of Rockfill Dams. Int. J. Géoméch. 2015, 15, 04014060. [Google Scholar] [CrossRef]
- Cetin, H.; Laman, M.; Ertunc, A. Settlement and slaking problems in the world’s fourth largest rock-fill dam, the Ataturk Dam in Turkey. Eng. Geol. 2000, 56, 225–242. [Google Scholar] [CrossRef]
- Kartal, M.; Çavusli, M.; Genis, M. 3D Nonlinear Analysis of Atatürk Clay Core Rockfill Dam Considering Settlement Monitoring. Int. J. Geomech. 2019, 19, 04019034. [Google Scholar] [CrossRef]
- Zhou, W.; Li, S.; Ma, G.; Chang, L.; Ma, X.; Zhang, C. Parameters inversion of high central core rockfill dams based on a novel genetic algorithm. Sci. China Technol. Sci. 2016, 59, 783–794. [Google Scholar] [CrossRef]
- Guo, Q.; Liang, P.; Zhou, Z.; Chen, J.; Yao, F. Response surface and genetic method of deformation back analysis for high core rockfill dams. Comput. Geotech. 2016, 74, 132–140. [Google Scholar] [CrossRef]
- Lawton, E.; Hetherington, D. Review of Wetting—Induced Collapse in Compacted Soil. J. Geotech. Eng. 1992, 118, 1376–1394. [Google Scholar] [CrossRef]
- Peng, C.; Wang, S.; Wu, W.; Yu, H.-S.; Wang, C.; Chen, J.-Y. LOQUAT: An open-source GPU-accelerated SPH solver for geotechnical modeling. Acta Geotech. 2019, 14, 1269–1287. [Google Scholar] [CrossRef]
- Potts, D.; Zdravkovic, L. Finite Element Analysis in Geotechnical Engineering: Application; Thomas Telford: London, UK, 2001. [Google Scholar]
- Zienkiewicz, O.C.; Chan, A.H.C.; Pastor, M.; Schrefler, B.A.; Shiomi, T. Computational Geomechanics; Citeseer: New York, NY, USA, 1999. [Google Scholar]
- Zhang, Z. Construction Technology and Design Method of High Earth Rockfill Dam; China Water and Power Press: Beijing, China, 2017. (In Chinese) [Google Scholar]
- An, H.; Mo, Z.; Wang, J.; Xu, R.; Wen, L.; Xu, X. Shear decoupled parallel scalable preconditioners for nonlinear thermo-mechanical coupled contact applications. J. Sci. Comput. 2022, 90, 4. [Google Scholar] [CrossRef]
- Zhou, M.; Zhang, B.; Peng, C.; Wu, W. Three-dimensional numerical analysis of concrete-faced rockfill dam using dual-mortar finite element method with mixed tangential contact constraints. Int. J. Numer. Anal. Methods Geomech. 2016, 40, 2100–2122. [Google Scholar] [CrossRef]
- Jia, Y.; Xu, B.; Chi, S.; Xiang, B.; Xiao, D.; Zhou, Y. Joint back analysis of the creep deformation and wetting deformation parameters of soil used in the Guanyinyan composite dam. Comput. Geotech. 2018, 96, 167–177. [Google Scholar] [CrossRef]
- Duncan, J.; Chang, C. Nonlinear analysis of stress and strain in soils. J. Soil Mech. Found. Div. 1970, 96, 1629–1653. [Google Scholar] [CrossRef]
- Shao, X.; Chi, S.; Tao, Y.; Zhou, X. DEM simulation of the size effect on the wetting deformation of rockfill materials based on single-particle crushing tests. Comput. Geotech. 2020, 123, 103429. [Google Scholar] [CrossRef]
- Wu, Y.; Yuan, H.; Zhang, B.; Zhang, Z.; Yu, Y. Displacement-Based Back-Analysis of the Model Parameters of the Nuozhadu High Earth-Rockfill Dam. Sci. World J. 2014, 2014, 292450. [Google Scholar] [CrossRef]
- Jia, Y.; Chi, S. Back-analysis of soil parameters of the Malutang II concrete face rockfill dam using parallel mutation particle swarm optimization. Comput. Geotech. 2015, 65, 87–96. [Google Scholar] [CrossRef]
- Tian, R.; Zhou, M.; Wang, J.; Li, Y.; An, H.; Xu, X.; Wen, L.; Wang, L.; Xu, Q.; Leng, J.; et al. A challenging dam structural analysis: Large-scale implicit thermo-mechanical coupled contact simulation on Tianhe-II. Comput. Mech. 2018, 63, 99–119. [Google Scholar] [CrossRef]
- Zienkiewicz, O.; Taylor, R.; Fox, D. The Finite Element Method for Solid and Structural Mechanics, 7th ed.; Elsevier: Amsterdam, The Netherlands, 2014. [Google Scholar]
- Zhou, X.; Chi, S.; Jia, Y.; Xie, Y. Detailed simulation method for filling process of high earth and rockfill dams. Rock Soil Mech. 2018, 39, 443–450. (In Chinese) [Google Scholar]
- Wu, J.; Wang, Z.; Li, X. Efficient Solution and Parallel Computation of Sparse Linear Equations; Hunan Science and Technology Press: Changsha, China, 2004. (In Chinese) [Google Scholar]
- Ji, G.; Feng, Y. Parallel solving large-scale linear system of FEM based on compressed storage format. J. Numer. Methods Comput. Appl. 2012, 33, 230–240. [Google Scholar]
- Zhou, W.; Li, S.; Ma, G.; Chang, X.-L.; Cheng, Y.-G.; Ma, X. Assessment of the crest cracks of the Pubugou rockfill dam based on parameters bank analysis. Geomech. Eng. 2016, 4, 571–585. [Google Scholar] [CrossRef]
- Ji, E.; Fu, Z.; Chen, S.; Zhu, J.; Geng, Z. Numerical Simulation of Hydraulic Fracturing in Earth and Rockfill Dam Using Extended Finite Element Method. Adv. Civ. Eng. 2018, 2018, 1782686. [Google Scholar] [CrossRef]
- Wang, Y.; Li, J.; Wu, Z.; Chen, J.; Yin, C.; Bian, K. Dynamic Risk Evaluation and Early Warning of Crest Cracking for High Earth-Rockfill Dams through Bayesian Parameter Updating. Appl. Sci. 2020, 10, 7627. [Google Scholar] [CrossRef]
- Li, S.; Wang, C.; Zhou, W.; Ma, G.; Yang, H. Decoupling Inversion of Instantaneous and Rheological Parameters and Deformation Prediction of High Core-wall Rockfill Dam. J. Yangtze River Sci. Res. Inst. 2018, 35, 86–91. (In Chinese) [Google Scholar]
- Fang, W. Study on Rheology of Concrete Face Rockfill Dam; Hohai University: Nanjing, China, 2003. (In Chinese) [Google Scholar]
- Li, G.; Liu, Y. Three-Dimensional finite element Analysis of Water-immersion deformation of Sand and Stone. In The Theory and Practice of Geotechnical Mechanics: The Proceedings of the third National Youth Conference on Geotechnical Mechanics and Engineering, Nanjing, China; Tsinghua University Press: Beijing, China, 1998. (In Chinese) [Google Scholar]













| Dam Name | Height/m | Country | Cases |
|---|---|---|---|
| El Isiro Dam | 30.0 | Venezuela | It showed an approximately 90-m long and 40–60 cm wide crack on the downstream slope during impoundment [22]. |
| Guanyinyan Dam | 79.0 | China | Six cracks appeared on the upstream side at the junction and four cracks appeared at the dam crest along the dam axis during impoundment [3]. |
| Teton Dam | 126.5 | America | Wetting-induced collapse settlement has been cited as the key component collapse settlement of the Teton dam [23]. |
| Infiernillo Dam | 148.0 | Mexico | It developed a sudden settlement in the upstream shell and crest. A crack formed along the dam axis due to settlement during impoundment [22]. |
| Xiaolangdi Dam | 154.0 | China | A longitudinal crack appeared at the crest during first impoundment [18]. |
| Ataturk Dam | 169.0 | Turkey | It developed serious settlement, and even longitudinal cracks at the dam crest and an upstream rockfill slide at the first impoundment [24,25]. |
| Pubugou Dam | 186.0 | China | A crack 230 m long, 5 cm wide, and 1.0–2.5 m deep appeared at the crest during the first impoundment, 5.5–6.0 m from the axis [26,27]. |
| Dam Material | |||||||||
|---|---|---|---|---|---|---|---|---|---|
| Core wall | 2.36 | 550 | 0.42 | 0.76 | 240 | 0.29 | 35.0 | 0.0 | 0.12 |
| Filter | 2.03 | 790 | 0.59 | 0.81 | 400 | 0.30 | 35.5 | 0.0 | 14.1 |
| Transition | 2.15 | 986 | 0.36 | 0.74 | 550 | 0.32 | 38.8 | 0.0 | 11.5 |
| Major rockfill | 2.10 | 1000 | 0.52 | 0.68 | 420 | 0.34 | 54.0 | 10.0 | 0.0 |
| Minor rockfill | 2.10 | 800 | 0.50 | 0.70 | 318 | 0.30 | 51.0 | 10.0 | 0.0 |
| Dam Material | |||||||
|---|---|---|---|---|---|---|---|
| Core wall | 0.1075 | 0.385 | 0.717 | 0.936 | 0.679 | 0.518 | 0.00300 |
| Major rockfill | 0.0575 | 0.140 | 0.454 | 0.383 | 0.365 | 0.482 | 0.00649 |
| Minor rockfill | 0.0975 | 0.160 | 0.612 | 0.797 | 0.455 | 0.542 | 0.00600 |
| Parameters | |||
|---|---|---|---|
| Value | 0.0547 | 1.367 | 0.265 |
| Period | Completed Construction Displacement (cm) | Impoundment Increment Displacement (cm) | ||||
|---|---|---|---|---|---|---|
| Direction | Upstream | Downstream | Settlement | Upstream | Downstream | Settlement |
| Initial model | 22.65 | 39.85 | 278.62 | 5.18 | 55.20 | 62.68 |
| Detailed model | 22.73 | 40.10 | 281.04 | 8.10 | 59.38 | 63.32 |
| Change rate (%) | 0.35 | 0.63 | 0.87 | 56.37 | 7.57 | 1.02 |
Publisher’s Note: MDPI stays neutral with regard to jurisdictional claims in published maps and institutional affiliations. |
© 2022 by the authors. Licensee MDPI, Basel, Switzerland. This article is an open access article distributed under the terms and conditions of the Creative Commons Attribution (CC BY) license (https://creativecommons.org/licenses/by/4.0/).
Share and Cite
Zhou, X.; Wu, B.; Li, L. Study on Influence of Numerical Simulation Accuracy on High Core Wall Rockfill Dam Deformation and Crack Analysis. Buildings 2022, 12, 1494. https://doi.org/10.3390/buildings12101494
Zhou X, Wu B, Li L. Study on Influence of Numerical Simulation Accuracy on High Core Wall Rockfill Dam Deformation and Crack Analysis. Buildings. 2022; 12(10):1494. https://doi.org/10.3390/buildings12101494
Chicago/Turabian StyleZhou, Xiongxiong, Bo Wu, and Li Li. 2022. "Study on Influence of Numerical Simulation Accuracy on High Core Wall Rockfill Dam Deformation and Crack Analysis" Buildings 12, no. 10: 1494. https://doi.org/10.3390/buildings12101494
APA StyleZhou, X., Wu, B., & Li, L. (2022). Study on Influence of Numerical Simulation Accuracy on High Core Wall Rockfill Dam Deformation and Crack Analysis. Buildings, 12(10), 1494. https://doi.org/10.3390/buildings12101494

