An Improved Long Short-Term Memory Algorithm for Cardiovascular Disease Prediction
Abstract
1. Introduction
2. Related Works
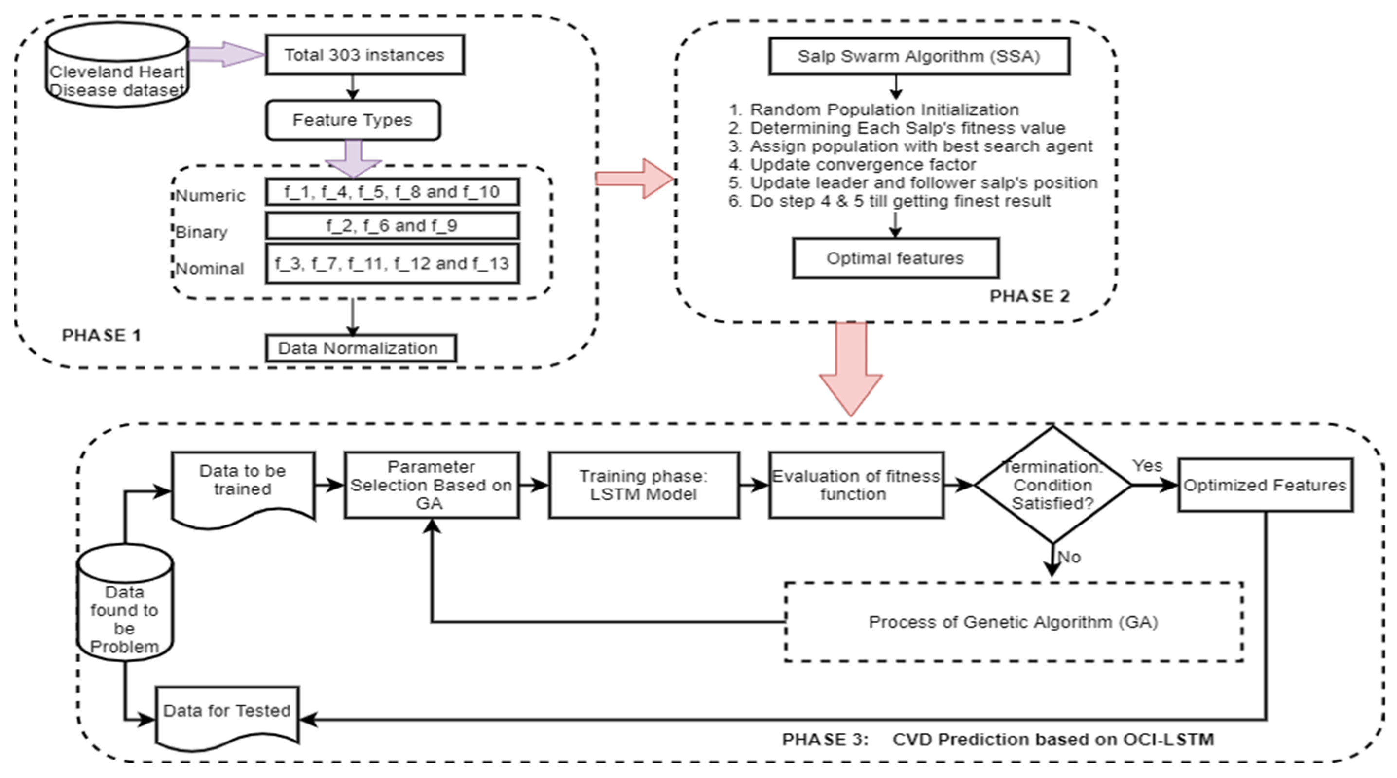
3. Proposed OCI-LSTM Approach
3.1. Min–Max Scaling for Feature Normalization
3.2. Salp Swarm for Finding an Optimal Subset Feature
3.2.1. Initializing Population
3.2.2. Updating Leader Position
3.2.3. Updating Follower Position
| Algorithm 1. Salp Swarm Algorithm |
| 1. Initialization: |
| Salp swarm random population generation where i = 1,2,3, . . . ., n |
| 2. Determine each salp’s fitness value. |
| 3. Assign as one of the best searching agents. |
| 4. While the end condition has not arrived |
| 5. Update the convergence factor by Equation (7) |
| 6. For each and every salp |
| 7. If (n = = 1) |
| 8. Update leader salp’s position, using Equation (6) |
| 9. Else |
| 10. Update the follower salps’ position, using Equation (12) |
| 11. End if |
| 12. End for |
| 13. Estimate each salp’s fitness value using Equation (14). |
| 14. Update the with its finest solution. |
| 15. End while |
| 16. Return along with its best fitness value. |
3.3. Genetic Algorithm for Optimization
3.4. OCI-LSTM Model
4. Results and Discussion
- (i)
- Introduction of the OCI-LSTM: A novel approach, the OCI-LSTM, is proposed to enhance CVD prediction by effectively mitigating both overfitting and underfitting. The method involves the selection of a pertinent feature subset from various optimization algorithms, with the Salp Swarm Algorithm demonstrating superior performance in addressing generalization issues.
- (ii)
- Network Configuration Resolution: The OCI-LSTM model resolves network configuration challenges by identifying temporal patterns, such as the optimal time window size, and determining the finite LSTM units using the GA. The integration of a local search with the GA enhances the model iteratively, ensuring the GA discovers the optimal hidden layers for the LSTM, resulting in the finest OCI-LSTM design.
- (iii)
- Comparative Analysis: The OCI-LSTM is rigorously analyzed by comparing it with conventional models, Deep Neural Network (DNN), and Deep Belief Network (DBN). The results showcase the highest accuracy rate and optimal convergence when compared to the models.
- (iv)
- Outstanding Results with Limited Data: Remarkably, the proposed OCI-LSTM achieves outstanding results using a small volume of the Cleveland Heart Disease dataset and a minimal set of parameters. This highlights the model’s efficiency and effectiveness in CVD prediction, emphasizing its potential for practical implementation in real-world scenarios.
5. Conclusions
Author Contributions
Funding
Institutional Review Board Statement
Informed Consent Statement
Data Availability Statement
Conflicts of Interest
References
- Polat, K.; Şahan, S.; Güneş, S. Automatic detection of heart disease using an artificial immune recognition system (airs) with fuzzy resource allocation mechanism and k-nn (nearest neighbour) based weighting preprocessing. Expert Syst. Appl. 2007, 32, 625–631. [Google Scholar] [CrossRef]
- Trevisan, C.; Sergi, G.; Maggi, S. Gender differences in brain-heart connection. In Brain and Heart Dynamics; Springer: Berlin/Heidelberg, Germany, 2020; pp. 937–951. [Google Scholar]
- Uyar, K.; İlhan, A. Diagnosis of heart disease using genetic algorithm based trained recurrent fuzzy neuralnetworks. Procedia Comput. Sci. 2017, 120, 588–593. [Google Scholar] [CrossRef]
- Davie, A.P.; Francis, C.M.; Love, M.P.; Caruana, L.; Starkey, I.R.; Sutherland, G.R.; McMurray, J.J. Value of the electrocardiogram in identifying heart failure due to left ventricular systolic dysfunction. BMJ Br. Med. J. 1996, 312, 222. [Google Scholar] [CrossRef] [PubMed]
- Alam, M.M.; Saha, S.; Saha, P.; Nur, F.N.; Moon, N.N.; Karim, A.; Azam, S. D-care: A non-invasive glucose measuring technique for monitoring diabetes patients. In Proceedings of International Joint Conference on Computational Intelligence; Springer: Berlin/Heidelberg, Germany, 2020; pp. 443–453. [Google Scholar]
- Vijayashree, J.; Sultana, H.P. Heart disease classification using hybridized ruzzo-tompa memetic based deep trained neocognitron neural network. Health Technol. 2020, 10, 207–216. [Google Scholar] [CrossRef]
- Chen, Y.; Chen, Z.; Li, K.; Shi, T.; Chen, X.; Lei, J.; Wu, T.; Li, Y.; Liu, Q.; Shi, B.; et al. Research of Carbon Emission Prediction: An Oscillatory Particle Swarm Optimization for Long Short-Term Memory. Processes 2023, 11, 3011. [Google Scholar] [CrossRef]
- Andreotti, F.; Heldt, F.S.; Abu-Jamous, B.; Li, M.; Javer, A.; Carr, O.; Jovanovic, S.; Lipunova, N.; Irving, B.; Khan, R.T.; et al. Prediction of the onset of cardiovascular diseases from electronic health records using multi-task gated recurrent units. arXiv 2020, arXiv:2007.08491. [Google Scholar]
- Paul, A.K.; Shill, P.C.; Rabin, M.R.I.; Akhand, M.A.H. Genetic algorithm based fuzzy decision support system for the diagnosis of heart disease. In Proceedings of the 2016 5th International Conference on Informatics, Electronics and Vision (ICIEV), Dhaka, Bangladesh, 13–14 May 2016; pp. 145–150. [Google Scholar]
- Ashraf, M.; Ahmad, S.M.; Ganai, N.A.; Shah, R.A.; Zaman, M.; Khan, S.A.; Shah, A.A. Prediction of cardiovascular disease through cutting-edge deep learning technologies: An empirical study based on tensorflow, pytorch and keras. In International Conference on Innovative Computing and Communications; Springer: Berlin/Heidelberg, Germany, 2021; pp. 239–255. [Google Scholar]
- Wiharto, W.; Kusnanto, H.; Herianto, H. Hybrid system of tiered multivariate analysis and artificial neural network for coronary heart disease diagnosis. Int. J. Electr. Comput. Eng. 2017, 7, 1023. [Google Scholar] [CrossRef]
- Liu, X.; Wang, X.; Su, Q.; Zhang, M.; Zhu, Y.; Wang, Q.; Wang, Q. A hybrid classification system for heart disease diagnosis based on the rfrs method. Comput. Math. Methods Med. 2017, 2017, 8272091. [Google Scholar] [CrossRef]
- Jin, B.; Che, C.; Liu, Z.; Zhang, S.; Yin, X.; Wei, X. Predicting the risk of heart failurewith ehr sequential data modeling. IEEE Access 2018, 6, 9256–9261. [Google Scholar] [CrossRef]
- Islam, M.Z.; Islam, M.M.; Asraf, A. A combined deep CNN-LSTM network for the detection of novel coronavirus (COVID-19) using X-ray images. Inform. Med. Unlocked 2020, 20, 100412. [Google Scholar] [CrossRef]
- Saha, P.; Sadi, M.S.; Islam, M.M. EMCNet: Automated COVID-19 diagnosis from X-ray images using convolutional neural network and ensemble of machine learning classifiers. Inform. Med. Unlocked 2021, 22, 100505. [Google Scholar] [CrossRef] [PubMed]
- Islam, M.M.; Karray, F.; Alhajj, R.; Zeng, J. A review on deep learning techniques for the diagnosis of novel coronavirus (COVID-19). IEEE Access 2021, 9, 30551–30572. [Google Scholar] [CrossRef] [PubMed]
- Islam, M.M.; Islam, M.Z.; Asraf, A.; Al-Rakhami, M.S.; Ding, W.; Sodhro, A.H. Diagnosis of COVID-19 from X-rays using combined CNN-RNN architecture with transfer learning. BenchCouncil Trans. Benchmarks Stand. Eval. 2022, 2, 100088. [Google Scholar] [CrossRef]
- Asraf, A.; Islam, M.; Haque, M. Deep learning applications to combat novel coronavirus (COVID-19) pandemic. SN Comput. Sci. 2020, 1, 363. [Google Scholar] [CrossRef] [PubMed]
- Muhammad, L.J.; Islam, M.; Usman, S.S.; Ayon, S.I. Predictive data mining models for novel coronavirus (COVID-19) infected patients’ recovery. SN Comput. Sci. 2020, 1, 206. [Google Scholar] [CrossRef] [PubMed]
- Rahman, M.M.; Islam, M.; Manik, M.; Hossen, M.; Al-Rakhami, M.S. Machine learning approaches for tackling novel coronavirus (COVID-19) pandemic. Sn Comput. Sci. 2021, 2, 384. [Google Scholar] [CrossRef] [PubMed]
- Ali, L.; Rahman, A.; Khan, A.; Zhou, M.; Javeed, A.; Khan, J.A. An automated diagnostic system for heart disease prediction based on chisquare statistical model and optimally configured deep neural network. IEEE Access 2019, 7, 34938–34945. [Google Scholar] [CrossRef]
- Pourtaheri, Z.K.; Zahiri, S.H. Ensemble classifiers with improved overfitting. In Proceedings of the 2016 1st Conference on Swarm Intelligence and Evolutionary Computation (CSIEC), Bam, Iran, 9–11 March 2016; pp. 93–97. [Google Scholar]
- Latha, C.B.C.; Jeeva, S.C. Improving the accuracy of prediction of heart disease risk based on ensemble classification techniques. Inform. Med. Unlocked 2019, 16, 100203. [Google Scholar] [CrossRef]
- Tao, R.; Zhang, S.; Huang, X.; Tao, M.; Ma, J.; Ma, S.; Zhang, C.; Zhang, T.; Tang, F.; Lu, J.; et al. Magnetocardiography-based ischemic heart disease detection and localization using machine learning methods. IEEE Trans. Biomed. Eng. 2018, 66, 1658–1667. [Google Scholar] [CrossRef]
- Arabasadi, Z.; Alizadehsani, R.; Roshanzamir, M.; Moosaei, H.; Yarifard, A.A. Computer aided decision making for heart disease detection using hybrid neural network-genetic algorithm. Comput. Programs Biomed. 2017, 141, 19–26. [Google Scholar] [CrossRef]
- Pérez, J.; Pérez, A.; Casillas, A.; Gojenola, K. Cardiology record multi-label classification usinglatent dirichlet allocation. Comput. Methods Programs Biomed. 2018, 164, 111–119. [Google Scholar] [CrossRef] [PubMed]
- Chatzakis, I.; Vassilakis, K.; Lionis, C.; Germanakis, I. Electronic health record with computerized decision support tools for the purposes of a pediatric cardiovascular heart disease screening program in crete. Comput. Methods Programs Biomed. 2018, 159, 159–166. [Google Scholar] [CrossRef]
- Mohan, S.; Thirumalai, C.; Srivastava, G. Effective heart disease prediction using hybrid machine learning techniques. IEEE Access 2019, 7, 81542–81554. [Google Scholar] [CrossRef]
- Ali, S.A.; Raza, B.; Malik, A.K.; Shahid, A.R.; Faheem, M.; Alquhayz, H.; Kumar, Y.J. An optimally configured and improved deep belief network (oci-dbn) approach for heart disease prediction based on ruzzo–tompa and stacked genetic algorithm. IEEE Access 2020, 8, 65947–65958. [Google Scholar] [CrossRef]
- Wang, L.; Zhou, W.; Chang, Q.; Chen, J.; Zhou, X. Deep ensemble detection of congestiveheart failure using short-term rr intervals. IEEE Access 2019, 7, 69559–69574. [Google Scholar] [CrossRef]
- Mirjalili, S.; Gandomi, A.H.; Mirjalili, S.Z.; Saremi, S.; Faris, H.; Mirjalili, S.M. Salp swarm algorithm: A bio-inspired optimizer for engineering design problems. Adv. Eng. Softw. 2017, 114, 163–191. [Google Scholar] [CrossRef]
- Hsiao, H.C.; Chen, S.H.; Tsai, J.J. Deep learning for risk analysis of specific cardiovascular diseases using environmental data and outpatient records. In Proceedings of the 2016 IEEE 16th International Conference on Bioinformatics and Bioengineering (BIBE), Taichung, Taiwan, 31 October–2 November 2016; pp. 369–372. [Google Scholar]
- Abdeldjouad, F.Z.; Brahami, M.; Matta, N. A hybrid approach for heart disease diagnosis and prediction using machine learning techniques. In International Conference on Smart Homes and Health Telematics; Springer: Berlin/Heidelberg, Germany, 2020; pp. 299–306. [Google Scholar]
- Gers, F.A.; Schmidhuber, J. Recurrent nets that time and count. In Proceedings of the IEEE-INNS-ENNS International Joint Conference on Neural Networks, Como, Italy, 27 July 2000. [Google Scholar]
- Chung, J.; Gulcehre, C.; Cho, K.; Bengio, Y. Empirical evaluation of gated recurrentneural networks on sequence modeling. arXiv 2014, arXiv:1412.3555. [Google Scholar]
- Altan, G.; Kutlu, Y.; Allahverdi, N. A new approach to early diagnosis of congestive heart failure disease by using hilbert–huang transform. Comput. Methods Programs Biomed. 2016, 137, 23–34. [Google Scholar] [CrossRef]
- Hochreiter, S.; Schmidhuber, J. Long shortterm memory. Neural Comput. 1997, 9, 1735–1780. [Google Scholar] [CrossRef]
- Javeed, A.; Rizvi, S.S.; Zhou, S.; Riaz, R.; Khan, S.U.; Kwon, S.J. Heart risk failure prediction using a novel feature selection method for feature refinement and neural network for classification. Mob. Inf. Syst. 2020, 2020, 8843115. [Google Scholar] [CrossRef]
- Javeed, A.; Khan, S.U.; Ali, L.; Ali, S.; Imrana, Y.; Rahman, A. Machine learning-based automated diagnostic systems developed for heart failure prediction using different types of data modalities: A systematic review and future directions. Comput. Math. Methods Med. 2022, 2022, 9288452. [Google Scholar] [CrossRef] [PubMed]
- Al Bataineh, A.; Manacek, S. MLP-PSO Hybrid Algorithm for Heart Disease Prediction. J. Pers. Med. 2022, 12, 1208. [Google Scholar] [CrossRef] [PubMed]
- Hassan, C.A.; Iqbal, J.; Irfan, R.; Hussain, S.; Algarni, A.D.; Bukhari, S.S.; Alturki, N.; Ullah, S.S. Effectively Predicting the Presence of Coronary Heart Disease Using Machine Learning Classifiers. Sensors 2022, 22, 7227. [Google Scholar] [CrossRef] [PubMed]
- Kurian, N.S.; Renji, K.S.; Sajithra, S.; Yuvasree, R.; Jenefer, F.A.; Swetha, G. Prediction of Risk in Cardiovascular Disease using Machine Learning Algorithms. In Proceedings of the 2022 International Conference on Sustainable Computing and Data Communication Systems (ICSCDS), Erode, India, 7–9 April 2022; pp. 162–167. [Google Scholar]
- Rana, M.; Rehman, M.Z.; Jain, S. Comparative Study of Supervised Machine Learning Methods for Prediction of Heart Disease. In Proceedings of the 2022 IEEE VLSI Device Circuit and System (VLSI DCS), Kolkata, India, 26–27 February 2022; pp. 295–299. [Google Scholar]
- Islam, M.; Haque, M.; Iqbal, H.; Hasan, M.; Hasan, M.; Kabir, M.N. Breast cancer prediction: A comparative study using machine learning techniques. SN Comput. Sci. 2020, 1, 290. [Google Scholar] [CrossRef]
- Hasan, M.K.; Islam, M.M.; Hashem, M.M. Mathematical model development to detect breast cancer using multigene genetic programming. In Proceedings of the 2016 5th International Conference on Informatics, Electronics and Vision (ICIEV), Dhaka, Bangladesh, 13–14 May 2016; pp. 574–579. [Google Scholar]
- Ayon, S.I.; Islam, M.M. Diabetes prediction: A deep learning approach. Int. J. Inf. Eng. Electron. Bus. 2019, 12, 21. [Google Scholar]
- Haque, M.R.; Islam, M.M.; Iqbal, H.; Reza, M.S.; Hasan, M.K. Performance evaluation of random forests and artificial neural networks for the classification of liver disorder. In Proceedings of the 2018 International Conference on Computer, Communication, Chemical, Material and Electronic Engineering (IC4ME2), Rajshahi, Bangladesh, 8–9 February 2018; pp. 1–5. [Google Scholar]
- Ayon, S.I.; Islam, M.M.; Hossain, M.R. Coronary artery heart disease prediction: A comparative study of computational intelligence techniques. IETE J. Res. 2022, 68, 2488–2507. [Google Scholar] [CrossRef]
- Smith, M.R.; Martinez, T. Improving classification accuracy by identifying and removing instances thatshould be misclassified. In Proceedings of the 2011 International Joint Conference on Neural Networks, San Jose, CA, USA, 31 July–5 August 2011; pp. 2690–2697. [Google Scholar]
- Goodfellow, I.; Bengio, Y.; Courville, A. Deep Learning; MIT Press: Cambridge, MA, USA, 2016. [Google Scholar]
- Oh, M.S.; Jeong, M.H. Sex differences in cardiovasculardisease risk factors among korean adults. Orean J. Med. 2020, 95, 266–275. [Google Scholar]
- Gers, F.A.; Schmidhuber, J.; Cummins, F. Learning to forget: Continual prediction with lstm. Neuralcomputation 2000, 12, 2451–2471. [Google Scholar] [CrossRef]
- Yadav, D.C.; Pal, S. Prediction of heart disease using feature selection and random forestensemble method. Int. J. Pharm. Res. 2020, 12, 56–66. [Google Scholar]
- Srinivas, K.; Rani, B.K.; Govrdhan, A. Applications of data mining techniques in healthcare and prediction ofheart attacks. Int. J. Comput. Sci. Eng. 2010, 2, 250–255. [Google Scholar]
- Kim, Y.; Roh, J.H.; Kim, H.Y. Early forecasting of rice blast disease using long short-termmemory recurrent neural networks. Sustainability 2018, 10, 34. [Google Scholar] [CrossRef]
- Holland, J. Adaptation in Natural and Artificial Systems; University of Michigan Press: Ann Arbor, MI, USA, 1992. [Google Scholar]
- Mitchell, T.M. Does machine learning really work? Aimagazine 1997, 18, 11. [Google Scholar]
- Eiben, A.E.; Smith, J.E. Introduction to Evolutionary Computing; Springer: Berlin/Heidelberg, Germany, 2003; Volume 53. [Google Scholar]
- Heitzinger, C. Simulation and Inverse Modeling of Semiconductor Manufacturing Processes; TU Wien Bibliothek: Wien, Austria, 2002. [Google Scholar]
- Kingma, D.P.; Ba, J. Adam: A method for stochastic optimization. arXiv 2014, arXiv:1412.6980. [Google Scholar]
- Haq, A.U.; Li, J.P.; Memon, M.H.; Nazir, S.; Sun, R. A hybrid intelligent systemframework for the prediction of heart disease using machine learning algorithms. Mob. Inf. Syst. 2018, 2018, 3860146. [Google Scholar]
- Available online: https://archive.ics.uci.edu/ml/datasets/heart+disease (accessed on 18 October 2021).
- Maldonado, S.; Pérez, J.; Weber, R.; Labbé, M. Feature selection for support vector machines via mixed integer linear programming. Informationsciences 2014, 279, 163–175. [Google Scholar] [CrossRef]
- Alizadehsani, R.; Zangooei, M.H.; Hosseini, M.J.; Habibi, J.; Khosravi, A.; Roshanzamir, M.; Khozeimeh, F.; Sarrafzadegan, N.; Nahavandi, S. Coronary artery disease detection using computational intelligence methods. Knowl.-Based Syst. 2016, 109, 187–197. [Google Scholar] [CrossRef]
- Yang, H.; Garibaldi, J.M. A hybrid model for automatic identification of risk factors for heart disease. J. Biomed. Inform. 2015, 58, S171–S182. [Google Scholar] [CrossRef]
- Yahaya, L.; Oye, N.D.; Garba, E.J. A comprehensive review of heart disease prediction using machine learning. J. Crit. Rev. 2020, 7, 281–285. [Google Scholar]
- Allen, L.A.; Stevenson, L.W.; Grady, K.L.; Goldstein, N.E.; Matlock, D.D.; Arnold, R.M.; Cook, N.R.; Felker, G.M.; Francis, G.S.; Hauptman, P.J.; et al. Decision making in advanced heart failure: A scientific statement from the american heart association. Circulation 2012, 125, 1928–1952. [Google Scholar] [CrossRef]
- Vidhushavarshini, S.; Balasubramaniam, S.; Ravi, V.; Arunachalam, A. A hybrid optimization algorithm-based feature selection for thyroid disease classifier with rough type-2 fuzzy support vector machine. Expert Syst. 2022, 39, e12811. [Google Scholar]
- Valliappa, C.; Kalyanasundaram, R.; Balasubramaniam, S.; Sennan, S.; Kumar, N.S. Automated atrial fibrillation prediction using a hybrid long short-term memory network with enhanced whale optimization algorithm onelectro cardiogram datasets. Int. J. Non Commun. Dis. 2021, 6, 76. [Google Scholar]






| Author | Classification Technique | Gap | Accuracy (%) |
|---|---|---|---|
| Latha and Jeeva [23] | Naïve Bayes (NB), C 4.5, Bayes Net, Multilayer Perceptron (MLP), Random Forest and PART | The decline in accuracy is attributed to the absence of an appropriate feature selection algorithm. | 85.48 |
| Tao et al. [24] | XG Boost, K-Nearest Neighbor and Support Vector Machine (SVM) | The generalization issue remains in this research work. | 94.03 |
| Arabasadi et al. [25] | Roulette Wheel method | The learning rate and momentum factors have not been optimized to the desired level. | 78 |
| Pérez et al. [26] | Decision Support System | The model’s overall performance has been compromised due to the constrained search space for dimensionality reduction. | 91.6 |
| Chatzakis et al. [27] | Decision Support System | Diagnosing CVD is challenging because the authors have developed only a Decision Support System (DSS) for maintaining health records and have not provided sufficient details about their prediction and the classification of cardiovascular risk factors. | 92.3 |
| Mohan et al. [28] | SVM with an Apriori algorithm | The model exhibits no constraints on feature selection, leading to a classification error of up to 11.6%. | 88.4 |
| Ali et al. [29] | Deep Belief Network | Time complexity issues arise in the model due to inadequate feature selection. | 94.61 |
| Javeed, A. et al. [38] | FWAFE-ANN and FWAFE-DNN | The attained accuracies, ranging from 50.00% to 91.83%, are notably on the lower side. | 50.00–91.83 |
| Al Bataineh, A. and Manacek, S. [40] | Multilayer Perceptron | The accuracy obtained reaches a maximum of 84.61%. | 84.61 |
| S. No | Sign | Name | Data Type | Description | Range |
|---|---|---|---|---|---|
| 1 | f_1 | Age | numeric | Age of subject in years | Between 29 to 77 |
| 2 | f_2 | Sex | Binary | Gender of subject | 1—male 0—female |
| 3 | f_3 | cptype | nominal | Chest pain type | 1—typical angina 2—atypical angina 3—non-anginal pain 4—asymptomatic |
| 4 | f_4 | restbp | numeric | Resting blood pressure | [94:200] |
| 5 | f_5 | Ser_chol | numeric | Serum cholesterol | [126:564] |
| 6 | f_6 | fastbp | Binary | Fasting blood sugar | 0-false 1-true |
| 7 | f_7 | restecg | nominal | Resting electrocardiographic | 0—normal 1—Abnormal ST-T wave 2— likely/exactly to have left ventricular hypertrophy |
| 8 | f_8 | maxhr | numeric | Maximum heart rate | [71:202] |
| 9 | f_9 | exerir | Binary | Exercise-induced angina | 0—no 1—yes |
| 10 | f_10 | Op | numeric | ST depression | [0:6.2] |
| 11 | f_11 | slopeST | nominal | Slope of ST segment | 1—upslope 2—flat 3—downslope |
| 12 | f_12 | numvesl | nominal | Number of major vessels | 0 to 3 |
| 13 | f_13 | Thal | nominal | Thalassemia or defect type | 3—normal 6—fixed defect 7—reversable defect |
| Model | Layer Type | Units | Output Size | Activation Function | No. of Trainable Parameters |
|---|---|---|---|---|---|
| DBN | Input | - | (None,13) | - | - |
| Hidden Layer 1 | 50 | - | Sigmoid | 700 | |
| Output | 1 | (None,1) | Sigmoid | 51 | |
| DNN | Input | - | (None,13) | - | - |
| Hidden Layer 1 | 100 | - | ReLU | 200 | |
| Hidden Layer 2 | 50 | - | ReLU | 220 | |
| Output | 1 | (None,1) | Sigmoid | 31 |
| S. No | Training Instances | Testing Instances | Total Instances |
|---|---|---|---|
| 1 | 207 | 90 | 297 |
| Metrics | DNN (%) | DBN (%) | OCI-LSTM (%) |
|---|---|---|---|
| Sensitivity | 91.95 | 96.03 | 98.78 |
| Specificity | 90.54 | 92.65 | 95.37 |
| F1 Score | 90.73 | 94.77 | 97.32 |
| Accuracy | 91.72 | 95.73 | 97.11 |
| Feature Optimization Algorithm | Optimal Features (Sign) | Accuracy of DNN (%) | Accuracy of DBN (%) | Accuracy of OCI-LSTM (%) |
|---|---|---|---|---|
| Correlation-based feature selection (CFS) | 8(f_3, f_7 to f_13) | 81.82 | 87.32 | 88.45 |
| Chi-squared (Chi_Sq) | 11 (f_1 to f_4 and f_7 to f_13) | 87.88 | 90.17 | 91.46 |
| Genetic Algorithm (GA) | 8 (f_3, f_4, f_6 to f_10 and f_13) | 81.14 | 92.62 | 94.51 |
| Lease absolute shrinkage and selection operator (LASSO) | 8 (f_2, f_3, f_5, f_8, f_9, f_11 to f_13) | 84.51 | 91.46 | 94.7 |
| Ruzzo–Tompa (RT) | 7 (f_3,f_7 to f_10, f_12 and f_13) | 90.57 | 94.61 | 96.82 |
| SSA | 7(f_1, f_7, f_8, f_9, f_10, f_12 and f_13) | 91.72 | 95.73 | 97.11 |
Disclaimer/Publisher’s Note: The statements, opinions and data contained in all publications are solely those of the individual author(s) and contributor(s) and not of MDPI and/or the editor(s). MDPI and/or the editor(s) disclaim responsibility for any injury to people or property resulting from any ideas, methods, instructions or products referred to in the content. |
© 2024 by the authors. Licensee MDPI, Basel, Switzerland. This article is an open access article distributed under the terms and conditions of the Creative Commons Attribution (CC BY) license (https://creativecommons.org/licenses/by/4.0/).
Share and Cite
Revathi, T.K.; Balasubramaniam, S.; Sureshkumar, V.; Dhanasekaran, S. An Improved Long Short-Term Memory Algorithm for Cardiovascular Disease Prediction. Diagnostics 2024, 14, 239. https://doi.org/10.3390/diagnostics14030239
Revathi TK, Balasubramaniam S, Sureshkumar V, Dhanasekaran S. An Improved Long Short-Term Memory Algorithm for Cardiovascular Disease Prediction. Diagnostics. 2024; 14(3):239. https://doi.org/10.3390/diagnostics14030239
Chicago/Turabian StyleRevathi, T.K., Sathiyabhama Balasubramaniam, Vidhushavarshini Sureshkumar, and Seshathiri Dhanasekaran. 2024. "An Improved Long Short-Term Memory Algorithm for Cardiovascular Disease Prediction" Diagnostics 14, no. 3: 239. https://doi.org/10.3390/diagnostics14030239
APA StyleRevathi, T. K., Balasubramaniam, S., Sureshkumar, V., & Dhanasekaran, S. (2024). An Improved Long Short-Term Memory Algorithm for Cardiovascular Disease Prediction. Diagnostics, 14(3), 239. https://doi.org/10.3390/diagnostics14030239

