Zero-Trust Medical Image Sharing: A Secure and Decentralized Approach Using Blockchain and the IPFS
Abstract
1. Introduction
1.1. Problem Statement
- RQ1:
- What would be a suitable framework for a decentralized and patient-centric medical image storage and sharing system that provides security, scalability, and data integrity?
- RQ2:
- What security mechanisms can safeguard medical image access from unauthorized access? How can real-time responsiveness and low latency be achieved in the storage and retrieval of medical images?
1.2. Research Hypotheses
1.3. Contributions
- We present a patient-centric access control system that uses blockchain and smart contracts, allowing patients to manage permissions for their medical images.
- Our framework leverages edge computing to enhance system responsiveness and reduce latency, particularly in time-sensitive scenarios.
- The IPFS is utilized for the decentralized storage of encrypted medical images, efficiently solving scalability issues and ensuring data redundancy.
- The system employs multi-layered security, including elliptic curve cryptography (ECC) for key generation and the Advanced Encryption Standard (AES) for encrypting images, ensuring the protection of medical images during storage and transmission.
1.4. Organization
2. Related Work
2.1. Blockchain Technology in Healthcare Data Management
2.2. Decentralized and Scalable Storage via IPFS
2.3. Edge Computing for Real-Time Data Processing
2.4. Cryptographic Security Mechanisms
2.5. Patient-Centric Access Control
2.6. Literature Gaps
- Current solutions struggle with storing large medical images on the blockchain due to size and cost issues.
- Traditional systems rely on centralized authorities for data access, creating vulnerabilities.
- Existing systems have delays that hinder real-time medical applications.
3. Preliminaries
4. System Overview
4.1. System Architecture
4.2. System Data Flow
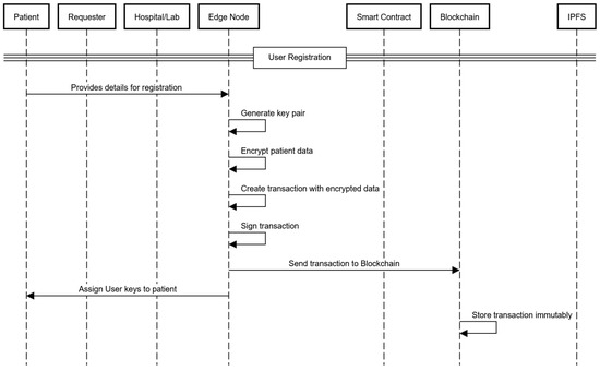
4.2.1. Patient Registration at Hospital
4.2.2. Medical Image Storage Process
- Medical images are collected by the hospitals in our system during diagnostic procedures such as X-rays, MRIs, CT scans, and other DICOM. The images are then transferred to the edge nodes, which encrypt and securely store them.
- The medical images are encrypted at the edge nodes using the Advanced Encryption Standard (AES). In this way, the images are protected and can be accessed only by authorized users who have the correct decryption keys.
- After the images are encrypted, the edge node uploads them to the InterPlanetary File System (IPFS). Each encrypted image is given a unique cryptographic hash by the IPFS so that it can be stored and retrieved in a decentralized manner.
- Once the cryptographic hash data are returned from the IPFS, the edge node joins the hash, along with the associated metadata.
- The edge node sends the combined data consisting of the IPFS hash, metadata, and patient privacy policy as a transaction to the blockchain. This transaction is stored immutably on the blockchain, which ensures that access and storage conditions are recorded transparently, as illustrated in Figure 3.
4.2.3. Medical Image Access Process
- When a medical professional or researcher requests access to a patient’s medical images, they submit their request to the edge node. This request includes their professional ID and the patient’s public key ID. The edge node then notifies the patient via their device to review and approve or deny the access request, as shown in Figure 4.
- If the patient approves the request through their device, the edge node forwards the request to the blockchain. The smart contract checks the request against the patient’s privacy policy to ensure compliance. If valid, the smart contract grants permission for access.
- After the edge node receives the data from the blockchain, it retrieves the medical image from the IPFS by giving the cryptographic hash of the image to the IPFS. The edge node then decrypts the image using the appropriate decryption key.
- Once decrypted, the edge node re-encrypts the image using the requesting professional’s public key. This ensures that only the authorized professional can decrypt and access the image. Then, the encrypted image is sent to the medical professional or researcher.
- Throughout the process, the edge node monitors all activities for signs of unauthorized access or suspicious behavior. If any unauthorized access is detected, the edge node revokes access immediately and uploads a log of the event to the blockchain, ensuring a transparent and immutable audit trail.
5. Proposed Framework
5.1. Patient Registration at Hospital
- The elliptic curve E is defined over a finite field , where p is a large prime number. A base point G on the curve with a large order n is selected.
- Private keys for patient and caretaker are randomly selected from the range .
- Public keys for patient and caretaker are derived from the private keys using the base point G on the elliptic curve:
- Once the key pair is generated, the personal information of the patient is encrypted using their public key to ensure confidentiality and that only the patient who possess the corresponding private key can decrypt the data (SK). This prevents tampering, as any alteration invalidates the signature. The encrypted data are produced as follows:where E is the encryption function, and represents the patient’s personal details.
- Then, the record is generated for storage on the blockchain, containing the necessary details:where T is the timestamp, and is the identifier of the hospital.
- The record is signed using the private key of the edge node to ensure the authenticity and integrity of the record . The signed transaction is expressed as
- The signed transaction is then sent to the blockchain for immutable storage.
5.2. Device Registration Process for Patients
- Patients and caretakers provide their public keys and device information to the edge node. The edge node generates unique cryptographic key pairs for secure device communication using ECC for each participant (the patient and caretaker). The public keys of the devices are computed explicitly as follows:where and are the private keys of the devices. The device private keys follow the same ECC principles as the patient keys, as explained in Section 5.1.
- Once the key pairs are generated, the edge node links the devices to the patient through the patient’s primary key, , and it creates a record that is stored on the blockchain. This record includes the device’s public key , the primary key of the patient, the caretaker’s public key and device public key , a timestamp, and the Hospital ID.
- The edge node uses its private key to sign records to ensure both integrity and authenticity, and the record is then sent to the blockchain for immutable storage, as shown in Figure 5.where is the signed transaction.
5.3. Image Upload to the System
| Algorithm 1 Image Uploading Algorithm |
|
5.4. Image Access Procedure
| Algorithm 2 Intra-Hospital Medical Image Access |
|
| Algorithm 3 Inter-Hospital Medical Image Access Procedure |
|
6. System Security Proofs
6.1. Security Proof for Data Access Procedure
6.2. Security Proof for Image Uploading
6.3. Multi-Layer Encryption for Medical Image Hash and Metadata
6.4. Hash Verification to Detect Tampering Between Blockchain and IPFS
6.5. Security Analysis
- Man-in-the-middle attacks: Due to the use of ECC for encrypted communication and digital signatures, unauthorized interception is prevented.
- Data tampering: The system’s blockchain-based immutable ledger and hash comparison with the IPFS ensure that any modification to the stored data is detected immediately.
- Brute-force attacks: The AES with high-entropy symmetric keys makes decryption by brute force computationally infeasible.
- Replay attacks: The blockchain timestamps and unique transaction IDs prevent attackers from reusing valid transactions to gain unauthorized access.
7. Simulation
8. Hypothesis Validation
Results of Hypotheses
9. Comparison
10. Limitations and Further Developments
11. Conclusions
Author Contributions
Funding
Institutional Review Board Statement
Informed Consent Statement
Data Availability Statement
Conflicts of Interest
References
- Moulahi, W.; Jdey, I.; Moulahi, T.; Alawida, M.; Alabdulatif, A. A blockchain-based federated learning mechanism for privacy preservation of healthcare IoT data. Comput. Biol. Med. 2023, 167, 107630. [Google Scholar] [CrossRef] [PubMed]
- Rehman, A.; Abbas, S.; Khan, M.A.; Ghazal, T.M.; Adnan, K.M.; Mosavi, A. A secure healthcare 5.0 system based on blockchain technology entangled with federated learning technique. Comput. Biol. Med. 2022, 150, 106019. [Google Scholar] [CrossRef]
- Genereaux, B.W.; Dennison, D.K.; Ho, K.; Horn, R.; Silver, E.L.; O’Donnell, K.; Kahn, C.E. DICOMweb™: Background and Application of the Web Standard for Medical Imaging. J. Digit. Imaging 2018, 31, 321–326. [Google Scholar] [CrossRef]
- Deep Learning Market: Focus on Medical Image Processing, 2020–2030. Available online: https://finance.yahoo.com/news/deep-learning-market-focus-medical-090600695.html (accessed on 15 August 2024).
- Seh, A.H.; Zarour, M.; Alenezi, M.; Sarkar, A.K.; Agrawal, A.; Kumar, R.; Khan, R.A. Healthcare Data Breaches: Insights and Implications. Healthcare 2020, 8, 133. [Google Scholar] [CrossRef] [PubMed]
- Bernal Bernabe, J.; Canovas, J.L.; Hernandez-Ramos, J.L.; Torres Moreno, R.; Skarmeta, A. Privacy-Preserving Solutions for Blockchain: Review and Challenges. IEEE Access 2019, 7, 164908–164940. [Google Scholar] [CrossRef]
- Contributors, W. WannaCry Ransomware Attack, 2017. Describes the Global Ransomware Attack in May 2017 That Targeted Windows Systems by Exploiting the EternalBlue SMB Vulnerability, Causing Widespread Disruption in Various Industries. Available online: https://en.wikipedia.org/wiki/WannaCry_ransomware_attack (accessed on 20 March 2025).
- Contributors, W. Anthem Medical Data Breach, 2015. Covers Details of the 2015 Cyberattack on Anthem Inc., Which Exposed Personal Information of Nearly 79 Million Customers, Highlighting the Severity of Healthcare Data Breaches. Available online: https://en.wikipedia.org/wiki/Anthem_medical_data_breach (accessed on 20 March 2025).
- TechTarget. UHS Ransomware Attack Cost $67M in Lost Revenue, Recovery Efforts, 2020. Discusses the 2020 Ransomware Incident at Universal Health Services (UHS), Emphasizing the High Financial Impact and Operational Disruption Caused by Cyberattacks in Healthcare Settings. Available online: https://www.techtarget.com/healthtechsecurity/news/366595382/UHS-Ransomware-Attack-Cost-67M-in-Lost-Revenue-Recovery-Efforts (accessed on 20 March 2025).
- Uppal, S.; Kansekar, B.; Mini, S.; Tosh, D. HealthDote: A blockchain-based model for continuous health monitoring using interplanetary file system. Healthc. Anal. 2023, 3, 100175. [Google Scholar] [CrossRef]
- Bashayer Al-Ahmadi, B.A.A. Blockchain Based Remote Patient Monitoring System. J. King Abdulaziz Univ. Comput. Inf. Technol. Sci. 2019, 8, 111–118. [Google Scholar] [CrossRef]
- Shahnaz, A.; Qamar, U.; Khalid, A. Using Blockchain for Electronic Health Records. IEEE Access 2019, 7, 147782–147795. [Google Scholar] [CrossRef]
- Ante, L.; Fischer, C.; Strehle, E. A bibliometric review of research on digital identity: Research streams, influential works and future research paths. J. Manuf. Syst. 2022, 62, 523–538. [Google Scholar] [CrossRef]
- Blockchain-driven decentralized identity management: An interdisciplinary review and research agenda. Inf. Manag. 2024, 61, 104026. [CrossRef]
- Lu, Y.; Huang, X.; Zhang, K.; Maharjan, S.; Zhang, Y. Blockchain Empowered Asynchronous Federated Learning for Secure Data Sharing in Internet of Vehicles. IEEE Trans. Veh. Technol. 2020, 69, 4298–4311. [Google Scholar] [CrossRef]
- Jabarulla, M.Y.; Lee, H.N. Blockchain-Based Distributed Patient-Centric Image Management System. Appl. Sci. 2020, 11, 196. [Google Scholar] [CrossRef]
- Anwar, S.; Tulsyan, R.; Saha, S.; Sahana, S.K. AnonChain: A Secure File Sharing Framework using IPFS Integrated Blockchain. Int. J. Math. Eng. Manag. Sci. 2022, 7, 844–858. [Google Scholar] [CrossRef]
- McBee, M.P.; Wilcox, C. Blockchain Technology: Principles and Applications in Medical Imaging. J. Digit. Imaging 2020, 33, 726–734. [Google Scholar] [CrossRef] [PubMed]
- He, Q.; Feng, Z.; Fang, H.; Wang, X.; Zhao, L.; Yao, Y.; Yu, K. A Blockchain-Based Scheme for Secure Data Offloading in Healthcare with Deep Reinforcement Learning. IEEE/ACM Trans. Netw. 2024, 32, 65–80. [Google Scholar] [CrossRef]
- Nguyen, D.C.; Pathirana, P.N.; Ding, M.; Seneviratne, A. Blockchain and Edge Computing for Decentralized EMRs Sharing in Federated Healthcare. In Proceedings of the IEEE Global Communications Conference, GLOBECOM, Cape Town, South Africa, 8–12 December 2024. [Google Scholar] [CrossRef]
- Li, L.; Jin, D.; Zhang, T.; Li, N. A Secure, Reliable and Low-Cost Distributed Storage Scheme Based on Blockchain and IPFS for Firefighting IoT Data. IEEE Access 2023, 11, 97318–97330. [Google Scholar] [CrossRef]
- Zhang, Q.; Zhao, Z. Distributed storage scheme for encryption speech data based on blockchain and IPFS. J. Supercomput. 2023, 79, 897–923. [Google Scholar] [CrossRef]
- Kang, P.; Yang, W.; Zheng, J. Blockchain Private File Storage-Sharing Method Based on IPFS. Sensors 2022, 22, 5100. [Google Scholar] [CrossRef]
- Sangeeta, N.; Nam, S.Y. Blockchain and Interplanetary File System (IPFS)-Based Data Storage System for Vehicular Networks with Keyword Search Capability. Electronics 2023, 12, 1545. [Google Scholar] [CrossRef]
- Makina, H.; Letaifa, A.B.; Rachedi, A. Leveraging Edge Computing, Blockchain and IPFS for Addressing eHealth Records Challenges. In Proceedings of the 2022 15th IEEE International Conference on Security of Information and Networks, SIN 2022, Sousse, Tunisia, 11–13 November 2022. [Google Scholar] [CrossRef]
- Gao, H.; Huang, H.; Xue, L.; Xiao, F.; Li, Q. Blockchain-Enabled Fine-Grained Searchable Encryption with Cloud-Edge Computing for Electronic Health Records Sharing. IEEE Internet Things J. 2023, 10, 18414–18425. [Google Scholar] [CrossRef]
- Na, D.; Kim, J.; Jeon, J.; Park, S. A Federated Blockchain Architecture for File Storage with Improved Latency and Reliability in IoT DApp Services. Sensors 2023, 23, 8569. [Google Scholar] [CrossRef] [PubMed]
- Gawas, M.; Patil, H.; Govekar, S.S. An integrative approach for secure data sharing in vehicular edge computing using Blockchain. Peer-Netw. Appl. 2021, 14, 2840–2857. [Google Scholar] [CrossRef]
- Li, Y.; Tu, Y.; Lu, J.; Wang, Y. A Security Transmission and Storage Solution about Sensing Image for Blockchain in the Internet of Things. Sensors 2020, 20, 916. [Google Scholar] [CrossRef]
- Jiang, B.; He, Q.; Liu, P.; Maharjan, S.; Zhang, Y. Blockchain Empowered Secure Video Sharing with Access Control for Vehicular Edge Computing. IEEE Trans. Intell. Transp. Syst. 2023, 24, 9041–9054. [Google Scholar] [CrossRef]
- Gao, Q.; Xiao, J.; Cao, Y.; Deng, S.; Ouyang, C.; Feng, Z. Blockchain-based collaborative edge computing: Efficiency, incentive and trust. J. Cloud Comput. 2023, 12, 72. [Google Scholar] [CrossRef]
- Wen, W.; Jian, Y.; Fang, Y.; Zhang, Y.; Qiu, B. Authenticable medical image-sharing scheme based on embedded small shadow QR code and blockchain framework. Multimed. Syst. 2023, 29, 831–845. [Google Scholar] [CrossRef]
- Bin Saif, M.; Migliorini, S.; Spoto, F. Efficient and Secure Distributed Data Storage and Retrieval Using Interplanetary File System and Blockchain. Future Internet 2024, 16, 98. [Google Scholar] [CrossRef]
- Blockchain Facts: What Is It, How It Works, and How It Can Be Used. Available online: https://www.investopedia.com/terms/b/blockchain.asp (accessed on 9 July 2024).
- IBM. What Are Smart Contracts on Blockchain? Available online: https://www.ibm.com/topics/smart-contracts (accessed on 9 July 2024).
- What is Elliptic Curve Cryptography? Definition & FAQs|Avi Networks. Available online: https://www.vmware.com/topics/elliptic-curve-cryptography (accessed on 9 July 2024).
- What is IPFS?|IPFS Docs. Available online: https://docs.ipfs.tech/concepts/what-is-ipfs/ (accessed on 9 July 2024).
- Bigelow, S.J. What Is Edge Computing? Everything You Need to Know. Available online: https://www.techtarget.com/searchdatacenter/definition/edge-computing (accessed on 9 July 2024).
- (FIPS) 197; Federal Information Processing Standard, Advanced Encryption Standard (AES). National Institute of Standards and Technology: Gaithersburg, MD, USA, 2001.
- Patel, V. A framework for secure and decentralized sharing of medical imaging data via blockchain consensus. Health Inform. J. 2019, 25, 1398–1411. [Google Scholar]
- Bodur, H.; Al Yaseen, I.F.T. An Improved blockchain-based secure medical record sharing scheme. Clust. Comput. 2024, 27, 7981–8000. [Google Scholar] [CrossRef]
- Taherdoost, H. The Role of Blockchain in Medical Data Sharing. Cryptography 2023, 7, 36. [Google Scholar] [CrossRef]












| Symbol | Description |
|---|---|
| E | An elliptic curve defined over a finite field , where p is a large prime. |
| G | A base point on the elliptic curve E with a large order n. |
| A private key in elliptic curve cryptography, chosen as an integer from the set . | |
| A public key in elliptic curve cryptography, calculated as . | |
| The encryption of a image F using a symmetric key . | |
| A unique cryptographic hash assigned to an image stored on the InterPlanetary File System (IPFS). | |
| T | A timestamp representing the time of a particular event or transaction. |
| R | A record containing metadata about an image, including , patient ID, Hospital ID, and a timestamp. |
| S | A digital signature from an edge node computed as . |
| Patient ID. | |
| Hospital ID. | |
| Encryption function using a public key . | |
| An encrypted transaction. | |
| The decryption of an encrypted image using the symmetric key . |
| Number of Users | Time Taken (ms) | Throughput (tx/s) |
|---|---|---|
| 100 | 2612 | 21.68 |
| 200 | 4244 | 29.64 |
| 300 | 6862 | 36.64 |
| 400 | 8922 | 47.14 |
| 500 | 10,230 | 59.64 |
| 600 | 11,876 | 65.71 |
| 700 | 13,028 | 77.90 |
| 800 | 14,893 | 90.43 |
| 900 | 15,594 | 100.52 |
| 1000 | 16,061 | 109.22 |
| Feature | [40] | [41] | [23] | [16] | [42] | Our Work |
|---|---|---|---|---|---|---|
| Decentralized System | Yes | Yes | Yes | Yes | Yes | Yes |
| Scalability | Yes | Yes | Yes | Yes | Yes | Yes |
| Traceability | Yes | Yes | Yes | Yes | Yes | Yes |
| IPFS | No | No | Yes | Yes | No | Yes |
| Edge Computing | No | No | No | No | Yes | Yes |
| Data Auditing and Provenance | Yes | Yes | Yes | Yes | Yes | Yes |
| User Authentication | Yes | Yes | Yes | Yes | Yes | Yes |
| Smart Contract | Yes | Yes | Yes | Yes | Yes | Yes |
Disclaimer/Publisher’s Note: The statements, opinions and data contained in all publications are solely those of the individual author(s) and contributor(s) and not of MDPI and/or the editor(s). MDPI and/or the editor(s) disclaim responsibility for any injury to people or property resulting from any ideas, methods, instructions or products referred to in the content. |
© 2025 by the authors. Licensee MDPI, Basel, Switzerland. This article is an open access article distributed under the terms and conditions of the Creative Commons Attribution (CC BY) license (https://creativecommons.org/licenses/by/4.0/).
Share and Cite
Shahzad, A.; Chen, W.; Zhang, Y.; Kumar, R. Zero-Trust Medical Image Sharing: A Secure and Decentralized Approach Using Blockchain and the IPFS. Symmetry 2025, 17, 551. https://doi.org/10.3390/sym17040551
Shahzad A, Chen W, Zhang Y, Kumar R. Zero-Trust Medical Image Sharing: A Secure and Decentralized Approach Using Blockchain and the IPFS. Symmetry. 2025; 17(4):551. https://doi.org/10.3390/sym17040551
Chicago/Turabian StyleShahzad, Ali, Wenyu Chen, Yin Zhang, and Rajesh Kumar. 2025. "Zero-Trust Medical Image Sharing: A Secure and Decentralized Approach Using Blockchain and the IPFS" Symmetry 17, no. 4: 551. https://doi.org/10.3390/sym17040551
APA StyleShahzad, A., Chen, W., Zhang, Y., & Kumar, R. (2025). Zero-Trust Medical Image Sharing: A Secure and Decentralized Approach Using Blockchain and the IPFS. Symmetry, 17(4), 551. https://doi.org/10.3390/sym17040551

