Green Communication in IoT for Enabling Next-Generation Wireless Systems
Abstract
1. Introduction
- An energy-efficient protocol has been proposed in this work, in order to find the optimal routing protocol between the sensor nodes and the base station in IoT networks, considering various parameters and constraints.
- A hybrid GA-ALO metaheuristic optimization technique has been utilized in order to find the optimal path for each communication in the network.
- Haversine equation has been incorporated with the proposed approach as a separate model. The results obtained from the proposed approach will be compared against other benchmark techniques, i.e., the Greedy technique and DSR routing protocol.
2. Related Work
2.1. Artificial Intelligence-Based Routing Protocols (AIRP)
2.2. Approach-Based Routing Protocols (ARP)
3. Proposed Routing Protocol
3.1. Routing Protocol
3.1.1. Network Model and Preliminary
3.1.2. Energy Model
3.1.3. Optimization Problem
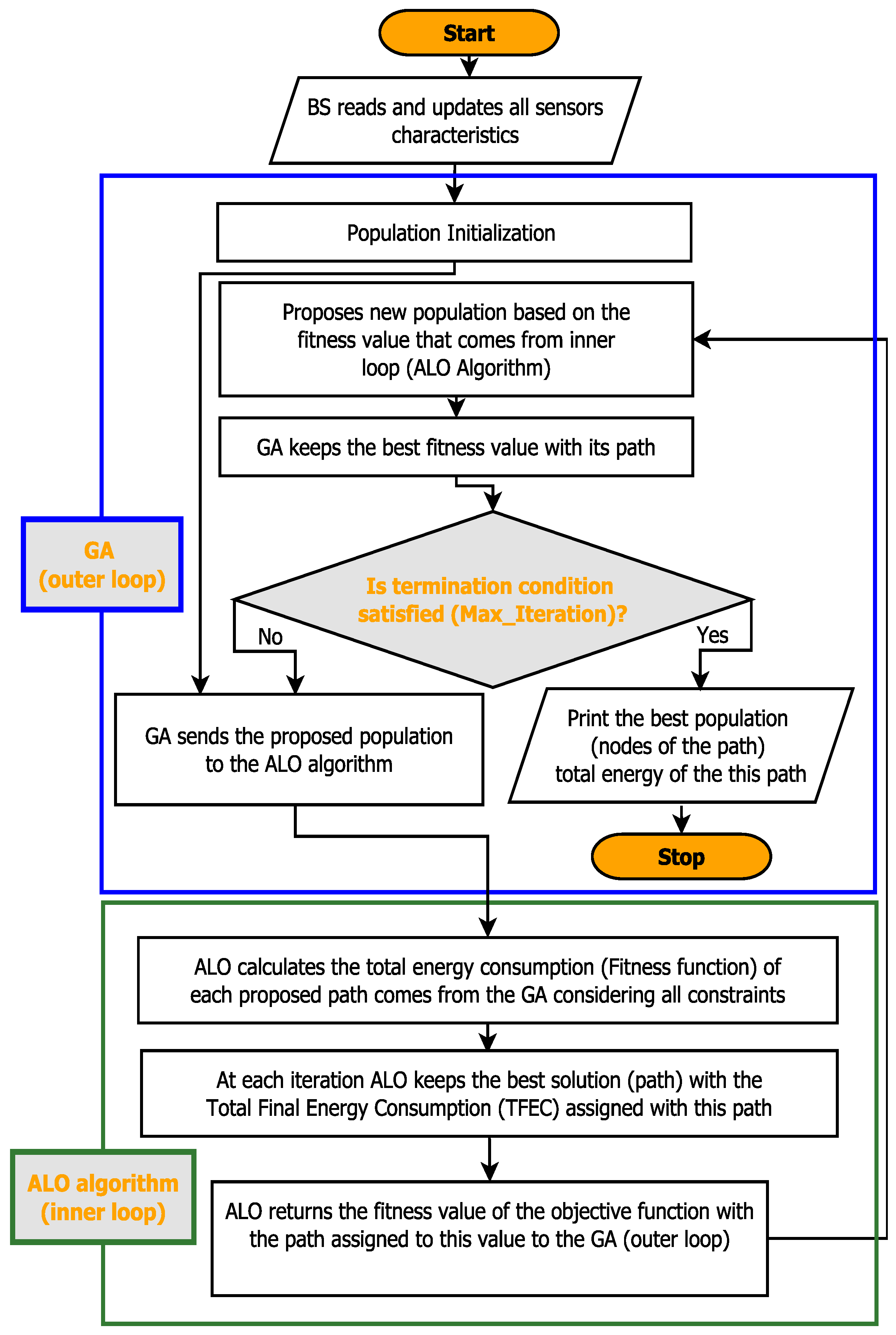
3.1.4. GA and ALO
| Algorithm 1 The proposed routing protocol (EFRP) |
| Require: , Ensure:
|
4. Numerical Results and Discussion
4.1. Base Scenario Experimental Settings
4.2. Base Scenario Results
4.3. System Evaluation
4.3.1. Explainability of the Proposed Protocol
4.3.2. A Comparison between EFRP and Greedy Technique

4.3.3. A Comparison between EFRP and DSR Algorithm
- A.
- Energy Consumption
- B.
- Number of Alive Nodes
5. Conclusions
Author Contributions
Funding
Data Availability Statement
Acknowledgments
Conflicts of Interest
References
- Samara, G.; Aljaidi, M.; Alazaidah, R.; Qasem, M.H.; Hassan, M.; Al-Milli, N.; Al-Batah, M.S.; Kanan, M. A comprehensive review of machine learning-based intrusion detection techniques for IoT networks. In Artificial Intelligence, Internet of Things, and Society 5.0; Springer: Cham, Switzerland, 2023; pp. 465–473. [Google Scholar]
- Algubili, M.D.; Alshawi, I.S. Employing Grey Wolf Optimizer for Energy Sink Holes Avoidance in WSNs. Arab. J. Sci. Eng. 2023, 48, 2297–2311. [Google Scholar] [CrossRef]
- Rizza, I. Wireless Sensor Network (WSN). 2017. Available online: https://students.warsidi.com/2018/07/wireless-sensor-network-wsn.html (accessed on 5 December 2023).
- Gao, X.; Zhu, X.; Zhai, L. Aoi-sensitive data collection in multi-uav-assisted wireless sensor networks. IEEE Trans. Wirel. Commun. 2023, 22, 5185. [Google Scholar] [CrossRef]
- Tronci, E.M.; Nagabuko, S.; Hieda, H.; Feng, M.Q. Long-Range Low-Power Multi-Hop Wireless Sensor Network for Monitoring the Vibration Response of Long-Span Bridges. Sensors 2022, 22, 3916. [Google Scholar] [CrossRef] [PubMed]
- Alaerjan, A. Towards Sustainable Distributed Sensor Networks: An Approach for Addressing Power Limitation Issues in WSNs. Sensors 2023, 23, 975. [Google Scholar] [CrossRef]
- Álvarez, R.; Díez-González, J.; Verde, P.; Ferrero-Guillén, R.; Perez, H. Combined sensor selection and node location optimization for reducing the localization uncertainties in wireless sensor networks. Ad Hoc Netw. 2023, 139, 103036. [Google Scholar] [CrossRef]
- Oliveira, L.L.d.; Eisenkraemer, G.H.; Carara, E.A.; Martins, J.B.; Monteiro, J. Mobile localization techniques for wireless sensor networks: Survey and recommendations. ACM Trans. Sens. Netw. 2023, 19, 1–39. [Google Scholar] [CrossRef]
- Al-Gumaei, Y.A.; Aslam, N.; Aljaidi, M.; Al-Saman, A.; Alsarhan, A.; Ashyap, A.Y. A novel approach to improve the adaptive-data-rate scheme for iot lorawan. Electronics 2022, 11, 3521. [Google Scholar] [CrossRef]
- Alqura’n, R.; AlJamal, M.; Al-Aiash, I.; Alsarhan, A.; Khassawneh, B.; Aljaidi, M.; Alanazi, R. Advancing XSS Detection in IoT over 5G: A Cutting-Edge Artificial Neural Network Approach. IoT 2024, 5, 478–508. [Google Scholar] [CrossRef]
- Nematzadeh, S.; Torkamanian-Afshar, M.; Seyyedabbasi, A.; Kiani, F. Maximizing coverage and maintaining connectivity in WSN and decentralized IoT: An efficient metaheuristic-based method for environment-aware node deployment. Neural Comput. Appl. 2023, 35, 611–641. [Google Scholar] [CrossRef]
- Zohar, N. Monitoring Passive Wireless Devices. Int. J. Wirel. Inf. Netw. 2023, 30, 190–197. [Google Scholar] [CrossRef]
- Hemanand, D.; Senthilkumar, C.; Saleh, O.S.; Muthuraj, B.; Anand, A.; Velmurugan, V. Analysis of power optimization and enhanced routing protocols for wireless sensor networks. Meas. Sensors 2023, 25, 100610. [Google Scholar] [CrossRef]
- Liu, R.; Qu, Z.; Huang, G.; Dong, M.; Wang, T.; Zhang, S.; Liu, A. DRL-UTPS: DRL-based trajectory planning for unmanned aerial vehicles for data collection in dynamic IoT network. IEEE Trans. Intell. Veh. 2022, 8, 1204–1218. [Google Scholar] [CrossRef]
- Davut, A.; ÇIBUK, M.; Ağgün, F. Effect of relay-priority mechanism on multi-hop wireless sensor networks. Bitlis Eren Univ. J. Sci. Technol. 2017, 7, 145–153. [Google Scholar]
- Yavuz, M.; Koutalakis, P.; Diaconu, D.C.; Gkiatas, G.; Zaimes, G.N.; Tufekcioglu, M.; Marinescu, M. Identification of Streamside Landslides with the Use of Unmanned Aerial Vehicles (UAVs) in Greece, Romania, and Turkey. Remote Sens. 2023, 15, 1006. [Google Scholar] [CrossRef]
- Zhao, M.; Ye, R.J.; Chen, S.T.; Chen, Y.C.; Chen, Z.Y. Realization of Forest Internet of Things Using Wireless Network Communication Technology of Low-Power Wide-Area Network. Sensors 2023, 23, 4809. [Google Scholar] [CrossRef]
- Rahmah, M.; Dirhamsyah, M.; Mawarpury, M. Disaster Preparedness towards Communities’Anxiety (A Landslide Case Study in Lamkleng Village, Aceh Besar). Morfai J. 2023, 2, 800–810. [Google Scholar] [CrossRef]
- Samara, G.; Aljaidi, M. Aware-routing protocol using best first search algorithm in wireless sensor. Int. Arab J. Inf. Technol. 2018, 15, 592–598. [Google Scholar]
- Swami Durai, S.K.; Duraisamy, B.; Thirukrishna, J. Certain investigation on healthcare monitoring for enhancing data transmission in WSN. Int. J. Wirel. Inf. Netw. 2023, 30, 103–110. [Google Scholar] [CrossRef]
- Samara, G.; Aljaidi, M. Efficient energy, cost reduction, and QoS based routing protocol for wireless sensor networks. arXiv 2019, arXiv:1903.09636. [Google Scholar]
- Gunjan; Sharma, A.K.; Verma, K. GA-UCR: Genetic algorithm based unequal clustering and routing protocol for wireless sensor networks. Wirel. Pers. Commun. 2023, 128, 537–558. [Google Scholar] [CrossRef]
- Somauroo, A.; Bassoo, V. Energy-efficient genetic algorithm variants of PEGASIS for 3D wireless sensor networks. Appl. Comput. Inform. 2023, 19, 186–208. [Google Scholar] [CrossRef]
- Shahryari, M.S.; Farzinvash, L.; Feizi-Derakhshi, M.R.; Taherkordi, A. High-throughput and energy-efficient data gathering in heterogeneous multi-channel wireless sensor networks using genetic algorithm. Ad Hoc Netw. 2023, 139, 103041. [Google Scholar] [CrossRef]
- Pitchaimanickam, B.; Muthuvel, P.; Rajasekar, R. Ant Lion Optimizer based Multi-sink Placement in Wireless Sensor Networks. In Proceedings of the 2023 7th International Conference on Trends in Electronics and Informatics (ICOEI), Tirunelveli, India, 11–13 April 2023; IEEE: Piscataway, NJ, USA, 2023; pp. 510–517. [Google Scholar]
- Li, Y.; Yao, Y.; Hu, S.; Wen, Q.; Zhao, F. Coverage Enhancement Strategy for WSNs Based on Multi-Objective Ant Lion Optimizer. IEEE Sens. J. 2023, 23, 13762–13773. [Google Scholar] [CrossRef]
- Umar, M.M.; Alrajeh, N.; Mehmood, A. SALMA: An efficient state-based hybrid routing protocol for mobile nodes in wireless sensor networks. Int. J. Distrib. Sens. Netw. 2016, 12, 2909618. [Google Scholar] [CrossRef]
- Maheen, N.; MT, S.K. Efficient, Least Cost, Energy-Aware (ELCEA) Quality of Service Protocol in Wireless Sensor Networks. Int. J. Sci. Res. 2014, 3, 442–448. [Google Scholar]
- Heinzelman, W.R.; Chandrakasan, A.; Balakrishnan, H. Energy-efficient communication protocol for wireless microsensor networks. In Proceedings of the 33rd Annual Hawaii International Conference on System Sciences, Maui, HI, USA, 4–7 January 2000; IEEE: Piscataway, NJ, USA, 2000; p. 10. [Google Scholar]
- Manjeshwar, A.; Agrawal, D.P. APTEEN: A hybrid protocol for efficient routing and comprehensive information retrieval in wireless sensor networks. In Proceedings of the Parallel and Distributed Processing Symposium, International, Fort Lauderdale, FL, USA, 15–19 April 2002; IEEE Computer Society: Washington, DC, USA, 2002; Voume 3, p. 0195b. [Google Scholar]
- Nigam, G.K.; Dabas, C. A survey on protocols and routing algorithms for wireless sensor networks. In Proceedings of the World Congress on Engineering and Computer Science, San Francisco, CA, USA, 21–23 October 2015; Voume 2, p. 201. [Google Scholar]
- Singh, S.K.; Singh, M.; Singh, D.K. Routing protocols in wireless sensor networks—A survey. Int. J. Comput. Sci. Eng. Surv. (IJCSES) 2010, 1, 63–83. [Google Scholar] [CrossRef]
- Chung, Y.W.; Hwang, H.Y. Modeling and analysis of energy conservation scheme based on duty cycling in wireless ad hoc sensor network. Sensors 2010, 10, 5569–5589. [Google Scholar] [CrossRef]
- He, T.; Stankovic, J.A.; Lu, C.; Abdelzaher, T. SPEED: A stateless protocol for real-time communication in sensor networks. In Proceedings of the 23rd International Conference on Distributed Computing Systems, 2003. Proceedings, Providence, RI, USA, 19–22 May 2003; IEEE: Piscataway, NJ, USA, 2003; pp. 46–55. [Google Scholar]















| Notation | Description |
|---|---|
| ALO | Antlion Optimization |
| GA | Genetic Algorithm |
| SLD | Straight Line Distance |
| Total distance from a sensor to the BS | |
| Distance between two sensors | |
| Distance between a sensor to the BS | |
| The latitude of the BS and sensor i, respectively | |
| The longitude of BS and sensor i, respectively | |
| Distance from sensor to the BS | |
| D | Distance between the transmitter and receiver |
| The free-space energy loss | |
| The multipath energy loss | |
| The threshold distance which controls the situation to select or | |
| The next hop (next sensor) | |
| Total number of nodes participating in the path from i to the BS | |
| i | Index of sensors that want to communicate with the BS |
| Routing Protocol | Classification | Contribution/Methodology |
|---|---|---|
| BFS | AIRP | Reducing energy consumption, extending the lifespan of IoT networks |
| ECQSR | AIRP | Utilizing the NN algorithm for finding low-cost paths, and imposing delay restrictions for real-time data |
| GA-UCR | AIRP | Focusing on unequal clustering incorporating Genetic Algorithm technique |
| NSI-MOALO | AIRP | Designed for a multi-objective optimization |
| SALMA | ARP | Focusing on the activeness of sensor nodes in the IoT networks operations, and it is defined three states of sensor nodes, which are black, white, and gray |
| SAR | ARP | Multiple paths routing protocol that assists in routing decisions |
| LEACH | ARP | A clustering based protocol that applies a randomized selection the CH to distribute the power load between the sensor nodes in the IoT networks evenly |
| APTEEN | ARP | Sensor nodes not only react to critical time events but also periodically share comprehensive network details while minimizing energy consumption |
| GAF | ARP | Turning off useless sensor nodes at the same time maintaining the stability of process fidelity |
| GEAR | ARP | Selecting the next hop of the path according to the geographical location closeness or cost |
| SPEED | ARP | Supports three classes of real time transmission services, namely, real-time area multicast, real-time area anycast and real-time unicast |
| Parameter | Value |
|---|---|
| System Initialization | Random |
| Area (x, y) | |
| BS position | |
| Nodes (N) | 100 |
| Initial energy | 18,725 J |
| Transmitter energy | |
| Receiver energy | |
| Free space | |
| Multipath | |
| Effective data aggregation | |
| Maximum lifetime | 2500 |
| Data packet size | 4000 |
| Node ID | 23 | 96 | 14 | 50 | 49 | 2 | 43 | 20 |
|---|---|---|---|---|---|---|---|---|
| Residual Energy (J) | 132.2 | 120 | 125.2 | 133.1 | 138 | 129 | 121.9 | 118 |
| Node ID | 23 | 96 | 14 | 50 | 49 | 2 | 43 | 20 |
|---|---|---|---|---|---|---|---|---|
| Residual Energy (J) | 128.2 | 118.5 | 122.6 | 131.5 | 136 | 126.7 | 118 | 116.4 |
| Node ID | 28 | 36 | 91 | 3 | 92 | 89 | 25 | 81 | 62 |
|---|---|---|---|---|---|---|---|---|---|
| Residual Energy (J) | 141.1 | 132.9 | 133 | 144 | 150.8 | 153 | 138 | 133.2 | 149 |
| Node ID | 47 | 60 | 56 | 38 | 2 | 43 | 30 | 12 | - |
| Residual Energy (J) | 134 | 135 | 136 | 124 | 129 | 122 | 113 | 139 | - |
| Node ID | 28 | 36 | 91 | 3 | 92 | 89 | 25 | 81 | 62 |
|---|---|---|---|---|---|---|---|---|---|
| Residual Energy (J) | 137 | 128.8 | 132 | 142 | 149.5 | 151.2 | 136 | 131.1 | 146.8 |
| Node ID | 47 | 60 | 56 | 38 | 2 | 43 | 30 | 12 | - |
| Residual Energy (J) | 133 | 132.5 | 132 | 121.6 | 126.7 | 120.9 | 111.7 | 136.3 | - |
| Node ID | 82 | 61 | 84 | 15 | 38 | 67 | 44 | 18 |
|---|---|---|---|---|---|---|---|---|
| Residual Energy (J) | 96.2 | 104.1 | 119.7 | 103.8 | 98 | 111.7 | 88.7 | 31.3 |
| Node ID | 82 | 61 | 84 | 15 | 38 | 67 | 44 | 18 |
|---|---|---|---|---|---|---|---|---|
| Residual Energy (J) | 91.8 | 100.15 | 115.9 | 101.2 | 96.1 | 109.1 | 86.3 | 29.2 |
| Routing Protocol | 2000 | 4000 | 8000 | 11,484 |
|---|---|---|---|---|
| EFRP | 89 | 77 | 50 | 28 |
| DSR | 87 | 70 | 32 | 0 |
Disclaimer/Publisher’s Note: The statements, opinions and data contained in all publications are solely those of the individual author(s) and contributor(s) and not of MDPI and/or the editor(s). MDPI and/or the editor(s) disclaim responsibility for any injury to people or property resulting from any ideas, methods, instructions or products referred to in the content. |
© 2024 by the authors. Licensee MDPI, Basel, Switzerland. This article is an open access article distributed under the terms and conditions of the Creative Commons Attribution (CC BY) license (https://creativecommons.org/licenses/by/4.0/).
Share and Cite
Aljaidi, M.; Kaiwartya, O.; Samara, G.; Alsarhan, A.; Mahmud, M.; Alenezi, S.M.; Alazaidah, R.; Lloret, J. Green Communication in IoT for Enabling Next-Generation Wireless Systems. Computers 2024, 13, 251. https://doi.org/10.3390/computers13100251
Aljaidi M, Kaiwartya O, Samara G, Alsarhan A, Mahmud M, Alenezi SM, Alazaidah R, Lloret J. Green Communication in IoT for Enabling Next-Generation Wireless Systems. Computers. 2024; 13(10):251. https://doi.org/10.3390/computers13100251
Chicago/Turabian StyleAljaidi, Mohammad, Omprakash Kaiwartya, Ghassan Samara, Ayoub Alsarhan, Mufti Mahmud, Sami M. Alenezi, Raed Alazaidah, and Jaime Lloret. 2024. "Green Communication in IoT for Enabling Next-Generation Wireless Systems" Computers 13, no. 10: 251. https://doi.org/10.3390/computers13100251
APA StyleAljaidi, M., Kaiwartya, O., Samara, G., Alsarhan, A., Mahmud, M., Alenezi, S. M., Alazaidah, R., & Lloret, J. (2024). Green Communication in IoT for Enabling Next-Generation Wireless Systems. Computers, 13(10), 251. https://doi.org/10.3390/computers13100251

