Soil Salinity Detection and Mapping by Multi-Temporal Landsat Data: Zaghouan Case Study (Tunisia)
Abstract
1. Introduction
2. Materials and Methods
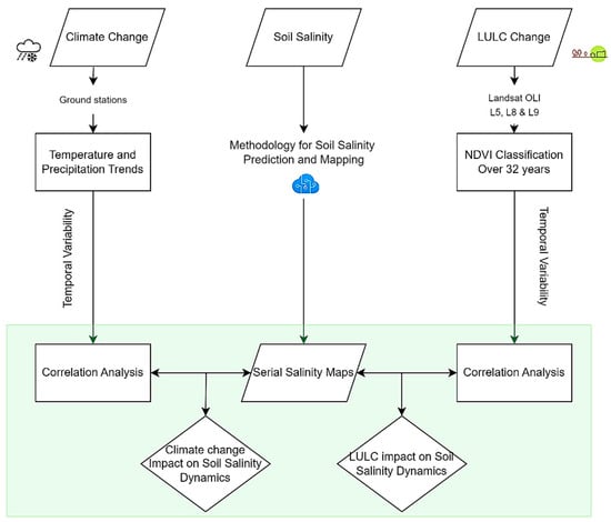
2.1. Integrated Methodology
2.2. Study Area
2.3. Soil Sampling and Laboratory Analysis
2.4. Satellite Data
2.5. LULC Classification
| Salinity Indices | Formulas | Formula | Context | Reference |
|---|---|---|---|---|
| SI.1 | (BLUE × RED)**0.5 | Semi-arid | Khan et al. (2005) | |
| SI.2 | (GREEN × RED)**0.5 | Semi-arid Temperate | Khan et al. (2005) | |
| SI.3 | (GREEN**2) + (RED**2)**0.5) | Semi-arid | Douaoui et al. (2006) | |
| SI.4 | (BLUE × RED)/GREEN | Semi-arid | Abbas and Khan (2007) | |
| SI.5 | (NIR × RED)/GREEN | Semi-arid | Abbas and Khan (2007) |
- -
- Overall Accuracy measures the percentage of correctly classified samples across all classes.
- -
- Kappa Coefficient was calculated to assess the agreement between the classification and ground truth data beyond chance.
2.6. Soil Salinity Mapping and Model Validation
2.7. Model Construction and Evaluation
3. Results
3.1. LULC Changes over 24 Years (2000–2023)
3.2. Examination of Salinity Model Accuracy Through Trend Analysis
3.3. Change Detection Analysis of Soil Salinity
3.4. Long-Term Trends in LULC and Salt-Affected Soils (2000–2023)
3.5. Salinization Trends Related to Climate Patterns
4. Discussion
4.1. Performance Evaluation of the Salinity Index
4.2. Implications of LULC Changes on Soil Salinity
4.3. Correlation Between Climate and Soil Salinity Trends
5. Conclusions
Author Contributions
Funding
Institutional Review Board Statement
Data Availability Statement
Conflicts of Interest
References
- Khan Nasir, M.; Rastoskuev, V.; Sato, Y. Assessment of hydrosaline land degradation by using a simple approach of remote sensing indicators. Agric. Water Manag. 2005, 77, 96–109. [Google Scholar] [CrossRef]
- Daliakopoulos, I.N.; Tsanis, I.K.; Koutroulis, A.; Kourgialas, N.N.; Varouchakis, A.E.; Karatzas, G.P.; Ritsema, C.J. The threat of soil salinity: A European scale review. Sci. Total Environ. 2016, 573, 727–739. [Google Scholar] [CrossRef] [PubMed]
- Szabolcs, I. Impact of climatic change on soil attributes. Influence on salinization and alkalinization. In Soils on a Warmer Earth, 2nd ed.; Scharpen-seel, H.W., Schomaker, M., Ayoub, A., Eds.; Elsevier: Amsterdam, The Netherlands, 1990; pp. 61–69. [Google Scholar]
- Xu, X.; Liu, H.; Lin, Z.; Jiao, F.; Gong, H. Relationship of abrupt vegetation change to climate change and ecological engineering with multi-timescale analysis in the Karst region, Southwest China. Remote Sens. 2019, 11, 1564. [Google Scholar] [CrossRef]
- Gou, Q.; Shen, C.; Wang, G. Changes in soil moisture, temperature, and salt in rainfed Haloxylon ammodendron forests of different ages across a typical desert–oasis ecotone. Water 2022, 14, 2653. [Google Scholar] [CrossRef]
- Measho, S.; Li, F.; Pellikka, P.; Tian, C.; Hirwa, H.; Xu, N.; Qiao, Y.; Khasanov, S.; Kulmatov, R.; Chen, G. Soil salinity variations and associated implications for agriculture and land resources development using remote sensing datasets in Central Asia. Remote Sens. 2022, 14, 2501. [Google Scholar] [CrossRef]
- Trenberth, K.E. Changes in precipitation with climate change. Clim. Res. 2011, 47, 123–138. [Google Scholar] [CrossRef]
- Hassani, A.; Azapagic, A.; Shokri, N. Global predictions of primary soil salinization under changing climate in the 21st century. Nat. Commun. 2021, 12, 6663. [Google Scholar] [CrossRef]
- Corwin, D.L. Climate change impacts on soil salinity in agricultural areas. Eur. J. Soil Sci. 2021, 72, 842–862. [Google Scholar] [CrossRef]
- Masoudi, M.; Asrari, E. A prediction model for soil salinity using its indicators: A case study in Southern Iran. Nat. Environ. Pollut. Technol. 2009, 8, 13–19. [Google Scholar]
- Okur, B.; Örçen, N. Soil salinization and climate change. In Climate Change and Soil Interactions, 2nd ed.; Prasad, M.N.V., Pietrzykowski, M., Eds.; Elsevier: Amsterdam, The Netherlands, 2020; pp. 331–350. [Google Scholar]
- Mukhopadhyay, R.; Sarkar, B.; Jat, H.S.; Sharma, P.C.; Bolan, N.S. Soil salinity under climate change: Challenges for sustainable agriculture and food security. J. Environ. Manag. 2021, 280, 111736. [Google Scholar] [CrossRef]
- Oelviani, R.; Adiyoga, W.; Bakti, I.G.M.; Suhendrata, T.; Malik, A.; Chanifah, C.; Samijan, S.; Sahara, D.; Sutanto, H.A.; Wulanjari, M.E.; et al. Climate change driving salinity: An overview of vulnerabilities, adaptations, and challenges for Indonesian agriculture. Weather Clim. Soc. 2024, 16, 29–49. [Google Scholar] [CrossRef]
- Eswar, D.; Karuppusamy, R.; Chellamuthu, S. Drivers of soil salinity and their correlation with climate change. Curr. Opin. Environ. Sustain. 2021, 50, 310–318. [Google Scholar] [CrossRef]
- Bannari, A.; Al-Ali, Z.M. Assessing climate change impact on soil salinity dynamics between 1987–2017 in arid landscape using Landsat TM, ETM+, and OLI data. Remote Sens. 2020, 12, 2794. [Google Scholar] [CrossRef]
- Kouassi, J.-L.; Gyau, A.; Diby, L.; Bene, Y.; Kouamé, C. Assessing land use and LULC change and farmers’ perceptions of deforestation and land degradation in South-West Côte d’Ivoire, West Africa. Land 2021, 10, 429. [Google Scholar] [CrossRef]
- Suleymanov, A.; Gabbasova, I.; Komissarov, M.; Suleymanov, R.; Garipov, T.; Tuktarova, I.; Belan, L. Random Forest modeling of soil properties in saline semi-arid areas. Agriculture 2023, 13, 976. [Google Scholar] [CrossRef]
- Sahbeni, G.; Ngabire, M.; Musyimi, P.K.; Székely, B. Challenges and opportunities in remote sensing for soil salinization mapping and monitoring: A review. Remote Sens. 2023, 15, 2540. [Google Scholar] [CrossRef]
- Ngabire, M.; Wang, T.; Xue, X.; Liao, J.; Sahbeni, G.; Huang, C.; Duan, H.; Song, X. Soil salinization mapping across different sandy land-cover types in the Shiyang River Basin: A remote sensing and multiple linear regression approach. Remote Sens. Appl. Soc. Environ. 2022, 21, 100457. [Google Scholar] [CrossRef]
- Li, Z.; Li, Y.; Xing, A.; Zhuo, Z.; Zhang, S.; Zhang, Y.; Huang, Y. Spatial prediction of soil salinity in a semiarid oasis: Environmental sensitive variable selection and model comparison. Chin. Geogr. Sci. 2019, 29, 784–797. [Google Scholar] [CrossRef]
- Biro Turk, K.G.; Aljughaiman, A.S. Land use/land cover assessment as related to soil and irrigation water salinity over an oasis in arid environment. Open Geosci. 2020, 12, 220–231. [Google Scholar] [CrossRef]
- Li, A.; Wu, Y.; Cao, S. Effects of land use-land cover on soil water and salinity contents. Acta Ecologica Sinica, 2023; in press. [Google Scholar] [CrossRef]
- Saad, K.; Kallel, A.; Rebah, Z.B.; Solaiman, B. Spatio-temporal monitoring of soil salinity and LULC changes using remote sensing techniques: Zaghouan case study (Tunisia). In Proceedings of the 6th International Conference on Advanced Technologies for Signal and Image Processing (ATSIP), Sfax, Tunisia, 24–27 May 2022; pp. 1–5. [Google Scholar] [CrossRef]
- Thiam, S.; Villamor, G.B.; Faye, L.C.; Sène, J.H.B.; Diwediga, B.; Kyei-Baffour, N. Monitoring land use and soil salinity changes in coastal landscape: A case study from Senegal. Environ. Monit. Assess. 2021, 193, 259. [Google Scholar] [CrossRef]
- Barreto, A.C.; Neto, M.F.; Oliveira, R.P.; Moreira, L.C.J.; Medeiros, J.F.; Silva, S.F.V. Comparative analysis of spectral indexes for soil salinity mapping in irrigated areas in a semi-arid region, Brazil. J. Arid Environ. 2023, 209, 104888. [Google Scholar] [CrossRef]
- Guo, B.; Yang, X.; Yang, M.; Sun, D.; Zhu, W.; Zhu, D.; Wang, J. Mapping soil salinity using a combination of vegetation index time series and single-temporal remote sensing images in the Yellow River Delta, China. CATENA 2023, 231, 107313. [Google Scholar] [CrossRef]
- Ivushkin, K.; Bartholomeus, H.; Bregt, A.K.; Pulatov, A. Satellite Thermography for Soil Salinity Assessment of Cropped Areas in Uzbekistan. Land Degrad. Develop. 2017, 28, 870–877. [Google Scholar] [CrossRef]
- Allbed, A.; Kumar, L. Soil Salinity Mapping and Monitoring in Arid and Semi-Arid Regions Using Remote Sensing Technology: A Review. Adv. Remote Sens. 2013, 2, 373–385. [Google Scholar] [CrossRef]
- Aldakheel, Y.Y. Assessing NDVI Spatial Pattern as Related to Irrigation and Soil Salinity Management in Al-Hassa Oasis, Saudi Arabia. J. Indian Soc. Remote Sens. 2011, 39, 171–180. [Google Scholar] [CrossRef]
- Allbed, A.; Kumar, L.; Sinha, P. Mapping and Modelling Spatial Variation in Soil Salinity in the Al Hassa Oasis Based on Remote Sensing Indicators and Regression Techniques. Remote Sens. 2014, 6, 1137–1157. [Google Scholar] [CrossRef]
- Asfaw, E.; Suryabhagavan, K.; Argaw, M. Soil Salinity Modeling and Mapping Using Remote Sensing and GIS: The Case of Wonji Sugar Cane Irrigation Farm, Ethiopia. J. Saudi Soc. Agric. Sci. 2018, 17, 250–258. [Google Scholar] [CrossRef]
- Poenaru, V.; Badea, A.; Cimpeanu, S.M.; Irimescu, A. Multi-temporal Multi-spectral and Radar Remote Sensing for Agricultural Monitoring in the Braila Plain. Agric. Agric. Sci. Procedia 2015, 6, 506–516. [Google Scholar] [CrossRef]
- Yu, J.; Li, Y.; Han, G.; Zhou, D.; Fu, Y.; Guan, B.; Wang, G.; Ning, K.; Wu, H.; Wang, J. The spatial distribution characteristics of soil salinity in coastal zone of the Yellow River Delta. Environ. Earth Sci. 2014, 72, 589–599. [Google Scholar] [CrossRef]
- Taghadosi, M.M.; Hasanlou, M. Trend analysis of soil salinity in different land cover types using Landsat time series data (case study Bakhtaran Salt Lake). Int. Arch. Photogramm. Remote Sens. Spatial Inf. Sci. 2017, XLII-4/W4, 251–257. [Google Scholar] [CrossRef]
- Yossif, M.H. Change detection of land cover and salt affected soils at Siwa Oasis, Egypt. Alex. Sci. Exch. J. Inter. Q. J. Sci. Agric. Environ. 2017, 38, 44662. [Google Scholar]
- Phan, T.N.; Kuch, V.; Lehnert, L.W. LULC Classification using Google Earth Engine and Random Forest Classifier—The Role of Image Composition. Remote Sens. 2020, 12, 2411. [Google Scholar] [CrossRef]
- Moreira, L.C.J.; Teixeira, A.d.S.; Galvão, L.S. Potential of multispectral and hyperspectral data to detect saline-exposed soils in Brazil. GIScience Remote Sens. 2015, 52, 416–436. [Google Scholar] [CrossRef]
- Elhag, M. Evaluation of different soil salinity mapping using remote sensing techniques in arid ecosystems, Saudi Arabia. J. Sens. 2016, 2016, 7596175. [Google Scholar] [CrossRef]
- Várallyay, G. Climate Change, Soil Salinity and Alkalinity. In Soil Responses to Climate Change; Rounsevell, M.D.A., Loveland, P.J., Eds.; NATO ASI Series; Springer: Berlin/Heidelberg, Germany, 1994; Volume 23, pp. 49–66. [Google Scholar] [CrossRef]
- Mejri, S.; Chekirbene, A.; Tsujimura, M.; Boughdiri, M.; Mlayah, A. Tracing groundwater salinization processes in an inland aquifer: A hydrogeochemical and isotopic approach in Sminja aquifer (Zaghouan, northeast of Tunisia). J. Afr. Earth Sci. 2018, 147, 511–522. [Google Scholar] [CrossRef]
- Ameur, M.; Hamzaoui–Azaza, F.; Gueddari, M. Nitrate contamination of Sminja aquifer groundwater in Zaghouan, northeast Tunisia: WQI and GIS assessments. Desalination Water Treat. 2016, 57, 23698–23708. [Google Scholar] [CrossRef]
- Gharsallah, M.E.; Aichi, H.; Stambouli, T.; Ben Rabah, Z.; Ben Hassine, H. Assessment and mapping of soil salinity using electromagnetic induction and Landsat 8 OLI remote sensing data in an irrigated olive orchard under semi-arid conditions. Soil Water Res. 2021, 16, 176–188. [Google Scholar] [CrossRef]
- IUSS Working Group WRB. World Reference Base for Soil Resources. In International Soil Classification System for Naming Soils and Creating Legends for Soil Maps, 4th ed.; International Union of Soil Sciences (IUSS): Vienna, Austria, 2022. [Google Scholar]
- Sahbeni, G. Soil salinity mapping using Landsat 8 OLI data and regression modeling in the Great Hungarian Plain. SN Appl. Sci. 2021, 3, 587. [Google Scholar] [CrossRef]
- Elshewy, M.A.; Mohamed, M.H.A.; Refaat, M. Developing a Soil Salinity Model from Landsat 8 Satellite Bands Based on Advanced Machine Learning Algorithms. J. Indian Soc. Remote Sens. 2024, 52, 617–632. [Google Scholar] [CrossRef]
- Chaaou, A.; Chikhaoui, M.; Naimi, M.; Kerkour El Miad, A.; Seif-Ennasr, M. Mapping Soil Salinity Risk by Using an Index Approach. Environ. Sci. Proc. 2022, 16, 24. [Google Scholar] [CrossRef]
- Bouaziz, M.; Chtourou, M.; Triki, I.; Mezner, S.; Bouaziz, S. Prediction of Soil Salinity Using Multivariate Statistical Techniques and Remote Sensing Tools. Adv. Remote Sens. 2018, 7, 313–326. [Google Scholar] [CrossRef]
- FAO. Standard Operating Procedure for Soil Electrical Conductivity, Soil/Water, 1:5; FAO: Rome, Italy, 2021. [Google Scholar]
- Abuelgasim, A.A.; Ammad, R. Mapping Soil Salinity in Western United Arab Emirates (UAE) Using Satellite Data. Preprints 2018. [Google Scholar] [CrossRef]
- Kabiraj, S.; Jayanthi, M.; Vijayakumar, S.; Duraisamy, M. Comparative assessment of satellite images spectral characteristics in identifying the different levels of soil salinization using machine learning techniques in Google Earth Engine. Earth Sci. Inform. 2022, 15, 2275–2288. [Google Scholar] [CrossRef]
- Asha Rani, N.R.; Inayathulla, M. Machine Learning Algorithms for Classifying Land Use and Land Cover. In Civil Engineering for Multi-Hazard Risk Reduction, IACESD 2023; Sreekeshava, K.S., Kolathayar, S., Menon, N.V.C., Eds.; Springer: Singapore, 2024; Volume 457, pp. 154–196. [Google Scholar] [CrossRef]
- Abida, K.; Barbouchi, M.; Boudabbous, K.; Toukabri, W.; Saad, K.; Bousnina, H.; Sahli Chahed, T. Sentinel-2 Data for Land Use Mapping: Comparing Different Supervised Classifications in Semi-Arid Areas. Agriculture 2022, 12, 1429. [Google Scholar] [CrossRef]
- Douaoui, A.E.K.; Nicolas, H.; Walter, C. Detecting Salinity Hazards within a Semiarid Context by Means of Combining Soil and Remote-Sensing Data. Geoderma 2006, 134, 217–230. [Google Scholar] [CrossRef]
- Ebenezer, P.A.; Manohar, S. Land use/land cover change classification and prediction using deep learning approaches. SIViP 2024, 18, 223–232. [Google Scholar] [CrossRef]
- Bimurzayev, N.; Sari, H.; Kurunc, A.; Doganay, K.H.; Asmamaw, M. Effects of different salt sources and salinity levels on emergence and seedling growth of faba bean genotypes. Sci. Rep. 2021, 11, 18198. [Google Scholar] [CrossRef]
- Matinfar, H.R.; Alavi Panah, S.K.; Zand, F.; Khodaei, K. Detection of soil salinity changes and mapping land cover types based upon remotely sensed data. Arab. J. Geosci. 2013, 6, 913–919. [Google Scholar] [CrossRef]
- Khamidov, M.; Ishchanov, J.; Hamidov, A.; Donmez, C.; Djumaboev, K. Assessment of soil salinity changes under the climate change in the Khorezm region, Uzbekistan. Int. J. Environ. Res. Public Health. 2022, 19, 8794. [Google Scholar] [CrossRef]
- Liu, Z.; Chen, H.; Huo, Z.; Wang, F.; Shock, C.C. Analysis of the contribution of groundwater to evapotranspiration in an arid irrigation district with shallow water table. Agric. Water Manag. 2016, 171, 131–141. [Google Scholar] [CrossRef]
- Shokri, N.; Lehmann, P.; Or, D. Evaporation from layered porous media. J. Geophys. Res. Solid Earth 2010, 115, B06204. [Google Scholar] [CrossRef]
- Lakhdar, A.; Rabhi, M.; Ghnaya, T.; Montemurro, F.; Jedidi, N.; Abdelly, C. Effectiveness of compost use in salt-affected soil. J. Hazard. Mater. 2009, 171, 29–37. [Google Scholar] [CrossRef] [PubMed]
- Stavi, I. On-site use of plant litter and yard waste as mulch in gardening and landscaping systems. Sustainability 2020, 12, 7521. [Google Scholar] [CrossRef]
- Karmakar, R.; Das, I.; Dutta, D.; Rakshit, A. Potential effects of climate change on soil properties: A review. Sci. Int. 2016, 4, 51–73. [Google Scholar] [CrossRef]
- Perri, S.; Molini, A.; Hedin, L.O.; Porporato, A. Contrasting effects of aridity and seasonality on global salinization. Nature Geosci. 2022, 15, 375–381. [Google Scholar] [CrossRef]
- Tedeschi, A.; Schillaci, M.; Balestrini, R. Mitigating the impact of soil salinity: Recent developments and future strategies. Ital. J. Agron. 2023, 18, 1–24. [Google Scholar] [CrossRef]
- Hussain, S.; Shaukat, M.; Ashraf, M.; Zhu, C.; Jin, Q.; Zhang, J. Salinity stress in arid and semi-arid climates: Effects and management in field crops. In Climate Change and Agriculture; IntechOpen: London, UK, 2019. [Google Scholar] [CrossRef]
- Cucci, G.; Lacolla, G.; Mastro, M.A.; Caranfa, G. Leaching effect of rainfall on soil under four-year saline water irrigation. Soil Water Res. 2016, 11, 181–189. [Google Scholar] [CrossRef]
- Ullah, A.; Bano, A.; Khan, N. Climate change and salinity effects on crops and chemical communication between plants and plant growth-promoting microorganisms under stress. Front. Sustain. Food Syst. 2021, 5, 618092. [Google Scholar] [CrossRef]













| Station | Location | Elevation (m) | |
|---|---|---|---|
| Lat. | Long. | ||
| Zaghouan 1 | 36.40649650 | 10.14335444 | 223 |
| Mogran 1 | 36.419378427 | 0.087074332 | 159 |
| Bir Mchergua 1 | 36.51646168 | 9.9559159053 | 106 |
| Aïn Askar 5 | 36.575442631 | 9.994920847 | 104 |
| Barrage Bir Mchergua 1 | 36.5066810 | 10.00857331 | 110 |
| Béni Darraj 2 | 36.40370464 | 10.2575868151 | 202 |
| Salinity Class | EC1:5 (ds/m) | Level of Salinity Effects on Plants |
|---|---|---|
| Non-saline | <0.2 | Negligible effects on plants. |
| Slightly saline | 0.2–0.3 | Reduction of crop yield for susceptible plants. |
| Moderately saline | 0.3–0.5 | Affect a wide variety of plants and limit their yield. |
| Highly saline | 0.5–1 | Only salinity-resistant crops can survive. |
| Extremely saline | >1 | Most of the plants cannot grow up. Only a few highly resistant crops survive. |
| Satellite (Sensor) | GEE Dataset | Average Altitude | Swath | Date | Cloud Cover | Spatial Resolution 3 |
|---|---|---|---|---|---|---|
| Landsat-5 (TM 1) | C01/T1_SR C01/T1_TOA | 705 km | 185 km | October 2000 October 2004 October 2008 October 2012 | 7% | 30 m |
| 5% | ||||||
| 9% | ||||||
| 5% | ||||||
| Landsat-8 (OLI 2/TIRS 4) | C01/T1_SR C01/T1_TOA | 705 km | 185 km | September 2016 September 2020 | 1% | 30 m |
| 3% | ||||||
| Landsat-9 (OLI–2/TIRS) | C02/T1_L2 C02/T1_TOA | 705 km | 185 km | October 2023 | 2% | 30 m |
| LULC | Area in 2000 (ha) | Area in 2004 (ha) | Area in 2008 (ha) | Area in 2012 (ha) | Area in 2016 (ha) | Area in 2020 (ha) | Area in 2023 (ha) |
|---|---|---|---|---|---|---|---|
| Water body | 995 | 994 | 812 | 994 | 2169 | 1390 | 788 |
| Built-up area | 4965 | 6200 | 6114 | 6523 | 7111 | 11,015 | 16,178 |
| Vegetation | 54,316 | 46,290 | 41,598 | 40,297 | 39,602 | 35,516 | 39,901 |
| Bare land | 36,084 | 42,876 | 47,836 | 48,546 | 47,478 | 48,439 | 39,493 |
| Soil Salinity Indices | Field Campaign Period | Date of L8 IMAGES | Training Set | Test Set | Linear Regression Equation | R2 | RMSE |
|---|---|---|---|---|---|---|---|
| SI.1 | From 20 September 2021 to 7 October 2021 | 19 September 2021 26 September 2021 5 October 2021 | 160 (70%) | 69 (30%) | y = 0.576x + 0.9891 | 0.595 | 0.499 |
| SI.2 | y = 0.6075x + 1.2142 | 0.424 | 0.761 | ||||
| SI.3 | y = 0.4373x + 1.4807 | 0.296 | 0.83 | ||||
| SI.4 | y = 0.3315x + 1.1009 | 0.394 | 0.329 | ||||
| SI.5 | y = 0.5608x + 0.3874 | 0.679 | 0.122 |
Disclaimer/Publisher’s Note: The statements, opinions and data contained in all publications are solely those of the individual author(s) and contributor(s) and not of MDPI and/or the editor(s). MDPI and/or the editor(s) disclaim responsibility for any injury to people or property resulting from any ideas, methods, instructions or products referred to in the content. |
© 2024 by the authors. Licensee MDPI, Basel, Switzerland. This article is an open access article distributed under the terms and conditions of the Creative Commons Attribution (CC BY) license (https://creativecommons.org/licenses/by/4.0/).
Share and Cite
Saad, K.; Kallel, A.; Castaldi, F.; Sahli Chahed, T. Soil Salinity Detection and Mapping by Multi-Temporal Landsat Data: Zaghouan Case Study (Tunisia). Remote Sens. 2024, 16, 4761. https://doi.org/10.3390/rs16244761
Saad K, Kallel A, Castaldi F, Sahli Chahed T. Soil Salinity Detection and Mapping by Multi-Temporal Landsat Data: Zaghouan Case Study (Tunisia). Remote Sensing. 2024; 16(24):4761. https://doi.org/10.3390/rs16244761
Chicago/Turabian StyleSaad, Karem, Amjad Kallel, Fabio Castaldi, and Thouraya Sahli Chahed. 2024. "Soil Salinity Detection and Mapping by Multi-Temporal Landsat Data: Zaghouan Case Study (Tunisia)" Remote Sensing 16, no. 24: 4761. https://doi.org/10.3390/rs16244761
APA StyleSaad, K., Kallel, A., Castaldi, F., & Sahli Chahed, T. (2024). Soil Salinity Detection and Mapping by Multi-Temporal Landsat Data: Zaghouan Case Study (Tunisia). Remote Sensing, 16(24), 4761. https://doi.org/10.3390/rs16244761

