Abstract
The United Nations (UN) Sustainable Development Goals (SDGs) serve as a blueprint for securing a sustainable, healthy, and just future for people and the environment. Through the implementation of various policies and initiatives for Vision 2030, the Kingdom of Saudi Arabia has significantly advanced its SDGs. Geographic information systems (GIS) and remote sensing (RS) technologies can play vital roles in tracking and assessing the progress of various government measures. This study investigated the potential of satellite-based RS and GIS technologies for planning, evaluating, and monitoring the status of SDGs. The significance of GIS in Saudi Vision 2030 was examined through a comprehensive literature review and expert interviews. In addition, we reviewed a case study to discuss the role and challenges of utilizing GIS big data for achieving SDGs in Saudi Arabia. Furthermore, we explored the use of large datasets from community scientists and satellite monitoring of SDGs. Overall, we aimed to provide insightful recommendations regarding the utilization of GIS in the effective monitoring of the progress of the SDGs in achieving Saudi Vision 2030. This can aid decision-makers and country leaders in developing assessment frameworks.
1. Introduction
Achieving the Millennium Development Goals (MDGs) of the United Nations has encouraged humans to support the 17 United Nations Sustainable Development Goals (UNSDGs) to promote global stability and sustainability, including Saudi Arabia [1]. A collection of quantitative indicators, targets, and observational data was designed to monitor the progress toward each objective [2]. The 2015 SDGs set an ambitious and inclusive agenda that encompassed and surpassed the poverty agenda of the Millennium Development Goals to include climate change, infrastructure, and governance challenges, redefining development as a global struggle [3]. The 2030 Agenda for Sustainable Development, endorsed by all ‘UN’ Member States (2015), presents a shared roadmap for peace and prosperity for people and the planet [4]. The 17 SDGs are at the core of the Agenda and represent an urgent call to action for all nations, developed and developing, and the promotion of global partnerships.
Alleviating poverty and injustice must be combined with initiatives that promote health and education, decrease inequality, and stimulate economic growth while addressing climate change and striving to protect our seas and forests [5]. Strategies have been incepted for large foreign aid providers, such as Germany, Canada, and Japan, and rapidly evolving countries, such as Brazil, India, and China, to achieve SDGs locally and internationally [6]. One report evaluated India’s SDG progress at national and regional levels, identifying areas that require attention to achieve their goals by 2030 [7]. Additionally, G-7 countries’ national policies for sustainable development have been assessed, revealing similarities and variations in their approaches [8]. The assessment of the overall achievability of the SDGs under current conditions concludes that although some progress has been made, key indicators, such as access to adequate sanitation and education, continue to pose significant challenges [9]. Concerns have been expressed about the environmental sustainability of SDGs 6, 7, 12, 13, 14, and 15 and the urgent need to control them to prevent previous accomplishments [10]. This necessitates a thorough observation and assessment of local community-level statistics that consider the feedback from various stakeholders.
The UN has focused on issues with data collection capabilities to consistently monitor essential parameters and the need to rapidly develop information technology [11]. Geospatial data is a potentially beneficial data source. It can be used to track the advancement toward the SDGs. MacFeely discussed how big data can be used to analyze SDG indicators. Traditional data sources are insufficient. Therefore, researchers have investigated the applicability of big data in SDG monitoring and discussed the challenges in creating SDG indicators [12]. In 2019, Breuer et al. [13] reviewed approaches to converting interrelated SDGs into policy actions, as well as the current conception of SDGs and the relationships among the 17 goals. The benefits and drawbacks of several popular frameworks have also been assessed; cases from 22 Arab nations have developed innovative integrated strategies to prioritize SDG targets [14].
Geographical information systems (GIS) and remote sensing (RS) represent powerful methods that have been successfully utilized over the last few decades in various sectors, including agriculture, defense, emergency response, environmental management, healthcare, transportation, and urban planning [15]. SDGs can be supported using satellite imaging data, which are gathered through RS and provide details on the biological, chemical, and physical features of the environment [16]. Additionally, sensors have been deployed to quantify these factors at the regional level [17]. Satellite sensors with unique properties are important for tracking and displaying local and global changes. GIS and RS use satellite data to provide a panoramic overview of local and global coverage at different spatial resolutions [18]. In addition to field survey data, these methods can be used to track the effects of climate change on, for example, groundwater and surface water [19]. One analysis highlighted the need to adapt SDGs to a national level. It underscores that modifications to SDG indicators and monitoring systems are necessary, contingent upon the specific circumstances of each country [20].
Evidently, the UNSDGs can be measured efficiently using geospatial information and methodologies [21]. The consequent scientific findings can provide a solid foundation for policymakers to support the sustainable development of local or regional communities [22]. Global progress toward SDG accomplishment was tracked using 231 unique socio-ecological indicators distributed across 169 goals, with RS providing Earth observation data directly or indirectly for 30 (18%) of these indicators. The Committee on Earth Observations’ EO4SDG effort is investigating the full potential of RS in SDG monitoring worldwide. Globally, the full potential of RS for SDG monitoring is currently under investigation. According to the Global SDG Indicators Database, as of 21 April 2020 (70 percent) of the RS-based SDG indicators had at least preliminary statistical data, and 10 (33 percent) of the RS-based SDG indicators were included in SDR-ID 2019. However, these statistics do not always represent the current state and availability of raw and processed geographical information for RS-based indicators, which remains challenging. Yet, substantial efforts have been expended in response to the demand for free access to data. RS data can also be used to build relevant alternative indicators or sub-indicators. By doing so, they can contribute to addressing one of the main issues in SDG monitoring: how to best systematize SDG indicators [23]. Notably, the progress monitoring efforts utilizing the GIS and RS were limited to a single or only a few selected goals.
Saudi Arabia is actively monitoring the progress of the United Nations SDGs through various mechanisms and initiatives. These data sources included official government statistics, surveys, administrative records, and other relevant datasets. A pivotal strategy involves the establishment of Saudi Vision 2030, a comprehensive roadmap for the country’s economic and social development [24]. This vision aims to diversify the economy, enhance quality of life, and promote sustainable development in line with the SDGs [25]. Additionally, Saudi Arabia has established the National Center for Performance Measurement (Adaa) to monitor the progress of the SDGs at a national level. The Adaa collects and analyzes data from various government entities and provides regular reports on the country’s progress towards achieving the SDGs [26]. Difficulties in applying GIS to poor nations include a lack of high-quality geographical and demographic data [27]. Vision 2030 is an ambitious and transformative plan to diversify Saudi Arabia’s economy and reduce its dependence on oil by 2030 [28]. This strategic roadmap was launched in 2016 with the goal of creating a vibrant society, a thriving economy, and an ambitious nation. This vision closely aligns with the UNSDGs (Figure 1) [1,25].
Figure 1.
Relationship between SDGs and Saudi Vision 2030 [24].
Through embracing the UNSDGs, Vision 2030 demonstrates a commitment to sustainable development and global cooperation. This vision recognizes the importance of addressing social issues such as poverty, education, and healthcare, which are critical components of the SDGs. It also emphasizes the need for economic diversification, innovation, and investment in tourism, entertainment, and technology, which aligns with the UN’s vision to promote inclusive and sustainable economic growth [25,28]. Additionally, Saudi Vision 2030 highlights the significance of environmental sustainability and the responsible use of resources, aligning with the objectives of combating climate change and preserving the planet for future generations. Although significant progress has been made in measuring the key performance indicators of the SDGs and Saudi Vision 2030, the government has identified some challenges. For example, the key performance indicators (KPIs) of Saudi Vision 2030 do not encompass the entire scope of the SDGs. Occasionally, the measurement and data collection methodology for KPIs does not consistently align with SDG methodologies, creating inconsistencies. Moreover, challenges related to outdated data requiring updating, inaccurate measurements, or misreporting remain. These challenges are jointly addressed by GASTAT and Adaa, with support from UN agencies. Therefore, it is essential to acknowledge that, despite efforts to collect data, there may still be gaps and inconsistencies.
Consequently, GIS-based progress monitoring of the SDGs toward achieving Saudi Vision 2030 faces several challenges. First, the availability of accurate and updated data is crucial for monitoring progress. Although Saudi Arabia has made significant efforts to collect relevant data, addressing gaps and inconsistencies remains imperative. Furthermore, there is a need for collaboration among stakeholders in sharing data. Furthermore, ensuring data quality and reliability is essential for effective monitoring of progress. Implementation of data validation and verification processes is necessary to identify and rectify errors or inconsistencies in the data. This is particularly important when using GIS technology because spatial data accuracy is crucial for meaningful analysis and decision-making. Another challenge is the need for capacity-building and technical expertise in GIS and data analysis. Although Saudi Arabia has made progress in building its GIS capabilities, there remains a need for skilled professionals who can effectively analyze and interpret the data. This requires investments in training programs and the development of a skilled workforce that can harness the power of GIS technology to monitor progress. In addition, the scale and complexity of the SDGs and Saudi Vision 2030 present challenges in terms of data integration and analysis. Given that the SDGs encompass a wide range of sectors and indicators, it becomes necessary to integrate data from various sources and conduct comprehensive investigations. Advanced GIS tools and techniques are required to handle large datasets and perform complex spatial analyses.
Overall, this study aims to overcome the limitations of previous research, particularly the lack of countries utilizing GIS or RS technologies to monitor the progress of SDGs, especially in the Middle East. It examines the GIS-based progress monitoring of the SDGs toward achieving Saudi Vision 2030. The specific objectives of this study are as follows:
- Identifying the roles of GIS and RS technologies in monitoring SDG progress and determining additional goals that can be tracked using geospatial data and relevant technologies.
- Enhancement of progress monitoring strategies by combining various state-of-the-art technologies, such as geospatial science, citizen science, and big data analytics.
- Provide recommendations for framework development to assist organizations as a guideline to monitor SDG progress in achieving the objectives of Saudi Vision 2030.
The remainder of this paper is organized as follows: Section 2 describes the materials and methods, and Section 3 presents the results and findings of the investigation. Section 4 and Section 5 present the discussion and recommendations for this study. Finally, the conclusions and limitations of this study are presented in Section 6 and Section 7.
2. Materials and Methods
After a systematic literature review, interviews with experts in the field and a case study were undertaken. The chart in Figure 2 illustrates the flow of the paper.
Figure 2.
Methodological structure of the paper.
Secondary Data: We conducted a systematic review to comprehensively evaluate the relevant research. The following keywords were utilized in the Scopus database to find pertinent papers for the evaluation: “remote sensing and SDGs”, “Sustainable Development Goals”, “remote sensing and GIS and SDGs”, “geospatial data and SDGs”, “monitoring SDGs”, and “monitoring the progress of SDGs”. Figure 1 summarizes how these terms reveal different studies based on multiple parameters. The search timeline was from 2015 to 2023. The results from the literature were evaluated twice. Only abstracts with pertinent keywords were examined in the initial phase to determine whether a manuscript should be selected for additional research. To reduce bias, the initial choice was based solely on the title of the paper and pertinent keywords rather than the authors’ names and nations. In the initial phase of the review, peer-reviewed articles were prioritized.
Expert interviews: These interviews provided valuable insights and perspectives from experts in various fields, allowing for a comprehensive understanding of the progress made towards the Sustainable Development Goals that has not been covered in the literature. By engaging with experts, policymakers, and stakeholders, we can better understand the challenges and opportunities to achieve the targets set by Saudi Vision 2030. This helps identify gaps, assess the effectiveness of existing initiatives, and provide recommendations for improvement. Additionally, they make the monitoring and evaluation process more robust and accurate, as experts provide valuable inputs on the data collection methodology, indicators, and measurement frameworks. The interviews indicated that the GIS-based progress monitoring system gathered qualitative data, ensuring a holistic approach to tracking and measuring the progress of the SDGs. These interviews also facilitated knowledge sharing and collaboration among experts, fostering a multidisciplinary approach to problem-solving. Ultimately, expert interviews enhanced accuracy, reliability, and effectiveness, contributing to the successful implementation of Saudi Vision 2030 and the achievement of relevant SDGs. Critical topics considered in the interviews were GIS’s role in achieving SDGs and Saudi Vision 2030, the government’s role in GIS platforms, SDGs that can be monitored using GIS, environmental challenges, how GIS can be used to support urban development, and the challenges that might be faced in utilizing GIS as a tool to achieve Saudi Vision 2030.
3. Results
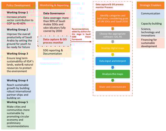
The Saudi government developed a framework for the workflow of multidisciplinary tasks in three stages, as shown in Figure 3, where each stage has multiple phases, and each group works on specific goals. By enhancing this framework and incorporating GIS and data capture techniques during the monitoring stage before SDG reporting and documentation, organizations can significantly improve their effectiveness and drive the progress of SDGs. GIS technology collects, analyzes, and visualizes geospatial data, providing valuable insights and informing decision-making processes. By leveraging GIS, organizations can identify patterns, trends, and spatial relationships within the data, enabling them to better understand the complex interplay of various factors influencing progress towards the SDGs. Additionally, data capture techniques ensure the accurate and comprehensive collection of relevant data, which is crucial for generating reliable and meaningful reports. By implementing these tools and strategies at the monitoring stage, organizations can improve their ability to track progress, identify areas of concern, and allocate resources effectively.
Figure 3.
Saudi Vision 2030 and SDGs process [24].
3.1. Monitoring SDGs with GIS and RS
3.1.1. SDG 1: No Poverty
Spatial data derived from satellite sensors in poor nations can aid in the global collection of retrospective census data. For SDG 1, the UN established seven targets and 14 indicators. As updating the data yearly is challenging, the standard approach to measuring poverty relies on census data, generally repeated every 5–10 years. However, census data may not be inaccessible or outdated for various low- and middle-income nations. Methods based on GIS and mobile mapping can be used to update and fill in these data gaps [29].
Geospatial data-based poverty maps reveal the spatial inequalities associated with the main SDG 1 indicators by revealing information on national inequality [30]. As Table 1 below summarizes how GIS and RS are incorporated to assess the progress of SDG 1 digital maps, these maps are increasingly being used to build strategic plans that implement social welfare services to decrease inequality within nations. These schemes include the distribution of benefits, efficient resource usage, medical income, unemployment insurance, and old-age retirement. Multitemporal poverty maps can be employed to track how poverty has changed owing to the implementation of social security measures. Multiple studies have used GIS techniques to help implement policies to meet the SDGs; a few of these studies are discussed below. According to one study, decision-makers on the lowest-income continents of the world are regularly forced to act on incomplete data, notably in Africa. Thus, insufficient data can be filled using machine learning and high-resolution satellite photography [29].
Table 1.
Role of GIS and RS in monitoring SDG 1 (No Poverty) [29,31,32,33,34].
Multi-dimensional poverty employs a highly accurate index based on mobile phone information, responsibility, phone quantity, and satellite-based nighttime light data [31]. This study demonstrates that extensive data from mobile and satellite sources can be used to assess spatiotemporal poverty. In Sri Lanka, indicators such as the density of unpaved or paved roads, the density of buildings, roof types, and types of farming have been used to predict variations in poverty across small local areas [32]. Driven by the application of existing regulations, geospatial information can be efficiently utilized to offer updated information and track development. In one study, artificial neural networks were utilized to build a transfer learning strategy using a data-rich proxy to employ nighttime light intensities for African poverty forecasts [33]. The results show that even in nations with limited ability to support conventional data-gathering techniques, estimation is possible, and poverty rates are continuously monitored using high-resolution satellite images. Therefore, it can be inferred from the previous literature analysis that geospatial approaches are efficient ways to connect with the most vulnerable populations and implement policies to end poverty entirely.
3.1.2. SDG 2: Zero Hunger
Remote sensing-based agricultural yield estimates can be used to prevent hunger. The UN Food and Agriculture Organization (FAO) maintains enough food production globally to feed everyone. Nevertheless, recent data indicate an increase in undernourished people, rising from 777 million in 2015 to 815 million in 2016 [35]. The struggle against starvation requires international cooperation and is not a simple effort. Comprehending the hunger issue in a region and predicting crop output and water availability can be instrumental in mitigating future challenges. This proactive approach enables the timely development of necessary strategies. Utilizing modeling approaches to offer timely data on agricultural productivity and market demand, satellite data contributes to the global endeavor of eradicating hunger. In addition, precision agriculture promotes the use of unmanned aerial systems (UAVs) to foster sustainable agricultural practices [36]. One study assessed corn yield using UAV data and fertilizer use optimization. GIS can be employed to identify essential locations that are unable to provide enough food [12]. Table 2 below summarizes the role of GIS and RS in SDG 2.
Table 2.
Role of GIS and RS in monitoring SDG 2 (Zero Hunger) [36,37,38,39,40,41].
It also examined climate change scenarios for sub-Saharan Africa at the subnational level. The study found that enhancing residential food security through increased economic power can alleviate challenges in African countries. If climate change continues, some areas in Tanzania, Mozambique, and the Democratic Republic of Congo will face increasingly severe food problems. According to predictions, the achievement of SDG-2 for these nations is contingent upon international cooperation to assist impoverished countries. Using timely and precise data at the government level, the crop sector can be evaluated using geospatial data, ground-based observations, and weather data at the regional and global levels. Information regarding weak growth seasons and years with low agricultural production can be found in the satellite data. The Group for Environmental Investigations Global Agricultural Monitor is a pioneering company that forecasts agricultural production using geospatial data. Countries can increase their agricultural outputs and climate stability by implementing technologies that feed the world’s expanding population [39].
3.1.3. SDG 3: Good Health and Well-Being
Georeferencing methods can be used to evaluate healthcare systems and predict viral outbreaks. Improving sanitary conditions, such as access to clean water, is necessary for maintaining optimal health. If SDG 6 (clean water and sanitation) is satisfied, SDG-3 can be completed. It is crucial to remember that the 17 SDGs are interconnected rather than mutually distinct. Using GIS maps, WDI data, the World Water Development Report from the United Nations World Water Assessment Program (UN-Water), and the percentage of the population that has access to clean water (WWAP), the maps display a cluster across Africa, indicating that things need to be changed for the SDGs to be achieved in the future [42]. Like how it may be used to identify hunger issues, a GIS is essential in helping decision-makers take action to improve things. Access to the healthcare system is necessary to preserve excellent health. In addition to sanitation, GIS can be used to analyze regional and global healthcare problems. One study measured the country’s spatial access to healthcare to evaluate the state of the healthcare system there [43]. Because they make it apparent which populations in Costa Rica lack adequate access to healthcare, his findings are essential for locally attaining SDG 3. This study was conducted to identify locations that experienced a lack of healthcare personnel [44]. The researchers discovered that these areas were common throughout the state, except in major cities such as Chicago. Both studies suggest that GIS in medical geography can be used to illustrate social inequalities in wealthy nations.
Additionally, reducing inequalities is the objective of SDG 10, also in collaboration with SDG 3, which boosts social conditions. Notably, the general healthcare system is not the only area where GIS is beneficial. It can be used in epidemiological research to stop future pandemics. A case study was developed to demonstrate how a GIS was applied to control Guinea’s most recent Ebola outbreak. Combating infectious diseases is difficult in nations such as Guinea because essential data such as geographic and socioeconomic information are lacking [45]. Rapid action is necessary to prevent such outbreaks. A medical human rights organization called Medicine Sans Wild West gathered geographic information to understand how streets connected residential areas and where the cases were reported. They highlighted how challenging it is for nations to control infectious diseases. Furthermore, satellite images were used to investigate the relationship between the radiation risks of heart disease, skin cancer, and heatstroke in South Africa. Differences in radiation and land surface temperatures were brought about by urbanization. Improving the design of prevention and control strategies. A method was suggested for mapping locations with high-road connectivity to hospitals in African countries [46]. Table 3 below summarizes GIS and RS’s role in tracking and monitoring the progress of SDG 3.
Table 3.
Role of GIS and RS in monitoring SDG 3 (Good Health and Well-being) [43,44,45,46,47,48,49].
3.1.4. SDG 6: Clean Water and Sanitation
Clean water and sanitation-related issues are covered by SDG 6. It contains seven goals, which include achieving improved water resources and personal cleanliness. These aims can be supported by geospatial tools. Target 1 requires everyone to have equal, clean, and inexpensive drinking water by 2030. To do this, Machiwal’s work, “Assessment of Groundwater Potential in a Semi-Arid Region of India Using RS, Geographical Information System, and decision making of multicriteria techniques called MCDM”, offers expert solutions. By combining RS, GIS, and MCDM approaches, the researchers presented a standard methodology for defining groundwater potential zones. They created a groundwater map using each of these approaches; using a groundwater possible indicator, four groundwater potential zones in Rajasthan’s Udaipur district were classified as good, moderate, bad, and extremely poor [50].
A separate study conducted in the drought-prone Bundelkhand region showcased the utility of ground survey data, GIS, and RS to locate areas with groundwater potential. This investigation aids in the adaptation to and mitigation of drought [51]. SDG 6’s Target 2 aims to eliminate open defecation and ensure access for all to adequate and appropriate hygiene and sanitation, with special consideration for the specific needs of women, girls, and the most vulnerable individuals. Infrastructure facilities can be developed using data, including land cover acquired from satellite images incorporated into GIS, along with information on property ownership, soil types, slope, and visibility [29]. A second study, conducted in the Nigerian village of Alabata, which lacks essential infrastructure services, demonstrated the significance of RS and GIS techniques in microbiological investigations of water supply to rural communities. This study collected data on water sources, health, sanitation, and water sample stations, plotted them on a GIS, and created a base map. The development of the RS/GIS system enables the creation of a map for management and planning that spatially overlaps information on water source locations and bacteriological quality [52]. By 2020, SDG 6′s target five calls for preserving and restoring water-related ecosystems, such as those found in mountains, forests, wetlands, rivers, aquifers, and lakes. Several factors, including wetlands, mountains, and forests, influence water availability. A multipurpose wetland inventory using combined RS/GIS approaches and customized analysis at various scales in response to historical uncertainties and gaps. Moreover, to illustrate the land-use trends caused by modifications to agricultural, sedimentation, and settlement patterns, researchers quantified the state of wetlands along Sri Lanka’s western coast using satellite data and GIS [53]. Table 4 below summarizes how to track the process and progress of SDG 6 by utilizing GIS and RS.
Table 4.
Role of GIS and RS in monitoring SDG 6 (Clean Water and Sanitation) [29,36,50,51,52,53].
3.1.5. SDG 11: Sustainable Cities and Communities
To effectively integrate geospatial data into the global goal of building sustainable cities and human settlements, additional financial and technological applications are required. UN-Habitat has already begun working with academic institutions to provide a representative dataset of urban regions that would enable the monitoring of urban land-use efficiency, land-use mix, street connectivity, and other crucial elements of sustainable urban development [54]. The adoption of SDG 11 is transformative as it emphasizes the progressive growth of urban planning, the complex supply of public space, and the accessibility of critical services and transportation networks in the face of the rising population in this unpredictable digital environment. In 1992, the United Nations emphasized the requirement for an integrated strategy for sustainable development and the need for accurate information and data for decision-making [55,56]. Subsequently, the first global sustainable development discussion highlighted a strong need for geographical data. The summit report urged member states to encourage the creation and widespread application of earth observation technologies, such as global mapping, geographic information systems, and satellite GIS, to merge high-quality information on the impacts of the environment, changes in land use, and other topics; this was conducted under the “means of implementation” theme.
The city has several industries that can benefit significantly from geospatial data. Obtaining information on these indicators will be very helpful in achieving SDG 11 by 2030 and implementing sustainable cities as Table 5 depicts. For example, using GIS data to track wastewater flow can help identify and quantify the proportion of safely treated wastewater [57]. Consequently, sustainability indicators offer new perspectives and options for global planning and development. The administration and planning of sustainable cities should be based on an assessment of their effects. An SDG indicator for urban transportation was discussed [58]. GIS offers various quantitative and time-based monitoring options, even though the establishment of resilient, safe, and sustainable cities and communities presents a global community with several severe environmental, social, and economic issues. The utilization of geoinformation significantly lowers network load and building modeling costs. In most construction projects, this results in a 75 percent reduction in labor, time, and cost, significantly advancing the goals of sustainable and low-carbon communities [59].
Table 5.
Role of GIS and RS in monitoring SDG 11 (sustainable cities and communities) [57,59,60,61,62,63,64].
3.1.6. SDG 13: Climate Action
The key to understanding climate change is to develop a framework that combines historical and present data from multiple sources into a single system utilizing GIS [65]. The use of RS, notably in most nations’ development aims and strategies, explicitly refers to climate monitoring and analysis. For instance, Indonesia has begun to work on its national satellite development program to facilitate satellite RS use on domestic issues such as food security and climate change. Additionally, nations such as the Philippines aim for the technical workforce to develop the necessary knowledge using tools such as GIS. It should be noted that RS is now essential for decision-makers to access reliable climate change information bulletins.
Oil spillages are frequent disasters in our oceans and are mainly caused by shipping activities. Due to advancements in sea transportation, pollutants have become more prevalent in recent years. The ecological health of the oceans and aquatic habitats, including aquaculture, sea animals, and corals, can be dramatically affected by oil spills. RS-based algorithms have been extensively applied to oil spill detection. The introduction of wireless remote-sensing methods has significantly improved the ability to detect oil spills [66]. For example, in Norwegian waters, satellite-based oil pollution monitoring capabilities were demonstrated in the early 1990s using images from the ERS-1 satellite [67]. Synthetic Aperture Radar (SAR), which benefits from the development of RS technology, is essential for petroleum tracking [68]. Table 6 below describes the importance of utilizing GIS and RS as tools to monitor and track SDG 13.
Table 6.
Role of GIS and RS in monitoring SDG 13 (Climate Action) [29,36,50,51,52,53].
3.1.7. SDG 15: Life on Land
Forests are crucial to the global carbon cycle at regional and global scales. According to a MEA (2005) report, trees store 335–365 gigatons of carbon annually [69]. Any substantial modifications or losses to forested areas brought on by land use and land cover changes, selective harvesting, wildfires, pests, and/or disease prevent the forest’s reproduction capacity. However, the concept of forest degradation remains ambiguous. An FAO study defines forest degradation as changes inside the woods that significantly influence stand or site form or function, lowering the capability of providing goods and services [70]. Consequently, it is necessary to effectively track, map, and estimate total tree cover loss and damage and calculate aboveground biomass (AGB). RS has been used for many years and can assess total spatial and temporal coverage. Each country must set up transparent, reliable, and efficient remote forest monitoring to support the objectives of SDG 15, which essentially focuses on long-term forest management.
The future of forest ecosystems will undoubtedly be shaped by current human activities and policies. Satellite RS methods and procedures for establishing baseline data on forest loss, against which future rates of change can be assessed, are crucial to the solution [21]. Therefore, there is a great deal of interest in developing methods for measurement, reporting, and verification to create future aboveground forest carbon stocks. One such study was conducted in Riau Province, Indonesia. The investigation created future scenarios to conform with the IPCC Assessment Report using basic ALOS PALSAR-2 Mosaic data at a 25-m spatial resolution (AR5). Three possible policy outcomes were assessed: “business as usual”, “government-forest conservation policy”, and “government concession for plantations and logging policy”. The researchers determined that if the existing practices were maintained, the area would lose its forest cover, which would affect carbon sequestration. These studies are essential for developing and analyzing existing policies and their impact on the future [71]. Table 7 below summarizes some studies that utilized GIS and RS as tools to monitor and track SDG 15.
Table 7.
Role of GIS and RS in monitoring SDG 15 (Life on Land) [21,72,73,74].
3.2. Interview Results
The interview process involved gathering perspectives on GIS-based progress monitoring of SDGs towards achieving Saudi Vision 2030 from various stakeholders familiar with the progress of SDGs in Saudi Arabia and using GIS technology. The participants included three GIS specialists, urban planners, and the Mostadam Green Rating System, and accredit professionals were asked five open-ended questions. The experts in the interviews emphasized the need to utilize GIS technology to track the development of SDGs. They highlighted that a GIS provides a visual context and allows for the presentation and analysis of complex SDG data. This technology can assist in identifying trends, patterns, and gaps in the application of sustainable development programs. Table 8 summarizes the significant outcomes of the covered questions and answers.
Table 8.
Summary of the interview outcomes.
3.3. Case Studies of GIS Implementation to Promote Sustainability in Saudi Vision 2030
The study conducted by Garni and Awasthi in 2017 on solar PV power plant site selection, employing the GIS-AHP-based technique, serves as an illustrative example of transitioning from oil consumption to reliance on renewable energy sources, particularly in the context of Saudi Arabia. This study showcases how GIS can effectively contribute to achieving the objectives of sustainable development by aiding in the identification and selection of optimal locations for solar power plants [75]. The Kingdom spans over 2 million km2 in South Asia. The major cities are Riyadh, Jeddah, Mecca, Medina, and Dammam. Most cities experience desert climates with intense daytime heat and a sharp drop in nighttime temperatures. Saudi Arabia has enormous potential for solar energy due to its location, substantial undeveloped area, and daily solar irradiation levels [76,77].
The Saudi Arabia case study provides a model that uses actual climatological and legal data, including information on roads, mountains, and protected areas. Using actual atmospheric conditions, the ArcGIS solar analysis tool was used to calculate solar insolation across the entire research area. The resulting map overlay revealed that 16 percent (300,000 km2) of the research region is suitable for installing utility-sized PV power plants, with the best locations being in the north and northwest of Saudi Arabia. The researchers observed that appropriate land follows a pattern that roughly corresponds to the distance from major highways, power lines, and metropolitan centers. Over 80% of the suitable sites exhibited moderate-to-high Landscape Suitability Index (LSI) values, spanning from moderate to high. The amalgamation of GIS and MCDM techniques has demonstrated its efficacy in handling extensive geographic information datasets and large spatial areas, facilitating the manipulation of variables crucial for identifying optimal locations for solar power facilities [75]. According to the optimum site selection criteria, the technical feasibility criteria determined the optimal locations for the utility-scale PV projects. These factors have a direct impact on the performance of solar power plants: average temperature (C1), solar radiation (C2), land aspects and slope (C3 and C4), urban vicinity (C5), highway proximity (C6), and power line proximity (C7). As part of Saudi Vision 2030, the country aims to generate 58.7 gigawatts of renewable energy resources by 2030 [78].
The integration of MCDM-GIS produced an overlaid result map, which revealed that 16 percent (300,000 km2) of the research region was promising and suitable for installing utility-sized PV power plants (Figure 4). Given its favorable high solar irradiation, gentle slope, and proximity to main roads, grid lines, and urban regions, the central region of Saudi Arabia has more locations suitable for utility-sized PV power facilities. A few sites are suitable in the north and northwest of the study region and have also been identified. A few areas on the eastern and western coastlines have appropriate locations. Because of the relatively high air temperature and low density of major roads, electricity transmission lines, and metropolitan areas, the southeast, home to the largest contiguous sand desert (Rub’ al Khali), is unsuitable for establishing such plants [75].
Figure 4.
Preliminary results of potential sites (Reprinted with permission from Ref. [75]. Copyright 2023).
This case study offers a meta-overview of the potential of utility-scale photovoltaic land suitability analysis in the research area by combining a geographic information system and a multicriteria decision-making tool. The importance of each selection criterion was assessed using the analytic hierarchy process (AHP) when selecting an ideal location for utility-scale solar PV power facilities. The suggested model considers technical and financial parameters such as solar radiation, annual average temperature, slope, geographical features, and closeness to power lines, main roads, and urban areas. This methodology effectively created a grid-connected utility-sized PV power plant land suitability assessment for possible sites [75]. The primary benefit of this case study is that it uses existing infrastructure and resources to provide cities with the power they need while protecting the environment. Owing to its ability to incorporate actual atmospheric characteristics, solar analyst modeling in ArcGIS, which produced sun irradiation maps, is a particularly vital tool.
Another study conducted in Saudi Arabia, the Green Saudi Initiative, aimed to support the protection of the environment and the building of a sustainable future. GIS and multicriteria decision-making methods were used to assess and map green infrastructure, revealing different suitability classes and areas for planning [79]. Numerous methods are available to assist in multicriteria decision-making. The primary objective is to aid decision-makers in formulating a problem and providing context for the decision-making process prior to evaluating and comparing potential solutions [80,81,82]. One of the more straightforward methods is the hierarchical multicriteria process (AHP). The AHP facilitates the calculation of a summary score ranging from 0 to 1 by incorporating rankings and weights assigned to all criteria considered in the decision-making process [83]. To delineate the scope of this research, nine GIS map criteria were selected to identify optimal locations for urban green spaces. These chosen criteria incorporate diverse data sources, comprising a digital elevation model, slope map, topographic position index, rainfall map, distance to waterlines, topographic wetness index, distance to roads, wind speed, and global exposure datasets. Together, these criteria collectively contribute to pinpointing suitable areas for the establishment of urban green spaces [79].
The findings regarding Green Infrastructure suitability are illustrated in Figure 5 and Figure 6. Figure 6 provides a detailed overview of the different forms of suitability in the Al-Baha region and presents the respective percentages for each district. The results revealed five distinct suitability classes; namely poor, fair, good, and excellent, which are mapped in Figure 6. The initial class, “poor suitability”, encompasses an area of 12% (1322 km2) within the Al Baha region of 11,104 km2. This class is predominantly observed in Qelwah and Elmelkhwah, accounting for approximately 37% (697 km2) and 34% (471 km2), respectively. Buljurshi also contributes to this class, with an area of 5% (132 km2). Other districts displayed poor-suitability areas that did not exceed 12 km2. The subsequent class, “fair suitability”, exhibits the largest coverage, representing 43% (4808 km2) of the Al Baha region. This class is present in the Alaqiq, Qelwah, Elmelkhwah, and Buljurshi districts, occupying significant areas of 57% (1766 km2), 56% (1051 km2), 50% (693 km2), and 37% (975 km2), respectively (Figure 5 and Figure 6) [79].
Figure 5.
Area and percentage of different classes of Green Infrastructure potential areas in Al Baha region and in seven zones (Reprinted from Ref. [79]: MDPI Publication).
Figure 6.
Suitability areas of Green Infrastructure in the Al Baha (Reprinted from Ref. [79]: MDPI Publication).
Conventional oil, including crude oil, condensate, and natural gas liquids, accounted for approximately 97% of global energy demand in 2008. However, the International Energy Agency projections indicate that this reliance will decrease by approximately 90% by 2030. Observers anticipate a decline in oil production and consumption as renewable sources become more cost-effective, advanced, and environmentally sustainable [84,85]. To address declining oil reserves and rising energy demand, the Saudi Arabian authorities introduced Saudi Vision 2030, an extensive strategy aimed at decreasing the nation’s social and economic reliance on oil. In January 2017, Saudi Arabia made its initial competitive offering of multi-billion-dollar projects to produce large-scale solar energy, marking its most significant commitment to renewable energy, according to analysts [24]. According to recent studies, Saudi Arabia could become a net oil importer by 2038 if oil consumption in the energy sector is not significantly reduced [86]. Hence, it is of utmost importance to reduce the dependency on crude oil and tap more power from the abundant renewable energy resources of the Kingdom. The following sections detail the research conducted to assess wind energy potential at several sites in the Kingdom [87].
The Kingdom is located between latitudes 17.5 N and 31 N and longitudes 36.6 E and 50 E. The terrain elevation ranges from 0 to 2600 m above mean sea level [88]. According to these statistics, Saudi Arabia is fortunate in terms of its location and appropriateness for diverse renewable energy resources. Most of the Kingdom’s areas have a high potential for wind energy generation [89]. Based on the geographic characteristics of the study area, legislative acts in the fields of environmental protection, forest protection, water protection, and life safety standards were analyzed; similar literature was reviewed, and the opinions of decision-makers who dealt with similar problems were considered [90]. Two criteria were identified: assessment criteria for site appropriateness analysis and limitations in rejecting problematic locations. As Figure 7 depicts, the evaluation criteria were used in this study: average wind speed (C1), distance to power lines (C2), distance to roads (C3), distance to settlement areas (C4), and slope (C5), and the following constraints were used: airports, land use, water bodies, and important bird areas. The suitability index of each site on the weighted criteria map was determined by multiplying it by the binary score assigned to each site on the constraint map. This process ensured that only sites suitable for wind farm development were considered. The resulting map excludes areas with a score of 0 and categorizes those with a score of 1 to 4 into four classes: “extremely suitable”, “very suitable”, “suitable”, and “less suitable”. Among these classes, C4 represented the most suitable sites, and C1 denoted the least suitable sites [91].
Figure 7.
Reclassified maps (a–e) of Saudi Arabia with each weighted criterion (Reprinted with permission from Ref. [91]. Copyright 2023).
We created a map depicting the suitability of wind farm locations by combining the weighted criteria map and constraint map (Figure 8). This map identified areas deemed suitable for wind farms with varying degrees of suitability. Areas with high suitability were further classified into four categories: less suitable, suitable, very suitable, and extremely suitable. Based on map analysis, it is evident that most areas in northern Saudi Arabia are suitable for wind farms, whereas the southwestern region is highly suitable. The wind location suitability map was discussed in terms of the varying degrees of suitability observed.
Figure 8.
Saudi Arabia wind suitability map (Reprinted with permission from Ref. [91]. Copyright 2023).
4. Discussions
Multiple quantifiable measures can be used to assess SDG performance. In terms of their ability to employ sensor data to supplement census data, RS approaches have played a vital role in the monitoring of roadmaps for accomplishing SDGs [19]. Relevant studies have demonstrated that RS techniques are crucial for monitoring the SDGs. The use of big data, science, and public engagement has been found to be beneficial in tracking and measuring SDG indicators. To directly monitor, demand, or drive improvements on issues that impact them, organizations have produced “citizen-generated data”. This utilizes several methods, including surveys, messaging, calls, emails, reports, and social media. The data generated can be qualitative or quantitative and come in various formats [92]. Lessons from the MDGs demonstrate that civil society participation is essential for a framework of accountability that is inclusive, transparent, and participatory [93]. Subsequently, the post-2015 SDG-based strategy stresses prioritizing public participation at all levels. The right to freedom of expression, association, peaceful assembly, and access to information assists in bringing the voices of those who are most marginalized into the discussion [93]. Therefore, citizen-driven data may be crucial for real-time tracking and directing SDG implementation. By contributing real-time, prioritized, and accurate data, citizen-driven data have the potential to close existing gaps. This can ensure the fundamental shifts necessary to address the colossal global challenges and advance SDGs [92].
Citizen science can contribute significantly to the SDGs by enhancing data and capacity, fulfilling multistakeholder partnerships, fostering innovation, promoting widespread data ownership and validity, improving transparency, and enabling continuous image monitoring. Researchers have emphasized the need for rigorous SDG monitoring, emphasizing evidence-based, timely, dependable assessments and disaggregation by diverse societal groups [94]. Data generated by all citizens can significantly advance this goal. Some of the points mentioned above are already present in Google Maps and Google Earth and in the data addition, analysis, and geotagging of images uploaded by people worldwide. Evidently, people are motivated to make significant contributions to such projects. Examples include finding the largest rainforest in Southern Africa and identifying peculiar cave networks that led to the discovery of a New Human Ancestor [95]. The potential value of near real-time information on public policy issues and their corresponding locations within defined constituencies, improved data analysis for prioritization and rapid response, and deriving insights into various aspects of citizen feedback were highlighted in a 2015 study by Global Pulse on Mining citizen feedback data to improve local government decision-making [96]. Big data has gained attention over the past ten years and has drawn the interest of academic institutions, businesses, governments, and other organizations. Significant sources of innovation, competition, and productivity. With the advent of high-performance computers, increased storage space, and the proliferation of high-resolution satellite data, computer science has recently experienced a tremendous increase of several terabytes daily [97]. Due to the continued use of global earth analysis for environmental monitoring, scientists now refer to RS data as “Big Data” [98]. Moreover, data pooling can improve the identification, diagnosis, and treatment of a variety of health conditions. One such study recommended five SDG priorities: develop metrics, set up monitoring mechanisms, assess progress, improve infrastructure, standardize data, and verify data [99]. Other authors have used information from the 2015 Global Burden of Diseases, Injuries, and Risk Factor Studies to assess the progress of SDG [100]. Big data should be chosen such that it may be utilized to test many areas of sustainable energy production, food security, water security, and poverty eradication [101].
5. Recommendations
In this section, a framework for utilizing GIS to monitor the progress of the SDGs toward achieving Saudi Vision 2030 is presented (Table 9). This guideline has been added to assist planners in tracking the process during the monitoring and reporting stages of the implementation and development of the program, as shown in Figure 3. GIS technology allows data visualization and spatial analysis, enabling the identification of trends, patterns, and relationships that can inform decision-making processes. By incorporating GIS into SDG monitoring, Saudi Arabia can gain valuable insights into the progress made, identify areas that require attention, and allocate resources effectively to address gaps and challenges. This approach enhances the country’s ability to track and evaluate its SDG progress, ultimately contributing to the achievement of Saudi Vision 2030.
Table 9.
Role of GIS in achieving Saudi Vision 2030.
The integration of GIS technology and big data analysis has the potential to revolutionize the monitoring and evaluation of SDG progress. Satellite imagery and other GIS techniques can provide a comprehensive view of Earth’s resources, environmental changes, and human activities, allowing for better decision-making and targeted interventions to achieve the SDGs. For example, GIS data can help monitor changes in land use and cover, deforestation rates, urban expansion, and ecosystem health. By analyzing satellite images, policymakers can identify areas at risk of environmental degradation and take appropriate measures to mitigate these risks. Similarly, GIS can track changes in water resources, such as groundwater depletion or the extent of water pollution, enabling better management strategies to ensure water security (SDG 6). It is essential to increase public understanding of the potential applications of big data and invest in institutional capacity building, data-driven regulation, and policymaking. Building institutional capacity is crucial for harnessing the potential of GIS, big data analysis, and citizen-generated data. Governments, research institutions, and civil society organizations must invest in training programs and infrastructure to effectively collect, analyze, and interpret these data. This will enable them to make evidence-based decisions, track progress, and address data gaps in achieving the SDGs.
6. Conclusions
The 17 Sustainable Development Goals were created to improve human welfare, protect natural resources, and decrease the negative environmental effects of human activity on future generations. Both developed and developing countries ratified the SDGs, in contrast to the earlier MDGs. Given their broad focus, monitoring is essential for the success of the SDGs by 2030 and for the revision of current policies for improved implementation.
Regional differences can be visualized using geospatial data. Numerous studies have shown that geospatial data can help track the success and development of SDG-based strategies. However, it has not been utilized entirely for the monitoring and assessment of worldwide issues and objectives. Scientific and political communities should work together to standardize monitoring procedures for all nations to ensure the success of SDGs. This provides an opportunity for the success of the UNSDGs. SDGs 5, 8, 10, and 17 can be improved through geospatial methods.
Achieving the SDGs demands extensive, coordinated global efforts to effectively utilize data sharing, processing, and aggregation in a multidisciplinary context. National geospatial information organizations must collaborate with professional groups at the national statistics and Earth observation levels to provide consistent and reliable data for the creation of comprehensive sustainable development policies.
As per the investigation of this article, the roles of GIS and big data will be pivotal for the successful implementation of SDGs in Saudi Arabia. Depending on the potential uses of the geospatial data, there may be various real-time processing options for satellite data. However, two key elements—participation and transparency—are crucial for a successful, effective, and accessible plan across all SDG levels. Big data, cooperation, and government-supported guidelines can be leveraged to find long-term solutions for implementing the SDGs to achieve Saudi Vision 2030. This study also addresses the limitations of using GIS to monitor SDG progress, conducts a comprehensive investigation to analyze the SDGs trackable by GIS and their roles, introduces methods to enhance measurement through technology, citizen science, and big data, and concludes with a recommendation to develop a framework assisting organizations in monitoring SDG progress in Saudi Arabia to support the achievement of Saudi Vision 2030.
7. Limitations and Future Studies
Data availability is one of the main limitations of using GIS to measure goals and indicators. Local organizations can provide a transparent platform. Some data, such as the base map of Saudi Arabia, were challenging to obtain but could be beneficial as a case study and would support the data. Further research should be conducted to investigate whether other goals and indicators can be measured using GIS. There is a need to explore methods to integrate real-time data into a GIS to improve data accuracy and reliability. This can be beneficial for achieving SDGs that require a timely response. Further research is necessary to determine the most effective scale of analysis for the goals or indicators and to compare GIS with other forms of analysis to determine the most efficient methods. This will provide a more comprehensive understanding of the strengths and limitations of GIS-based progress monitoring compared to alternative approaches. Comparative analysis can combine GIS analysis with other methods, such as statistical analysis or econometric modeling.
Author Contributions
Conceptualization, S.Q., B.A.-R., M.S. and A.I.; methodology, S.Q., M.S. and M.Y.W.; investigation, S.Q., M.S. and A.I.; resources, S.Q., B.A.-R. and M.Y.W.; data curation, S.Q. and A.I.; writing—original draft preparation, S.Q. and M.S.; writing—review and editing, B.A.-R., A.I. and M.Y.W.; visualization, S.Q., A.I. and M.S.; supervision, B.A.-R., M.S. and M.Y.W.; funding acquisition, B.A.-R., M.S. and A.I. All authors have read and agreed to the published version of the manuscript.
Funding
Authors acknowledge the research support from the Deanship of Research Oversight and Coordination (DROC) at King Fahd University of Petroleum & Minerals (KFUPM), Dhahran 31261, Saudi Arabia.
Data Availability Statement
The data used in this research are available upon request from the authors.
Acknowledgments
The authors would like to thank the Architecture & City Design Department, Control & Instrumentation Engineering Department, and IRC for Sustainable Energy Systems at King Fahd University of Petroleum & Minerals (KFUPM), Dhahran 31261, Saudi Arabia, for their support. Md Shafiullah would like to express his profound gratitude to King Abdullah City for Atomic and Renewable Energy (K.A.CARE) for their financial support in accomplishing this work.
Conflicts of Interest
The authors declare no conflict of interest.
References
- Unified National Platform 2030 Agenda and the Kingdom’s Efforts to Achieve These Goals; Saudi Arabia, 2023. Available online: https://www.my.gov.sa/wps/portal/snp/content/SDGPortal/!ut/p/z0/04_Sj9CPykssy0xPLMnMz0vMAfIjo8zi_QxdDTwMTQz93YMt3AwCzXyMg1wMAw0NLA31g1Pz9AuyHRUBEXub1w!!/ (accessed on 15 December 2023).
- Hák, T.; Janoušková, S.; Moldan, B. Sustainable Development Goals: A Need for Relevant Indicators. Ecol. Indic. 2016, 60, 565–573. [Google Scholar] [CrossRef]
- Fukuda-Parr, S. Sustainable Development Goals. In The Oxford Handbook on the United Nations; Weiss, T.G., Daws, S., Eds.; Oxford University Press: Oxford, UK, 2018; pp. 763–778. [Google Scholar]
- UN Office for Sustainable Development. Sustainable Development Goals (SDGs); United Nations: New York, NY, USA, 2015; Available online: https://sdgs.un.org/goals (accessed on 14 December 2023).
- UN Department of Economic and Social Affairs. Sustainable Development; United Nations: New York, NY, USA, 2015; Available online: https://www.un.org/en/development/desa/news/2015.html (accessed on 14 December 2023).
- Ignatov, A.; Mikhnevich, S.; Popova, I.; Safonkina, E.; Sakharov, A.; Shelepov, A. Leading Donorsʼ Approaches to SDGs Implementation. Int. Organ. Res. J. 2019, 14, 164–188. [Google Scholar] [CrossRef]
- Bhanja, R.; Roychowdhury, K. Assessing the progress of india towards sustainable development goals by 2030. J. Glob. Resour. 2020, 6, 81–91. [Google Scholar] [CrossRef]
- Khussamov, R.; Galiy, E.; Anisimov, E.; Ershova, L.; Nemkov, D. National Strategies for Sustainable Development G-7: Trends 2010–2020. Web Conf. 2020, 208, 06015. [Google Scholar] [CrossRef]
- Moyer, J.D.; Hedden, S. Are We on the Right Path to Achieve the Sustainable Development Goals? World Dev. 2020, 127, 104749. [Google Scholar] [CrossRef]
- Arora, N.K.; Mishra, I. United Nations Sustainable Development Goals 2030 and Environmental Sustainability: Race against Time. Environ. Sustain. 2019, 2, 339–342. [Google Scholar] [CrossRef]
- Kharas, H.; Gerlach, K.; Elgin-Cossart, M. Economies through Sustainable Development a New Global Partnership: Report of the High-Level Panel of Eminent Persons On. 2013. Available online: https://www.un.org/development/desa/pd/sites/www.un.org.development.desa.pd/files/unpd-cm13-201502-a_new_global_partnership_eradicate_powerty.pdf (accessed on 13 December 2023).
- MacFeely, S. The Big (Data) Bang: Opportunities and Challenges for Compiling SDG Indicators. Glob. Policy 2019, 10, 121–133. [Google Scholar] [CrossRef]
- Breuer, A.; Janetschek, H.; Malerba, D. Translating Sustainable Development Goal (SDG) Interdependencies into Policy Advice. Sustainability 2019, 11, 2092. [Google Scholar] [CrossRef]
- Allen, C.; Metternicht, G.; Wiedmann, T. Prioritising SDG Targets: Assessing Baselines, Gaps and Interlinkages. Sustain. Sci. 2019, 14, 421–438. [Google Scholar] [CrossRef]
- Quamar, M.M.; Al-Ramadan, B.; Khan, K.; Shafiullah, M.; El Ferik, S. Advancements and Applications of Drone-Integrated Geographic Information System Technology—A Review. Remote Sens. 2023, 15, 5039. [Google Scholar] [CrossRef]
- Masó, J.; Serral, I.; Domingo-Marimon, C.; Zabala, A. Earth Observations for Sustainable Development Goals Monitoring Based on Essential Variables and Driver-Pressure-State-Impact-Response Indicators. Int. J. Digit. Earth 2020, 13, 217–235. [Google Scholar] [CrossRef]
- Gholizadeh-Tayyar, S.; Bachouch, R.B.; Fousseret, Y.; Parmantier, Y.; Ramdani, N. Optimal Sensor Deployment According to a New Approach for Target Tracking in Smart Homes. IRBM 2020, 41, 321–330. [Google Scholar] [CrossRef]
- Atkinson, P.M. Downscaling in Remote Sensing. Int. J. Appl. Earth Obs. Geoinf. 2013, 22, 106–114. [Google Scholar] [CrossRef]
- Avtar, R.; Takeuchi, W.; Sawada, H. Full Polarimetric PALSAR-Based Land Cover Monitoring in Cambodia for Implementation of REDD Policies. Int. J. Digit. Earth 2013, 6, 255–275. [Google Scholar] [CrossRef]
- Koch, F.; Krellenberg, K. How to Contextualize SDG 11? Looking at Indicators for Sustainable Urban Development in Germany. ISPRS Int. J. Geoinf. 2018, 7, 464. [Google Scholar] [CrossRef]
- Avtar, R.; Aggarwal, R.; Kharrazi, A.; Kumar, P.; Kurniawan, T.A. Utilizing Geospatial Information to Implement SDGs and Monitor Their Progress. Environ. Monit. Assess. 2020, 192, 35. [Google Scholar] [CrossRef] [PubMed]
- United Nations Secretary. Science for Sustainable Development: Policy Brief by the Scientific Advisory Board of the UN Secretary-General; UNESCO: Paris, France, 2016. [Google Scholar]
- Estoque, R.C. A Review of the Sustainability Concept and the State of SDG Monitoring Using Remote Sensing. Remote Sens. 2020, 12, 1770. [Google Scholar] [CrossRef]
- Saudi’s Vision 2030. Saudi Arabia’s Vision 2030 Program Report. 2016. Available online: https://www.vision2030.gov.sa/media/rc0b5oy1/saudi_vision203.pdf (accessed on 12 December 2023).
- United Nations. Towards Saudi Arabia’s Sustainable Tomorrow; United Nations: New York, NY USA, 2018. [Google Scholar]
- General Authority for Statistics. Sustainable Development Goals (SDGs) in KSA (Status-Quo Statistical Report); General Authority for Statistics: Riyadh, Saudi Arabia, 2018.
- Mennecke, B.E.; West, L.A., Jr. Geographic Information Systems in Developing Countries. J. Glob. Inf. Manag. 2001, 9, 44–54. [Google Scholar] [CrossRef]
- Saudi Vision 2030. A Story of Transformations. Available online: https://www.vision2030.gov.sa/en/vision-2030/story-of-transformation/ (accessed on 24 November 2023).
- Steele, J.E.; Sundsøy, P.R.; Pezzulo, C.; Alegana, V.A.; Bird, T.J.; Blumenstock, J.; Bjelland, J.; Engø-Monsen, K.; de Montjoye, Y.-A.; Iqbal, A.M.; et al. Mapping Poverty Using Mobile Phone and Satellite Data. J. R. Soc. Interface 2017, 14, 20160690. [Google Scholar] [CrossRef]
- Kuffer, M.; Pfeffer, K.; Sliuzas, R. Slums from Space-15 Years of Slum Mapping Using Remote Sensing. Remote Sens. 2016, 8, 455. [Google Scholar] [CrossRef]
- Njuguna, C.; McSharry, P. Constructing Spatiotemporal Poverty Indices from Big Data. J. Bus. Res. 2017, 70, 318–327. [Google Scholar] [CrossRef]
- Engstrom, R.; Hersh, J.; Newhouse, D. Poverty in HD: What Does High- Resolution Satellite Imagery Reveal about Poverty? 2016. Available online: https://thedocs.worldbank.org/en/doc/60741466181743796-0050022016/render/PovertyinHDdraftv2.75.pdf (accessed on 14 December 2023).
- Xie, M.; Jean, N.; Burke, M.; Lobell, D.; Ermon, S. Transfer Learning from Deep Features for Remote Sensing and Poverty Mapping. In Proceedings of the 30th AAAI Conference on Artificial Intelligence, AAAI 2016, Phoenix, AZ, USA, 12–17 February 2016; AAAI Press: Washington, DC, USA, 2016; pp. 3929–3935. [Google Scholar]
- Blumenstock, J.; Cadamuro, G.; On, R. Predicting Poverty and Wealth from Mobile Phone Metadata. Science 2015, 350, 1073–1076. [Google Scholar] [CrossRef] [PubMed]
- FAO. The State of Food Security and Nutrition in the World; FAO: Rome, Italy, 2017; Volume 15. [Google Scholar]
- Paganini, M.; Petiteville, I.; Ward, S.; Dyke, G.; Steventon, M.; Harry, J. Satellite Earth Observations of the Sustainable Development Goals—Special 2018 Edition; European Space Agency: Paris, France, 2018; p. 107. [Google Scholar]
- Nubé, M.; Sonneveld, B.G.J.S. The Geographical Distribution of Underweight Children in Africa. Bull. World Health Organ. 2005, 83, 764–770. [Google Scholar] [PubMed]
- Liu, J.; Fritz, S.; van Wesenbeeck, C.F.A.; Fuchs, M.; You, L.; Obersteiner, M.; Yang, H. A Spatially Explicit Assessment of Current and Future Hotspots of Hunger in Sub-Saharan Africa in the Context of Global Change. Glob. Planet. Change 2008, 64, 222–235. [Google Scholar] [CrossRef]
- World Bank. World Development Indicators; World Bank: Washington, DC, USA, 2016; ISBN 978-1-4648-0683-4. [Google Scholar]
- Arroyo, J.A.; Gomez-Castaneda, C.; Ruiz, E.; De Cote, E.M.; Gaviz, F.; Sucar, L.E. UAV Technology and Machine Learning Techniques Applied to the Yield Improvement in Precision Agriculture. In Proceedings of the 2017 IEEE Mexican Humanitarian Technology Conference, MHTC 2017, Puebla, Mexico, 29 March 2017; Volume 2017-May. [Google Scholar]
- Dhanaraju, M.; Chenniappan, P.; Ramalingam, K.; Pazhanivelan, S.; Kaliaperumal, R. Smart Farming: Internet of Things (IoT)-Based Sustainable Agriculture. Agriculture 2022, 12, 1745. [Google Scholar] [CrossRef]
- WWAP. The United Nations World Water Development Report 2018: Nature-Based Solutions for Water; UNESCO: Paris, France, 2018; Available online: https://unesdoc.unesco.org/ark:/48223/pf0000261594 (accessed on 14 December 2023).
- Rosero-Bixby, L. Spatial Access to Health Care in Costa Rica and Its Equity: A GIS-Based Study. Soc. Sci. Med. 2004, 58, 1271–1284. [Google Scholar] [CrossRef]
- Wang, F.; Luo, W. Assessing Spatial and Nonspatial Factors for Healthcare Access: Towards an Integrated Approach to Defining Health Professional Shortage Areas. Health Place 2005, 11, 131–146. [Google Scholar] [CrossRef]
- Lüge, T. GIS Support for the MSF Ebola Response in Guinea 2014; Médecins Sans Frontieres Operational Center: Geneva, Switzerland, 2014. [Google Scholar]
- Strano, E.; Viana, M.P.; Sorichetta, A.; Tatem, A.J. Mapping Road Network Communities for Guiding Disease Surveillance and Control Strategies. Sci. Rep. 2018, 8, 4744. [Google Scholar] [CrossRef]
- United Nations World Water Assessment Programme (WWAP). The United Nations World Water Development Report: Nature Based Solutions for Water; UNESCO: Paris, France, 2018; ISBN 978-92-3-100264-9. Available online: https://unesdoc.unesco.org/ark:/48223/pf0000261424 (accessed on 14 December 2023).
- Orimoloye, I.R.; Mazinyo, S.P.; Nel, W.; Kalumba, A.M. Spatiotemporal Monitoring of Land Surface Temperature and Estimated Radiation Using Remote Sensing: Human Health Implications for East London, South Africa. Environ. Earth Sci. 2018, 77, 77. [Google Scholar] [CrossRef]
- Davenhall, W.F.; Kinabrew, C. GIS in Health and Human Services. In Springer Handbook of Geographic Information; Springer: Berlin/Heidelberg, Germany, 2012. [Google Scholar]
- Machiwal, D.; Jha, M.K.; Mal, B.C. Assessment of Groundwater Potential in a Semi-Arid Region of India Using Remote Sensing, GIS and MCDM Techniques. Water Resour. Manag. 2011, 25, 1359–1386. [Google Scholar] [CrossRef]
- Avtar, R.; Singh, C.K.; Shashtri, S.; Singh, A.; Mukherjee, S. Identification and Analysis of Groundwater Potential Zones in Ken-Betwa River Linking Area Using Remote Sensing and Geographic Information System. Geocarto Int. 2010, 25, 379–396. [Google Scholar] [CrossRef]
- Shittu, O.B.; Akpan, I.O.; Popoola, T.O.; Oyedepo, J.A.; Oluderu, I.B. Application of Gis-Rs in Bacteriological Examination of Rural Community Water Supply and Sustainability Problems with UNICEF Assisted Borehole: A Case Study of Alabata Community, South-Western Nigeria. J. Public Health Epidemiol. 2010, 2, 238–244. [Google Scholar]
- Rebelo, L.M.; Finlayson, C.M.; Nagabhatla, N. Remote Sensing and GIS for Wetland Inventory, Mapping and Change Analysis. J. Environ. Manag. 2009, 90, 2144–2153. [Google Scholar] [CrossRef] [PubMed]
- UN-Habitat Governing Council of the United Nations Settlements Programme, Twenty Fifth Session Nairobi. 2015. Available online: https://unhabitat.org/gc25 (accessed on 14 July 2023).
- Lehmann, A.; Chaplin-Kramer, R.; Lacayo, M.; Giuliani, G.; Thau, D.; Koy, K.; Goldberg, G.; Sharp, R. Lifting the Information Barriers to Address Sustainability Challenges with Data from Physical Geography and Earth Observation. Sustainability 2017, 9, 858. [Google Scholar] [CrossRef]
- Sands, P. United Nations Framework Tor Climate Change the United Nations Framework Convention on Climate Change. 1992. Available online: https://onlinelibrary.wiley.com/doi/10.1111/j.1467-9388.1992.tb00046.x (accessed on 22 November 2023).
- Ulugtekin, N.; Bektas Balcik, F.; Dogru, A.O.; Göksel, Ç.; Bektas, F.; Goksel, C.; Alaton, A.; Orhon, D. The Use of Remote Sensing and GIS Technologies for Comprehensive Wastewater Management. 2005. Available online: https://www.isprs.org/proceedings/2005/isrse/html/papers/483.pdf (accessed on 14 December 2023).
- Brussel, M.; Zuidgeest, M.; Pfeffer, K.; Van Maarseveen, M. Access or Accessibility? A Critique of the Urban Transport SDG Indicator. ISPRS Int. J. Geoinf. 2019, 8, 67. [Google Scholar] [CrossRef]
- Rau, J.Y.; Cheng, C.K. A Cost-Effective Strategy for Multi-Scale Photo-Realistic Building Modeling and Web-Based 3-D GIS Applications in Real Estate. Comput. Environ. Urban. Syst. 2013, 38, 35–44. [Google Scholar] [CrossRef]
- United Nations. Tracking Progress towards Inclusive, Safe, Resilient and Sustainable Cities and Human Settlements; United Nations: New York, NY, USA, 2018. [Google Scholar]
- Bahaire, T.; Elliott-White, M. The Application of Geographical Information Systems (GIS) in Sustainable Tourism Planning: A Review. J. Sustain. Tour. 1999, 7, 159–174. [Google Scholar] [CrossRef]
- Leslie, E.; Coffee, N.; Frank, L.; Owen, N.; Bauman, A.; Hugo, G. Walkability of Local Communities: Using Geographic Information Systems to Objectively Assess Relevant Environmental Attributes. Health Place 2007, 13, 111–122. [Google Scholar] [CrossRef]
- Saladin, M.; Butler, D.; Parkinson, J. Applications of Geographic Information Systems for Municipal Planning and Management in India. J. Environ. Dev. 2002, 11, 430–440. [Google Scholar] [CrossRef]
- Wang, J.; Banzhaf, E. Derive an Understanding of Green Infrastructure for the Quality of Life in Cities by Means of Integrated RS Mapping Tools. In Proceedings of the 2017 Joint Urban Remote Sensing Event, JURSE 2017, Dubai, United Arab Emirates, 6–8 March 2017. [Google Scholar]
- Dangermond, B.J.; Artz, M. Climate Change Is a Geographic Problem the Geographic Approach to Climate Change. Esri Report 2010. Available online: https://www.gisday.com/content/dam/esrisites/en-us/about/events/gis-day/climate-change.pdf (accessed on 14 December 2023).
- Yu, F.; Sun, W.; Li, J.; Zhao, Y.; Zhang, Y.; Chen, G. An Improved Otsu Method for Oil Spill Detection from SAR Images. Oceanologia 2017, 59, 311–317. [Google Scholar] [CrossRef]
- Pedersen, J.P.; Seljelv, L.G.; Strøm, G.D.; Follum, O.A.; Andersen, J.H.; Wahl, T. Oil Spill Detection by Use of ERS SAR Data. In ERS Applications, Proceedings of the Second International Workshop, 6–8 December 1995, London, UK; ESA, SP-383; Guyenne, T.-D., Ed.; European Space Agency: Paris, France, 1996; p. 181. [Google Scholar]
- Brekke, C.; Solberg, A.H.S. Oil Spill Detection by Satellite Remote Sensing. Remote Sens. Environ. 2005, 95, 1–13. [Google Scholar] [CrossRef]
- Finlayson, C.M. Millennium Ecosystem Assessment. In The Wetland Book; Springer Netherlands: Dordrecht, The Netherlands, 2016; pp. 1–5. [Google Scholar]
- FAO. Assessing Forest Degradation: Towards the Development of Globally Applicable Guidelines. In Forest Resources Assessment; FAO: Rome, Italy, 2011. [Google Scholar]
- Thapa, R.B.; Motohka, T.; Watanabe, M.; Shimada, M. Time-Series Maps of Aboveground Carbon Stocks in the Forests of Central Sumatra. Carbon. Balance Manag. 2015, 10, 23. [Google Scholar] [CrossRef] [PubMed]
- Adiningsih, E.S. The Applications of Satellite Remote Sensing on Climate Change and Food Security in Indonesia. In Proceedings of the UN-COPUOS 2010, Vienna, Austria, 9–18 June 2010. [Google Scholar]
- Chapman, L.; Thornes, J.E. The Use of Geographical Information Systems in Climatology and Meteorology. Prog. Phys. Geogr. 2003, 27, 313–330. [Google Scholar] [CrossRef]
- Nichol, J.E. A GIS-Based Approach to Microclimate Monitoring in Singapore’s High- Rise Housing Estates. Photogramm. Eng. Remote Sens. 1994, 60, 1225–1232. [Google Scholar]
- Al Garni, H.Z.; Awasthi, A. Solar PV Power lant Site Selection Using a GIS-AHP Based Approach with Application in Saudi Arabia. Appl. Energy 2017, 206, 1225–1240. [Google Scholar] [CrossRef]
- Betak, J.; Šúri, M.; Cebecauer, T.; Skoczek, A. Solar Resource and Photovoltaic Electricity Potential in EU-MENA. In Proceedings of the 27th European Photovoltaic Solar Energy Conference and Exhibition, Frankfurt, Germany, 24–28 September 2012. [Google Scholar] [CrossRef]
- Issa, F.M. The Influence of Relationship Quality on Electronic Word of Mouth for Mobile Review Site Users in Saudi Arabia Market. iBusiness 2021, 13, 155–178. [Google Scholar] [CrossRef]
- Rahman, S.M.; Al-Ismail, F.S.; Haque, M.E.; Shafiullah, M.; Islam, M.R.; Chowdhury, M.T.; Alam, M.S.; Razzak, S.A.; Ali, A.; Khan, Z.A. Electricity Generation in Saudi Arabia: Tracing Opportunities and Challenges to Reducing Greenhouse Gas Emissions. IEEE Access 2021, 9, 116163–116182. [Google Scholar] [CrossRef]
- Mobarak, B.; Shrahily, R.; Mohammad, A.; Alzandi, A.A. Assessing Green Infrastructures Using GIS and the Multicriteria Decision-Making Method: The Case of the Al Baha Region (Saudi Arabia). Forests 2022, 13, 2013. [Google Scholar] [CrossRef]
- Piton, G.; Philippe, F.; Tacnet, J.-M.; Gourhand, A. Aide à La Décision Par l’application de La Méthode AHP (Analytic Hierarchy Process) à l’analyse Multicritère Des Stratégies d’aménagement Du Grand Büech à La Faurie. Sci. Eaux Territ. 2018, 26, 54–57. [Google Scholar] [CrossRef]
- Rahman, M.R.; Shi, Z.H.; Chongfa, C. Assessing Regional Environmental Quality by Integrated Use of Remote Sensing, GIS, and Spatial Multicriteria Evaluation for Prioritization of Environmental Restoration. Environ. Monit. Assess. 2014, 186, 6993–7009. [Google Scholar] [CrossRef] [PubMed]
- Achu, A.L.; Thomas, J.; Reghunath, R. Multicriteria Decision Analysis for Delineation of Groundwater Potential Zones in a Tropical River Basin Using Remote Sensing, GIS and Analytical Hierarchy Process (AHP). Groundw. Sustain. Dev. 2020, 10, 100365. [Google Scholar] [CrossRef]
- Saaty, T. The Analytic Hierarchy Process (AHP) for Decision Making. Kobe, Japan 1980. Available online: https://link.springer.com/chapter/10.1007/978-1-4613-2805-6_12 (accessed on 22 November 2023).
- Campbell, C.J. Campbell’s Atlas of Oil and Gas Depletion; Springer: New York, NY, USA, 2013. [Google Scholar]
- Aleklett, K.; Höök, M.; Jakobsson, K.; Lardelli, M.; Snowden, S.; Söderbergh, B. The Peak of the Oil Age—Analyzing the World Oil Production Reference Scenario in World Energy Outlook 2008. Energy Policy 2010, 38, 1398–1414. [Google Scholar] [CrossRef]
- Lahn, G.; Stevens, P. Burning Oil to Keep Cool: The Hidden Energy Crisis in Saudi Arabia; Chatham House: London, UK, 2011. [Google Scholar]
- Salah, M.M.; Abo-khalil, A.G.; Praveen, R.P. Wind Speed Characteristics and Energy Potential for Selected Sites in Saudi Arabia. J. King Saud. Univ. Eng. Sci. 2021, 33, 119–128. [Google Scholar] [CrossRef]
- Gandayh, H. Appraisal of Prospective Schemes in Solar Energy Applications. Master’s Thesis, King Abdulaziz University, Jeddah, Saudi Arabia, 2012. [Google Scholar]
- Rehman, S.; Al-Abbadi, N.M. Wind Shear Coefficients and Their Effect on Energy Production. Energy Convers. Manag. 2005, 46, 2578–2591. [Google Scholar] [CrossRef]
- Yap, J.Y.L.; Ho, C.C.; Ting, C.Y. A Systematic Review of the Applications of Multicriteria Decision-Making Methods in Site Selection Problems. Built Environ. Proj. Asset Manag. 2019, 9, 548–563. [Google Scholar] [CrossRef]
- Albraheem, L.; AlAwlaqi, L. Geospatial Analysis of Wind Energy Plant in Saudi Arabia Using a GIS-AHP Technique. Energy Rep. 2023, 9, 5878–5898. [Google Scholar] [CrossRef]
- DataShift. Using Citizen-Generated Data to Monitor the SDGs: A Tool for the GPSDD Data Revolution Roadmaps Toolkit; DataShift: Mechelen, Belgium, 2017. [Google Scholar]
- Romano, J. People-Centred Post-2015 Review & Accountability with Transparency and Citizen Participation at Its Core. A Policy Paper from the Transparency, Accountability and Participation (TAP) Network. 2015. Available online: https://tapnetwork2030.org/wp-content/uploads/2015/04/TAP-Network-Review-Accountability-Position-Paper.pdf (accessed on 14 December 2023).
- Cornforth, J. Post-2015 Zero Draft: Where Do We Stand on Citizen-Generated Data. 2015. Available online: https://civicus.org/images/DataShift%20Response%20to%20Zero%20Draft%20-%2023%20June%20web.pdf (accessed on 14 December 2023).
- Nobre, C.; Brasseur, G.P.; Shapiro, M.A.; Lahsen, M.; Brunet, G.; Busalacchi, A.J.; Hibbard, K.; Seitzinger, S.; Noone, K.; Ometto, J.P. Addressing the Complexity of the Earth System. Bull. Am. Meteorol. Soc. 2010, 91, 1389–1396. [Google Scholar] [CrossRef]
- UN. Global Pulse Mining Citizen Feedback Data for Enhanced Local Government Decision-Making; United Nations: New York, NY, USA, 2015. [Google Scholar]
- Kitchin, R. Big Data, New Epistemologies and Paradigm Shifts. Big Data Soc. 2014, 1, 2053951714528481. [Google Scholar] [CrossRef]
- Skyland, N. What Is NASA Doing with Big Data Today? NASA: Washington, DC, USA, 2012. [Google Scholar]
- Lu, Y.; Nakicenovic, N.; Visbeck, M.; Stevance, A.S. Policy: Five Priorities for the Un Sustainable Development Goals. Nature 2015, 520, 432–433. [Google Scholar] [CrossRef] [PubMed]
- Maurice, J. Measuring Progress towards the SDGs—A New Vital Science. Lancet 2016, 388, 1455–1458. [Google Scholar] [CrossRef] [PubMed][Green Version]
- Jotzo, F. Keep Australia’s Carbon Pricing. Nature 2013, 502, 38. [Google Scholar] [CrossRef] [PubMed]
Disclaimer/Publisher’s Note: The statements, opinions and data contained in all publications are solely those of the individual author(s) and contributor(s) and not of MDPI and/or the editor(s). MDPI and/or the editor(s) disclaim responsibility for any injury to people or property resulting from any ideas, methods, instructions or products referred to in the content. |
© 2023 by the authors. Licensee MDPI, Basel, Switzerland. This article is an open access article distributed under the terms and conditions of the Creative Commons Attribution (CC BY) license (https://creativecommons.org/licenses/by/4.0/).














