A Spatially Self-Adaptive Multiparametric Anomaly Identification Scheme Based on Global Strong Earthquakes
Abstract
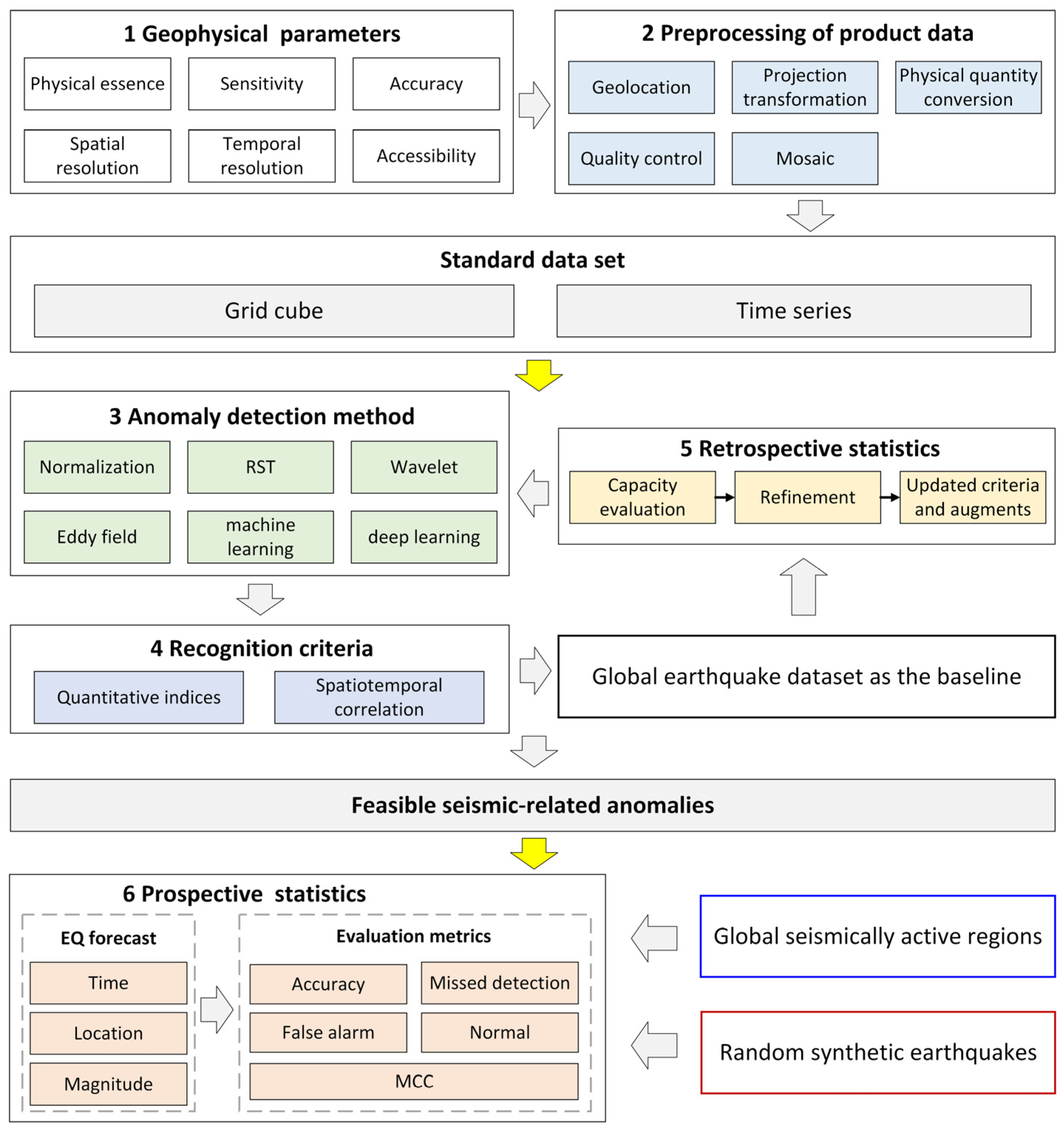
1. Introduction
2. Data
2.1. Earthquake Catalog Data
2.2. AIRS/Aqua Level 3 Product
3. Methods
3.1. Anomaly Detection Method
3.2. Anomaly Recognition Criteria
- The temporal range for warning about impending earthquakes prior to the current day is 30, 60, 90, 120, or 150 days;
- A pixel with an absolute anomaly value, which is calculated by the ZS method, of ≥1, 1.5, 2.0, 2.5, 3.0, or 3.5 will be considered a valid anomaly pixel;
- Within the sliding window, the number of valid anomaly pixels must be ≥5%, 10%, 20%, 30%, 40%, or 50% inside a 1-day resolution anomaly window;
- Within an observation period (e.g., 90 days), if there are days where ≥5%, 10%, 20%, 25%, 30%, 40%, or 50% satisfy the above conditions, a pre-seismic anomaly is identified based on daily AIRS data. For instance, if there are more than 9 days (i.e., 90 days × 10%) within a 90-day period that meet the specified conditions, an anomalous event is confirmed.
3.3. Metrics to Evaluate Earthquake Forecasting Capability
3.4. Determination of Spatially Self-Adaptive Anomaly Identification Parameters
4. Results
4.1. Optimal Parameters of Anomaly Recognition Criteria
4.2. Optimal Parameters of Multiparameter Composed Anomalies
4.3. MCCs of AIRS Multiparameter Anomalies Using Optimal Parameters
5. Discussion
5.1. Comparison with the Results Obtained Using Fixed Anomaly Recognition Criteria
5.2. MCCs of Inland, Coastal, and Oceanic Earthquakes
5.3. Earthquake Forecasting Capability of Pre-Seismic Anomalies in China Mainland
5.4. A Statistical Evaluation Framework for Earthquake Forecasting
5.5. Challenges and Possibilities of Current Scheme
6. Conclusions
Author Contributions
Funding
Data Availability Statement
Acknowledgments
Conflicts of Interest
Appendix A




References
- Marzocchi, W.; Lombardi, A.M.; Casarotti, E. The Establishment of an Operational Earthquake Forecasting System in Italy. Seismol. Res. Lett. 2014, 85, 961–969. [Google Scholar] [CrossRef]
- Huang, Q. Forecasting the epicenter of a future major earthquake. Proc. Natl. Acad. Sci. USA 2015, 112, 944–945. [Google Scholar] [CrossRef]
- Jiao, Z.H.; Shan, X. Short-Term Responses of Land Surface Temperature Anomalies to Earthquakes in China. In Proceedings of the 2021 IEEE International Geoscience and Remote Sensing Symposium IGARSS, Brussels, Belgium, 11–16 July 2021; pp. 8412–8415. [Google Scholar]
- Chen, S.; Liu, P.; Feng, T.; Wang, D.; Jiao, Z.; Chen, L.; Xu, Z.; Zhang, G. Exploring Changes in Land Surface Temperature Possibly Associated with Earthquake: Case of the April 2015 Nepal Mw 7.9 Earthquake. Entropy 2020, 22, 377. [Google Scholar] [CrossRef]
- Khalili, M.; Alavi Panah, S.K.; Abdollahi Eskandar, S.S. Using Robust Satellite Technique (RST) to determine thermal anomalies before a strong earthquake: A case study of the Saravan earthquake (April 16th, 2013, MW = 7.8, Iran). J. Asian Earth Sci. 2019, 173, 70–78. [Google Scholar] [CrossRef]
- Satti, M.S.; Ehsan, M.; Abbas, A.; Shah, M.; de Oliveira-Júnior, J.F.; Naqvi, N.A. Atmospheric and ionospheric precursors associated with M ≥ 6.5 earthquakes from multiple satellites. J. Atmos. Sol.-Terr. Phys. 2022, 227, 105802. [Google Scholar] [CrossRef]
- Shah, M.; Aibar, A.C.; Tariq, M.A.; Ahmed, J.; Ahmed, A. Possible ionosphere and atmosphere precursory analysis related to Mw > 6.0 earthquakes in Japan. Remote Sens. Environ. 2020, 239, 111620. [Google Scholar] [CrossRef]
- Jing, F.; Singh, R.P.; Shen, X. Land–Atmosphere–Meteorological coupling associated with the 2015 Gorkha (M 7.8) and Dolakha (M 7.3) Nepal earthquakes. Geomat. Nat. Hazards Risk 2019, 10, 1267–1284. [Google Scholar] [CrossRef]
- Marchetti, D.; De Santis, A.; Shen, X.; Campuzano, S.A.; Perrone, L.; Piscini, A.; Di Giovambattista, R.; Jin, S.; Ippolito, A.; Cianchini, G.; et al. Possible Lithosphere-Atmosphere-Ionosphere Coupling effects prior to the 2018 Mw = 7.5 Indonesia earthquake from seismic, atmospheric and ionospheric data. J. Asian Earth Sci. 2020, 188, 104097. [Google Scholar] [CrossRef]
- Wu, L.; Zheng, S.; De Santis, A.; Qin, K.; Di Mauro, R.; Liu, S.; Rainone, M.L. Geosphere coupling and hydrothermal anomalies before the 2009 Mw 6.3 L’Aquila earthquake in Italy. Nat. Hazards Earth Syst. Sci. 2016, 16, 1859–1880. [Google Scholar] [CrossRef]
- Sun, K.; Shan, X.; Ouzounov, D.; Shen, X.; Jing, F. Analyzing long wave radiation data associated with the 2015 Nepal earthquakes based on Multi-orbit satellite observations. Chin. J. Geophys. 2017, 60, 3457–3465. [Google Scholar]
- Jordan, T.H.; Chen, Y.-T.; Gasparini, P.; Madariaga, R.; Main, I.; Marzocchi, W.; Papadopoulos, G.; Sobolev, G.; Yamaoka, K.; Zschau, J. Operational earthquake forecasting: State of Knowledge and Guidelines for Utilization. Ann. Geophys. 2011, 54, 316–391. [Google Scholar]
- Kato, A.; Ben-Zion, Y. The generation of large earthquakes. Nat. Rev. Earth Environ. 2020, 2, 26–39. [Google Scholar]
- Molchanov, O.; Fedorov, E.; Schekotov, A.; Gordeev, E.; Chebrov, V.; Surkov, V.; Rozhnoi, A.; Andreevsky, S.; Iudin, D.; Yunga, S.; et al. Lithosphere-atmosphere-ionosphere coupling as governing mechanism for preseismic short-term events in atmosphere and ionosphere. Nat. Hazards Earth Syst. Sci. 2004, 4, 757–767. [Google Scholar] [CrossRef]
- Denisenko, V.V.; Boudjada, M.Y.; Lammer, H. Propagation of Seismogenic Electric Currents Through the Earth’s Atmosphere. J. Geophys. Res. Space Phys. 2018, 123, 4290–4297. [Google Scholar]
- Tramutoli, V.; Aliano, C.; Corrado, R.; Filizzola, C.; Genzano, N.; Lisi, M.; Martinelli, G.; Pergola, N. On the possible origin of thermal infrared radiation (TIR) anomalies in earthquake-prone areas observed using robust satellite techniques (RST). Chem. Geol. 2013, 339, 157–168. [Google Scholar]
- Freund, F.; Ouillon, G.; Scoville, J.; Sornette, D. Earthquake precursors in the light of peroxy defects theory: Critical review of systematic observations. Eur. Phys. J. Spec. Top. 2021, 230, 7–46. [Google Scholar]
- Ren, Y.; Ma, J.; Liu, P.; Chen, S. Experimental Study of Thermal Field Evolution in the Short-Impending Stage Before Earthquakes. Pure Appl. Geophys. 2017, 175, 2527–2539. [Google Scholar] [CrossRef]
- Liu, P.; Chen, S.; Liu, Q.; Guo, Y.; Ren, Y.; Zhuo, Y.; Feng, J. A Potential Mechanism of the Satellite Thermal Infrared Seismic Anomaly Based on Change in Temperature Caused by Stress Variation: Theoretical, Experimental and Field Investigations. Remote Sens. 2022, 14, 5697. [Google Scholar] [CrossRef]
- Jiao, Z.-H.; Shan, X. Statistical framework for the evaluation of earthquake forecasting: A case study based on satellite surface temperature anomalies. J. Asian Earth Sci. 2021, 211, 104710. [Google Scholar] [CrossRef]
- Genzano, N.; Filizzola, C.; Hattori, K.; Pergola, N.; Tramutoli, V. Statistical Correlation Analysis Between Thermal Infrared Anomalies Observed From MTSATs and Large Earthquakes Occurred in Japan (2005–2015). J. Geophys. Res. Solid Earth 2021, 126, e2020JB020108. [Google Scholar]
- Fu, C.-C.; Lee, L.-C.; Ouzounov, D.; Jan, J.-C. Earth’s Outgoing Longwave Radiation Variability Prior to M ≥ 6.0 Earthquakes in the Taiwan Area During 2009–2019. Front. Earth Sci. 2020, 8, 364. [Google Scholar] [CrossRef]
- Eleftheriou, A.; Filizzola, C.; Genzano, N.; Lacava, T.; Lisi, M.; Paciello, R.; Pergola, N.; Vallianatos, F.; Tramutoli, V. Long-term RST analysis of anomalous TIR sequences in relation with earthquakes occurred in Greece in the period 2004–2013. Pure Appl. Geophys. 2016, 173, 285–303. [Google Scholar] [CrossRef]
- Zhang, Y.; Meng, Q. A statistical analysis of TIR anomalies extracted by RSTs in relation to an earthquake in the Sichuan area using MODIS LST data. Nat. Hazards Earth Syst. Sci. 2019, 19, 535–549. [Google Scholar] [CrossRef]
- Jiao, Z.-H.; Shan, X. Consecutive statistical evaluation framework for earthquake forecasting: Evaluating satellite surface temperature anomaly detection methods. J. Asian Earth Sci. X 2022, 7, 100096. [Google Scholar] [CrossRef]
- Picozza, P.; Conti, L.; Sotgiu, A. Looking for Earthquake Precursors From Space: A Critical Review. Front. Earth Sci. 2021, 9, 676775. [Google Scholar] [CrossRef]
- Jiao, Z.-H.; Zhao, J.; Shan, X. Pre-seismic anomalies from optical satellite observations: A review. Nat. Hazards Earth Syst. Sci. 2018, 18, 1013–1036. [Google Scholar] [CrossRef]
- Jenkins, A.P.; Biggs, J.; Rust, A.C.; Rougier, J.C. Decadal Timescale Correlations Between Global Earthquake Activity and Volcanic Eruption Rates. Geophys. Res. Lett. 2021, 48, e2021GL093550. [Google Scholar] [CrossRef]
- Chahine, M.T.; Pagano, T.S.; Aumann, H.H.; Atlas, R.; Barnet, C.; Blaisdell, J.; Chen, L.; Divakarla, M.; Fetzer, E.J.; Goldberg, M.; et al. AIRS: Improving weather forecasting and providing new data on greenhouse gases. Bull. Am. Meteorol. Soc. 2006, 87, 911–926. [Google Scholar] [CrossRef]
- Wu, L.; Qi, Y.; Mao, W.; Lu, J.; Ding, Y.; Peng, B.; Xie, B. Scrutinizing and rooting the multiple anomalies of Nepal earthquake sequence in 2015 with the deviation–time–space criterion and homologous lithosphere–coversphere–atmosphere–ionosphere coupling physics. Nat. Hazards Earth Syst. Sci. 2023, 23, 231–249. [Google Scholar] [CrossRef]
- Chicco, D.; Jurman, G. The advantages of the Matthews correlation coefficient (MCC) over F1 score and accuracy in binary classification evaluation. BMC Genom. 2020, 21, 6. [Google Scholar] [CrossRef]
- Filizzola, C.; Corrado, A.; Genzano, N.; Lisi, M.; Pergola, N.; Colonna, R.; Tramutoli, V. RST Analysis of Anomalous TIR Sequences in Relation with Earthquakes Occurred in Turkey in the Period 2004–2015. Remote Sens. 2022, 14, 381. [Google Scholar] [CrossRef]
- Jiao, Z.; Shan, X. Pre-Seismic Temporal Integrated Anomalies from Multiparametric Remote Sensing Data. Remote Sens. 2022, 14, 2343. [Google Scholar] [CrossRef]
- Pulinets, S.; Ouzounov, D. Lithosphere–Atmosphere–Ionosphere Coupling (LAIC) model—An unified concept for earthquake precursors validation. J. Asian Earth Sci. 2011, 41, 371–382. [Google Scholar] [CrossRef]
- Xiong, P.; Tong, L.; Zhang, K.; Shen, X.; Battiston, R.; Ouzounov, D.; Iuppa, R.; Crookes, D.; Long, C.; Zhou, H. Towards advancing the earthquake forecasting by machine learning of satellite data. Sci. Total Environ. 2021, 771, 145256. [Google Scholar] [CrossRef]
- Genzano, N.; Filizzola, C.; Lisi, M.; Pergola, N.; Tramutoli, V. Toward the development of a multi parametric system for a short-term assessment of the seismic hazard in Italy. Ann. Geophys. 2020, 63, 550. [Google Scholar] [CrossRef]
- Freund, F. Toward a unified solid state theory for pre-earthquake signals. Acta Geophys. 2010, 58, 719. [Google Scholar] [CrossRef]
- Quigley, M.C.; Hughes, M.W.; Bradley, B.A.; van Ballegooy, S.; Reid, C.; Morgenroth, J.; Horton, T.; Duffy, B.; Pettinga, J.R. The 2010–2011 Canterbury Earthquake Sequence: Environmental effects, seismic triggering thresholds and geologic legacy. Tectonophysics 2016, 672–673, 228–274. [Google Scholar] [CrossRef]
- Han, Y.; Zang, Y.; Meng, L.; Wang, Y.; Deng, S.; Ma, Y.; Xie, M. A summary of seismic activities in and around China in 2021. Earthq. Res. Adv. 2022, 2, 100157. [Google Scholar] [CrossRef]
- Xu, X.; Chen, S.; Zhang, S.; Dai, R. Analysis of Potential Precursory Pattern at Earth Surface and the Above Atmosphere and Ionosphere Preceding Two Mw ≥ 7 Earthquakes in Mexico in 2020–2021. Earth Space Sci. 2022, 9, e2022EA002267. [Google Scholar] [CrossRef]
- Reichstein, M.; Camps-Valls, G.; Stevens, B.; Jung, M.; Denzler, J.; Carvalhais, N.; Prabhat, F. Deep learning and process understanding for data-driven Earth system science. Nature 2019, 566, 195–204. [Google Scholar] [CrossRef]
- Hardebeck, J.L. Spatial Clustering of Aftershocks Impacts the Performance of Physics-Based Earthquake Forecasting Models. J. Geophys. Res. Solid Earth 2021, 126, e2020JB020824. [Google Scholar] [CrossRef]
- Rundle, J.B.; Stein, S.; Donnellan, A.; Turcotte, D.L.; Klein, W.; Saylor, C. The complex dynamics of earthquake fault systems: New approaches to forecasting and nowcasting of earthquakes. Rep. Prog. Phys. 2021, 84, 076801. [Google Scholar] [CrossRef] [PubMed]









| No. | Years for Training Data | Years for Test Data |
|---|---|---|
| 1 | 2011–2020 | 2006–2010 |
| 2 | 2006–2010, and 2016–2020 | 2011–2015 |
| 3 | 2006–2015 | 2016–2020 |
| Stage | Training | Test | ||||||
|---|---|---|---|---|---|---|---|---|
| Parameter | Min | Max | Mean | Ratio | Min | Max | Mean | Ratio |
| ST | 0.008 | 1 | 0.272 | 0.836 | 0.001 | 1 | 0.122 | 0.200 |
| AT | 0.029 | 1 | 0.299 | 0.836 | 0.002 | 1 | 0.150 | 0.170 |
| CWV | 0.024 | 1 | 0.305 | 0.836 | 0.002 | 1 | 0.145 | 0.165 |
| COLR | 0.024 | 1 | 0.303 | 0.836 | 0.002 | 1 | 0.150 | 0.174 |
| OLR | 0.034 | 1 | 0.338 | 0.836 | 0.002 | 0.701 | 0.152 | 0.164 |
| COM | / | / | / | / | 0.002 | 1 | 0.186 | 0.424 |
| Type | Parameter | Min | Max | Mean |
|---|---|---|---|---|
| Inland EQ | ST | 0.002 | 0.567 | 0.118 |
| AT | 0.002 | 0.567 | 0.149 | |
| CWV | 0.002 | 0.649 | 0.139 | |
| COLR | 0.004 | 0.695 | 0.140 | |
| OLR | 0.002 | 0.487 | 0.152 | |
| COM | 0.002 | 0.695 | 0.176 | |
| Oceanic EQ | ST | 0.001 | 1.000 | 0.124 |
| AT | 0.002 | 1.000 | 0.153 | |
| CWV | 0.002 | 1.000 | 0.149 | |
| COLR | 0.002 | 1.000 | 0.157 | |
| OLR | 0.002 | 0.701 | 0.150 | |
| COM | 0.002 | 1.000 | 0.189 | |
| Coastal EQ | ST | 0.002 | 0.701 | 0.116 |
| AT | 0.002 | 0.701 | 0.142 | |
| CWV | 0.002 | 0.701 | 0.137 | |
| COLR | 0.002 | 1.000 | 0.136 | |
| OLR | 0.003 | 0.701 | 0.157 | |
| COM | 0.002 | 1.000 | 0.183 |
Disclaimer/Publisher’s Note: The statements, opinions and data contained in all publications are solely those of the individual author(s) and contributor(s) and not of MDPI and/or the editor(s). MDPI and/or the editor(s) disclaim responsibility for any injury to people or property resulting from any ideas, methods, instructions or products referred to in the content. |
© 2023 by the authors. Licensee MDPI, Basel, Switzerland. This article is an open access article distributed under the terms and conditions of the Creative Commons Attribution (CC BY) license (https://creativecommons.org/licenses/by/4.0/).
Share and Cite
Jiao, Z.; Hao, Y.; Shan, X. A Spatially Self-Adaptive Multiparametric Anomaly Identification Scheme Based on Global Strong Earthquakes. Remote Sens. 2023, 15, 3803. https://doi.org/10.3390/rs15153803
Jiao Z, Hao Y, Shan X. A Spatially Self-Adaptive Multiparametric Anomaly Identification Scheme Based on Global Strong Earthquakes. Remote Sensing. 2023; 15(15):3803. https://doi.org/10.3390/rs15153803
Chicago/Turabian StyleJiao, Zhonghu, Yumeng Hao, and Xinjian Shan. 2023. "A Spatially Self-Adaptive Multiparametric Anomaly Identification Scheme Based on Global Strong Earthquakes" Remote Sensing 15, no. 15: 3803. https://doi.org/10.3390/rs15153803
APA StyleJiao, Z., Hao, Y., & Shan, X. (2023). A Spatially Self-Adaptive Multiparametric Anomaly Identification Scheme Based on Global Strong Earthquakes. Remote Sensing, 15(15), 3803. https://doi.org/10.3390/rs15153803

