Impact of BRDF Spatiotemporal Smoothing on Land Surface Albedo Estimation
Abstract
:1. Introduction
2. Study Sites and Data
2.1. Study Sites
2.2. MODIS Products
2.3. CDL Database
2.4. Landsat-8 Dataset
2.5. Data Preprocessing
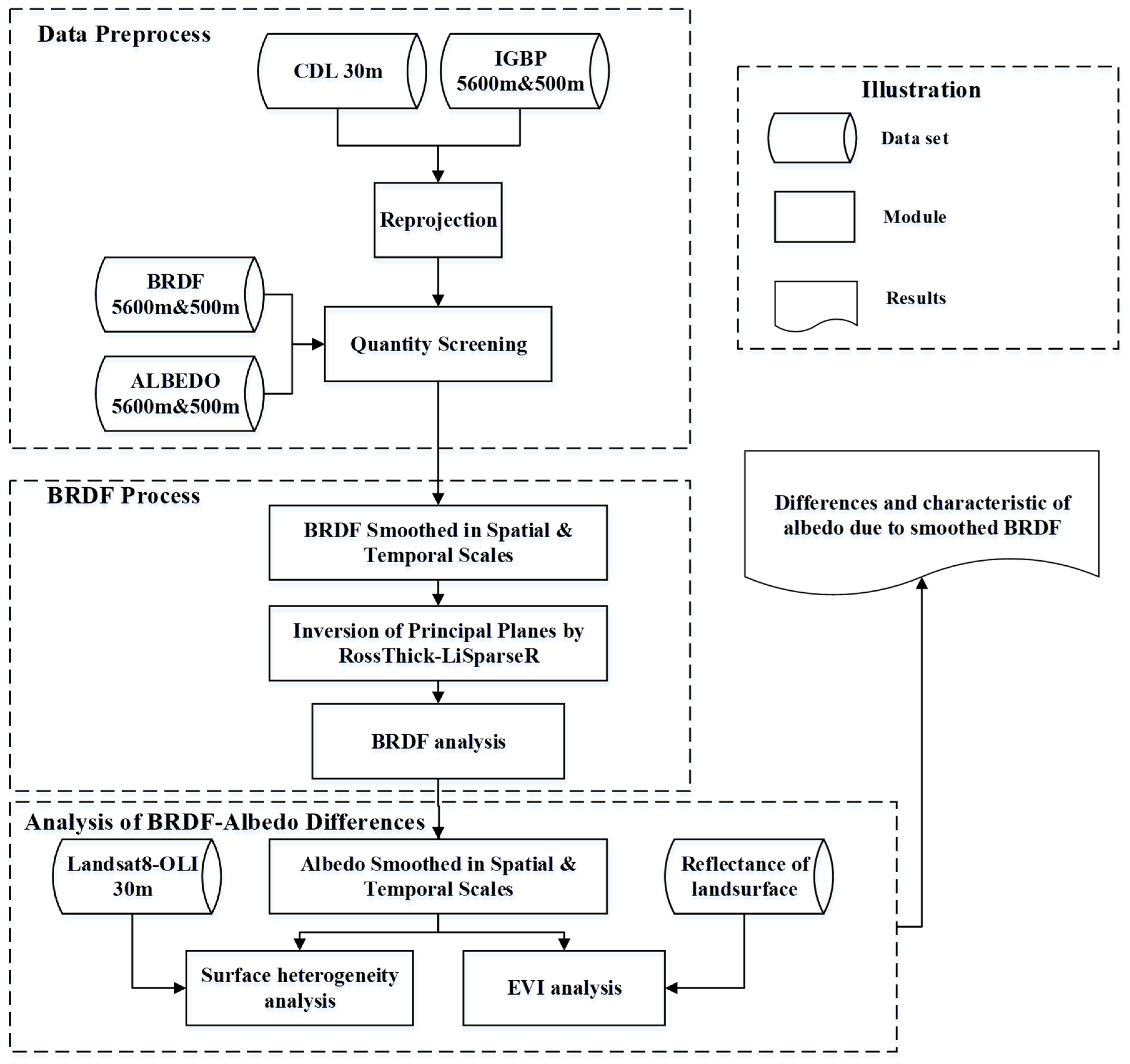
3. Method
3.1. Strategy of Spatiotemporal Smoothing
3.2. Differences of BRDF
3.3. Differences of Albedo
3.4. Semi-Variogram
- (1)
- Pixels corresponding to the study sites were extracted from Landsat-8 OLI surface reflectance products in band 2 to band 7;
- (2)
- Narrowband-to-broadband parameters were used to produce albedo in three broad bands (near-infrared, short wave, and visible) from Landsat-8 pixels. As the imaging bands of Landsat OLI are different from the three broadbands in MODIS products, narrowband-to-broadband conversion was required (Equations (13)–(15)), where α is the albedo in the corresponding band [59,60];
- (3)
- Equation (16) was used to calculate half the average-squared-difference between pixels with three broadband albedos. The parameters of the semi-variogram model, such as range and sill, were fitted by sequential half the average-squared-difference (Equation (17)). In Equations (16)–(17), h is the lag distance, N(h) is the number of pixel pairs corresponding to h, is the albedo at location x, is the nugget, C is the sill, and a is the range.
4. Results and Analysis
4.1. Vegetation Index
4.2. Spatial Heterogeneity
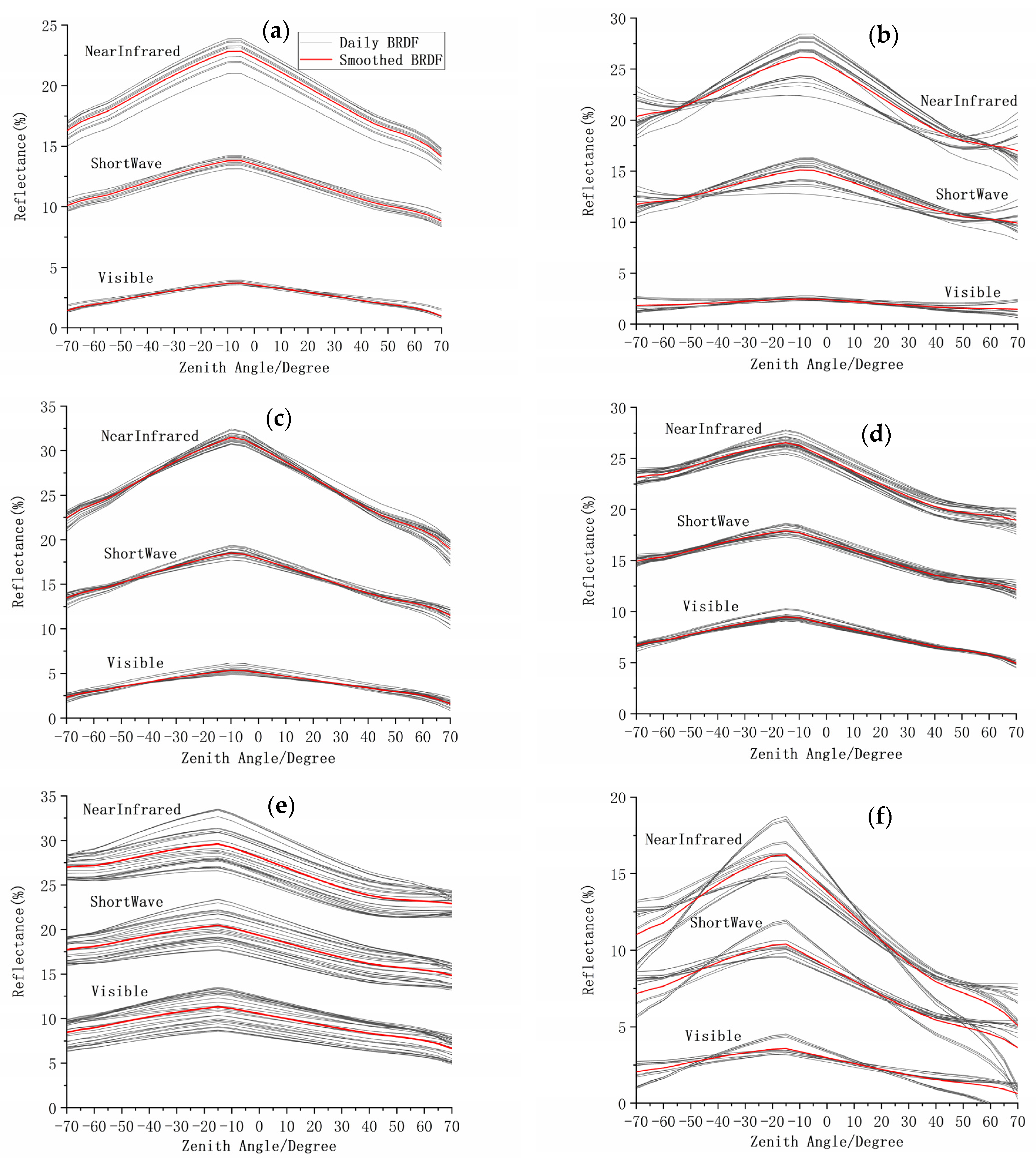
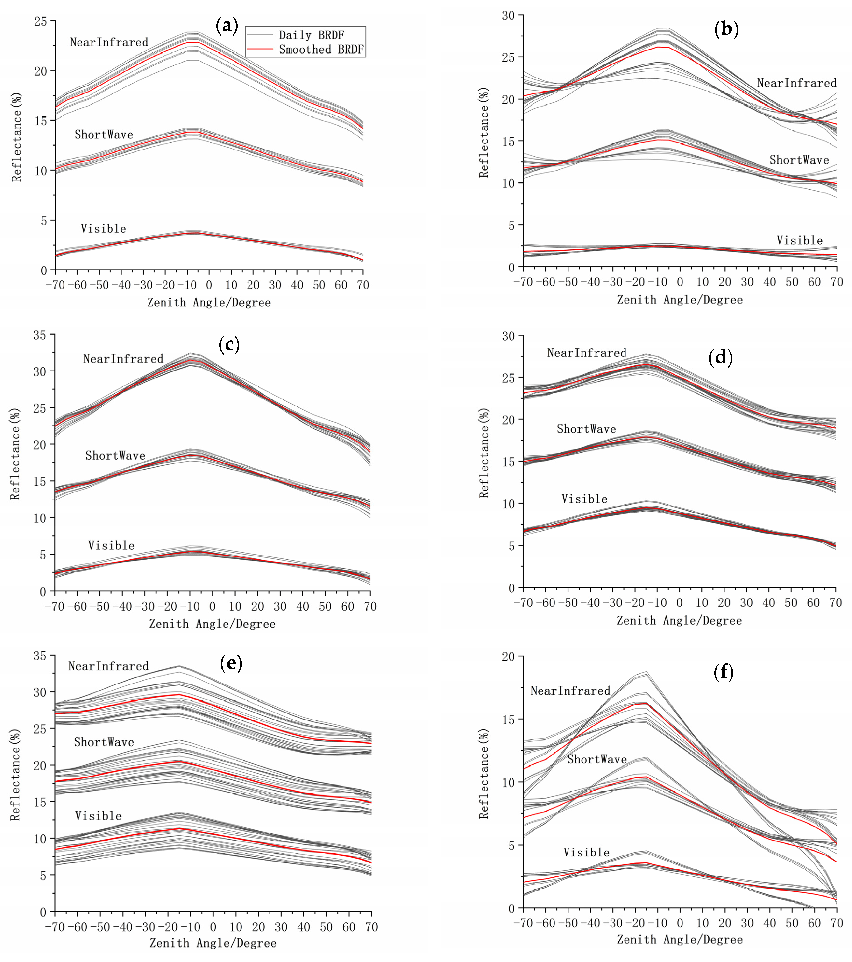
4.3. Variation of BRDF Smoothing
4.3.1. Temporal Smoothing of BRDF
4.3.2. Spatial Smoothing of BRDF
4.4. Albedo Differences Induced by BRDF Smoothing
4.4.1. Albedo Differences Induced by BRDF Temporal Smoothing
4.4.2. Albedo Differences Induced by BRDF Spatial Smoothing
5. Discussion
6. Conclusions
Author Contributions
Funding
Data Availability Statement
Acknowledgments
Conflicts of Interest
References
- Dickinson, R.E. Land surface processes and climate—Surface albedos and energy balance. In Advances in Geophysics; Elsevier: Amsterdam, The Netherlands, 1983; Volume 25, pp. 305–353. [Google Scholar] [CrossRef]
- Pinty, B.; Lavergne, T.; Kaminski, T.; Aussedat, O.; Giering, R.; Gobron, N.; Taberner, M.; Verstraete, M.M.; Voßbeck, M.; Widlowski, J.-L. Partitioning the solar radiant fluxes in forest canopies in the presence of snow. J. Geophys. Res. 2008, 113, D04104. [Google Scholar] [CrossRef] [Green Version]
- Lyone, E.A.; Jin, Y.; Randerson, J.T. Changes in surface albedo after fire in boreal forest ecosystems of interior Alaska assessed using MODIS satellite observations. J. Geophys. Res. 2008, 113, G02012. [Google Scholar] [CrossRef] [Green Version]
- Ollinger, S.V.; Richardon, A.D.; Martin, M.E.; Hollinger, D.Y.; Frolking, S.E.; Reich, P.B.; Plourde, L.C.; Katul, G.G.; Munger, J.W.; Oren, R.; et al. Canopy nitrogen, carbon assimilation, and albedo in temperate and boreal forests: Functional relations and potential climate feedbacks. Proc. Natl. Acad. Sci. USA 2008, 105, 19336–19341. [Google Scholar] [CrossRef] [PubMed] [Green Version]
- Peckham, S.D.; Ahl, D.E.; Serbin, S.P.; Gower, S.T. Fire-induced changes in green-up and leaf maturity of the Canadian boreal forest. Remote Sens. Environ. 2008, 112, 3594–3603. [Google Scholar] [CrossRef]
- Yin, J.; Zhan, X.; Zheng, Y.; Christopher, R.; Michael, B.; Wen, J.; Li, F.; Liu, J. Improving Noah land surface model performance using near real time surface albedo and green vegetation fraction. Agric. For. Meteorol. 2016, 218, 171–183. [Google Scholar] [CrossRef]
- Li, Y.; Hu, Z. A Preliminary Study on Land-Surface Albedo in Northern Tibetan Plateau. Plateau Meteor. 2006, 25, 1034–1041. [Google Scholar] [CrossRef]
- Li, Y.; Zhao, M.; Motesharrei, S.; Mu, Q.; Kalnay, E.; Li, S. Local cooling and warming effects of forests based on satellite observations. Nat. Commun. 2015, 6, 6603. [Google Scholar] [CrossRef] [Green Version]
- Chase, T.N.; Pielke, R.A.; Kittel, T.; Nemani, R.R.; Running, S.W. Simulated impacts of historical land cover changes on global climate in northern winter. Clim. Dyn. 2000, 16, 93–105. [Google Scholar] [CrossRef]
- Chase, T.N.; Knaff, J.A.; Pielke, R.A.; Kalnay, E. Changes in Global Monsoon Circulations Since 1950. Nat. Hazards 2003, 29, 229–254. [Google Scholar] [CrossRef]
- Henderson Sellers, A.; Wilson, M. Surface albedo data for climatic modeling. Rev. Geophys. 1983, 21, 1743–1778. [Google Scholar] [CrossRef]
- Jacob, F.; Olioso, A. Derivation of diurnal courses of albedo and reflected solar irradiance from airborne POLDER data acquired near solar noon. J. Geophys. Res. 2005, 110, D10104. [Google Scholar] [CrossRef]
- Sellers, P.; Meeson, B.; Hall, F.; Asrar, G.; Murphy, R.; Schiffer, R.; Bretherton, F.; Dickinson, R.; Ellingson, R.; Field, C. Remote sensing of the land surface for studies of global change: Models-Algorithms-Experiments. Remote Sens. Environ. 1995, 51, 3–26. [Google Scholar] [CrossRef]
- Alton, P.B. A simple retrieval of ground albedo and vegetation absorptance from MODIS satellite data for parameterisation of global Land-Surface Models. Agric. For. Meteorol. 2009, 149, 1769–1775. [Google Scholar] [CrossRef]
- Mira, M.M.; Frédéric, B.; Dominique, C.; Olivier, H.; Belen, G.; Albert, O. The MODIS (collection V006) BRDF/albedo product MCD43D: Temporal course evaluated over agricultural landscape. Remote Sens. Environ. 2015, 170, 216–228. [Google Scholar] [CrossRef] [Green Version]
- Jacob, F.; Olioso, A.; Gu, X.F.; Su, Z.B.; Seguin, B. Mapping surface fluxes using airborne visible, near infrared, thermal infrared remote sensing data and a spatialized surface energy balance model. Agronomie 2002, 22, 669–680. [Google Scholar] [CrossRef]
- Hollinger, D.; Ollinger, S.V.; Richardson, A.D.; Meyers, T.P.; Dail, D.B.; Martin, M.E.; Scott, N.A.; Arkebauer, T.J.; Baldocchi, D.D.; Clark, K.L.; et al. Albedo estimates for land surface models and support for a new paradigm based on foliage nitrogen concentration. Glob. Chang. Biol. 2010, 16, 696–710. [Google Scholar] [CrossRef] [Green Version]
- Deschamps, P.Y.; Bréon, F.M.; Leroy, M.; Podaire, A.; Bricaud, A.; Buriez, J.C.; Seze, G. The POLDER mission: Instrument characteristics and scientific objectives. IEEE Trans. Geosci. Remote Sens. 1994, 32, 598–615. [Google Scholar] [CrossRef]
- Masuoka, E.; Fleig, A.; Wolfe, R.; Patt, F. Key characteristics of MODIS data products. IEEE Trans. Geosci. Remote Sens. 1998, 36, 1313–1323. [Google Scholar] [CrossRef]
- Diner, D.J.; Beckert, J.C.; Reilly, T.H.; Bruegge, C.; Conel, J.; Kahn, R.; Martonchik, J.; Ackerman, T.; Davies, R.; Gerstl, S.; et al. Multiangle Imaging Spectro Radiometer (MISR) description and experiment overview. IEEE Trans. Geosci. Remote Sens. 1998, 36, 1072–1087. [Google Scholar] [CrossRef]
- Bréon, F.M.; Maignan, F. A BRDF–BPDF database for the analysis of earth target reflectances. Earth Syst. Sci. Data 2017, 9, 31–45. [Google Scholar] [CrossRef] [Green Version]
- Lucht, W.; Schaaf, C.; Strahler, A. An algorithm for the retrieval of albedo from space using semiempirical BRDF models. IEEE Trans. Geosci. Remote Sens. 2000, 38, 977–998. [Google Scholar] [CrossRef] [Green Version]
- Bruegge, C.; Chrien, N.L.; Haner, D. A Spectralon BRF data base for MISR calibration applications. Remote Sens. Environ. 2001, 77, 354–366. [Google Scholar] [CrossRef]
- Kimes, D.S.; Sellers, P.J. Inferring hemispherical reflectance of the earth’s surface for global energy budgets from remotely sensed nadir or directional radiance values. Remote Sens. Environ. 1985, 18, 205–223. [Google Scholar] [CrossRef]
- Kimes, D.S.; Sellers, P.J.; Newcomb, W.W. Hemispherical Reflectance Variations of Vegetation Canopies and Implications for Global and Regional Energy Budget Studies. J. Clim. Appl. Meteorol. 1987, 26, 959–972. [Google Scholar] [CrossRef] [Green Version]
- Nicodemus, F.E.; Richmond, J.C.; Hsia, J.J.; Ginsberg, I.W.; Limperis, T. Geometrical Considerations and Nomenclature for Reflectance; National Bureau of Standards: Washington, DC, USA, 1977; pp. 1–50. [Google Scholar] [CrossRef]
- Song, F.; Fan, W.; Liu, Q.; Xu, X. A Method of Acquiring BRDF of Objects in the Field. J. Remote Sens. 2007, 11, 296–302. [Google Scholar]
- Zhu, G.L.; Ju, W.M.; Chen, J.M.; Liu, Y.B.; Zhu, J.F.; Xing, B.L. Validation of MODIS BRDF model parameters product and the Ross-Li model with POLDER data. J. Remote Sens. 2011, 15, 875–894. [Google Scholar] [CrossRef]
- He, D.D.; Jiao, Z.T.; Dong, Y.D.; Zhang, X.N.; Ding, A.X.; Yin, S.Y.; Cui, L.; Chang, Y.X. Preliminary verification of Landsat satellite albedo from airborne WIDAS data. J. Remote Sens. 2019, 23, 53–61. [Google Scholar] [CrossRef]
- Wanner, W.; Li, X.; Strahler, A.H. On the derivation of kernels for kernel-driven models of bidirectional reflectance. J. Geophys. Res. Atmos. 1995, 100, 21077–21089. [Google Scholar] [CrossRef]
- Roujean, J.L.; Leroy, M.; Deschamps, P.Y. A bidirectional reflectance model of the Earth’s surface for the correction of remote sensing data. J. Geophys. Res. Atmos. 1992, 97, 20455–20468. [Google Scholar] [CrossRef]
- Roujean, J.L.; Tanré, D.; Bréon, F.M.; Deuzé, J.-L. Retrieval of land surface parameters from airborne POLDER bidirectional reflectance distribution function during HAPEX-Sahel. J. Geophys. Res. Atmos. 1997, 102, 11201–11218. [Google Scholar] [CrossRef]
- Bacour, C.; Bréon, F.M. Variability of biome reflectance directional signatures as seen by POLDER. Remote Sens. Environ. 2005, 98, 80–95. [Google Scholar] [CrossRef]
- Schaaf, C.; Gao, F.; Strahler, A.; Lucht, W.; Li, X.; Tsang, T.; Strugnell, N.; Zhang, X.; Jin, Y.; Muller, J. First operational BRDF, albedo nadir reflectance products from MODIS. Remote Sens. Environ. 2002, 83, 135–148. [Google Scholar] [CrossRef] [Green Version]
- Shuai, Y.; Masek, J.; Gao, F.; Schaaf, C. An algorithm for the retrieval of 30-m snow-free albedo from Landsat surface reflectance and MODIS BRDF. Remote Sens. Environ. 2011, 115, 2204–2216. [Google Scholar] [CrossRef]
- Shuai, Y.; Masek, J.; Gao, F.; Schaaf, C.; He, T. An Approach for the Long-Term 30-m Land Surface Snow-Free Albedo Retrieval from Historic Landsat Surface Reflectance and MODIS-based a Priori Anisotropy Knowledge. Remote Sens. Environ. 2014, 152, 467–479. [Google Scholar] [CrossRef]
- Franch, B.; Vermote, E.; Claverie, M. Intercomparison of Landsat albedo retrieval techniques and evaluation against in situ measurements across the US SURFRAD network. Remote Sens. Environ. 2014, 152, 627–637. [Google Scholar] [CrossRef]
- Vermote, E.; Justice, C.; Bréon, F. Towards a Generalized Approach for Correction of the BRDF Effect in MODIS Directional Reflectances. IEEE Trans. Geosci. Remote Sens. 2009, 47, 898–908. [Google Scholar] [CrossRef]
- Jiao, Z.; Zhang, H.; Li, X. To derive a prior database of archetypal BRDF shapes from ground measurements using anisotropic flat index (AFX). In Proceedings of the 2012 IEEE International Geoscience and Remote Sensing Symposium, Munich, Germany, 22–27 July 2012; pp. 6753–6756. [Google Scholar] [CrossRef]
- Jiao, Z.; Michael, J.H.; Crystal, S.; Zhang, H.; Wang, Z.; Li, X. An Anisotropic Flat Index (AFX) to derive BRDF archetypes from MODIS. Remote Sens. Environ. 2014, 141, 168–187. [Google Scholar] [CrossRef]
- Zhang, H.; Jiao, Z.; Dong, Y.D.; Huang, X.Y.; Li, J.Y.; Li, X.W. An algorithm for retrieval albedo from BRDF archetype. J. Remote Sens. 2013, 17, 1475–1491. [Google Scholar] [CrossRef]
- Friedl, M.; McIver, D.; Hodges, J.; Zhang, X.; Muchoney, D.; Strahler, A.; Woodcock, C.; Gopal, S.; Schneider, A.; Cooper, A.; et al. Global land cover mapping from MODIS: Algorithms and early results. Remote Sens. Environ. 2002, 83, 287–302. [Google Scholar] [CrossRef]
- Friedl, M.A.; Sulla-Menashe, D.; Tan, B.; Schneider, A.; Ramankutty, N.; Sibley, A.M.; Huang, X. MODIS Collection 5 global land cover: Algorithm refinements and characterization of new datasets. Remote Sens. Environ. 2010, 114, 168–182. [Google Scholar] [CrossRef]
- Loveland, T.; Belward, A. The IGBP-DIS global 1km land cover data set, DISCover: First results. Int. J. Remote Sens. 1997, 18, 3289–3295. [Google Scholar] [CrossRef]
- Loveland, T.R.; Reed, B.C.; Brown, J.F.; Ohlen, D.O.; Zhu, Z.; Yang, L.; Merchant, J.W. Development of a global land cover characteristics database and IGBP DISCover from 1 km AVHRR data. Int. J. Remote Sens. 2000, 21, 1303–1330. [Google Scholar] [CrossRef]
- Boryan, C.; Yang, Z.; Mueller, R.; Craig, M. Monitoring US agriculture: The US Department of Agriculture, National Agricultural Statistics Service, Cropland Data Layer Program. Geocarto Int. 2011, 26, 341–358. [Google Scholar] [CrossRef]
- Wickham, J.D.; Stehman, S.V.; Gass, L.; Dewitz, J.; Sorenson, D.G.; Granneman, B.; Poss, R.V.; Baer, L.A. Thematic accuracy assessment of the 2011 National Land Cover Database (NLCD). Remote Sens. Environ. 2017, 191, 328–341. [Google Scholar] [CrossRef] [Green Version]
- Roy, D.P.; Wulder, M.A.; Loveland, T.R.; Woodcock, C.E.; Allen, R.G.; Anderson, M.C.; Helder, D.; Irons, J.R.; Johnson, D.M.; Kennedy, R.; et al. Landsat-8: Science and Product Vision for Terrestrial Global Change Research. Remote Sens. Environ. 2014, 145, 154–172. [Google Scholar] [CrossRef] [Green Version]
- Wolfe, R.; Roy, D.; Vermote, E. MODIS land data storage, gridding, and compositing methodology: Level 2 grid. IEEE Trans. Geosci. Remote Sens. 1998, 36, 1324–1338. [Google Scholar] [CrossRef] [Green Version]
- Yang, K.; Wolfe, R. MODIS level 2 grid with the ISIN map projection. In Proceedings of the IEEE 2001 International Geoscience and Remote Sensing Symposium, Sydney, Australia, 9–13 July 2001; pp. 3291–3293. [Google Scholar] [CrossRef]
- Gao, F. MODIS bidirectional reflectance distribution function and albedo Climate Modeling Grid products and the variability of albedo for major global vegetation types. J. Geophys. Res. Atmos. 2005, 110, D01104. [Google Scholar] [CrossRef] [Green Version]
- Wanner, W.; Strahler, A.H.; Hu, B.; Lewis, P.; Muller, J.P.; Li, X.; Barker Schaaf, C.L.; Barnsley, M.J. Global retrieval of bidirectional reflectance and albedo over land from EOS MODIS and MISR data: Theory and algorithm. J. Geophys. Res. 1997, 102, 17143–17162. [Google Scholar] [CrossRef] [Green Version]
- Zheng, Y.H.; Huang, L.; Zhai, J. Impacts of land cover changes on surface albedo in China, the United States, India and Brazil. J. Remote Sens. 2020, 24, 917–932. [Google Scholar] [CrossRef]
- Zhang, H.; Jiao, Z.T.; Dong, Y.D.; Li, J.Y.; Li, X.W. Albedo retrieved from BRDF archetype and surface directional reflectance. Remote Sens. 2015, 19, 355–367. [Google Scholar] [CrossRef]
- Susaki, J.; Yasuoka, Y.; Kajiwara, K.; Honda, Y.; Hara, K. Validation of MODIS Albedo Products of Paddy Fields in Japan. IEEE Trans. Geosci. Remote Sens. 2006, 45, 206–217. [Google Scholar] [CrossRef]
- Miguel, O.R.; Schaaf, C.B.; Woodcock, C.E.; Strahler, A.H.; Yang, X.; Braswell, B.; Curtis, P.S.; Davis, K.J.; Dragoni, D.; Goulden, M. The MODIS (Collection V005) BRDF/albedo product: Assessment of spatial representativeness over forested landscapes. Remote Sens. Environ. 2009, 113, 2476–2498. [Google Scholar] [CrossRef] [Green Version]
- Wang, Z.; Schaaf, C.B.; Chopping, M.J.; Strahler, A.H.; Wang, J.; Román, M.; Rocha, A.V.; Woodcock, C.E.; Shuai, Y. Evaluation of Moderate-resolution Imaging Spectroradiometer (MODIS) snow albedo product (MCD43A) over tundra. Remote Sens. Environ. 2012, 117, 264–280. [Google Scholar] [CrossRef]
- Jiao, Z.; Dong, Y.; Schaaf, C.B.; Chen, J.M.; Román, M.; Wang, Z.; Zhang, H.; Ding, A.; Erb, A.; Hill, M.; et al. An algorithm for the retrieval of the clumping index (CI) from the MODIS BRDF product using an adjusted version of the kernel-driven BRDF model. Remote Sens. Environ. 2018, 209, 594–611. [Google Scholar] [CrossRef]
- Liang, S. Narrowband to Broadband Conversions of Land Surface Albedo I: Algorithms. Remote Sens. Environ. 2001, 76, 213–238. [Google Scholar] [CrossRef]
- Wang, Z.S.; Erb, A.; Schaaf, C.; Sun, Q.; Liu, Y.; Yang, Y.; Shuai, Y.; Casey, K.; Roman, M. Early spring post-fire snow albedo dynamics in high latitude boreal forests using Landsat-8 OLI data. Remote Sens. Environ. 2016, 185, 71–83. [Google Scholar] [CrossRef] [Green Version]
- Huete, A.; Didan, K.; Miura, T.; Rodriguez, E.P.; Gao, X.; Ferreira, L.G. Overview of the radiometric and biophysical performance of the MODIS vegetation indices. Remote Sens. Environ. 2002, 83, 195–213. [Google Scholar] [CrossRef]
- Liu, H.Q.; Huete, A. A feedback based modification of the NDVI to minimize canopy background and atmospheric noise. IEEE Trans. Geosci. Remote Sens. 1995, 33, 457–465. [Google Scholar] [CrossRef]
- Gao, B. NDWI—A normalized difference water index for remote sensing of vegetation liquid water from space. Remote Sens. Environ. 1996, 58, 257–266. [Google Scholar] [CrossRef]
- Gao, F.; Schaaf, C.B.; Strahler, A.H.; Jin, Y.; Li, X. Detecting Vegetation Structure using a Kernel-based BRDF Model. Remote Sens. Environ. 2003, 86, 198–205. [Google Scholar] [CrossRef]
- Wang, Q.; Ni-Meister, W. Forest Canopy Height and Gaps from Multiangular BRDF, Assessed with Airborne LiDAR Data. Remote Sens. 2019, 11, 2566. [Google Scholar] [CrossRef] [Green Version]
- Wu, S.; Wen, J.; Liu, Q.; You, D.; Yin, G.; Lin, X. Improving Kernel-Driven BRDF Model for Capturing Vegetation Canopy Reflectance with Large Leaf Inclinations. IEEE J. Sel. Top. Appl. Earth Obs. Remote Sens. 2020, 13, 2639–2655. [Google Scholar] [CrossRef]















| Site | Confidence (%) | Altitude (m) | Slope (°) | Longitude (°) | Latitude (°) | Climate Zone |
|---|---|---|---|---|---|---|
| ENF | 92 | 3124 | 16.42 | −105.58 | 39.68 | Mountain climate |
| CropLand | 97 | 1074 | 1.39 | −101.98 | 37.73 | Temperate continental climate |
| Grassland | 96 | 1276 | 2.02 | −102.63 | 36.43 | Temperate continental climate |
| Savannas | 89 | 83 | 2.58 | −95.78 | 31.38 | Subtropical climate |
| DBF | 93 | 60 | 2.84 | −94.88 | 31.23 | Subtropical climate |
| EBF | 98 | 43 | 2.47 | −93.58 | 30.58 | Subtropical climate |
| Number | Name | Resolution | Projection | Function |
|---|---|---|---|---|
| 1 | MCD12C1 | 5600 m | Longitude and latitude | Classification information in 5600 m |
| 2 | MCD12Q1 | 500 m | Sinusoidal | Classification information in 500 m |
| 3 | MCD43C1 | 5600 m | Longitude and latitude | Parameters of BRDF in 5600 m |
| 4 | MCD43C3 | 5600 m | Longitude and latitude | Albedo in 5600 m |
| 5 | MCD43A1 | 500 m | Sinusoidal | Parameters of BRDF in 500 m |
| 6 | MCD43A3 | 500 m | Sinusoidal | Albedo in 500 m |
| 7 | MCD43A4 | 500 m | Sinusoidal | Observations of zenith directions |
| Site | Station | DOY | NIR | SW | VIS | ||||||
|---|---|---|---|---|---|---|---|---|---|---|---|
| C0 (10−6) | C (10−6) | A (m) | C0 (10−6) | C (10−6) | A (m) | C0 (10−6) | C (10−6) | A (m) | |||
| EBF | leaf-on | 207 | 108 | 544 | 690 | 49 | 247 | 690 | 20 | 112 | 690 |
| leaf-on | 319 | 72 | 218 | 510 | 26 | 107 | 540 | 7 | 73 | 660 | |
| DBF | leaf-on | 86 | 276 | 1590 | 1350 | 82 | 555 | 1350 | 13 | 115 | 960 |
| leaf-off | 358 | 301 | 1750 | 1380 | 113 | 803 | 1380 | 25 | 293 | 1350 | |
| Savannas | leaf-on | 205 | 249 | 1226 | 990 | 84 | 454 | 1020 | 27 | 128 | 1050 |
| leaf-off | 365 | 329 | 2196 | 1170 | 128 | 971 | 1140 | 37 | 320 | 1200 | |
| Cropland | leaf-on | 192 | 123 | 2464 | 960 | 80 | 1324 | 1050 | 70 | 1128 | 1140 |
| leaf-off | 352 | 142 | 3198 | 1410 | 80 | 1676 | 1500 | 46 | 842 | 1200 | |
| Grassland | leaf-on | 176 | 63 | 347 | 1050 | 41 | 199 | 1050 | 23 | 95 | 1050 |
| leaf-off | 352 | 75 | 657 | 1560 | 44 | 358 | 1560 | 20 | 134 | 1560 | |
| ENF | leaf-on | 247 | 115 | 1306 | 1020 | 53 | 539 | 1020 | 20 | 125 | 1050 |
| leaf-on | 277 | 158 | 2015 | 1110 | 76 | 873 | 1110 | 27 | 208 | 1080 | |
| Site | Band | DOY | Magnitude (%) | HotSpot (%) | −45° (%) | −70° (%) | +45° (%) | +70° (%) | Zenith (%) | SD |
|---|---|---|---|---|---|---|---|---|---|---|
| ENF | NIR | 176 | 1.57 | 3.48 | 1.12 | 4.49 | 3.37 | 8.02 | 2.00 | 2.20 |
| SW | 180 | 0.85 | 1.59 | 0.68 | 2.25 | 1.52 | 3.62 | 0.96 | 0.97 | |
| VIS | 180 | 0.39 | 0.79 | 0.31 | 1.2 | 0.72 | 1.87 | 0.48 | 0.52 | |
| Grassland | NIR | 152 | 0.86 | 1.19 | 1.21 | 1.79 | 0.91 | 1.72 | 0.91 | 0.35 |
| SW | 153 | 0.37 | 0.74 | 0.63 | 1.09 | 0.62 | 1.08 | 0.55 | 0.22 | |
| VIS | 260 | 0.29 | 0.65 | 0.38 | 0.83 | 0.46 | 0.74 | 0.53 | 0.16 |
| Band | Relative Difference | Absolute Difference | ||||
|---|---|---|---|---|---|---|
| Maximum (%) | Site | Month | Maximum | Site | Month | |
| NIR | 11.3 | ENF | 6 | 0.025 | Cropland | 3 |
| SW | 12.5 | ENF | 6 | 0.012 | Grassland | 5 |
| VIS | 27.2 | DBF | 7 | 0.013 | Cropland | 6 |
| Site | Band | DOY | Absolute Difference | DOY | Relative Difference (%) |
|---|---|---|---|---|---|
| ENF | VIS | 305 | 0.018 | 180 | 94.7 |
| NIR | 176 | 0.037 | 176 | 36.5 | |
| SW | 176 | 0.024 | 180 | 37.1 | |
| Cropland | VIS | 126 | 0.017 | 126 | 18.5 |
| NIR | 125 | 0.034 | 11 | 14.1 | |
| SW | 11 | 0.020 | 11 | 13.2 | |
| Grassland | VIS | 122 | 0.009 | 122 | 9.41 |
| NIR | 122 | 0.018 | 122 | 6.49 | |
| SW | 122 | 0.011 | 122 | 6.12 | |
| Savannas | VIS | 97 | 0.010 | 217 | 20.8 |
| NIR | 101 | 0.027 | 6 | 11.8 | |
| SW | 101 | 0.015 | 6 | 10.1 | |
| DBF | VIS | 92 | 0.009 | 158 | 27.2 |
| NIR | 134 | 0.030 | 33 | 17.4 | |
| SW | 134 | 0.017 | 32 | 14.4 | |
| EBF | VIS | 199 | 0.009 | 199 | 83.8 |
| NIR | 65 | 0.029 | 65 | 13.8 | |
| SW | 65 | 0.020 | 65 | 15.0 |
Publisher’s Note: MDPI stays neutral with regard to jurisdictional claims in published maps and institutional affiliations. |
© 2022 by the authors. Licensee MDPI, Basel, Switzerland. This article is an open access article distributed under the terms and conditions of the Creative Commons Attribution (CC BY) license (https://creativecommons.org/licenses/by/4.0/).
Share and Cite
Yang, J.; Shuai, Y.; Duan, J.; Xie, D.; Zhang, Q.; Zhao, R. Impact of BRDF Spatiotemporal Smoothing on Land Surface Albedo Estimation. Remote Sens. 2022, 14, 2001. https://doi.org/10.3390/rs14092001
Yang J, Shuai Y, Duan J, Xie D, Zhang Q, Zhao R. Impact of BRDF Spatiotemporal Smoothing on Land Surface Albedo Estimation. Remote Sensing. 2022; 14(9):2001. https://doi.org/10.3390/rs14092001
Chicago/Turabian StyleYang, Jian, Yanmin Shuai, Junbo Duan, Donghui Xie, Qingling Zhang, and Ruishan Zhao. 2022. "Impact of BRDF Spatiotemporal Smoothing on Land Surface Albedo Estimation" Remote Sensing 14, no. 9: 2001. https://doi.org/10.3390/rs14092001
APA StyleYang, J., Shuai, Y., Duan, J., Xie, D., Zhang, Q., & Zhao, R. (2022). Impact of BRDF Spatiotemporal Smoothing on Land Surface Albedo Estimation. Remote Sensing, 14(9), 2001. https://doi.org/10.3390/rs14092001

