A General Point-Based Method for Self-Calibration of Terrestrial Laser Scanners Considering Stochastic Information
Abstract
1. Introduction
2. Methods
2.1. Observation Principle of TLS
2.2. General Self-Calibration Model
- Weight observations according to its corresponding prior information to solve the unknown parameters, for the sake of attenuating the effect of random errors on the coordinates of TLS;
- For cases where the actual accuracy differs from the nominal accuracy, a posteriori determination of the observed values is performed on the basis of the VCE algorithm.
- Develop a general self-calibration model for the scanner and derive its solution based on the nonlinear GH model and instrumental measurement principle within the weighted total least square algorithm (WTLS);
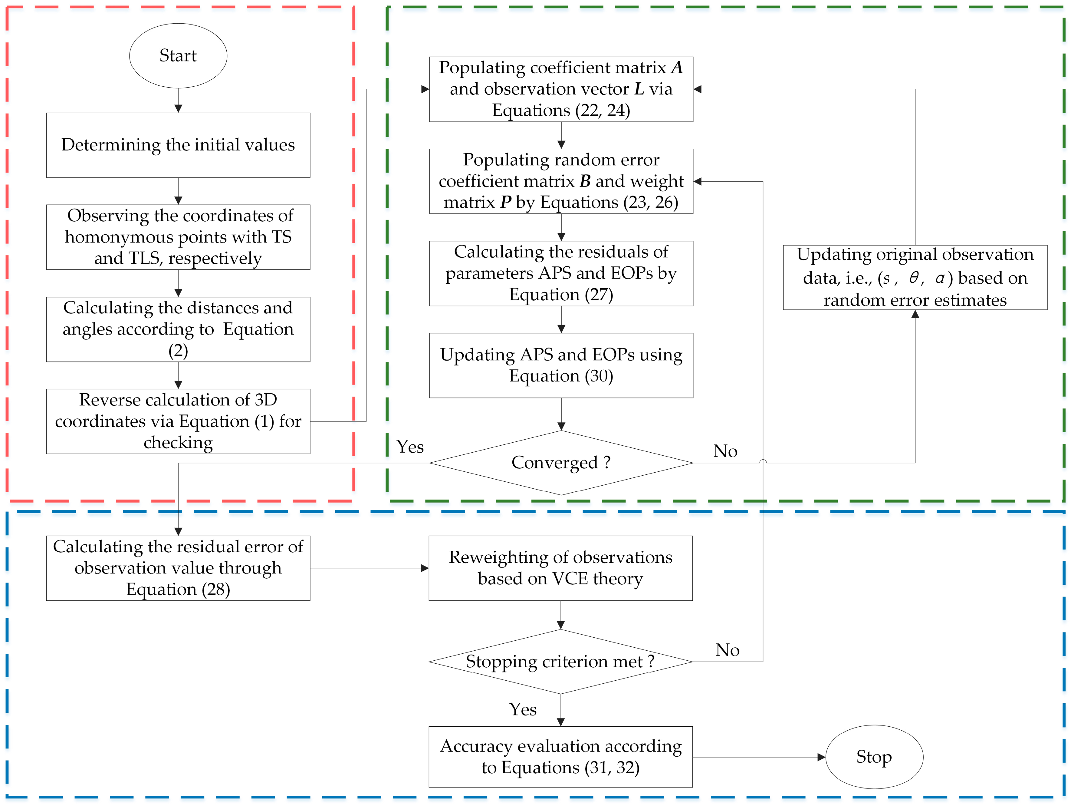
2.3. Derivation of General Self-Calibration Model
- Determining the iterative initial value of the unknown parameters.
- 2.
- Computing original observations of homonymous point as illustrated in Figure 1.
- 3.
- Iterative process
- (1)
- populating the matrices , respectively, according to Equations (24)–(26), (28) and (31);
- (2)
- Predicting the residual error vector of the parameters and random errors in the first jth iteration through Equations (29) and (30);
- (3)
- With the help of the initial value, can be updated via Equation (32) to obtain matrices mentioned in step (1) for the next iteration;
- (4)
- (5)
- Repeating steps (1)–(4) to reweight the observations based on , using VCE until convergence.
- 4.
- Accuracy evaluation.
3. Experiments
3.1. Simulated Data
- Nonlinear least-squares without regard to systematic errors;
- Self-calibration method based on nonlinear least-squares ignoring the random errors;
- General self-calibration method proposed in this paper.
3.2. Real Data
- Self-calibration method based on nonlinear least-squares ignoring random errors;
- General self-calibration method.
4. Results and Discussions
4.1. Simulated Data
- The results for both Strategy 2 (red lines) and Strategy 3 (green lines) hover around zero. However, compared to Strategy 3, the results of Strategy 2 are more scattered and diverged from the true value, even somewhat beyond Strategy 1 (Figure 4c, Figure 6c and Figure 8c). So, it is clear that Strategy 3 outperforms Strategy 2, especially for the translation parameters and axis errors.
- Strategy 3 allows for more accurate APs and EOPs. The RMSE of parameters in Strategy 3 is the closest to zero, taking into account the preservation of decimal places, and the accuracy of all parameters is improved relative to Strategy 1 and 2. For the APs, except for the addition constant m, according to the order of the parameter vector (Equation (11)), Strategy 3 improves respectively by 2%, 48.1%, 30.9%, and 53.7%, with improving accuracy by 48.7% to 84.9% for EOPs of those in Strategy 2 in all three cases, demonstrating the validity and robustness of the general method.
- After the adjustment, the sequences of addition and multiplication constant in Strategy 2 and 3 are with broadly similar trends, probably due to the fact that the values of the two constants are much higher than the added random errors.
- In Strategy 3, the RMSE of the homonymous points are much smaller than those in Strategy 2, improving from 10−4 to 10−7, as shown from (a) to (f) in Figure 4, Figure 6 and Figure 8, but the remaining points are essentially the same and do not deviate greatly from each other. On the other hand, if no random errors are removed from the observations, the RMSE results of the homonymous points of Strategy 3 shared the same trend as Strategy 2.
4.2. Real Data
5. Conclusions
Author Contributions
Funding
Acknowledgments
Conflicts of Interest
Appendix A
References
- Mukupa, W.; Roberts, G.W.; Hancock, C.M.; Al-Manasir, K. A review of the use of terrestrial laser scanning application for change detection and deformation monitoring of structures. Surv. Rev. 2016, 1–18. [Google Scholar] [CrossRef]
- Lague, D.; Brodu, N.; Leroux, J. Accurate 3D comparison of complex topography with terrestrial laser scanner: Application to the Rangitikei canyon (N–Z). ISPRS J. Photogramm. 2013, 82, 10–26. [Google Scholar] [CrossRef]
- Liang, X.; Kankare, V.; Hyyppä, J. Terrestrial laser scanning in forest inventories. ISPRS J. Photogramm. 2016, 115, 63–77. [Google Scholar] [CrossRef]
- Stenz, U.; Hartmann, J.; Paffenholz, J.A. High-Precision 3D object capturing with static and kinematic terrestrial laser scanning in industrial applications—Approaches of quality assessment. Remote Sens. 2020, 12, 290. [Google Scholar] [CrossRef]
- Mechelke, K.; Kersten, T.P.; Lindstaedt, M. Comparative investigations into the accuracy behaviour of the new generation of terrestrial laser scanning systems. Proc. Opt. 2007, 3, 319–327. [Google Scholar]
- Heinz, E.; Medić, T.; Holst, C. Accuracy assessment of laser scans using real measurement objects. In Proceedings of the Terrestrisches Laserscanning, Fulda, Germany, 13–14 December 2018; DVW-Schriftenreihe: Augsburg, Germany, 2018; pp. 41–56. (In Germany) [Google Scholar]
- Lichti, D.; Stewart, M.; Tsakiri, M.; Snow, A. Calibration and testing of a terrestrial laser scanner. Int. Arch. Photogramm. Remote Sens. 2000, 33, 485–492. [Google Scholar]
- Cheok, G.S.; Leigh, S.; Rukhin, A. Calibration Experiments of a Laser Scanner; STIN: Washington, DC, USA, 2002; Volume 2, p. 88658. [Google Scholar]
- Abbas, M.A.; Setan, H.; Majid, Z.; Chong, A.K.; Idris, K.M.; Aspuri, A. Calibration and accuracy assessment of Leica scan station C10 terrestrial laser scanner. In Developments in Multidimensional Spatial Data Models; Springer: Berlin, Germany, 2013; pp. 33–47. [Google Scholar]
- Medić, T.; Kuhlmann, H.; Holst, C. A Priori vs. In-Situ Terrestrial Laser Scanner Calibration in the Context of the Instability of Calibration Parameters. In Proceedings of the Contributions to International Conferences on Engineering Surveying, INGEO & SIG 2020, Dubrovnik, Croatia, 1–4 April 2020. [Google Scholar]
- Janßen, J.; Holst, C.; Kuhlmann, H. Registration with targets: What’s the precision. In Proceedings of the Terrestrisches Laserscanning, Fulda, Germany, 13–14 December 2018; DVW-Schriftenreihe: Augsburg, Germany, 2018. (In Germany) [Google Scholar]
- Rietdorf, A.; Gielsdorf, F.; Gruendig, L. A concept for the calibration of terrestrial laser scanners. In Proceedings of the INGEO 2004 and FIG Regional Central and Eastern European Conference of Engineering Surveying, Bratislava, Slovakia, 11–13 November 2004. [Google Scholar]
- Lichti, D.D. Error modelling, calibration and analysis of an AM-CW terrestrial laser scanner system. ISPRS J. Photogramm. 2007, 61, 307–324. [Google Scholar] [CrossRef]
- Lichti, D.D.; Franke, J. Self-calibration of the iQsun 880 laser scanner. Proc. Optical. 2005, 7, 112–121. [Google Scholar]
- Lichti, D.D.; Licht, M.G. Experiences with terrestrial laser scanner modelling and accuracy assessment. Int. Arch. Photogramm. Remote Sens. Spat. Inf. Sci. 2006, 36, 155–160. [Google Scholar]
- Reshetyuk, Y. Investigation and Calibration of Pulsed Time-of-Flight Terrestrial Laser Scanners. Ph.D. Thesis, KTH, School of Architecture and the Built Environment, Seoul, Korea, 2006. [Google Scholar]
- Schneider, D. Calibration of a Riegl LMS-Z420i based on a multi-station adjustment and a geometric model with additional parameters. Int. Arch. Photogramm. Remote Sens. Spat. Inf. 2009, 38, 177–182. [Google Scholar]
- Reshetyuk, Y. Calibration of terrestrial laser scanners Callidus 1.1, Leica HDS 3000 and Leica HDS 2500. Surv. Rev. 2006, 38, 703–713. [Google Scholar] [CrossRef]
- Reshetyuk, Y. A unified approach to self-calibration of terrestrial laser scanners. ISPRS J. Photogramm. 2010, 65, 445–456. [Google Scholar] [CrossRef]
- Lichti, D.D. Terrestrial laser scanner self-calibration: Correlation sources and their mitigation. ISPRS J. Photogramm. 2010, 65, 93–102. [Google Scholar] [CrossRef]
- Lichti, D.D.; Chow, J.; Lahamy, H. Parameter de-correlation and model-identification in hybrid-style terrestrial laser scanner self-calibration. ISPRS J. Photogramm. 2011, 66, 317–326. [Google Scholar] [CrossRef]
- Lerma, J.L.; García-San-Miguel, D. Self-calibration of terrestrial laser scanners: Selection of the best geometric additional parameters. ISPRS Ann. Photogramm. Remote Sens. Spat. Inf. Sci. 2014, 5, 219–226. [Google Scholar] [CrossRef]
- Medić, T.; Holst, C.; Janßen, J.; Kuhlmann, H. Empirical stochastic model of detected target centroids: Influence on registration and calibration of terrestrial laser scanners. J. Appl. Geod. 2019, 13, 179–197. [Google Scholar] [CrossRef]
- Bae, K.H.; Lichti, D. On-site self-calibration using planar features for terrestrial laser scanners. Int. Arch. Photogramm. Remote Sens. Spat. Inf. Sci. 2007, 36, 14–19. [Google Scholar]
- Chow, J.C.K.; Lichti, D.D.; Glennie, C. Point-Based Versus Plane-Based Self-Calibration of Static Terrestrial Laser Scanners. Int. Arch. Photogramm. Remote Sens. Spat. Inf. Sci. 2011, 38, 121–126. [Google Scholar] [CrossRef]
- Abbas, M.A.; Lichti, D.D.; Chong, A.K.; Setan, H.; Majid, Z. An on-site approach for the self-calibration of terrestrial laser scanner. Measurement 2014, 52, 111–123. [Google Scholar] [CrossRef]
- Chan, T.O.; Lichti, D.D.; Belton, D. A rigorous cylinder-based self-calibration approach for terrestrial laser scanners. ISPRS J. Photogramm. 2015, 99, 84–99. [Google Scholar] [CrossRef]
- Guan, Y.; Cheng, X.; Zhan, X. Research on systematic errors calibration of terrestrial laser scanner. Acta Geod. Cartogr. Sin. 2014, 43, 731–738. [Google Scholar]
- González-Aguilera, D.; Rodríguez-Gonzálvez, P.; Armesto, J.; Arias, P. Trimble GX200 and Riegl LMS-Z390i sensor self-calibration. Opt Express. 2011, 19, 2676–2693. [Google Scholar] [CrossRef] [PubMed]
- Ren, Q.; Wang, B.; Deng, Z.; Fu, M. A multi-position self-calibration method for dual-axis rotational inertial navigation system. Sens. Actuators A Phys. 2014, 219, 24–31. [Google Scholar] [CrossRef]
- Helmert, F.R. Adjustment computation with the least-squares method. In Die Mathematischen und Physikalischen Theorieen der Hoheren Geodasie, 3rd ed.; Teubner-Verlag: Leipzig, Germany, 1924. (In Germany) [Google Scholar]
- Neitzel, F. Generalization of total least-squares on example of unweighted and weighted 2D similarity transformation. J. Geod. 2010, 84, 751–762. [Google Scholar] [CrossRef]
- Schaffrin, B.; Snow, K. Total least-squares regularization of Tykhonov type and an ancient racetrack in Corinth. Linear Algebra Appl. 2010, 432, 2061–2076. [Google Scholar] [CrossRef]
- Deng, X.; Liu, G.; Zhou, T.; Peng, S. Total least-squares EIO model, algorithms and applications. Geod. Geodyn. 2019, 10, 17–25. [Google Scholar] [CrossRef]
- Wang, B.; Li, J.C.; Liu, C.; Yu, J. Generalized total least squares prediction algorithm for universal 3D similarity transformation. Adv. Space Res. 2017, 59, 815–823. [Google Scholar] [CrossRef]
- Shen, Y.; Li, B.; Chen, Y. An iterative solution of weighted total least-squares adjustment. J. Geod. 2011, 85, 229–238. [Google Scholar] [CrossRef]
- Gruen, A.; Beyer, H.A. System calibration through self-calibration. In Calibration and Orientation of Cameras in Computer Vision; Springer: Berlin, Germany, 2001; pp. 163–193. [Google Scholar]
- Lenzmann, L.; Lenzmann, E. Rigorous adjustment of the nonlinear Gauss–Helmert model. Allg. Vermess. Nachr. 2004, 111, 68–73. [Google Scholar]
- Schaffrin, B. Reliability measures for correlated observations. J. Surv. Eng. 1997, 123, 126–137. [Google Scholar] [CrossRef]
- Fisher, R.A. Theory of statistical estimation. Math. Proc. Camb. 1925, 22, 700–725. [Google Scholar] [CrossRef]
- Zongchou, Y. The Goneral Formulas of Helmert type for Estimating Variance and Covariance Components. Geomat. Inf. Sci. Wuhan Univ. 1991, 16, 8–17. [Google Scholar]
- Teunissen, P.J.; Amiri-Simkooei, A. Least-squares variance component estimation. J. Geod. 2008, 82, 65–82. [Google Scholar] [CrossRef]
- Feng, J.; Zhong, R.; Yang, Y.; Zhao, W. Quality evaluation of spatial point-cloud data collected by vehicle-borne laser scanner. In Proceedings of the International Workshop on Education Technology & Training, Wuhan, China, 7–8 March 2009. [Google Scholar]
- Bremer, M.; Rutzinger, M.; Wichmann, V. Derivation of tree skeletons and error assessment using LiDAR point cloud data of varying quality. ISPRS J. Photogramm. 2013, 80, 39–50. [Google Scholar] [CrossRef]
- Antón, D.; Pineda, P.; Medjdoub, B.; Iranzo, A. As-Built 3D heritage city modelling to support numerical structural analysis: Application to the assessment of an archaeological remain. Remote Sens. 2019, 11, 1276. [Google Scholar] [CrossRef]
- Liu, J.; Zhang, Q.; Wu, J.; Zhao, Y. Dimensional accuracy and structural performance assessment of spatial structure components using 3D laser scanning. Autom. Constr. 2018, 96, 324–336. [Google Scholar] [CrossRef]
- Lockhart, S.; Tilleson, E. Programming basics: Looping and conditionals. In An Engineer’s Introduction to Programming with MATLAB 2019, 2nd ed.; Stephen, S., Ed.; SDC: Garden Grove, CA, USA, 2019; Volume 4, pp. 63–82. [Google Scholar]










| EOPS | APs | |||||||||
|---|---|---|---|---|---|---|---|---|---|---|
| 5 | 10 | 5 | 0.2 | −0.2 | 1.0 | 0.005 | 10−4 | −0.01 | 10−3 | −10−5 |
| Classes | TLS (HDS3000) | TS (NET1200) | ||||
|---|---|---|---|---|---|---|
| x | y | z | X | Y | Z | |
| Sphere1 | 3.8057 | −3.6132 | −0.4957 | 6.5368 | 10.0224 | 5.7071 |
| Sphere2 | 1.1437 | −6.5275 | −0.6502 | 2.7830 | 11.2521 | 5.5628 |
| Sphere3 | −0.6325 | −3.3331 | −0.6429 | 2.8041 | 7.5964 | 5.5640 |
| Sphere4 | −3.0580 | −3.7878 | −1.0332 | 0.4659 | 6.7989 | 5.1775 |
| Sphere5 | −3.4119 | −1.7673 | −0.6451 | 1.1509 | 4.8632 | 5.5611 |
| Plane1 | 1.6613 | −3.5856 | −0.5756 | 4.6813 | 8.9467 | 5.6292 |
| Plane2 | 0.7593 | −1.5648 | −0.5447 | 4.8888 | 6.7429 | 5.6555 |
| Plane3 | −1.7224 | −0.9954 | −0.5689 | 3.0013 | 5.0232 | 5.6314 |
| S a | EOPs | APs | |||||||||
|---|---|---|---|---|---|---|---|---|---|---|---|
| m | c | i | t | ||||||||
| 1 | 3.9 × 10−3 | 4.8 × 10−3 | 7 × 10−4 | 8 × 10−4 | 4 × 10−4 | 0.0115 | -- c | -- | - | - | - |
| 2 | 3 × 10−4 | 3.5 × 10−4 | 5.3 × 10−4 | 1.2 × 10−5 | 1.1 × 10−5 | 3.5 × 10−5 | 1.1 × 10−3 | 5.7 × 10−5 | 2.9 × 10−5 | 1.8 × 10−5 | 2.2 × 10−5 |
| 3-C1 b | 4.8 × 10−5 | 5.8 × 10−5 | 1 × 10−4 | 1.8 × 10−5 | 1.1 × 10−3 | 5.6 × 10−5 | 1.5 × 10−5 | 1.3 × 10−5 | 1.0 × 10−5 | ||
| 3-C2 | 4.8 × 10−5 | 5.8 × 10−5 | 1 × 10−4 | 6.1 × 10−6 | 5.0 × 10−6 | 1.8 × 10−5 | 1.1 × 10−3 | 5.6 × 10−5 | 1.5 × 10−5 | 1.3 × 10−5 | 1.0 × 10−5 |
| 3-C3 | 4.8 × 10−5 | 5.8 × 10−5 | 1 × 10−4 | 6.1 × 10−6 | 5.0 × 10−6 | 1.8 × 10−5 | 1.1 × 10−3 | 5.6 × 10−5 | 1.5 × 10−5 | 1.3 × 10−5 | 1.0 × 10−5 |
| Ipv d/% | 84.9 | 83.5 | 79.8 | 48.7 | 56.5 | 49.6 | 0 | 2 | 48.1 | 30.9 | 53.7 |
| Strategies | ||||
|---|---|---|---|---|
| 1 | 1.62 × 10−4 | 7.46 × 10−5 | 5.39 × 10−5 | 1.86 × 10−4 |
| 2-C1 1 | 6.88 × 10−8 | 5.10 × 10−8 | 1.42 × 10−8 | 8.68 × 10−8 |
| 2-C2 | 6.67 × 10−7 | 5.33 × 10−7 | 1.89 × 10−9 | 8.54 × 10−7 |
© 2020 by the authors. Licensee MDPI, Basel, Switzerland. This article is an open access article distributed under the terms and conditions of the Creative Commons Attribution (CC BY) license (http://creativecommons.org/licenses/by/4.0/).
Share and Cite
Zhou, T.; Cheng, X.; Lin, P.; Wu, Z.; Liu, E. A General Point-Based Method for Self-Calibration of Terrestrial Laser Scanners Considering Stochastic Information. Remote Sens. 2020, 12, 2923. https://doi.org/10.3390/rs12182923
Zhou T, Cheng X, Lin P, Wu Z, Liu E. A General Point-Based Method for Self-Calibration of Terrestrial Laser Scanners Considering Stochastic Information. Remote Sensing. 2020; 12(18):2923. https://doi.org/10.3390/rs12182923
Chicago/Turabian StyleZhou, Tengfei, Xiaojun Cheng, Peng Lin, Zhenlun Wu, and Ensheng Liu. 2020. "A General Point-Based Method for Self-Calibration of Terrestrial Laser Scanners Considering Stochastic Information" Remote Sensing 12, no. 18: 2923. https://doi.org/10.3390/rs12182923
APA StyleZhou, T., Cheng, X., Lin, P., Wu, Z., & Liu, E. (2020). A General Point-Based Method for Self-Calibration of Terrestrial Laser Scanners Considering Stochastic Information. Remote Sensing, 12(18), 2923. https://doi.org/10.3390/rs12182923

