Support Vector Machine-Based Energy Efficient Management of UAV Locations for Aerial Monitoring of Crops over Large Agriculture Lands
Abstract
1. Introduction
2. Related Work
- (i).
- (ii).
- (a).
- (b).
- (c).
- (i).
- (ii).
3. Materials and Method
3.1. Abbreviations and Symbols
3.2. System Architecture
3.3. SVM-Assisted Recognizing of Sensitive and Insensitive Regions
3.3.1. Support Vector Machine (SVM)
3.3.2. Practical Implementation of the SVM
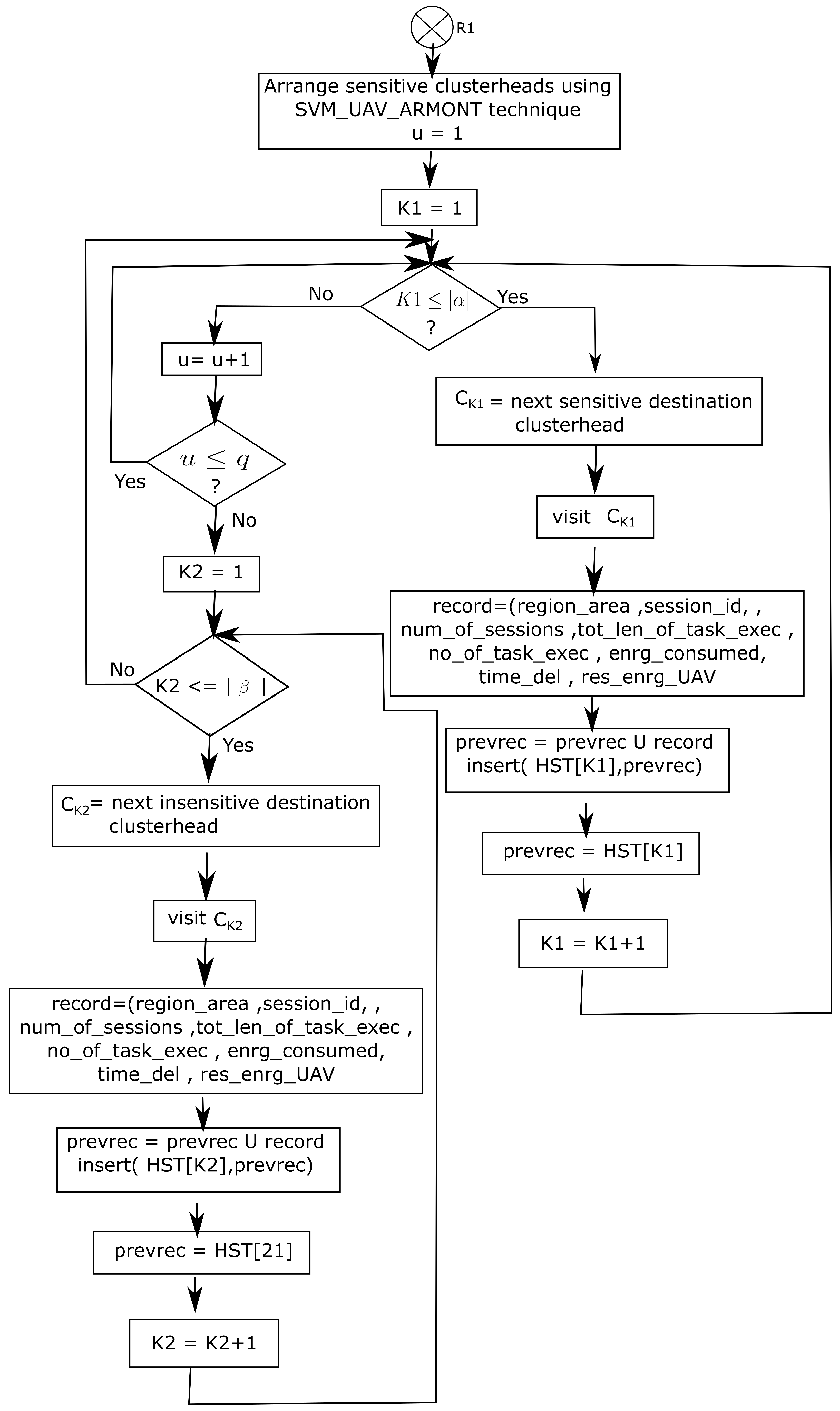
4. History-Based Trajectory Planning
- (i)
- region_id;
- (ii)
- region_area;
- (iii)
- session_id;
- (iv)
- num_of_sensors;
- (v)
- detection_stat;
- (vi)
- tot_len_of_task_exec (it specifies the total length of tasks that are executed in that session);
- (vii)
- no_of_task_exec;
- (viii)
- enrg_consumed;
- (ix)
- time_del;
- (x)
- res_enrg_UAV.
5. Simulation Results and Discussion
Simulation Setup
6. Conclusions and Future Scope
Author Contributions
Funding
Institutional Review Board Statement
Informed Consent Statement
Data Availability Statement
Conflicts of Interest
References
- Zhang, N.; Wang, M.; Wang, N. Precision agriculture—A worldwide overview. Comput. Electron. Agric. 2002, 36, 113–132. [Google Scholar] [CrossRef]
- Gebbers, R.; Adamchuk, V.I. Precision agriculture and food security. Science 2010, 327, 828–831. [Google Scholar] [CrossRef] [PubMed]
- Pierpaoli, E.; Carli, G.; Pignatti, E.; Canavari, M. Drivers of precision agriculture technologies adoption: A literature review. Procedia Technol. 2013, 8, 61–69. [Google Scholar] [CrossRef]
- Shafi, U.; Mumtaz, R.; García-Nieto, J.; Hassan, S.A.; Zaidi, S.A.R.; Iqbal, N. Precision agriculture techniques and practices: From considerations to applications. Sensors 2019, 19, 3796. [Google Scholar] [CrossRef]
- Couliably, S.; Kamsu-Foguem, B.; Kamissoko, D.; Traore, D. Deep learning for precision agriculture: A bibliometric analysis. Intell. Syst. Appl. 2022, 16, 200102. [Google Scholar] [CrossRef]
- Gulzar, Y. Fruit Image Classification Model Based on MobileNetV2 with Deep Transfer Learning Technique. Sustainability 2023, 15, 1906. [Google Scholar] [CrossRef]
- Jez, J.M.; Lee, S.G.; Sherp, A.M. The next green movement: Plant biology for the environment and sustainability. Science 2016, 353, 1241–1244. [Google Scholar] [CrossRef]
- Oliver, M.A.; Bishop, T.F.; Marchant, B.P. (Eds.) Precision Agriculture for Sustainability and Environmental Protection; Routledge Abingdon: Oxfordshire, UK, 2013. [Google Scholar]
- Duhan, J.S.; Kumar, R.; Kumar, N.; Kaur, P.; Nehra, K.; Duhan, S. Nanotechnology: The new perspective in precision agriculture. Biotechnol. Rep. 2017, 15, 11–23. [Google Scholar] [CrossRef]
- Lindblom, J.; Lundström, C.; Ljung, M.; Jonsson, A. Promoting sustainable intensification in precision agriculture: Review of decision support systems development and strategies. Precis. Agric. 2017, 18, 309–331. [Google Scholar] [CrossRef]
- Zhang, P.; Guo, Z.; Ullah, S.; Melagraki, G.; Afantitis, A.; Lynch, I. Nanotechnology and artificial intelligence to enable sustainable and precision agriculture. Nat. Plants 2021, 7, 864–876. [Google Scholar] [CrossRef]
- Baldos, U.L.C.; Hertel, T.W. Global food security in 2050: The role of agricultural productivity and climate change. Aust. J. Agric. Resour. Econ. 2014, 58, 554–570. [Google Scholar] [CrossRef]
- Rosegrant, M.W.; Koo, J.; Cenacchi, N.; Ringler, C.; Robertson, R.D.; Fisher, M.; Cox, C.M.; Garrett, K.; Perez, N.D.; Sabbagh, P. Food Security in a World of Natural Resource Scarcity: The Role of Agricultural Technologies; The International Food Policy Research Institute (IFPRI): Washington, DC, USA, 2014. [Google Scholar]
- Bhakta, I.; Phadikar, S.; Majumder, K. State-of-the-art technologies in precision agriculture: A systematic review. J. Sci. Food Agric. 2019, 99, 4878–4888. [Google Scholar] [CrossRef]
- Mamat, N.; Othman, M.F.; Abdulghafor, R.; Alwan, A.A.; Gulzar, Y. Enhancing Image Annotation Technique of Fruit Classification Using a Deep Learning Approach. Sustainability 2023, 15, 901. [Google Scholar] [CrossRef]
- Radoglou-Grammatikis, P.; Sarigiannidis, P.; Lagkas, T.; Moscholios, I. A compilation of UAV applications for precision agriculture. Comput. Netw. 2020, 172, 107148. [Google Scholar] [CrossRef]
- Rejeb, A.; Abdollahi, A.; Rejeb, K.; Treiblmaier, H. Drones in agriculture: A review and bibliometric analysis. Comput. Electron. Agric. 2022, 198, 107017. [Google Scholar] [CrossRef]
- Hafeez, A.; Husain, M.A.; Singh, S.; Chauhan, A.; Khan, M.T.; Kumar, N.; Chauhan, A.; Soni, S. Implementation of drone technology for farm monitoring & pesticide spraying: A review. Inf. Process. Agric. 2022. [Google Scholar] [CrossRef]
- Banerjee, A.; Sufian, A.; Paul, K.K.; Gupta, S.K. Edtp: Energy and delay optimized trajectory planning for uav-iot environment. Comput. Netw. 2022, 202, 108623. [Google Scholar] [CrossRef]
- Rahman, M.M.H.; Al-Naeem, M.; Banerjee, A.; Sufian, A. EETO-GA: Energy Efficient Trajectory Optimization of UAV-IoT Collaborative System Using Genetic Algorithm. Appl. Sci. 2023, 13, 2535. [Google Scholar] [CrossRef]
- Sishodia, R.P.; Ray, R.L.; Singh, S.K. Applications of remote sensing in precision agriculture: A review. Remote. Sens. 2020, 12, 3136. [Google Scholar] [CrossRef]
- Dakir, A.; Barramou, F.; Alami, O.B. Opportunities for artificial intelligence in precision agriculture using satellite remote sensing. In Geospatial Intelligence: Applications and Future Trends; Springer: Cham, Switzerland, 2022; pp. 107–117. [Google Scholar]
- Velusamy, P.; Rajendran, S.; Mahendran, R.K.; Naseer, S.; Shafiq, M.; Choi, J.G. Unmanned Aerial Vehicles (UAV) in precision agriculture: Applications and challenges. Energies 2021, 15, 217. [Google Scholar] [CrossRef]
- Maddikunta, P.K.R.; Hakak, S.; Alazab, M.; Bhattacharya, S.; Gadekallu, T.R.; Khan, W.Z.; Pham, Q.V. Unmanned aerial vehicles in smart agriculture: Applications, requirements, and challenges. IEEE Sens. J. 2021, 21, 17608–17619. [Google Scholar] [CrossRef]
- Aslan, M.F.; Durdu, A.; Sabanci, K.; Ropelewska, E.; Gültekin, S.S. A comprehensive survey of the recent studies with UAV for precision agriculture in open fields and greenhouses. Appl. Sci. 2022, 12, 1047. [Google Scholar] [CrossRef]
- Chen, C.J.; Huang, Y.Y.; Li, Y.S.; Chen, Y.C.; Chang, C.Y.; Huang, Y.M. Identification of fruit tree pests with deep learning on embedded drone to achieve accurate pesticide spraying. IEEE Access 2021, 9, 21986–21997. [Google Scholar] [CrossRef]
- Khan, S.; Tufail, M.; Khan, M.T.; Khan, Z.A.; Iqbal, J.; Wasim, A. Real-time recognition of spraying area for UAV sprayers using a deep learning approach. PLoS ONE 2021, 16, e0249436. [Google Scholar] [CrossRef] [PubMed]
- Liu, J.; Wang, X.; Bai, B.; Dai, H. Age-optimal trajectory planning for UAV-assisted data collection. In Proceedings of the IEEE INFOCOM 2018-IEEE Conference on Computer Communications Workshops (INFOCOM WKSHPS), Honolulu, HI, USA, 15–19 April 2018; pp. 553–558. [Google Scholar]
- Sun, C.; Ni, W.; Wang, X. Joint computation offloading and trajectory planning for UAV-assisted edge computing. IEEE Trans. Wirel. Commun. 2021, 20, 5343–5358. [Google Scholar] [CrossRef]
- Zhu, B.; Bedeer, E.; Nguyen, H.H.; Barton, R.; Henry, J. UAV trajectory planning in wireless sensor networks for energy consumption minimization by deep reinforcement learning. IEEE Trans. Veh. Technol. 2021, 70, 9540–9554. [Google Scholar] [CrossRef]
- Ivić, S.; Crnković, B.; Grbčić, L.; Matleković, L. Multi-UAV trajectory planning for 3D visual inspection of complex structures. Autom. Constr. 2023, 147, 104709. [Google Scholar] [CrossRef]
- Basiri, A.; Mariani, V.; Silano, G.; Aatif, M.; Iannelli, L.; Glielmo, L. A survey on the application of path-planning algorithms for multi-rotor UAVs in precision agriculture. J. Navig. 2022, 75, 364–383. [Google Scholar] [CrossRef]
- Mukhamediev, R.I.; Yakunin, K.; Aubakirov, M.; Assanov, I.; Kuchin, Y.; Symagulov, A.; Levashenko, V.; Zaitseva, E.; Sokolov, D.; Amirgaliyev, Y. Coverage path planning optimization of heterogeneous UAVs group for precision agriculture. IEEE Access 2023, 11, 5789–5803. [Google Scholar] [CrossRef]
- Vazquez-Carmona, E.V.; Vasquez-Gomez, J.I.; Herrera-Lozada, J.C.; Antonio-Cruz, M. Coverage path planning for spraying drones. Comput. Ind. Eng. 2022, 168, 108125. [Google Scholar] [CrossRef]
- Mohsan, S.A.H.; Othman, N.Q.H.; Khan, M.A.; Amjad, H.; Żywiołek, J. A comprehensive review of micro UAV charging techniques. Micromachines 2022, 13, 977. [Google Scholar] [CrossRef] [PubMed]
- Wang, Y.; Su, Z.; Zhang, N.; Li, R. Mobile wireless rechargeable UAV networks: Challenges and solutions. IEEE Commun. Mag. 2022, 60, 33–39. [Google Scholar] [CrossRef]
- Hoseini, S.A.; Hassan, J.; Bokani, A.; Kanhere, S.S. In situ mimo-wpt recharging of uavs using intelligent flying energy sources. Drones 2021, 5, 89. [Google Scholar] [CrossRef]
- Angurala, M.; Bala, M.; Bamber, S.S. Wireless battery recharging through UAV in wireless sensor networks. Egypt. Inform. J. 2022, 23, 21–31. [Google Scholar] [CrossRef]
- Li, J.; Xiong, Y.; She, J. An improved ant colony optimization for path planning with multiple UAVs. In Proceedings of the 2021 IEEE International Conference on Mechatronics (ICM), Kashiwa, Japan, 7–9 March 2021; pp. 1–5. [Google Scholar]
- Gao, Z.; Zhu, J.; Huang, H.; Yang, Y.; Tan, X. Ant colony optimization for UAV-based intelligent pesticide irrigation system. In Proceedings of the 2021 IEEE 24th International Conference on Computer Supported Cooperative Work in Design (CSCWD), Dalian, China, 5–7 May 2021; pp. 720–726. [Google Scholar]
- Shafiq, M.; Ali, Z.A.; Israr, A.; Alkhammash, E.H.; Hadjouni, M.; Jussila, J.J. Convergence analysis of path planning of multi-UAVs using max-min ant colony optimization approach. Sensors 2022, 22, 5395. [Google Scholar] [CrossRef]
- Zhang, L.; Zhou, Z.; Zhang, F.M. Mixed integer linear programming for UAV trajectory planning problem. Appl. Mech. Mater. 2014, 541, 1473–1477. [Google Scholar] [CrossRef]
- Savin, S.; Al Badr, A.; Devitt, D.; Fedorenko, R.; Klimchik, A. Mixed-Integer-Based Path and Morphing Planning for a Tensegrity Drone. Appl. Sci. 2022, 12, 5588. [Google Scholar] [CrossRef]
- Samir, M.; Sharafeddine, S.; Assi, C.M.; Nguyen, T.M.; Ghrayeb, A. UAV trajectory planning for data collection from time-constrained IoT devices. IEEE Trans. Wirel. Commun. 2019, 19, 34–46. [Google Scholar] [CrossRef]
- Tevyashov, G.K.; Mamchenko, M.V.; Migachev, A.N.; Galin, R.R.; Kulagin, K.A.; Trefilov, P.M.; Onisimov, R.O.; Goloburdin, N.V. Algorithm for Multi-drone Path Planning and Coverage of Agricultural Fields. In Proceedings of the Agriculture Digitalization and Organic Production: Proceedings of the First International Conference, ADOP 2021, St. Petersburg, Russia, 7–9 June 2021; Springer: Berlin/Heidelberg, Germany, 2022; pp. 299–310. [Google Scholar]
- Grlj, C.G.; Krznar, N.; Pranjić, M. A decade of UAV docking stations: A brief overview of mobile and fixed landing platforms. Drones 2022, 6, 17. [Google Scholar] [CrossRef]
- Tian, R.; Cao, M.; Ma, F.; Ji, P. Agricultural UAV path planning based on improved A* and gravity search mixed algorithm. J. Phys. Conf. Ser. 2020, 1631, 012082. [Google Scholar] [CrossRef]
- Zhou, H.; Xiong, H.L.; Liu, Y.; Tan, N.D.; Chen, L. Trajectory planning algorithm of UAV based on system positioning accuracy constraints. Electronics 2020, 9, 250. [Google Scholar] [CrossRef]
- Mammarella, M.; Comba, L.; Biglia, A.; Dabbene, F.; Gay, P. Cooperation of unmanned systems for agricultural applications: A theoretical framework. Biosyst. Eng. 2022, 223, 61–80. [Google Scholar] [CrossRef]
- Yingkun, Z. Flight path planning of agriculture UAV based on improved artificial potential field method. In Proceedings of the 2018 Chinese Control And Decision Conference (CCDC), Shenyang, China, 9–11 June 2018; pp. 1526–1530. [Google Scholar]
- Sun, Y.; Chen, W.; Lv, J. Uav Path Planning Based on Improved Artificial Potential Field Method. In Proceedings of the 2022 International Conference on Computer Network, Electronic and Automation (ICCNEA), Xi’an, China, 23–25 September 2022; pp. 95–100. [Google Scholar]
- Kecman, V. Learning and Soft Computing: Support Vector Machines, Neural Networks, and Fuzzy Logic Models; MIT Press: Cambridge, MA, USA, 2001. [Google Scholar]
- Staelin, C. Parameter Selection for Support Vector Machines; Technical Report HPL-2002-354R1; Hewlett-Packard Company: Palo Alto, CA, USA, 2003; Volume 1. [Google Scholar]
- Elmaizi, A.; Sarhrouni, E.; Hammouch, A.; Nacir, C. A new band selection approach based on information theory and support vector machine for hyperspectral images reduction and classification. In Proceedings of the 2017 International Symposium on Networks, Computers and Communications (ISNCC), Marrakech, Morocco, 16–18 May 2017; pp. 1–6. [Google Scholar]
- Mehta, A.; Ribeiro, E.; Gilner, J.; van Woesik, R. Coral reef texture classification using support vector machines. In Proceedings of the VISAPP (2), Barcelona, Spain, 8–11 March 2007; pp. 302–310. [Google Scholar]







| Symbol/Abbreviation | Brief Description |
|---|---|
| UAV | Unmanned Aerial Vehicle. |
| SVM | Support Vector Machine. |
| PSD | Percentage of Successful Detection. |
| CEC | Composite Energy Consumption. |
| ADL | Average Delay. |
| SVM-UAV-ARMONT | SVM and UAV-Based Aerial Monitoring. |
| GCS | Ground Charging Stations. |
| ACO | Ant Colony Optimization. |
| SN-UAV | Sensor Nodes of UAV. |
| A*GA | A*-Based Genetic Algorithm. |
| MULT-UAV | Multiple Regions with One UAV. |
| CH | Cluster Head. |
| HST | History Table. |
| SRF | Sensitive Regions First. |
| region-id | Denotes the Unique Identification Number of the Region. |
| region-area | Specifies its Area of the Specific Geographical Region. |
| Session-id | Unique Identification of the Session. |
| Num-of-sensors | The Number of Sensors Deployed in that Region. |
| detection-state | Acquires a Value of 1 if Something Unnatural is Detected in the Region. |
| Task-arrival | The Number of Tasks that are Currently Arriving in the Task Queue of the Current Node Per Unit of Time. |
| No-of-task-exec | The Number of Tasks that are Currently Executing from the Task Queue of the Current Node Per Unit of Time. |
| enrg_consumed | Energy Consumed. |
| res_enrg_UAV | Energy that Remained in UAV after Executing. |
| time_del | The Amount of Time Required by the UAV to Execute these Tasks. |
| Parameter C | Specifies the Penalty Parameter or the Error Term. |
| tas_que /tsk_queue | Task Queue. |
| length(task(j)) | Indicates the Simulation of Lengths of all the Tasks in the Task Queue. |
| enr_unit_len_tsk(i) | The Amount of Energy that May be Required to Finish a Unit-Length Task. |
| del_unit_len_tsk(i) | The Amount of Time Delay Required for Executing a Unit-Length Task. |
| res_eng | Residual Energy. |
| AR | Region with Area. |
| W(Cap) | Weight of Cap. |
| AR | Region with Area. |
| Name of the Parameter | Value |
|---|---|
| C | 100.00 |
| class_weight | None |
| HST_tablesize | 500 |
| Cache_size | 500 |
| coefo | 0.0 |
| decision_function_shape | ovr |
| degree | 3 |
| gamma | auto_depricated |
| kernel | rbf |
| max_iter | −1 |
| probability | False |
| random_state | None |
| Shrinking | True |
| tol | 0.001 |
| ver_bose | False |
| Name of the Parameter | Value |
|---|---|
| Coverage area | 300 × 300 m |
| No. of regions | 10 |
| Min no. of devices in a cluster | 3 |
| Max no. of devices in a cluster | 20 |
| Number of IoT devices | 100, 300, 500, 700, 900 |
| Number of UAVs | 1, 3, 5, 7, 9 |
| Hovering altitude of UAV | 6 m |
| No. of CPU cycles/s in an UAV | 0.5G cycles/s |
| UAV speed | 20 m/s |
| Transmission bandwidth | 150 khz |
| Channel gain | −20 dB |
| Noise power | −50 dBm |
| Initial value of re-classification interval | 1 h |
Disclaimer/Publisher’s Note: The statements, opinions and data contained in all publications are solely those of the individual author(s) and contributor(s) and not of MDPI and/or the editor(s). MDPI and/or the editor(s) disclaim responsibility for any injury to people or property resulting from any ideas, methods, instructions or products referred to in the content. |
© 2023 by the authors. Licensee MDPI, Basel, Switzerland. This article is an open access article distributed under the terms and conditions of the Creative Commons Attribution (CC BY) license (https://creativecommons.org/licenses/by/4.0/).
Share and Cite
Al-Naeem, M.; Hafizur Rahman, M.M.; Banerjee, A.; Sufian, A. Support Vector Machine-Based Energy Efficient Management of UAV Locations for Aerial Monitoring of Crops over Large Agriculture Lands. Sustainability 2023, 15, 6421. https://doi.org/10.3390/su15086421
Al-Naeem M, Hafizur Rahman MM, Banerjee A, Sufian A. Support Vector Machine-Based Energy Efficient Management of UAV Locations for Aerial Monitoring of Crops over Large Agriculture Lands. Sustainability. 2023; 15(8):6421. https://doi.org/10.3390/su15086421
Chicago/Turabian StyleAl-Naeem, Mohammed, M M Hafizur Rahman, Anuradha Banerjee, and Abu Sufian. 2023. "Support Vector Machine-Based Energy Efficient Management of UAV Locations for Aerial Monitoring of Crops over Large Agriculture Lands" Sustainability 15, no. 8: 6421. https://doi.org/10.3390/su15086421
APA StyleAl-Naeem, M., Hafizur Rahman, M. M., Banerjee, A., & Sufian, A. (2023). Support Vector Machine-Based Energy Efficient Management of UAV Locations for Aerial Monitoring of Crops over Large Agriculture Lands. Sustainability, 15(8), 6421. https://doi.org/10.3390/su15086421

