Implementing Blockchain Technology in Irrigation Systems That Integrate Photovoltaic Energy Generation Systems
Abstract
1. Introduction
- If the annual electricity consumption is known, then the photovoltaic system is easy to design because the network-connected systems have a small number of components and do not require too much space.
- Research has confirmed that plants can also work with unfiltered water or chemical fertilizers dissolved in water.
- Photovoltaic technology is getting cheaper. It does not rely on intense sunlight. The technology is simple enough to be easily implemented.
- Irrigation is mandatory in obtaining profits from agriculture.
- When pumping water, farmers need energy, but energy distributors sell it at too high a price for farmers’ incomes and they are not interested in using irrigation channels.
- Existing irrigation channels have deteriorated over time due to abandonment, which can be due to bad intentions.
- (1)
- The proposal of a new solution to create individual microgrids for the small producer associations in a way that is most advantageous for both the producers and consumers, by assuring a reliable and transparent energy tracking solution achieved through decentralization of data and use of blockchain technologies;
- (2)
- Presenting the possibilities of acquiring energy through blockchain utility tokens and SolarCoin technologies and comparing the obtained results in order to choose the solution that can bring the most benefits compared to the size of association;
- (3)
- Proposing a way of placing the photovoltaic park so that agricultural lands cannot be affected, and the water stored in the channel is kept at a higher quality.
- (4)
- Analyzing the current stage of the irrigation system used as a case study to integrate photovoltaic energy system and proposing solutions to solve the afore identified issues.
2. Current State of Irrigation Systems
- Energy supply from the national energy system for land improvements and water supply to small producers;
- Use of the electricity produced by a nearby photovoltaic park, which delivers the energy to the national energy system and this can be used by farmers to supply the water pumps for the rehabilitation of the existing irrigation system;
- Establishing an association to deal with the management and production of electricity with renewable sources and the administration of the existing irrigation channels.
3. Comparison of the Advanced Methods for Energy Transaction
- The price of the installation;
- The cost of the solar energy it generates;
- Expected earnings from any additional incentives they receive.
- A supplementary zero-charge reward for solar power producers;
- The first digital coin to preserve natural funds;
- The first stimulus program for solar energy that is non-governmental, global, and decentralized.
4. The model of the Energy Consumption Flow within a Farmers’ Association
5. Experimental Study for an Irrigation System Based on Renewable Energy
6. The Proposed Approach to Reduce Costs
6.1. The System Description
6.1.1. Current System
6.1.2. Use of a Photovoltaic Park
6.1.3. Acquisition of Individual Photovoltaic Panel Manufacturers
6.1.4. Manufacturers Associations
- The panels do not occupy land;
- They are not visible;
- The water in the channel cools the solar installation, thus avoiding the overheating that occurs in the case of photovoltaic panels that use silicon components (each module has a maximum power of 200 kW);
- It generates 11–30% more energy (due to water cooling) than an ordinary "ground" photovoltaic park where the panel can move (more efficient if the panel can move depending on the brightness);
- The floating system is mounted on a light support through which light passes so that the animals in the water can live;
- Reduce water evaporation;
- Inhibit algae inflorescences;
- The colder air reduces the aging of solar cells and obviously increases the performance in operation, granting a longer operating period;
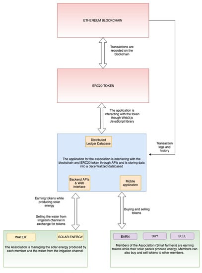
6.2. Blockchain Application for the Association
- Build the smart contract with the following console command:truffle buil
- Deploy the contract:truffle deploy --network ropsten
6.3. Discussion
- Secure payment and transaction systems based on the blockchain.
- The blockchain technology offers a high level of transparency, as each member of the association can see the number of tokens owned and all transfers.
- Implementing the DLT will enhance the trust in associations, as everyone could see relevant data such as the amount of energy produced and the amount of water consumed.
7. Conclusions
- (1)
- The advantages of the proposed experimental renewable energy-based irrigation system using the energy of photovoltaic panels and a blockchain-based transaction system have been shown;
- (2)
- The investment can be quickly recovered if a large number of farmers are involved in the same association through this blockchain-based application (see the energy production vs. budget presented during a year);
- (3)
- The comparison of the blockchain utility tokens and SolarCoin technologies has been performed.
Author Contributions
Funding
Conflicts of Interest
Abbreviations
| DLT | Distributed Ledger Technology |
| GDPR | General Data Protection Regulation |
| HMI | Human-Machine Interface |
| KYC | Know-Your-Customer |
| OPCOM | The Romanian Electricity and Gas Market Operator |
| PRT | The performance of the photovoltaic park during T period |
| PV | Photovoltaic |
| PWPS | Photovoltaic Water Pumping Systems |
| POST | Proof of Stake Time |
| SQL | Structured Query Language |
| SLR | SolarCoin |
| SCADA | Supervisory Control and Data Acquisition |
Appendix A
- Calculate the energy needed to charge the batteries:
- Determine of the energy required to be supplied daily:
- Evaluate the power of a module:
- Estimate the average number of hours for standard illumination (hours/day) for the least favorable month (December):
- Estimate the energy obtained per day:where: —the power of a photovoltaic panel; —the yield of a photovoltaic panel. —the approximate illumination time.
- Calculate the number of needed PV modules:
- Calculate the number of modules in series for Un = 24V:
- Calculate the number of modules in parallel:
- Calculate the number of modules needed to be purchased:
- Estimate the total power generated by the photovoltaic system:
Appendix B
| Monthly (MWh) | Cumulative (MWh) | |
|---|---|---|
| January | 386.81 | 386.81 |
| February | 520.76 | 907.57 |
| March | 882.30 | 1789.88 |
| April | 943.31 | 2733.18 |
| May | 1102.99 | 3836.17 |
| June | 1086.91 | 4923.08 |
| July | 1204.52 | 6127.59 |
| August | 1141.43 | 7269.02 |
| September | 1017.09 | 8286.11 |
| October | 776.11 | 9062.22 |
| November | 463.85 | 9526.07 |
| December | 407.93 | 9934.00 |


| Production (MWh) | ||
|---|---|---|
| Source | December | Cumulative |
| SCADA [MWh] | 437.93 | 10,209.23 |
| Meter [MWh] | 505.45 | 10,584.23 |
| |Difference| [MWh] | 67.97 | 375.00 |
| Dev. SCADA vs. Meter [%] | 13.45 | 3.54 |

| Production Status: Real vs. Budget | ||
|---|---|---|
| Source | December | Cumulative |
| SCADA [MWh] | 407.93 | 9934.00 |
| |Difference Meter| [MWh] | 97.52 | 650.23 |
| Dev. Meter [%] | 23.21 | 6.55 |

References
- Agri-Environmental Indicator—Irrigation. Available online: https://ec.europa.eu/eurostat/statisticsexplained/ (accessed on 1 September 2019).
- Wu, J.; Tran, N.K. Application of Blockchain Technology in Sustainable Energy Systems: An Overview. Sustainability 2018, 10, 3067. [Google Scholar] [CrossRef]
- Water for Agriculture. Available online: https://www.eea.europa.eu (accessed on 1 September 2019).
- Galindo, J.; Torok, S.; Salguero, F.; de Campos, S.; Romera, J.; Puig, V. Optimal Management of Water and Energy in Irrigation Systems: Application to the Bardenas Canal. IFAC Pap. Online 2017, 50, 6613–6618. [Google Scholar] [CrossRef]
- Daud, A.K.; Mahmoud, M.M. Solar powered induction motor-driven water pump operating on a desert well, simulation and field tests. Renew. Energy 2015, 30, 701–714. [Google Scholar] [CrossRef]
- Bizon, N. Energy Harvesting from the Partially Shaded Photovoltaic Systems—Chapter 7. In Optimization of the Fuel Cell Renewable Hybrid Power Systems; Springer: New York, NY, USA, 2017; pp. 285–301. [Google Scholar]
- Shinde, V.B.; Wandre, S.S. Solar photovoltaic water pumping system for irrigation: A review. Afr. J. Agric. Res. (AJAR) 2015, 10, 2267–2273. [Google Scholar]
- Babkir, A. Comparative assessment of the feasibility for solar irrigation pumps in Sudan. Renew. Sustain. Energy Rev. 2018, 81, 413–420. [Google Scholar] [CrossRef]
- Nallapaneni, M.K.; Jayanna, K.; Mallikarjun, P. Floatovoltaics: Towards improved energy efficiency, land and water management. Int. J. Civ. Eng. Technol. (IJCIET) 2018, 9, 1089–1096. [Google Scholar]
- Wattana, V.; Tharwon, A.; Danupol, H. When blockchain meets Internet of Things: Characteristics, challenges, and business opportunities. J. Ind. Inf. Integr. 2019. [Google Scholar] [CrossRef]
- O’Dwyer, E.; Panb, I.; Acha, S.; Shah, N. Smart energy systems for sustainable smart cities: Current developments, trends and future directions. Appl. Energy 2019, 237, 581–597. [Google Scholar] [CrossRef]
- Hua, H.; Qin, Y.; Hao, C.; Cao, J. Optimal energy management strategies for energy Internet via deep reinforcement learning approach. Appl. Energy 2019, 239, 598–609. [Google Scholar] [CrossRef]
- Hirsch, A.; Parag, I.; Guerrero, J. Microgrids: A review of technologies, key drivers, and outstanding issues. Renew. Sustain. Energy Rev. 2018, 90, 402–411. [Google Scholar] [CrossRef]
- Reka, S.; Dragicevic, T. Future effectual role of energy delivery: A comprehensive review of Internet of Things and smart grid. Renew. Sustain. Energy Rev. 2018, 91, 90–108. [Google Scholar] [CrossRef]
- Zha, X.; Ni, W.; Wang, X.; Liu, R.P.; Guo, Y.J.; Niu, X.; Zheng, K. The impact of link duration on the integrity of distributed mobile networks. IEEE Trans. Inf. Forensics Secur. 2018, 13, 2240–2255. [Google Scholar] [CrossRef]
- Li, Z.; Bahramiradb, S.; Paasob, A.; Yan, M.; Shahidehpour, M. Blockchain for decentralized transactive energy management system in networked microgrids. Electr. J. 2019, 32, 58–72. [Google Scholar] [CrossRef]
- Karavas, C.S.; Arvanitis, K.; Papadakis, G. A Game Theory Approach to Multi-Agent Decentralized Energy Management of Autonomous Polygeneration Microgrids. Energies 2017, 10, 1756. [Google Scholar] [CrossRef]
- Cioara, T.; Anghel, I.; Bertoncini, M.; Salomie, I.; Arnone, D.; Mammina, M.; Velivassaki, T.H.; Antal, M. Optimized Flexibility Management enacting Data Centres Participation in Smart Demand Response Programs. Future Gener. Comput. Syst. 2018, 78, 330–342. [Google Scholar] [CrossRef]
- Islam, R.; Sarker, P.C.; Subarto Kumar Ghosh, S.K. Prospect and advancement of solar irrigation in Bangladesh: A review. Renew. Sustain. Energy Rev. 2017, 77, 406–422. [Google Scholar] [CrossRef]
- Ding, W.; Wang, G.; Xu, A.; Chen, H. Research on Key Technologies and Information Security Issues of Energy Blockchain. Zhongguo Dianji Gongcheng Xuebao/Proc. Chin. Soc. Electr. Eng. (CSEE) 2018, 38, 1026–1034. [Google Scholar]
- Dorri, A.; Kanhere, S.S.; Jurdak, R.; Gauravaram, P. Blockchain for IoT security and privacy: The case study of a smart home. In Proceedings of the 2017 IEEE International Conference on Pervasive Computing and Communications Workshops (PerCom Workshops), Kona, HI, USA, 13–17 March 2017; pp. 618–623. [Google Scholar] [CrossRef]
- Kiayias, A.; Russell, A.; David, B.; Oliynykov, R. Ouroboros: A provably secure proof-of-stake blockchain protocol. In Proceedings of the CRYPTO 2017, 37th Annual International Cryptology Conference, Santa Barbara, CA, USA, 20–24 August 2017; Springer: New York, NY, USA, 2017; pp. 357–388. [Google Scholar]
- Wang, X.; Yang, W.; Noor, S.; Chen, C.; Guoc, M.; van Dam, K.H. Blockchain-based smart contract for energy demand management. Energy Procedia 2019, 158, 2719–2724. [Google Scholar] [CrossRef]
- Hertig, A. How Do Ethereum Smart Contracts Work? 2018. Available online: https://www.coindesk.com/information/ethereum-smart-contracts-work/ (accessed on 1 September 2019).
- Li, Y.; Yang, W.; He, P.; Chen, C.; Wang, X. Design and management of a distributed hybrid energy system through smart contract and blockchain. Appl. Energy 2019, 248, 390–405. [Google Scholar] [CrossRef]
- Hassan, M.U.; Rehmani, M.H.; Chen, J. Privacy preservation in blockchain based IoT systems: Integration issues, prospects, challenges, and future research directions. Future Gener. Comput. Syst. 2019, 97, 512–529. [Google Scholar] [CrossRef]
- Makhdoom, I.; Abolhasan, M.; Abbas, H.; Ni, W. Blockchain’s adoption in IoT: The challenges, and a way forward. J. Netw. Comput. Appl. 2019, 125, 251–279. [Google Scholar] [CrossRef]
- Novo, O. Blockchain meets IoT: An architecture for scalable access management in IoT. IEEE Internet Things J. 2018, 5, 1184–1195. [Google Scholar] [CrossRef]
- Liu, N.; Yu, X.; Wang, C.; Li, C.; Ma, L.; Lei, J. An Energy Sharing Model with Price-based Demand Response for Microgrids of Peer-to-Peer Prosumers. IEEE Trans. Power Syst. 2017, 32, 3569–3583. [Google Scholar] [CrossRef]
- Unguru, M. Blockchain Technology: Opportunities for the Energy Sector. Available online: http://www.nos.iem.ro/handle/11748/1279 (accessed on 30 January 2020).
- Wang, T.; Zheng, Z.; Rehmani, M.H.; Yao, S.; Huo, Z. Privacy preservation in big data from the communication perspective—A survey. IEEE Commun. Surv. Tutor. 2019, 21, 753–778. [Google Scholar] [CrossRef]
- Viji Priya, G.; Krishna Priya, G.; Vivek, M.; Ashwini, R. A survey on security attacks and challenges in bitcoin. Int. J. Comput. Eng. Technol. (IJCET) 2018, 9, 65–74. [Google Scholar]
- Conti, M.; Kumar, E.S.; Lal, C.; Ruj, S. A survey on security and privacy issues of bitcoin. IEEE Commun. Surv. Tutor. 2019, 20, 3416–3452. [Google Scholar] [CrossRef]
- Nakamoto, S. Bitcoin: A Peer-to-Peer Electronic Cash System. 2008. Available online: https://bitcoin.org/bitcoin.pdf (accessed on 1 September 2019).
- Ateniese, G.; Magri, B.; Venturi, D.; Andrade, E. Redactable blockchain—or-rewriting history in bitcoin and friends. In Proceedings of the IEEE European Symposium on Security and Privacy (EuroS&P), Paris, France, 26–28 April 2017; pp. 111–126. [Google Scholar]
- Ross, K. ACWA Power Adopts Blockchain Currency SolarCoin. 2018. Available online: https://www.renewableenergyworld.com/2018/01/18/acwa-power-adopts-blockchain-currency-solarcoin/#gref (accessed on 1 September 2019).
- Blockchain: Unchaining Utilities to the Future. Available online: https://www.arabianindustry.com/utilities/features/2018/oct/7/blockchain-unchaining-utilities-to-the-future-5987215/ (accessed on 1 September 2019).
- Hughes, L.; Dwivedi, K.Y.; Misra, S.K.; Rana, P.N.; Raghavan, V.; Akella, V. Blockchain research, practice and policy: Applications, benefits, limitations, emerging research themes and research agenda. Int. J. Inf. Manag. 2019, 49, 114–129. [Google Scholar] [CrossRef]
- Zhao, Y.; Peng, K.; Xu, B.; Liu, Y.; Xiong, W.; Han, Y. Applied engineering programs of energy blockchain in US. In Proceedings of the 10th International Conference on Applied Energy (ICAE2018), Hong Kong, China, 22–25 August 2018. Sci. Direct Energy Procedia 2019, 158, 2787–2793. [Google Scholar] [CrossRef]
- Muzammal, M.; Qu, Q.; Nasrulin, B. Renovating blockchain with distributed databases: An open source system. Future Gener. Comput. Syst. 2019, 90, 105–117. [Google Scholar] [CrossRef]
- Enescu, F.M.; Bizon, N. SCADA Applications for Electric Power System—Chapter 12. In Reactive Power Control in AC Power Systems; Springer: New York, NY, USA, 2017; pp. 561–609. [Google Scholar]
- Enescu, F.M.; Bizon, N.; Moraru, C.M. Issues in Securing Critical Infrastructure Networks for Smart Grid Based on SCADA, Other Industrial Control and Communication Systems: Modeling, Analysis and Practice. In Power Systems Resilience; Springer: New York, NY, USA, 2018. [Google Scholar]
- Enescu, F.M.; Marinescu, C.-N.; Ionescu, V.M.; Stirbu, C. System for monitoring and controlling renewable energy sources. In Proceedings of the 2017 9th International Conference on Electronics, Computers and Artificial Intelligence (ECAI), Targoviste, Romania, 29 June–1 July 2017. [Google Scholar] [CrossRef]
- Bordel, B.; Martin, D.; Alcarria, R.; ROBLES, T. A Blockchain-based Water Control System for the Automatic Management of Irrigation Communities. In Proceedings of the 2019 IEEE International Conference on Consumer Electronics (ICCE), Las Vegas, NV, USA, 11–13 January 2019; p. 5. [Google Scholar]
- Caro, M.P.; Ali, M.S.; Vecchio, M.; Giaffreda, R. Blockchain-based traceability in Agri-Food supply chain management: A practical implementation. In Proceedings of the 2018 Conferince IEEE: IoT Vertical and Topical Summit on Agriculture—Tuscany (IOT Tuscany), Tuscany, Italy, 8–9 May 2018; p. 4. [Google Scholar]
- Chilundo, R.J.; Diana Nevesc, D.; Urânio, S.; Mahanjane, U.S. Photovoltaic water pumping systems for horticultural crops irrigation: Advancements and opportunities towards a green energy strategy for Mozambique. Sustain. Energy Technol. Assess. 2019, 33, 61–68. [Google Scholar] [CrossRef]
- Casa pepenilor. Available online: https://www.dor.ro/casa-pepenilor/ (accessed on 2 December 2019).
- De ce Aeceta Distruge Agricultura Romaniei. Un Raport Parlamentar Dezvaluie Delapidarea Sistemului de Irigatii. Available online: https://www.ancheteonline.ro/2012/08/de-ce-seceta-distruge-agricultura-romaniei-un-raport-parlamentar-dezvaluie-delapidarea-sistemului-de-irigatii/ (accessed on 2 December 2019).
- Ahl, A.; Yarime, M.; Tanaka, K.; Tanaka, K.; Sagawa, D. Review of blockchain-based distributed energy: Implications for institutional development. Renew. Sustain. Energy Rev. 2019, 107, 200–211. [Google Scholar] [CrossRef]
- Bousfield, D. Crypto-coin hierarchies: Social contestation in blockchain networks. Artic. Glob. Netw. May 2019, 19, 291–307. [Google Scholar] [CrossRef]
- Andoni, M.; Robu, V.; David Flynn, D.; Abram, S.; Geach, D.; Jenkins, D.; McCallum, P.; Peacock, A. Blockchain technology in the energy sector: A systematic review of challenges and opportunities. Renew. Sustain. Energy Rev. 2019, 100, 143–174. [Google Scholar] [CrossRef]
- Tan, S.; Wang, X.; Jiang, C. Privacy-Preserving Energy Scheduling for ESCOs Based on Energy Blockchain Network. Energies 2019, 12, 1530. [Google Scholar] [CrossRef]
- Brilliantova, V. Blockchain and the future of energy. Technol. Soc. 2019, 57, 39–45. [Google Scholar] [CrossRef]
- Zhong, L.; Wu, Q.; Xie, J.; Li, J.; Qin, B. A secure versatile light payment system based on blockchain. Future Gener. Comput. Syst. 2019, 93, 327–337. [Google Scholar] [CrossRef]
- Kumar, N.M. Blockchain: Enabling wide range of services in distributed energy system. BeniSuef Univ. J. Basic Appl. Sci. 2018, 7, 701–704. [Google Scholar] [CrossRef]
- Khaqqi, K.N.; Sikorski, J.J.; Hadinoto, K.; Kraft, M. Incorporating seller/buyer reputation-based system in blockchain-enabled emission trading application. Appl. Energy 2018, 209, 8–19. [Google Scholar] [CrossRef]
- Rathore, S.; Pan, Y.; Park, J.H. BlockDeepNet: A Blockchain-Based Secure Deep Learning for IoT Network. Sustainability 2019, 11, 3974. [Google Scholar] [CrossRef]
- SolarCoin: A Blockchain-Based Solar Energy Incentive. 2018. Available online: https://solarcoin.org/wp-content/uploads/SolarCoin_Policy_Paper_EN-1.pdf (accessed on 1 September 2019).
- Produce One Megawatt Hour. Get One Free SolarCoin. Available online: https://solarcoin.org (accessed on 1 September 2019).
- SolarCoin Monetary Policy Proposal to Accelerate the Renewable Energy Transition. Available online: https://medium.com/solarcoin/solarcoin-monetary-policy-proposal-to-accelerate-the-renewable-energy-transition-f46b5d6e7f19 (accessed on 1 September 2019).
- Yang, L. The blockchain: State-of-the-art and research challenges. J. Ind. Inf. Integr. 2019. [Google Scholar] [CrossRef]
- Birleanu, F.G.; Anghelescu, P.; Bizon, N. Malicious and Deliberate Attacks and Power System Resiliency. In Power Systems Resilience; Springer: New York, NY, USA, 2018; pp. 223–246. [Google Scholar]
- Huh, S.; Cho, S.; Kim, S. Managing IoT devices using Blockchain platform. In Proceedings of the 2017 19th International Conference on Advanced Communication Technology (ICACT), Pyeongchang, Korea, 19–22 February 2017; pp. 464–467. [Google Scholar]
- Zappia, F.; Chen, L.; Pavone, P.; Pisani, R. A Model of Interaction between the Financial Sector and the Energy Sector: The Hypothesis of Energy Currency. Chin. Bus. Rev. 2018, 17, 532–534. [Google Scholar]
- T’Serclaes, P. Blockchain Could Be the Missing Link in the Renewable Energy Revolution. World Economic Forum. 21 September 2017. Available online: https://www.weforum.org/agenda/2017/09/blockchainenergy-efficiency-finance/ (accessed on 1 September 2019).
- Andrillon, F. SolarCoin: Incentivising Solar PV Energy Production through Blockchain Innovation. Available online: https://www.pv-tech.org/guest-blog/solarcoin-incentivising-solar-pv-energy-production-through-blockchain-innov (accessed on 1 September 2019).
- Cryptocurrencies, Blockchain and Pollution. Available online: http://ecoprofit.ro/criptomonedele-blockchain-ul-si-poluarea/ (accessed on 1 September 2019).
- Could SolarCoin Help ACWA Boost Its Profits From Solar? Available online: https://www.greentechmedia.com/articles/read/could-solarcoin-help-acwa-boost-its-profits-from-solar (accessed on 1 September 2019).
- Mihalache, S.F.; Pricop, E.; Fattahi, J. Chap. In Power Systems Resilience; Springer: New York, NY, USA, 2018; pp. 269–287. [Google Scholar]
- Casino, F.; Dasaklis, T.K.; Patsakis, C. A systematic literature review of blockchain-based applications:Current status. classification and open issues. Telemat. Inform. 2019, 36, 55–81. [Google Scholar] [CrossRef]
- Dinh, T.T.A.; Liu, R.; Zhang, M.; Chen, G.; Ooi, B.C.; Wang, J. Untangling blockchain: A Data Processing View of Blockchain Systems. IEEE Trans. Knowl. Data Eng. 2018, 30, 1366–1385. [Google Scholar] [CrossRef]
- Nasrulin, B.; Muzammal, M.; Qu, Q. ChainMOB: Mobility Analytics on Blockchain. In Proceedings of the 19th IEEE International Conference on Mobile Data Management (MDM), Aalborg, Denmark, 25–28 June 2018; pp. 292–293. [Google Scholar]
- Wang, X.; Zha, X.; Ni, W.; Liu, R.P.; Guo, J.Y.; Niu, X.; Zheng, K. Survey on blockchain for Internet of Things. Comput. Commun. 2019, 136, 10–29. [Google Scholar] [CrossRef]
- Reyna, A.; Martín, C.; Chen, J.; Soler, E.; Díaz, M. On blockchain and its integration with IoT. Challenges and opportunities. Future Gener. Comput. Syst. 2018, 88, 173–190. [Google Scholar] [CrossRef]
- Rathorea, P.K.S.; Dasb, S.S.; Chauhana, D.S. Perspectives of solar photovoltaic water pumping for irrigation in India. Energy Strategy Rev. 2018, 22, 385–395. [Google Scholar] [CrossRef]
- Ranjbarana, P.; Yousefia, H.; Gharehpetianb, G.B.; Astaraeia, F.R. A review on floating photovoltaic (FPV) power generation units. Renew. Sustain. Energy Rev. 2019, 110, 332–347. [Google Scholar] [CrossRef]
- Cazzaniga, R.; Cicu, M.; Rosa-Clot, M.; Rosa-Clot, P.; Tina, G.M.; Ventura, C. Floating photovoltaic plants: Performance analysis and design solutions. Renew. Sustain. Energy Rev. 2018, 81, 1730–1741. [Google Scholar] [CrossRef]
- Sahu, A.; Yadav, N.; Sudhakar, K. Floating photovoltaic power plant: A review. Floating photovoltaic plants: Performance analysis and design solutionso. Renew. Sustain. Energy Rev. 2016, 66, 815–824. [Google Scholar] [CrossRef]
- Balaj, I.C. Possibilities of Using Solar Energy in Land Improvement Arrangements. Available online: https://dspace.upt.ro/jspui/bitstream/123456789/353/1/Teza%20doctorat%20Balaj%20Ciprian.pdf (accessed on 2 December 2019).
- Maican, E. Renewable Energy Systems; Publishing House Printech: Bucureşti, Romania, 2015; ISBN 978-606-23-0359-4. isbn.pub.ro. [Google Scholar]
- Campana, P.E.; Wasthage, L.; Nookuea, W.; Tan, Y.; Yan, J. Optimization and assessment of floating and floating-tracking PV systems integrated in on- and off-grid hybrid energy systems. Solar Energy 2019, 177, 782–795. [Google Scholar] [CrossRef]
- Liu, L.; Sun, Q.; Li, H.; Yin, H.; Ren, X.; Wennersten, R. Evaluating the benefits of Integrating Floating Photovoltaic and Pumped Storage Power System. Energy Convers. Manag. 2019, 194, 173–185. [Google Scholar] [CrossRef]
- Sahu, A.K.; Sudhakar, K. Effect of UV exposure on bimodal HDPE floats for floating solar application. J. Mater. Res. Technol. 2019, 8, 147–156. [Google Scholar] [CrossRef]


















| Technology Type | Stimulates Innovation | Global and Decentralized | Stimulus for Solar Energy | Open-source Community Project | Reward | Tokens |
|---|---|---|---|---|---|---|
| Photovoltaic plant connected to the national power system | NOT | NOT | NOT | NOT | NOT | NOT |
| Blockchain—utility tokens | YES | YES | NOT | NOT | Tokens | YES |
| Blockchain—SolarCoin | YES | YES | YES | YES | 1 SolarCoin (SLR) per 1 MWh of solar energy produced | NOT |
© 2020 by the authors. Licensee MDPI, Basel, Switzerland. This article is an open access article distributed under the terms and conditions of the Creative Commons Attribution (CC BY) license (http://creativecommons.org/licenses/by/4.0/).
Share and Cite
Enescu, F.M.; Bizon, N.; Onu, A.; Răboacă, M.S.; Thounthong, P.; Mazare, A.G.; Șerban, G. Implementing Blockchain Technology in Irrigation Systems That Integrate Photovoltaic Energy Generation Systems. Sustainability 2020, 12, 1540. https://doi.org/10.3390/su12041540
Enescu FM, Bizon N, Onu A, Răboacă MS, Thounthong P, Mazare AG, Șerban G. Implementing Blockchain Technology in Irrigation Systems That Integrate Photovoltaic Energy Generation Systems. Sustainability. 2020; 12(4):1540. https://doi.org/10.3390/su12041540
Chicago/Turabian StyleEnescu, Florentina Magda, Nicu Bizon, Adrian Onu, Maria Simona Răboacă, Phatiphat Thounthong, Alin Gheorghita Mazare, and Gheorghe Șerban. 2020. "Implementing Blockchain Technology in Irrigation Systems That Integrate Photovoltaic Energy Generation Systems" Sustainability 12, no. 4: 1540. https://doi.org/10.3390/su12041540
APA StyleEnescu, F. M., Bizon, N., Onu, A., Răboacă, M. S., Thounthong, P., Mazare, A. G., & Șerban, G. (2020). Implementing Blockchain Technology in Irrigation Systems That Integrate Photovoltaic Energy Generation Systems. Sustainability, 12(4), 1540. https://doi.org/10.3390/su12041540

