TOD Parking Demand Models for New Urban Areas in China
Abstract
1. Introduction
2. Influencing Factors of Parking Demand
2.1. Land Development Type and Density
2.2. Block Layout and Road Network Planning
2.3. Motor Vehicle Ownership and Travel Level
2.4. Parking Management Policies and Strategies
2.5. Public Transportation Service Level (Rail, Bus, and Bus Rapid Transit)
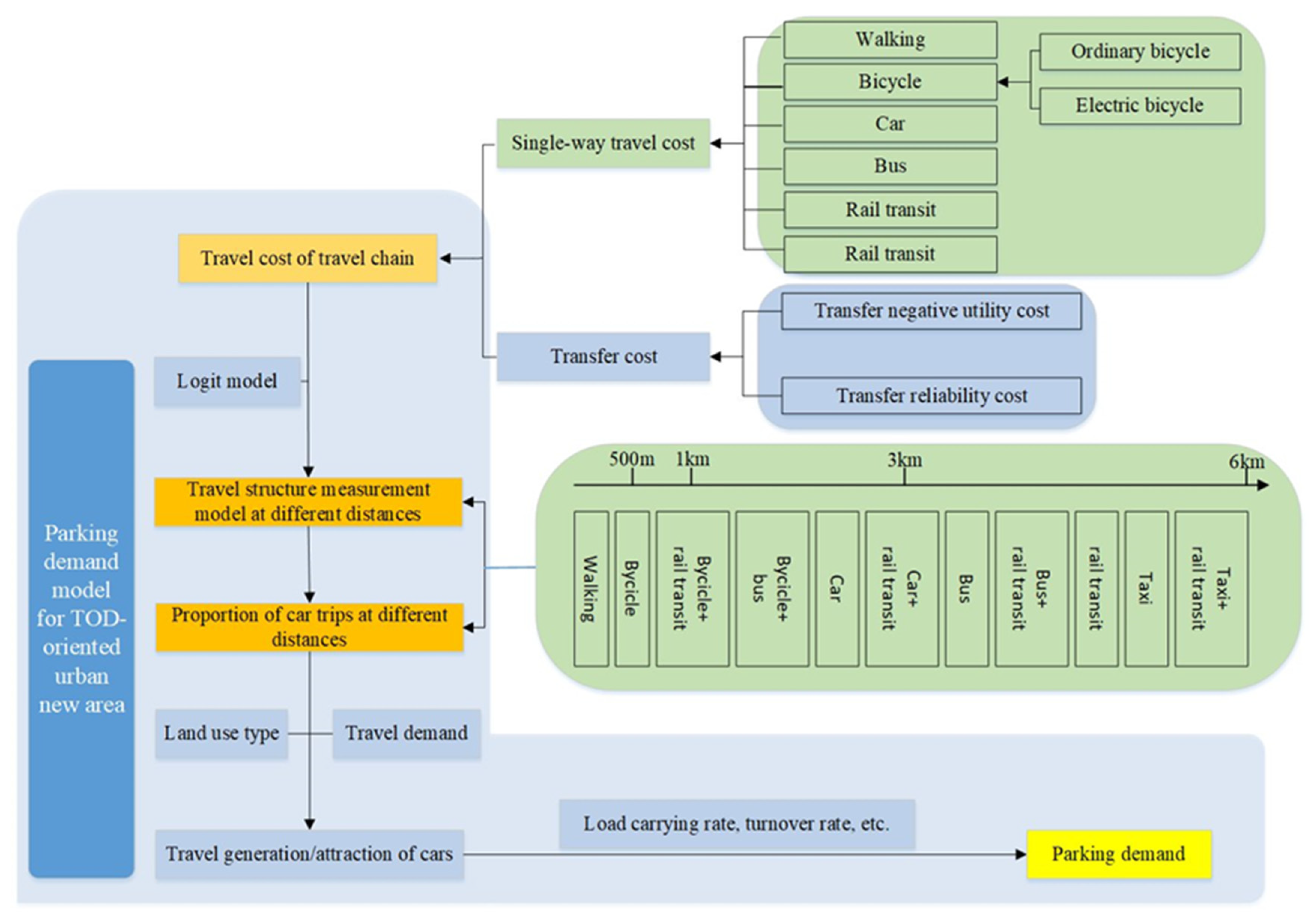
3. Travel Structure Measurement Model at Different Distances Based on Travel Cost
3.1. Single-Way Travel Cost Structure
3.1.1. Travel Cost for Walking
3.1.2. Travel Cost for Bicycle
3.1.3. Travel Cost for Electric Bicycle
3.1.4. Travel Cost for Car
- The depreciation cost of a single car trip is obtained as follows:where is the average annual mileage, km; is the travel distance of a single trip, km. is the original value of the vehicle, including the vehicle’s own value and purchase tax; is the residual value at the time of being scrapped, generally between 2% and 10%; is the service life of the vehicle.
- The insurance cost of a single car trip is obtained as follows:where is the insurance fee paid annually; is the average number of car uses per week.
- The average maintenance cost of a single car trip is as follows:where is the ratio of the maintenance cost after a thousand kilometer drive to the price of a new car at that time; and are the regression coefficients of the model; is the coefficient of maintenance cost; is the vehicle age index or vehicle aging coefficient; is the road smoothness index; is the cumulative mileage of the vehicle.
- The fuel cost of a single car trip is obtained as follows:where is the vehicle speed, km/h; is the current price of fuel, yuan/L.
- The parking cost of a single car trip is obtained as follows:where is the price for parking, yuan/h; is the total parking time, h.
- The travel time cost of a single car trip is affected by the road traffic status. The travel time is related to the traffic flow of the road network. The calculation formula is as follows:where is the total travel time of each section of the travel route, h.
- Time reliability is the probability that travel demand (OD) pairs can arrive at a specified time under certain traffic demand characteristics. It mainly explores the fluctuation of travel time from the perspective of travelers [25]. According to research, the reliability cost of a single car trip is .
3.1.5. Travel Cost for Bus
3.1.6. Travel Cost for Rail Transit
3.1.7. Travel Cost for Taxi
3.2. Travel Chain Cost Structure
3.3. Travel Structure
4. TOD Parking Demand Model in New Urban Areas
4.1. Travel Demand
4.2. Parking Demand
5. Case Study of Binhai New City in Hangzhou Bay New Area
5.1. Background
5.2. Parking Demand
5.2.1. Analysis on Travel Structure and Travel Cost
5.2.2. Analysis of Parking Demand at Rail Stations
5.2.3. Parking Demand Accounting Under Standardized Conditions
6. Conclusions
- Among the seven single-way travel modes, the travel proportions of car and bus are the most insensitive to travel distance, while the proportion of walking sharply decreases as the travel distance rises.
- When travel distance goes beyond 2 km, travel chains involving two travel modes become more adopted by residents, among which the combination of bicycle and rail transit are the most popular.
- In the TOD-oriented new urban area, travel demand by cars is discouraged and residents are more willing to travel in greener ways.
- Parking demand in the TOD-oriented new urban area is reduced by 17.71% compared with that of the standard method, which helps to alleviate parking pressure in the area.
- In terms of urban sustainability, the mixed land use resulting from TOD can apparently reduce the parking demand in the neighborhood, making the land-use pattern more effective. Meanwhile, the travel structure of the residents influenced by the TOD mode turns out to be more green and low carbon, which is in line with the sustainable development strategy.
- External cost can be taken into consideration when it involves government policy management in further researches.
- Travel chains made up of three or more travel modes can be considered in order to improve the model to reflect the situations in real life better.
- More case studies involving the other three types of TOD can be conducted to reinforce the universality and authority that the TOD mode is effective in reducing parking demand.
Author Contributions
Funding
Acknowledgments
Conflicts of Interest
References
- Song, Y. What does 200 million private car ownership mean? China Environment News, 15 January 2020; p. 003. [Google Scholar]
- Guo, Q. China will invest about 3 trillion yuan in building parking lots. China Auto Parts Mark. 2015, 5, 16. [Google Scholar]
- Zhang, C.; Zhang, X.; Ye, H.; Wei, M.; Ning, X. An Efficient Parking Solution: A Cam-Linkage Double-Parallelogram Mechanism Based 1-Degrees of Freedom Stack Parking System. J. Mech. Robot. 2019, 11. [Google Scholar] [CrossRef]
- Mei, Z.; Feng, C.; Ding, W.; Zhang, L.; Wang, D. Better lucky than rich? Comparative analysis of parking reservation and parking charge. Transp. Policy 2019, 75, 47–56. [Google Scholar] [CrossRef]
- Calthorpe, P. The Next American Metropolis-Ecology, Community, and the American Dream; Princeton Architectural Press: New York, NY, USA, 1993. [Google Scholar]
- Nasri, A.; Zhang, L. The analysis of transit-oriented development (TOD) in Washington, D.C. and Baltimore metropolitan areas. Transp. Policy 2014, 32, 172–179. [Google Scholar] [CrossRef]
- Lu, Y.C. Research on Parking Demand of the TOD Community. Master’s Thesis, Southeast University, Nanjing, China, 2006. [Google Scholar]
- Xu, X.C. City Road and Traffic Planning; China Architecture & Building Press: Beijing, China, 2007. [Google Scholar]
- Li, J.; Huang, H. Effects of transit-oriented development (TOD) on housing prices: A case study in Wuhan, China. Res. Transp. Econ. 2020, 80, 100813. [Google Scholar] [CrossRef]
- Kong, W.; Pojani, D. Transit-oriented street design in Beijing. J. Urban Des. 2017, 22, 1–23. [Google Scholar] [CrossRef]
- Chen, F.; Wu, J.; Chen, X.; Wang, J. Vehicle kilometers traveled reduction impacts of Transit-Oriented Development: Evidence from Shanghai City. Transp. Res. Part D Transp. Environ. 2017, 55, 227–245. [Google Scholar] [CrossRef]
- Lyu, G.; Bertolini, L.; Pfeffer, K. Is Labour Productivity Higher in Transit Oriented Development Areas? A Study of Beijing. Tijdschr. Econ. Soc. Geogr. 2020, 111, 652–670. [Google Scholar] [CrossRef]
- Xu, W.A.; Guthrie, A.; Fan, Y.; Li, Y. Transit-oriented development: Literature review and evaluation of TOD potential across 50 Chinese cities. J. Transp. Land Use 2017, 10, 10. [Google Scholar] [CrossRef]
- Nyunt, K.T.K.; Wongchavalidkul, N. Evaluation of Relationships between Ridership Demand and Transit-Oriented Development (TOD) Indicators Focused on Land Use Density, Diversity, and Accessibility: A Case Study of Existing Metro Stations in Bangkok. Urban Rail Transit 2020, 6, 56–70. [Google Scholar] [CrossRef]
- Fu, Z. Commercial surge along the subway. Beijing Real Estate 2009, 5, 23–25. [Google Scholar]
- Huang, W.; Wey, W.-M. Green Urbanism Embedded in TOD for Urban Built Environment Planning and Design. Sustainability 2019, 11, 5293. [Google Scholar] [CrossRef]
- He, C. Research and Application of Urban Parking Planning; China Architecture & Building Press: Beijing, China, 2006. [Google Scholar]
- Tan, Y.; Xiang, Q.; Gao, Y.; Chen, Y. Solving urban parking problems through unsubsidized operation. Urban Transp. China 2014, 1, 18–22. [Google Scholar]
- Nasri, A.; Carrion, C.; Zhang, L.; Baghaei, B. Using propensity score matching technique to address self-selection in transit-oriented development (TOD) areas. Transportation 2018, 47, 359–371. [Google Scholar] [CrossRef]
- Ye, Y. Study on the Method of Travel Mode Chaining Cost. Master’s Thesis, Zhejiang University, Hangzhou, China, 2015. [Google Scholar]
- Hu, Y.; Gao, T. Study on the methods of quantifying the trip costs of urban traffic modes. Urban Public Transp. 2005, 8, 27–30. [Google Scholar]
- Gao, T. The Quantization Study of Trip Cost about Urban Different Trip Ways. Master’s Thesis, Northeast Forestry University, Harbin, China, 2006. [Google Scholar]
- Zong, F.; Juan, Z.; Zhang, H.; Jia, H. Calculation and application of value of travel time. J. Transp. Syst. Eng. Inf. Technol. 2009, 9, 114–119. [Google Scholar]
- Zhou, G. Study on the structure of urban passenger transport system. Railw. Transp. Econ. 2012, 34, 50–55. [Google Scholar]
- Tang, X.; Wang, W.; Cheng, L. Travel time reliability assessment for traffic networks. China Civil Eng. J. 2007, 40, 84–88, 110. [Google Scholar]
- Gwilliam, K.M. The value of time in economic evaluation of transport projects: Lessons from recent research. In Proceedings of the Value of Time Seminar, London, UK, 29–30 October 1996. [Google Scholar]
- Yue, Y.; Han, J.; Wang, S.; Liu, X. Integrated Train Timetabling and Rolling Stock Scheduling Model Based on Time-Dependent Demand for Urban Rail Transit. Comput. Civ. Infrastruct. Eng. 2017, 32, 856–873. [Google Scholar] [CrossRef]
- Wang, W.; Guo, X.C. Traffic Engineering, 2nd ed.; Southeast University Press: Nanjing, China, 2011. [Google Scholar]
- Shao, C.F. Principles of Traffic Planning; China Railway Publishing House: Beijing, China, 2014. [Google Scholar]
- Astibon Architectural Design Consulting (Shanghai) Co., Ltd. Conceptual Urban Design for the Launch Block of Ningbo Hangzhou Bay Binhai New City; Astibon Architectural Design Consulting (Shanghai) Co., Ltd.: Shanghai, China, 2016. [Google Scholar]
- Institute of Traffic Engineering, Zhejiang University. Special Planning for Road Traffic System in Binhai New City, Hangzhou Bay New District, Ningbo; Institute of Traffic Engineering, Zhejiang University: Hangzhou, China, 2016. [Google Scholar]
- Jiang, Y.; Mohabir, N.; Ma, R.; Zhu, P. Sorting through Neoliberal Variations of Ghost Cities in China. Land Use Policy 2017, 69, 445–453. [Google Scholar] [CrossRef]
Publisher’s Note: MDPI stays neutral with regard to jurisdictional claims in published maps and institutional affiliations. |














| Travel Mode | Cost Structure | Cost Model |
|---|---|---|
| Walking | Travel time cost | |
| Bicycle | Depreciation cost + maintenance cost + travel time cost | |
| Electric bicycle | Depreciation cost + maintenance cost + travel time cost + power consumption cost | |
| Bus | Ticket fee + travel time cost + walking cost + waiting cost + congestion cost + reliability cost | |
| Rail transit | Ticket fee + travel time cost + walking cost + waiting cost + congestion cost | |
| Car | Depreciation cost + insurance cost + maintenance cost + fuel cost + parking cost + travel time cost + reliability cost | |
| Taxi | Taxi fare + travel time cost + waiting cost + reliability cost |
| Travel Chain | 0–500 m | 500 m–1 km | 1–3 km | 3–6 km | Above 6 km |
|---|---|---|---|---|---|
| Walking | √ 1 | √ | √ | — 2 | — |
| Bicycle | √ | √ | √ | √ | — |
| Bicycle + rail transit | — | — | — | √ | √ |
| Bicycle + bus | — | — | — | √ | √ |
| Car | — | √ | √ | √ | √ |
| Car + rail transit | — | — | — | — | √ |
| Bus | — | √ | √ | √ | √ |
| Bus + rail transit | — | — | — | √ | √ |
| Rail transit | — | — | √ | √ | √ |
| Taxi | — | √ | √ | √ | √ |
| Taxi + rail transit | — | — | — | — | √ |
| Travel Chain | 0–500 m | 500 m–1 km | 1–3 km | 3–6 km | Above 6 km |
|---|---|---|---|---|---|
| Walking | — | — | |||
| Bicycle | — | ||||
| Bicycle + rail transit | — | — | — | ||
| Bicycle + bus | — | — | — | ||
| Car | — | ||||
| Car + rail transit | — | — | — | — | |
| Bus | — | ||||
| Bus + rail transit | — | — | — | ||
| Rail transit | — | — | |||
| Taxi | — | ||||
| Taxi + rail transit | — | — | — | — |
| Travel Mode | Travel Time Cost (yuan) | Travel Distance Limit |
|---|---|---|
| Walking | 2.04 | l ≤ 3 km |
| Bicycle | 0.65l | l ≤ 6 km |
| Bus | Off peak: 0.56l; Peak: 0.93l | l ≥ 500 m |
| Rail transit | 0.25l | l ≥ 1 km |
| Car | Off peak: 0.31l; Peak: 0.36l | l ≥ 500 m |
| Taxi | Off peak: 0.31l; Peak: 0.36l | l ≥ 500 m |
| Bicycle + rail transit | 0.90l | l ≥ 3 km |
| Bicycle + bus | 1.58l | l ≥ 3 km |
| Car + rail transit | 0.52l | l ≥ 6 km |
| Taxi+ rail transit | 0.52l | l ≥ 6 km |
| Travel Structure | Travel Range Travel Distance | 0–500 m 300 m | 0.5–1 km 800 m | 1–3 km 2 km | 3–6 km 5 km | Above 6 km 10 km |
|---|---|---|---|---|---|---|
| Travel chain mode | Walking | 26.24% | 33.67% | 24.30% | ||
| Bicycle | 73.76% | 39.26% | 33.21% | 24.61% | ||
| Bus | 11.99% | 10.43% | 8.87% | 8.71% | ||
| Car | 7.56% | 6.31% | 5.33% | 5.25% | ||
| Taxi | 7.51% | 8.94% | 11.45% | 14.44% | ||
| Rail transit | 16.82% | 15.59% | 15.99% | |||
| Bicycle + rail transit | 15.81% | 16.13% | ||||
| Bus + rail transit | 8.66% | 11.22% | ||||
| Bicycle + bus | 9.67% | 9.17% | ||||
| Car + rail transit | 8.72% | |||||
| Taxi+ rail transit | 10.36% | |||||
| Total | 1 | 1 | 1 | 1 | 1 | |
| ID | Land Use Type | Residence | Floor Area Ratio | Commerce | Floor Area Ratio | Office | Floor Area Ratio | Total Construction Area |
|---|---|---|---|---|---|---|---|---|
| 5316 | Residence | 20,144 | 1.1 | — 1 | — | — | — | 20,144 |
| 5319 | Residence | 29,013 | 1.1 | — | — | — | — | 29,013 |
| 5310 | Residence + Commerce + office | 27,817 | 1.5 | 10,000 | 2 | 4605 | 2 | 42,423 |
| 5309 | Residence + Commerce | 20,001 | 1.5 | 12,088 | 2 | 32,089 | ||
| 5307 | Commerce + office | — | — | 20,000 | 2.8 | 16,797 | 2.8 | 36,797 |
| 5308 | Commerce + office | 20,000 | 2 | 15,337 | 2.8 | 12,127 | 2.8 | 47,464 |
| 5304 | Residence | 75,686 | 0.8 | — | — | — | — | 75,686 |
| 5303 | Residence | 35,185 | 1.2 | — | — | — | — | 35,185 |
| 5302 | Residence + Commerce | 40,246 | 1.4 | 6133 | 2 | — | — | 46,379 |
| 5301 | Residence + Commerce | 24,970 | 1.4 | 10,000 | 2 | — | — | 34,970 |
| 5320 | Residence | 124,337 | 0.9 | — | — | — | — | 124,337 |
| 5321 | Residence | 26,396 | 1.2 | — | — | — | — | 26,396 |
| Total | 443,797 | 73,558 | 33,530 | 550,884 | ||||
| Within 500 Meters of the Rail Station | ||||||||||||
| Traffic District | 5301 | 5302 | 5303 | 5304 | 5307 | 5308 | 5309 | 5310 | 5316 | 5319 | 5320 | 5321 |
| Travel demand (person–time) | 7236 | 6500 | 7863 | 9950 | 11,119 | 12,200 | 6684 | 9111 | 3973 | 5368 | 14,115 | 5093 |
| Total | 99,212 | |||||||||||
| Within 500 Meters of the Rail Station | ||||||||||||
|---|---|---|---|---|---|---|---|---|---|---|---|---|
| Traffic District | 5301 | 5302 | 5303 | 5304 | 5307 | 5308 | 5309 | 5310 | 5316 | 5319 | 5320 | 5321 |
| Parking spaces | 406 | 406 | 438 | 556 | 621 | 685 | 379 | 513 | 221 | 299 | 789 | 284 |
| Total | 5597 | |||||||||||
| Within 500 Meters of the Rail Station | ||||||||||||
|---|---|---|---|---|---|---|---|---|---|---|---|---|
| Traffic District | 5301 | 5302 | 5303 | 5304 | 5307 | 5308 | 5309 | 5310 | 5316 | 5319 | 5320 | 5321 |
| Parking spaces | 490 | 649 | 422 | 605 | 721 | 867 | 469 | 602 | 222 | 319 | 1119 | 317 |
| Total | 6802 | |||||||||||
© 2020 by the authors. Licensee MDPI, Basel, Switzerland. This article is an open access article distributed under the terms and conditions of the Creative Commons Attribution (CC BY) license (http://creativecommons.org/licenses/by/4.0/).
Share and Cite
Mei, Z.; Kong, L.; Zheng, W. TOD Parking Demand Models for New Urban Areas in China. Sustainability 2020, 12, 8406. https://doi.org/10.3390/su12208406
Mei Z, Kong L, Zheng W. TOD Parking Demand Models for New Urban Areas in China. Sustainability. 2020; 12(20):8406. https://doi.org/10.3390/su12208406
Chicago/Turabian StyleMei, Zhenyu, Liang Kong, and Wenchao Zheng. 2020. "TOD Parking Demand Models for New Urban Areas in China" Sustainability 12, no. 20: 8406. https://doi.org/10.3390/su12208406
APA StyleMei, Z., Kong, L., & Zheng, W. (2020). TOD Parking Demand Models for New Urban Areas in China. Sustainability, 12(20), 8406. https://doi.org/10.3390/su12208406

