Security Audit of a Blockchain-Based Industrial Application Platform
Abstract
1. Introduction
- Physical attacks are carried out by physically accessing the manufacturing environment. Attackers can change the location of measurement devices (e.g., sensors), destroy them, or disrupt power electronics [8]. Attacks on information technology include the following: tampering [9], sleep denial attack [10], and Permanent Denial of Service (PDoS) [11].
- Network attacks are carried out by manipulating the connections between different devices. In the age of the Internet of Things, devices and connections can be compromised from anywhere in the world. The most common forms of network attacks are traffic analysis attacks [9], routing information attacks [9], selective forwarding attacks [12], Sybil attacks [12], replay attacks [13], and DoS attacks [14].
- Data and encryption security are one of the main concerns in the industrial sector. Therefore, cloud-based offerings are viewed with skepticism in terms of security. The cloud can help improve security in cases where appropriate audit mechanisms are provided and firmware and software update procedures are managed. The main attacks on data attacks in this environment to avoid data inconsistency [15] are discussed. Attacks on encryption include side-channel attacks [16].
1.1. Paper Organization
1.2. Contribution
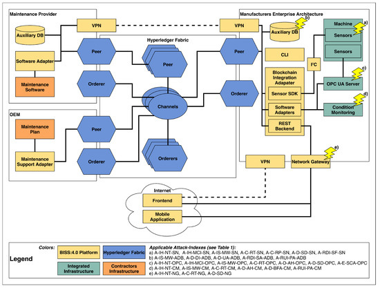
2. BISS:4.0 Architecture
3. Attacker Goals, Resources, and Capabilities
3.1. Entry Points
- Engineering workstation: the workstation is used to develop and access the various applications. Therefore, a trust relationship must exist between each workstation (and the software used on it) and the rest of the system. Although it is not assumed that the developer is malicious, their computer or a library that they use can be compromised. Since it is very likely that a developer uses third-party libraries [22], the software dependency chain can become very complex and impossible to fully verify, creating a remote attack surface.
- Malicious devices: additional devices connected to the network are becoming more popular, greatly increasing the attack surface. The miniaturization of electronic components makes it possible for hardware implants to be as small as the metal part of a USB flash drive [23]. In fact, there have been cases where such devices have been used undetected as entry points to break into critical facilities.
- Mobile application: since mobile apps can interact with other apps on the same device, there is a risk that other apps installed on the device may not be trusted. Even though sandboxing of individual apps within mobile operating systems is well advanced, some apps still require permissions that undermine this separation. Another problem is that, although mobile devices today use apps from a closed ecosystem (walled garden/app stores), this does not mean that there are no malicious apps on the device [24]: Malicious apps are often removed from app stores because they spy on the user or try to escape the sandbox.
- Legacy machine: legacy machines are prevalent in an industrial setting, so it is critical that these legacy machines be integrated into the blockchain framework. Due to the nature of these machines, they are often connected via means that do not have built-in security concepts (e.g., simple serial connections) [25]. These security weaknesses can provide easy attack surfaces.
- OPC UA server: newer machines often provide connectivity via an integrated OPC UA server. This object-oriented industrial machine-to-machine protocol is a standard for industrial automation. While it has optional security features (TLS), it can be used without encryption and authentication [26]. OPC UA provides internal security mechanisms similar to TLS.
- Sensor: sensors in the architecture are often connected to machines via a simple fieldbus and are unsecured. This can create multiple attack surfaces, such as for data spoofing [27].
- Auxiliary DB: an auxiliary database is used to store information that is deemed too large or too frequent to be stored directly in the blockchain ledger. Potential attack surfaces are similar to ordinary NoSQL databases, e.g., data manipulation [28].
- Condition monitoring: the platform uses condition monitoring to monitor the various machines. In addition, the collected sensor data can be used, for example, to train a machine learning model. This model is then used to make predictions about the maintenance condition of the different machines (predictive maintenance). Possible attack surfaces are the sensor data and the data transmission [29].
- Blockchain network: the blockchain network itself has several entry points for attacks. First, it is possible to attack traffic between the various components of the network, and second, it is possible to exploit vulnerabilities in the smart contracts running within the network [30].
- Network gateway: the network gateway acts as a firewall between the organization’s internal network and the external world [31]. External services can connect through gateways (such as Virtual Private Network (VPN) or public services) to communicate with the blockchain, for example.
3.2. Types of Attacks
3.3. Attack Classification
3.3.1. Infrastructure Attacks
Infrastructure—Hardware
- Node tampering refers to the act of physically modifying a device [36] or communication link. The business logic of an application is a target for parameter manipulation [37]. In this attack, the hidden or fixed file is used by programmers for a specific operation. Data manipulation is the practice of intentionally changing (destroying, manipulating, or editing) data.
- Malicious code injection: code injection is the exploitation of vulnerabilities in a computer system that leads to the execution of unwanted code in the system. The intruder can use injection attacks to change the behavior of the program in any direction [38].
- Sleep denial attack: the attacker keeps the battery-powered devices awake by feeding them with false inputs. This leads to the exhaustion of their batteries, causing them to shut down [39].
Infrastructure—Software
- Malware: adware, spyware, Trojan, virus, and worms: the IoT devices can be infected with malware that can spread to the cloud or data centers [40]. Using malware, an attacker can infect the system to manipulate data or steal information or even launch flooding attacks.
- Timejacking: an attacker typically changes the node’s network time by including as many peers as possible and sending false timestamps on the network. This causes other peers to speed up and isolates the target from the network without interference from authentic nodes [41].
3.3.2. Communication Channel Attacks
- Routing: these are direct attacks in which the attacker forges or modifies routing information and causes problems through activities such as creating routing loops, sending error messages, and more [42]. Attackers can eavesdrop and disrupt the transmission channels. Even if the signals are encrypted, the attackers are able to analyze the signal streams and derive private information, such as the locations of sources or destinations. The attackers can also disrupt and even jam the wireless channels by sending noisy signals [43].
- Selective forwarding: in this attack, a malicious node selectively modifies messages, discards them, or forwards them to other nodes. Therefore, the information that reaches the destination is incomplete [46].
3.3.3. Data Attacks
- Brute force attack: although there are many approaches to implementing brute force attacks, they all aim to guess a secret or force the system into a state where it can be more easily attacked by many attempts. This is also a problem in IoT networks [49].
- Data inconsistency: in IoT, a data integrity attack that results in inconsistency of data in transit or of data stored in a central database is called data inconsistency [50].
- Malicious smart contracts: smart contracts cannot handle unhandled code exceptions and procedure restructuring when validating transactions. The malicious smart contract is created and signed. The purpose is to execute the same expiration-invariant function over a contract before the original process is complete. By using the call function, the interaction with the main contract is called multiple times before its execution is complete [51].
- Sensor/user data: false data injection attacks refer to attackers sending false data with legitimate identities over the target network. Once the false data is accepted, IoT applications can return erroneous instructions or provide false services, affecting the reliability of IoT applications and networks [52].
- Unauthorized access: access control means granting access to authorized users and denying access to unauthorized users. With unauthorized access, malicious users can gain data ownership or access sensitive data [53].
3.3.4. Encryption Attacks
- Side channel attack: in this attack, the attacker collects the encryption keys by using timing, power, and fault attacks on the system’s devices. Using these keys, they can encrypt and decrypt confidential data [54].
3.3.5. Roles Attacks
Roles—Device Identification
- Spoofing: the attacker manipulates the records of a Domain Name System (DNS) server to redirect network traffic and to hide the source of the exploitation. As a result, a device spoofing attack can take control of sensors and manipulate data [55]. For example, with a device spoofing attack, attackers can obtain a sensor’s password of any length and combination. Additionally, by enumerating all possible MACaddresses, the attacker can launch a device scanning attack to find all online sensors.
- Sybil attack: here, a single malicious node asserts multiple identities (so-called Sybil nodes) and is located at different places in the network. This leads to a colossal, unfair resource allocation [56].
Roles—User Identification
- Password attack: there are a number of methods that can be used to gain unauthorized access to a password [57].
4. Attacks and Countermeasures
4.1. Attacks
4.1.1. Infrastructure- Hardware
Node Tampering
- Condition monitoring: the monitoring system is physically accessed and manipulated so that it stops monitoring or monitors the wrong machine, giving a false sense of security. The opposite is also possible (causing false alarms).
- Legacy machine: the machine connected to the network is physically accessed and tampered with. The hardware is modified by removing security features. Malicious control systems that affect the performance or reliability of the legacy equipment are inserted.
- Network gateway: the gateway for the attacker’s next steps is physically accessed and manipulated. Malicious circuits that affect the performance or reliability of an electronic system are inserted.
- OPC UA server: the OPC UA server is physically accessed and manipulated to connect additional/incorrect input devices (e.g., simulate simple sensors or complete machines).
- Sensor: the door detection sensor is removed so that the door remains open while the machine is in operation. A new sensor is physically added to the network. For example, a malicious sensor could be added by replicating the identification of a sensor. This could lead to performance degradation or allow the attacker to inject spoofed data into the sensor network.
Malicious Code Injection
- Legacy machine, OPC UA server, and sensor: an attacker could gain access to any of these components by installing a malicious industrial add-in. When using debug functions (such as Joint Test Action Group (JTAG) pins that are still active), it is even possible to modify executed code and cause the device to malfunction.These three targets are explained together because of their similarities.
Sleep Denial Attack
- Sensor: attackers keep the battery-powered devices awake by feeding them with false inputs. This leads to the exhaustion of their batteries and thus to their shutdown.
4.1.2. Infrastructure—Software
Malware: Adware, Spyware, Trojan, Virus and Worms
- Auxiliary DB: by infecting the Auxiliary DB, the attacker can delete or encrypt data. Data can be manipulated without leaving any external or internal traces (no logs, etc. except the malware itself). By being already inside the trusted network, either data can be sent to external servers controlled by the attacker or other internal targets can be attacked.
- Condition monitoring: by having control of the system, an attacker can either disable alarms or create fake alarms, either completely destroying already defective machines or completely shutting down fully functional machines. The attacker can also replace the trained model or gain access to confidential model data.
- OPC UA server: a malware infection of the OPC UA server enables the attacker to send forged data to the connected systems (e.g., the blockchain). On the other hand, they are also able to control the machine to the point of damaging it by sending it fake or implausible commands.
- Sensor: by infecting the sensor arrays, it is possible to provide fake data that cannot be detected using the other systems. The falsified data can be used to shut down machines or to manipulate them directly into the production process.
Timejacking
- Client to peers: if a client has an incorrect time, the specified transaction period is no longer valid and the transaction is immediately rejected.
- Peers in blockchain: if a peer has a different time because it uses a compromised NTP server, the result is similar: the proposed transaction will fail with that particular peer because the valid time frame can no longer be guaranteed. Therefore, depending on the transaction policy, the whole transaction may be rejected.
4.1.3. Communication Channel
Routing
- Condition monitoring and legacy machine: messages are redirected to generate traffic at the network gateway and to keep the network busy. The redirected traffic can also be intercepted and stored by an attacker. These two targets are explained together because of their similarities.
- Network gateway: attacks in which an attacker forges or modifies routing information causes annoyances such as delivery error messages. Sending a large amount of messages to the blockchain exhausts all resources by responding to the spoofed traffic, making them unable to process legitimate service requests.
- OPC UA server and sensor: data messages are redirected to either access them from outside or to try to overload the network with them. These two targets are explained together because of their similarities.
Replay
- Client to peers: when sending a captured transaction twice, it is theoretically possible to execute the same chaincode twice and thus to change the state of the ledger (double spending problem). Fabric requires users to send a generated nonce value that has been deterministically hashed with the previous nonce value.
- Peers in blockchain: since the validators track the nonce value for each registered user, a repeated transaction can be detected and will be rejected on the network.
- Sensor: an attacker could record a signed packet and send the packet to the target multiple times to manipulate the system.
Selective Forwarding
- Client to peers: an attacker can selectively discard transactions to the nodes. Therefore, the information that reaches the destination is incomplete. Later, when another transaction reaches the node, Fabric detects that transactions are missing.
4.1.4. Data
Account Hijacking
- Condition monitoring and OPC UA server: an attacker uses compromised/stolen credentials to gain access and to impersonate the account. Typically, account hijacking is done through phishing, sending fake emails to the user, password guessing, or a variety of other tactics. By accessing these systems, it is possible to easily send valid fake data. An attacker could also compromise the active session and gain access to the transmitted data.These two targets are explained together because of their similarities.
Brute Force Attack
- Condition monitoring and OPC UA server: the attacker tries to gain access to simple password-protected data by randomly trying passwords. Since these systems have no rate limiting, the attacker will eventually succeed. These two targets are explained together because of their similarities.
Data Inconsistency
- Auxiliary DB: read and write access enables various actions such as reading, modifying, or deleting the information. Data inconsistency can also occur if the VPN tunnel crashes and the data in the blockchain and the Auxiliary DB are no longer synchronized.
Malicious Smart Contracts
- Peers in blockchain: Since a smart contract is simply a piece of code that is executed on the peers, it is possible to exploit flaws in the code by transmitting specially crafted data. Furthermore, if a malicious smart contract is installed on the network, it can manipulate the data it receives.
Sensor Data/User Data
- Network gateway: attackers can steal important information, including passwords and intellectual property, by gaining access to the network. It is possible to steal user identities, to send the wrong information to the system, or to manipulate the data by impersonating an authorized user.
- OPC UA server: by modifying OPC UA data, it is possible to trigger data checks that can either shut down the machine or at least falsify information about the product, leading to quality problems.
- Sensor: radio signals can interfere with communication between the sensors and the device by affecting the signal-to-inference ratio, resulting in intentional (or unintentional) crosstalk.
4.1.5. Encryption
Side Channel Attack
- OPC UA server: the attacker gains access to the encryption keys and certificates used to secure the OPC UA connections and can thus read encrypted data.
- Peers in blockchain: the attacker collects the communication encryption keys by applying timing, power, error attacks, etc. to the devices running the blockchain nodes.
4.1.6. Roles—Device Identification
Spoofing
- Sensor: to fake sensor values, the identity of the sensor can be faked so that the device providing the data is not the sensor but, for example, a small computer that generates plausible values.
Sybil Attack
- Auxiliary DB: multiple fake identities can be used to easily overwhelm DB access control lists when it is easy to create new valid users due to the lack of strong authentication methods (unlike blockchain access control).
4.1.7. Roles—Password Attack
- Auxiliary DB, condition monitoring, and OPC UA server: password recovery attacks are performed to reset passwords to gain unauthorized access to the system [57].These three targets are explained together because of their similarities.
4.2. Countermeasures
- C-Backups ensure regular backups and provide security measures to prevent anonymous persons from entering the workshop area.
- C-Audit: while the most mentioned countermeasures are designed to preemptively protect against attacks, the countermeasure of an audit is used to evaluate the security of a given infrastructure, system, or software at a given snapshot in time. It indentifies exposed existing security vulnerabilities to prevent future attacks. There are a wide variety of security audit standards that exist; the most common utilized are ISO/IEC 27001 [58], NIST Cybersecurity Framework [59], Cyber Essentials [60], and BSI IT-Grundschutz [61].
- C-Smart-Contract: smart contracts are a very impactful source of attacks. Research has developed a wide variety of countermeasures for a wide variety of blockchain platforms. The most common approach is related to static code analysis that checks for patterns that are known causes [62,63]. These tools are mostly in early developmental states and are not available for the general public.
- C-Optimization: fuzzy logic and ant colony optimization for jamming attack detection are proposed.
- C-Tracking: a tracking mechanism, such as a sequence number, is used to identify packets that have already been processed but retransmitted with potentially malicious commands and data.
- C-Identity-Verification: identities must be verified. This can be done by encrypting with public keys or by granting access with the identity registered in the Blockchain.
- C-Restrict-Access: access can be restricted at two levels: restricted access to the building in which the infrastructure is located and restricted access at the account level of computer systems and the software. The goal is to prevent unauthorized individuals from accessing a resource. There are standards that specify approved methods for establishing restricted access to a building. In Germany, the approved methods are part of the BSI IT-Grundschutz [61]. Methods to protect against unauthorized access to computer systems and software can include password, two-factor authentication, smart cards, or biometrics. In Germany, the approved methods are part of BSI IT-Grundschutz [61].
- C-Check-Connection: once a connection has been established, whether the connection is still functional is checked, which can be performed with a heartbeat mechanism.
- C-Monitor-Traffic monitors inbound and outbound traffic for anomalies, which can be performed by either only looking at the metadata (e.g., IP header) or by looking at the content (deep packet inspection).
- C-Encryption: it can be prevented by encrypting and authenticating the superficial link layer using a standard global key.
- C-Isolation: as discussed in Section 3.1, smartphones can be infected and made accessible to attackers via installable applications. Isolation point mechanisms must be implemented for software running in development environments. Mobile applications, for example, must notify and request permission before accessing storage or network resources. The logic of automation and active software components should be the same because they are not reliable and should never be considered reliable elements.
- C-Concealment: obfuscation disguises the intended meaning of the communication by making the message difficult to understand.
- C-Vulnerability-Scan: a preventive action is the scan for vulnerabilities. One method is fuzzing software; this includes generating random input for the target system, revealing failures due to stress. The network connected systems can be scanned for open ports. This data is a foundation for securing the systems.
- C-Security-Analysis: vulnerabilities at the system boundaries are searched for. The used software/libraries are checked for known CVEs (CVE monitoring), and the software is updated accordingly to mitigate them. Additionally, new software/library releases are checked regardless (can be integrated with a CI run to automate the monitoring/checking).
- C-Attack-Defence: data, programming language, sandbox, virtual machine (VM) and operating system (OS), machine learning (ML) on physical data, coverage of k-Nearest Neighbors (kNN) algorithm, random forest algorithm, and anomaly detection algorithm are isolated to detect malicious attacks in real time.
- C-Physical-Protection: physical protection includes using shielded cables for physical connections and use of separate racks or rooms.
- C-Secure-Connection: a connection that employs encryption and authentication (e.g., VPN and TLS) is used.
- C-Antivirus: antivirus and antimalware vulnerability are assessed (the process of defining, identifying, classifying, and prioritizing vulnerabilities in computer systems, applications, and network infrastructures).
- C-Code-Analysis: static source code analysis can be used to find coding errors, which can potentially lead to vulnerabilities. Furthermore, automatic testing of the codebase with dynamic code testing tools can uncover runtime issues.
- C-Penetration-Testing: penetration testing is used to evaluate and exploit vulnerabilities.
4.3. Juxtaposition of Attacks and Countermeasures
5. Discussion: Application of BISS:4.0 to Real-World Scenarios
5.1. Scenario 1: Sabotage of the Production Line
- Intention: in this attack scenario, a malicious insider attempts to sabotage a production line via infrastructure hardware node tampering of an OPC UA server that connects sensors to a condition monitoring system.
- Attack path and impact: the attacker uses a lighter to suddenly increase the value of a temperature sensor in a production machine to manipulate the actions performed by the condition monitoring system to initiate an unnecessary shutdown of the production line. The condition monitoring system would respond to this temperature rise by shutting down the production machine with which the sensor has been tampered.
- Countermeasure: as a countermeasure, the control systems of production machines are connected to the Hyperledger Fabric blockchain, which is the core component of the BISS:4.0 platform. Hyperledger Fabric logs the sensor data for the purpose of collecting evidence and executing smart contracts. A smart contract performs temperature plausibility checks to determine if the reported sensor value is even close to being realistic. If there is an unrealistic temperature rise reported by the temperature sensor, the production machine is not shut down immediately, and the blockchain issues an event that causes a service technician to check the temperature sensor, since the unrealistic temperature rise could also be a faulty sensor. If there is a realistic temperature rise reported by the temperature sensor, the production machine is shut down and the blockchain issues an event that causes a service technician to check the machine.
5.2. Scenario 2: Multi-Worm Attack
- Intention: in this attack scenario, an attacker uses a multi-worm attack to destroy production equipment.
- Attack path and impact: the infection occurs via a portable data storage device and spreads through exploitations in the operating system. The virus searches the infected host for software that can access programmable logic controllers (PLCs). PLCs are used for automation and monitoring of electromechanical devices. The malware updates itself, especially the specific attack code. The goal of the attack code is to damage the electromechanical equipment controlled by the host. At the same time, the virus sends false feedback to the main controller. Therefore, the monitoring systems cannot detect the misuse until the self-destruction of the equipment has started [45].
- Countermeasure: BISS:4.0 with its blockchain technology can prevent attacks by securing two attack surfaces. The first is the misuse of devices. With blockchain technology, the programs to execute processes of the devices are stored in the blockchain and are thus protected from tampering. The second prevented attack surface is the false feedback. Sensor data are written directly from the sensors or sensor systems to the blockchain. Another countermeasure such as encapsulating the systems connected to the devices, such as using read-only systems to execute device code and read-only sensor systems or banning all portable media and using security software to intercept malware before it can be transmitted over the network, could also be a feasible approach but often cannot be consistently enforced.
5.3. Scenario 3: Careless Maintenance Technician
- Intention: in this attack scenario, a careless maintenance technician does not correctly execute the maintenance process of machines. Although this attack does not fit into the identified attack categories, this attack demonstrates the scope of protection offered by BISS:4.0.
- Attack path and impact: the maintenance technician performs maintenance tasks and logs them (tasks performed, material consumed, time required to perform the task, etc.) for the purpose of documentation and accounting. As an example, the maintenance task requires the maintenance technician to wear safety glasses and gloves to comply with health and safety regulations. In addition, the maintenance task specifies that a certain type of lubricating oil must be used. The careless maintenance technician fails to wear the required safety equipment, resulting in liability in the event of an accident that could have been prevented by complying with workplace safety regulations. In addition, the careless maintenance technician performs the maintenance task incorrectly by using the wrong type of lubricating oil, which may result in liability in the event of a machine failure.
- Countermeasure: the BISS:4.0 platform defines a countermeasure against negligence of wearing the safety equipment by utilizing a safety equipment storage box that is equipped with sensors connected to the blockchain to log the opening and closing of the storage box. While this does not guarantee that the maintenance technician actually wears the security equipment, it increases the likelihood that he or she will do so, as the immutable record of the operation’s log on the blockchain obligates him or her to comply. The second countermeasure that the BISS:4.0 platform defines is against the threat of using the wrong type of lubricating oil: the oil canister is equipped with an RFID tag that contains information about the oil and is read by a tablet or smartphone before the oil is put into the machine. The reading of the RFID tag by the tablet or smartphone triggers a check within the blockchain via a smart contract to ensure that the correct lubricating oil grade is used. In the event that the wrong type of oil is used, the maintenance technician is notified of their incorrect choice. While this does not guarantee that the maintenance technician will actually use the correct type of lubricating oil, it, again, increases the likelihood that he or she will do so by committing the technician to perform the maintenance task correctly by immutably recording the log of the operation in the blockchain.
5.4. Scenario 4: Unwitting Disclosure of Confidential Data
- Intention: this attack scenario describes an attack that has already occurred in the real world with widespread impact [64] and could have been averted or mitigated through the use of the BISS:4.0 platform. Although this attack does not fit into the identified attack categories, this attack demonstrates the scope of protection offered by BISS:4.0. Although this was not a targeted attack, “just a case of carelessness”, it clearly demonstrates how easily a malicious insider or external attacker can grab a company’s secret data through an official data channel without them even realizing it.
- Attack path and impact: in this real-world scenario, a robotics manufacturer unknowingly disclosed confidential data (assembly line layouts, employee data, non-disclosure agreements, etc.) from a number of large manufacturing companies through its data exchange infrastructure.
- Countermeasure: in an earlier paper [65], a blockchain-based approach that creates and manages an audit trail of data exchange through the blockchain without requiring the data to be sent through the blockchain for the privacy validation was described. Instead, the confidentiality of the data was validated by a privacy validation module and the validated data was then exchanged between the companies involved in the data exchange via P2P communications. To ensure the trust and effectiveness of the modules, they were transparently validated and certified to users before use. In addition, a method for processing confidential data with smart contracts that trigger specific actions based on inputs without disclosing the data was described. Hash-based mapping was used to assign the confidential data to hash values, which were then compared against predefined trigger conditions that then triggerred a specific action (e.g., triggering a maintenance task). This approach, which validates outbound data against a privacy policy before it is sent, prevents, or at least makes it more difficult for a malicious insider to leak the company’s secret data through an official data channel.
6. Conclusions
Author Contributions
Funding
Data Availability Statement
Conflicts of Interest
Abbreviations
| AEAD | Authenticated Encryption with Associated Data |
| CLI | Command Line Interface |
| DDoS | Distributed Denial of Service |
| DNS | Domain Name System |
| I2C | Inter-Integrated Circuit |
| IoT | Internet of Things |
| JTAG | Joint Test Action Group |
| OCI | Open Container Initiative |
| OEM | Original Equipment Manufacturer |
| OPC UA | Open Platform Communications Unified Architecture |
| PDoS | Permanent Denial of Service |
| PLC | Programmable Logic Controller |
| P2P | Peer-to-Peer |
| RFID | Radio-Frequency Identification |
| SDK | Software Development Kit |
| SSL | Secure Sockets Layer |
| TLS | Transport Layer Security |
| VPN | Virtual Private Network |
References
- Herterich, M.M.; Buehnen, T.; Uebernickel, F.; Brenner, W. A Taxonomy of Industrial Service Systems Enabled by Digital Product Innovation. In Proceedings of the 2016 49th Hawaii International Conference on System Sciences (HICSS), Koloa, HI, USA, 5–8 January 2016; pp. 1236–1245. [Google Scholar] [CrossRef]
- Macaulay, T.; Singer, B.L. Cybersecurity for Industrial Control Systems: SCADA, DCS, PLC, HMI, and SIS; CRC Press: Boca Raton, FL, USA, 2011. [Google Scholar]
- Marhaug, A.; Schjølberg, P. Smart Maintenance-Industry 4.0 and Smart Maintenance: From Manufacturing to Subsea Production Systems. In Proceedings of the 6th International Workshop of Advanced Manufacturing and Automation, Manchester, UK, 10–11 November 2016; Atlantis Press: Paris, France, 2016. [Google Scholar]
- Thoben, K.D.; Wiesner, S.; Wuest, T. “Industrie 4.0” and smart manufacturing-a review of research issues and application examples. Int. J. Autom. Technol. 2017, 11, 4–16. [Google Scholar] [CrossRef]
- Waidner, M.; Kasper, M. Security in industrie 4.0-challenges and solutions for the fourth industrial revolution. In Proceedings of the 2016 Design, Automation & Test in Europe Conference & Exhibition (DATE), Dresden, Germany, 14–18 March 2016; pp. 1303–1308. [Google Scholar]
- Ervural, B.C.; Ervural, B. Overview of cyber security in the industry 4.0 era. In Industry 4.0: Managing the Digital Transformation; Springer: Berlin/Heidelberg, Germany, 2018; pp. 267–284. [Google Scholar]
- Pan, F.; Pang, Z.; Luvisotto, M.; Xiao, M.; Wen, H. Physical-layer security for industrial wireless control systems: Basics and future directions. IEEE Ind. Electron. Mag. 2018, 12, 18–27. [Google Scholar] [CrossRef]
- Tuptuk, N.; Hailes, S. Security of smart manufacturing systems. J. Manuf. Syst. 2018, 47, 93–106. [Google Scholar] [CrossRef]
- Andrea, I.; Chrysostomou, C.; Hadjichristofi, G. Internet of Things: Security vulnerabilities and challenges. In Proceedings of the 2015 IEEE Symposium on Computers and Communication (ISCC), Larnaca, Cyprus, 6–9 July 2015; pp. 180–187. [Google Scholar]
- Ahemd, M.M.; Shah, M.A.; Wahid, A. IoT security: A layered approach for attacks & defenses. In Proceedings of the 2017 international conference on Communication Technologies (ComTech), Rawalpindi, Pakistan, 19–21 April 2017; pp. 104–110. [Google Scholar]
- Sengupta, J.; Ruj, S.; Bit, S.D. A Comprehensive survey on attacks, security issues and blockchain solutions for IoT and IIoT. J. Netw. Comput. Appl. 2020, 149, 102481. [Google Scholar] [CrossRef]
- Baskar, R.; Raja, P.; Reji, M.; Joseph, C. Performance analysis of scalability in the sinkhole compromised topology of wireless sensor networks. Int. J. Pure Appl. Math. 2017, 117, 35–39. [Google Scholar]
- Varga, P.; Plosz, S.; Soos, G.; Hegedus, C. Security threats and issues in automation IoT. In Proceedings of the 2017 IEEE 13th International Workshop on Factory Communication Systems (WFCS), Trondheim, Norway, 31 May–2 June 2017; pp. 1–6. [Google Scholar]
- Januário, F.; Carvalho, C.; Cardoso, A.; Gil, P. Security challenges in SCADA systems over Wireless Sensor and Actuator Networks. In Proceedings of the 2016 8th International Congress on Ultra Modern Telecommunications and Control Systems and Workshops (ICUMT), Lisbon, Portugal, 18–20 October 2016; pp. 363–368. [Google Scholar]
- Machado, C.; Fröhlich, A.A.M. IoT data integrity verification for cyber-physical systems using blockchain. In Proceedings of the 2018 IEEE 21st International Symposium on Real-Time Distributed Computing (ISORC), Singapore, 29–31 May 2018; pp. 83–90. [Google Scholar]
- Maynard, P.; McLaughlin, K.; Sezer, S. Using Application Layer Metrics to Detect Advanced SCADA Attacks. In Proceedings of the ICISSP, Funchal, Portugal, 22–24 January 2018; pp. 418–425. [Google Scholar]
- Tanwar, S.; Kumar, A. A proposed scheme for remedy of man-in-the-middle attack on certificate authority. Int. J. Inf. Secur. Priv. (IJISP) 2017, 11, 1–14. [Google Scholar] [CrossRef]
- Schönle, D.; Wallis, K.; Stodt, J.; Reich, C.; Welte, D.; Sikora, A. Industry Use Cases on Blockchain Technology. In Industry Use Cases on Blockchain Technology Applications in IoT and the Financial Sector; Mahmood, Z., Ed.; IGI Global: Hershey, PA, USA, 2021. [Google Scholar] [CrossRef]
- Androulaki, E.; Barger, A.; Bortnikov, V.; Cachin, C.; Christidis, K.; Caro, A.D.; Enyeart, D.; Ferris, C.; Laventman, G.; Manevich, Y.; et al. Hyperledger Fabric: A Distributed Operating System for Permissioned Blockchains. arXiv 2018, arXiv:1801.10228. [Google Scholar]
- Maggi, F.; Pogliani, M. Attacks on Smart Manufacturing Systems. Available online: https://resources.mynewsdesk.com/image/upload/t_attachment/dc5ixveews0zqu6txtni.pdf (accessed on 7 April 2021).
- Homoliak, I.; Venugopalan, S.; Reijsbergen, D.; Hum, Q.; Schumi, R.; Szalachowski, P. The Security Reference Architecture for Blockchains: Towards a Standardized Model for Studying Vulnerabilities, Threats, and Defenses. IEEE Commun. Surv. Tutor. 2020. [Google Scholar] [CrossRef]
- Wisseman. Third-Party Libraries Are One of the Highest Security Risks. Available online: https://techbeacon.com/security/third-party-libraries-are-one-most-insecure-parts-application (accessed on 15 February 2019).
- Bongiorni, L. A Remotely Controlled Malicious Usb Hid Injecting Cable. Available online: https://medium.com/@LucaBongiorni/usbsamurai-a-remotely-controlled-malicious-usb-hid-injecting-cable-for-less-than-10-ebf4b81e1d0b (accessed on 15 December 2012).
- Tang, C.; Chen, S.; Fan, L.; Xu, L.; Liu, Y.; Tang, Z.; Dou, L. A large-scale empirical study on industrial fake apps. In Proceedings of the 2019 IEEE/ACM 41st International Conference on Software Engineering: Software Engineering in Practice (ICSE-SEIP), Montreal, QC, Canada, 25–31 May 2019; pp. 183–192. [Google Scholar]
- Tedeschi, S.; Emmanouilidis, C.; Farnsworth, M.; Mehnen, J.; Roy, R. New threats for old manufacturing problems: Secure IoT-Enabled monitoring of legacy production machinery. In Proceedings of the IFIP International Conference on Advances in Production Management Systems, Austin, TX, USA, 1–5 September 2019; Springer: Berlin/Heidelberg, Germany, 2017; pp. 391–398. [Google Scholar]
- Kovacs, E. Many Vulnerabilities Found in OPC UA Industrial Protocol. Available online: https://www.securityweek.com/many-vulnerabilities-found-opc-ua-industrial-protocol (accessed on 15 March 2020).
- Nedeljković, D.; Jakovljević, Ž.; Miljković, Z. The detection of sensor signal attacks in industrial control systems. FME Trans. 2020, 48, 7–12. [Google Scholar] [CrossRef]
- Trustwave. 2018 Trustwave Global Security Report. Available online: https://www.trustwave.com/en-us/resources/library/documents/2018-trustwave-global-security-report/ (accessed on 15 April 2018).
- Specht, F.; Otto, J.; Niggemann, O.; Hammer, B. Generation of adversarial examples to prevent misclassification of deep neural network based condition monitoring systems for cyber-physical production systems. In Proceedings of the 2018 IEEE 16th International Conference on Industrial Informatics (INDIN), Porto, Portugal, 18–20 July 2018; pp. 760–765. [Google Scholar]
- Poston, H. Attacks on Blockchain. Available online: https://resources.infosecinstitute.com/topic/attacks-on-blockchain/ (accessed on 15 September 2020).
- Kovacs, E. Vulnerabilities in Protocol Gateways Can Facilitate Attacks on Industrial Systems. Available online: https://www.securityweek.com/vulnerabilities-protocol-gateways-can-facilitate-attacks-industrial-systems (accessed on 15 March 2020).
- Messaad, M.A.; Jerad, C.; Sikora, A. AI Approaches for IoT Security Analysis. In Proceedings of the International Conference on Applied Soft Computing and Communication Networks (ACN’20), Chennai, India, 14–17 October 2020. [Google Scholar]
- Möller, B.; Duong, T.; Kotowicz, K. This POODLE Bites: Exploiting the SSL 3.0 fallback. Available online: https://www.openssl.org/~bodo/ssl-poodle.pdf (accessed on 7 April 2021).
- ImperialViolet. The POODLE Bites Again. Available online: https://www.imperialviolet.org/2014/12/08/poodleagain.html (accessed on 14 December 2020).
- OpenSSL. CVE-2014-0160–Heartbleed. Available online: https://www.openssl.org/news/secadv/20140407.txt (accessed on 14 December 2020).
- Alladi, T.; Chamola, V.; Sikdar, B.; Choo, K.K.R. Consumer IoT: Security vulnerability case studies and solutions. IEEE Consum. Electron. Mag. 2020, 9, 17–25. [Google Scholar] [CrossRef]
- Jardine, W.; Frey, S.; Green, B.; Rashid, A. Senami: Selective non-invasive active monitoring for ics intrusion detection. In Proceedings of the 2nd ACM Workshop on Cyber-Physical Systems Security and Privacy, Vienna, Austria, 28 October 2016; pp. 23–34. [Google Scholar]
- Yoo, H.; Ahmed, I. Control logic injection attacks on industrial control systems. In Proceedings of the IFIP International Conference on ICT Systems Security and Privacy Protection, Maribor, Slovenia, 21–23 September 2019; Springer: Berlin/Heidelberg, Germany, 2019; pp. 33–48. [Google Scholar]
- Gallais, A.; Hedli, T.H.; Loscri, V.; Mitton, N. Denial-of-Sleep Attacks against IoT Networks. In Proceedings of the 2019 6th International Conference on Control, Decision and Information Technologies (CoDIT), Paris, France, 23–26 April 2019; pp. 1025–1030. [Google Scholar]
- Yamaguchi, S.; Gupta, B. Malware threat in Internet of Things and its mitigation analysis. In Security, Privacy, and Forensics Issues in Big Data; IGI Global: Hershey, PA, USA, 2020; pp. 363–379. [Google Scholar]
- Khajanchee, T.; Kshirsagar, D. Attacks on Blockchain-Based Systems. In Blockchain Technology and the Internet of Things: Challenges and Applications in Bitcoin and Security; Apple Academic Press: Palm Bay, FL, USA, 2020; p. 201. [Google Scholar]
- Jamai, I.; Azzouz, L.B.; Saïdane, L.A. Security issues in Industry 4.0. In Proceedings of the 2020 International Wireless Communications and Mobile Computing (IWCMC), Limassol, Cyprus, 15–19 June 2020; pp. 481–488. [Google Scholar]
- Alcaraz, C.; Bernieri, G.; Pascucci, F.; Lopez, J.; Setola, R. Covert channels-based stealth attacks in industry 4.0. IEEE Syst. J. 2019, 13, 3980–3988. [Google Scholar] [CrossRef]
- Qian, J.; Du, X.; Chen, B.; Qu, B.; Zeng, K.; Liu, J. Cyber-physical integrated intrusion detection scheme in SCADA system of process manufacturing industry. IEEE Access 2020, 8, 147471–147481. [Google Scholar] [CrossRef]
- Langner, R. Stuxnet: Dissecting a Cyberwarfare Weapon. IEEE Secur. Priv. 2011, 9, 49–51. [Google Scholar] [CrossRef]
- UmaRani, V.; Somasundaram, K. Detection of selective forwarding attack using BDRM in wireless sensor network. In AIP Conference Proceedings; AIP Publishing LLC: College Park, MD, USA, 2020; Volume 2271, p. 030029. [Google Scholar]
- Ghasemisharif, M.; Ramesh, A.; Checkoway, S.; Kanich, C.; Polakis, J. O single sign-off, where art thou? an empirical analysis of single sign-on account hijacking and session management on the web. In Proceedings of the 27th {USENIX} Security Symposium ({USENIX} Security 18), Baltimore, MD, USA, 15–17 August 2018; pp. 1475–1492. [Google Scholar]
- Haber, M.J. Attack Vectors. In Privileged Attack Vectors; Springer: Berlin/Heidelberg, Germany, 2020; pp. 65–85. [Google Scholar]
- Stiawan, D.; Idris, M.; Malik, R.F.; Nurmaini, S.; Alsharif, N.; Budiarto, R. Investigating Brute Force Attack Patterns in IoT Network. J. Electr. Comput. Eng. 2019, 2019, 4568368. [Google Scholar] [CrossRef]
- Alem, S.; Espes, D.; Martin, E.; Nana, L.; De Lamotte, F. A hybrid intrusion detection system in industry 4.0 based on ISA95 standard. In Proceedings of the 2019 IEEE/ACS 16th International Conference on Computer Systems and Applications (AICCSA), Abu Dhabi, United Arab Emirates, 3–7 November 2019; pp. 1–8. [Google Scholar]
- Dai, W.; Dai, C.; Choo, K.K.R.; Cui, C.; Zou, D.; Jin, H. SDTE: A secure blockchain-based data trading ecosystem. IEEE Trans. Inf. Forensics Secur. 2019, 15, 725–737. [Google Scholar] [CrossRef]
- Liu, J.; Zhang, W.; Ma, T.; Tang, Z.; Xie, Y.; Gui, W.; Niyoyita, J.P. Toward security monitoring of industrial cyber-physical systems via hierarchically distributed intrusion detection. Expert Syst. Appl. 2020, 158, 113578. [Google Scholar] [CrossRef]
- Lezzi, M.; Lazoi, M.; Corallo, A. Cybersecurity for Industry 4.0 in the current literature: A reference framework. Comput. Ind. 2018, 103, 97–110. [Google Scholar] [CrossRef]
- Yu, S.Y.; Malawade, A.V.; Chhetri, S.R.; Al Faruque, M.A. Sabotage attack detection for additive manufacturing systems. IEEE Access 2020, 8, 27218–27231. [Google Scholar] [CrossRef]
- Shoukry, Y.; Martin, P.; Yona, Y.; Diggavi, S.; Srivastava, M. Pycra: Physical challenge-response authentication for active sensors under spoofing attacks. In Proceedings of the 22nd ACM SIGSAC Conference on Computer and Communications Security, Denver, CO, USA, 12–16 October 2015; pp. 1004–1015. [Google Scholar]
- Wang, H. A Three-Tier Scheme for Sybil Attack Detection in Heterogeneous IWSN. Available online: https://www.researchgate.net/publication/339679791_A_three-tier_scheme_for_sybil_attack_detection_in_heterogeneous_IWSN (accessed on 7 April 2021).
- Raza, M.; Iqbal, M.; Sharif, M.; Haider, W. A survey of password attacks and comparative analysis on methods for secure authentication. World Appl. Sci. J. 2012, 19, 439–444. [Google Scholar]
- ISO—ISO/IEC 27001—Information Security Management. Available online: https://www.iso.org/isoiec-27001-information-security.html (accessed on 14 February 2021).
- NIST. Cybersecurity Framework. Available online: https://www.nist.gov/cyberframework (accessed on 14 February 2021).
- Cyber Aware. Available online: https://www.ncsc.gov.uk/cyberaware/home (accessed on 14 February 2021).
- IT-Grundschutz. Available online: https://www.bsi.bund.de/EN/Topics/ITGrundschutz/itgrundschutz.html;jsessionid=72AEED468D2781D1CCE9FE259EF54D3F.internet472?nn=409850 (accessed on 14 February 2021).
- Huang, Y.; Bian, Y.; Li, R.; Zhao, J.L.; Shi, P. Smart Contract Security: A Software Lifecycle Perspective. IEEE Access 2019, 7, 150184–150202. [Google Scholar] [CrossRef]
- Ghaleb, A.; Pattabiraman, K. How Effective Are Smart Contract Analysis Tools? Evaluating Smart Contract Static Analysis Tools Using Bug Injection. In Proceedings of the 29th ACM SIGSOFT International Symposium on Software Testing and Analysis, Los Angeles, CA, USA, 18–22 July 2020. [Google Scholar]
- UpGuard Team. Short Circuit: How a Robotics Vendor Exposed Confidential Data for Major Manufacturing Companies. Available online: https://www.upguard.com/breaches/short-circuit-how-a-robotics-vendor-exposed-confidential-data-for-major-manufacturing-companies (accessed on 7 April 2021).
- Stodt, J.; Reich, C. Data Confidentiality In P2P Communication And Smart Contracts Of Blockchain In Industry 4.0. arXiv 2020, arXiv:2007.14195. [Google Scholar]



| Index | Types of Attacks | Target | ||
|---|---|---|---|---|
| A-IH-NT-CM | Hardware | Node Tampering | Condition Monitoring | |
| A-IH-NT-LM | Legacy Machine | |||
| A-IH-NT-NG | Network Gateway | |||
| A-IH-NT-OPC | OPC UA Server | |||
| A-IH-NT-SN | Sensor | |||
| A-IH-MCI-LM | Infrastructure | Malicious Code Injection | Legacy Machine | |
| A-IH-MCI-OPC | OPC UA Server | |||
| A-IH-MCI-SN | Sensor | |||
| A-IH-SDA-LM | Sleep Denial Attack | Legacy Machine | ||
| A-IS-MW-ADB | Software | Malware: Adware, Spyware, Trojan, Virus, and Worms | Auxiliary DB | |
| A-IS-MW-CM | Condition Monitoring | |||
| A-IS-MW-OPC | OPC UA Server | |||
| A-IS-MW-SN | Sensor | |||
| A-IS-TJ-CP | Timejacking | Client to Peers | ||
| A-IS-TJ-PB | Peers in Blockchain | |||
| A-C-RT-CM | Communication Channel | Routing | Condition Monitoring | |
| A-C-RT-LM | Legacy Machine | |||
| A-C-RT-NG | Network Gateway | |||
| A-C-RT-OPC | OPC UA Server | |||
| A-C-RT-SN | Sensor | |||
| A-C-RP-CP | Replay | Client to Peers | ||
| A-C-RP-PB | Peers in Blockchain | |||
| A-C-RP-SN | Sensor | |||
| A-C-SF-CP | Selective Forwarding | Client to Peer | ||
| A-D-AH-CM | Data | Account Hijacking | Condition Monitoring | |
| A-D-AH-OPC | OPC UA Server | |||
| A-D-BFA-CM | Brute Force Attack | Condition Monitoring | ||
| A-D-BFA-CM | OPC UA Server | |||
| A-D-DI-ADB | Data Inconsistency | Auxiliary DB | ||
| A-D-MSC-PB | Malicious Smart Contracts | Peers in Blockchain | ||
| A-D-SD-NG | Sensor/User Data | Network Gateway | ||
| A-D-SD-OPC | OPC UA Server | |||
| A-D-SD-SN | Sensor | |||
| A-D-UA-ADB | Unauthorized Access | Auxiliary DB | ||
| A-E-SCA-OPC | Encryption | Side Channel Attack | OPC UA Server | |
| A-E-SCA-PB | Peers in Blockchain | |||
| A-RDI-SF-SN | Roles | Device Identification | Spoofing | Sensor |
| A-RDI-SA-ADB | Sybil Attack | Auxiliary DB | ||
| A-RUI-PA-ADB | User Identification | Password Attack | Auxiliary DB | |
| A-RUI-PA-CM | Condition Monitoring | |||
| A-RUI-PA-OPC | OPC UA Server | |||
| Countermeasures | C-Antivirus | C-Attack-Defence | C-Audit | C-Backups | C-Concealment | C-Check-Connection | C-Encryption | C-Identity-Verification | C-Isolation | C-Optimization | C-Monitor-Traffic | C-Penetration-Testing | C-Physical-Protection | C-Restrict-Access | C-Secure-Connection | C-Security-Analysis | C-Smart-Contract | C-Code-Analysis | C-Tracking | C-Vulnerability-Scan | |
|---|---|---|---|---|---|---|---|---|---|---|---|---|---|---|---|---|---|---|---|---|---|
| Attacks | |||||||||||||||||||||
| A-IH-NT-CM | X | X | X | X | X | X | X | ||||||||||||||
| A-IH-NT-LM | X | X | X | X | X | X | X | ||||||||||||||
| A-IH-NT-NG | X | X | X | X | X | X | X | ||||||||||||||
| A-IH-NT-OPC | X | X | X | X | X | X | X | ||||||||||||||
| A-IH-NT-SN | X | X | X | X | X | X | X | ||||||||||||||
| A-IH-MCI-LM | X | X | X | X | X | X | X | X | |||||||||||||
| A-IH-MCI-OPC | X | X | X | X | X | X | X | X | |||||||||||||
| A-IH-MCI-SN | X | X | X | X | X | X | X | X | |||||||||||||
| A-IH-SDA-LM | X | X | X | X | X | X | X | X | X | ||||||||||||
| A-IS-MW-ADB | X | X | X | X | X | X | X | ||||||||||||||
| A-IS-MW-CM | X | X | X | X | X | X | X | X | |||||||||||||
| A-IS-MW-OPC | X | X | X | X | X | X | X | X | |||||||||||||
| A-IS-MW-SN | X | X | X | X | X | X | X | X | |||||||||||||
| A-IS-TJ-CP | X | X | X | X | X | X | |||||||||||||||
| A-IS-TJ-PB | X | X | X | X | X | X | |||||||||||||||
| A-CC-RT-CM | X | X | X | X | X | X | X | X | X | ||||||||||||
| A-CC-RT-LM | X | X | X | X | X | X | X | X | X | ||||||||||||
| A-CC-RT-NG | X | X | X | X | X | X | X | X | X | ||||||||||||
| A-CC-RT-OPC | X | X | X | X | X | X | X | X | X | ||||||||||||
| A-CC-RT-SN | X | X | X | X | X | X | X | X | X | ||||||||||||
| A-CC-RP-CP | X | X | X | X | X | X | X | ||||||||||||||
| A-CC-RP-PB | X | X | X | X | X | X | X | ||||||||||||||
| A-CC-RP-SN | X | X | X | X | X | X | X | ||||||||||||||
| A-CC-SF-CP | X | X | X | X | X | X | X | ||||||||||||||
| A-D-AH-CM | X | X | X | X | X | X | X | X | X | ||||||||||||
| A-D-AH-OPC | X | X | X | X | X | X | X | X | X | ||||||||||||
| A-D-BFA-CM | X | X | X | X | X | X | X | X | X | X | |||||||||||
| A-D-BFA-OPC | X | X | X | X | X | X | X | X | X | X | |||||||||||
| A-D-DI-ADB | X | X | X | X | X | X | X | X | |||||||||||||
| A-D-MSC-PB | X | X | X | X | X | X | X | X | |||||||||||||
| A-D-SD-NG | X | X | X | X | X | X | X | X | |||||||||||||
| A-D-SD-OPC | X | X | X | X | X | X | X | X | |||||||||||||
| A-D-SD-SN | X | X | X | X | X | X | X | X | |||||||||||||
| A-D-UA-ADB | X | X | X | X | X | X | X | X | |||||||||||||
| A-E-SCA-OPC | X | X | X | X | X | X | X | X | X | X | X | ||||||||||
| A-E-SCA-PB | X | X | X | X | X | X | X | X | X | X | X | ||||||||||
| A-RDI-SF-SN | X | X | X | X | X | X | X | X | X | X | |||||||||||
| A-RDI-SA-ADB | X | X | X | X | X | X | X | X | |||||||||||||
| A-RUI-SA-ADB | X | X | X | X | X | ||||||||||||||||
| A-RUI-PA-ADB | X | X | X | X | X | X | X | X | X | ||||||||||||
| A-RUI-PA-CM | X | X | X | X | X | X | X | X | X | ||||||||||||
| A-RUI-PA-OPC | X | X | X | X | X | X | X | X | X | ||||||||||||
Publisher’s Note: MDPI stays neutral with regard to jurisdictional claims in published maps and institutional affiliations. |
© 2021 by the authors. Licensee MDPI, Basel, Switzerland. This article is an open access article distributed under the terms and conditions of the Creative Commons Attribution (CC BY) license (https://creativecommons.org/licenses/by/4.0/).
Share and Cite
Stodt, J.; Schönle, D.; Reich, C.; Ghovanlooy Ghajar, F.; Welte, D.; Sikora, A. Security Audit of a Blockchain-Based Industrial Application Platform. Algorithms 2021, 14, 121. https://doi.org/10.3390/a14040121
Stodt J, Schönle D, Reich C, Ghovanlooy Ghajar F, Welte D, Sikora A. Security Audit of a Blockchain-Based Industrial Application Platform. Algorithms. 2021; 14(4):121. https://doi.org/10.3390/a14040121
Chicago/Turabian StyleStodt, Jan, Daniel Schönle, Christoph Reich, Fatemeh Ghovanlooy Ghajar, Dominik Welte, and Axel Sikora. 2021. "Security Audit of a Blockchain-Based Industrial Application Platform" Algorithms 14, no. 4: 121. https://doi.org/10.3390/a14040121
APA StyleStodt, J., Schönle, D., Reich, C., Ghovanlooy Ghajar, F., Welte, D., & Sikora, A. (2021). Security Audit of a Blockchain-Based Industrial Application Platform. Algorithms, 14(4), 121. https://doi.org/10.3390/a14040121

