Forecast-Driven Climate Control for Smart Greenhouses: Energy Optimization Using LSTM Model
Abstract
1. Introduction
Review
2. Methodology
2.1. Problem Formulation
- t ∈ ℕ: Discrete time steps (e.g., hourly intervals);
- xt ∈ ℝⁿ: State time t.
- 1.
- Forecasting Climate Variables
- ŷt+h: Forecasted climate variable at time t + h;
- f(·): Forecasting (e.g., LSTM);
- k: Number of historical considerations.
- 2.
- Optimization
- Maintain target climate conditions y*;
- Minimize energy consumption proxy Et.
2.2. Dataset Description
2.3. Forecasting Models Implementation Experiments Workflow
3. Workflow
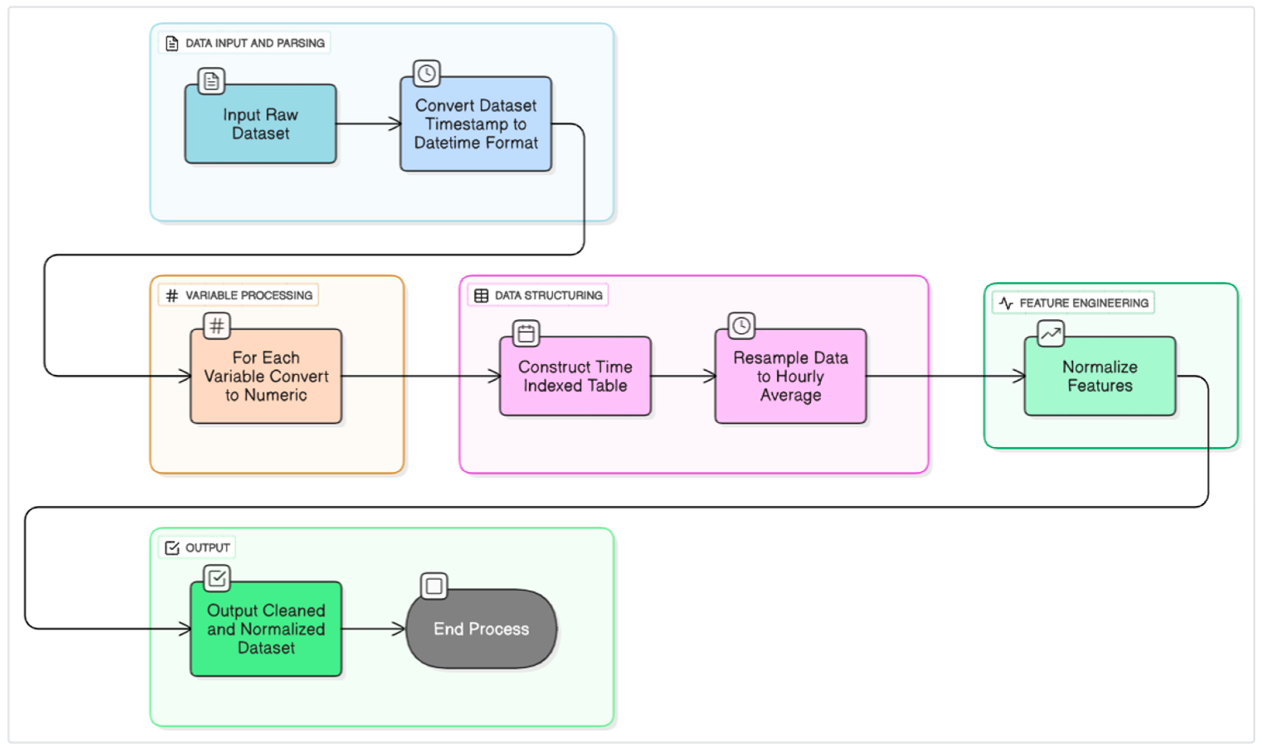
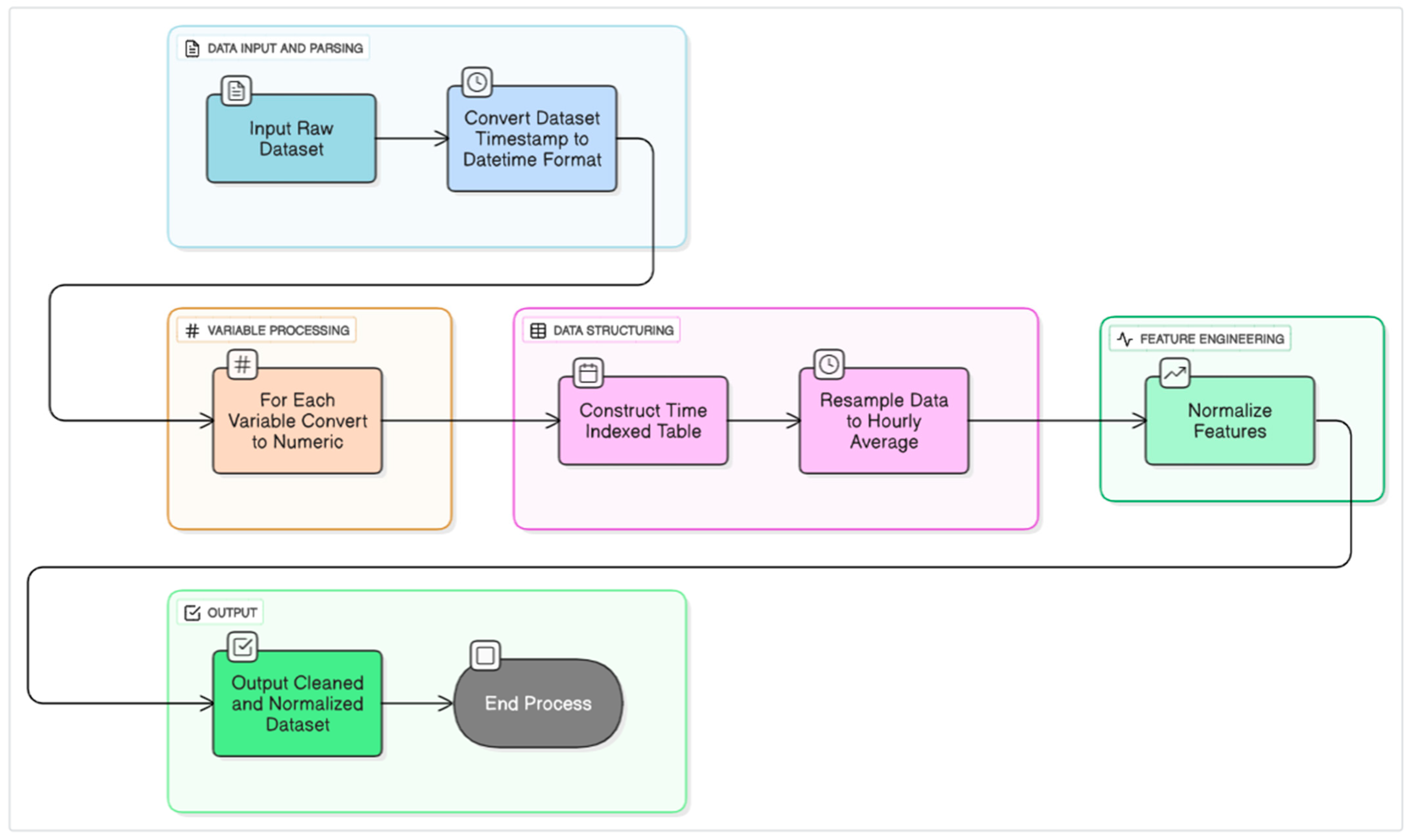
3.1. Climate Data Preprocessing Workflow
3.2. LSTM-Based Climate Forecasting Workflow
3.3. Energy Proxy Computation and Actuator Recommendation
4. Results and Discussion
5. Conclusions
Author Contributions
Funding
Data Availability Statement
Acknowledgments
Conflicts of Interest
Appendix A
| Stage | Task | Mathematical Action |
|---|---|---|
| Forecasting | Predict future climate state | ŷt+h = f(xt−k:t) |
| Energy Proxy | Estimate energy usage | Et = α1·u1 + α2·u2 + α3·u3 |
| Optimization | Recommend actuator settings | Minimize Et+h, subject to ŷt+h ≈ y* |
| Decision | Generate control action | If ŷt < y*, then increase heating; else ventilate |
| Dataset Item | Data Type | Typical Range/Unit |
|---|---|---|
| Air Temperature (Tair) | Float | 10–35 °C |
| Relative Humidity (Rhair) | Float | 30–90% |
| CO2 Concentration (CO2air) | Integer | 300–1500 ppm |
| Humidity Deficit (HumDef) | Float | 4–12 g/m3 |
| Heating Pipes (PipeLow, PipeGrow) | Float | 25–60 °C |
| Ventilation (VentLee, Ventwind) | Float | 0–100% (opening percentage) |
| Lighting Status (AssimLight) | Integer (binary) | 0 or 100 (on/off) |
| Curtain Positions (EnScr, BlackScr) | Float | 0–100% |
| Irrigation Volume (water_sup) | Float | 0–15 L/m2/day |
| Drain Conductivity and pH | Float | 1–5 dS/m; pH 5.5–7.5 |
| PAR (Tot_PAR) | Float | 0–1500 µmol/m2/s |
| LED Light Intensities (int_*_sp/vip) | Integer | 0–1000 (proportional control) |
| Control Setpoints (*_sp) | Float | Varies by actuator type |
| Realized Values (*_vip) | Float | Matches corresponding control setpoint range |
| Forecast Time | Predicted Tair | Recommendation |
|---|---|---|
| 30-May-2020 00:00:00 | −1.1283 | Increase Heating |
| 30-May-2020 01:00:00 | −1.1050 | Increase Heating |
| 30-May-2020 02:00:00 | −1.0037 | Increase Heating |
| 30-May-2020 03:00:00 | −0.9231 | Increase Heating |
| 30-May-2020 04:00:00 | −0.8496 | Increase Heating |
| 30-May-2020 05:00:00 | −0.7842 | Increase Heating |
| Algorithm A1: Climate Data Preprocessing |
| Input: Raw dataset D_raw with timestamp and variables Output: Cleaned and normalized hourly dataset D_clean 1. Convert Excel timestamps to datetime: T ← datetime(D_raw.timestamp) 2. For each variable x in D_raw: x ← convert to numeric (handle strings) 3. Construct time-indexed table: D_time ← timetable(T, D_raw) 4. Resample to hourly average: D_hourly ← retime(D_time, ‘hourly’, ‘mean’) 5. Normalize features: x_norm ← (x—mean(x))/std(x) 6. Return D_clean ← normalized D_hourly |
| Algorithm A2: Forecasting Using LSTM |
| Input: Normalized dataset D_clean, lookback steps k Output: Forecasted values Y_pred 1. Create training sequences: For i = k+1 to N: X_train[i] ← D_clean[i-k:i-1] Y_train[i] ← D_clean.Tair[i] 2. LSTM modelin: Layers ← [Input, LSTM(100), FullyConnected(1), Regression] 3. Train model: net ← trainNetwork(X_train, Y_train, Layers) 4. Forecast h steps: For t = 1 to h: Y_pred[t] ← predict(net, X_test_t) Update X_test_t with Y_pred[t] 5. Return Y_pred |
| Algorithm A3: Energy Proxy Computation |
| Input: Control variables (PipeLow, PipeGrow, AssimLight) Output: Energy proxy E_t 1. For each time t: E_t ← PipeLow_t + PipeGrow_t + AssimLight_t 2. Return vector E |
| Algorithm A4: Actuator Decision Recommendation |
| Input: Forecasted temperature Y_pred, threshold θ Output: Recommendation R 1. For each y in Y_pred: If y < −θ: R[y] ← ‘Increase Heating’ Else if y > θ: R[y] ← ‘Increase Ventilation’ Else: R[y] ← ‘Hold Settings’ 2. Return R |
References
- Ben-Lhachemi, N.; Benchrifa, M.; Nasrdine, S.; Mabrouki, J.; Slaoui, M.; Azrour, M.A. Effect of IoT Integration in Agricultural Greenhouses. In Technical and Technological Solutions Towards a Sustainable Society and Circular Economy; World Sustainability Series; Springer: Cham, Switzerland, 2024; Volume Part F2854, pp. 435–445. [Google Scholar] [CrossRef]
- Iddio, E.; Wang, L.; Thomas, Y.; McMorrow, G.; Denzer, A. Energy efficient operation and modeling for greenhouses: A literature review. Renew. Sustain. Energy Rev. 2020, 117, 109480. [Google Scholar] [CrossRef]
- El-Gayar, S.; Negm, A.; Abdrabbo, M. Greenhouse Operation and Management in Egypt. In Conventional Water Resources and Agriculture in Egypt; Handbook of Environmental Chemistry; Springer: Cham, Switzerland, 2019; Volume 74, pp. 489–560. [Google Scholar] [CrossRef]
- Bailey, B. Natural and mechanical greenhouse climate control. Acta Hortic. 2006, 43–53. [Google Scholar] [CrossRef]
- Vox, G.; Teitel, M.; Pardossi, A.; Minuto, A.; Tinivella, F.; Schettini, E. Sustainable greenhouse systems. In Sustainable Agriculture: Technology, Planning and Management; Oxford University Press: New York, NY, USA, 2010; pp. 1–80. Available online: https://www.scopus.com/inward/record.uri?eid=2-s2.0-84892100708&partnerID=40&md5=a01ef38b80dd107112bceec8385e6473 (accessed on 23 October 2025).
- Van Ooteghem, R.J.C. Optimal Control Design for a Solar Greenhouse. In IFAC Proceedings Volumes (IFAC-PapersOnline); Wageningen University: Wageningen, The Netherlands, 2010; Available online: https://www.scopus.com/inward/record.uri?eid=2-s2.0-80051911906&partnerID=40&md5=aa4f585232c6834a6f50d7d457fd8cdc (accessed on 23 October 2025).
- Ahsan, T.M.A.; Rahman, M.S.; Ahamed, M.S. Geothermal energy application for greenhouse microclimate management: A review. Geothermics 2025, 127, 103209. [Google Scholar] [CrossRef]
- Kempkes, F.; de Zwart, H.; Munoz, P.; Montero, J.; Baptista, F.; Giuffrida, F.; Gilli, C.; Stepowska, A.; Stanghellini, C. Heating and dehumidification in production greenhouses at northern latitudes: Energy use. Acta Hortic. 2017, 445–452. [Google Scholar] [CrossRef]
- Dik, D.; Polyakova, E.; Chelovechkova, A.; Moskvin, V.; Nikiforova, T. The System of Environment Control of Botanic Garden Greenhouses. In Proceedings of the 2018 International Multi-Conference on Industrial Engineering and Modern Technologies, FarEastCon 2018, Vladivostok, Russia, 3–4 October 2018. [Google Scholar] [CrossRef]
- Dumitrascu, A. Methods and software tools for greenhouse climate. In Proceedings of the 8th International Scientific Conference on Modern Management of Mine Producing, Geology and Environmental Protection, SGEM 2008, Albena, Bulgaria, 16–20 June 2008; pp. 301–308. Available online: https://www.scopus.com/inward/record.uri?eid=2-s2.0-84890259918&partnerID=40&md5=9f2011a65f4ac4bb3c1c6b885aa882da (accessed on 23 October 2025).
- Tawalbeh, M.; Aljaghoub, H.; Alami, A.H.; Olabi, A.G. Selection criteria of cooling technologies for sustainable greenhouses: A comprehensive review. Therm. Sci. Eng. Prog. 2023, 38, 101666. [Google Scholar] [CrossRef]
- Ajagekar, A.; Decardi-Nelson, B.; You, F. Energy management for demand response in networked greenhouses with multi-agent deep reinforcement learning. Appl. Energy 2024, 355, 122349. [Google Scholar] [CrossRef]
- Dieleman, J.A.; Hemming, S. Energy saving: From engineering to crop management. Acta Hortic. 2011, 65–74. [Google Scholar] [CrossRef][Green Version]
- Altes-Buch, Q.; Quoilin, S.; Lemort, V. A modeling framework for the integration of electrical and thermal energy systems in greenhouses. Build. Simul. 2022, 15, 779–797. [Google Scholar] [CrossRef]
- Rodríguez, F.; Berenguel, M.; Guzmán, J.L.; Ramírez-Arias, A. Climate and irrigation control. Adv. Ind. Control 2015, 171, 99–196. [Google Scholar] [CrossRef]
- Xu, L.; Su, Y.; Liang, Y. Requirement and current situation of control-oriented microclimate environmental model in greenhouse system. Nongye Gongcheng Xuebao/Trans. Chin. Soc. Agric. Eng. 2013, 29, 1–15. [Google Scholar] [CrossRef]
- Katzin, D.; van Mourik, S.; Kempkes, F.L.K.; van Henten, E.J. Energy saving measures in optimally controlled greenhouse lettuce cultivation. Acta Hortic. 2020, 265–272. [Google Scholar] [CrossRef]
- Banakar, A.; Montazeri, M.; Ghobadian, B.; Pasdarshahri, H.; Kamrani, F. Energy analysis and assessing heating and cooling demands of closed greenhouse in Iran. Therm. Sci. Eng. Prog. 2021, 25, 101042. [Google Scholar] [CrossRef]
- Kavga, A.; Petrakis, T.; Thomopoulos, V. The contribution of innovative semi-transparent photovoltaics for energy autonomy in the field of greenhouse systems. VDI Berichte 2022, 2022, 61–68. [Google Scholar] [CrossRef]
- Arabhosseini, A. Application of clean energies in agricultural greenhouses. In Proceedings of the 2023 8th International Conference on Technology and Energy Management, ICTEM 2023, Babol, Iran, 8–9 February 2023. [Google Scholar] [CrossRef]
- Ghaderi, M.; Reddick, C.; Sorin, M. A Systematic Heat Recovery Approach for Designing Integrated Heating, Cooling, and Ventilation Systems for Greenhouses. Energies 2023, 16, 5493. [Google Scholar] [CrossRef]
- Zhang, Q.; Zhang, X.; Yang, Z.; Huang, Q.; Qiu, R. Characteristics of Plastic Greenhouse High-Temperature and High-Humidity Events and Their Impacts on Facility Tomatoes Growth. Front. Earth Sci. 2022, 10, 848924. [Google Scholar] [CrossRef]
- Joshi, A.; Saxena, A.; Das, S.K. Effect of Greenhouse Microclimate on Crop Performance. In Protected Cultivation: Structural Design, Crop Management Modeling, and Automation; Apple Academic Press: New York, NY, USA, 2024; pp. 135–159. [Google Scholar] [CrossRef]
- Bai, L.; Deng, H.; Zhang, X.; Yu, X.; Li, Y. Gibberellin is involved in inhibition of cucumber growth and nitrogen uptake at suboptimal root-zone temperatures. PLoS ONE 2016, 11, e0156188. [Google Scholar] [CrossRef]
- Šalagovič, J.; Vanhees, D.; Verboven, P.; Holsteens, K.; Verlinden, B.; Huysmans, M.; Van de Poel, B.; Nicolaï, B. Microclimate monitoring in commercial tomato (Solanum Lycopersicum L.) greenhouse production and its effect on plant growth, yield and fruit quality. Front. Hortic. 2024, 3, 1425285. [Google Scholar] [CrossRef]
- Pinho, P.; Hytönen, T.; Rantanen, M.; Elomaa, P.; Halonen, L. Dynamic control of supplemental lighting intensity in a greenhouse environment. Light. Res. Technol. 2013, 45, 295–304. [Google Scholar] [CrossRef]
- Gómez-Cabezas, M.; España, Á. Exogenous Sucrose Enhances Growth and Physiological Performance of Tomato Seedlings Under Suboptimal Light Conditions in Passive Greenhouses. Horticulturae 2024, 10, 1337. [Google Scholar] [CrossRef]
- Muñoz-Liesa, J.; Royapoor, M.; Cuerva, E.; Gassó-Domingo, S.; Gabarrell, X.; Josa, A. Building-integrated greenhouses raise energy co-benefits through active ventilation systems. Build. Environ. 2022, 208, 108585. [Google Scholar] [CrossRef]
- Dorais, M.; Dubé, Y. Managing greenhouse organic wastes: A holistic approach. Acta Hortic. 2011, 183–198. [Google Scholar] [CrossRef]
- Săcăleanu, D.-I.; Matache, M.-G.; Roșu, Ș.-G.; Florea, B.-C.; Manciu, I.-P.; Perișoară, L.-A. IoT-Enhanced Decision Support System for Real-Time Greenhouse Microclimate Monitoring and Control. Technologies 2024, 12, 230. [Google Scholar] [CrossRef]
- Ardiansah, I.; Bafdal, N.; Suryadi, E.; Bono, A. Greenhouse monitoring and automation using Arduino: A review on precision farming and internet of things (IoT). Int. J. Adv. Sci. Eng. Inf. Technol. 2020, 10, 703–709. [Google Scholar] [CrossRef]
- Saraswat, S.; Khan, R.; Gupta, A.; Mehta, A. Mechanized functioning of tomato and lettuce greenhouses using IoT and machine learning techniques. In Convergence of Cloud Computing, AI, and Agricultural Science; IGI Global Scientific Publishing: Hershey, PA, USA, 2023; pp. 261–279. [Google Scholar] [CrossRef]
- Tripathy, N.; Tripathy, S.S.; Rath, M.; Swain, J. An IoT Assisted Fog Enabled Framework for Smart Green House. In Proceedings of the Proceedings—International Conference on Computational Intelligence and Networks, Bhubaneswar, India, 1–3 December 2022. [Google Scholar] [CrossRef]
- Debdas, S.; Pandey, S.; Gupta, S.; Dash, R.K.; Patnaik, M.C.; Singh, A.A. Optimizing Resource Efficiency in Smart Greenhouses through IoT. In Proceedings of the 2024 5th International Conference for Emerging Technology, INCET 2024, Belgaum, India, 24–26 May 2024. [Google Scholar] [CrossRef]
- Jain, H. Data analytics enabled by the Internet of Things and artificial intelligence for the management of Earth’s resources. Data Anal. Artif. Intell. Earth Resour. Manag. 2024, 19–36. [Google Scholar] [CrossRef]
- Rokade, A.; Singh, M.; Malik, P.K.; Singh, R.; Alsuwian, T. Intelligent Data Analytics Framework for Precision Farming Using IoT and Regressor Machine Learning Algorithms. Appl. Sci. 2022, 12, 9992. [Google Scholar] [CrossRef]
- Pugazh, M.P.; Xavier, V.M.A.; Shyni, S.S. Design of Greenhouse System with Internet of Things and Machine Learning. In Proceedings of the 10th International Conference on Advanced Computing and Communication Systems, ICACCS 2024, Coimbatore, India, 14–15 March 2024; pp. 1921–1926. [Google Scholar] [CrossRef]
- Hazra, S.; Mondal, A.; Dey, P.; Prabhakar, S.; Jha, A.K.; Rakshit, N. Future Prospects of Agriculture Using IoT and Machine Learning. In Proceedings of the 2024 IEEE International Conference on Smart Power Control and Renewable Energy, ICSPCRE 2024, Rourkela, India, 19–21 July 2024. [Google Scholar] [CrossRef]
- Gomathy, G.; Esther, C.; Manaswini, S.; Swedharani, R.V.; Hyden, J.J.; Anand, A.A. Effective Farming for Zero Wastage and Enhancement of Farmer’s Income. In Proceedings of the 4th International Conference on Power, Energy, Control and Transmission Systems: Harnessing Power and Energy for an Affordable Electrification of India, ICPECTS 2024, Chennai, India, 8–9 October 2024. [Google Scholar] [CrossRef]
- Bavana, H.S.; Kummara, S.; Pranutha, S.S.K.; Vijayalakshmi, V.; Farooqui, N.A. An Investigation of the Utilizations of Machine Learning Methods in Precision Agriculture. In Proceedings of the 2nd IEEE International Conference on IoT, Communication and Automation Technology, ICICAT 2024, Gorakhpur, India, 23–24 November 2024; pp. 880–887. [Google Scholar] [CrossRef]
- Apuroop, I.; Sandhu, R.; Krishnamraju, D.E.S.; Singh, G.; Shikhar, S.; Kumar, S.; Jakkampud, S. Applying Machine Learning Approaches in Fertilizer Optimization and Yield Prediction for Smart Agriculture. In Proceedings of the 2025 International Conference on Automation and Computation, AUTOCOM 2025, Dehradun, India, 4–6 March 2025; pp. 53–58. [Google Scholar] [CrossRef]
- Eltamaly, A.M.; Almutairi, Z.A. Nested Optimization Algorithms for Accurately Sizing a Clean Energy Smart Grid System, Considering Uncertainties and Demand Response. Sustainability 2025, 17, 2744. [Google Scholar] [CrossRef]
- Egbuna, I.K.; Salihu, F.B.; Okara, C.C.; Emmanuel, D. Advances in AI-powered energy management systems for renewable-integrated smart grids. World J. Adv. Eng. Technol. Sci. 2025, 15, 2300–2325. [Google Scholar] [CrossRef]
- Ahmed, I.; Khan, M.A.U.H.; Islam, M.D.; Hasan, S.; Jakir, T.; Hossain, A.; Hasnain, K.N. Optimizing Solar Energy Production in the USA: Time-Series Analysis Using AI for Smart Energy Management. arXiv 2025, arXiv:2506.23368. [Google Scholar] [CrossRef]
- Feng, S.; Ren, H.; Zhou, W. A review of uncertain factors and analytic methods in long-term energy system optimization models. Glob. Energy Interconnect. 2023, 6, 450–466. [Google Scholar] [CrossRef]
- Stoian, D.; Spiliotis, E.; Stamatopoulos, E.; Sarmas, E.; Marinakis, E. A web-based decision support tool for efficiently monitoring and upgrading HVAC systems. In Proceedings of the 2024 IEEE 15th International Conference on Information, Intelligence, Systems & Applications (IISA), Chania Crete, Greece, 17–19 July 2024; pp. 1–7. [Google Scholar]
- Rizwan, A.; Khan, A.N.; Ahmad, R.; Kim, D.H. Optimal Environment Control Mechanism Based on OCF Connectivity for Efficient Energy Consumption in Greenhouse. IEEE Internet Things J. 2023, 10, 5035–5049. [Google Scholar] [CrossRef]
- Tung, Y.-C.; Syahputri, N.W.; Diputra, I.G.N.A.S. Greenhouse Environment Sentinel with Hybrid LSTM-SVM for Proactive Climate Management. AgriEngineering 2025, 7, 96. [Google Scholar] [CrossRef]
- Guo, J.; Zhang, B.; Lin, L.; Xu, Y.; Zhou, P.; Luo, S.; Zhuo, Y.; Ji, J.; Luo, Z.; Hassan, S.G. Multi-model fusion method for predicting CO2 concentration in greenhouse tomatoes. Comput. Electron. Agric. 2024, 227, 109623. [Google Scholar] [CrossRef]
- Hamidane, H.; El Faiz, S.; Rkik, I.; El Khayat, M.; Guerbaoui, M.; Ed-Dhhak, A.; Lachhab, A. Application analysis of ANFIS strategy for greenhouse climate parameters prediction: Internal temperature and internal relative humidity case of study. In E3S Web of Conferences; EDP Sciences: Les Ulis, France, 2021. [Google Scholar] [CrossRef]
- Shao, X.; Chen, Y.; Chen, X.; Zhu, F. Research on intelligent monitoring and optimization control system model of greenhouse environment based on deep learning. In Proceedings of the 2024 4th International Conference on Electronic Information Engineering and Computer Communication, EIECC 2024, Wuhan, China, 13–15 December 2024; pp. 1246–1250. [Google Scholar] [CrossRef]
- Chen, W.-H.; You, F. Semiclosed Greenhouse Climate Control Under Uncertainty via Machine Learning and Data-Driven Robust Model Predictive Control. IEEE Trans. Control Syst. Technol. 2022, 30, 1186–1197. [Google Scholar] [CrossRef]
- Su, Y.; Xu, L. Global Optimization and Control of Greenhouse Climate Setpoints for Energy Saving and Crop Yield Increase. Agriculture 2025, 15, 939. [Google Scholar] [CrossRef]
- Abbood, H.M.; Nouri, N.M.; Riahi, M.; Alagheband, S.H. An intelligent monitoring model for greenhouse microclimate based on RBF Neural Network for optimal setpoint detection. J. Process Control. 2023, 129, 103037. [Google Scholar] [CrossRef]
- Yu, W.; Körner, O.; Schmidt, U. Crop Photosynthetic Performance Monitoring Based on a Combined System of Measured and Modelled Chloroplast Electron Transport Rate in Greenhouse Tomato. Front. Plant Sci. 2020, 11, 1038. [Google Scholar] [CrossRef]
- Mahmood, F.; Govindan, R.; Yang, D.; Bermak, A.; Al-Ansari, T. Forecasting cooling load and water demand of a semi-closed greenhouse using a hybrid modelling approach. Int. J. Ambient. Energy 2022, 43, 8046–8066. [Google Scholar] [CrossRef]
- Kim, J.; Kim, K.-J.; Kim, J.; Choi, Y.; Yun, B.-J.; Kwon, S.-G. Evaluating Deep Learning Models for Prediction of Climate Conditions in Greenhouse. In Proceedings of the 2024 IEEE International Conference on Consumer Electronics-Asia, ICCE-Asia 2024, Danang, Vietnam, 3–6 November 2024. [Google Scholar] [CrossRef]
- Wijayaningrum, V.N.; Haniah, M.; Al Hadid Firdaus, V. Advanced Predictive Analytics for Agricultural Weather Forecasting Using Machine Learning. In Proceedings of the IEIT 2024—2024 International Conference on Electrical and Information Technology, Malang, Indonesia, 12–13 September 2024; pp. 182–187. [Google Scholar] [CrossRef]
- Hendy, Z.M.; Abdelhamid, M.A.; Gyasi-Agyei, Y.; Mokhtar, A. Estimation of reference evapotranspiration based on machine learning models and timeseries analysis: A case study in an arid climate. Appl. Water Sci. 2023, 13, 216. [Google Scholar] [CrossRef]
- Jeon, Y.-J.; Kim, J.Y.; Hwang, K.-S.; Cho, W.-J.; Kim, H.-J.; Jung, D.-H. Machine Learning-Powered Forecasting of Climate Conditions in Smart Greenhouse Containing Netted Melons. Agronomy 2024, 14, 1070. [Google Scholar] [CrossRef]
- Dai, Z.; Huang, T. Enhancing the prediction accuracy of greenhouse temperatures through hybrid machine learning models: An in-depth comparative analysis of RBF, RF, and XGBoost techniques combined with SMA and MFO optimization strategies. Multiscale Multidiscip. Model. Exp. Des. 2024, 8, 311. [Google Scholar] [CrossRef]
- Shetty, S.V.; Bharath, M.S.; Chandan, R.; Divya, V.; Nayak, S.S. Prediction of Drought—A Machine Learning Approach using Time Series Data. In Proceedings of the International Conference on Applied Intelligence and Sustainable Computing, ICAISC 2023, Dharwad, India, 16–17 June 2023. [Google Scholar] [CrossRef]
- Wen, X.; Liao, J.; Niu, Q.; Shen, N.; Bao, Y. Deep learning-driven hybrid model for short-term load forecasting and smart grid information management. Sci. Rep. 2024, 14, 13720. [Google Scholar] [CrossRef]
- Yadav, D.K.; Kaushik, A.; Yadav, N. Predicting machine failures using machine learning and deep learning algorithms. Sustain. Manuf. Serv. Econ. 2024, 3, 100029. [Google Scholar]
- Mienye, I.D.; Swart, T.G.; Obaido, G. Recurrent neural networks: A comprehensive review of architectures, variants, and applications. Information 2024, 15, 517. [Google Scholar] [CrossRef]
- Soltani, A. An overview of Hidden Markov Models. Bachelor’s Thesis, University of Padua, Padua, Italy, 2024. [Google Scholar]














| Model | Strengths | Limitations | Key References |
|---|---|---|---|
| LSTM (Long Short-Term Memory) | Captures long-term dependencies; handles nonlinear, multivariate sequences; robust to noise. | Requires large training data; computationally intensive; risk of overfitting. | [63] |
| XGBoost (Extreme Gradient Boosting) | Fast, scalable; handles missing data well; strong in tabular data; interpretable with SHAP. | Not ideal for sequential dependencies; lacks native time-series memory. | [64] |
| RNN (Recurrent Neural Network) | Learns temporal dynamics; simpler than LSTM; useful for short-term sequence modeling. | Struggles with long-term dependencies; vanishing gradients. | [65] |
| HMM (Hidden Markov Model) | Good for regime-switching and probabilistic modeling of states; interpretable transitions. | Limited in capturing complex nonlinear dynamics; assumes Markovian property. | [66] |
Disclaimer/Publisher’s Note: The statements, opinions and data contained in all publications are solely those of the individual author(s) and contributor(s) and not of MDPI and/or the editor(s). MDPI and/or the editor(s) disclaim responsibility for any injury to people or property resulting from any ideas, methods, instructions or products referred to in the content. |
© 2025 by the authors. Licensee MDPI, Basel, Switzerland. This article is an open access article distributed under the terms and conditions of the Creative Commons Attribution (CC BY) license (https://creativecommons.org/licenses/by/4.0/).
Share and Cite
Aborujilah, A.; Al-Sarem, M.; Abu-Zanona, M.A. Forecast-Driven Climate Control for Smart Greenhouses: Energy Optimization Using LSTM Model. Energies 2025, 18, 5821. https://doi.org/10.3390/en18215821
Aborujilah A, Al-Sarem M, Abu-Zanona MA. Forecast-Driven Climate Control for Smart Greenhouses: Energy Optimization Using LSTM Model. Energies. 2025; 18(21):5821. https://doi.org/10.3390/en18215821
Chicago/Turabian StyleAborujilah, Abdulaziz, Mohammed Al-Sarem, and Marwan Alabed Abu-Zanona. 2025. "Forecast-Driven Climate Control for Smart Greenhouses: Energy Optimization Using LSTM Model" Energies 18, no. 21: 5821. https://doi.org/10.3390/en18215821
APA StyleAborujilah, A., Al-Sarem, M., & Abu-Zanona, M. A. (2025). Forecast-Driven Climate Control for Smart Greenhouses: Energy Optimization Using LSTM Model. Energies, 18(21), 5821. https://doi.org/10.3390/en18215821

