Implementation of Positive Energy Districts in European Cities: A Systematic Literature Review to Identify the Effective Integration of the Concept into the Existing Energy Systems
Abstract
1. Introduction
- To what extent (RQ1) PED development and implementation has been supported by research and innovation programs?Referring to the status of its implementation and effective penetration into the current energy systems of European cities:
- First, has the concept of PED been comprehensively defined in the current scientific literature? (RQ2) This opens the way to the following sub-questions:
- 2.1
- What concepts are most closely associated with a “positive energy district”? (RQ2.1)
- 2.2
- What are the strongest connections with other PEDs, and how have they changed over time? (RQ2.2)
- 2.3
- In which geographical contexts is most research being conducted in this area? (RQ2.3)
- Second, in these studies, were the PED case studies clearly documented and supported by funding programs? (RQ3)
2. Materials and Methods
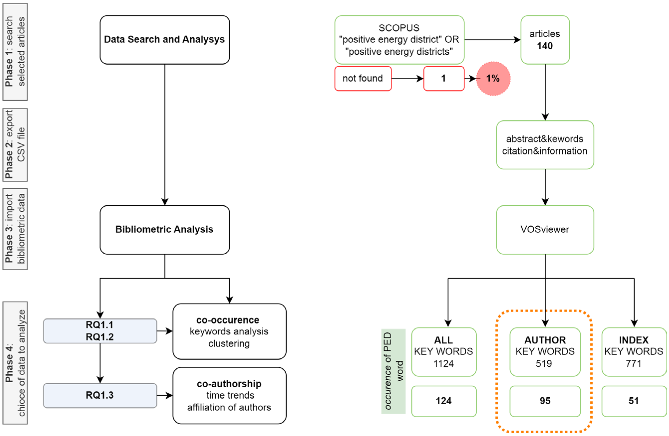
2.1. Bibliometric Analysis of Scientific Literature
- Definition of the questions/objectives of the review study. This activity was essential to prepare the groundwork and effectively set up the subsequent steps of the work.
- Definition of query strings to interrogate the databases. This step was performed on 27 October 2023 by using the search string “positive energy district(s)” in Scopus and Web of Science.
- Selection of documents according to predefined eligibility criteria. In order to focus on articles that directly referred to the concept of PEDs, it was required that the search string be present at least in the title, abstract, or keywords. In addition, only scientific articles or conference papers, both in English, were considered eligible for this study. Article screening was performed automatically through the selection filters available in the bibliographic databases and, where necessary, manually. By eliminating duplicates, 140 articles were selected for further analysis and constitute the core sample of this study. The screening process is represented in Figure 2b.
- Creation of a database. Starting with the extraction in CSV format of metadata indexed by Scopus for each scientific publication, the selected articles were listed in an Excel file, where for each article the following attributes were associated: Title; DOI (digital object identifier); year; journal; authors; authors’ affiliation; keywords; and funding. The last piece of information was functional in understanding the motivation that drove the article preparation (as declared within the main text and in the Funding and Acknowledgments sections). Moreover, based on the categories of article type defined by Scopus, articles were divided into “review”, “article”, or “conference paper”.
- AnalysisBibliometric analysis (5.a). By referring to the data extracted from Scopus and manually integrating the information derived from the articles retrieved exclusively from the Web of Science, an analysis of key bibliometric information was performed. This analysis was complemented by a further detailed analysis of the scientific literature using the VOSviewer tool, as described in detail in Section 2.2.Content analysis (5.b). The full text of the 140 sample articles was read carefully by the authors to investigate the presence and relevance of PED application in real case studies. Furthermore, for each paper falling under the category “articles and conference papers” (excluding reviews), each author indicated whether the article focuses mainly on methodological aspects or whether it specifically applies this research to real case studies (at district or city level, in one or more countries) in both the design and construction phase. This means that we have not included as case studies those articles that merely list case studies funded in different projects without providing the relevant information (e.g., different databases on PED projects). In the following phase, the articles were cross-checked among the authors. In the event of disagreement on the assignment of the type of article examined, a discussion was conducted between all authors until an agreement was reached.
2.2. Bibliometric Analysis of Scientific Literature Using VOSviewer
- Data search and comparison. This step was performed on 27 October 2023 by using the search string “positive energy district(s)” in Scopus and comparing the result with the previously selected articles.
- Export of the resulting file.
- Bibliometric analysis. VOSviewer provides the option to build co-occurrence networks of words extracted from the scientific literature, including journal types, researcher or organization names, country of publication, and author-chosen keywords, using text mining. The software can extract bibliographic networks from data files downloaded from various databases such as WoS, Scopus, Dimension, PubMed, and RIS. Keyword co-occurrence network analysis is among the most effective approaches for presenting scientific trends and the evolution of issues over time, creating concise and consistent maps [44]. The objective of co-occurrence analysis is to establish a framework for a bibliographic set by clustering terms extracted from the keywords [45].
- Results and discussion of the sub-questions. Through the analysis, the software helped us to take a holistic approach to define, develop, model, and validate the current multi-layered PED concept. In particular, it was useful to answer sub-questions RQ2.1–RQ2.3 concerning, respectively, the concepts most closely associated with PEDs, the strongest connections with other concepts and their evolution over time, and the geographical contexts in which much of the research in this area is developed.
3. Results
3.1. Bibliometric Analysis Results
3.2. VOSviewer Results
- “Energy efficiency”;
- “Energy community”;
- “Carbon neutrality”;
- “Smart city”;
- “Climate neutrality”.
- “Energy transition”;
- “Energy efficiency”;
- “Smart city”.
- “Transitions and dilemma”;
- “Smart cities and communities”;
- “Building energy transition”;
- “Key performance indicator”;
- “Budget for smart cities”.
- “Climate neutral”;
- “Nearly zero energy district”;
- “Community”;
- “Living lab”;
- “Carbon footprint”;
- “Consumer behavior”.

4. Discussion and Conclusions
Author Contributions
Funding
Data Availability Statement
Acknowledgments
Conflicts of Interest
Appendix A
| Cluster 10 | ||
|---|---|---|
| key words | occurence | total link strenght |
| access network | 1 | 9 |
| building rehabilitaton | 1 | 4 |
| enabling solution for ped | 1 | 4 |
| fog computing | 1 | 9 |
| high order neutral unit | 1 | 9 |
| in reference to the process | 1 | 4 |
| living lab | 1 | 9 |
| polynominal neuron | 1 | 9 |
| positive energy district (ped) | 6 | 33 |
| prosumager | 1 | 9 |
| smart city | 1 | 4 |
| stability | 1 | 9 |
| tactile internet | 1 | 9 |
| ped booklet | 1 | 2 |
| set-pla | 1 | 2 |
| Cluster 13 | ||
| key words | occurence | total link strenght |
| actor-oriented stakeholder | 1 | 9 |
| capability approach | 1 | 6 |
| carbon democracy | 1 | 5 |
| energy justice | 5 | 27 |
| energy transition | 1 | 9 |
| just transition | 19 | 109 |
| local energy communities | 1 | 4 |
| multi-scalar governance | 1 | 5 |
| national energy and climate plan | 1 | 5 |
| ped as process | 1 | 4 |
| ped development phases | 1 | 4 |
| ped toolbox | 1 | 4 |
| positive energy districts | 51 | 225 |
| solar pv rollout | 1 | 5 |
| wellbeing | 1 | 6 |
| Cluster 22 | ||
| key words | occurence | total link strenght |
| context factor | 1 | 7 |
| energy balance assessment | 1 | 7 |
| key performance indicator | 4 | 18 |
| ped-positive energy district | 1 | 4 |
| ped assessment | 1 | 7 |
| ped definition | 1 | 7 |
| smart cities & communities solution | 1 | 4 |
| smart cities and communities | 3 | 22 |
| sustainable districts | 2 | 11 |
| transition and dilemma | 2 | 7 |
| zeed-zero energy efficiency | 1 | 4 |
| Cluster 30 | ||
| key words | occurence | total link strenght |
| country comparison | 1 | 1 |
| definition framework | 1 | 2 |
| green campus | 1 | 2 |
| modelling energy system | 1 | 3 |
| ped challenges | 1 | 2 |
| photovoltaics | 1 | 2 |
| positive energy districts | 51 | 225 |
| renewable energy technologies | 1 | 2 |
| spatial dimension | 1 | 3 |
| Cluster 31 | ||
| key words | occurence | total link strenght |
| active strategies | 1 | 4 |
| case study | 1 | 4 |
| energy demand reduction | 1 | 4 |
| inter-organizational collaboration | 1 | 2 |
| passive strategies | 1 | 4 |
| positive energy district | 32 | 176 |
| project stakeholder management | 1 | 2 |



Appendix B
- ‘Decarbonizing Europe’ A critical review on positive energy districts approaches; https://doi.org/10.1016/j.scs.2022.104356
- A Blockchain-based Platform for Positive Energy Districts; https://ieeexplore.ieee.org/document/9854792
- A Comprehensive PED-Database for Mapping and Comparing Positive Energy Districts Experiences at European Level; https://www.mdpi.com/2071-1050/14/1/427
- A Critical Framework to Develop Human-Centric Positive Energy Districts: Towards Justice, Inclusion, and Well-Being; https://www.frontiersin.org/articles/10.3389/frsc.2021.691236/full#T1
- A critical perspective on positive energy districts in climatically favoured regions: An open-source modelling approach disclosing implications and possibilities; https://www.mdpi.com/1996-1073/14/16/4864
- A GIS-based multicriteria assessment for identification of positive energy districts boundary in cities; https://www.mdpi.com/1996-1073/14/22/7517
- A Preliminary Analysis of the Characterizations of Positive Energy Districts; https://link.springer.com/chapter/10.1007/978-981-16-6269-0_34
- A Quantitative Positive Energy District Definition with Contextual Targets; https://www.mdpi.com/2075-5309/13/5/1210
- A Systematic Approach Towards Mapping Stakeholders in Different Phases of PED Development—Extending the PED Toolbox; https://www.researchgate.net/publication/358524138_A_systematic_approach_towards_mapping_stakeholders_in_different_phases_of_PED_development_-_Extending_the_PED_toolbox
- Agent-Based Modelling of Urban District Energy System Decarbonisation—A Systematic Literature Review; https://www.mdpi.com/1996-1073/15/2/554
- Analysis and Evaluation of the Feasibility of Positive Energy Districts in Selected Urban Typologies in Vienna Using a Bottom-Up District Energy Modelling Approach; https://www.mdpi.com/1996-1073/14/15/4449
- Approaches to Social Innovation in Positive Energy Districts (PEDs)—A Comparison of Norwegian Projects; https://www.mdpi.com/2071-1050/13/13/7362
- Assessing multiple benefits of housing regeneration and smart city development: the European project SINFONIA; https://www.mdpi.com/2071-1050/12/19/8038
- Assessing the performance of Positive Energy Districts: The need for innovative methods; https://iopscience.iop.org/article/10.1088/1755-1315/1085/1/012014
- Characterizing positive energy district (Ped) through a preliminary review of 60 existing projects in europe; https://www.mdpi.com/2075-5309/11/8/318
- Citizens and Positive Energy Districts: Are Espoo and Leipzig Ready for PEDs? https://doi.org/10.3390/buildings11030102
- Combining Sufficiency, Efficiency and Flexibility to Achieve Positive Energy Districts Targets; https://doi.org/10.3390/en14154697
- Creating Comparability among European Neighbourhoods to Enable the Transition of District Energy Infrastructures towards Positive Energy Districts; https://doi.org/10.3390/en15134720
- Decentralized data management privacy-aware framework for positive energy districts; https://doi.org/10.3390/en14217018
- Definitions of Positive Energy Districts: A Review of the Status Quo and Challenges; https://link.springer.com/chapter/10.1007/978-981-16-6269-0_41
- Design, Modelling and Performance Evaluation of a Positive Energy District in a Danish Island; https://doi.org/10.5334/fce.146
- Digital Twin for Accelerating Sustainability in Positive Energy District: A Review of Simulation Tools and Applications; https://www.frontiersin.org/articles/10.3389/frsc.2021.663269/full
- Economic, social, and environmental aspects of Positive Energy Districts—A review; https://wires.onlinelibrary.wiley.com/doi/10.1002/wene.452
- E-Mobility in Positive Energy Districts; https://doi.org/10.3390/buildings12030264
- Energy Citizenship in Positive Energy Districts—Towards a Transdisciplinary Approach to Impact Assessment; https://doi.org/10.3390/buildings12020186
- Environmental sustainability approaches and positive energy districts: A literature review; https://doi.org/10.3390/su132313063
- European Union funding Research Development and Innovation projects on Smart Cities.: The state of the art in 2019; https://doi.org/10.5278/ijsepm.3493
- Evaluating Positive Energy Districts: A Literature Review; https://link.springer.com/chapter/10.1007/978-3-031-06825-6_170
- Exploring modes of sustainable value co-creation in renewable energy communities; https://doi.org/10.1016/j.jclepro.2021.129917
- From ‘Zero’to ‘Positive’Energy Concepts and from Buildings to Districts—A Portfolio of 51 European Success Stories; https://doi.org/10.3390/su142315812
- From a comprehensive pool to a project-specific list of key performance indicators for monitoring the positive energy transition of smart cities—An experience-based approach; https://doi.org/10.3390/smartcities3030036
- Fundamentals of Energy Modelling for Positive Energy Districts; https://doi.org/10.1007/978-981-16-6269-0_37
- Getting Started with Positive Energy Districts: Experience until Now from Maia, Reykjavik, Kifissia, Kladno and Lviv; https://doi.org/10.3390/su14105799
- Holistic assessment methodology for Positive Energy Districts; https://doi.org/10.14311/APP.2022.38.0162
- Holistic fuzzy logic methodology to assess positive energy district (PathPED); https://doi.org/10.1016/j.scs.2022.104375
- How to Achieve Positive Energy Districts for Sustainable Cities: A Proposed Calculation Methodology; https://doi.org/10.3390/su13020710
- Hybrid Vehicles as a Transition for Full E-Mobility Achievement in Positive Energy Districts: A Comparative Assessment of Real-Driving Emissions; https://doi.org/10.3390/en15082760
- IEA EBC Annex83 positive energy districts; https://doi.org/10.3390/buildings11030130
- Implementation framework for energy flexibility technologies in Alkmaar and Évora; https://doi.org/10.3390/en13215811
- Innovative but unjust? Analysing the opportunities and justice issues within positive energy districts in Europe; https://doi.org/10.1016/j.erss.2021.102127
- Innovative PEDRERA Model Tool Boosting Sustainable and Feasible Renovation Programs at District Scale in Spain; https://doi.org/10.3390/su14159672
- Lessons Learned from Positive Energy District (PED) Projects: Cataloguing and Analysing Technology Solutions in Different Geographical Areas in Europe; https://doi.org/10.3390/en16010356
- Local Production and Storage in Positive Energy Districts: The Energy Sharing Perspective; https://doi.org/10.3389/frsc.2021.690927
- One piece of the puzzle towards 100 Positive Energy Districts (PEDs) across Europe by 2025: An open-source approach to unveil favourable locations of PV-based PEDs from a techno-economic perspective; https://doi.org/10.1016/j.energy.2022.124152
- Optimal design and operation of distributed electrical generation for Italian positive energy districts with biomass district heating; https://doi.org/10.1016/j.enconman.2022.115937
- Pedrera. Positive energy district renovation model for large scale actions; https://doi.org/10.3390/en14102833
- Planning positive energy districts in urban water fronts: Approach to La Marina de València, Spain; https://doi.org/10.1016/j.enconman.2022.115795
- Positioning positive energy districts in European cities; https://doi.org/10.3390/buildings11010019
- Positive Energy District (PED) Selected Projects Assessment, Study towards the Development of Further PEDs; https://doi.org/10.2478/rtuect-2021-0020
- Positive energy district stakeholder perceptions and measures for energy vulnerability mitigation; https://doi.org/10.1016/j.apenergy.2022.119477
- Positive Energy District: A Model for Historic Districts to Address Energy Poverty; https://doi.org/10.3389/frsc.2021.648473
- Positive Energy Districts and deep renovation actions to move beyond the 2025 EU Targets; https://oaj.fupress.net/index.php/techne/article/view/12887
- Positive energy districts and energy efficiency in buildings: An innovative technical communication sheet to facilitate policy officers’ understanding to enable technologies and procedure; https://doi.org/10.3390/en14248551
- Positive Energy Districts in Europe: one size does not fit all; https://ieeexplore.ieee.org/document/9921835
- Positive energy districts: European research and pilot projects focus on the mediterranean area; https://www.sustainablemediterraneanconstruction.eu/en/rivista/2020-12/2020-12-022/
- Positive energy districts: Identifying challenges and interdependencies; https://doi.org/10.3390/su131910551
- Positive energy districts: Mainstreaming energy transition in urban areas; https://doi.org/10.1016/j.rser.2021.111782
- Positive Energy Districts: The 10 Replicated Solutions in Maia, Reykjavik, Kifissia, Kladno and Lviv; https://doi.org/10.3390/smartcities6010001
- Possibilities of Upgrading Warsaw Existing Residential Area to Status of Positive Energy Districts; https://doi.org/10.3390/en14185984
- Preferences for configurations of Positive Energy Districts—Insights from a discrete choice experiment on Swiss households; https://doi.org/10.1016/j.enpol.2022.112824
- Qualitative Assessment Methodology for Positive Energy District Planning Guidelines; https://link.springer.com/chapter/10.1007/978-981-16-6269-0_42
- Renewable Energy Communities in Positive Energy Districts: A Governance and Realisation Framework in Compliance with the Italian Regulation; https://dx.doi.org/10.3390/smartcities6010026
- Residential Densification for Positive Energy Districts; https://doi.org/10.3389/frsc.2021.630973
- Solutions and services for smart sustainable districts: Innovative key performance indicators to support transition; https://doi.org/10.5278/ijsepm.3350
- Stakeholder management in PED projects: challenges and management model; https://journals.aau.dk/index.php/sepm/article/view/6979
- State of the art on sustainability assessment of Positive Energy Districts: Methodologies, Indicators and Future Perspectives; https://doi.org/10.1007/978-981-16-6269-0_40
- Sustainable Development Goals and Performance Measurement of Positive Energy District: A Methodological Approach; https://link.springer.com/chapter/10.1007/978-981-16-6269-0_43
- Sustainable Urban Areas for 2030 in a Post-COVID-19 Scenario: Focus on Innovative Research and Funding Frameworks to Boost Transition towards 100 Positive Energy Districts and 100 Climate-Neutral Cities; https://doi.org/10.3390/en14010216
- Ten questions concerning positive energy districts; https://doi.org/10.1016/j.buildenv.2022.109017
- The opportunity for smart city projects at municipal scale: Implementing a positive energy district in Zorrozaurre; https://dsp.tecnalia.com/handle/11556/1177
- The Sense and Non-Sense of PEDs—Feeding Back Practical Experiences of Positive Energy District Demonstrators into the European PED Framework Definition Development Process; https://doi.org/10.3390/en15124491
- Towards 100 positive energy districts in Europe: Preliminary data analysis of 61 European cases; https://doi.org/10.3390/en13226083
- Towards a just energy transition, barriers and opportunities for positive energy district creation in Spain; https://doi.org/10.3390/su13168698
- Values and implications of building envelope retrofitting for residential Positive Energy Districts; https://doi.org/10.1016/j.enbuild.2022.112493
- What is needed for transformation of industrial parks into potential positive energy industrial parks? A review; https://doi.org/10.1016/j.enpol.2022.113400
- Zero emission neighbourhoods and positive energy districts—A state-of-the-art review; https://doi.org/10.1016/j.scs.2021.103013
- A case study analysis of Positive Energy District concepts between Switzerland and Norway, Microsoft Word—Paper12_HaaseMatthias_A case study analysis of Positive Energy District concepts between Switzerland and Norway (ceur-ws.org)
- A Comprehensive Methodology for Assessing the Impact of Smart City Interventions: Evidence from Espoo Transformation Process; https://doi.org/10.3390/smartcities5010006
- A smart city ecosystem enabling open innovation; https://link.springer.com/chapter/10.1007/978-3-030-22482-0_9
- A techno-economic analysis of an optimal self-sufficient district; http://dx.doi.org/10.1016/j.enconman.2021.114041
- Agent based modelling of a local energy market: A study of the economic interactions between autonomous PVowners within a micro-grid; http://dx.doi.org/10.3390/buildings11040160
- An evaluation framework for sustainable plus energy neighbourhoods: Moving beyond the traditional building energy assessment; http://dx.doi.org/10.3390/en14144314
- An Exploratory Study on Swedish Stakeholders’ Experiences with Positive Energy Districts; http://dx.doi.org/10.3390/en16124790
- Case study of electric and DHW energy communities in a Mediterranean district; http://dx.doi.org/10.1016/j.rser.2023.113234
- Challenges in reaching positive energy building level in apartment buildings in the Nordic climate: A techno-economic analysis; https://doi.org/10.1016/j.enbuild.2022.111991
- ChatGPT for Fast Learning of Positive Energy District (PED): A Trial Testing and Comparison with Expert Discussion Results; http://dx.doi.org/10.3390/buildings13061392
- Citizen engagement within the process of realisation of the city energy transition projects; https://doi.org/10.1063/5.0105174
- Energy Citizenship. Tools and Technologies to enable Transition in Districts; http://dx.doi.org/10.3390/buildings12020186
- Co-Creation of Positive Energy Blocks; https://iopscience.iop.org/article/10.1088/1755-1315/352/1/012060
- Combined effect of outdoor microclimate boundary conditions on air conditioning system’s efficiency and building energy demand in net zero energy settlements; http://dx.doi.org/10.3390/su12156056
- Design and performance predictions of plus energy neighbourhoods- Case studies of demonstration projects in four different European climates; http://dx.doi.org/10.1016/j.enbuild.2022.112447
- Development and validation of the numerical model of an innovative PCM based thermal storage system; https://doi.org/10.1016/j.est.2019.04.014
- Electric vehicle aggregate power flow prediction and smart charging system for distributed renewable energy self-consumption optimization; http://dx.doi.org/10.3390/en13195003
- Enabling strategies for mixed-used PEDs: Energy efficiency between smart cities and Industry 4.0; (in Italian, Strategie e tecnologieabilitanti per PED misti: Efficienzatra smart cities e industria 4.0); https://oaj.fupress.net/index.php/techne/article/view/10594
- Enhance Urban Energy Management and Decarbonization Through an EC-based Approach; https://ieeexplore.ieee.org/document/10194675
- Foster Carbon-Neutrality in the Built Environment: A Blockchain-Based Approach for the Energy Interaction Among Buildings; https://ieeexplore.ieee.org/document/10027899/authors#authors
- Implementation of Positive Energy District Concepts and Energy Master Plans for Decarbonization of Districts; https://doi.org/10.14311/APP.2022.38.0546
- Integrated Transportation, Building, and Electricity System Models to Explore Decarbonization Pathways in Regina, Saskatchewan; http://dx.doi.org/10.3389/frsc.2021.674848
- Interact—Integration of Innovative Technologies of Peds into A Holistic Architecture; https://doi.org/10.14311/APP.2022.38.0288
- Living Lab Long-Term Sustainability in Hybrid Access Positive Energy Districts -A Prosumager Smart Fog Computing Perspective; https://ieeexplore.ieee.org/document/10137645
- Methodology for estimating the decarbonization potential at the neighborhood level in an urban area: Application to La Carrasca in Valencia city-Spain; https://www.sciencedirect.com/science/article/abs/pii/S095965262302245X
- Methodology for Quantifying the Energy Saving Potentials Combining Building Retrofitting, Solar Thermal Energy and Geothermal Resources; https://doi.org/10.3390/en13225970
- Microgrid Oriented modeling of space heating system based on neural networks; https://doi.org/10.1016/j.jobe.2021.103150
- Multi-Criteria Decision Making Optimisation Framework for Positive Energy Blocks for Cities; https://doi.org/10.3390/su14010446
- Multi-level Data Access Control in Positive Energy Districts; https://link.springer.com/chapter/10.1007/978-981-16-6269-0_46
- Net-Zero Climate Emissions Districts: Potentials and Constraints for Social Housing in Milan; https://doi.org/10.3390/en16031504
- Novel Energy System Design Workflow for Zero-Carbon Energy District Development; http://dx.doi.org/10.3389/frsc.2021.662822
- Optimal planning and operation of a small size Microgrid within a Positive Energy District; https://ieeexplore.ieee.org/stamp/stamp.jsp?tp=&arnumber=9951718
- Optimal Simulation of Three Peer to Peer (P2P) Business Models for Individual PV Prosumers in a Local Electricity Market Using Agent-Based Modelling; https://doi.org/10.3390/buildings10080138
- Planning City Refurbishment: an Exploratory Study at District Scale How to move towards positive energy districts—approach of the SINFONIA project; https://ieeexplore.ieee.org/document/8280045
- Positive energy districts (peds) for inclusive and sustainable urban development; https://www.researchgate.net/publication/345694664_Positive_Energy_Districts_PEDs_for_inclusive_and_sustainable_urban_development
- Potentials and Limits of Photovoltaic Systems Integration in Historic Urban Structures: The Case Study of Monument Reserve in Bratislava, Slovakia; https://doi.org/10.3390/su15032299
- Renovation assessment of building districts: Case studies and implications to the positive energy districts definition; https://doi.org/10.1016/j.enbuild.2023.113414
- Reviewing Challenges and Limitations of Energy Modelling Software in the Assessment of PEDs Using Case Studies; https://link.springer.com/chapter/10.1007/978-981-16-6269-0_39
- Scalability Evaluation of a Modbus TCP Control and Monitoring System for Distributed Energy Resources; https://ieeexplore.ieee.org/abstract/document/9960319
- Scalar Containment of Energy Justice and Its Democratic Discontents: Solar Power and Energy Poverty Alleviation; https://www.frontiersin.org/articles/10.3389/frsc.2021.626683/full
- Setting the Stage for a Future Positive Energy District: Expectations on Energy System Operators in Case Hiedanranta; https://ieeexplore.ieee.org/abstract/document/10161846
- Simulating households’ energy transition in Amsterdam: An agent-based modeling approach; https://research.wur.nl/en/publications/simulating-households-energy-transition-in-amsterdam-an-agent-bas
- Simulations beyond the building, identifying climate adaptation scale jumping potentials to district level. Research by design for the city of Monterotondo (Italy); https://publications.ibpsa.org/conference/paper/?id=bs2021_30490
- Smart communities in Japan: Requirements and simulation for determining index values; https://doi.org/10.1016/j.jum.2022.09.003
- Smart Districts: New Phenomenon in Sustainable Urban Development Case Study of Špitálkain Brno, Czech Republic; https://is.muni.cz/publication/1836842/spitalka.pdf
- Smiling Earth-Raising Awareness among Citizens for Behaviour Change to Reduce Carbon Footprint; https://doi.org/10.3390/en13225932
- Societal, Research and Innovation Challenges in Integrated Planning and Implementation of Smart and Energy-Efficient Urban Solutions: How Can Local Governments Be Better Supported?; https://link.springer.com/chapter/10.1007/978-3-030-57332-4_9
- Solar-photovoltaic-power-sharing-based design optimization of distributed energy storage systems for performance improvements; http://dx.doi.org/10.1016/j.energy.2021.119931
- Supporting Cities towards Carbon Neutral Transition through Territorial Acupuncture; http://dx.doi.org/10.3390/su15054046
- Technical Feasibility for the Boosting of Positive Energy Districts (PEDs) in Existing Mediterranean Districts: A Methodology and Case Study in Alcorcan, Spain; https://doi.org/10.3390/su151914134
- Techno-Economic Analysis of a Concentrated Solar Polygeneration Plant in Jordan; https://jjmie.hu.edu.jo/vol12-1/JJMIE-66-16-01.pdf
- Technologies and Strategies to Support Energy Transition in Urban Building and Transportation Sectors; http://dx.doi.org/10.3390/en16114317
- Testing Platforms as Drivers for Positive-Energy Living Laboratories; http://dx.doi.org/10.3390/en13215621
- The Balance between Energy Efficiency and Renewable Energy for District Renovations in Denmark; http://dx.doi.org/10.3390/su142013605
- The Contribution of Building-Integrated Photovoltaics (BIPV) to the Concept of Nearly Zero-Energy Cities in Europe: Potential and Challenges Ahead; http://dx.doi.org/10.3390/en14196015
- The Nexus between Market Needs and Value Attributes of Smart City Solutions towards Energy Transition. An Empirical Evidence of Two European Union (EU) Smart Cities, Evora and Alkmaar; http://dx.doi.org/10.3390/smartcities3030032
- Toward Positive Energy Districts by Urban Industrial Energy Exchange,; https://doi.org/10.3390/designs7030073
- Towards High Impact Smart Cities: a Universal Architecture Based on Connected Intelligence Spaces; https://link.springer.com/article/10.1007/s13132-021-00767-0
- Towards positive energy districts: assessing the contribution of virtual power plants and energy communities; https://ieeexplore.ieee.org/document/10161900
- Towards the energy optimization and decarbonization of urban settings: Proposal of a strategy at Neighbourhood Level to Foster Nearly Zero and Positive Energy Districts; https://ieeexplore.ieee.org/document/10194892
- Towards the Environmental Sustainability of the Construction Sector: Life Cycle Environmental Impacts of Buildings Retrofit; https://link.springer.com/chapter/10.1007/978-3-031-06825-6_178
- Under-Consumption Penalties in the Low Carbon Market: Reflections from a Spanish Social Housing Provider; http://dx.doi.org/10.3389/frsc.2021.635149
- University Campus as a Positive Energy District: A Case Study; https://doi.org/10.1007/978-3-031-43056-5_44
- Urban district modelling simulation-based analysis: Under which scenarios can we achieve a Positive Energy District? https://ieeexplore.ieee.org/document/9429457
References
- Oltra-Badenes, R.; Guerola-Navarro, V.; Gil-Gómez, J.-A.; Botella-Carrubi, D. Design and Implementation of Teaching–Learning Activities Focused on Improving the Knowledge, the Awareness and the Perception of the Relationship between the SDGs and the Future Profession of University Students. Sustainability 2023, 15, 5324. [Google Scholar] [CrossRef]
- International Energy Agency. Global Energy Review 2021. Assessing the Effects of Economic Recoveries on Global Energy Demand and CO2 Emissions in 2021; International Energy Agency: Paris, France, 2021.
- European Commission. A Renovation Wave for Europe—Greening Our Buildings, Creating Jobs, Improving Lives {SWD(2020) 550 Final}; European Commission: Brussels, Belgium, 2020.
- Koutra, S.; Terés-Zubiaga, J.; Bouillard, P.; Becue, V. ‘Decarbonizing Europe’ A critical review on positive energy districts approaches. Sustain. Cities Soc. 2023, 89, 104356. [Google Scholar] [CrossRef]
- European Commission. Clean Energy for All Europeans Package 2019. Available online: https://energy.ec.europa.eu/topics/energy-strategy/clean-energy-all-europeans-package_en (accessed on 11 December 2023).
- European Commission. EU Mission: Climate-Neutral and Smart Cities 2021. Available online: https://research-and-innovation.ec.europa.eu/funding/funding-opportunities/funding-programmes-and-open-calls/horizon-europe/eu-missions-horizon-europe/climate-neutral-and-smart-cities_en (accessed on 11 December 2023).
- CETPartnership. Clean Energy Transition Partnership. 2023. Available online: https://cetpartnership.eu/ (accessed on 29 November 2023).
- DUT Partnership. Driving Urban Transitions to a Sustainable Future. 2023. Available online: https://dutpartnership.eu/ (accessed on 29 November 2023).
- Vandevyvere, H.; Cartuyvels, P.; Ahlers, D.; Alpagut, B.; Cerna, V.; Cimini, V.; Haxhija, S.; Hukkalainen, M.; Kuzmic, M.; Livik, K.; et al. Positive Energy Districts: An Action Cluster of the Smart Cities Marketplace. 2023. Available online: www.jpi-urbaneurope.eu/ped (accessed on 18 January 2024).
- European Commission. Energy Union Package: A Framework Strategy for a Resilient Energy Union with a Forward-Looking Climate Change Policy; COM(2015) 80 final; European Commission: Brussels, Belgium, 2015.
- Temporary Working Group Set Plan 3.2. SET-Plan ACTION n°3.2 Implementation Plan. Europe to Become a Global Role Model in Integrated, Innovative Solutions for the Planning, Deployment, and Replication of Positive Energy Districts. 2018. Available online: https://jpi-urbaneurope.eu/wp-content/uploads/2021/10/setplan_smartcities_implementationplan-2.pdf (accessed on 11 December 2023).
- Salvia, M.; Pietrapertosa, F.; D’Alonzo, V.; Clerici Maestosi, P.; Simoes, S.G.; Reckien, D. Key dimensions of cities’ engagement in the transition to climate neutrality. J. Environ. Manag. 2023, 344, 118519. [Google Scholar] [CrossRef]
- Eremia, M.; Toma, L.; Sanduleac, M. The Smart City Concept in the 21st Century. Procedia Eng. 2017, 181, 12–19. [Google Scholar] [CrossRef]
- Yin, C.; Xiong, Z.; Chen, H.; Wang, J.; Cooper, D.; David, B. A literature survey on smart cities. Sci. China Inf. Sci. 2015, 58, 1–18. [Google Scholar] [CrossRef]
- Zubizarreta, I.; Seravalli, A.; Arrizabalaga, S. Smart City Concept: What It Is and What It Should Be. J. Urban Plan. Dev. 2016, 142, 04015005–04015017. [Google Scholar] [CrossRef]
- Government of Spain. Plan de Acción para la Implementación de la Agenda 2030: Hacia una Estrategia Española de Desarrollo Sostenible. 2021. Available online: https://sustainabledevelopment.un.org/content/documents/20119Spain_Annex_1___PLAN_DE_ACCION_AGENDA_2030_002.pdf (accessed on 11 December 2023).
- Kestin, T.; Van den Belt, M.; Denby, L.; Ross, K.; Thwaites, J.; Hawkes, M. Cómo Empezar con los ODS en las Universidades; 2017. Available online: https://reds-sdsn.es/wp/wp-content/uploads/2017/02/Guia-ODS-Universidades-1800301-WEB.pdf (accessed on 11 December 2023).
- Zamora-Polo, F.; Sánchez-Martín, J.; Corrales-Serrano, M.; Espejo-Antúnez, L. What Do University Students Know about Sustainable Development Goals? A Realistic Approach to the Reception of this UN Program Amongst the Youth Population. Sustainability 2019, 11, 3533. [Google Scholar] [CrossRef]
- UNESCO. Education for Sustainable Development Goals 2017. Available online: https://www.unesco.org/sdg4education2030/en (accessed on 19 January 2024).
- Kopnina, H. Education for Sustainable Development Goals (ESDG): What Is Wrong with ESDGs, and What Can We Do Better? Educ. Sci. 2020, 10, 261. [Google Scholar] [CrossRef]
- Carroll, C.; Fitzgibbon, I.; Caulfield, M. Community and university partnerships: Integrating Sustainable Development Goals 3, 4, 10, 11, and 17. Int. J. Speech-Lang. Pathol. 2023, 25, 102–106. [Google Scholar] [CrossRef] [PubMed]
- Azapagic, A.; Perdan, S.; Shallcross, D. How much do engineering students know about sustainable development? The findings of an international survey and possible implications for the engineering curriculum. Eur. J. Eng. Educ. 2005, 30, 1–19. [Google Scholar] [CrossRef]
- Nguyen, M.-T.; Batel, S. A Critical Framework to Develop Human-Centric Positive Energy Districts: Towards Justice, Inclusion, and Well-Being. Front. Sustain. Cities 2021, 3, 691236. [Google Scholar] [CrossRef]
- Zhang, X.; Penaka, S.; Giriraj, S.; Sánchez, M.; Civiero, P.; Vandevyvere, H. Characterizing Positive Energy District (PED) through a Preliminary Review of 60 Existing Projects in Europe. Buildings 2021, 11, 318. [Google Scholar] [CrossRef]
- Brozovsky, J.; Gustavsen, A.; Gaitani, N. Zero emission neighbourhoods and positive energy districts—A state-of-the-art review. Sustain. Cities Soc. 2021, 72, 103013. [Google Scholar] [CrossRef]
- Borsboom-van Beurden, J.; Costa, S. Societal, Research and Innovation Challenges in Integrated Planning and Implementation of Smart and Energy-Efficient Urban Solutions: How Can Local Governments Be Better Supported? Springer: Cham, Switzerland, 2021; pp. 123–138. [Google Scholar] [CrossRef]
- Albert-Seifried, V.; Murauskaite, L.; Massa, G.; Aelenei, L.; Baer, D.; Krangsås, S.G.; Alpagut, B.; Mutule, A.; Pokorny, N.; Vandevyvere, H. Definitions of Positive Energy Districts: A Review of the Status Quo and Challenges; Springer: Singapore, 2022; pp. 493–506. [Google Scholar] [CrossRef]
- Zhang, X.; Shen, J.; Saini, P.K.; Lovati, M.; Han, M.; Huang, P.; Huang, Z. Digital Twin for Accelerating Sustainability in Positive Energy District: A Review of Simulation Tools and Applications. Front. Sustain. Cities 2021, 3, 663269. [Google Scholar] [CrossRef]
- Casamassima, L.; Bottecchia, L.; Bruck, A.; Kranzl, L.; Haas, R. Economic, social, and environmental aspects of Positive Energy Districts—A review. WIREs Energy Environ. 2022, 11, e452. [Google Scholar] [CrossRef]
- Binda, T.; Bottero, M.; Bisello, A. Evaluating Positive Energy Districts: A Literature Review; Springer: Cham, Switzerland, 2022; pp. 1762–1770. [Google Scholar] [CrossRef]
- Koutra, S. From ‘Zero’ to ‘Positive’ Energy Concepts and from Buildings to Districts—A Portfolio of 51 European Success Stories. Sustainability 2022, 14, 15812. [Google Scholar] [CrossRef]
- Leone, F.; Reda, F.; Hasan, A.; ur Rehman, H.; Nigrelli, F.C.; Nocera, F.; Costanzo, V. Lessons Learned from Positive Energy District (PED) Projects: Cataloguing and Analysing Technology Solutions in Different Geographical Areas in Europe. Energies 2022, 16, 356. [Google Scholar] [CrossRef]
- Derkenbaeva, E.; Halleck Vega, S.; Hofstede, G.J.; van Leeuwen, E. Positive energy districts: Mainstreaming energy transition in urban areas. Renew. Sustain. Energy Rev. 2022, 153, 111782. [Google Scholar] [CrossRef]
- Neumann, H.-M.; Garayo, S.D.; Gaitani, N.; Vettorato, D.; Aelenei, L.; Borsboom, J.; Etminan, G.; Kozlowska, A.; Reda, F.; Rose, J.; et al. Qualitative Assessment Methodology for Positive Energy District Planning Guidelines; Springer: Singapore, 2022; pp. 507–517. [Google Scholar] [CrossRef]
- Akhatova, A.; Kranzl, L.; Schipfer, F.; Heendeniya, C.B. Agent-Based Modelling of Urban District Energy System Decarbonisation—A Systematic Literature Review. Energies 2022, 15, 554. [Google Scholar] [CrossRef]
- Marotta, I.; Guarino, F.; Longo, S.; Cellura, M. Environmental Sustainability Approaches and Positive Energy Districts: A Literature Review. Sustainability 2021, 13, 13063. [Google Scholar] [CrossRef]
- Tricco, A.C.; Lillie, E.; Zarin, W.; O’Brien, K.K.; Colquhoun, H.; Levac, D.; Moher, D.; Peters, M.D.J.; Horsley, T.; Weeks, L.; et al. PRISMA Extension for Scoping Reviews (PRISMA-ScR): Checklist and Explanation. Ann. Intern. Med. 2018, 169, 467–473. [Google Scholar] [CrossRef]
- Zhu, J.; Liu, W. A tale of two databases: The use of Web of Science and Scopus in academic papers. Scientometrics 2020, 123, 321–335. [Google Scholar] [CrossRef]
- Pranckutė, R. Web of Science (WoS) and Scopus: The Titans of Bibliographic Information in Today’s Academic World. Publications 2021, 9, 12. [Google Scholar] [CrossRef]
- Baas, J.; Schotten, M.; Plume, A.; Côté, G.; Karimi, R. Scopus as a curated, high-quality bibliometric data source for academic research in quantitative science studies. Quant. Sci. Stud. 2020, 1, 377–386. [Google Scholar] [CrossRef]
- Bisello, A. Assessing Multiple Benefits of Housing Regeneration and Smart City Development: The European Project SINFONIA. Sustainability 2020, 12, 8038. [Google Scholar] [CrossRef]
- Jan van Eck, N.; Waltman, L. VOSviewer Manual 2020. Available online: https://www.researchgate.net/publication/265012369_VOSviewer_Manual (accessed on 11 November 2023).
- Abanda, F.H.; Sibilla, M.; Garstecki, P.; Anteneh, B.M. A literature review on BIM for cities Distributed Renewable and Interactive Energy Systems. Int. J. Urban Sustain. Dev. 2021, 13, 214–232. [Google Scholar] [CrossRef]
- Fang, Y.; Yin, J.; Wu, B. Climate change and tourism: A scientometric analysis using CiteSpace. J. Sustain. Tour. 2018, 26, 108–126. [Google Scholar] [CrossRef]
- Aria, M.; Cuccurullo, C. bibliometrix: An R-tool for comprehensive science mapping analysis. J. Informetr. 2017, 11, 959–975. [Google Scholar] [CrossRef]
- Echchakoui, S. Why and how to merge Scopus and Web of Science during bibliometric analysis: The case of sales force literature from 1912 to 2019. J. Mark. Anal. 2020, 8, 165–184. [Google Scholar] [CrossRef]
- Comerio, N.; Strozzi, F. Tourism and its economic impact: A literature review using bibliometric tools. Tour. Econ. 2019, 25, 109–131. [Google Scholar] [CrossRef]
- Cobo, M.J.; López-Herrera, A.G.; Herrera-Viedma, E.; Herrera, F. Science mapping software tools: Review, analysis, and cooperative study among tools. J. Am. Soc. Inf. Sci. Technol. 2011, 62, 1382–1402. [Google Scholar] [CrossRef]
- Andresen, I.; Healey Trulsrud, T.; Finocchiaro, L.; Nocente, A.; Tamm, M.; Ortiz, J.; Salom, J.; Magyari, A.; Hoes-van Oeffelen, L.; Borsboom, W.; et al. Design and performance predictions of plus energy neighbourhoods—Case studies of demonstration projects in four different European climates. Energy Build. 2022, 274, 112447. [Google Scholar] [CrossRef]
- De Rosa, M.; Bianco, V.; Barth, H.; Pereira da Silva, P.; Vargas Salgado, C.; Pallonetto, F. Technologies and Strategies to Support Energy Transition in Urban Building and Transportation Sectors. Energies 2023, 16, 4317. [Google Scholar] [CrossRef]
- Nzengue, Y.; du Boishamon, A.; Laffont-Eloire, K.; Partenay, V.; Abdelouadoud, Y.; Zambelli, P.; D’Alonzo, V.; Vaccaro, R. Planning city refurbishment: An exploratory study at district scale how to move towards positive energy districts—Approach of the SINFONIA project. In Proceedings of the 2017 International Conference on Engineering, Technology and Innovation (ICE/ITMC), Madeira, Portugal, 27–29 June 2017; IEEE: Piscataway, NJ, USA, 2017; pp. 1394–1400. [Google Scholar] [CrossRef]
- Kiwan, S.; Venezia, L.; Montagnino, F.M.; Paredes, F.; Damseh, R. Techno-Economic Analysis of a Concentrated Solar Polygeneration Plant in Jordan. Jordan J. Mech. Ind. Eng. 2018, 12, 1–6. [Google Scholar]
- Clemente, C.; Civiero, P.; Cellurale, M. Solutions and services for smart sustainable district: An innovative approach in KPI to support transition. Int. J. Sustain. Energy Plan. Manag. 2019, 24, 95–106. [Google Scholar] [CrossRef]
- Ahlers, D.; Wienhofen, L.W.M.; Petersen, S.A.; Anvaari, M. A Smart City Ecosystem Enabling Open Innovation; Springer: Cham, Switzerland, 2019; pp. 109–122. [Google Scholar] [CrossRef]
- Ahlers, D.; Driscoll, P.; Wibe, H.; Wyckmans, A. Co-Creation of Positive Energy Blocks. IOP Conf. Ser. Earth Environ. Sci. 2019, 352, 012060. [Google Scholar] [CrossRef]
- Roccamena, L.; El Mankibi, M.; Stathopoulos, N. Development and validation of the numerical model of an innovative PCM based thermal storage system. J. Energy Storage 2019, 24, 100740. [Google Scholar] [CrossRef]
- Clerici Maestosi, P.; Civiero, P.; Massa, G. European Union funding Research Development and Innovation projects on Smart Cities: The state of the art in 2019. Int. J. Sustain. Energy Plan. Manag. 2019, 24, 7–20. [Google Scholar] [CrossRef]
- Sethi Id, M.; Creutzig, F. Leaders or laggards in climate action? Assessing GHG trends and mitigation targets of global megacities. PLoS Clim. 2023, 2, e0000113. [Google Scholar] [CrossRef]









| Key Words | Occurrence | Total Link Strenght |
|---|---|---|
| positive energy districts | 51 | 225 |
| positive energy district | 32 | 175 |
| energy transition | 19 | 109 |
| energy efficiency | 10 | 63 |
| ped | 10 | 51 |
| energy flexibility | 7 | 47 |
| smart cities | 9 | 48 |
| renewable energy | 8 | 46 |
| positive energy district (ped) | 6 | 33 |
| smart city | 5 | 31 |
Disclaimer/Publisher’s Note: The statements, opinions and data contained in all publications are solely those of the individual author(s) and contributor(s) and not of MDPI and/or the editor(s). MDPI and/or the editor(s) disclaim responsibility for any injury to people or property resulting from any ideas, methods, instructions or products referred to in the content. |
© 2024 by the authors. Licensee MDPI, Basel, Switzerland. This article is an open access article distributed under the terms and conditions of the Creative Commons Attribution (CC BY) license (https://creativecommons.org/licenses/by/4.0/).
Share and Cite
Clerici Maestosi, P.; Salvia, M.; Pietrapertosa, F.; Romagnoli, F.; Pirro, M. Implementation of Positive Energy Districts in European Cities: A Systematic Literature Review to Identify the Effective Integration of the Concept into the Existing Energy Systems. Energies 2024, 17, 707. https://doi.org/10.3390/en17030707
Clerici Maestosi P, Salvia M, Pietrapertosa F, Romagnoli F, Pirro M. Implementation of Positive Energy Districts in European Cities: A Systematic Literature Review to Identify the Effective Integration of the Concept into the Existing Energy Systems. Energies. 2024; 17(3):707. https://doi.org/10.3390/en17030707
Chicago/Turabian StyleClerici Maestosi, Paola, Monica Salvia, Filomena Pietrapertosa, Federica Romagnoli, and Michela Pirro. 2024. "Implementation of Positive Energy Districts in European Cities: A Systematic Literature Review to Identify the Effective Integration of the Concept into the Existing Energy Systems" Energies 17, no. 3: 707. https://doi.org/10.3390/en17030707
APA StyleClerici Maestosi, P., Salvia, M., Pietrapertosa, F., Romagnoli, F., & Pirro, M. (2024). Implementation of Positive Energy Districts in European Cities: A Systematic Literature Review to Identify the Effective Integration of the Concept into the Existing Energy Systems. Energies, 17(3), 707. https://doi.org/10.3390/en17030707

