Enhancing Power Quality in Standalone Microgrids Powered by Wind and Battery Systems Using HO Algorithm Based Super Twisting Sliding Mode Controllers
Abstract
1. Introduction
2. Standalone Microgrid System
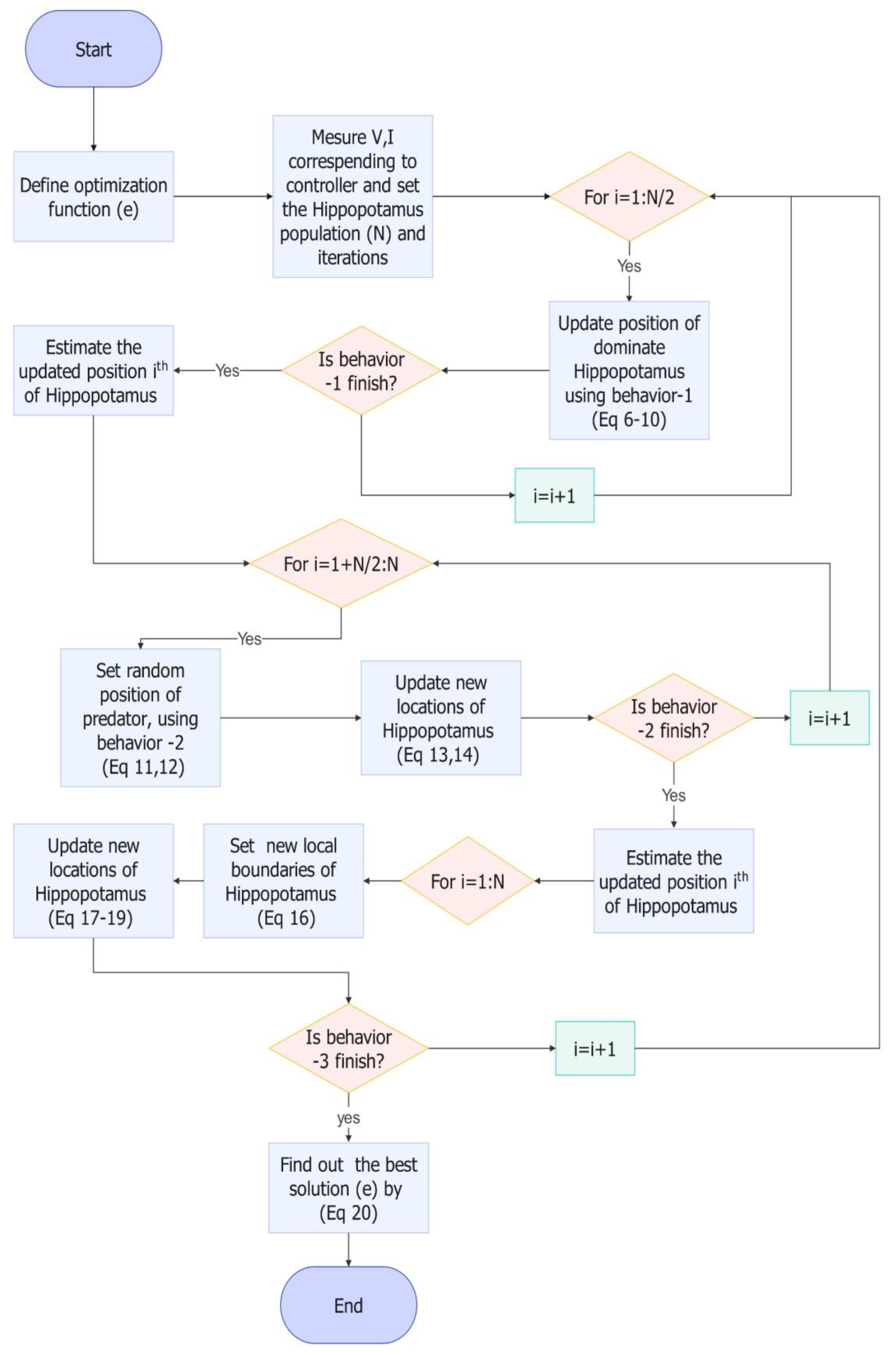
3. HOA-Based STSM Controller
4. Mathematical Modeling of STSM-Based Proposed System
5. Proposed Control Methodologies
5.1. MPPT Control of WPCS
5.2. Control of Bidirectional Circuit
5.3. Control of Inverter
6. Simulation Results
6.1. Comparison of STSM with PI and FLC Controllers
6.2. Response Under Load Change
6.3. Response Under Change in Wind Speed
6.4. Performance of HOA
6.5. Convergence with HOA
6.6. Responses with Small Change in Reference
7. Conclusions
Author Contributions
Funding
Data Availability Statement
Conflicts of Interest
References
- Sahbani, S.; Mahmoudi, H.; Hasnaoui, A.; Kchikach, M. Development prospect of smart grid in Morocco. Procedia Comput. Sci. 2016, 83, 1313–1320. [Google Scholar] [CrossRef]
- Zhang, H.; Chen, Y.; Gao, Y.; Zhao, M.; Wang, H.; Lei, Z. Research on Energy Conversion Benefits of Hybrid Wind Power and Concentrating Solar Power System Based on Time-of-use Electricity Price. In Proceedings of the 2023 24th International Conference on Electronic Packaging Technology (ICEPT), Shihezi City, China, 8–11 August 2023; pp. 1–5. [Google Scholar]
- Akbari, R.; Izadian, A. Reduced-size converter in dfig-based wind energy conversion system. In Proceedings of the 2020 IEEE Energy Conversion Congress and Exposition (ECCE), Detroit, MI, USA, 11–15 October 2020; pp. 4217–4223. [Google Scholar]
- Kumar, P.; Palwalia, D.K. Feasibility study of standalone hybrid wind-PV-battery microgrid operation. Technol. Econ. Smart Grids Sustain. Energy 2018, 3, 17. [Google Scholar] [CrossRef]
- Badawi, A.S.; Hasbullah, N.F.; Yusoff, S.H.; Hashim, A.; Khan, S.; Zyoud, A.M. Paper review: Maximum power point tracking for wind energy conversion system. In Proceedings of the 2020 2nd International Conference on Electrical, Control and Instrumentation Engineering (ICECIE), Kuala Lumpur, Malaysia, 28 November 2020; pp. 1–6. [Google Scholar]
- Gao, Q.; Ertugrul, N.; Ding, B.; Negnevitsky, M. Offshore wind, wave and integrated energy conversion systems: A review and future. In Proceedings of the 2020 Australasian Universities Power Engineering Conference (AUPEC), Hobart, Australia, 29 November 2020; pp. 1–6. [Google Scholar]
- Chen, W.; Yang, W.; Chen, Q.; Li, J.; Geng, H. Wind Speed Estimation for PMSG-Based WECS under Power Limit Control. In Proceedings of the 2023 IEEE 6th International Electrical and Energy Conference (CIEEC), Hefei, China, 12–14 May 2023; pp. 1288–1292. [Google Scholar]
- dos Santos, Â.M.M.; Pacífico, R.P.; Costa, N.S.; de França, M.V.; Teixeira, V.S.D.C.; Moreira, A.B. Control of SCIG Based on Wind Energy Conversion System with BESS. In Proceedings of the 2023 IEEE 8th Southern Power Electronics Conference (SPEC), Florianopolis, Brazil, 26–29 November 2023; pp. 1–7. [Google Scholar]
- Su, W.; Wang, J. Energy management systems in microgrid operations. Electr. J. 2012, 25, 45–60. [Google Scholar] [CrossRef]
- Alkahtani, A.A.; Alfalahi, S.T.; Athamneh, A.A.; Al-Shetwi, A.Q.; Mansor, M.B.; Hannan, M.A.; Agelidis, V.G. Power quality in microgrids including supraharmonics: Issues, standards, and mitigations. IEEE Access 2020, 8, 127104–127122. [Google Scholar] [CrossRef]
- Chen, Z.; Guerrero, J.M.; Blaabjerg, F. A Review of the state of the art of power electronics for Wind turbines. IEEE Trans. Power Electron. 2009, 24, 1859–1875. [Google Scholar] [CrossRef]
- Ali, T.; Malik, S.A.; Daraz, A.; Adeel, M.; Aslam, S.; Herodotou, H. Load Frequency Control and Automatic Voltage Regulation in Four-Area Interconnected Power Systems Using a Gradient-Based Optimizer. Energies 2023, 16, 2086. [Google Scholar] [CrossRef]
- Krim, Y.; Abbes, D.; Krim, S.; Mimouni, M.F. Classical vector, first-order sliding mode and high-order sliding-mode control for a grid-connected variable speed wind energy conversion system: A comparative study. Wind Eng. 2018, 42, 16–37. [Google Scholar] [CrossRef]
- Zamzoum, O.; Derouich, A.; Motahhir, S.; El Mourabit, Y.; El Ghzizal, A. Performance analysis of a robust adaptive fuzzy logic controller for wind turbine power limitation. J. Clean. Prod. 2020, 265, 121659. [Google Scholar] [CrossRef]
- Belaimeche, F.Z.; Bentaallah, A.; Massoum, S.; Wira, P. A comparative study between a simplified fuzzy PI and classic PI input-output linearizing controller for the wind-turbine doubly fed induction generator. Elektrotehniški Vestn. J. Electr. Eng. Comput. Sci. 2018, 85, 142–148. [Google Scholar]
- Serhoud, H.; Benattous, D. Sliding mode control of brushless doubly-fed machine used in wind energy conversion system. Rev. Des Energ. Renouvelables 2012, 15, 305–320. [Google Scholar] [CrossRef]
- Bouguerra, Z. Comparative study between PI, FLC, SMC and Fuzzy sliding mode controllers of DFIG wind turbine. J. Renew. Energ. 2023, 26, 209–223. [Google Scholar] [CrossRef]
- Yang, W.; Han, Y.; Ma, R.; Hou, M.; Yang, G. A composite super-twisting sliding mode approach for platform motion suppression and power regulation of floating offshore wind turbine. J. Mar. Sci. Eng. 2023, 11, 2318. [Google Scholar] [CrossRef]
- Utkin, V. Sliding mode control of DC/DC converters. J. Frankl. Inst. 2013, 350, 2146–2165. [Google Scholar] [CrossRef]
- Rezoug, A.; Messah, A.; Messaoud, W.A.; Baizid, K.; Iqbal, J. Adaptive-optimal MIMO nonsingular terminal sliding mode control of twin-rotor helicopter system: Meta-heuristics and super-twisting based control approach. J. Braz. Soc. Mech. Sci. Eng. 2024, 46, 162. [Google Scholar] [CrossRef]
- Mohapatra, B.; Sahu, B.K.; Pati, S.; Bajaj, M.; Blazek, V.; Prokop, L.; Misak, S. Optimizing grid-connected PV systems with novel super-twisting sliding mode controllers for real-time power management. Sci. Rep. 2024, 14, 4646. [Google Scholar] [CrossRef]
- Abd Elaziz, M.; Dahou, A.; Abualigah, L.; Yu, L.; Alshinwan, M.; Khasawneh, A.M.; Lu, S. Advanced metaheuristic optimization techniques in applications of deep neural networks: A review. Neural Comput. Appl. 2021, 33, 14079–14099. [Google Scholar] [CrossRef]
- Tang, J.; Liu, G.; Pan, Q. A review on representative swarm intelligence algorithms for solving optimization problems: Applications and trends. IEEE/CAA J. Autom. Sin. 2021, 8, 1627–1643. [Google Scholar] [CrossRef]
- Kennedy, J.; Eberhart, R. Particle swarm optimization. In Proceedings of the ICNN’95-International Conference on Neural Networks, Perth, WA, Australia, 27 November 1995; Volume 4, pp. 1942–1948. [Google Scholar]
- Mirjalili, S.; Lewis, A. The whale optimization algorithm. Adv. Eng. Softw. 2016, 95, 51–67. [Google Scholar] [CrossRef]
- Deepak, K.; Mandal, R.K.; Verma, V. Improvement of power quality by using novel controller for hybrid renewable energy sources based microgrid. Int. J. Emerg. Electr. Power Syst. 2024, 25, 289–303. [Google Scholar] [CrossRef]
- Dada, E.; Joseph, S.; Oyewola, D.; Fadele, A.A.; Chiroma, H. Application of grey wolf optimization algorithm: Recent trends, issues, and possible horizons. Gazi Univ. J. Sci. 2022, 35, 485–504. [Google Scholar] [CrossRef]
- Amiri, M.H.; Mehrabi Hashjin, N.; Montazeri, M.; Mirjalili, S.; Khodadadi, N. Hippopotamus optimization algorithm: A novel nature-inspired optimization algorithm. Sci. Rep. 2024, 14, 5032. [Google Scholar] [CrossRef] [PubMed]
- Del Pizzo, A.; Di Noia, L.P.; Meo, S. Super twisting sliding mode control of smart-inverters grid-connected for PV applications. In Proceedings of the 2017 IEEE 6th International Conference on Renewable Energy Research and Applications (ICRERA), San Diego, CA, USA, 5–8 November 2017; pp. 793–796. [Google Scholar]
- Khare, A.; Rangnekar, S. A review of particle swarm optimization and its applications in solar photovoltaic system. Appl. Soft Comput. 2013, 13, 2997–3006. [Google Scholar] [CrossRef]
- Kumar, D.; Chatterjee, K. A review of conventional and advanced MPPT algorithms for wind energy systems. Renew. Sustain. Energy Rev. 2016, 55, 957–970. [Google Scholar] [CrossRef]














| Microgrid Parameters | Notations |
|---|---|
| Internal resistance of wind MPPT (boost converter) | Rw |
| Inductor of wind MPPT | Lw |
| Duty cycle of MPPT | Dw |
| Input voltage of MPPT | Vw |
| Current flowing through MPPT | Iw |
| Battery voltage | Vb |
| Inductor of bidirectional converter | Lb |
| Resistance of bidirectional converter | Rb |
| Duty cycle of bidirectional converter | D |
| Current flowing through bidirectional converter | Ib |
| Output voltage (DC link voltage) | Vdc |
Disclaimer/Publisher’s Note: The statements, opinions and data contained in all publications are solely those of the individual author(s) and contributor(s) and not of MDPI and/or the editor(s). MDPI and/or the editor(s) disclaim responsibility for any injury to people or property resulting from any ideas, methods, instructions or products referred to in the content. |
© 2024 by the authors. Licensee MDPI, Basel, Switzerland. This article is an open access article distributed under the terms and conditions of the Creative Commons Attribution (CC BY) license (https://creativecommons.org/licenses/by/4.0/).
Share and Cite
Sahbani, S.; Licer, O.; Mahmoudi, H.; Hasnaoui, A.; Kchikach, M. Enhancing Power Quality in Standalone Microgrids Powered by Wind and Battery Systems Using HO Algorithm Based Super Twisting Sliding Mode Controllers. Energies 2024, 17, 6492. https://doi.org/10.3390/en17246492
Sahbani S, Licer O, Mahmoudi H, Hasnaoui A, Kchikach M. Enhancing Power Quality in Standalone Microgrids Powered by Wind and Battery Systems Using HO Algorithm Based Super Twisting Sliding Mode Controllers. Energies. 2024; 17(24):6492. https://doi.org/10.3390/en17246492
Chicago/Turabian StyleSahbani, Sana, Oumnia Licer, Hassane Mahmoudi, Abdennebi Hasnaoui, and Mustapha Kchikach. 2024. "Enhancing Power Quality in Standalone Microgrids Powered by Wind and Battery Systems Using HO Algorithm Based Super Twisting Sliding Mode Controllers" Energies 17, no. 24: 6492. https://doi.org/10.3390/en17246492
APA StyleSahbani, S., Licer, O., Mahmoudi, H., Hasnaoui, A., & Kchikach, M. (2024). Enhancing Power Quality in Standalone Microgrids Powered by Wind and Battery Systems Using HO Algorithm Based Super Twisting Sliding Mode Controllers. Energies, 17(24), 6492. https://doi.org/10.3390/en17246492
