Real-Time Co-Simulation Implementation for Voltage and Frequency Regulation in Standalone AC Microgrid with Communication Network Performance Analysis across Traffic Variations
Abstract
1. Introduction
1.1. Review of Relevant Literature
1.2. Paper Contribution and Organization

2. Standalone AC Microgrid and Hierarchical Control Description
- Inner control loops: Concentrate on adjusting the output voltage and current of the voltage source inverter (VSI) within each DG unit under varying load conditions.
- Primary control loop: This control level can be considered a communication-free control that locally controls the power sharing among the parallel-connected VSIs, known as a droop control in inverter-based MGs. This way of control is initiated from the conventional primary control loop in synchronous generator-based high inertia power systems that control power generation via regulating the turbine governor.
- Secondary control loop: This level is responsible for restoring any deviation in the MG voltage and frequency to eliminate the limitations of the droop-based primary control in keeping the voltage and frequency at their rated values. A communication-based centralized secondary control for regulating the voltage and frequency values is implemented in this work.
2.1. Inner Control Loop
2.2. Local Primary Control Loop
2.3. Communication-Based Secondary Control Loop
2.4. Communication Network Graph Theory
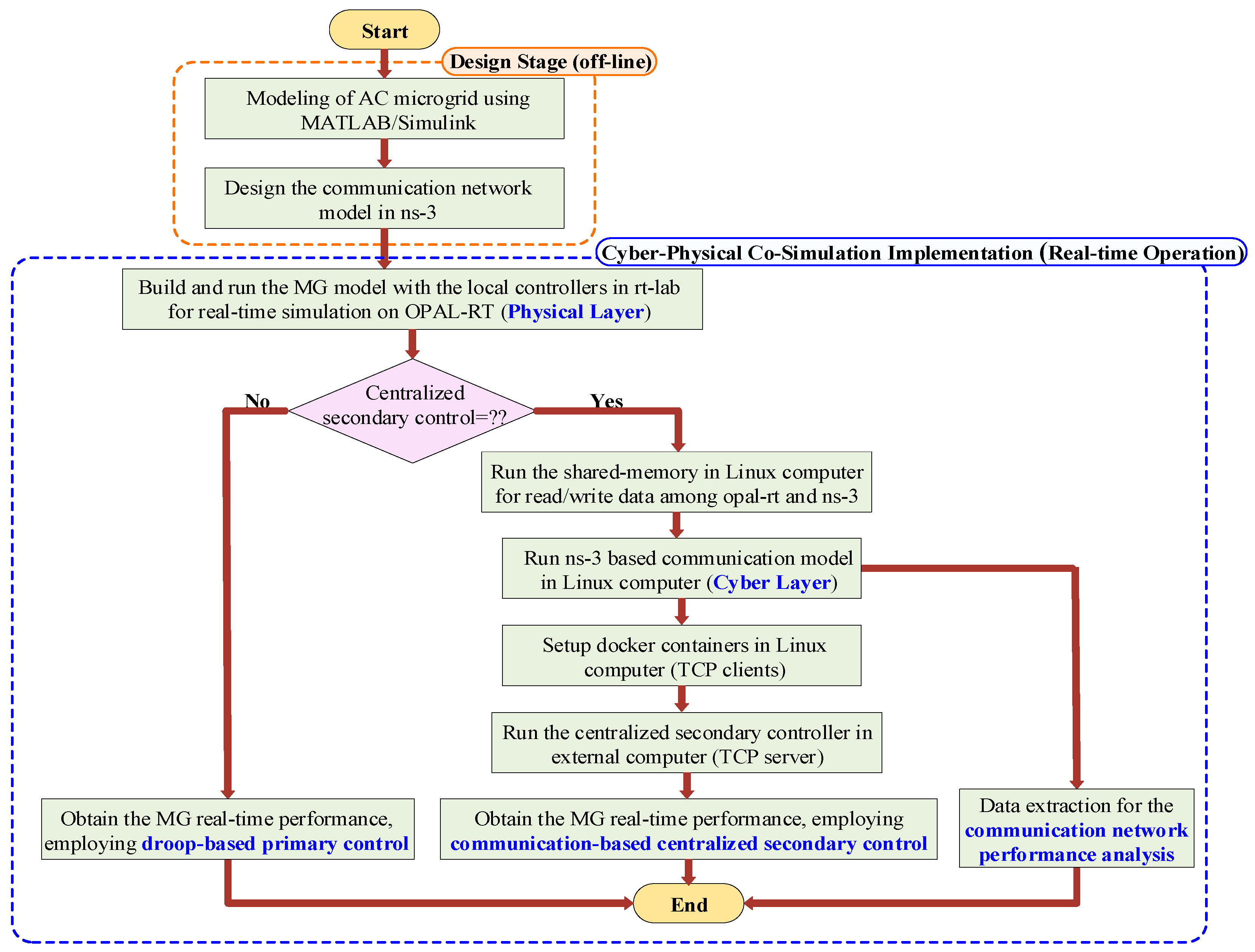
3. Cyber–Physical Standalone AC Microgrid Co-Simulation Design
3.1. Communication Network Emulation
3.2. Docker Containers for Data Exchange and System Integration
3.3. Data Extraction and Communication Network Performance Analysis
3.4. Implementing the Standalone AC Microgrid in Real Time
4. Experimental Results and Discussion
| Parameters | Value |
|---|---|
| Common bus line-to-line voltage | 208 V |
| Common bus frequency | 60 Hz |
| VSI filter ) | 0.05 Ω, 3.5 mH, 50 μf |
| Output connector | 0.05 Ω, 0.35 mH |
| Total connected load | 28 kW, 800 VAR |
| Inner voltage controller | 0.286, 500 |
| Inner current controller | 55, 1570 |
| Secondary voltage controller | 0.5, 50 |
| Secondary frequency controller | 0.15, 9 |
| Number of docker containers | 4 |
| Number of tab bridges | 4 |
| Number of local area networks (LANs) | 2 |
| Number of controller nodes (n) | 5 |
| Number of routers (r) | 2 |
| Links between routers | P2P communication |
| Links in each LAN | CSMA communication |

4.1. Scenario 1: Low-Traffic Pattern
4.1.1. Doop-Based Control Scheme (Low-Traffic)
4.1.2. Communication-Based Centralized Secondary Control (Low-Traffic)

4.1.3. Communication Network Performance Analysis (Low-Traffic)

4.2. Scenario 2: High-Traffic Pattern
4.2.1. Doop-Based Control Scheme (High-Traffic)
4.2.2. Communication-Based Centralized Secondary Control (High-Traffic)
4.2.3. Communication Network Performance Analysis (High-Traffic)

5. Conclusions
Author Contributions
Funding
Data Availability Statement
Conflicts of Interest
Abbreviations
| CPPSs | Cyber–Physical Power Systems |
| ICTs | Information and Communication Technologies |
| RESs | Renewable Energy Sources |
| MGs | Microgrids |
| DERs | Distributed Energy Resources |
| PV | Photovoltaic |
| ESSs | Energy Storage Systems |
| IBRs | Inverter-Based Resources |
| PECs | Power Electronic Converters |
| NIST | National Institute of Standards and Technology |
| KPIs | Key Performance Indicators |
| MPC | Model Predictive Control |
| FD | Frequency Divider |
| PI | Proportional–Integral |
| VI | Virtual Inertia |
| GA | Genetic Algorithm |
| HIL | Hardware-in-the-Loop |
| QoS | Quality of Services |
| ANN | Artificial Neural Networks |
| ANFIS | Adaptive Neuro-Fuzzy Inference System |
| DoS | Denial of Service |
| FDI | False Data Injection |
| LSTM | Long Short-Term Memory |
| ML | Machine Learning |
| ADRC | Active Disturbance Rejection Control |
| LAN | Local Area Network |
| WLAN | Wireless Local Area Network |
| IEC | International Electrotechnical Commission |
| LTE | Long-Term Evolution |
| UDP | User Datagram Protocol |
| TCP | Transmission Control Protocol |
| ns-3 | Network Simulator-3 |
| SCN | Synchrophasor Communication Network |
| HTTP | Hypertext Transfer Protocol |
| DMD | Dynamic Mode Decomposition |
| DG | Distributed Generation |
| VSI | Voltage Source Inverter |
| dq | Direct-Quadrature transformation |
| Voltage Deviation | |
| Frequency Deviation | |
| LC | Local controller |
| CC | Central Controller |
| OS | Operating System |
| IP | Internet Protocol |
| P2P | Point-to-Point |
| CSMA | Carrier Sense Multiple Access |
| VMs | Virtual Machines |
| PCAP | Packet Capture |
| End-to-End Delay | |
| Transmitted Bitrate | |
| Received Bitrate | |
| Percentage Packet Loss |
References
- Abdelmalak, M.; Venkataramanan, V.; Macwan, R. A Survey of Cyber-Physical Power System Modeling Methods for Future Energy Systems. IEEE Access 2022, 10, 99875–99896. [Google Scholar] [CrossRef]
- Said, D. A Survey on Information Communication Technologies in Modern Demand-Side Management for Smart Grids: Challenges, Solutions, and Opportunities. IEEE Eng. Manag. Rev. 2023, 51, 76–107. [Google Scholar] [CrossRef]
- Suhaimy, N.; Radzi, N.A.M.; Ahmad, W.S.H.M.W.; Azmi, K.H.M.; Hannan, M.A. Current and Future Communication Solutions for Smart Grids: A Review. IEEE Access 2022, 10, 43639–43668. [Google Scholar] [CrossRef]
- Liu, M.; Teng, F.; Zhang, Z.; Ge, P.; Sun, M.; Deng, R.; Cheng, P.; Chen, J. Enhancing Cyber-Resiliency of DER-Based Smart Grid: A Survey. IEEE Trans. Smart Grid 2024, 15, 4998–5030. [Google Scholar] [CrossRef]
- Huang, C.; Sun, C.C.; Duan, N.; Jiang, Y.; Applegate, C.; Barnes, P.D.; Stewart, E. Smart Meter Pinging and Reading Through AMI Two-Way Communication Networks to Monitor Grid Edge Devices and DERs. IEEE Trans. Smart Grid 2022, 13, 4144–4153. [Google Scholar] [CrossRef]
- Shaukat, N.; Islam, M.R.; Rahman, M.M.; Khan, B.; Ullah, B.; Ali, S.M.; Fekih, A. Decentralized, Democratized, and Decarbonized Future Electric Power Distribution Grids: A Survey on the Paradigm Shift From the Conventional Power System to Micro Grid Structures. IEEE Access 2023, 11, 60957–60987. [Google Scholar] [CrossRef]
- Saeed, M.H.; Fangzong, W.; Kalwar, B.A.; Iqbal, S. A Review on Microgrids’ Challenges & Perspectives. IEEE Access 2021, 9, 166502–166517. [Google Scholar] [CrossRef]
- Fang, S.; Wang, Y.; Gou, B.; Xu, Y. Toward Future Green Maritime Transportation: An Overview of Seaport Microgrids and All-Electric Ships. IEEE Trans. Veh. Technol. 2020, 69, 207–219. [Google Scholar] [CrossRef]
- Hamidieh, M.; Ghassemi, M. Microgrids and Resilience: A Review. IEEE Access 2022, 10, 106059–106080. [Google Scholar] [CrossRef]
- Khan, M.W.; Li, G.; Wang, K.; Numan, M.; Xiong, L.; Khan, M.A. Optimal Control and Communication Strategies in Multi-Energy Generation Grid. IEEE Commun. Surv. Tutor. 2023, 25, 2599–2653. [Google Scholar] [CrossRef]
- Aghmadi, A.; Ali, O.; Mohammed, O.A. Enhancing DC Microgrid Stability under Pulsed Load Conditions through Hybrid Energy Storage Control Strategy. In Proceedings of the 2023 IEEE Industry Applications Society Annual Meeting (IAS), Nashville, TN, USA, 29 October–2 November 2023; pp. 1–6. [Google Scholar] [CrossRef]
- Aghmadi, A.; Ali, O.; Sajjad Hossain Rafin, S.M.; Taha, R.A.; Ibrahim, A.M.; Mohammed, O.A. Hardware Implementation of Hybrid Data Driven-PI Control Scheme for Resilient Operation of Standalone DC Microgrid. Batteries 2024, 10, 297. [Google Scholar] [CrossRef]
- Guzmán-Henao, J.A.; Bolaños, R.I.; Montoya, O.D.; Grisales-Noreña, L.F.; Chamorro, H.R. On Integrating and Operating Distributed Energy Resources in Distribution Networks: A Review of Current Solution Methods, Challenges, and Opportunities. IEEE Access 2024, 12, 55111–55133. [Google Scholar] [CrossRef]
- Ali, O.A.M.; El-Zoghby, H.M.; Ghany, A.G.M.A. Maximizing the Generated Power from Hybrid Wind-Solar System Based on Fuzzy Self Tuning Single Neuron PID Controller. In Proceedings of the 2018 Twentieth International Middle East Power Systems Conference (MEPCON), Cairo, Egypt, 18–20 December 2018; pp. 748–753. [Google Scholar] [CrossRef]
- Tuyen, N.D.; Quan, N.S.; Linh, V.B.; Van Tuyen, V.; Fujita, G. A Comprehensive Review of Cybersecurity in Inverter-Based Smart Power System Amid the Boom of Renewable Energy. IEEE Access 2022, 10, 35846–35875. [Google Scholar] [CrossRef]
- Ali, O.A.M.; El-Zoghby, H.M.; Ghany, A.G.M.A. Maximum Power Point Tracking for Hybrid Wind-Solar Energy System Using Optimum Controllers Techniques. In Proceedings of the 2018 Twentieth International Middle East Power Systems Conference (MEPCON), Cairo, Egypt, 18–20 December 2018; pp. 504–509. [Google Scholar] [CrossRef]
- Mannan, M.; Mansor, M.; Reza, M.S.; Roslan, M.F.; Ker, P.J.; Hannan, M.A. Recent Development of Grid-Connected Microgrid Scheduling Controllers for Sustainable Energy: A Bibliometric Analysis and Future Directions. IEEE Access 2024, 12, 90606–90628. [Google Scholar] [CrossRef]
- Ferrari, M.; Tolbert, L.M.; Piesciorovsky, E.C. Grid Forming Inverter With Increased Short-Circuit Contribution to Address Inverter-Based Microgrid Protection Challenges. IEEE Open J. Ind. Electron. Soc. 2024, 5, 481–500. [Google Scholar] [CrossRef]
- Mirzaeva, G.; Miller, D. DC and AC Microgrids for Standalone Applications. IEEE Trans. Ind. Appl. 2023, 59, 7908–7918. [Google Scholar] [CrossRef]
- Ahmed, M.; Meegahapola, L.; Vahidnia, A.; Datta, M. Stability and Control Aspects of Microgrid Architectures–A Comprehensive Review. IEEE Access 2020, 8, 144730–144766. [Google Scholar] [CrossRef]
- Rath, S.; Pal, D.; Sharma, P.S.; Panigrahi, B.K. A Cyber-Secure Distributed Control Architecture for Autonomous AC Microgrid. IEEE Syst. J. 2021, 15, 3324–3335. [Google Scholar] [CrossRef]
- Mohammadi, F.; Mohammadi-Ivatloo, B.; Gharehpetian, G.B.; Ali, M.H.; Wei, W.; Erdinç, O.; Shirkhani, M. Robust Control Strategies for Microgrids: A Review. IEEE Syst. J. 2022, 16, 2401–2412. [Google Scholar] [CrossRef]
- Cárdenas, P.A.; Martínez, M.; Molina, M.G.; Mercado, P.E. Development of Control Techniques for AC Microgrids: A Critical Assessment. Sustainability 2023, 15, 15195. [Google Scholar] [CrossRef]
- Abbasi, M.; Abbasi, E.; Li, L.; Aguilera, R.P.; Lu, D.; Wang, F. Review on the Microgrid Concept, Structures, Components, Communication Systems, and Control Methods. Energies 2023, 16, 484. [Google Scholar] [CrossRef]
- Bordbari, M.J.; Nasiri, F. Networked Microgrids: A Review on Configuration, Operation, and Control Strategies. Energies 2024, 17, 715. [Google Scholar] [CrossRef]
- Tang, C. Key Performance Indicators for Process Control System Cybersecurity Performance Analysis; NIST Interagency/Internal Report (NISTIR); National Institute of Standards and Technology: Gaithersburg, MD, USA, 2017. [Google Scholar] [CrossRef]
- Xiao, H.; Liu, G.; Huang, J.; Hou, S.; Zhu, L. Parameterized and Centralized Secondary Voltage Control for Autonomous Microgrids. Int. J. Electr. Power Energy Syst. 2022, 135, 107531. [Google Scholar] [CrossRef]
- Heins, T.; Josevski, M.; Gurumurthy, S.K.; Monti, A. Centralized Model Predictive Control for Transient Frequency Control in Islanded Inverter-Based Microgrids. IEEE Trans. Power Syst. 2023, 38, 2641–2652. [Google Scholar] [CrossRef]
- Ali, O.; Mohammed, O.A. Frequency Stability Enhancement in Low-Inertia Power System Using an Optimal Control Scheme. In Proceedings of the 2023 IEEE International Conference on Environment and Electrical Engineering and 2023 IEEE Industrial and Commercial Power Systems Europe (EEEIC/I&CPS Europe), Madrid, Spain, 6–9 June 2023; Institute of Electrical and Electronics Engineers Inc.: Piscataway, NI, USA, 2023. [Google Scholar] [CrossRef]
- Araujo, L.S.; Callegari, J.M.S.; Filho, B.J.C.; Brandao, D.I. Heterogeneous microgrids: Centralized control strategy with distributed grid-forming converters. Int. J. Electr. Power Energy Syst. 2024, 158, 109950. [Google Scholar] [CrossRef]
- Shokoohi, S.; Sabori, F.; Bevrani, H. Secondary voltage and frequency control in islanded microgrids: Online ANN tuning approach. In Proceedings of the 2014 Smart Grid Conference (SGC), Tehran, Iran, 9–10 December 2014; Institute of Electrical and Electronics Engineers Inc.: Piscataway, NI, USA, 2014. [Google Scholar] [CrossRef]
- Karimi, H.; Beheshti, M.T.H.; Ramezani, A.; Zareipour, H. Intelligent control of islanded AC microgrids based on adaptive neuro-fuzzy inference system. Int. J. Electr. Power Energy Syst. 2021, 133, 107161. [Google Scholar] [CrossRef]
- Chen, Y.; Qi, D.; Dong, H.; Li, C.; Li, Z.; Zhang, J. A FDI Attack-Resilient Distributed Secondary Control Strategy for Islanded Microgrids. IEEE Trans. Smart Grid 2021, 12, 1929–1938. [Google Scholar] [CrossRef]
- Li, X.; Wen, C.; Chen, C.; Xu, Q. Adaptive Resilient Secondary Control for Microgrids with Communication Faults. IEEE Trans. Cybern. 2022, 52, 8493–8503. [Google Scholar] [CrossRef]
- Jamali, M.; Baghaee, H.R.; Sadabadi, M.S.; Gharehpetian, G.B.; Anvari-Moghaddam, A. Distributed Cooperative Event-Triggered Control of Cyber-Physical AC Microgrids Subject to Denial-of-Service Attacks. IEEE Trans. Smart Grid 2023, 14, 4467–4478. [Google Scholar] [CrossRef]
- Liu, X.; Li, H. Data-Driven Cyberphysical Anomaly Detection for Microgrids With GFM Inverters. IEEE Open J. Power Electron. 2023, 4, 498–511. [Google Scholar] [CrossRef]
- Heidary, J.; Oshnoei, S.; Gheisarnejad, M.; Khalghani, M.R.; Khooban, M.H. Shipboard Microgrid Frequency Control Based on Machine Learning Under Hybrid Cyberattacks. IEEE Trans. Ind. Electron. 2024, 71, 7136–7146. [Google Scholar] [CrossRef]
- Sarath, T.V.; Sivraj, P.; Sasi, K.K. Communication Framework for Real-Time Monitoring of a Smart Grid Emulator. In Inventive Communication and Computational Technologies; Ranganathan, G., Fernando, X., Shi, F., Eds.; Lecture Notes in Networks and Systems; Springer: Singapore, 2022; Volume 311. [Google Scholar] [CrossRef]
- Hussain, S.M.S.; Aftab, M.A.; Ustun, T.S. Performance Analysis of IEC 61850 Messages in LTE Communication for Reactive Power Management in Microgrids. Energies 2020, 13, 6011. [Google Scholar] [CrossRef]
- Sivraj, P.; Kottayil, S.K. Communication Network for Smart Microgrid. Int. J. Autom. Smart Technol. 2021, 11, 2237. [Google Scholar] [CrossRef]
- Ali, O.; Aghmadi, A.; Mohammed, O.A. Performance evaluation of communication networks for networked microgrids. E-Prime—Adv. Electr. Eng. Electron. Energy 2024, 8, 100521. [Google Scholar] [CrossRef]
- Jha, A.V.; Appasani, B.; Bizon, N.; Thounthong, P. A Graph-Theoretic Approach for Modelling and Resiliency Analysis of Synchrophasor Communication Networks. Appl. Syst. Innov. 2023, 6, 7. [Google Scholar] [CrossRef]
- Allaoua, A.; Layadi, T.M.; Colak, I.; Rouabah, K. Design and Simulation of Smart-Grids using OMNeT++/Matlab-Simulink Co-simulator. In Proceedings of the 2021 10th International Conference on Renewable Energy Research and Application (ICRERA), Istanbul, Turkey, 26–29 September 2021; pp. 141–145. [Google Scholar] [CrossRef]
- Ali, O.; Nguyen, T.-L.; Mohammed, O.A. Assessment of Cyber-Physical Inverter-Based Microgrid Control Performance under Communication Delay and Cyber-Attacks. Appl. Sci. 2024, 14, 997. [Google Scholar] [CrossRef]
- Mana, P.T.; Schneider, K.P.; Du, W.; Mukherjee, M.; Hardy, T.; Tuffner, F.K. Study of Microgrid Resilience through Co-Simulation of Power System Dynamics and Communication Systems. IEEE Trans Ind. Inf. 2021, 17, 1905–1915. [Google Scholar] [CrossRef]
- Kandaperumal, G.; Schneider, K.P.; Srivastava, A.K. A Data-Driven Algorithm for Enabling Delay Tolerance in Resilient Microgrid Controls Using Dynamic Mode Decomposition. IEEE Trans. Smart Grid 2022, 13, 2500–2510. [Google Scholar] [CrossRef]
- Qusayer, A.F.; Hussain, S.M.S. Communication Assisted Protection Scheme Based on Artificial Neural Networks for Multi-Microgrid. IEEE Access 2024, 12, 24442–24452. [Google Scholar] [CrossRef]
- Patarroyo-Montenegro, J.F.; Vasquez-Plaza, J.D.; Andrade, F. A State-Space Model of an Inverter-Based Microgrid for Multivariable Feedback Control Analysis and Design. Energies 2020, 13, 3279. [Google Scholar] [CrossRef]
- She, B.; Liu, J.; Qiu, F.; Cui, H.; Praisuwanna, N.; Wang, J.; Tolbert, L.M.; Li, F. Systematic Controller Design for Inverter-Based Microgrids With Certified Large-Signal Stability and Domain of Attraction. IEEE Trans. Smart Grid 2024, 15, 2521–2533. [Google Scholar] [CrossRef]
- Hasheminasab, S.; Alzayed, M.; Chaoui, H. A Review of Control Techniques for Inverter-Based Distributed Energy Resources Applications. Energies 2024, 17, 2940. [Google Scholar] [CrossRef]
- ns-3 Tutorial Release ns-3-dev ns-3 Project. 2022. Available online: https://www.nsnam.org/docs/tutorial/ns-3-tutorial.pdf (accessed on 28 July 2024).
- Campanile, L.; Gribaudo, M.; Iacono, M.; Marulli, F.; Mastroianni, M. Computer Network Simulation with ns-3: A Systematic Literature Review. Electronics 2020, 9, 272. [Google Scholar] [CrossRef]
- Docker Documentation Release 6.1.0. dev0. 2018. Available online: https://docker-sean.readthedocs.io/_/downloads/en/latest/pdf/ (accessed on 15 July 2024).
- Sobieraj, M.; Kotyński, D. Docker Performance Evaluation across Operating Systems. Appl. Sci. 2024, 14, 6672. [Google Scholar] [CrossRef]
- Wireshark. Available online: https://www.wireshark.org/ (accessed on 2 August 2024).
- Carneiro, G.; Fortuna, P.; Ricardo, M. FlowMonitor: A network monitoring framework for the network simulator 3 (NS-3). In Proceedings of the Fourth International ICST Conference on Performance Evaluation Methodologies and Tools (VALUETOOLS ’09), Pisa, Italy, 20–22 October 2009; ICST: Brussels, Belgium, 2009; pp. 1–10. [Google Scholar] [CrossRef]
- Shams, E.A.; Rizaner, A.; Ulusoy, A.H. Flow-based intrusion detection system in Vehicular Ad hoc Network using context-aware feature extraction. Veh. Commun. 2023, 41, 100585. [Google Scholar] [CrossRef]



















Disclaimer/Publisher’s Note: The statements, opinions and data contained in all publications are solely those of the individual author(s) and contributor(s) and not of MDPI and/or the editor(s). MDPI and/or the editor(s) disclaim responsibility for any injury to people or property resulting from any ideas, methods, instructions or products referred to in the content. |
© 2024 by the authors. Licensee MDPI, Basel, Switzerland. This article is an open access article distributed under the terms and conditions of the Creative Commons Attribution (CC BY) license (https://creativecommons.org/licenses/by/4.0/).
Share and Cite
Ali, O.; Mohammed, O.A. Real-Time Co-Simulation Implementation for Voltage and Frequency Regulation in Standalone AC Microgrid with Communication Network Performance Analysis across Traffic Variations. Energies 2024, 17, 4872. https://doi.org/10.3390/en17194872
Ali O, Mohammed OA. Real-Time Co-Simulation Implementation for Voltage and Frequency Regulation in Standalone AC Microgrid with Communication Network Performance Analysis across Traffic Variations. Energies. 2024; 17(19):4872. https://doi.org/10.3390/en17194872
Chicago/Turabian StyleAli, Ola, and Osama A. Mohammed. 2024. "Real-Time Co-Simulation Implementation for Voltage and Frequency Regulation in Standalone AC Microgrid with Communication Network Performance Analysis across Traffic Variations" Energies 17, no. 19: 4872. https://doi.org/10.3390/en17194872
APA StyleAli, O., & Mohammed, O. A. (2024). Real-Time Co-Simulation Implementation for Voltage and Frequency Regulation in Standalone AC Microgrid with Communication Network Performance Analysis across Traffic Variations. Energies, 17(19), 4872. https://doi.org/10.3390/en17194872
