1. Introduction
With the rapid development of the national economy, fossil energy is increasingly depleted and environmental pollution is increasingly severe, so the development and utilization of new energy has become one of the hot topics of research [
1]. Especially in recent years, with the rapid development of China, new energy has received more widespread attention. Among them, hydrogen energy is considered as the ultimate energy of mankind in the future because it has a wide source, is clean and renewable, has a high calorific value, is pollution-free, and has other outstanding advantages [
2]. As a transpose that converts chemical energy into electric energy, fuel cell has been extensively studied by domestic and foreign scholars due to its high power generation efficiency and friendly reaction products, which are not limited by the Carnot cycle [
3].
At present, the main issues affecting the large-scale commercial application of PEMFC are cost and longevity [
4,
5]. Due to the limitations of technology and materials, this leads to disadvantages such as high price and short life [
6]. When PEMFC is mass-produced, the cost can be reduced a lot, so the cost problem of PEMFC can be solved to a certain extent. However, in order for PEMFC to meet the commercial needs, the life of PEMFC needs to meet certain conditions. When used as a power source, the minimum life of PEMFC is 5000 h (New European Drive Cycle 2015 target), and when used for distributed generation, the life needs to reach at least 40,000 h (United States Department of Energy (DOE) 2011 target) [
7]. Therefore, improving the life span of PEMFC is the key to achieving large-scale commercial application of PEMFC [
8]. Besides the above-mentioned issues, the degradation is also hard to predict, which also makes it difficult in terms of prognosis and health management. Hence, improving the accuracy of PEMFC attenuation prediction and being able to predict the accelerated attenuation of fuel cell performance have positive significance for health management. In order to solve these problems, people often use a multi-pile fuel cell hybrid power system to meet the demand for high power. The multi-stack fuel cell hybrid power system is dominated by fuel cells, supplemented by power batteries or supercapacitors. At the same time, the fuel cell system is composed of several low-power fuel cells, which reduces the power level of the fuel cell, avoids the insufficient durability of the fuel cell, and enhances the stability of the system [
9,
10].
In order to improve system efficiency, reduce system hydrogen consumption, and prolong system life, it is necessary to study the durability of fuel cells. Based on the strategy of minimum equivalent hydrogen consumption, Qiu Junzheng added a load-limiting strategy and start–stop control strategy to realize the restriction of instantaneous power fluctuation of fuel cell output and the control of fuel cell opening and closing [
11]. The moving average filter based on fuzzy control and switch control by Zhao Yong conforms to the energy management strategy to effectively avoid battery start and stop, as well as continuous low load and idle speed, alongside reducing the working conditions that cause battery attenuation under the condition of ensuring battery safety [
12]. Lin Xinyou used a voltage feedback optimization control strategy to control the output voltage in response to the severe loading and unloading of fuel cells, so as to slow down the overall voltage attenuation of fuel cells [
13]. In a hybrid power system, the operating performance of each fuel cell is not consistent, and the better the performance, the slower the aging rate. On the contrary, a fuel cell in a poor performance state for a long time will accelerate its degradation. Considering the consistent performance of multiple piles, a poor fuel cell will reduce the efficiency of the entire system, so it is necessary to adjust the output power according to the fuel cell operating state.
In this paper, an adaptive power allocation method for fuel cell hybrid power systems considering stack performance is proposed. The method is based on the equivalent hydrogen consumption minimum energy management strategy and the power adaptive allocation method of reactor operation performance. The minimum energy management strategy of equivalent hydrogen consumption was adopted to realize the power distribution of fuel cell and power battery. Based on the adaptive power distribution method, the power distribution of the stack is realized, and the running performance of each stack is evaluated, so that the fuel cell with poor performance can bear less output power. In order to verify the feasibility and effectiveness of the proposed method, a multi-stack fuel cell hybrid power generation system consisting of four 100 kW class PEMFC, one lithium battery, four unidirectional DC/DC converters, one bidirectional DC/DC converter, and a control system was constructed in this paper. The actual operating conditions of urban EMU were used as training conditions, and the RT-BOX hardware in the loop (HIL) simulation platform was used to compare the proposed method with the power step-by-step strategy and the power average distribution strategy to verify the superiority of the proposed method.
3. Minimum Instantaneous Optimization of Equivalent Hydrogen Consumption
In the fuel cell hybrid power system, many methods have been proposed to allocate system energy, such as fuzzy control [
14], approximate minimum principle [
15], and model predictive control [
16]. L. M. Fernandez et al. proposed a state-based adaptive control energy management strategy. Pablo Garcia et al. proposed an energy management strategy based on state and cascade control [
17,
18]. Long Rong proposed an energy management strategy based on multi-mode passive control based on vehicle multi-module fuel cells [
19]. Yin Zhangwen et al., taking on board ultracapacitors and fuel cells as objects, proposed an energy management strategy for a hybrid power source system composed of multi-module fuel cells and ultracapacitors in parallel based on mode partitioning [
20]. In order to improve the average efficiency of the fuel cell hybrid power system for trams, as well as reduce hydrogen consumption and maintain the charged state of the lithium battery system, Li Qi et al. proposed a dual-mode energy management method of the hybrid power system that considered the optimization of the fuel cell efficiency interval [
21]. Hong Zhihu et al. proposed an energy management strategy of the fuel cell hybrid power system for locomotives based on the Pontryagin minimum principle (PMP) according to actual hardware system parameters and locomotive working conditions. This energy management strategy can better maintain the SOC of the battery pack according to the actual requirements of the locomotive [
22].
In this paper, the equivalent hydrogen consumption minimum instantaneous optimization method was adopted, and the electric energy consumed by the lithium battery was converted into hydrogen consumption, so that it is comparable with the hydrogen consumption of the fuel cell. By controlling the relationship between the output power of the fuel cell and the vehicle demand power, the hydrogen consumption of the system in the unit control period was minimized, so as to obtain the optimal economic performance.
The instantaneous hydrogen optimization problem in fuel cell hybrid powertrain systems involves controlling the output power of the fuel cell and lithium battery to minimize the total hydrogen consumption of the hybrid powertrain system, as shown in Equation (1).
In the equation,
Ubatmin and
Ubatmax represent the minimum and maximum values of the lithium battery voltage, respectively.
Pfcmax denotes the maximum output power of the fuel cell.
sh and
sl are the upper and lower limits of the state of charge (SOC), respectively.
k is a correction factor, and its expression is as follows:
In the equation, μ represents the SOC balance coefficient.
Cfc represents the instantaneous hydrogen consumption of the fuel cell, which is a function of the fuel cell output power. The relationship between them can be equivalently linear, as shown in Equation (3).
In the equation,
Cbat represents the instantaneous hydrogen consumption of the lithium battery, which can be calculated according to the following formula:
In the equation,
Pbat is the power of lithium battery;
and
are the average charge and discharge efficiency of the lithium battery, respectively;
Pfc_avg and
Cfc_avg are the average power and average instantaneous hydrogen consumption of the fuel cell, respectively;
and
are the charge and discharge efficiency of the lithium battery, respectively, which are functions of SOC.
In the equation,
Rdis and
Rchg represent the internal resistance of a lithium battery during discharging and charging, respectively, and can be regarded as constants. We made the following definitions:
Substituting Equations (2) and (4)–(6) into Equation (1) and further simplifying, we obtained the analytical solution for solving the instantaneous optimization problem, as shown in Equation (7).
The expression for the fuel cell output power is as follows:
When the parameter
μ is a constant, the constraint capability for the initial and final states of the lithium battery SOC is relatively poor. To improve the constraint capability for the lithium battery SOC,
μ needs to be adjusted in real-time based on the lithium battery’s output power and SOC, as shown in Equation (9).
4. Adaptive Power Allocation Considering the Operating Performance of the Stack
At present, there are few studies on MFCS, and most of them are aimed at optimizing a certain index (such as efficiency, hydrogen consumption) in the system [
23]. Based on the energy management strategy based on filtering, Hu Shuai et al. used a finite state machine to control the adaptive change of filtering frequency to ensure the optimal power distribution under actual operating conditions [
24]. In order to optimize MFCS output efficiency and reduce hydrogen consumption, Wei Dong et al. proposed a constrained optimization algorithm based on Karush–Kuhn–Tucker (KKT) conditions [
25]. Zhu Yanan et al. focused on the MFCS operating characteristics under the parallel topology, aiming at the shortcomings of fuel cells such as limited output power. A coordinated and optimized control method for multi-stack fuel cell system efficiency based on adaptive power allocation is proposed to optimize the overall efficiency of the system with reasonable power allocation and ensure the efficient and stable operation of MFCS for high-power vehicles [
26].
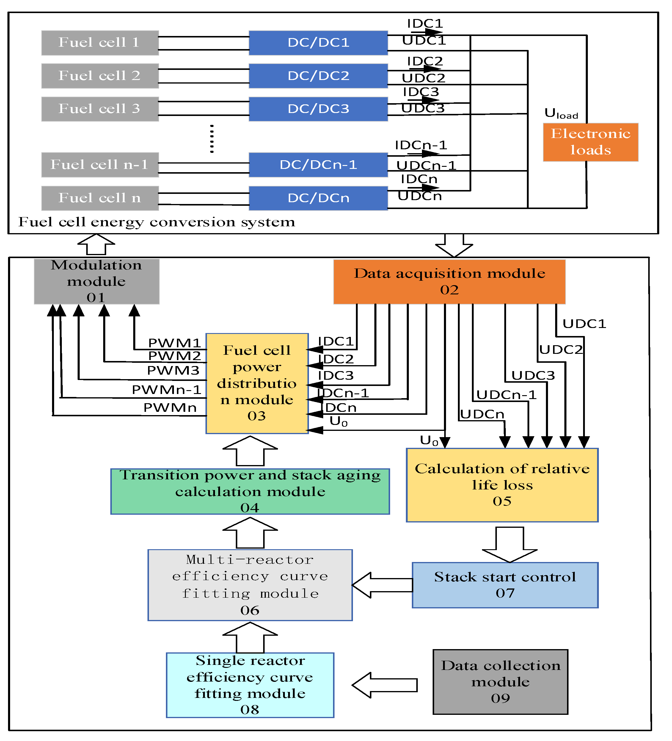
However, the above studies use the same performance of the pile, and they do not consider the difference in the performance of the pile. If the performance difference between monomers is too large, the performance of the fuel cell will be constrained by the monomer in the worst state, that is, the barrel effect. Similarly, for multiple reactors, the performance of each single reactor will affect the performance of the entire fuel cell system, and the overall system performance will be affected by the worst performing single reactor. In order to improve the overall performance and service life of the multi-pile fuel cell system as much as possible, this paper adopted a power adaptive allocation method for the real-time operation performance of the stack, which includes offline data acquisition, single-pile efficiency curve fitting, relative life loss calculation, pile startup control, multi-pile efficiency curve fitting, power allocation, control quantity calculation, and PWM modulation. First, the characteristic curve of single-pile PEMFC system efficiency changing with transmission power was obtained through offline data acquisition. Then, the control system collected the output current of each branch and the bus voltage of the PEMFC system to calculate the relative life loss of the stack. The starting sequence of the stack is determined, the characteristic curve of the efficiency of the multi-stack PEMFC system with the change of transmission power is obtained, and the turning output power is obtained. Finally, the pulse control signal of PEMFC system is generated by PWM control quantity to realize the system control.
Figure 4 shows the power generation control structure of the multi-pile fuel cell system.
4.1. Single Pile Efficiency Curve Fitting
The least squares polynomial fitting method is used to fit the efficiency and output power data of single-reactor PEMFC to obtain the corresponding function, which is convenient for the analysis and calculation of a multi-reactor PEMF system. The efficiency of a single-reactor PEMFC system varies as a function of output power as follows:
where
f(
p) is the efficiency curve of the KTH reactor with the output power, and Formula (10) represents the relationship between the efficiency of each reactor and the output power;
a,
b,
c, and
d are the fitted parameters.
The coefficients
a,
b,
c, and
d corresponding to Equation (10) can be constrained to minimize the sum of squared deviations between the collected points and the fitted curve, as shown in Equations (11) and (12):
Equation (11) can be further expressed as
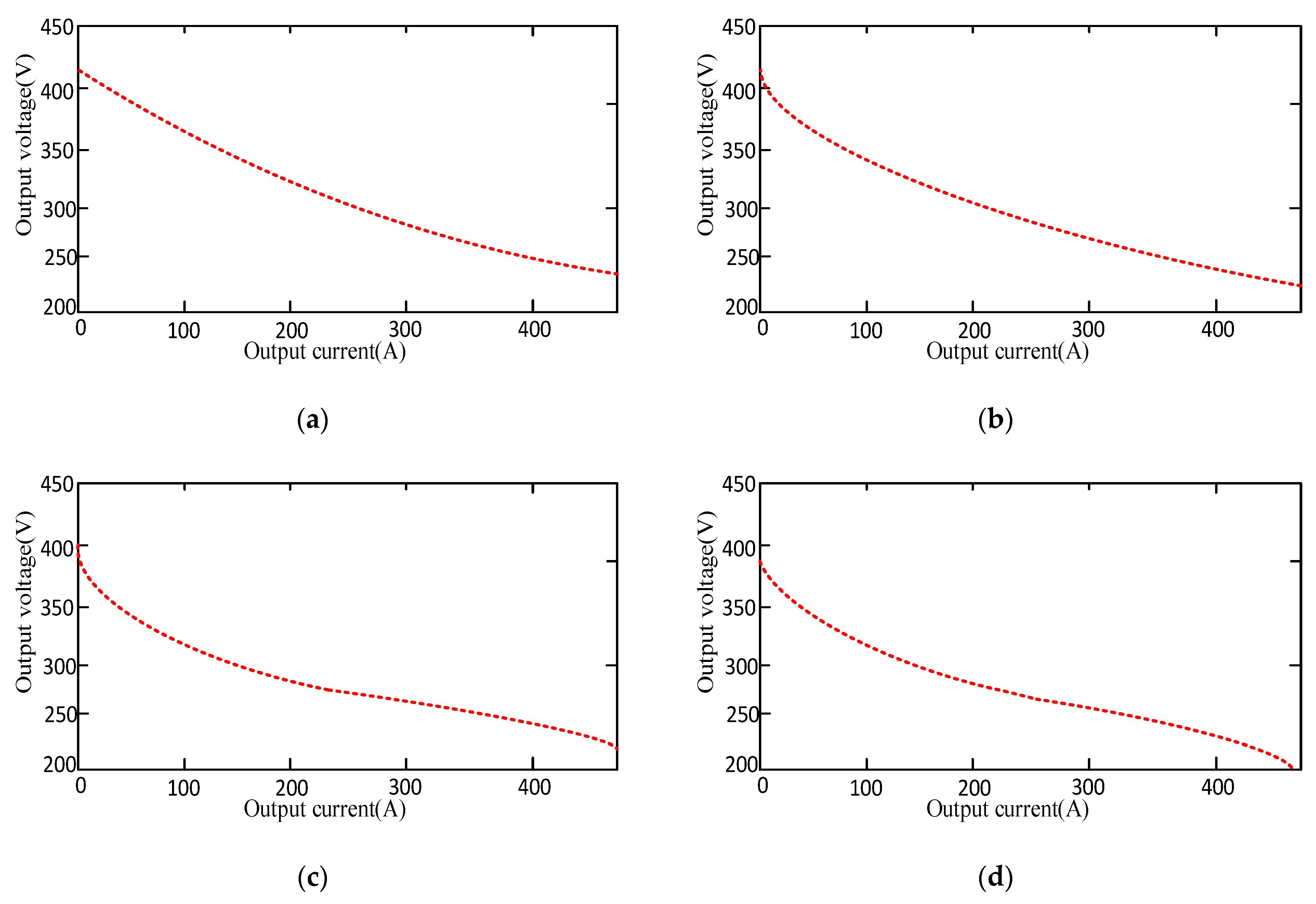
With the increase in output power, the efficiency of a single PEMFC system first reaches the maximum efficiency point
, where the output power is
, and then the efficiency decreases with the increase in output power until the output power reaches the maximum. In this paper, four fuel cells with different output characteristics were used to prove that the system can be used for fuel cells with different models and different lives. When the fuel cell fails, the replacement of a new fuel cell does not affect the normal operation of the system. The data points collected by the output power are shown in
Figure 5a,
Figure 6a,
Figure 7a,
Figure 8a. The least square polynomial fitting method is used to perform function fitting on the continuous output power points, and the function of the efficiency of the single-reactor PEMFC system changing with the output power is obtained. The fitting curves are shown in
Figure 5b,
Figure 6b,
Figure 7b,
Figure 8b.
4.2. Calculation of Relative Life Loss
Due to the wooden barrel effect caused by performance inconsistency between PEMFC systems, in order to effectively reduce the operating pressure of PEMFC systems with insufficient output capacity or poor performance, so as to improve their service life and overall system efficiency, the relative life loss is considered as an indicator to qualitatively measure the superior performance of fuel cells. The greater the output, the greater the power to be borne. In actual cycle operation conditions, fuel cells usually have four operating states [
27]: (1) start/stop; (2) low power; (3) high power; (4) add/unload. The low-power state means that the fuel cell power is less than or equal to 10% of the rated power 20%; the high-power state refers to the fuel cell power being greater than or equal to 80% of its rated power. Each operating state causes different degrees of performance attenuation to the fuel cell. Studies have shown that starting/stopping and loading/unloading are the main factors causing fuel cell performance attenuation, accounting for 33% and 56.5% of the attenuation rate, respectively, while low-power and high-power operations only account for 4.7% and 5.8% of the attenuation rate, respectively [
28]. For a given fuel cell, the single-chip voltage decay rate under each working condition can be obtained through long-term tests [
29]. The single-chip voltage attenuation rate tested in the literature [
29] is shown in
Table 3.
Assuming that the stack voltage has good consistency and the voltage difference between individual cells is small, after operating for a certain period of time, the voltage decay of the fuel cell, denoted as
, can be calculated as follows:
In the equation,
N represents the number of individual fuel cells, and
,
,
,
represent the average voltage decay rates during high-power operation, low power operation, startup/shutdown, and load change, respectively.
th and
t1 represent the duration of high power and low power operation,
nss represents the number of startup/shutdown cycles, and
represents the rate of change of stack output power. Under rated current, when the voltage of a single fuel cell decreases to 80% of the rated voltage, the fuel cell reaches its end of life. Therefore, the relative life loss of the fuel cell, denoted as
Lfc, is defined as
where
Vfc,rate is the rated voltage of the stack, and
kfc is an amplification factor used to amplify the decay voltage for comparison purposes. When the amplification factor
kfc is set to 1, the range of values for the life loss
Lfc is between 0 and 1. When the fuel cell is initially put into use, the life loss
Lfc is 0; when the fuel cell reaches its end of life, the life loss
Lfc is 1.
The relative life loss of each reactor is calculated, and the starting sequence of the reactor is obtained by comparing the relative life loss of the reactor. The performance of the reactor with small life loss is better, and the priority is to start. In the event of a fault, the relative life loss of the stack is calculated to be zero, and the stack is not started. Reasonably distributing the power of the remaining stack improves the life of the system.
4.3. Multi-Reactor Efficiency Curve Fitting
The relationship between the overall efficiency of the PEMFC power generation system and the load is constrained by Equation (15):
We constructed the Lagrangian function, such that
When P1 = P2 = ⋯ = Pn = Pload/n, f(all) obtains a set of optimal solutions, that is, when the number of activated stacks is determined and the real-time output power of each stack is equal, the overall system efficiency is optimal.
For changes in the power demand of high-power vehicles, it is necessary to consider whether to add new branches to provide increased power, that is, to determine which stacks to start in real time. The order of starting stack is determined by the relative life loss, and the transition power diagram of the whole efficiency of starting stack system is obtained. When the starting efficiency of k + 1 low-aging reactor system is equal to the starting efficiency of k low-aging reactor system, the output power corresponding to the equivalent efficiency point is
Ptk. When the power
Pfc needed to be emitted by the fuel cell pack is greater than the transition power
Ptk, a pile branch with low aging degree is added to supply the increased power. When
Pfc is less than the transition power
Ptk.,
Pfc is shared by the first k stacks with low aging degree. The efficiency of starting up different stacks is shown in
Figure 9. In real time, the system can automatically identify and start several stacks according to the power required by the fuel cell pack and the aging condition of the stacks, thus obtaining the corresponding turning power points.
4.4. Adaptive Power Allocation
The turning point output power is obtained by fitting the multi-reactor efficiency curve, and the overall efficiency of the first k + 1 fuel cell system with low life aging degree is compared with that of the first k + 1 fuel cell system with low life aging degree, which is obtained in real time to obtain the maximum efficiency and determine which reactors to start. When the power
Pfc needed to be emitted by the fuel cell pack is greater than the transition power
Ptk, a pile branch with low aging degree is added to supply the increased power. When
Pfc is less than the transition power
Ptk,
Pfc is shared by the first k stacks with low aging degree. The power of all reactors is distributed adaptively, and the output power of the reactors that are not started is zero.
Figure 10a shows the schematic diagram of adaptive power distribution.
4.5. Control Quantity Calculation and PWM Modulation
The PWM signal generation module is illustrated in
Figure 10b. Based on the power allocation, the real-time output power values (
P1,
P2, ⋯,
Pn) of each PEMFC branch are obtained. Firstly, these power values are divided by the bus voltage to obtain the required output current values (IDC1*, IDC2*, ⋯, IDCn*) for each module. Then, combining with the actual output current of each branch, the control quantity (
d1,
d2, ⋯,
dn) needed for each branch is obtained through a PI controller. The PWM control quantity is then converted into switch control signals to achieve power allocation control for a multi-stack PEMFC system, optimizing the overall system efficiency.
5. Analysis of RT-BOX Real-Time Simulation Platform Test Results
RT-BOX is a real-time simulator that enables rapid simulation of engineering processes. It first converts mathematical models developed in Matlab/Simulink into PLECS models, which are then utilized for real-time simulation, control, and testing through the RT-Box platform. In this testing setup, the control program is written using CODESYS V3.5 SP7 software and burned into the controller. The PLECS program is burned into the RT-Box. The controller and RT-Box are connected via CAN communication to facilitate model simulation, user interaction, and testing of experimental results.
Figure 11 depicts the constructed RT-Box semi-physical simulation testing platform.
In this paper, a multi-stack fuel cell hybrid power generation system consisting of four 100 kW class PEMFC, one lithium battery, four unidirectional DC/DC converters, one bidirectional DC/DC converter, and a control system is taken as an example. The line data of a city were selected, with a total of 13 stations; the longest between stations is 1389 m, and the maximum speed limit is 65 kg/h. Maximum acceleration/deceleration speed is 1.2 m/s
2. The actual power demand diagram of trams is shown in
Figure 12.
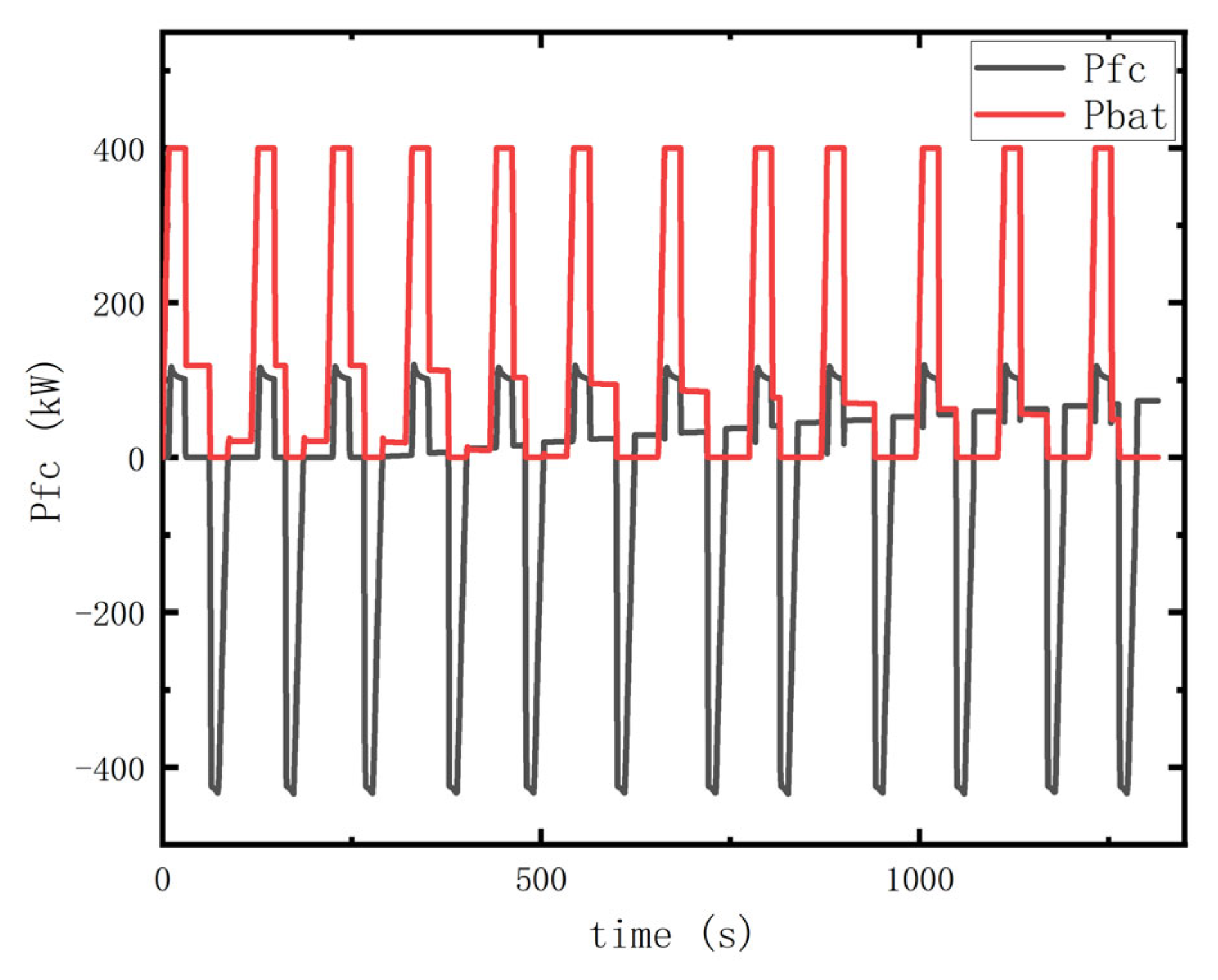
Through the equivalent hydrogen consumption minimum energy management method, the required power is allocated to the fuel cell pack and the power battery. The power distribution diagram of the fuel cell pack and the power battery under actual operating conditions is shown in
Figure 13 below.
After calculating the relative life loss of four fuel cell single piles, the starting sequence of four fuel cell single piles was determined, the multi-pile fitting efficiency curve was obtained, the turning power was obtained, and the power adaptive allocation was carried out for the single fuel cell pile. The relative life loss of the four reactors within a certain time is shown in
Table 4. The output power curves of reactor 1 to reactor 4 are shown in
Figure 14a–d, respectively. Considering the aging degree of the stack, the algorithm preferentially selects the stack with good running performance and compares the efficiency of k stacks with k + 1 stacks in real time, allocating the output power of each stack in real time. The overall efficiency is significantly improved, and the life of the system is improved to ensure efficient and long-term operation of the vehicle.
The efficiency curve and hydrogen consumption of this method were analyzed and compared with the step-by-step distribution strategy. The results are shown in
Figure 15 and
Figure 16.
In the overall output range of the multi-pile fuel cell hybrid power generation system, both the adaptive power distribution strategy and the step-by-step power distribution strategy can significantly improve the system efficiency and quickly reach the maximum efficiency output. At high power output, the power adaptive allocation strategy is slightly lower than the average allocation strategy, because the power adaptive allocation strategy considers the aging problem of the stack. When the power of the fuel cell bank is gradually increased until all the stacks are started by step-by-step distribution, the efficiency curves of the three power distribution strategies with the output power change intersect. The average distribution strategy has low efficiency in the low power range, and it needs to start all piles at all times, so the cost is high. The stepwise allocation strategy has high efficiency in the low power range and can reach the maximum value during the first reactor operation. With the stepwise increase in power and the commissioning of the next reactor, the overall efficiency of the system first increases and then decreases within the working range of each reactor stage. The power adaptive allocation strategy ensures near-maximum efficiency in the entire output range. Under the same operating condition, the power adaptive allocation strategy consumes the least hydrogen consumption. The stepwise power allocation strategy consumes the most hydrogen. The power adaptive allocation method of the fuel cell hybrid power system considering the operation performance of the stack is used to optimize the efficiency of the hybrid power system, reduce the hydrogen consumption, extend the system life, and significantly improve the performance of high-power vehicles.
6. Conclusions
In this paper, an adaptive power allocation method of a fuel cell hybrid power system considering the operation performance of the stack was designed. The output power of the fuel cell pack and lithium battery was allocated by the equivalent hydrogen consumption minimization method. Through the relative life loss and the stack start control, the transition power calculation adaptively allocates power to the stack. The power adaptive distribution dynamic mathematical model of the fuel cell hybrid power system based on Matlab/Simulink was applied to real-time simulation, control, and test by the RT-Box real-time simulation platform, and the superiority of this method was verified. This method can also be applied to other modular fuel cell hybrid power systems to ensure that each unit in the multi-stack fuel cell system is in the best working state, improve the overall efficiency of the fuel cell hybrid power system, make it work as far as possible in the “high efficiency range”, realize the fuel cost economy, and multi-stack fuel cell adaptive power distribution. The performance of a single stack fuel cell in battery pack is consistent, and the life of a multi-stack fuel cell system is extended. Moreover, the multi-pile structure can improve the stability of the system and increase the redundancy of the system. When a single or part of the fuel cell works abnormally, the multi-pile fuel cell hybrid power system can still continue and stably provide power to high-power vehicles, making them run efficiently and smoothly.