Significance of SMES Devices for Power System Frequency Regulation Scheme considering Distributed Energy Resources in a Deregulated Environment
Abstract
:1. Introduction
1.1. Restructured Power System Operation
1.2. Deregulated Power System—Automatic Generation Control
1.3. Deregulated Power System—SMES and FACTS Devices
1.4. Motivation and Aim of the Work
- Integrate a RES microgrid operating with SMES into the hydropower unit.
- Model and examine the AGC performance, specifying three different transaction cases: unilateral, bilateral, and contract violation.
- Investigate the impact of SMES and UPFC devices on high load-changing conditions and uncontracted transactions.
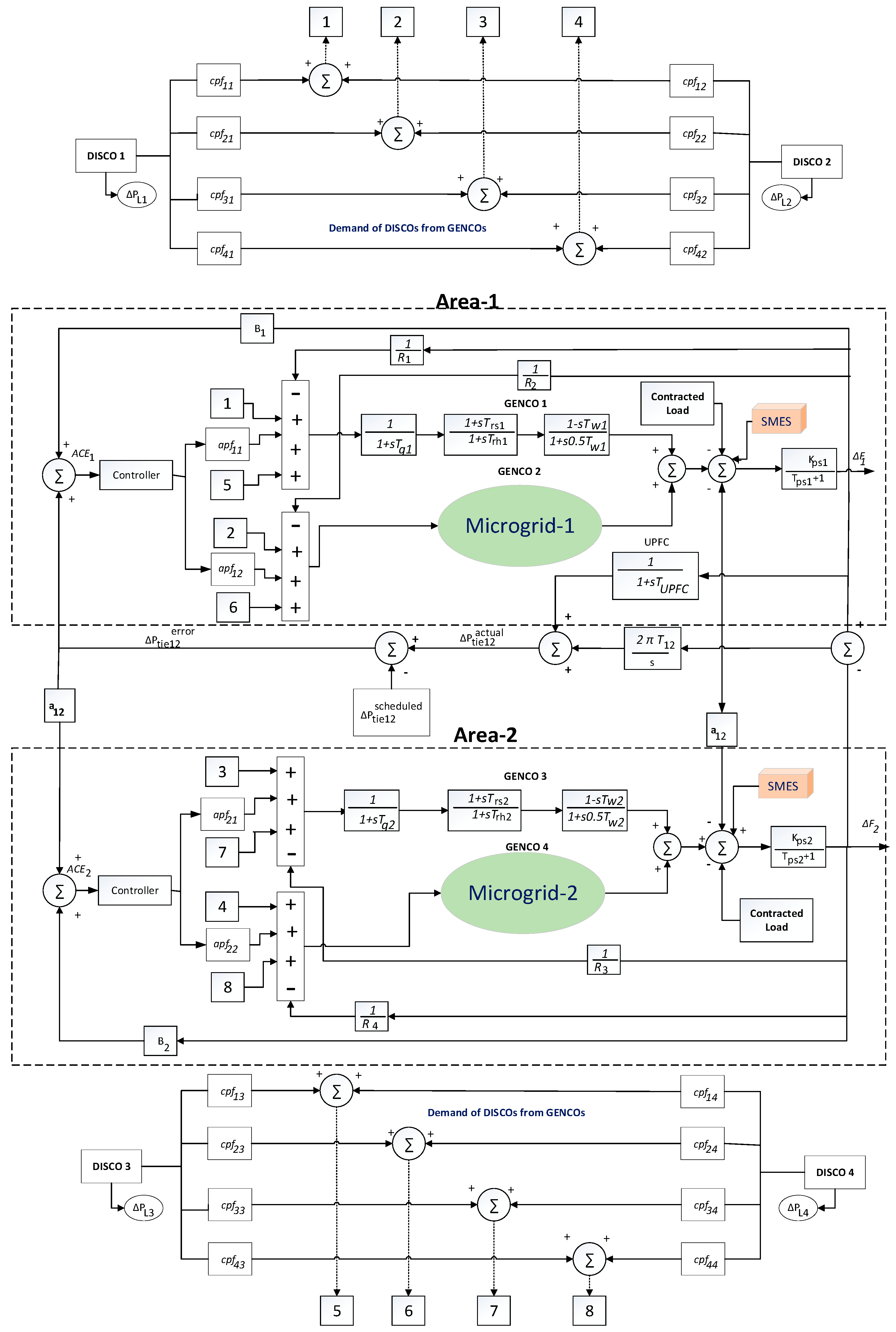
2. Model and Method Descriptions
2.1. Model Description
- wind turbines,
- fuel cell,
- diesel engine,
- battery storage.
2.2. Deregulated Power System
3. Participation of Ancillary Devices in Deregulated Power Systems
3.1. Unified Power Flow Control (UPFC)
3.2. Superconducting Magnetic Energy Storage Device (SMES)
3.2.1. SMES—General Information
3.2.2. SMES—Power Modulation
- if α < 90—converter mode—charge,
- if α > 90—inverter mode—discharge.
4. Load Frequency Control—FOPID Controller
5. Optimization Algorithm
- Accumulation of robots—the population gathers near the master robot’s position, according to its transmitted command. The robots’ movements are implemented randomly, based on the probability distribution function. Position parameters of the individuals (mean and standard deviation) are calculated. Then, new positions of the robots are generated. A comparison of new and old locations estimates the level of progress for each robot, taking into account the improvement of the value of the victim’s vital signs (VVS). Robots whose new position is characterized by a lower VVS should return to the previous position.
- Exploration—the distance between master and slave robots is searched.
- Local search—the lowest qualified robots are assigned to a local search in the vicinity of the master robot position.
6. Results and Discussion
- unilateral transaction scenario (Test 1),
- bilateral transaction scenario (Test 2),
- agreement violation scenario (Test 3).
- apf1 = apf2 = 0.5 for agent-1,
- apf3 = apf4 = 0.5 for agent-2.
6.1. Test 1—Unilateral Transaction Scenario
- ΔPGENCO-2 = 0.01 pu
- ΔPGENCO-3 = 0
- ΔPGENCO-4 = 0
6.2. Test 2—Bilateral Transaction Scenario
- ΔPGENCO-2 = 0.16 pu
- ΔPGENCO-3 = 0.125 pu
- ΔPGENCO-4 = 0.025 pu
6.3. Test 3—Agreement Violation Scenario
- In agent-1:
- Similarly, in agent-2:
- ΔPGENCO-2 = 0.21 pu
- ΔPGENCO-3 = 0.125 pu
- ΔPGENCO-4 = 0.025 pu
7. Conclusions
Author Contributions
Funding
Institutional Review Board Statement
Informed Consent Statement
Acknowledgments
Conflicts of Interest
Abbreviations
| ACE | Area Control Error |
| apf | Area Participation Factor |
| AGC | Automatic Generation Control |
| cpf | Contract Participation Factor |
| DE | Differential Evolution Algorithm |
| DES | Distributed Energy Sources |
| DISCOs | Distribution companies |
| DPM | DISCO participation matrix |
| ESS | Energy Storage Systems |
| FACTS | Flexible AC Transmission Systems |
| GENCOs | Generating companies |
| GSA | Gravitational Search Algorithm |
| ICA | Independent Component Analysis |
| ITAE | Integral of Time Absolute Error |
| LFC | Load Frequency Control |
| PSO | Particle Swarm Optimization |
| PWM | Pulse Width Modulation |
| RES | Renewable Energy Sources |
| SAIDI | System Average Interruption Duration Index |
| SAIFI | System Average Interruption Frequency Index |
| SMES | Superconducting Magnetic Energy Storage |
| SRSR | Swarm Robotics Search & Rescue |
| TRANSCOs | Transmission companies |
| UPFC | Unified Power Flow Controller |
| VIU | Vertical Integrated Utility |
| Variables/Parameters: | |
| Frequency bias parameter | |
| DC voltage across the inductor in SMES | |
| GC/DC | GENCO/DISCO demand |
| Gain for feedback of | |
| Gain constant of SMES | |
| Proportional/Integral/Derivative gain of the controller | |
| Gain constant of generator | |
| Inductance of the coil | |
| Regulating parameter | |
| SMES capacity | |
| Time constant of SMES | |
| Governor time constant | |
| Water starting time | |
| Mechanical governor reset time constant | |
| Synchronous coefficient | |
| Time constant of UPFC | |
| Converter time delay | |
| Magnitude of sending and receiving end voltage | |
| Magnitude of series/shunt voltage | |
| Line reactance | |
| Series/shunt impedance | |
| Phase angle of series/shunt voltage | |
| Angle of with respect to | |
| Delay angle | |
| Fractional tuneable parameters (ranges from 0 to 1) | |
| Scheduled tie line power | |
| Actual tie-line power | |
| Tie-line power error | |
| Change in load demand | |
| Frequency deviations corresponding to area-1 and area-2, respectively | |
| Desired power generation GENCO | |
| SMES input signal | |
| Change in error | |
| Maximum/minimum energy deviation | |
| Uncontracted demand | |
| Dynamic change in inductor current | |
| Energy stored in SMES |
Appendix A
- Frequency = 60 Hz
- Kp = 120
- Tp = 20 s
- R = 2.4 Hz/pu MW
- β = 0.425 pu MW/Hz
- a12 = −1
- T12 = 0.545 pu MW/Hz
- Mini-Hydro: 200 kW
- Microgrid: Wind = 150 kW; Fuel cell = 100 kW; DG = 100 kW; BESS = 50 kW;
- PL1 = PL2 = 20 kW
- SMES (50 kW): KSMES = 0.12, TSMES = 0.03 s
- UPFC: TUPFC = 0.01 s, TW = 10 s
Appendix B
| Algorithm | Worst Solution | Best Solution | Mean | Standard Deviation |
|---|---|---|---|---|
| PSO | −200.44 | −89.84 | −150.79 | 42.39 |
| ICA | −181.59 | −200.47 | −198.56 | 5.71 |
| DE | −181.59 | −200.44 | −197.69 | 4.61 |
| GSA | −193.26 | −200.43 | −199.08 | 1.33 |
| SRSR | −200.44 | −200.44 | −200.44 | 1.08 × 10−4 |
| PSO | 4.95 × 10−8 | 3.13 × 10−16 | 374 × 10−9 | 1.03 × 10−8 |
| ICA | 0.5372 | 1.06 × 10−5 | 0.0272 | 0.0787 |
| DE | 7.14 × 10−8 | 1.82 × 10−18 | 1.96 × 10−9 | 1.07 × 10−8 |
| GSA | 1.1296 | 0.0086 | 0.349 | 0.2913 |
| SRSR | 0 | 0 | 0 | |
| PSO | 4.47 × 10−2 | 0 | 0.0161 | 0.0217 |
| ICA | 4.47 × 10−2 | 3.98 × 10−12 | 8.30 × 10−3 | 1.73× 10−2 |
| DE | 4.47 × 10−2 | 0 | 2.02 × 10−3 | 8.36 × 10−3 |
| GSA | 2.65 × 10−2 | 3.60 × 10−5 | 7.3 × 10−3 | 6.6 × 10−3 |
| SRSR | 0 | 0 | 0 | |
| PSO | −19.86 | −19.86 | −17.065 | 1.95 |
| ICA | −18.59 | −19.86 | −19.78 | 0.30 |
| DE | −17.49 | −19.86 | −19.33 | 0.96 |
| GSA | −17.42 | −19.77 | −18.54 | 0.51 |
| SRSR | −19.86 | −19.86 | −19.86 | 1.69 × 10−6 |
| PSO | −16.65 | −18.5 | −16.65 | 2 |
| ICA | −18.55 | −18.55 | −16.65 | 1.31 × 10−7 |
| DE | −18.55 | −18.55 | −18.55 | 1.79 × 10−14 |
| GSA | −17.81 | −18.55 | −18.35 | 0.18 |
| SRSR | −18.55 | −18.55 | −18.55 | 4.73 × 10−5 |
References
- Haes-Alhelou, H.; Hamedani-Golshan, M.E.; Njenda, T.C.; Siano, P. A Survey on Power System Blackout and Cascading Events: Research Motivations and Challenges. Energies 2019, 12, 682. [Google Scholar] [CrossRef] [Green Version]
- Złotecka, D.; Sroka, K. The characteristics and main causes of power system failures basing on the analysis of previous blackouts in the world. In Proceedings of the International Interdisciplinary PhD Workshop (IIPhDW), Świnouście, Poland, 9–12 May 2018; pp. 257–262. [Google Scholar] [CrossRef]
- Sroka, K.; Złotecka, D. The risk of large blackout failures in power systems. Arch. Electr. Eng. 2019, 68, 411–426. [Google Scholar] [CrossRef]
- Mishra, D.K.; Ghadi, M.J.; Azizivahed, A.; Li, L.; Zhang, J. A review on resilience studies in active distribution systems. Renew. Sustain. Energy Rev. 2021, 135, 110201. [Google Scholar] [CrossRef]
- Hossain, E.; Roy, S.; Mohammad, N.; Nawar, N.; Dipta, D.R. Metrics and enhancement strategies for grid resilience and reliability during natural disasters. Appl. Energy 2021, 290, 116709. [Google Scholar] [CrossRef]
- Ajaz, W.; Bernelli, D. Microgrids and the transition toward decentralized energy systems in the United States: A Multi-Level Perspective. Energy Policy 2021, 149, 112094. [Google Scholar] [CrossRef]
- Pagani, G.A.; Aiello, M. Towards Decentralization: A Topological Investigation of the Medium and Low Voltage Grids. IEEE Trans. Smart Grid 2011, 2, 538–547. [Google Scholar] [CrossRef]
- Adil, A.M.; Ko, Y. Socio-technical evolution of Decentralized Energy Systems: A critical review and implications for urban planning and policy. Renew. Sustain. Energy Rev. 2016, 57, 1025–1037. [Google Scholar] [CrossRef]
- Gorripotu, T.S.; Sahu, R.K.; Panda, S. AGC of a multi-area power system under deregulated environment using redox flow batteries and interline power flow controller. Eng. Sci. Technol. Int. J. 2015, 18, 555–578. [Google Scholar] [CrossRef] [Green Version]
- Singh Parmar, K.P.; Majhi, S.; Kothari, D.P. LFC of an interconnected power system with multi-source power generation in deregulated power environment. Int. J. Electr. Power Energy Syst. 2014, 57, 277–286. [Google Scholar] [CrossRef]
- Nandi, M.; Shiva, C.K.; Mukherjee, V. TCSC based automatic generation control of deregulated power system using quasi-oppositional harmony search algorithm. Eng. Sci. Technol. Int. J. 2017, 20, 1380–1395. [Google Scholar] [CrossRef]
- Hota, P.K.; Mohanty, B. Automatic generation control of multi source power generation under deregulated environment. Int. J. Electr. Power Energy Syst. 2016, 75, 205–214. [Google Scholar] [CrossRef]
- Debbarma, S.; Saikia, L.C.; Sinha, N. AGC of a multi-area thermal system under deregulated environment using a non-integer controller. Electr. Power Syst. Res. 2013, 95, 175–183. [Google Scholar] [CrossRef]
- Arya, Y. A new optimized fuzzy FOPI-FOPD controller for automatic generation control of electric power systems. J. Frankl. Inst. 2019, 356, 5611–5629. [Google Scholar] [CrossRef]
- Ghasemi-Marzbali, A. Multi-area multi-source automatic generation control in deregulated power system. Energy 2020, 201, 117667. [Google Scholar] [CrossRef]
- Esmail, M.; Tzoneva, R.; Krishnamurthy, S. Review of Automatic Generation Control in Deregulated Environment. IFAC-Pap. OnLine 2017, 50, 88–93. [Google Scholar] [CrossRef]
- Pappachen, A.; Fathima, A.P. Critical research areas on load frequency control issues in a deregulated power system: A state-of-the-art-of-review. Renew. Sustain. Energy Rev. 2017, 72, 163–177. [Google Scholar] [CrossRef]
- Taher, S.A.; Abrishami, A.A. UPFC Location and Performance Analysis in Deregulated Power Systems. Math. Probl. Eng. 2009, 2009, 109501. [Google Scholar] [CrossRef] [Green Version]
- Chidambaram, I.A.; Paramasivam, B. Optimized load-frequency simulation in restructured power system with Redox Flow Batteries and Interline Power Flow Controller. Int. J. Electr. Power Energy Syst. 2013, 50, 9–24. [Google Scholar] [CrossRef]
- Dhundhara, S.; Verma, Y.P. Capacitive energy storage with optimized controller for frequency regulation in realistic multisource deregulated power system. Energy 2018, 147, 1108–1128. [Google Scholar] [CrossRef]
- Pappachen, A.; Fathima, A.P. Load frequency control in deregulated power system integrated with SMES–TCPS combination using ANFIS controller. Int. J. Electr. Power Energy Syst. 2016, 82, 519–534. [Google Scholar] [CrossRef]
- Khamari, D.; Sahu, R.K.; Gorripotu, T.S.; Panda, S. Automatic generation control of power system in deregulated environment using hybrid TLBO and pattern search technique. Ain Shams Eng. J. 2020, 11, 553–573. [Google Scholar] [CrossRef]
- Bhatt, P.; Ghoshal, S.P.; Roy, R. Coordinated control of TCPS and SMES for frequency regulation of interconnected restructured power systems with dynamic participation from DFIG based wind farm. Renew. Energy 2012, 40, 40–50. [Google Scholar] [CrossRef]
- Sahu, R.K.; Gorripotu, T.S.; Panda, S. A hybrid DE–PS algorithm for load frequency control under deregulated power system with UPFC and RFB. Ain Shams Eng. J. 2015, 6, 893–911. [Google Scholar] [CrossRef] [Green Version]
- Mishra, D.K.; Panigrahi, T.K.; Mohanty, A.; Ray, P.K. Effect of Superconducting Magnetic Energy Storage on Two Agent Deregulated Power System Under Open Market. Mater. Today Proc. 2020, 21, 1919–1929. [Google Scholar] [CrossRef]
- Pradhan, P.C.; Sahu, R.K.; Panda, S. Firefly algorithm optimized fuzzy PID controller for AGC of multi-area multi-source power systems with UPFC and SMES. Eng. Sci. Technol. Int. J. 2016, 19, 338–354. [Google Scholar] [CrossRef] [Green Version]
- Ali, M.H.; Wu, B.; Dougal, R.A. An Overview of SMES Applications in Power and Energy Systems. IEEE Trans. Sustain. Energy 2010, 1, 38–47. [Google Scholar] [CrossRef]
- Berga, L. The Role of Hydropower in Climate Change Mitigation and Adaptation: A Review. Engineering 2016, 2, 313–318. [Google Scholar] [CrossRef] [Green Version]
- Punys, P.; Kvaraciejus, A.; Dumbrauskas, A.; Šilinis, L.; Popa, B. An assessment of micro-hydropower potential at historic watermill, weir, and non-powered dam sites in selected EU countries. Renew. Energy 2019, 133, 1108–1123. [Google Scholar] [CrossRef]
- Zhang, Z.; Yang, X.; Wang, Z.; Chen, Z.; Zheng, Y. Highly applicable small hydropower microgrid operation strategy and control technology. Energy Rep. 2020, 6, 3179–3191. [Google Scholar] [CrossRef]
- Deepak, M.; Abraham, R.J. Load following in a deregulated power system with thyristor controlled series compensator. Int. J. Electr. Power Energy Syst. 2015, 65, 136–145. [Google Scholar] [CrossRef]
- Mohanty, A.; Viswavandya, M.; Mohanty, S.; Mishra, D. Fuzzy Logic Based UPFC Controller for Voltage Stability and Reactive Control of a Stand-Alone Hybrid System. In Proceedings of the 3rd International Conference on Advanced Computing, Networking and Informatics, Bhubaneswar, Orissa, India, 23–25 June 2015; Nagar, A., Mohapatra, D.P., Chaki, N., Eds.; Springer: New Delhi, India, 2016; pp. 3–10. [Google Scholar] [CrossRef]
- Janowski, T.; Jaroszyński, L. Superconducting magnetic energy storage systems. Electr. Rev. 2009, 85, 38–41. [Google Scholar]
- Soman, R.; Ravindra, H.; Huang, X.; Schoder, K.; Steurer, M.; Yuan, M.; Venuturumilli, S.; Chen, X. Preliminary Investigation on Economic Aspects of Superconducting Magnetic Energy Storage (SMES) Systems and High Temperature Superconducting (HTS) Transformers. IEEE Trans. Appl. Supercond. 2018, 28, 1–5. [Google Scholar] [CrossRef]
- Al-Shaqsi, A.Z.A.; Sopian, K.; Al-Hinai, A. Review of energy storage services, applications, limitations, and benefits. Energy Rep. 2020, 6, 288–306. [Google Scholar] [CrossRef]
- Arfeen, Z.A.; Abdullah, M.P.; Hassan, R.; Othman, B.M.; Siddique, A.; Rehman, A.U.; Sheikh, U.U. Energy storage usages: Engineering reactions, economic-technological values for electric vehicles—A technological outlook. Electr. Energy Syst. 2020, 30, e12422. [Google Scholar] [CrossRef]
- Kerdphol, T.; Watanabe, M.; Mitani, Y.; Phunpeng, V. Applying virtual inertia control topology to SMES system for frequency stability improvement of low-inertia microgrids driven by high renewables. Energies 2019, 12, 3902. [Google Scholar] [CrossRef] [Green Version]
- Matusiak, M.; Ostalczyk, P. Problems in solving fractional differential equations in a microcontroller implementation of an FOPID controller. Arch. Electr. Eng. 2019, 68, 565–577. [Google Scholar] [CrossRef]
- Bakhshipour, M.; Ghadi, M.J.; Namdari, F. Swarm robotics search & rescue: A novel artificial intelligence-inspired optimization approach. Appl. Soft Comput. 2017, 57, 708–726. [Google Scholar] [CrossRef]























| Agent | Generation Company | Type of Generation Unit |
|---|---|---|
| Agent-1 | GENCO-1 | hydro unit |
| GENCO-2 | microgrid | |
| Agent-2 | GENCO-3 | hydro unit |
| GENCO-4 | microgrid |
| For DISCO-1: | |
| For DISCO-2: | |
| For DISCO-3: | |
| For DISCO-4: |
| Aspect | SMES Devices | Batteries |
|---|---|---|
| Power density | Higher | Lower |
| Energy density | Lower | Higher |
| Time of charging and discharging | Very fast, without degradation | Dynamic charging and discharging processes cause considerable battery lifetime degradation |
| Time of operation | Lower | Higher |
| Time of dynamic response | Faster, with power disturbance compensation | Lower |
| Application during the functional process | Useful at the beginning of the functional process | Not able to contribute at the beginning of the functional process |
| Controller | μ | λ | Transfer Function |
|---|---|---|---|
| PD | 0 | 1 | |
| PI | 1 | 0 | |
| PID | 1 | 1 | |
| FOPID | 0 < μ < 1 | 0 < λ < 1 |
| Generation Company | Contract Cases | GENCOs Power Deviation (Overshoot (pu)) | |||
|---|---|---|---|---|---|
| Without Ancillary Devices | UPFC Only | UPFC and SMES | |||
| Agent-1 | GENCO-1 (Hydro) | Unilateral | 0.671 | 0.598 | 0.096 |
| Bilateral | 1.871 | 1.798 | 0.427 | ||
| Contract violation | 3.147 | 2.962 | 0.109 | ||
| GENCO-2 (Microgrid) | Unilateral | 0.676 | 0.673 | 0.089 | |
| Bilateral | 1.340 | 1.339 | 0.102 | ||
| Contract violation | 3.221 | 3.106 | 0.113 | ||
| Agent-2 | GENCO-3 (Hydro) | Unilateral | 0.694 | 0.338 | 0.072 |
| Bilateral | 1.436 | 1.398 | 0.213 | ||
| Contract violation | 1.968 | 2.013 | 0.180 | ||
| GENCO-4 (Microgrid) | Unilateral | 0.587 | 0.312 | 0.068 | |
| Bilateral | 1.265 | 1.392 | 0.247 | ||
| Contract violation | 1.967 | 2.022 | 0.178 | ||
Publisher’s Note: MDPI stays neutral with regard to jurisdictional claims in published maps and institutional affiliations. |
© 2022 by the authors. Licensee MDPI, Basel, Switzerland. This article is an open access article distributed under the terms and conditions of the Creative Commons Attribution (CC BY) license (https://creativecommons.org/licenses/by/4.0/).
Share and Cite
Mishra, D.K.; Złotecka, D.; Li, L. Significance of SMES Devices for Power System Frequency Regulation Scheme considering Distributed Energy Resources in a Deregulated Environment. Energies 2022, 15, 1766. https://doi.org/10.3390/en15051766
Mishra DK, Złotecka D, Li L. Significance of SMES Devices for Power System Frequency Regulation Scheme considering Distributed Energy Resources in a Deregulated Environment. Energies. 2022; 15(5):1766. https://doi.org/10.3390/en15051766
Chicago/Turabian StyleMishra, Dillip Kumar, Daria Złotecka, and Li Li. 2022. "Significance of SMES Devices for Power System Frequency Regulation Scheme considering Distributed Energy Resources in a Deregulated Environment" Energies 15, no. 5: 1766. https://doi.org/10.3390/en15051766
APA StyleMishra, D. K., Złotecka, D., & Li, L. (2022). Significance of SMES Devices for Power System Frequency Regulation Scheme considering Distributed Energy Resources in a Deregulated Environment. Energies, 15(5), 1766. https://doi.org/10.3390/en15051766

