A Multi-Criteria Decision-Making Approach for Energy Storage Technology Selection Based on Demand
Abstract
:1. Introduction
2. Energy Storage Technologies
- PHS, CAES and FES (mechanical storage);
- Li-ion and lead-acid (electrochemical storage);
- Hydrogen (chemical storage);
- Capacitors and SMES (electrical storage);
- Thermochemical.
3. Evaluation Criteria for Energy Storage Technologies
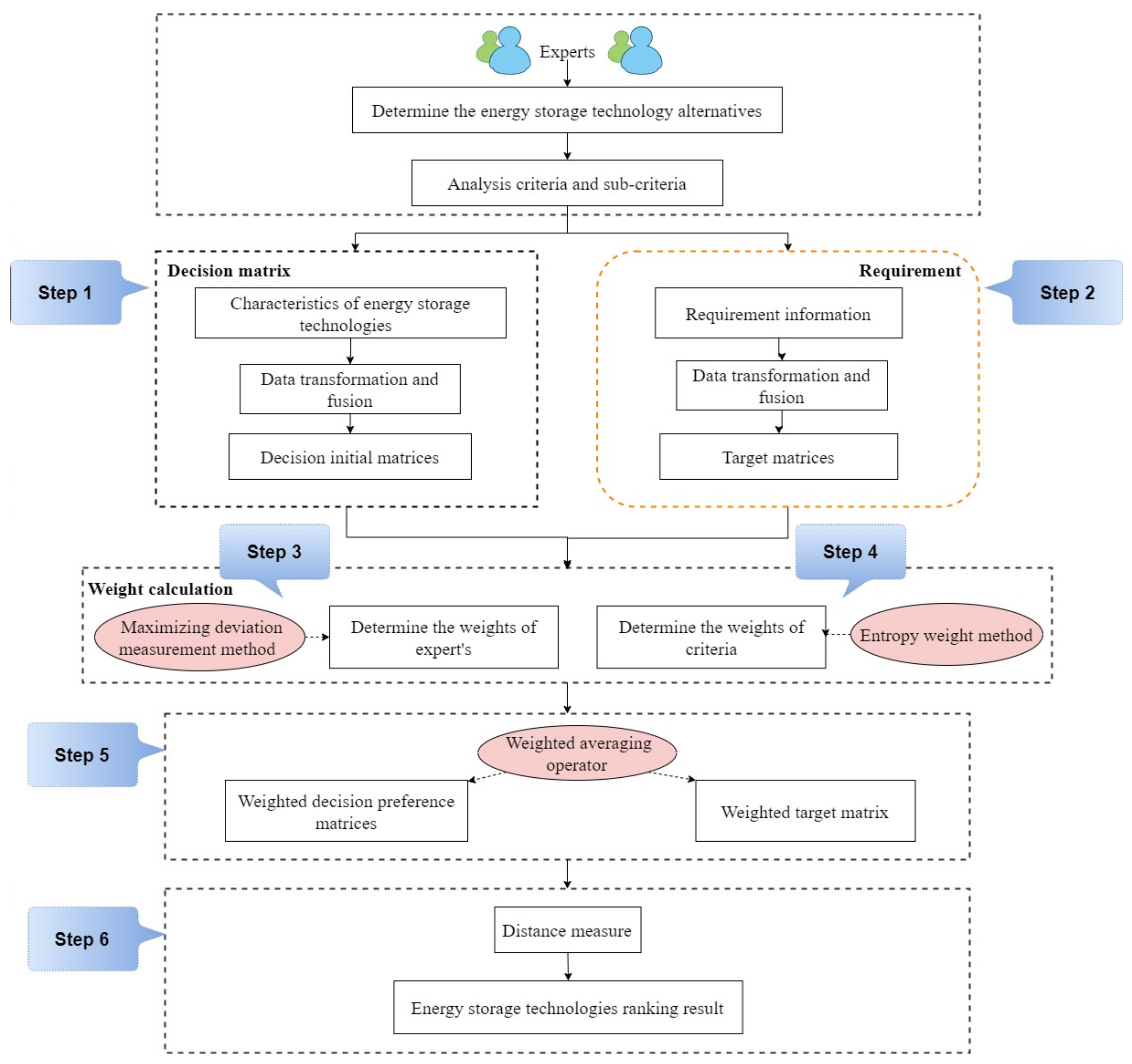
4. Methodology
4.1. Fuzzy Sets and Probabilistic Dual Hesitant Fuzzy Sets
- (1)
- (2)
- (3)
4.2. Distance Measurement for PDHFS
4.3. Data Transformation and Fusion
- (1)
- Transformation of interval numbers
- (2)
- Transformation of crisp numbers
- (3)
- Transformation of linguistic terms
4.4. Criteria Weights and Expert Weights Calculation
4.4.1. Criteria Weights Calculation
4.4.2. Expert’s Weights Calculation
4.5. Decision Steps
5. Case Study
5.1. Decision-Making Process
5.1.1. Determination of Alternatives and Criteria
5.1.2. Evaluation of Storage Requirements
5.1.3. Data Transformation and Fusion
5.1.4. Weight Calculation
5.1.5. Distance Measurement and Energy Storage Technology Selection
5.2. Sensitivity Analysis
5.3. Discussion
6. Conclusions
Author Contributions
Funding
Institutional Review Board Statement
Informed Consent Statement
Conflicts of Interest
Nomenclature
| Nomenclature | The Target Matrix | ||
| Variable | |||
| Du | Dual hesitant fuzzy sets | Parameter | |
| PD, , ,, | Probability dual hesitant fuzzy set | Maximum values in | |
| Probability dual hesitant fuzzy number | Maximum values in | ||
| W | The weight of PDHFNs | Probabilities of | |
| PDHFW | The weighted PDHFNs | Probabilities of | |
| The lower bound and upper bound of the Interval number | Parameter in distance function, usually assumed as 2. | ||
| d(A,B) | Distance between PDHFS A and B | z | The number of experts |
| Normalized value of | |||
| Fuzzy number | Abbreviation | ||
| Membership degree of fuzzy number | MCDM | Multi-criteria decision-making | |
| Non-membership degree of fuzzy number | PHS | Pumped hydro storage | |
| Membership degree function of PDHFS PD | HFS | Hesitant fuzzy set | |
| Non-membership function of PDHFS PD | CAES | Compressed air energy storage | |
| Elements in | FES | Flywheel energy storage | |
| Elements in | Li-ion | lithium-ion | |
| Euclidean distance | SMES | Superconducting magnetic energy storage | |
| The expert weight vector | DHFS | Dual hesitant fuzzy set | |
| The set of energy storage technologies | PDHFS | Probability dual hesitant fuzzy set | |
| The set of criteria | PDHFN | Probability dual hesitant fuzzy number |
Appendix A
| Technologies | Energy Efficiency (%) | Response Time | Lifetime (Years) | Energy Density (Wh/kg) | Self-Discharge Losses (%/day) | Power Capital Cost (USD/kw) | Energy Capital Cost (USD/kwh) | Environmental Dimension | Social Acceptance |
|---|---|---|---|---|---|---|---|---|---|
| PHS | (65, 80) | Medium | (30, 60) | (0.5, 1.5) | (0.0001, 0.0001) | (600, 4600) | (5, 430) | Very high | Very high |
| CAES | (41, 75) | Long | (20, 40) | (30, 60) | (0.0001, 0.0001) | (400, 800) | (50, 150) | Very high | Very high |
| FES | (80, 85) | Medium | (15, 20) | (10, 30) | (20, 100) | (250, 350) | (1000, 5000) | Very high | Very high |
| Lead–acid | (75, 80) | Very short | (3, 12) | (30, 50) | (0.1, 0.3) | (300, 600) | (150, 500) | Very high | Medium |
| Li-ion | (65, 78) | Very short | (5, 15) | (75, 250) | (0.1, 0.3) | (1200, 4000) | (600, 2500) | Low | High |
| Hydrogen | (35, 40) | Medium | (5, 20) | (800, 1000) | (0.5, 2) | (500, 10,000) | (2, 15) | High | Medium |
| Super-capacitors | (85, 98) | Short | (10, 20) | (0.1, 15) | (20, 40) | (100, 300) | (300, 2000) | Low | Medium |
| SMES | (90, 95) | Short | (20, 30) | (0.5, 5) | (10, 15) | (200, 300) | (1000, 10,000) | Very high | Medium |
| Thermal (TES) | (14, 18) | Long | (5, 15) | (30, 60) | (0.05, 1) | (100, 400) | (3, 130) | Low | Medium |
| Technologies | Energy Efficiency (%) | Response Time | Lifetime (Years) | Energy Density (Wh/kg) | Self-Discharge Losses (%/Day) | Power Capital Cost (USD/kw) | Energy Capital Cost (USD/kwh) | Environmental Dimension | Social Acceptance |
|---|---|---|---|---|---|---|---|---|---|
| PHS | (0.2153|0.7520, 0.7315|0.2480) | (0.5000|0.6400, 0.4500|0.3600) | (0.3000|0.6000, 0.4001|0.4000) | (0.0004|0.6200, 0.9989|0.3800) | (0.0000|0.3600, 1.0000|0.6400) | (0.0505|0.7600, 0.6127|0.2400) | (0.0004|0.6000, 0.9634|0.4000) | (0.9000|0.4570, 0.1000|0.5430) | (0.9000|0.6580, 0.1000|0.3420) |
| CAES | (0.1358|0.5400, 0.7516|0.4600) | (0.7500|0.7600, 0.2000|0.2400) | (0.2000|0.7600, 0.6001|0.2400) | (0.0229|0.6540, 0.9543|0.3460) | (0.0000|0.7400, 1.0000|0.2600) | (0.0337|0.8450, 0.9326|0.1550) | (0.0043|0.4200, 0.9872|0.5800) | (0.9000|0.7540, 0.1000|0.2460) | (0.9000|0.6250, 0.1000|0.3750) |
| FES | (0.2649|0.8560, 0.7185|0.1440) | (0.5000|0.5400, 0.4500|0.4600) | (0.1500|0.6200, 0.8000|0.3800) | (0.0076|0.5420, 0.9771|0.4580) | (0.1773|0.4340, 0.1137|0.5660) | (0.0211|0.6350, 0.9705|0.3650) | (0.0851|0.6430, 0.5747|0.3570) | (0.9000|0.7350, 0.1000|0.6250) | (0.9000|0.5460, 0.1000|0.4540) |
| Lead–acid | (0.2484|0.6200, 0.7351|0.3800) | (0.1000|0.6570, 0.9000|0.3430) | (0.0300|0.4340, 0.8800|0.5660) | (0.0229|0.2400, 0.9619|0.7600) | (0.0009|0.7530, 0.9973|0.2470) | (0.0253|0.7630, 0.9495|0.2370) | (0.0128|0.4260, 0.9575|0.5740) | (0.9000|0.5400, 0.1000|0.4600) | (0.5000|0.4670, 0.4500|0.5330) |
| Li-ion | (0.2153|0.7000, 0.7417|0.3000) | (0.1000|0.3760, 0.9000|0.6240) | (0.0504|0.5400, 0.8487|0.4600) | (0.0572|0.3500, 0.8095|0.6500) | (0.0009|0.3460, 0.9973|0.6540) | (0.1010|0.5640, 0.6632|0.4360) | (0.0510|0.6600, 0.7873|0.3400) | (0.3500|0.8600, 0.6000|0.1400) | (0.7500|0.6700, 0.2000|0.3300) |
| Hydrogen | (0.1159|0.7540, 0.8675|0.2460) | (0.5000|0.5600, 0.4500|0.4400) | (0.0500|0.4310, 0.8500|0.5690) | (0.6097|0.3700, 0.2379|0.6300) | (0.0044|0.7600, 0.9823|0.2400) | (0.0421|0.7630, 0.1580|0.2370) | (0.0002|0.6420, 0.9987|0.3580) | (0.7500|0.3560, 0.2000|0.6440) | (0.5000|0.6500, 0.4500|0.3500) |
| Super-capacitors | (0.2815|0.8700, 0.6755|0.1300) | (0.3500|0.4860, 0.6000|0.5140) | (0.0500|0.7640, 0.8000|0.2360) | (0.0001|0.6400, 0.9886|0.3600) | (0.1773|0.7300, 0.6455|0.2700) | (0.0084|0.4760, 0.9747|0.5240) | (0.0255|0.7600, 0.8299|0.2400) | (0.3500|0.8300, 0.6000|0.1700) | (0.5000|0.3700, 0.4500|0.6300) |
| SMES | (0.2980|0.2400, 0.6854|0.7600) | (0.3500|0.8000, 0.6000|0.2000) | (0.2000|0.4250, 0.7000|0.5750) | (0.0004|0.7400, 0.9962|0.2600) | (0.0886|0.8670, 0.8671|0.1330) | (0.0168|0.8600, 0.9747|0.1400) | (0.0851|0.4700, 0.1494|0.5300) | (0.9000|0.8590, 0.1000|0.1410) | (0.5000|0.7674, 0.4500|0.2326) |
| Thermal (TES) | (0.0464|0.4200, 0.9404|0.5800) | (0.7500|0.3000, 0.2000|0.7000) | (0.0500|0.6250, 0.8500|0.3480) | (0.0229|0.7360, 0.9543|0.2640) | (0.0004|0.4860, 0.9911|0.5140) | (0.0084|0.2590, 0.9663|0.7410) | (0.0003|0.5700, 0.9889|0.4300) | (0.3500|0.5300, 0.6000|0.4700) | (0.5000|0.6540, 0.4500|0.3460) |
| Technologies | Energy Efficiency (%) | Response Time | Lifetime (Years) | Energy Density (Wh/kg) | Self-Discharge Losses (%/Day) | Power Capital Cost (USD/kw) | Energy Capital Cost (USD/kwh) | Environmental Dimension | Social Acceptance |
|---|---|---|---|---|---|---|---|---|---|
| PHS | (70, 75) | Medium | (30, 60) | (0.5, 1.5) | (0.0001, 0.0001) | (700, 2000) | (5, 100) | Very high | Very high |
| CAES | (41, 75) | Long | (20, 40) | (30, 60) | (0.0001, 0.0001) | (400, 800) | (50, 150) | Very high | Very high |
| FES | (80, 90) | Medium | (15, 20) | (10, 30) | (20, 100) | (250, 350) | (1000, 5000) | Very high | Very high |
| Lead–acid | (75, 80) | Very short | (3, 12) | (30, 50) | (0.1, 0.3) | (300, 600) | (150, 500) | Very high | Medium |
| Li-ion | (65, 78) | Very short | (5, 15) | (75, 250) | (0.1, 0.3) | (1200, 4000) | (600, 2500) | Low | High |
| Hydrogen | (35, 40) | Medium | (5, 20) | (800, 1000) | (0.5, 2) | (500, 10,000) | (2, 15) | High | Medium |
| Super-capacitors | (85, 98) | Short | (10, 25) | (0.1, 15) | (20, 40) | (100, 300) | (300, 2000) | Low | Medium |
| SMES | (90, 95) | Short | (20, 30) | (0.5, 5) | (10, 15) | (200, 300) | (1000, 10,000) | Very high | Medium |
| Thermal (TES) | (14, 18) | Long | (5, 15) | (30, 60) | (0.05, 1) | (100, 400) | (3, 130) | Low | Medium |
| Technologies | Energy Efficiency (%) | Response Time | Lifetime (Years) | Energy Density (Wh/kg) | Self-Discharge Losses (%/Day) | Power Capital Cost (USD/kw) | Energy Capital Cost (USD/kwh) | Environmental Dimension | Social Acceptance |
|---|---|---|---|---|---|---|---|---|---|
| PHS | (0.2308|0.3760, 0.7527|0.6240) | (0.5000|0.3600, 0.4500|0.6400) | (0.2966|0.8100, 0.4067|0.1900) | (0.0004|0.4250, 0.9989|0.5750) | (0.0000|0.4310, 1.0000|0.5690) | (0.0629|0.7600, 0.8204|0.2400) | (0.0004|0.7600, 0.9915|0.2400) | (0.9000|0.2600, 0.1000|0.7400) | (0.9000|0.3430, 0.1000|0.6570) |
| CAES | (0.1352|0.5600, 0.7527|0.4400) | (0.7500|0.7400, 0.2000|0.2600) | (0.1978|0.5300, 0.6045|0.4700) | (0.0229|0.6520, 0.9543|0.3480) | (0.0000|0.7640, 1.0000|0.2360) | (0.0359|0.2390, 0.9282|0.7610) | (0.0043|0.4860, 0.9872|0.5140) | (0.9000|0.5660, 0.1000|0.4340) | (0.9000|0.6240, 0.1000|0.3760) |
| FES | (0.2638|0.3500, 0.7032|0.6500) | (0.5000|0.4340, 0.4500|0.5660) | (0.1483|0.4260, 0.8022|0.5740) | (0.0076|0.2390, 0.9771|0.7610) | (0.1773|0.6400, 0.1137|0.3600) | (0.0224|0.6000, 0.9686|0.4000) | (0.0851|0.8000, 0.5744|0.2000) | (0.9000|0.2470, 0.1000|0.7530) | (0.9000|0.4400, 0.1000|0.5600) |
| Lead–acid | (0.2473|0.3700, 0.7362|0.6300) | (0.1000|0.7530, 0.9000|0.2470) | (0.0297|0.6600, 0.8813|0.3400) | (0.0229|0.6000, 0.9619|0.4000) | (0.0009|0.6000, 0.9973|0.4000) | (0.0269|0.7520, 0.9461|0.2480) | (0.0128|0.7630, 0.9574|0.2370) | (0.9000|0.6540, 0.1000|0.3460) | (0.5000|0.5140, 0.4500|0.4860) |
| Li-ion | (0.2143|0.6400, 0.7428|0.3600) | (0.1000|0.5920, 0.9000|0.4080) | (0.0494|0.6820, 0.8517|0.3180) | (0.0572|0.2400, 0.8095|0.7600) | (0.0009|0.2400, 0.9973|0.7600) | (0.1078|0.5400, 0.6408|0.4600) | (0.0511|0.6000, 0.7872|0.4000) | (0.3500|0.2400, 0.6000|0.7600) | (0.7500|0.2000, 0.2000|0.8000) |
| Hydrogen | (0.1154|0.3800, 0.8681|0.6200) | (0.5000|0.3800, 0.4500|0.6200) | (0.0494|0.5850, 0.8022|0.4150) | (0.6097|0.3800, 0.2379|0.6200) | (0.0044|0.6400, 0.9823|0.3600) | (0.0449|0.4260, 0.1020|0.5740) | (0.0002|0.6600, 0.9987|0.3400) | (0.7500|0.5490, 0.2000|0.4510) | (0.5000|0.8700, 0.4500|0.1300) |
| Super-capacitors | (0.2803|0.7400, 0.6768|0.2600) | (0.3500|0.7400, 0.6000|0.2600) | (0.0989|0.8450, 0.7528|0.1550) | (0.0001|0.7400, 0.9886|0.2600) | (0.1773|0.3800, 0.6455|0.6200) | (0.0090|0.5850, 0.9731|0.4150) | (0.0255|0.6420, 0.8298|0.3580) | (0.3500|0.5850, 0.6000|0.4150) | (0.5000|0.6420, 0.4500|0.3580) |
| SMES | (0.2968|0.5510, 0.6867|0.4490) | (0.3500|0.2390, 0.6000|0.7610) | (0.1978|0.6350, 0.7034|0.3650) | (0.0004|0.5510, 0.9962|0.4490) | (0.0886|0.7400, 0.8671|0.2600) | (0.0180|0.8450, 0.9731|0.1550) | (0.0851|0.8600, 0.1488|0.1400) | (0.9000|0.8450, 0.1000|0.1550) | (0.5000|0.7600, 0.4500|0.2400) |
| Thermal (TES) | (0.0462|0.4590, 0.9406|0.5410) | (0.7500|0.6000, 0.2000|0.4000) | (0.0494|0.7630, 0.8517|0.2370) | (0.0229|0.4590, 0.9543|0.5410) | (0.0004|0.6200, 0.9911|0.3800) | (0.0090|0.2400, 0.9641|0.7600) | (0.0003|0.3560, 0.9889|0.6440) | (0.3500|0.6350, 0.6000|0.3650) | (0.5000|0.4700, 0.4500|0.5300) |
| Technologies | Energy Efficiency (%) | Response Time | Lifetime (Years) | Energy Density (Wh/kg) | Self-Discharge Losses (%/Day) | Power Capital Cost (USD/kw) | Energy Capital Cost (USD/kwh) | Environmental Dimension | Social Acceptance |
|---|---|---|---|---|---|---|---|---|---|
| PHS | (65, 75) | Medium | (30, 60) | (0.5, 1.5) | (0.0001, 0.0001) | (600, 2000) | (5, 100) | Very high | Very high |
| CAES | (41, 75) | Long | (20, 40) | (30, 60) | (0.0001, 0.0001) | (400, 800) | (50, 150) | Very high | Very high |
| FES | (80, 90) | Medium | (15, 20) | (5, 50) | (20, 100) | (250, 350) | (1000, 5000) | Very high | Very high |
| Lead–acid | (75, 80) | Very short | (3, 12) | (30, 50) | (0.1, 0.3) | (300, 600) | (150, 500) | Very high | Medium |
| Li-ion | (65, 75) | Very short | (5, 15) | (75, 250) | (0.1, 0.3) | (1200, 4000) | (600, 2500) | Low | High |
| Hydrogen | (35, 40) | Medium | (5, 20) | (800, 1000) | (0.5, 2) | (500, 10,000) | (2, 15) | High | Medium |
| Super-capacitors | (85, 98) | Short | (10, 20) | (0.1, 15) | (20, 40) | (100, 300) | (300, 2000) | Low | Medium |
| SMES | (90, 95) | Short | (20, 30) | (0.5, 5) | (10, 15) | (200, 300) | (1000, 10,000) | Very high | Medium |
| Thermal (TES) | (14, 18) | Long | (5, 15) | (30, 60) | (0.05, 1) | (100, 400) | (3, 130) | Low | Medium |
| Technologies | Energy Efficiency (%) | Response Time | Lifetime (Years) | Energy Density (Wh/kg) | Self-Discharge Losses (%/Day) | Power Capital Cost (USD/kw) | Energy Capital Cost (USD/kwh) | Environmental Dimension | Social Acceptance |
|---|---|---|---|---|---|---|---|---|---|
| PHS | (0.2157|0.7400, 0.7511|0.2600) | (0.5000|0.5600, 0.4500|0.4400) | (0.3000|0.5600, 0.4001|0.4400) | (0.0004|0.5920, 0.9989|0.4080) | (0.0000|0.7600, 1.0000|0.2400) | (0.0539|0.3900, 0.8203|0.6100) | (0.0004|0.7000, 0.9915|0.3000) | (0.9000|0.8820, 0.1000|0.1180) | (0.9000|0.4300, 0.1000|0.5700) |
| CAES | (0.1360|0.5510, 0.7511|0.4490) | (0.7500|0.5490, 0.2000|0.4510) | (0.2000|0.5490, 0.6001|0.4510) | (0.0229|0.5490, 0.9543|0.4510) | (0.0000|0.4600, 1.0000|0.5400) | (0.0359|0.7800, 0.9281|0.2200) | (0.0043|0.5320, 0.9872|0.4680) | (0.9000|0.3050, 0.1000|0.6950) | (0.9000|0.6250, 0.1000|0.3750) |
| FES | (0.2654|0.7600, 0.7014|0.2400) | (0.5000|0.2390, 0.4500|0.7610) | (0.15000|0.2390, 0.8000|0.7610) | (0.0038|0.2390, 0.9619|0.7610) | (0.1773|0.6520, 0.1137|0.3480) | (0.0225|0.4500, 0.9686|0.5500) | (0.0851|0.6930, 0.5744|0.3070) | (0.9000|0.4400, 0.1000|0.5600) | (0.9000|0.6520, 0.1000|0.3480) |
| Lead–acid | (0.2489|0.2390, 0.7346|0.7610) | (0.1000|0.6000, 0.9000|0.4000) | (0.0300|0.6000, 0.8800|0.4000) | (0.0229|0.6000, 0.9619|0.4000) | (0.0009|0.2390, 0.9973|0.7610) | (0.0270|0.4900, 0.9461|0.5100) | (0.0128|0.2390, 0.9574|0.7610) | (0.9000|0.2000, 0.1000|0.8000) | (0.5000|0.2390, 0.4500|0.7610) |
| Li-ion | (0.2157|0.6000, 0.7511|0.4000) | (0.1000|0.3900, 0.9000|0.6100) | (0.0500|0.5920, 0.8500|0.4080) | (0.0571|0.5920, 0.8096|0.4080) | (0.0009|0.6000, 0.9973|0.4000) | (0.1078|0.2700, 0.6406|0.7300) | (0.0511|0.6000, 0.7872|0.4000) | (0.3500|0.5600, 0.6000|0.4400) | (0.7500|0.6000, 0.2000|0.4000) |
| Hydrogen | (0.1161|0.2700, 0.8673|0.7300) | (0.5000|0.7800, 0.4500|0.2200) | (0.0500|0.7800, 0.8000|0.2200) | (0.6094|0.5920, 0.2382|0.4080) | (0.0044|0.2400, 0.9823|0.7600) | (0.0449|0.7200, 0.1016|0.2800) | (0.0002|0.5490, 0.9987|0.4510) | (0.7500|0.5490, 0.2000|0.4510) | (0.5000|0.5490, 0.4500|0.4510) |
| Super-capacitors | (0.2820|0.7200, 0.6748|0.2800) | (0.3500|0.4500, 0.6000|0.5500) | (0.1000|0.4500, 0.8000|0.5500) | (0.0001|0.4500, 0.9886|0.5500) | (0.1773|0.5550, 0.6455|0.4450) | (0.0090|0.3380, 0.9730|0.5850) | (0.0255|0.6820, 0.8298|0.3180) | (0.3500|0.8300, 0.6000|0.1700) | (0.5000|0.8300, 0.4500|0.1700) |
| SMES | (0.2986|0.5490, 0.6848|0.4510) | (0.3500|0.5850, 0.6000|0.4150) | (0.2000|0.5850, 0.7000|0.4150) | (0.0004|0.5850, 0.9962|0.4150) | (0.0886|0.4900, 0.8671|0.5100) | (0.0180|0.8600, 0.9730|0.8450) | (0.0851|0.5850, 0.1488|0.4150) | (0.9000|0.8590, 0.1000|0.1410) | (0.5000|0.7340, 0.4500|0.2660) |
| Thermal (TES) | (0.0465|0.5850, 0.9403|0.4150) | (0.7500|0.8450, 0.2000|0.1550) | (0.0500|0.8450, 0.8500|0.1550) | (0.0229|0.4590, 0.9543|0.5410) | (0.0004|0.3100, 0.9911|0.6900) | (0.0090|0.2590, 0.9641|0.6350) | (0.0003|0.7900, 0.9889|0.2100) | (0.3500|0.4300, 0.6000|0.5700) | (0.5000|0.3700, 0.4500|0.6300) |
| Technologies | Energy Efficiency (%) | Response Time | Lifetime (Years) | Energy Density (Wh/kg) | Self-Discharge Losses (%/Day) | Power Capital Cost (USD/kw) | Energy Capital Cost (USD/kwh) | Environmental Dimension | Social Acceptance |
|---|---|---|---|---|---|---|---|---|---|
| PHS | (65, 75) | Medium | (30, 60) | (0.5, 1.5) | (0.0001, 0.0001) | (600, 4600) | (5, 100) | Very high | Very high |
| CAES | (41, 75) | Long | (20, 40) | (30, 60) | (0.0001, 0.0001) | (400, 800) | (50, 150) | Very high | Very high |
| FES | (80, 90) | Medium | (15, 20) | (10, 30) | (20, 100) | (250, 350) | (1000, 5000) | Very high | Very high |
| Lead–acid | (70, 80) | Very short | (3, 12) | (30, 50) | (0.1, 0.3) | (300, 600) | (150, 500) | Very high | Medium |
| Li-ion | (65, 75) | Very short | (5, 15) | (75, 250) | (0.1, 0.3) | (1200, 4000) | (600, 2500) | Low | High |
| Hydrogen | (35, 40) | Medium | (5, 20) | (800, 1000) | (0.5, 2) | (500, 10,000) | (2, 15) | High | Medium |
| Super-capacitors | (85, 98) | Short | (10, 20) | (0.1, 15) | (20, 40) | (100, 300) | (300, 2000) | Low | Medium |
| SMES | (90, 95) | Short | (20, 30) | (0.5, 5) | (10, 15) | (200, 300) | (1000, 10,000) | Very high | Medium |
| Thermal (TES) | (14, 18) | Long | (5, 15) | (30, 60) | (0.05, 1) | (100, 400) | (3, 130) | Low | Medium |
| Technologies | Energy Efficiency (%) | Response Time | Lifetime (Years) | Energy Density (Wh/kg) | Self-Discharge Losses (%/Day) | Power Capital Cost (USD/kw) | Energy Capital Cost (USD/kwh) | Environmental Dimension | Social Acceptance |
|---|---|---|---|---|---|---|---|---|---|
| PHS | (0.2156|0.6750, 0.7513|0.3250) | (0.5000|0.3750, 0.4500|0.6250) | (0.3026|0.6850, 0.3948|0.3150) | (0.0004|0.5400, 0.9989|0.4600) | (0.0000|0.5430, 1.0000|0.4570) | (0.0539|0.3590, 0.8203|0.6410) | (0.0004|0.4570, 0.9915|0.5430) | (0.9000|0.7820, 0.1000|0.2180) | (0.9000|0.6430, 0.1000|0.3570) |
| CAES | (0.1360|0.5450, 0.7513|0.4550) | (0.7500|0.5650, 0.2000|0.4350) | (0.2017|0.4670, 0.5965|0.5330) | (0.0229|0.4320, 0.9543|0.5680) | (0.0000|0.3460, 1.0000|0.6540) | (0.0359|0.6780, 0.9281|0.3220) | (0.0043|0.6720, 0.9872|0.3280) | (0.9000|0.3000, 0.1000|0.7000) | (0.9000|0.4500, 0.1000|0.5500) |
| FES | (0.2819|0.6500, 0.7015|0.3500) | (0.5000|0.7240, 0.4500|0.2760) | (0.1513|0.5400, 0.7983|0.4600) | (0.0076|0.7970, 0.9771|0.2030) | (0.1773|0.6560, 0.1137|0.3440) | (0.0225|0.4500, 0.9686|0.5500) | (0.0851|0.6930, 0.5744|0.3070) | (0.9000|0.5400, 0.1000|0.4600) | (0.9000|0.4200, 0.1000|0.5800) |
| Lead–acid | (0.2321|0.7420, 0.7347|0.2580) | (0.1000|0.4570, 0.9000|0.5430) | (0.0303|0.3500, 0.8790|0.6500) | (0.0229|0.7160, 0.9619|0.2840) | (0.0009|0.7400, 0.9973|0.2600) | (0.0270|0.6850, 0.9461|0.3150) | (0.0128|0.2400, 0.9574|0.7600) | (0.9000|0.2900, 0.1000|0.7100) | (0.5000|0.4670, 0.4500|0.5330) |
| Li-ion | (0.2156|0.7240, 0.7513|0.2760) | (0.1000|0.6720, 0.9000|0.3280) | (0.0504|0.5400, 0.8487|0.4600) | (0.0572|0.2400, 0.8095|0.7600) | (0.0009|0.4800, 0.9973|0.5200) | (0.1078|0.4670, 0.6406|0.5330) | (0.0511|0.5400, 0.7872|0.4600) | (0.3500|0.4600, 0.6000|0.5400) | (0.7500|0.3700, 0.2000|0.6300) |
| Hydrogen | (0.1161|0.5400, 0.8674|0.4600) | (0.5000|0.5600, 0.4500|0.4400) | (0.0504|0.3940, 0.8487|0.6060) | (0.6097|0.6430, 0.2379|0.3570) | (0.0044|0.3430, 0.9823|0.6570) | (0.0449|0.5400, 0.1016|0.4600) | (0.0002|0.5400, 0.9987|0.4600) | (0.7500|0.5490, 0.2000|0.4510) | (0.5000|0.6420, 0.4500|0.3580) |
| Super-capacitors | (0.2819|0.6520, 0.6750|0.3480) | (0.3500|0.8700, 0.6000|0.1300) | (0.1009|0.4830, 0.7983|0.5170) | (0.0001|0.5400, 0.9886|0.4600) | (0.1773|0.7550, 0.6455|0.2450) | (0.0090|0.7550, 0.9730|0.2450) | (0.0255|0.6200, 0.8298|0.3800) | (0.3500|0.4300, 0.6000|0.5700) | (0.5000|0.4800, 0.4500|0.5200) |
| SMES | (0.2985|0.7520, 0.6850|0.2480) | (0.3500|0.1900, 0.6000|0.8100) | (0.2017|0.2100, 0.6974|0.7900) | (0.0004|0.5540, 0.9962|0.4460) | (0.0886|0.4900, 0.8671|0.5100) | (0.0180|0.4900, 0.9730|0.5100) | (0.0851|0.8500, 0.1488|0.1500) | (0.9000|0.5900, 0.1000|0.4100) | (0.5000|0.7970, 0.4500|0.2030) |
| Thermal (TES) | (0.0464|0.4730, 0.9403|0.5270) | (0.7500|0.7120, 0.2000|0.2880) | (0.0504|0.1750, 0.8487|0.8250) | (0.0229|0.3400, 0.9543|0.6600) | (0.0004|0.5310, 0.9911|0.4690) | (0.0090|0.5310, 0.9641|0.4690) | (0.0003|0.8900, 0.9889|0.1100) | (0.3500|0.3430, 0.6000|0.6570) | (0.5000|0.7160, 0.4500|0.2840) |
| Technologies | Energy Efficiency (%) | Response Time | Lifetime (Years) | Energy Density (Wh/kg) | Self-Discharge Losses (%/Day) | Power Capital Cost (USD/kw) | Energy Capital Cost (USD/kwh) | Environmental Dimension | Social Acceptance |
|---|---|---|---|---|---|---|---|---|---|
| PHS | (65, 75) | Medium | (30, 60) | (0.5, 1.5) | (0.0001, 0.0001) | (600, 2000) | (5, 100) | Very high | Very high |
| CAES | (41, 75) | Long | (20, 40) | (30, 60) | (0.0001, 0.0001) | (400, 800) | (50, 150) | Very high | Very high |
| FES | (80, 90) | Medium | (15, 20) | (10, 30) | (20, 100) | (250, 350) | (1000, 5000) | Very high | Very high |
| Lead–acid | (75, 80) | Very short | (3, 12) | (30, 50) | (0.1, 0.3) | (300, 600) | (150, 500) | Very high | Medium |
| Li-ion | (65, 75) | Very short | (5, 15) | (75, 250) | (0.1, 0.3) | (1200, 4000) | (600, 2500) | Low | High |
| Hydrogen | (35, 40) | Medium | (5, 15) | (800, 1000) | (0.5, 2) | (500, 10,000) | (2, 15) | High | Medium |
| Super-capacitors | (85, 98) | Short | (10, 20) | (0.1, 15) | (20, 40) | (100, 300) | (300, 2000) | Low | Medium |
| SMES | (90, 95) | Short | (20, 30) | (0.5, 5) | (10, 15) | (200, 300) | (1000, 10,000) | Very high | Medium |
| Thermal (TES) | (14, 18) | Long | (5, 15) | (30, 60) | (0.05, 1) | (100, 400) | (3, 130) | Low | Medium |
| Technologies | Energy Efficiency (%) | Response Time | Lifetime (Years) | Energy Density (Wh/kg) | Self-Discharge Losses (%/Day) | Power Capital Cost (USD/kw) | Energy Capital Cost (USD/kwh) | Environmental Dimension | Social Acceptance |
|---|---|---|---|---|---|---|---|---|---|
| PHS | (0.2157|0.4450, 0.7511|0.5550) | (0.5000|0.4040, 0.4500|0.5960) | (0.3026|0.6570, 0.3948|0.3430) | (0.0004|0.4000, 0.9989|0.6000) | (0.0000|0.5420, 1.0000|0.4580) | (0.0539|0.5640, 0.8203|0.4360) | (0.0004|0.7400, 0.9915|0.2600) | (0.9000|0.4460, 0.1000|0.5540) | (0.9000|0.4030, 0.1000|0.5970) |
| CAES | (0.1360|0.5300, 0.7511|0.4700) | (0.7500|0.5560, 0.2000|0.4440) | (0.2017|0.3760, 0.5965|0.6240) | (0.0229|0.6100, 0.9543|0.3900) | (0.0000|0.7500, 1.0000|0.2500) | (0.0359|0.6500, 0.9281|0.3500) | (0.0043|0.5320, 0.9872|0.4680) | (0.9000|0.5400, 0.1000|0.4600) | (0.9000|0.6470, 0.1000|0.3530) |
| FES | (0.2654|0.4300, 0.7014|0.5700) | (0.5000|0.8630, 0.4500|0.1370) | (0.1513|0.4600, 0.7983|0.5400) | (0.0076|0.2200, 0.9771|0.7800) | (0.1773|0.3660, 0.1137|0.6340) | (0.0225|0.4500, 0.9686|0.5500) | (0.0851|0.4600, 0.5744|0.5400) | (0.9000|0.6440, 0.1000|0.3560) | (0.9000|0.4110, 0.1000|0.5890) |
| Lead–acid | (0.2489|0.7700, 0.7346|0.2300) | (0.1000|0.7520, 0.9000|0.2480) | (0.0303|0.4600, 0.8790|0.5400) | (0.0229|0.4110, 0.9619|0.5890) | (0.0009|0.6340, 0.9973|0.3660) | (0.0270|0.4900, 0.9461|0.5100) | (0.0128|0.4600, 0.9574|0.5400) | (0.9000|0.2420, 0.1000|0.7580) | (0.5000|0.4670, 0.4500|0.5330) |
| Li-ion | (0.2157|0.3240, 0.7511|0.6760) | (0.1000|0.5750, 0.9000|0.4250) | (0.0504|0.6340, 0.8487|0.3660) | (0.0572|0.2640, 0.8095|0.7360) | (0.0009|0.6600, 0.9973|0.3400) | (0.1078|0.4270, 0.6406|0.5730) | (0.0511|0.6340, 0.7872|0.3660) | (0.3500|0.5600, 0.6000|0.4400) | (0.7500|0.6700, 0.2000|0.3300) |
| Hydrogen | (0.1161|0.3980, 0.8673|0.6020) | (0.5000|0.3460, 0.4500|0.6540) | (0.0504|0.3980, 0.8487|0.6020) | (0.6097|0.5800, 0.2379|0.4200) | (0.0044|0.6410, 0.9823|0.3590) | (0.0449|0.6470, 0.1016|0.3530) | (0.0002|0.4400, 0.9987|0.5600) | (0.7500|0.5400, 0.2000|0.4600) | (0.5000|0.8070, 0.4500|0.1930) |
| Super-capacitors | (0.2820|0.6000, 0.6748|0.4000) | (0.3500|0.2400, 0.6000|0.7600) | (0.1009|0.4600, 0.7983|0.5400) | (0.0001|0.4270, 0.9886|0.5730) | (0.1773|0.4500, 0.6455|0.5500) | (0.0090|0.6800, 0.9730|0.3200) | (0.0255|0.5600, 0.8298|0.4400) | (0.3500|0.8300, 0.6000|0.1700) | (0.5000|0.4260, 0.4500|0.5740) |
| SMES | (0.2986|0.7100, 0.6848|0.2900) | (0.3500|0.1940, 0.6000|0.8060) | (0.2017|0.6340, 0.6974|0.3660) | (0.0004|0.2420, 0.9962|0.7580) | (0.0886|0.4900, 0.8671|0.5100) | (0.0180|0.8640, 0.9730|0.1360) | (0.0851|0.5400, 0.1488|0.4600) | (0.9000|0.8900, 0.1000|0.1100) | (0.5000|0.6400, 0.4500|0.3600) |
| Thermal (TES) | (0.0465|0.3200, 0.9403|0.6800) | (0.7500|0.4400, 0.2000|0.5600) | (0.0504|0.6600, 0.8487|0.3400) | (0.0229|0.6470, 0.9543|0.3530) | (0.0004|0.2310, 0.9911|0.7690) | (0.0090|0.6530, 0.9641|0.3470) | (0.0003|0.7200, 0.9889|0.2800) | (0.3500|0.4300, 0.6000|0.5700) | (0.5000|0.4100, 0.4500|0.5900) |
| Technologies | Energy Efficiency (%) | Response Time | Lifetime (Years) | Energy Density (Wh/kg) | Self-Discharge Losses (%/Day) | Power Capital Cost (USD/kw) | Energy Capital Cost (USD/kwh) | Environmental Dimension | Social Acceptance |
|---|---|---|---|---|---|---|---|---|---|
| PHS | (75, 80) | Medium | (30, 60) | (0.5, 1.5) | (0.0001, 0.0001) | (600, 2000) | (5, 100) | Very high | Very high |
| CAES | (41, 75) | Long | (20, 40) | (30, 60) | (0.0001, 0.0001) | (400, 800) | (50, 150) | Very high | Very high |
| FES | (88, 90) | Medium | (15, 20) | (5, 130) | (20, 100) | (250, 350) | (1000, 5000) | Very high | Very high |
| Lead–acid | (75, 80) | Very short | (3, 12) | (30, 50) | (0.1, 0.3) | (300, 600) | (150, 500) | Very high | Medium |
| Li-ion | (65, 75) | Very short | (5, 15) | (75, 250) | (0.1, 0.3) | (1200, 4000) | (600, 2500) | Low | High |
| Hydrogen | (35, 40) | Medium | (5, 15) | (800, 1000) | (0.5, 2) | (500, 10,000) | (2, 15) | High | Medium |
| Super-capacitors | (85, 98) | Short | (10, 20) | (0.1, 15) | (20, 40) | (100, 300) | (300, 2000) | Low | Medium |
| SMES | (90, 95) | Short | (20, 30) | (0.5, 5) | (10, 15) | (200, 300) | (1000, 10,000) | Very high | Medium |
| Thermal (TES) | (14, 18) | Long | (5, 15) | (30, 60) | (0.05, 1) | (100, 400) | (3, 130) | Low | Medium |
| Technologies | Energy Efficiency (%) | Response Time | Lifetime (Years) | Energy Density (Wh/kg) | Self-Discharge Losses (%/Day) | Power Capital Cost (USD/kw) | Energy Capital Cost (USD/kwh) | Environmental Dimension | Social Acceptance |
|---|---|---|---|---|---|---|---|---|---|
| PHS | (0.2442|0.7610, 0.7396|0.2390) | (0.5000|0.5500, 0.4500|0.4500) | (0.3026|0.5250, 0.3948|0.4750) | (0.0004|0.8790, 0.9989|0.1210) | (0.0000|0.6250, 1.0000|0.3750) | (0.0539|0.4300, 0.8203|0.5700) | (0.0004|0.6200, 0.9915|0.3800) | (0.9000|0.8800, 0.1000|0.1200) | (0.9000|0.5420, 0.1000|0.4580) |
| CAES | (0.1335|0.4000, 0.7558|0.6000) | (0.7500|0.5100, 0.2000|0.4900) | (0.2017|0.6520, 0.5965|0.3480) | (0.0228|0.4670, 0.9545|0.5330) | (0.0000|0.5420, 1.0000|0.4580) | (0.0359|0.6250, 0.9281|0.3750) | (0.0043|0.4800, 0.9872|0.5200) | (0.9000|0.3050, 0.1000|0.6950) | (0.9000|0.6020, 0.1000|0.3980) |
| FES | (0.2865|0.4510, 0.7070|0.5490) | (0.5000|0.5320, 0.4500|0.4680) | (0.1513|0.2390, 0.7983|0.7610) | (0.0038|0.7700, 0.9014|0.2300) | (0.1773|0.2360, 0.1137|0.7640) | (0.0225|0.2390, 0.9686|0.7610) | (0.0851|0.6600, 0.5744|0.3400) | (0.9000|0.4400, 0.1000|0.5600) | (0.9000|0.5400, 0.1000|0.4600) |
| Lead–acid | (0.2442|0.6100, 0.7396|0.3900) | (0.1000|0.6930, 0.9000|0.3070) | (0.0303|0.6000, 0.8790|0.4000) | (0.0228|0.4400, 0.9621|0.5600) | (0.0009|0.7000, 0.9973|0.3000) | (0.0270|0.6000, 0.9461|0.4000) | (0.0128|0.2390, 0.9574|0.7610) | (0.9000|0.6100, 0.1000|0.3900) | (0.5000|0.4670, 0.4500|0.5330) |
| Li-ion | (0.2116|0.3900, 0.7558|0.6100) | (0.1000|0.5920, 0.9000|0.4080) | (0.0504|0.6100, 0.8487|0.3900) | (0.0569|0.6100, 0.8104|0.3900) | (0.0009|0.3180, 0.9973|0.6820) | (0.1078|0.6100, 0.6406|0.3900) | (0.0511|0.6000, 0.7872|0.4000) | (0.3500|0.3900, 0.6000|0.6100) | (0.7500|0.3900, 0.2000|0.6100) |
| Hydrogen | (0.1139|0.6020, 0.8698|0.3980) | (0.5000|0.3360, 0.4500|0.6640) | (0.0504|0.3900, 0.8487|0.6100) | (0.6069|0.3800, 0.2414|0.6200) | (0.0044|0.4150, 0.9823|0.5850) | (0.0449|0.7200, 0.1016|0.2800) | (0.0002|0.6000, 0.9987|0.4000) | (0.7500|0.4830, 0.2000|0.5170) | (0.5000|0.4830, 0.4500|0.5170) |
| Super-capacitors | (0.2767|0.5400, 0.6810|0.4600) | (0.3500|0.2700, 0.6000|0.7300) | (0.1009|0.4830, 0.7983|0.5170) | (0.0001|0.7400, 0.9886|0.2600) | (0.1773|0.2100, 0.6455|0.4400) | (0.0090|0.3380, 0.9730|0.5400) | (0.0255|0.6100, 0.8298|0.3900) | (0.3500|0.8300, 0.6000|0.1700) | (0.5000|0.8300, 0.4500|0.1700) |
| SMES | (0.2930|0.7110, 0.6907|0.2890) | (0.3500|0.5550, 0.6000|0.4450) | (0.2017|0.2160, 0.6974|0.7840) | (0.0004|0.2160, 0.9962|0.7840) | (0.0886|0.4900, 0.8671|0.5100) | (0.0180|0.8600, 0.9730|0.7340) | (0.0851|0.5850, 0.1488|0.4150) | (0.9000|0.5320, 0.1000|0.4680) | (0.5000|0.7340, 0.4500|0.2660) |
| Thermal (TES) | (0.0456|0.2400, 0.9414|0.7600) | (0.7500|0.4900, 0.2000|0.5100) | (0.0504|0.1500, 0.8487|0.8500) | (0.0228|0.1500, 0.9545|0.8500) | (0.0004|0.3100, 0.9911|0.6900) | (0.0090|0.2590, 0.9641|0.3700) | (0.0003|0.7900, 0.9889|0.2100) | (0.3500|0.6930, 0.6000|0.3070) | (0.5000|0.4600, 0.4500|0.5400) |
| Technologies | Energy Efficiency (%) | Response Time | Lifetime (Years) | Energy Density Wh/kg | Self-Discharge Losses (%/Day) | Power Capital Cost (USD/kw) | Energy Capital Cost (USD/kwh) | Environmental Dimension | Social Acceptance |
|---|---|---|---|---|---|---|---|---|---|
| PHS | (65, 75) | Medium | (30, 60) | (0.5, 1.5) | (0.0001, 0.0001) | (600, 2000) | (5, 100) | Very high | Very high |
| CAES | (41, 75) | Long | (20, 40) | (30, 60) | (0.0001, 0.0001) | (400, 800) | (50, 150) | Very high | Very high |
| FES | (80, 90) | Medium | (15, 20) | (5, 130) | (20, 100) | (250, 350) | (1000, 5000) | Very high | Very high |
| Lead–acid | (75, 80) | Very short | (3, 12) | (30, 50) | (0.1, 0.3) | (300, 600) | (150, 500) | Very high | Medium |
| Li-ion | (65, 78) | Very short | (5, 15) | (75, 250) | (0.1, 0.3) | (1200, 4000) | (600, 2500) | Low | High |
| Hydrogen | (35, 40) | Medium | (5, 15) | (800, 1000) | (0.5, 2) | (500, 10,000) | (2, 15) | High | Medium |
| Super-capacitors | (85, 98) | Short | (10, 20) | (0.1, 15) | (20, 40) | (100, 300) | (300, 2000) | Low | Medium |
| SMES | (90, 95) | Short | (20, 30) | (0.5, 5) | (10, 15) | (200, 300) | (1000, 10,000) | Very high | Medium |
| Thermal (TES) | (14, 18) | Long | (5, 15) | (30, 60) | (0.05, 1) | (100, 400) | (3, 130) | Low | Medium |
| Technologies | Energy Efficiency (%) | Response Time | Lifetime (Years) | Energy Density (Wh/kg) | Self-Discharge Losses (%/Day) | Power Capital Cost (USD/kw) | Energy Capital Cost (USD/kwh) | Environmental Dimension | Social Acceptance |
|---|---|---|---|---|---|---|---|---|---|
| PHS | (0.2151|0.6100, 0.7518|0.3900) | (0.5000|0.4600, 0.4500|0.5400) | (0.3026|0.7800, 0.3948|0.2200) | (0.0004|0.7160, 0.9989|0.2840) | (0.0000|0.6400, 1.0000|0.3600) | (0.0539|0.5460, 0.8203|0.4540) | (0.0004|0.7540, 0.9915|0.2460) | (0.9000|0.8000, 0.1000|0.2000) | (0.9000|0.5430, 0.1000|0.4570) |
| CAES | (0.1357|0.3900, 0.7518|0.6100) | (0.7500|0.6340, 0.2000|0.3660) | (0.2017|0.4500, 0.5965|0.5500) | (0.0228|0.2400, 0.9545|0.7600) | (0.0000|0.5630, 1.0000|0.4370) | (0.0359|0.7540, 0.9281|0.2460) | (0.0043|0.5320, 0.9872|0.4680) | (0.9000|0.3800, 0.1000|0.6200) | (0.9000|0.7250, 0.1000|0.2750) |
| FES | (0.2648|0.5400, 0.7021|0.4600) | (0.5000|0.5400, 0.4500|0.4600) | (0.1513|0.4900, 0.7983|0.5100) | (0.0038|0.6430, 0.9014|0.3570) | (0.1773|0.3460, 0.1137|0.6540) | (0.0225|0.4500, 0.9686|0.5500) | (0.0851|0.6930, 0.5744|0.3070) | (0.9000|0.4320, 0.1000|0.5680) | (0.9000|0.5400, 0.1000|0.4600) |
| Lead–acid | (0.2482|0.3940, 0.7352|0.6060) | (0.1000|0.5510, 0.9000|0.4490) | (0.0303|0.7200, 0.8790|0.2800) | (0.0228|0.7110, 0.9621|0.2890) | (0.0009|0.6400, 0.9973|0.3600) | (0.0270|0.4120, 0.9461|0.5880) | (0.0128|0.2300, 0.9574|0.7700) | (0.9000|0.2800, 0.1000|0.7200) | (0.5000|0.4700, 0.4500|0.5300) |
| Li-ion | (0.2151|0.3200, 0.7418|0.6800) | (0.1000|0.7800, 0.9000|0.2200) | (0.0504|0.6930, 0.8487|0.3070) | (0.0569|0.6930, 0.8104|0.3070) | (0.0009|0.4880, 0.9973|0.5120) | (0.1078|0.2700, 0.6406|0.7300) | (0.0511|0.6000, 0.7872|0.4000) | (0.3500|0.5110, 0.6000|0.4890) | (0.7500|0.5670, 0.2000|0.4330) |
| Hydrogen | (0.1158|0.4800, 0.8676|0.5200) | (0.5000|0.4500, 0.4500|0.5500) | (0.0504|0.2390, 0.8487|0.7610) | (0.6069|0.2700, 0.2414|0.7300) | (0.0044|0.3300, 0.9823|0.6700) | (0.0449|0.7200, 0.1016|0.2800) | (0.0002|0.5490, 0.9987|0.4510) | (0.7500|0.5490, 0.2000|0.4510) | (0.5000|0.8700, 0.4500|0.1300) |
| Super-capacitors | (0.2813|0.4880, 0.6756|0.5120) | (0.3500|0.4900, 0.6000|0.5100) | (0.1009|0.4830, 0.7983|0.5170) | (0.0001|0.7200, 0.9886|0.2800) | (0.1773|0.5470, 0.6455|0.4530) | (0.0090|0.3550, 0.9730|0.6450) | (0.0255|0.6800, 0.8298|0.3200) | (0.3500|0.7530, 0.6000|0.2470) | (0.5000|0.5400, 0.4500|0.4600) |
| SMES | (0.2979|0.3300, 0.6856|0.6700) | (0.3500|0.2700, 0.6000|0.7300) | (0.2017|0.1700, 0.6974|0.8300) | (0.0004|0.5510, 0.9962|0.4490) | (0.0886|0.4230, 0.8671|0.5770) | (0.0180|0.8600, 0.9730|0.1400) | (0.0851|0.5850, 0.1488|0.4150) | (0.9000|0.8000, 0.1000|0.2000) | (0.5000|0.7300, 0.4500|0.2700) |
| Thermal (TES) | (0.0463|0.5550, 0.9404|0.4450) | (0.7500|0.5550, 0.2000|0.4450) | (0.0504|0.1410, 0.8487|0.8590) | (0.0228|0.4590, 0.9545|0.5410) | (0.0004|0.3300, 0.9911|0.6700) | (0.0090|0.2750, 0.9641|0.7250) | (0.0003|0.7800, 0.9889|0.2200) | (0.3500|0.3430, 0.6000|0.6570) | (0.5000|0.3070, 0.4500|0.6930) |
| Technologies | Energy Efficiency (%) | Response Time | Lifetime (Years) | Energy Density Wh/kg | Self-Discharge Losses (%/Day) | Power Capital Cost (USD/kw) | Energy Capital Cost (USD/kwh) | Environmental Dimension | Social Acceptance |
|---|---|---|---|---|---|---|---|---|---|
| PHS | (65, 80) | Medium | (30, 60) | (0.5, 1.5) | (0.0001, 0.0001) | (600, 2000) | (5, 100) | Very high | Very high |
| CAES | (41, 75) | Long | (20, 40) | (30, 60) | (0.0001, 0.0001) | (400, 800) | (50, 150) | Very high | Very high |
| FES | (85, 90) | Medium | (15, 20) | (10, 30) | (20, 100) | (250, 350) | (1000, 5000) | Very high | Very high |
| Lead–acid | (75, 80) | Very short | (3, 12) | (30, 50) | (0.1, 0.3) | (300, 600) | (150, 500) | Very high | Medium |
| Li-ion | (65, 78) | Very short | (5, 15) | (75, 250) | (0.1, 0.3) | (1200, 4000) | (600, 2500) | Low | High |
| Hydrogen | (35, 40) | Medium | (5, 20) | (800, 1000) | (0.5, 2) | (500, 10,000) | (2, 15) | High | Medium |
| Super-capacitors | (85, 98) | Short | (10, 20) | (0.1, 15) | (20, 40) | (100, 300) | (300, 2000) | Low | Medium |
| SMES | (90, 95) | Short | (20, 30) | (0.5, 5) | (10, 15) | (200, 300) | (1000, 10,000) | Very high | Medium |
| Thermal (TES) | (14, 18) | Long | (5, 15) | (30, 60) | (0.05, 1) | (100, 400) | (3, 130) | Low | Medium |
| Technologies | Energy Efficiency (%) | Response Time | Lifetime (Years) | Energy Density (Wh/kg) | Self-Discharge Losses (%/Day) | Power Capital Cost (USD/kw) | Energy Capital Cost (USD/kwh) | Environmental Dimension | Social Acceptance |
|---|---|---|---|---|---|---|---|---|---|
| PHS | (0.2133|0.5000, 0.7375|0.5000) | (0.5000|0.4670, 0.4500|0.5330) | (0.3000|0.5510, 0.4001|0.4490) | (0.0004|0.6700, 0.9989|0.3300) | (0.0000|0.7000, 1.0000|0.3000) | (0.0539|0.4300, 0.8203|0.5700) | (0.0004|0.7570, 0.9915|0.2430) | (0.9000|0.6670, 0.1000|0.3330) | (0.9000|0.4500, 0.1000|0.5500) |
| CAES | (0.1345|0.6500, 0.7539|0.3500) | (0.7500|0.6700, 0.2000|0.3300) | (0.2000|0.6700, 0.6001|0.3300) | (0.0229|0.4880, 0.9543|0.5120) | (0.0000|0.5320, 1.0000|0.4680) | (0.0359|0.6250, 0.9281|0.3750) | (0.0043|0.6100, 0.9872|0.3900) | (0.9000|0.4610, 0.1000|0.5390) | (0.9000|0.6400, 0.1000|0.3600) |
| FES | (0.2789|0.4300, 0.7047|0.5700) | (0.5000|0.8700, 0.4500|0.1300) | (0.1500|0.8700, 0.8000|0.1300) | (0.0076|0.7300, 0.9771|0.2700) | (0.1773|0.6930, 0.1137|0.3070) | (0.0225|0.5420, 0.9686|0.4580) | (0.0851|0.6930, 0.5744|0.3070) | (0.9000|0.5440, 0.1000|0.4560) | (0.9000|0.4200, 0.1000|0.5800) |
| Lead–acid | (0.2461|0.7820, 0.7375|0.2180) | (0.1000|0.5400, 0.9000|0.4600) | (0.0300|0.7570, 0.8800|0.2430) | (0.0229|0.2800, 0.9619|0.7200) | (0.0009|0.2390, 0.9973|0.7610) | (0.0270|0.4670, 0.9461|0.5330) | (0.0128|0.2390, 0.9574|0.7610) | (0.9000|0.2100, 0.1000|0.7900) | (0.5000|0.4670, 0.4500|0.5330) |
| Li-ion | (0.2133|0.4520, 0.7441|0.5480) | (0.1000|0.6930, 0.9000|0.3070) | (0.0500|0.6100, 0.8500|0.3900) | (0.0572|0.6100, 0.8095|0.3900) | (0.0009|0.5600, 0.9973|0.4400) | (0.1078|0.5600, 0.6406|0.4400) | (0.0511|0.6000, 0.7872|0.4000) | (0.3500|0.4670, 0.6000|0.5330) | (0.7500|0.6670, 0.2000|0.3330) |
| Hydrogen | (0.1148|0.4560, 0.8688|0.5440) | (0.5000|0.2390, 0.4500|0.7610) | (0.0500|0.3100, 0.8000|0.6900) | (0.6097|0.5600, 0.2379|0.4400) | (0.0044|0.5440, 0.9823|0.4560) | (0.0449|0.5490, 0.1016|0.4510) | (0.0002|0.5030, 0.9987|0.4970) | (0.7500|0.4900, 0.2000|0.5100) | (0.5000|0.8700, 0.4500|0.1300) |
| Super-capacitors | (0.2789|0.6460, 0.6785|0.3540) | (0.3500|0.3180, 0.6000|0.6820) | (0.1000|0.2700, 0.8000|0.7300) | (0.0001|0.5490, 0.9886|0.4510) | (0.1773|0.8400, 0.6455|0.1600) | (0.0090|0.8300, 0.9730|0.1700) | (0.0255|0.8200, 0.8298|0.1800) | (0.3500|0.8300, 0.6000|0.1700) | (0.5000|0.5400, 0.4500|0.4600) |
| SMES | (0.2953|0.5000, 0.6883|0.5000) | (0.3500|0.4150, 0.6000|0.5850) | (0.2000|0.2400, 0.7000|0.7600) | (0.0004|0.8300, 0.9962|0.1700) | (0.0886|0.5420, 0.8671|0.4580) | (0.0180|0.8820, 0.9730|0.1180) | (0.0851|0.4220, 0.1488|0.5780) | (0.9000|0.8500, 0.1000|0.1500) | (0.5000|0.7000, 0.4500|0.3000) |
| Thermal (TES) | (0.0459|0.2190, 0.9409|0.7810) | (0.7500|0.4500, 0.2000|0.5500) | (0.0500|0.1700, 0.8500|0.8300) | (0.0229|0.5000, 0.9543|0.5000) | (0.0004|0.4670, 0.9911|0.5330) | (0.0090|0.3050, 0.9641|0.6950) | (0.0003|0.5990, 0.9889|0.4010) | (0.3500|0.3400, 0.6000|0.6600) | (0.5000|0.3450, 0.4500|0.6550) |
| Technologies | Energy Efficiency (%) | Response Time | Lifetime (Years) | Energy Density Wh/kg | Self-Discharge Losses (%/Day) | Power Capital Cost (USD/kw) | Energy Capital Cost (USD/kwh) | Environmental Dimension | Social Acceptance |
|---|---|---|---|---|---|---|---|---|---|
| PHS | (65, 75) | Medium | (30, 60) | (0.5, 1.5) | (0.0001, 0.0001) | (600, 2000) | (5, 100) | Very high | Very high |
| CAES | (41, 75) | Long | (20, 40) | (30, 60) | (0.0001, 0.0001) | (400, 800) | (50, 150) | Very high | Very high |
| FES | (80, 90) | Medium | (15, 20) | (5, 130) | (20, 100) | (250, 350) | (1000, 5000) | Very high | Very high |
| Lead–acid | (75, 80) | Very short | (3, 12) | (30, 50) | (0.1, 0.3) | (300, 600) | (150, 500) | Very high | Medium |
| Li-ion | (65, 75) | Very short | (5, 15) | (75, 200) | (0.1, 0.3) | (1200, 4000) | (600, 2500) | Low | High |
| Hydrogen | (35, 40) | Medium | (5, 20) | (800, 1000) | (0.5, 2) | (500, 10,000) | (2, 15) | High | Medium |
| Super-capacitors | (85, 98) | Short | (10, 20) | (0.1, 15) | (20, 40) | (100, 300) | (300, 2000) | Low | Medium |
| SMES | (90, 95) | Short | (20, 30) | (0.5, 5) | (10, 15) | (200, 300) | (1000, 10,000) | Very high | Medium |
| Thermal (TES) | (14, 18) | Long | (5, 15) | (30, 60) | (0.05, 1) | (100, 400) | (3, 130) | Low | Medium |
| Technologies | Energy Efficiency (%) | Response Time | Lifetime (Years) | Energy Density (Wh/kg) | Self-Discharge Losses (%/Day) | Power Capital Cost (USD/kw) | Energy Capital Cost (USD/kwh) | Environmental Dimension | Social Acceptance |
|---|---|---|---|---|---|---|---|---|---|
| PHS | (0.2157|0.5400, 0.7511|0.4600) | (0.5000|0.4500, 0.4500|0.5500) | (0.3000|0.6930, 0.4001|0.3070) | (0.0004|0.4880, 0.9989|0.5120) | (0.0000|0.8700, 1.0000|0.1300) | (0.0539|0.6400, 0.8203|0.3600) | (0.0004|0.6400, 0.9915|0.3600) | (0.9000|0.7200, 0.1000|0.2800) | (0.9000|0.3200, 0.1000|0.6800) |
| CAES | (0.1360|0.3940, 0.7511|0.6060) | (0.7500|0.4900, 0.2000|0.5100) | (0.2000|0.2700, 0.6001|0.7300) | (0.0229|0.3300, 0.9542|0.6700) | (0.0000|0.5400, 1.0000|0.4600) | (0.0359|0.3300, 0.9281|0.6700) | (0.0043|0.5630, 0.9872|0.4370) | (0.9000|0.5630, 0.1000|0.4370) | (0.9000|0.4800, 0.1000|0.5200) |
| FES | (0.2654|0.3200, 0.7014|0.6800) | (0.5000|0.7200, 0.4500|0.2800) | (0.1500|0.7200, 0.8000|0.2800) | (0.0038|0.5470, 0.9007|0.4530) | (0.1773|0.7340, 0.1137|0.2660) | (0.0225|0.5470, 0.9686|0.4530) | (0.0851|0.3460, 0.5744|0.6540) | (0.9000|0.2390, 0.1000|0.7610) | (0.9000|0.6250, 0.1000|0.3750) |
| Lead–acid | (0.2489|0.4800, 0.7346|0.5200) | (0.1000|0.4800, 0.9000|0.5200) | (0.0300|0.5510, 0.8800|0.4490) | (0.0229|0.5510, 0.9618|0.4490) | (0.0009|0.7200, 0.9973|0.2800) | (0.0270|0.4230, 0.9461|0.5770) | (0.0128|0.6400, 0.9574|0.3600) | (0.9000|0.6400, 0.1000|0.3600) | (0.5000|0.4700, 0.4500|0.5300) |
| Li-ion | (0.2157|0.2700, 0.7511|0.7300) | (0.1000|0.2390, 0.9000|0.7610) | (0.0500|0.3200, 0.8500|0.6800) | (0.0573|0.7800, 0.8473|0.2200) | (0.0009|0.6930, 0.9973|0.3070) | (0.1078|0.3300, 0.6406|0.6700) | (0.0511|0.4880, 0.7872|0.5120) | (0.3500|0.5600, 0.6000|0.4400) | (0.7500|0.6700, 0.2000|0.3300) |
| Hydrogen | (0.1161|0.3460, 0.8673|0.6540) | (0.5000|0.3460, 0.4500|0.6540) | (0.0500|0.4800, 0.8000|0.5200) | (0.6108|0.4500, 0.2364|0.5500) | (0.0044|0.2390, 0.9823|0.7610) | (0.0449|0.2000, 0.1016|0.8000) | (0.0002|0.3300, 0.9987|0.6700) | (0.7500|0.5490, 0.2000|0.4510) | (0.5000|0.6930, 0.4500|0.3070) |
| Super-capacitors | (0.2820|0.6400, 0.6748|0.3600) | (0.3500|0.3200, 0.6000|0.6800) | (0.1000|0.6250, 0.8000|0.3750) | (0.0001|0.3570, 0.9885|0.6430) | (0.1773|0.3570, 0.6455|0.6430) | (0.0090|0.5600, 0.9730|0.4400) | (0.0255|0.5400, 0.8298|0.4600) | (0.3500|0.8300, 0.6000|0.1700) | (0.5000|0.5700, 0.4500|0.4300) |
| SMES | (0.2986|0.4600, 0.6848|0.5400) | (0.3500|0.1900, 0.6000|0.8100) | (0.2000|0.5420, 0.7000|0.4580) | (0.0004|0.2890, 0.9962|0.7110) | (0.0886|0.2890, 0.8671|0.7110) | (0.0180|0.5490, 0.9730|0.4510) | (0.0851|0.4230, 0.1488|0.5770) | (0.9000|0.8590, 0.1000|0.1410) | (0.5000|0.6420, 0.4500|0.3580) |
| Thermal (TES) | (0.0465|0.6340, 0.9403|0.3660) | (0.7500|0.4600, 0.2000|0.5400) | (0.0500|0.4670, 0.8500|0.5330) | (0.0229|0.3070, 0.9542|0.6930) | (0.0004|0.2310, 0.9911|0.7690) | (0.0090|0.4900, 0.9641|0.5100) | (0.0003|0.3300, 0.9889|0.6700) | (0.3500|0.4300, 0.6000|0.5700) | (0.5000|0.3700, 0.4500|0.6300) |
Appendix B
| Experts | Energy Efficiency (%) | Response Time | Lifetime (Years) | Energy Density Wh/kg | Self-Discharge Losses (%/Day) | Power Capital Cost (USD/kw) | Energy Capital Cost (USD/kwh) | Environmental Dimension | Social Acceptance |
|---|---|---|---|---|---|---|---|---|---|
| Expert 1 | 7.96590 | 9.27802 | 8.99335 | 8.73240 | 9.00472 | 9.94291 | 8.26127 | 11.55204 | 6.98992 |
| Expert 2 | 7.88640 | 9.19959 | 6.41355 | 7.90159 | 9.69595 | 8.88834 | 7.26663 | 9.10935 | 7.42257 |
| Expert 3 | 5.94775 | 9.32811 | 5.94226 | 8.78331 | 8.94545 | 9.94798 | 8.04049 | 11.67451 | 6.41061 |
| Expert 4 | 7.68124 | 11.05909 | 6.97667 | 8.13294 | 10.96102 | 9.33751 | 8.26127 | 11.55204 | 8.37422 |
| Expert 5 | 5.34921 | 10.67288 | 7.62917 | 9.38572 | 9.30615 | 6.78349 | 9.58478 | 11.08139 | 5.63756 |
| Expert 6 | 7.46296 | 9.65876 | 5.83586 | 9.77153 | 7.59372 | 6.46601 | 6.49173 | 10.43268 | 7.03724 |
| Expert 7 | 7.41159 | 7.36556 | 8.28056 | 11.98176 | 8.53986 | 9.47546 | 8.26805 | 9.58418 | 6.50334 |
| Expert 8 | 3.69444 | 8.48522 | 9.58655 | 7.36255 | 8.07166 | 9.96647 | 8.32638 | 10.94746 | 7.88742 |
| Expert 9 | 7.27922 | 9.41622 | 9.91031 | 9.09937 | 9.50954 | 8.92427 | 8.50127 | 11.27877 | 7.04607 |
| Expert 10 | 5.47968 | 10.61353 | 6.43756 | 9.57527 | 11.49334 | 6.19716 | 7.00807 | 11.09520 | 6.82443 |
Appendix C
| Technologies | Energy Efficiency (%) | Response Time | Lifetime (Years) | Energy Density (Wh/kg) | Self-Discharge Losses (%/Day) | Power Capital Cost (USD/kw) | Energy Capital Cost (USD/kwh) | Environmental Dimension | Social Acceptance |
|---|---|---|---|---|---|---|---|---|---|
| PHS | (0.2197|0.0051, 0.7472|0.0001) | (0.5000|0.0005, 0.4500|0.0015) | (0.3010|0.0155, 0.3981|0.0000) | (0.0004|0.0064, 0.9989|0.0000) | (0.0000|0.0064, 1.0000|0.0000) | (0.0545|0.0012, 0.7976|0.0003) | (0.0004|0.0171, 0.9888|0.0000) | (0.9000|0.0109, 0.1000|0.0000) | (0.9000|0.0005, 0.1000|0.0012) |
| CAES | (0.1355|0.0010, 0.7522|0.0008) | (0.7500|0.0053, 0.2000|0.0001) | (0.2006|0.0011, 0.5987|0.0004) | (0.0229|0.0005, 0.9543|0.0009) | (0.0000|0.0027, 1.0000|0.0001) | (0.0357|0.0053, 0.9286|0.0000) | (0.0043|0.0018, 0.9872|0.0004) | (0.9000|0.0002, 0.1000|0.0017) | (0.9000|0.0060, 0.1000|0.0001) |
| FES | (0.2704|0.0011, 0.7042|0.0002) | (0.5000|0.0053, 0.4500|0.0000) | (0.1505|0.0006, 0.7994|0.0003) | (0.0061|0.0008, 0.9524|0.0001) | (0.1773|0.0004, 0.1137|0.0005) | (0.0223|0.0005, 0.9688|0.0012) | (0.0851|0.0086, 0.5744|0.0000) | (0.9000|0.0002, 0.1000|0.0027) | (0.9000|0.0011, 0.1000|0.0006) |
| Lead–acid | (0.2462|0.0023, 0.7357|0.0001) | (0.1000|0.0079, 0.9000|0.0000) | (0.0301|0.0038, 0.8796|0.0001) | (0.0229|0.0009, 0.9619|0.0003) | (0.0009|0.0027, 0.9973|0.0001) | (0.0268|0.0023, 0.9464|0.0002) | (0.0128|0.0000, 0.9574|0.0052) | (0.9000|0.0000, 0.1000|0.0044) | (0.5000|0.0003, 0.4500|0.0024) |
| Li-ion | (0.2148|0.0003, 0.7482|0.0009) | (0.1000|0.0015, 0.9000|0.0002) | (0.0502|0.0038, 0.8495|0.0001) | (0.0571|0.0002, 0.8133|0.0009) | (0.0009|0.0005, 0.9973|0.0009) | (0.1072|0.0001, 0.6428|0.0027) | (0.0511|0.0051, 0.7872|0.0001) | (0.3500|0.0009, 0.6000|0.0003) | (0.7500|0.0013, 0.2000|0.0002) |
| Hydrogen | (0.1157|0.0004, 0.8679|0.0012) | (0.5000|0.0001, 0.4500|0.0021) | (0.0502|0.0002, 0.8240|0.0019) | (0.6092|0.0003, 0.2385|0.0016) | (0.0044|0.0002, 0.9823|0.0014) | (0.0447|0.0034, 0.1060|0.0001) | (0.0002|0.0017, 0.9987|0.0004) | (0.7500|0.0013, 0.2000|0.0007) | (0.5000|0.0355, 0.4500|0.0000) |
| Super-capacitors | (0.2809|0.0130, 0.6762|0.0000) | (0.3500|0.0001, 0.6000|0.0009) | (0.1003|0.0012, 0.7944|0.0002) | (0.0001|0.0038, 0.9886|0.0001) | (0.1773|0.0010, 0.6455|0.0001) | (0.0089|0.0009, 0.9732|0.0002) | (0.0255|0.0145, 0.8298|0.0000) | (0.3500|0.0514, 0.6000|0.0000) | (0.5000|0.0030, 0.4500|0.0001) |
| SMES | (0.2974|0.0015, 0.6861|0.0002) | (0.3500|0.0000, 0.6000|0.0051) | (0.2006|0.0000, 0.6991|0.0045) | (0.0004|0.0005, 0.9962|0.0003) | (0.0886|0.0012, 0.8671|0.0002) | (0.0179|0.0815, 0.9732|0.0000) | (0.0851|0.0039, 0.1489|0.0001) | (0.9000|0.0874, 0.1000|0.0000) | (0.5000|0.0386, 0.4500|0.0000) |
| Thermal (TES) | (0.0463|0.0001, 0.9405|0.0032) | (0.7500|0.0011, 0.2000|0.0003) | (0.0502|0.0000, 0.8495|0.0010) | (0.0229|0.0002, 0.9543|0.0016) | (0.0004|0.0000, 0.9911|0.0064) | (0.0089|0.0000, 0.9643|0.0041) | (0.0003|0.0099, 0.9889|0.0000) | (0.3500|0.0003, 0.6000|0.0016) | (0.5000|0.0002, 0.4500|0.0019) |
Appendix D
| Experts | Energy Efficiency (%) | Response Time | Lifetime (Years) | Energy Density (Wh/kg) | Self-Discharge Losses (%/Day) | Power Capital Cost (USD/kw) | Energy Capital Cost (USD/kwh) | Environmental Dimension | Social Acceptance |
|---|---|---|---|---|---|---|---|---|---|
| Expert 1 | (55, 80) | Short | (12, 35) | (40, 70) | (5, 15) | (100, 700) | (100, 300) | Low | Very high |
| Expert 2 | (55, 75) | Short | (20, 40) | (20, 105) | (1, 10) | (300, 1000) | (200, 650) | Low | Medium |
| Expert 3 | (50, 85) | Very short | (15, 30) | (30, 80) | (0.5, 12) | (300, 600) | (600, 5000) | Medium | Very high |
| Expert 4 | (60, 80) | Medium | (20, 30) | (15, 60) | (0.2, 5) | (150, 600) | (250, 1000) | Low | High |
| Expert 5 | (75, 82) | Very short | (10, 50) | (25, 120) | (2, 25) | (100, 500) | (300, 550) | Very low | High |
| Expert 6 | (44, 85) | Short | (20, 60) | (25, 60) | (2, 50) | (200, 600) | (400, 1000) | Low | Medium |
| Expert 7 | (55, 90) | Very short | (40, 50) | (15, 80) | (0.1, 15) | (250, 500) | (1000, 10,000) | Very low | High |
| Expert 8 | (62, 90) | Short | (20, 35) | (40, 85) | (10, 25) | (600, 1000) | (250, 1000) | Medium | High |
| Expert 9 | (40, 80) | Very short | (10, 30) | (35, 80) | (0.5, 20) | (500, 800) | (350, 1000) | Medium | High |
| Expert 10 | (70, 80) | Short | (10, 30) | (45, 65) | (55, 85) | (120, 650) | (500, 800) | Very low | Very high |
| Experts | Energy Efficiency (%) | Response Time | Lifetime (Years) | Energy Density (Wh/kg) | Self-Discharge Losses (%/Day) | Power Capital Cost (USD/kw) | Energy Capital Cost (USD/kwh) | Environmental Dimension | Social Acceptance |
|---|---|---|---|---|---|---|---|---|---|
| Expert 1 | (65, 80) | Very short | (15, 36) | (50, 80) | (5, 15) | (300, 700) | (150, 300) | Low | Very high |
| Expert 2 | (65, 75) | Short | (25, 40) | (40, 105) | (2, 10) | (400, 1000) | (250, 650) | Low | Medium |
| Expert 3 | (60, 85) | Very short | (18, 30) | (50, 80) | (0.5, 20) | (350, 650) | (800, 5000) | Medium | Very high |
| Expert 4 | (70, 80) | Medium | (20, 30) | (35, 60) | (0.2, 10) | (250, 700) | (250, 1000) | Low | High |
| Expert 5 | (75, 90) | Very short | (20, 50) | (45, 120) | (5, 25) | (150, 600) | (400, 550) | Very low | High |
| Expert 6 | (60, 85) | Short | (35, 60) | (35, 60) | (8, 55) | (300, 600) | (400, 1000) | Low | Medium |
| Expert 7 | (70, 90) | Very short | (40, 55) | (55, 88) | (0.1, 20) | (350, 550) | (1000, 10,000) | Very low | High |
| Expert 8 | (66, 90) | Short | (20, 45) | (40, 95) | (10, 25) | (650, 1100) | (350, 1100) | Medium | Medium |
| Expert 9 | (60, 80) | Very short | (10, 30) | (40, 82) | (0.5, 25) | (500, 850) | (450, 1100) | Medium | High |
| Expert 10 | (77, 80) | Short | (25, 30) | (50, 70) | (60, 85) | (120, 750) | (500, 850) | Very low | Very high |
| Experts | Energy Efficiency (%) | Response Time | Lifetime (Years) | Energy Density (Wh/kg) | Self-Discharge Losses (%/day) | Power Capital Cost (USD/kw) | Energy Capital Cost (USD/kwh) | Environmental Dimension | Social Acceptance |
|---|---|---|---|---|---|---|---|---|---|
| Expert 1 | (50, 70) | Short | (8, 30) | (40, 65) | (1, 5) | (100, 300) | (50, 200) | Low | Very high |
| Expert 2 | (50, 70) | Medium | (15, 20) | (10, 100) | (0.5, 5) | (300, 800) | (200, 350) | Very low | High |
| Expert 3 | (45, 80) | Very short | (12, 30) | (15, 75) | (0.1, 8) | (100, 500) | (500, 3000) | Very low | Very high |
| Expert 4 | (60, 80) | Medium | (12, 35) | (15, 45) | (0.1, 5) | (150, 450) | (150, 400) | Low | High |
| Expert 5 | (70, 75) | Medium | (12, 40) | (25, 110) | (0.5, 10) | (50, 250) | (300, 400) | Very low | Medium |
| Expert 6 | (40, 75) | Short | (25, 50) | (20, 30) | (0.1, 25) | (200, 300) | (100, 1000) | Low | High |
| Expert 7 | (50, 85) | Medium | (15, 50) | (10, 50) | (0.1, 10) | (200, 400) | (1000, 5000) | Very low | High |
| Expert 8 | (55, 80) | Medium | (10, 30) | (45, 80) | (9, 15) | (500, 1000) | (150, 600) | Low | Medium |
| Expert 9 | (35, 65) | Very short | (5, 15) | (30, 80) | (0.5, 10) | (400, 600) | (350, 600) | Medium | High |
| Expert 10 | (60, 70) | Short | (10, 35) | (45, 65) | (25, 45) | (80, 300) | (200, 600) | Very low | Very high |
References
- Azzuni, A.; Breyer, C. Energy security and energy storage technologies. Energy Procedia 2018, 155, 237–258. [Google Scholar] [CrossRef]
- Zitnick, C.L.; Chanussot, L.; Das, A.; Goyal, S.; Heras-Domingo, J.; Ho, C.; Hu, W.; Lavril, T.; Palizhati, A.; Riviere, M.; et al. An Introduction to Electrocatalyst Design using Machine Learning for Renewable Energy Storage. arXiv 2020, arXiv:2010.09435. [Google Scholar]
- Bui, Y.-H.; Hussain, A.; Kim, H.-M. Double Deep Q-Learning-Based Distributed Operation of Battery Energy Storage System Considering Uncertainties. IEEE Trans. Smart Grid 2019, 11, 457–469. [Google Scholar] [CrossRef]
- Gao, T.; Lu, W. Machine learning toward advanced energy storage devices and systems. iScience 2020, 24, 101936. [Google Scholar] [CrossRef]
- Sidorov, D.; Liu, F.; Sun, Y. Machine Learning for Energy Systems. Energies 2020, 13, 4708. [Google Scholar] [CrossRef]
- Xu, B.; Rizzo, D.; Onori, S. Machine Learning Based Optimal Energy Storage Devices Selection Assistance for Vehicle Propulsion Systems. SAE Tech. Pap. 2020. [Google Scholar] [CrossRef]
- Liu, Y.; Du, J.-L. A multi criteria decision support framework for renewable energy storage technology selection. J. Clean. Prod. 2020, 277, 122183. [Google Scholar] [CrossRef]
- Kumar, A.; Sah, B.; Singh, A.R.; Deng, Y.; He, X.; Kumar, P.; Bansal, R. A review of multi criteria decision making (MCDM) towards sustainable renewable energy development. Renew. Sustain. Energy Rev. 2017, 69, 596–609. [Google Scholar] [CrossRef]
- Wang, C.-N.; Nguyen, V.T.; Thai, H.T.N.; Duong, D.H. Multi-Criteria Decision Making (MCDM) Approaches for Solar Power Plant Location Selection in Viet Nam. Energies 2018, 11, 1504. [Google Scholar] [CrossRef] [Green Version]
- Strategy, C.C.; Arabia, S. Optimal Decision-Making in Photovoltaic System Selection in Saudi Arabia. World Health 2011, 18, 1–14. [Google Scholar]
- Gigovic, L.; Pamucar, D.; Lukić, D.; Marković, S. GIS-Fuzzy DEMATEL MCDA model for the evaluation of the sites for ecotourism development: A case study of “Dunavski ključ” region, Serbia. Land Use Policy 2016, 58, 348–365. [Google Scholar] [CrossRef]
- Giamalaki, M.; Tsoutsos, T. Sustainable siting of solar power installations in Mediterranean using a GIS/AHP approach. Renew. Energy 2019, 141, 64–75. [Google Scholar] [CrossRef]
- Chen, T.; Wang, Y.-T.; Wang, J.-Q.; Li, L.; Cheng, P.-F. Multistage Decision Framework for the Selection of Renewable Energy Sources Based on Prospect Theory and PROMETHEE. Int. J. Fuzzy Syst. 2020, 22, 1535–1551. [Google Scholar] [CrossRef]
- Şengül, Ü.; Eren, M.; Shiraz, S.E.; Gezder, V.; Şengül, A.B. Fuzzy TOPSIS method for ranking renewable energy supply systems in Turkey. Renew. Energy 2015, 75, 617–625. [Google Scholar] [CrossRef]
- Özkan, B.; Kaya, I.; Cebeci, U.; Başlıgil, H. A Hybrid Multicriteria Decision Making Methodology Based on Type-2 Fuzzy Sets For Selection Among Energy Storage Alternatives. Int. J. Comput. Intell. Syst. 2015, 8, 914–927. [Google Scholar] [CrossRef] [Green Version]
- Pamucar, D.; Deveci, M.; Schitea, D.; Erişkin, L.; Iordache, M.; Iordache, I. Developing a novel fuzzy neutrosophic numbers based decision making analysis for prioritizing the energy storage technologies. Int. J. Hydrog. Energy 2020, 45, 23027–23047. [Google Scholar] [CrossRef]
- Wang, X.; Wang, K. A multi-criteria decision-making method based on triangular interval-valued fuzzy numbers and the VIKOR method. J. Intell. Fuzzy Syst. 2021, 40, 221–233. [Google Scholar] [CrossRef]
- Zhang, C.; Zhang, C.; Zhang, C.; Chen, C.; Chen, C.; Chen, C.; Streimikiene, D.; Streimikiene, D.; Streimikiene, D.; Balezentis, T.; et al. Intuitionistic fuzzy MULTIMOORA approach for multi-criteria assessment of the energy storage technologies. Appl. Soft Comput. 2019, 79, 410–423. [Google Scholar] [CrossRef]
- Barin, A.; Canha, L.N.; Abaide, A.R.; Magnago, K.F.; Wottrich, B.; Machado, R.Q. Multiple Criteria Analysis for Energy Storage Selection. Energy Power Eng. 2011, 3, 557–564. [Google Scholar] [CrossRef] [Green Version]
- Ren, J. Sustainability prioritization of energy storage technologies for promoting the development of renewable energy: A novel intuitionistic fuzzy combinative distance-based assessment approach. Renew. Energy 2018, 121, 666–676. [Google Scholar] [CrossRef]
- Rahman, M.; Oni, A.O.; Gemechu, E.; Kumar, A. Assessment of energy storage technologies: A review. Energy Convers. Manag. 2020, 223, 113295. [Google Scholar] [CrossRef]
- Chen, H.; Cong, T.N.; Yang, W.; Tan, C.; Li, Y.; Ding, Y. Progress in electrical energy storage system: A critical review. Prog. Nat. Sci. 2009, 19, 291–312. [Google Scholar] [CrossRef]
- Zhao, H.; Wu, Q.; Hu, S.; Xu, H.; Rasmussen, C.N. Review of energy storage system for wind power integration support. Appl. Energy 2015, 137, 545–553. [Google Scholar] [CrossRef]
- Ferreira, H.L.; Garde, R.; Fulli, G.; Kling, W.; Lopes, J.A.P. Characterisation of electrical energy storage technologies. Energy 2013, 53, 288–298. [Google Scholar] [CrossRef] [Green Version]
- DOE Global Energy Storage Database. 2018. Available online: http://Www.EnergystorageeXchange.Org/Projects/Data_visualization (accessed on 23 January 2021).
- Haas, J.; Cebulla, F.; Nowak, W.; Rahmann, C.; Palma-Behnke, R. A multi-service approach for planning the optimal mix of energy storage technologies in a fully-renewable power supply. Energy Convers. Manag. 2018, 178, 355–368. [Google Scholar] [CrossRef]
- Aneke, M.; Wang, M. Energy storage technologies and real life applications—A state of the art review. Appl. Energy 2016, 179, 350–377. [Google Scholar] [CrossRef] [Green Version]
- Ren, J.; Ren, X. Sustainability ranking of energy storage technologies under uncertainties. J. Clean. Prod. 2018, 170, 1387–1398. [Google Scholar] [CrossRef]
- Çolak, M.; Kaya, I. Multi-criteria evaluation of energy storage technologies based on hesitant fuzzy information: A case study for Turkey. J. Energy Storage 2020, 28, 101211. [Google Scholar] [CrossRef]
- Zhao, H.; Guo, S.; Zhao, H. Comprehensive assessment for battery energy storage systems based on fuzzy-MCDM considering risk preferences. Energy 2018, 168, 450–461. [Google Scholar] [CrossRef]
- Albawab, M.; Ghenai, C.; Bettayeb, M.; Janajreh, I. Sustainability Performance Index for Ranking Energy Storage Technologies using Multi-Criteria Decision-Making Model and Hybrid Computational Method. J. Energy Storage 2020, 32, 101820. [Google Scholar] [CrossRef]
- Alizadeh, R.; Soltanisehat, L.; Lund, P.D.; Zamanisabzi, H. Improving renewable energy policy planning and decision-making through a hybrid MCDM method. Energy Policy 2019, 137, 111174. [Google Scholar] [CrossRef]
- Zakeri, B.; Syri, S. Electrical energy storage systems: A comparative life cycle cost analysis. Renew. Sustain. Energy Rev. 2015, 42, 569–596. [Google Scholar] [CrossRef]
- Beaudin, M.; Zareipour, H.; Schellenberglabe, A.; Rosehart, W. Energy storage for mitigating the variability of renewable electricity sources: An updated review. Energy Sustain. Dev. 2010, 14, 302–314. [Google Scholar] [CrossRef]
- Luo, X.; Wang, J.; Dooner, M.; Clarke, J. Overview of current development in electrical energy storage technologies and the application potential in power system operation. Appl. Energy 2015, 137, 511–536. [Google Scholar] [CrossRef] [Green Version]
- Castillo, A.; Gayme, D.F. Grid-scale energy storage applications in renewable energy integration: A survey. Energy Convers. Manag. 2014, 87, 885–894. [Google Scholar] [CrossRef]
- Kaldellis, J.; Zafirakis, D. Optimum energy storage techniques for the improvement of renewable energy sources-based electricity generation economic efficiency. Energy 2007, 32, 2295–2305. [Google Scholar] [CrossRef]
- Landry, M.; Gagnon, Y. Energy Storage: Technology Applications and Policy Options. Energy Procedia 2015, 79, 315–320. [Google Scholar] [CrossRef] [Green Version]
- Denholm, P.; Kulcinski, G.L. Life cycle energy requirements and greenhouse gas emissions from large scale energy storage systems. Energy Convers. Manag. 2004, 45, 2153–2172. [Google Scholar] [CrossRef]
- Medina, P.; Bizuayehu, A.W.; Catalao, J.P.S.; Rodrigues, E.M.G.; Contreras, J. Electrical Energy Storage Systems: Technologies’ State-of-the-Art, Techno-economic Benefits and Applications Analysis. In Proceedings of the 2014 47th Hawaii International Conference on System Sciences, Waikoloa, HI, USA, 6–9 January 2014; pp. 2295–2304. [Google Scholar] [CrossRef]
- Ibrahim, H.; Ilinca, A.; Perron, J. Energy storage systems—Characteristics and comparisons. Renew. Sustain. Energy Rev. 2008, 12, 1221–1250. [Google Scholar] [CrossRef]
- Rydh, C.J. Environmental assessment of vanadium redox and lead-acid batteries for stationary energy storage. J. Power Sources 1999, 80, 21–29. [Google Scholar] [CrossRef]
- Poullikkas, A. A comparative overview of large-scale battery systems for electricity storage. Renew. Sustain. Energy Rev. 2013, 27, 778–788. [Google Scholar] [CrossRef]
- Argyrou, M.C.; Christodoulides, P.; Kalogirou, S.A. Energy storage for electricity generation and related processes: Technologies appraisal and grid scale applications. Renew. Sustain. Energy Rev. 2018, 94, 804–821. [Google Scholar] [CrossRef]
- Adachi, K.; Tajima, H.; Hashimoto, T.; Kobayashi, K. Development of 16 kWh power storage system applying Li-ion batteries. J. Power Sources 2003, 119–121, 897–901. [Google Scholar] [CrossRef]
- Benitez, L.E.; Benitez, P.C.; van Kooten, G.C. The economics of wind power with energy storage. Energy Econ. 2008, 30, 1973–1989. [Google Scholar] [CrossRef] [Green Version]
- Díaz-González, F.; Sumper, A.; Gomis-Bellmunt, O.; Villafafila-Robles, R. A review of energy storage technologies for wind power applications. Renew. Sustain. Energy Rev. 2012, 16, 2154–2171. [Google Scholar] [CrossRef]
- Hadjipaschalis, I.; Poullikkas, A.; Efthimiou, V. Overview of current and future energy storage technologies for electric power applications. Renew. Sustain. Energy Rev. 2009, 13, 1513–1522. [Google Scholar] [CrossRef]
- Schoenung, S.M.; Hassenzahl, W. Characteristics and Technologies for Long- vs. Short-Term Energy Storage; Sandia National Laboratories: Albuquerque, NM, USA, 2001; Volume 3, 46p. [Google Scholar]
- Liu, M.; Tay, N.S.; Bell, S.; Belusko, M.; Jacob, R.; Will, G.; Saman, W.; Bruno, F. Review on concentrating solar power plants and new developments in high temperature thermal energy storage technologies. Renew. Sustain. Energy Rev. 2016, 53, 1411–1432. [Google Scholar] [CrossRef]
- Masaud, T.M.; Lee, K.; Sen, P. An overview of energy storage technologies in electric power systems: What is the future? In Proceedings of the North American Power Symposium 2010, Arlington, TX, USA, 26–28 September 2010; pp. 1–6. [Google Scholar] [CrossRef]
- Sabihuddin, S.; Kiprakis, A.E.; Mueller, M. A Numerical and Graphical Review of Energy Storage Technologies. Energies 2014, 8, 172–216. [Google Scholar] [CrossRef]
- Deveci, M.; Cali, U.; Kucuksari, S.; Erdogan, N. Interval type-2 fuzzy sets based multi-criteria decision-making model for offshore wind farm development in Ireland. Energy 2020, 198, 117317. [Google Scholar] [CrossRef]
- Atanassov, K.T. Intuitionistic fuzzy sets. Fuzzy Sets Syst. 1986, 20, 87–96. [Google Scholar] [CrossRef]
- Torra, V. Hesitant Fuzzy Sets Vicenc¸Torra. Int. J. Intell. Syst. 2010, 25, 529–539. [Google Scholar] [CrossRef]
- Zhu, B.; Xu, Z.; Xia, M. Dual Hesitant Fuzzy Sets. J. Appl. Math. 2012, 2012, 879629. [Google Scholar] [CrossRef]
- Zhu, B.; Xu, Z. Some results for dual hesitant fuzzy sets. J. Intell. Fuzzy Syst. 2014, 26, 1657–1668. [Google Scholar] [CrossRef]
- Hao, Z.; Xu, Z.; Zhao, H.; Su, Z. Probabilistic dual hesitant fuzzy set and its application in risk evaluation. Knowl. Based Syst. 2017, 127, 16–28. [Google Scholar] [CrossRef]
- Garg, H.; Kaur, G. Algorithm for Probabilistic Dual Hesitant Fuzzy Multi-Criteria Decision-Making Based on Aggregation Operators with New Distance Measures. Mathematics 2018, 6, 280. [Google Scholar] [CrossRef] [Green Version]
- Liu, P.; Cheng, S. Interval-Valued Probabilistic Dual Hesitant Fuzzy Sets for Multi-Criteria Group Decision-Making. Int. J. Comput. Intell. Syst. 2019, 12, 1393–1411. [Google Scholar] [CrossRef] [Green Version]
- Guo, J. Hybrid Multiattribute Group Decision Making Based on Intuitionistic Fuzzy Information and GRA Method. ISRN Appl. Math. 2013, 2013, 1–10. [Google Scholar] [CrossRef]
- Zhou, J.; Wu, Y.; Wu, C.; He, F.; Zhang, B.; Liu, F. A geographical information system based multi-criteria decision-making approach for location analysis and evaluation of urban photovoltaic charging station: A case study in Beijing. Energy Convers. Manag. 2019, 205, 112340. [Google Scholar] [CrossRef]
- Li, J.; Chen, Q.; Niu, L.-L.; Wang, Z.-X. An ORESTE approach for multi-criteria decision-making with probabilistic hesitant fuzzy information. Int. J. Mach. Learn. Cybern. 2020, 11, 1591–1609. [Google Scholar] [CrossRef]
- Xu, Z.; Cai, X. Recent advances in intuitionistic fuzzy information aggregation. Fuzzy Optim. Decis. Mak. 2010, 9, 359–381. [Google Scholar] [CrossRef]








| Aspects | Factors | References |
|---|---|---|
| Technological | Lifetime | [7,18,28,29,30,31] |
| Storage capacity | [7,16,29,30] | |
| Response time | [7,16,18] | |
| Energy density | [7,18,28,29,30,31] | |
| Risk/safety | [29,30] | |
| Energy efficiency | [28,30] | |
| Energy intensity | [28,30] | |
| Self-discharge losses | [3] | |
| Economic | Input cost | [1] |
| Investment costs | [16,28,29,32] | |
| Operation costs | [16,18,28,29,30,31,32] | |
| Economic benefits | [7,30] | |
| Power capital cost | [22,33,34] | |
| Energy capital cost | [22,27,34,35,36] | |
| Environmental | Emissions | [7,29,30,31] |
| CO2 intensity | [28,29,30] | |
| Stress on ecosystem | [1] | |
| Protection of the environment | [7] | |
| Resource consumption | [29] | |
| Land use | [4] | |
| Social | Job creation | [7,16,29] |
| Social acceptance | [7,29] | |
| Health and safety | [29,31] | |
| Government incentive | [4] |
| Technologies | Energy Efficiency (%) | Response Time | Lifetime (years) | Energy Density (Wh/kg) | Self-Discharge Losses (%/day) | Power Capital Cost (USD/kw) | Energy Capital Cost (USD/kwh) | Environmental Dimension | Social Acceptance |
|---|---|---|---|---|---|---|---|---|---|
| PHS | (65, 75) [37], (75, 80) [38] | Seconds–minutes [36] | (30, 60) [34] | (0.5, 1.5) [18,27] | (0.0001, 0.0001) [18] | (700, 2000) [33], (600, 2000) [27], (500, 4600) [39] | (5, 100) [27], (5, 430) [40] | Very high [18] | Very high, high |
| CAES | (41, 75) [23] | Minutes [36] | (20, 40) [22] | (30, 60) [18] [27] | (0.0001, 0.0001) [18] | (400, 800) [34] | (50, 150) [35], | Very high [18] | Very high, high |
| FES | 85 [41], (80, 90) [23] | Seconds [36] | (15, 20) [34], | (10, 30) [27], (5, 130) [18] | (20,100) [18] | (250, 350) [27] | (1000, 5000) [35] | Very high [18] | Very high, high |
| Lead–acid | (70, 80) [42], (75, 80) [37] | <Seconds [36] | (3, 12) [43] | (30, 50) [18] | (0.1,0.3) [22] | (300, 600) [34] | (150, 500) [44] | Very high [18] | Medium |
| Li-ion | (65, 75) [23], 78 [45] | Seconds [36] | (5, 15) [23], | (75, 200) [27], (75, 250) [18] | (0.1, 0.3) [22] | (1200, 4000) [23] | (600, 2500) [44] | Low [18] | High, Medium |
| Hydrogen | (35, 40) [46] | Minutes [44] | (5, 20), (5, 15) [22] | (800, 1000) [18] | (0.5, 2) [18] | (500, 10,000) [34] | (2, 15) [47] | High [18] | Medium, high |
| Super-capacitors | (85, 98) [48] | Milliseconds [49] | (10, 20) [34], 20+ [27] | (0.1, 15) [18], (2.5, 15) [27] | (20, 40) [22] | (100, 300) [22] | (300, 2000) [36] | Low [18] | Medium |
| SMES | (90, 95) [44], | Milliseconds | (20, 30) [34] | (0.5, 5) [27] [18] | (10, 15) [22] | (200, 300) [22] | (1000, 10,000) [22] | Very high [18] | Medium |
| Thermal (TES) | (14, 18) [50] | Not for rapid [44] | (5, 15) [22] | (30, 60) [22], <60 [51] | (0.05, 1) [22] | (100, 400) [35] | (3, 130) [52] | Low [22] | Medium |
| Linguistic Terms | |
|---|---|
| Very high, better, very long | (0.90, 0.10) |
| High, good, long | (0.75, 0.20) |
| Medium | (0.50, 0.45) |
| Low, bad, short | (0.35, 0.60) |
| Very low, worse, very short | (0.10, 0.90) |
| Experts | Energy Efficiency (%) | Response Time | Lifetime (Years) | Energy Density (Wh/kg) | Self-Discharge Losses (%/day) | Power Capital Cost (USD/kw) | Energy Capital Cost (USD/kwh) | Environmental Dimension | Social Acceptance |
|---|---|---|---|---|---|---|---|---|---|
| 1 | (50, 80) | Short | (10, 30) | (40, 70) | (1, 8) | (100, 1000) | (50, 300) | Low | High |
| 2 | (55, 75) | Very short | (15, 25) | (10, 100) | (0.5, 8) | (300, 1000) | (200, 450) | Very low | High |
| 3 | (48, 80) | Very short | (12, 30) | (20, 80) | (0.5, 10) | (200, 500) | (600, 5000) | Very low | Very high |
| 4 | (60, 80) | Medium | (15, 30) | (15, 50) | (0.1, 5) | (150, 500) | (150, 500) | Low | High |
| 5 | (70, 80) | Medium | (10, 40) | (25, 120) | (0.5, 15) | (50, 300) | (300, 450) | Low | Medium |
| 6 | (40, 85) | Short | (20, 50) | (20, 50) | (0.1, 30) | (200, 400) | (200, 1000) | Low | High |
| 7 | (50, 95) | Short | (15, 50) | (12, 80) | (0.1, 15) | (200, 500) | (1000, 10,000) | Very low | High |
| 8 | (60, 90) | Medium | (10, 35) | (40, 80) | (9, 18) | (600, 1000) | (150, 800) | Medium | Medium |
| 9 | (35, 75) | Very short | (5, 20) | (35, 80) | (0.5, 11) | (400, 600) | (350, 600) | Medium | High |
| 10 | (65, 80) | Short | (10, 30) | (45, 60) | (25, 55) | (80, 500) | (200, 800) | Very low | Very high |
| Technologies | Energy Efficiency (%) | Response Time | Lifetime (Years) | Energy Density (Wh/kg) | Self-Discharge Losses (%/day) | Power Capital Cost (USD/kw) | Energy Capital Cost (USD/kwh) | Environmental Dimension | Social Acceptance |
|---|---|---|---|---|---|---|---|---|---|
| PHS | (65, 75) | Medium | (30, 60) | (0.5, 1.5) | (0.0001, 0.0001) | (600, 2000) | (5, 100) | Very high | Very high |
| CAES | (41, 75) | Long | (20, 40) | (30, 60) | (0.0001, 0.0001) | (400, 800) | (50, 150) | Very high | Very high |
| FES | (80, 90) | Medium | (15, 20) | (10, 30) | (20,100) | (250, 350) | (1000, 5000) | Very high | Very high |
| Lead–Acid | (75, 80) | Very short | (3, 12) | (30, 50) | (0.1,0.3) | (300, 600) | (150, 500) | Very high | Medium |
| Li-ion | (65, 75) | Very short | (5, 15) | (75, 250) | (0.1, 0.3) | (1200, 4000) | (600, 2500) | Low | High |
| Hydrogen | (35, 40) | Medium | (5, 15) | (800, 1000) | (0.5, 2) | (500, 10,000) | (2, 15) | High | Medium |
| Super-capacitors | (85, 98) | Short | (10, 20) | (0.1, 15) | (20, 40) | (100, 300) | (300, 2000) | Low | Medium |
| SMES | (90, 95) | Short | (20, 30) | (0.5, 5) | (10, 15) | (200, 300) | (1000, 10,000) | Very high | Medium |
| Thermal (TES) | (14, 18) | Long | (5, 15) | (30, 60) | (0.05, 1) | (100, 400) | (3, 130) | Low | Medium |
| Technologies | Energy Efficiency (%) | Response Time | Lifetime (Years) | Energy Density (Wh/kg) | Self-Discharge Losses (%/Day) | Power Capital Cost (USD/kw) | Energy Capital Cost (USD/kwh) | Environmental Dimension | Social Acceptance |
|---|---|---|---|---|---|---|---|---|---|
| PHS | (0.2157|0.6500, 0.7511|0.3500) | (0.5000|0.4400, 0.4500|0.5600) | (0.3026|0.8100, 0.3948|0.1900) | (0.0004|0.9000, 0.9989|0.1000) | (0.0000|0.7600, 1.0000|0.2400) | (0.0539|0.3900, 0.8203|0.6100) | (0.0004|0.7000, 0.9915|0.3000) | (0.9000|0.8820, 0.1000|0.1180) | (0.9000|0.4300, 0.1000|0.5700) |
| CAES | (0.1360|0.5000, 0.7511|0.5000) | (0.7500|0.5140, 0.2000|0.4860) | (0.2017|0.5300, 0.5965|0.4700) | (0.0229|0.4670, 0.9543|0.5330) | (0.0000|0.4600, 1.0000|0.5400) | (0.0359|0.7800, 0.9281|0.2200) | (0.0043|0.5320, 0.9872|0.4680) | (0.9000|0.3050, 0.1000|0.6950) | (0.9000|0.6250, 0.1000|0.3750) |
| FES | (0.2655|0.4930, 0.7014|0.5070) | (0.5000|0.8400, 0.4500|0.1600) | (0.1513|0.5490, 0.7983|0.4510) | (0.0076|0.7700, 0.9771|0.2300) | (0.1773|0.2360, 0.1137|0.7640) | (0.0225|0.4500, 0.9686|0.5500) | (0.0851|0.6930, 0.5744|0.3070) | (0.9000|0.4400, 0.1000|0.5600) | (0.9000|0.5420, 0.1000|0.4580) |
| Lead–acid | (0.2489|0.8000, 0.7346|0.2000) | (0.1000|0.7810, 0.9000|0.2190) | (0.0303|0.7570, 0.8790|0.2430) | (0.0229|0.7110, 0.9619|0.2890) | (0.0009|0.7000, 0.9973|0.3000) | (0.0270|0.4900, 0.9461|0.5100) | (0.0128|0.2390, 0.9574|0.7610) | (0.9000|0.2000, 0.1000|0.8000) | (0.5000|0.4670, 0.4500|0.5330) |
| Li-ion | (0.2157|0.3200, 0.7511|0.6800) | (0.1000|0.5920, 0.9000|0.4080) | (0.0504|0.6100, 0.8487|0.3900) | (0.0572|0.2400, 0.8095|0.7600) | (0.0009|0.4880, 0.9973|0.5120) | (0.1078|0.2700, 0.6406|0.7300) | (0.0511|0.6000, 0.7872|0.4000) | (0.3500|0.5600, 0.6000|0.4400) | (0.7500|0.6700, 0.2000|0.3300) |
| Hydrogen | (0.1161|0.4800, 0.8673|0.5200) | (0.5000|0.3360, 0.4500|0.6640) | (0.0504|0.3900, 0.8487|0.6100) | (0.6097|0.3800, 0.2379|0.6200) | (0.0044|0.3300, 0.9823|0.6700) | (0.0449|0.7200, 0.1016|0.2800) | (0.0002|0.5490, 0.9987|0.4510) | (0.7500|0.5490, 0.2000|0.4510) | (0.5000|0.8700, 0.4500|0.1300) |
| Super-capacitors | (0.2820|0.6600, 0.6748|0.3400) | (0.3500|0.2700, 0.6000|0.7300) | (0.1009|0.4830, 0.7983|0.5170) | (0.0001|0.7400, 0.9999|0.2600) | (0.1773|0.5550, 0.6455|0.4450) | (0.0090|0.3380, 0.9731|0.6620) | (0.0255|0.6820, 0.8298|0.3180) | (0.3500|0.8300, 0.6000|0.1700) | (0.5000|0.5400, 0.4500|0.4600) |
| SMES | (0.2986|0.7250, 0.6848|0.2750) | (0.3500|0.1900, 0.6000|0.8100) | (0.2017|0.2160, 0.6974|0.7840) | (0.0004|0.5510, 0.9962|0.4490) | (0.0886|0.4900, 0.8671|0.5100) | (0.0180|0.8600, 0.9731|0.1400) | (0.0851|0.5850, 0.1488|0.4150) | (0.9000|0.8590, 0.1000|0.1410) | (0.5000|0.7340, 0.4500|0.2660) |
| Thermal (TES) | (0.0465|0.2900, 0.9403|0.7100) | (0.7500|0.4180, 0.2000|0.5820) | (0.0504|0.1500, 0.8487|0.8500) | (0.0229|0.4590, 0.9543|0.5410) | (0.0004|0.3100, 0.9911|0.6900) | (0.0090|0.2590, 0.9641|0.7410) | (0.0003|0.7900, 0.9889|0.2100) | (0.3500|0.4300, 0.6000|0.5700) | (0.5000|0.3700, 0.4500|0.6300) |
| Criteria | Energy Efficiency | Response Time | Lifetime | Energy Density | Discharge Duration | Power Capital Cost | Energy Capital Cost | Environmental Dimension | Social Acceptance |
|---|---|---|---|---|---|---|---|---|---|
| Expert 1 | 0.1224 | 0.1683 | 0.0855 | 0.1276 | 0.0651 | 0.1425 | 0.1109 | 0.0888 | 0.0889 |
| Expert 2 | 0.1152 | 0.0908 | 0.1654 | 0.0499 | 0.1022 | 0.0863 | 0.1782 | 0.1264 | 0.0855 |
| Expert 3 | 0.0490 | 0.1260 | 0.0993 | 0.0999 | 0.1824 | 0.1238 | 0.1795 | 0.0692 | 0.0710 |
| Expert 4 | 0.0864 | 0.0886 | 0.0780 | 0.1826 | 0.0972 | 0.1505 | 0.1309 | 0.0929 | 0.0929 |
| Expert 5 | 0.0839 | 0.0778 | 0.1519 | 0.1239 | 0.0912 | 0.0964 | 0.1942 | 0.0628 | 0.1178 |
| Expert 6 | 0.0999 | 0.0844 | 0.0810 | 0.1061 | 0.1625 | 0.2058 | 0.1075 | 0.0965 | 0.0563 |
| Expert 7 | 0.1276 | 0.0844 | 0.0947 | 0.0596 | 0.1234 | 0.1622 | 0.1738 | 0.1113 | 0.0628 |
| Expert 8 | 0.0405 | 0.1732 | 0.1463 | 0.0683 | 0.1287 | 0.0869 | 0.1404 | 0.1139 | 0.1017 |
| Expert 9 | 0.2086 | 0.0732 | 0.0411 | 0.1148 | 0.1326 | 0.1132 | 0.1295 | 0.1078 | 0.0792 |
| Expert 10 | 0.0604 | 0.0803 | 0.0811 | 0.0896 | 0.0921 | 0.2481 | 0.1902 | 0.0702 | 0.0880 |
| Final weight | 0.0994 | 0.1047 | 0.1024 | 0.1022 | 0.1178 | 0.1416 | 0.1535 | 0.0940 | 0.0844 |
Publisher’s Note: MDPI stays neutral with regard to jurisdictional claims in published maps and institutional affiliations. |
© 2021 by the authors. Licensee MDPI, Basel, Switzerland. This article is an open access article distributed under the terms and conditions of the Creative Commons Attribution (CC BY) license (https://creativecommons.org/licenses/by/4.0/).
Share and Cite
Qie, X.; Zhang, R.; Hu, Y.; Sun, X.; Chen, X. A Multi-Criteria Decision-Making Approach for Energy Storage Technology Selection Based on Demand. Energies 2021, 14, 6592. https://doi.org/10.3390/en14206592
Qie X, Zhang R, Hu Y, Sun X, Chen X. A Multi-Criteria Decision-Making Approach for Energy Storage Technology Selection Based on Demand. Energies. 2021; 14(20):6592. https://doi.org/10.3390/en14206592
Chicago/Turabian StyleQie, Xiaotong, Rui Zhang, Yanyong Hu, Xialing Sun, and Xue Chen. 2021. "A Multi-Criteria Decision-Making Approach for Energy Storage Technology Selection Based on Demand" Energies 14, no. 20: 6592. https://doi.org/10.3390/en14206592
APA StyleQie, X., Zhang, R., Hu, Y., Sun, X., & Chen, X. (2021). A Multi-Criteria Decision-Making Approach for Energy Storage Technology Selection Based on Demand. Energies, 14(20), 6592. https://doi.org/10.3390/en14206592

