Abstract
Food waste has a great potential for resource recovery due to its huge yield and high organic content. Oriented fermentation is a promising method with strong application prospects due to high efficiency, strong robustness, and high-value products. Different fermentation types lead to different products, which can be shifted by adjusting fermentation conditions such as inoculum, pH, oxidation-reduction potential (ORP), organic loading rate (OLR), and nutrients. Compared with other types, lactic acid fermentation has the lowest reliance on artificial intervention. Lactic acid and volatile fatty acids are the common products, and high yield and high purity are the main targets of food waste fermentation. In addition to operational parameters, reactors and processes should be paid more attention to for industrial application. Currently, continuously stirred tank reactors and one-stage processes are used principally for scale-up continuous fermentation of food waste. Electro-fermentation and iron-based or carbon-based additives can improve food waste fermentation, but their mechanisms and application need further investigation. After fermentation, the recovery of target products is a key problem due to the lack of green and economic methods. Precipitation, distillation, extraction, adsorption, and membrane separation can be considered, but the recovery step is still the most expensive in the entire treatment chain. It is expected to develop more efficient fermentation processes and recovery strategies based on food waste composition and market demand.
1. Introduction
Food waste (FW) is produced from food processing in kitchens and factories, including waste raw materials and residual cooked food. FW is the main component of municipal solid waste (MSW), and it accounts for 37–62% of MSW in China and approximately 12–30% in some developed countries such as USA, Singapore, and England [1]. Although 870 million people are chronically undernourished, 1.3 billion to 1.6 billion tons of FW is generated every year around the world, the equivalent to one-third of total food production [2,3]. Generally, the quantity of FW is dependent on the level of local social and economic development. In Europe and North America, the yield of FW is 0.26–0.32 kg/d per capita, while in Africa and southeast Asia, the value is only 0.02–0.03 kg/d [4]. It is estimated that by 2025, FW in Asia will increase from 2.78 billion tons to 4.16 billion tons. Especially in China, the annual growth rate of FW is estimated to be more than 10% in recent years due to the acceleration of industrial development and urbanization [5].
The characteristics of FW from different sources vary largely because different regions and nations have their own unique food cultures. Overall, it usually contains a high content of water, biodegradable organic substances, and minerals. As shown in Table 1, FW has a total solids (TS) content of 12–34%, and a volatile solids (VS) content of 85–96% in TS. The major organic compounds are carbohydrates, proteins, and lipids. The carbon to nitrogen (C/N) ratio of FW varies between 9.2 and 32.0, mainly depending on protein content in FW. On the whole, FW is an easily biodegradable waste, and it has a high utilization value and the potential to pollute the environment and threaten human health [6]. FW would produce leachate and other secondary pollutants during improper collection, transportation, storage, and treatment. Hence, it is important to select a proper treatment method based on FW characteristics, aiming to recover energy or materials from FW and avoid its harmful effects.
Table 1.
Characteristics of food waste reported in literatures.
Many methods can be used to treat FW. Source reduction should be firstly considered, including avoiding generation and FW disposal units in kitchens [17]. The collected FW is sometimes treated with other domestic wastes through landfill, incineration, and composting, and sometimes treated individually through anaerobic digestion, feed processing, and composting. Landfilling is a relatively simple treatment method, but the occupation of land and the release of greenhouse gases made it unsustainable [18]. Incineration can remove organic matter in FW with power generation, but its prepositive dewatering procedures and complex air pollution control devices are necessary with high operational expenditure [19]. Composting is a biological method that uses microorganisms to degrade organic matter in FW and produce fertilizers under artificially controlled conditions [20]. This method is suitable for the regions with the demand of organic fertilizers, but the quality and salt content of FW-derived fertilizers should be considered. FW is rich in protein, fat, and various trace elements, allowing it to become a high-quality feed ingredient. Considering the homologous risk, the EU has the strictest feed requirements and completely bans the use of feed made from FW [21]. The United States, Japan, and China have also banned all forms of FW utilization as ruminant feed [22]. Anaerobic digestion (AD) is a biochemical process with biogas production, and it can be divided into mesophilic AD at 33–37 °C and thermophilic AD at 50–55 °C [23]. Mesophilic AD is more widely used, mainly because of its lower energy demands and higher stability [24], while thermophilic AD performs better in sanitization, e.g., pathogens elimination [25]. According to its digester structure, AD can be divided into single-phase AD (SPAD) and two-phase AD (TPAD). In SPAD, all the biochemical reactions including hydrolysis, acidogenesis, and methanogenesis take place simultaneously in a single reactor. In TPAD, fermentation (including hydrolysis and acidogenesis) and methanogenesis are physically separated in two different reactors, thus providing optimal conditions for the two steps, respectively. Accordingly, TPAD is generally considered more stable and efficient in spite of its high constructive and operational expenditure [26]. AD is widely used for FW treatment, and 76% of FW treatment plants in China adopted AD in 2011–2015 [27].
Although AD is mature and widely used, its long digestion cycle (especially methanogenesis) and easily deteriorated microflorae (methanogens) are its two main shortcomings. Many excessively accumulative substances can inhibit AD systems, including ammonia, volatile fatty acids (VFAs), sulfide, light metal ions, heavy metals, and toxic organics [28]. In recent years, oriented fermentation (without methanogenesis) has had more attention paid to it due to its high efficiency and strong robustness. In addition, fermentation produces many high-value products such as VFAs and alcohols [29], and help treatment plants gain more benefits. These products can be used for biological nitrogen removal, biodiesel production, and further synthesis of valuable complex polymers [30]. All these advantages make fermentation an emerging and promising technology in response to the rapidly increasing quantity of FW in many cities. However, except for methane production, large-scale oriented fermentation of FW has not been reported, and how to put it into practice should be the first target of technological development. This review presents the recent scientific progresses on oriented fermentation of FW, introduces some possible processes and reactors for technological commercialization, and looks forward to the future direction of FW utilization.
2. Basic Principles and Impact Factors
2.1. Inoculation
Inoculant is a culture containing functional microbes for fermentation, and it can be divided into mixed inoculum and pure inoculum.
It is feasible for simple substrates to use specific functional microorganisms as inoculum. For example, yeast (mainly includes Saccharomyces cerevisiae, Pichia stipites, and Kluyveromyces fagilis) and Zymomonas mobilis are often used for ethanol fermentation [31,32,33], while Lactobacillus are often used to produce lactic acid. Yeast is a facultative single-celled fungus that can survive in both aerobic and anaerobic environments. Yeast obtains energy by converting sugars into CO2 and ethanol when there is a lack of oxygen. In fermentation for ethanol production, S. cerevisiae had an optimal pH range of 4.0–5.0 and an optimal temperature of 30 °C [33]. Zymomonas mobilis is a Gram-negative facultative anaerobe, and its optimal growth temperature is 25–31 °C. It has a high acid resistance and can grow between pH 3.5–7.5 [34]. It can metabolize only glucose, fructose, and sucrose through the Entner-Doudoroff (ED) pathway, producing ethanol and CO2, and it is unable to utilize the glycolytic pathways due to the absence of 6-phosphofructokinase. In comparison to the Embden–Meyerhof–Parnas (EMP) pathway, the ED pathway conducts fermentation with 50% less adenosine triphosphate (ATP) production and 12% (w/v) more ethanol yield at a faster rate [34,35]. Lactic acid bacteria (LAB) are often used to produce lactic acid. LAB consist of approximately 20 bacterial genera within the phylum Firmicutes, and Lactobacillus is the largest one, comprising around 80 recognized species [36]. Lactobacilli are Gram-positive, anaerobic or facultative anaerobic, non-bacilli, and they have a high ability to break down sugar but an extremely low ability to degrade protein. Most LAB favor the temperature 20–45 °C and pH 5–7 [37]. Clostridium species are used preferably for butyric acid or butanol production [38,39]. They are gram-positivity, chemoorganotrophy, and strictly anaerobic bacteria with optimal cultivation temperatures of 35–37 °C and pH of 4.5–7.0 [40].
The FW collected from kitchens usually contains some indigenous microorganisms due to unavoidable microbial contamination during collection, transportation, storage, and treatment. In general, kitchen waste is naturally acidized to pH 4.5–5.5 before AD treatment. Complex FW contains diverse ingredients, implying that the collaboration of different microbes is indispensable. Hence, pure inoculation is difficult for the treatment of complex FW because the inactivation of indigenous microorganisms and the maintenance of aseptic conditions are both expensive on the industrial scale. Therefore, mixed inoculants are usually used in most FW treatment plants, including sludge, animal feces (cow manure, chicken manure, and pig manure), some soil, and even FW itself (Table 2). The pH of sludge and cow manure are around 7.0–8.0, while the value of FW is 4.3–5.0 due to the activity of indigenous microorganisms including LAB, propionic acid bacteria, fungi, and coliform [41]. Kim, et al. [41] found LAB took the most part in untreated FW. Tang, et al. [42] found that Lactobacillus accounted for 43.6% in fresh FW, followed by Weissella with 19.2%, but the relative abundance of Lactobacillus was neglectable in anaerobic sludge. Wang, et al. [30] reported the hydrolysis of FW with anaerobic sludge as inoculum was higher than that using aerobic activated sludge. The solid matrix in dairy manure consists of a complex array of lignocellulosic materials, simple carbohydrates, and proteins [43]. Digested manures had better adaptability in lignocellulose digestion than other inocula [44], because rumen microorganisms have a great ability to digest lignocellulose. Compared with pure culture, mixed culture has better microbial diversity, is less demanding on environmental conditions, is more resistance to environmental fluctuations, and can run continuously without causing strain degradation [45]. For mixed inoculation, environmental adjustment and extra inoculant addition (like yeast) can be used to enrich specific microorganisms and enhance the production of target chemicals.
Table 2.
Characteristics of mixed inoculation reported in literatures.
2.2. Metabolism
Carbohydrates, proteins, and lipids are the main organic substances in FW. They are first hydrolyzed to soluble micromolecular substances, such as glucose, polypeptides, long-chain fatty acids, and glycerinum, and are then degraded to organic acids or alcohols [49], as shown in Figure 1. Specifically, carbohydrate is first converted into disaccharide outside the cell, and disaccharide is converted into monosaccharide outside or inside the cell. Within the cell, monosaccharide is converted into pyruvate, which eventually generates various acids, alcohols, ketone, etc. [50]. Protein is gradually decomposed into amino acids under the catalytic action of proteases at the extracellular hydrolysis stage [51]. Some amino acids are used for the synthesis of cellular substances, while others are oxidatively decomposed to VFAs through deamination and decarboxylation [52,53]. The process of lipid degradation depends on lipase. Lipase, diglyceride lipase, and monoglyceride lipase gradually hydrolyze lipid into glycerol and fatty acids. The glycerol can be catalyzed to form pyruvate [54]. Long-chain fatty acids continuously remove the acetic acid of two carbons from the long carbon chain through β-oxidation; short-chain fatty acids undergo β-oxidation to form acetic acid (even-numbered carbon chain), propionic acid (odd-numbered carbon chain), H2, etc. [55,56,57]. In the fermentation system with mixed inoculation, some microorganisms can secrete extracellular hydrolase to achieve the hydrolysis of FW. However, in pure culture, extra hydrolase is required in the first step of FW fermentation.
Figure 1.
Fermentation pathways of major organic substances in food waste.
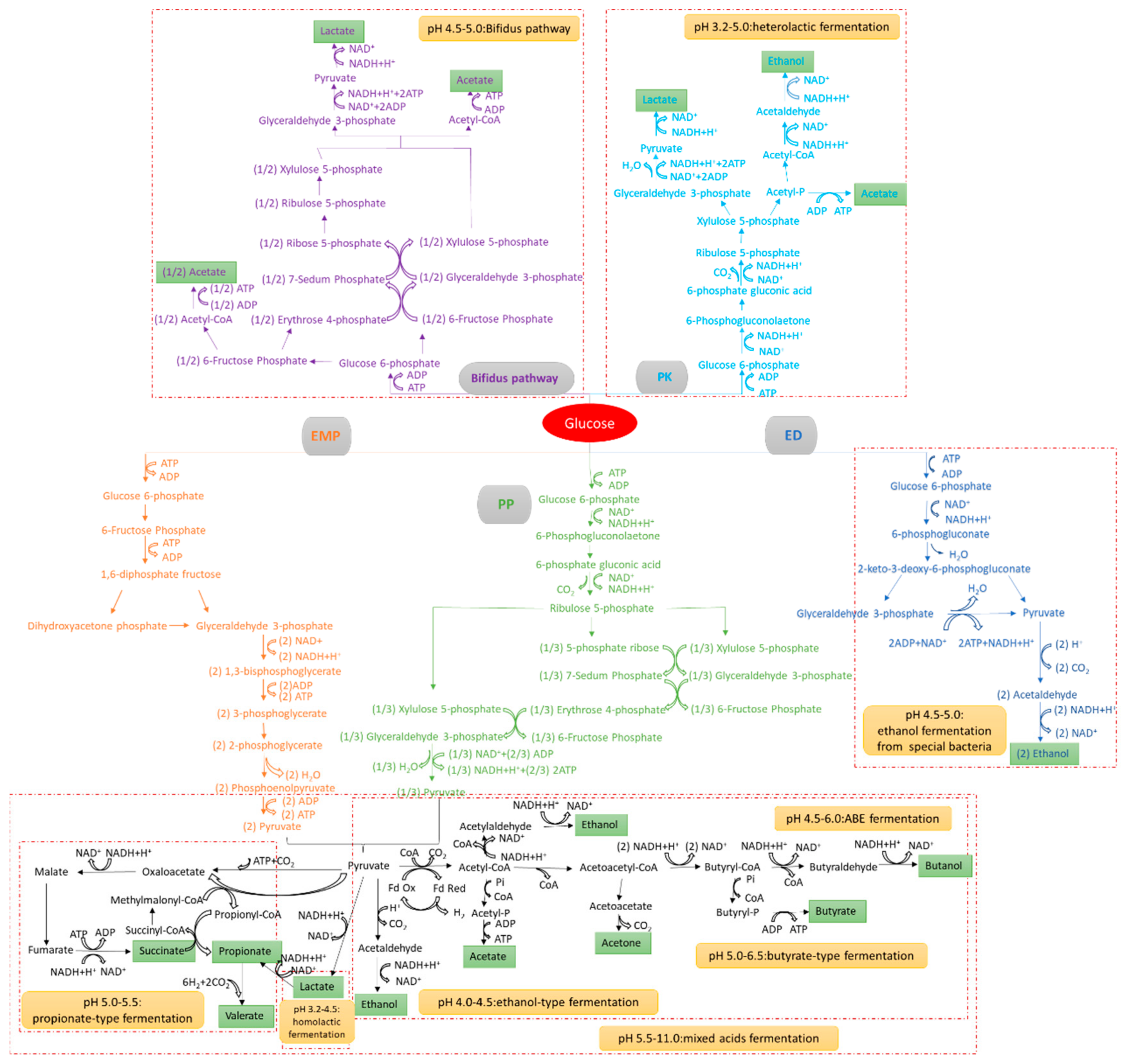
Carbohydrate is commonly the major component of FW, and glucose metabolism is essential for fermentation. Microbial metabolism of glucose in fermentation mainly includes glycolysis pathway (EMP), pentose phosphate (PP) pathway, Entner–Doudoroff (ED) pathway, phosphoketolase (PK) pathway, and Bifidus pathway (Figure 2). The EMP pathway is an essential stage of butyric acid synthesis with glucose as a carbon source [58,59], and propionic acid fermentation and mixed acid fermentation use pyruvates as the key intermediates through the EMP pathway [60]. Homolactic acid fermentation uses pyruvates to produce lactic acid through the EMP pathway, while heterolactic acid fermentation uses pyruvates to produce lactic acid and ethanol (or acetic acid) through the PK pathway [37,61,62]. Clostridia produces acetone, butanol, and ethanol (ABE) through the EMP and PP pathways [63,64]. Yeast and most bacteria produce ethanol though the EMP and PP pathways, but some special bacteria do the same work though the ED pathway, such as Pseudomonas, Rhizobium, and Agrobacterium [65,66]. In fact, the EMP and PP pathways always coexist in microbial metabolism, and 6-Fructose Phosphate and pyruvic acid produced from the PP pathway can be coupled with the EMP pathway [67].
Figure 2.
Metabolic pathways of glucose fermentation with mixed inoculation at different pH.
In pure culture, enzyme additives should be used to hydrolyze FW and produce substrates that can be directly utilized by microorganisms, especially in lactic acid and alcohol fermentation. Amylase, protease, and lipase are commonly used for FW fermentation. With the help of hydrolase, ethanol production reached 19.27 g/L, which is much higher than the value 5.98 g/L without enzymatic saccharification [68]. Kim, et al. [69] compared the hydrolysis efficiencies of FW using carbohydrase, glucoamylase, cellulase, and protease, and got the highest glucose yield of 0.63 g/g TS using carbohydrase. Similarly, VFA production increased more than three times, at 0.1% (V/V) of total enzyme dosage [70]. The expensive price of enzyme additives is the key obstacle for its wide application to FW fermentation.
2.3. pH
The pH is a critical factor controlling FW fermentation, because different microorganisms have their optimal pH. For example, LAB grows preferentially at pH 5–7 [37], yeast likes pH 4.5–5.0, and Clostridium favors 4.5–7.0 [40]. Low pH tends to form more undissociated acids as the pKa of acetic, propionic, and butyric acid is around 4.8. Most non-ionic compounds penetrate cells more easily than ionic compounds, and consequently low pH can cause damage to bacteria [46]. An excessive low or high pH would reduce enzyme activity and even cause enzyme inactivation [71]. The α-amylase from Bacillus amyloliquefaciens is a liquefying amylase with an optimal pH of 6 [72], the optimal pH range for most bacterial alkaline proteases is 8–11 [73], neutral proteases show the best activity at pH 6.0–7.5 [74], fungal acid proteases have an optimal pH between 4 and 4.5 [75], bacterial lipases commonly possess stability at pH 4–11, while fungal lipases have an optimal pH range of 4–8 [76].
At different pHs, different fermentation types and metabolites occurred due to the alternation of microbes and enzymes. Feng, et al. [77] reported that homolactic fermentation through the EMP pathway dominated at pH 3.2, heterolactic fermentation through the PK pathway and the Bifidus pathway occurred when pH increased to 4.5, microorganisms produced butyric acid and acetic acid through the EMP pathway at pH 4.7–5.0, and mixed acid fermentation through the EMP pathway occurred at pH 6.0. Wu, et al. [78] found homofermentation and heterofermentation coexisted in the start-up period at pH 4.0, heterofermentation dominated the stable period at pH 4.0, and the Bifidus pathway played an important role in addition to heterofermentation at pH 5.0. The general relationship between pH and metabolic pathway is shown in Figure 2.
2.4. Oxidoreduction Potential
Oxidoreduction potential (ORP) is the potential difference formed by a substance flowing from the reduced state to the oxidized state. ORP is the tendency for a compound to acquire electrons. The greater the affinity for electrons, the higher the ORP of a redox pair would be. Positive potential indicates a certain degree of oxidation, and negative potential shows a reduction degree. In FW fermentation, ORP indicates the net outcome of intracellular metabolisms dominated by electron transfer and redox balance, and extracellular ORP can affect the intracellular ratio of the reduced and the oxidized form of nicotinamide adenine dinucleotide (NADH/NAD+) [79,80]. ORP is capable of changing the direction of reactions by changing the ratio of NADH/NAD+ [81], which determines the activities of NADH-dependent or NAD+-dependent enzymes [80].
The external adjustment can regulate the ORP of fermentation systems, while the biochemical reactions can also determine the ORP. As shown in Figure 2, the conversion from glucose to pyruvate through the EMP, PP, or ED pathways generates NADH and decreases environmental ORP. The conversion from pyruvate to lactic acid, propionic acid, and ethanol re-oxidizes NADH to NAD+, but the conversion from pyruvate to acetic acid through the EMP pathway does not oxidize NADH, resulting in the accumulation of NADH. Consequently, a high content of acetic acid is always related to low ORP [77]. Generally, butyric acid and acetic acid are the main fermentation products under strictly anaerobic conditions, while propionic acid and ethanol are often produced under facultative anaerobic conditions.
2.5. Organic Loading Rate
Organic loading rate (OLR) refers to the quantity of feedstock per unit volume of reactors in unit time. Sufficient organic feedstock is required to support the continuous and synergistic hydrolysis and fermentation processes [43], but excessively high OLRs may affect the metabolic capacity of functional microorganisms and the acid-base balance of fermentation systems [82]. Coats, et al. [43] observed that the net VFA production was negative in dairy manure fermentation when OLR was too low. Zuo, et al. [83] found acidogenic and methanogenic processes occurred simultaneously in a acidogenic reactor when OLR was lower than 1.7 g VS/(L·d). Moretto, et al. [84] found VFAs yield was 0.74 ± 0.05 g chemical oxygen demand of VFAs (CODVFA) per g VSfed when OLR was 7.7 g VS/(L·d), but the yield decreased to 0.60 ± 0.06 g CODVFA/g VSfed when OLR increased to 11.3 g VS/(L·d). In general, the proportion of acetic acid in VFAs increased along with increasing OLRs, but butyric acid decreases [6,85]. The effect of OLR on fermentation is also related to the composition of FW. In general, easily biodegradable substances need a short fermentation time, corresponding to relatively high OLRs, while some food waste contains high content of lignocellulose and needs low OLRs with long treatment time.
2.6. Nutrients
Microorganisms need enough nutrients to grow. Essential macro-nutrients, such as carbon, nitrogen, phosphorus, calcium, magnesium, potassium, sodium, and sulphur, are important for bacteria. The conversion of organic carbon to carbon-based chemicals is the basic pathway of FW utilization, and microbial activity needs sufficient nitrogen, phosphorus, and other elements. Calcium ion is an extracellular polymeric constituent used as linking material in the biomass. Many electron carriers contain magnesium ion as a central atom, such as cytochromes and protein complexes. Magnesium ion is also a component of cell membranes and an activator of many enzymes. Sodium ion can build a Na-K-ATP enzyme pump, which can stimulate the transfer of substrates (e.g., glucose) to intracellular regions so as to accelerate fermentation reactions [86]. These essential macro-nutrients are generally available in FW. However, trace elements, such as cobalt, iron, nickel, molybdenum, and selenium, are commonly insufficient [87,88,89]. They are not only fundamental elements constituting microbial cells, but also participate in the formation of ion channels for mass transport [90]. The active sites of hydrolases generally consist of amino acids but may also contain one or two divalent metal ions. The metal elements with hydrolytic potential include calcium, magnesium, zinc, nickel, cobalt, selenium, molybdenum, and iron [91]. Iron, selenium, wolfram, nickel, and zinc are needed for formate dehydrogenase and carbon monoxide dehydrogenase, which are important for acetogenesis [92]. Iron ion is an essential component for the formation of hydrogenases and ferredoxin, and the iron-sulphur protein in ferredoxin can act as an electron carrier in the oxidation of pyruvate into Acetyl CoA and CO2 [86]. Kim, et al. [93] reported that micronutrients (Fe, Co, and Ni) increased solid dissolution and organic acid production, and they were critical to optimize hydrolysis and acidogenesis. Ezebuiro and Körner [91] found that high levels of Co and Se and low levels of Ni and Mo improved the rate of hydrolysis and acidification by 81%.
3. Fermentation Types and Products
Many micromolecular substances are generated during fermentation, including acetate, propionate, butyrate, lactate, alcohol, H2, CO2, and other solvents, and their composition is substantially dependent on biochemical reactions performed by microbial communities under different environmental conditions. Thus, fermentation can be divided into different types according to the main products related to microbial metabolic pathways.
3.1. Fermentation towards Mixed VFA Production
VFAs, i.e., the fatty acids from C2 to C6 (acetic, propionic, butyric, valeric, and hexanoic acid) are important intermediates during acidogenesis using mixed inoculation. They can be served as potentially renewable carbon sources for biological nitrogen removal from wastewater, production of biogas and biodiesel, generation of electricity, and synthesis of biosurfactants, bioflocculants, and polyhydroxyalkanoate (PHAs). During mixed fermentation, a series of acidogenic bacteria are active, and they produce a series of VFAs, lactic acid, and alcohols through a variety of metabolic pathways. In general, three or more acids have relatively high yields, especially acetic acid and butyric acid. The main conversion pathways of glucose to VFAs can be concluded as follows [94]:
C6H12O6 + 2H2O → 2CH3COOH + 2CO2 + 4H2
1.5C6H12O6 → 2CH3CH2COOH + CH3COOH + CO2 + H2O
C6H12O6 → CH3CH2CH2COOH + 2CO2 + 2H2
During mixed fermentation, the composition of VFAs is affected by various parameters including the characteristics and concentrations of substrates, solid retention time (SRT), OLR, temperature, etc. [95] FW comes from different sources with different compositions, and accordingly has different VFAs production. Wu, et al. [96] reported that carbohydrate acidification mainly forms propionic acid, while protein fermentation primarily produces acetic acid. Yin, et al. [97] found that the maximum VFAs yields from glucose, peptone, glycerol, and their mixture were 38.2, 32.2, 31.1, and 38.5 g COD/L, respectively, and butyric, acetic, and propionic acid were the main products of glucose, peptone, and glycerol, respectively. Nevertheless, it is almost impossible for a certain project to adjust the composition of the FW collected. Thus, technological parameters become the main factors controlling FW fermentation. Wang, et al. [30] reported higher VFA production from FW when inoculating anaerobic-activated sludge other than aerobic activated sludge. Most enzymes cannot tolerate a hostile acidic or alkaline environment, and the optimal pH for VFA production should fall in the range of 5.25–11.0 [29]. The specific pH value depends on the type of substrates. For example, it was reported that the greatest VFA production of 39.46 g/L (0.316 g/gVSfed) occurred at pH 6.0, which was 2.3 fold higher than that at pH 5.0 and 9.8 fold higher than that without pH control [85]; another work found that the fermentation at initial pH 10 had the highest VFAs yield of 6.3 g/L other than acidic or neutral condition [29]. It is effective for VFA production to prolong SRT moderately as anaerobic microorganisms have more time to utilize substrates [98]. Dahiya, et al. [29] found that VFA production increased during the first 36 h, and then showed a downward trend in a 48 h batch experiment. Lim, et al. [95] found that VFA yield increased from 0.26–0.32 g/g VS at SRT 4 d to 0.36–0.39 g/g VS at 12 d, but acetate fraction decreased from 35.7–37.5% to 23.5–25.0% in a semi-continuous fermentation device. High OLRs could improve the treatment efficiency of FW, but may possibly result in an unstable status, and the range of 5–11 g VS/(L·d) is commonly used for VFA production [85]. It was reported that the highest yield of VFAs reached 1.01 g/g VSfed at SRT 4 d, OLR 15 g VS/(L·d), and pH 5.5 ± 0.5 [99], and 0.411 g/g VSfed at SRT 5 d, OLR 11 g TS/(L·d), and pH 6 [85]. Fermentation temperature affects microbial growth, enzyme activity, and organic hydrolysis. Moderate temperatures around 35 °C were found to be more suitable for VFA production than 25 °C and 55 °C [85,95]. Some pretreatment methods can also help the dissolution of organic matter from solid phase of FW, and enhance the production of VFAs during subsequent fermentation. Yin, et al. [100] obtained the highest VFA yield of 0.908 g/g VSremoval through a hydrothermal pretreatment at an optimal temperature of 160 °C, and butyrate and acetate were the prevalent VFAs followed by propionate and valerate. However, it should be noted that high temperature pretreatment above 160 °C could stimulate the generation of resistant organic substances through the Mailard reactions [94].
According to these reports, the SRT of 2–8 days, the OLR of 5–15 g VS/(L·d), weak acidic or alkaline condition, and moderate temperatures should favor VFA production during FW fermentation.
3.2. Fermentation towards Butyric Acid Production
Butyric acid has a wide application in chemical, food and beverage, cosmetic, as well as plastic and textile fiber industries, and its price ranges between 2000–2500 USA $/t [101]. The production of butyric acid from organic waste through fermentation has become increasingly attractive [102]. When butyric acid and acetic acid are the major products, the fermentation process can be called butyric acid fermentation. During this process, glucose is metabolized to pyruvate via the EMP pathway, producing two moles of ATP and NADH, and then pyruvate is converted to butyric acid, as described by Equations (4) and (5). The butyrate-producing clostridia produce butyrate concomitantly with acetate, H2, CO2, and trace lactate and other products.
C6H12O6 → CH3CH2CH2COOH + 2CO2 + 2H2
4C6H12O6 → 3CH3CH2CH2COOH + 2CH3COOH + 8CO2 + 8H2
Feng, et al. [103] reported that butyric acid fermentation occurred at pH 4.7–5.0, and butyric acid was the most (8.78 ± 0.99 g/L). Wang, et al. [30] also found that butyric acid was the dominant product in the batch fermentation of FW at pH 5.0 and 6.0. Typically, butyric acid fermentation occurred at the ORP of −300 mV to −250 mV along with pH at nearly 5.2 [6]. High fermentation temperatures could shift the main product from acetate to butyrate. Li, et al. [104] found the majority of VFAs to be acetic and propionic acid at 35 °C, which amounted to approximately 44.3% and 48.7% of the total VFAs, while the percentage of butyric acid increased to 48.5% at 65 °C. Similarly, Hussain, et al. [105] found that butyric acid accounted for 54% of the VFAs produced during the fermentation of FW at 50 °C and pH 7. Jiang, et al. [85] found that the percent of butyrate in the total VFAs dropped from 33.26% to 28.62% when OLR increased from 5 to 16 g TS/(L·d) at 35 °C, pH 6.0, and SRT 5 d. Chen, et al. [6] reported that butyric acid fermentation changed to ethanol-type fermentation when OLR increased from 4 to 12 g VS/(L·d).
According to these reports, more butyric acid can be harvested from the fermentation at pH 5.0−6.5, ORP below −250 mV, and thermophilic condition. Low OLRs or long SRT should be helpful in butyric acid production.
3.3. Fermentation towards Acetic Acid Production
Acetic acid is an important industrial material with a global production more than 14 million tons per year, and its price is approximately 400–800 US $/t [101]. Acetic acid can not only be sourced from pyruvate through acetyl-CoA pathway (Equations (1) and (2)) in butyric acid fermentation, but also generated from the syntrophic oxidation of ethanol or longer chain fatty acids such as propionate and butyrate (Equations (6)–(8) [106]. Acetogenic bacteria are well known for their ability to oxidize sugars and alcohols, resulting in an accumulation of organic acids as final products. This sort of bacteria are classified into twelve genera and are accommodated to the family Acetobacteraceae, the class Alphaproteobacteria [107]. During FW fermentation, it is difficult to obtain a high purity of acetate because acetate comes from many metabolic pathways and there are many associated reactions and metabolites. In addition, the degradation of protein and other complex organic substances in FW need the contribution of other microorganisms. Hence, purification is necessary to obtain pure acetic acid when using complex FW as the raw material.
CH3CH2CH2COOH + 2H2O → 2CH3COOH + 2H2
CH3CH2COOH + 2H2O → CH3COOH + CO2 + 3H2
CH3CH2OH + 2H2O → CH3COOH + 2H2
There are many factors affecting acetic acid production, including substrate characteristics, inoculum, and environmental conditions. Protein fermentation primarily produces acetic acid, carbohydrate acidification mainly forms propionic acid [96], while lipid easily produces acetic acid and propionic acid. Li, et al. [108] added yeast and acetogenic bacteria strains to enhance ethanol-type fermentation of FW and harvested acetic acid of 25.88 g/L at optimal pH 3.0–3.5 and ORP −500 mV. For fermentation with mixed inoculation, pH is also an important parameter in acetic acid production. Li, et al. [104] found that acetic acid was the major VFA with the proportion of 85.7% after 60 h fermentation at pH 8.2 ± 0.4 at 20 °C when using the mixture of sludge and FW (0.24 g sludge/g FW) as substrates. In another work, acetic acid was detected at the highest concentration of 0.28 g/g CODfed when pH was 10 [29]. As for temperature, Arras, et al. [109] found that acetic acid accounted for approximately 70% of the organic acids produced at 35 °C, while butyric acid reached 60% at 55 °C. Strict anaerobic conditions benefit acetic acid production, and micro-aeration will shift the metabolism from acetic acid production to butyric acid and propionic acid production [110]. Luo, et al. [111] reported that the proportion of acetic acid increased from 40.6% at SRT 4 d to 59.5% at SRT 20 d when the fermentation temperature was 20 °C and pH was 8.0. Jiang, et al. [85] found that the acetate accounted for 27.46% of the total VFAs at 35 °C, pH 6.0, and SRT 5 d when OLR was 4.86 g VS/(L·d), and the percent improved to 34.07% as OLR increased to 10.69 g VS/(L·d).
Above all, weak alkaline condition, moderate temperatures, and low ORPs are suitable for acetate production. At long SRTs and low OLRs, the system tends towards acetic acid fermentation rather than mixed acid fermentation because acetogenic bacteria have enough time to convert other organic acids to acetic acid. In addition, butyric acid usually takes the most part at pH 5.0–6.5, and acetic acid becomes the most at pH 8–10.
3.4. Fermentation towards Ethanol Production
Ethanol is not only an important industrial material, but is also a promising fuel. It is estimated that the global bioethanol demand could exceed 125–130 billion liters by 2020 [112]. Industrial ethanol production from organic materials commonly contain three steps: (1) hydrolysis (saccharification), converting raw materials to glucose; (2) ethanol fermentation, converting glucose to ethanol and CO2; and (3) ethanol separation and purification by distillation. Yeast or Zymomonas Mobilis bacteria are commonly used for ethanol fermentation [31]. During sugar metabolism, glucose is first broken down into pyruvate, pyruvate is then converted to acetaldehyde and CO2 under the action of hydrogenase, and finally acetaldehyde is reduced to ethanol under the action of dehydrogenase (Equation (9)). The theoretical yield is 0.511 g ethanol/g hexose, but the actual maximum yield is around 0.485 g ethanol/g hexose due to the formation of by-products and cellular maintenance [113]. Ethanol-type fermentation is another pathway for ethanol production. In this fermentation, the percentage of ethanol reaches 30% (calculated as equivalent COD), and the sum of acetate and ethanol is more than 50% [114]. Glucose is degraded to pyruvate, then pyruvate forms acetyl-CoA under the action of hydrogenase and ferredoxin, releasing H2 and CO2 at the same time, subsequently Acetyl-CoA is converted to acetaldehyde by acetaldehyde hydrogenase, and finally ethanol is produced under the action of alcohol dehydrogenase. Four NADHs are consumed in the conversion of glucose to ethanol, and only 2 NADHs are produced in the process from glucose to pyruvate. Therefore, this process is often coupled with acetic acid production that generates NADH to ensure the balance of NADH/NAD+ of this system, as described in Equation (10) [115]. Considering the yields, ethanol fermentation is usually used for ethanol production other than ethanol-type fermentation.
C6H12O6 → 2CH3CH2OH + 2CO2
C6H12O6 + H2O → CH3CH2OH + CH3COOH + 2H2 + 2CO2
In ethanol fermentation, the conversion efficiency depends on the extent of carbohydrate saccharification [19]. Matsakas and Christakopoulos [68] found that ethanol production reached 19.27 g/L after adding hydrolase, while the value was only 5.98 g/L without enzymatic saccharification. Kim, et al. [69] compared the hydrolysis efficiencies of FW using carbohydrase, glucoamylase, cellulase, and protease, and got the highest glucose yield of 0.63 g glucose/g TS using carbohydrase. Yan, et al. [116] found that the best glucoamylase load was 142.2 u/g substrates with the maximum reducing sugar concentration of 164.3 g/L. During the fermentation of saccharified liquid from kitchen waste using yeast as inoculum, Tang, et al. [117] found that ethanol concentration reached 29.9 g/L at pH 4.5, 29.7 g/L at pH 4.0, and 25 g/L at pH 3.5 after 24 h at 30 °C. Most of the medium used for bioethanol production has a pH in the range of 4.5–5.5 with various sugar concentrations [33]. The ideal temperature range for fermentation is between 20 °C and 35 °C, and most of the fermentation processes using S. cerevisiae were carried out at 30 °C [33]. The incubation temperature of 35 °C was optimal for Zymomonas Mobilis [118]. Adding appropriate hydrolase or strains can improve the efficiency of ethanol fermentation, but the fermentation of FW without a strain addition and pH adjustment can also produce ethanol based on indigenous microbes. Certainly, the yield is low, accounting for less than 10% of the total metabolites [77]. For ethanol fermentation, the major challenge is removing ethanol and other by-products timely from bioreactors, as they can become inhibitors to fermentative bacteria at certain concentrations [119,120,121].
3.5. Fermentation towards Lactic Acid Production
Lactic acid is the most widely used carboxylic acid and is an important raw material for food, pharmaceuticals, textiles, leather, and many other chemical industries. Lactic acid demand is in excess of 1.2 million tons in 2016, with an expected annual growth rate of 16.2% till 2025 [122]. Lactic acid fermentation is a preferable pathway for lactic acid production in comparison to chemical synthesis because the biological method has a low cost of substrates, low reaction temperature, and low energy consumption [123]. The pKa of lactic acid is 3.9, which is lower than the pKa of VFAs (acetic, propionic, and butyric acid’s pKa is around 4.8). Thus, low pH is beneficial for lactic acid production [124]. LAB contained approximately 20 bacterial genera within the phylum Firmicutes, and Lactobacillus is the largest genus, comprising of around 80 recognized species. Most LAB favor the environmental temperature 20–45 °C and pH 5–7 [37]. During lactic acid fermentation, the pyruvate produced by glycolysis is converted to lactate by lactate dehydrogenase (L-lactate dehydrogenase or D-lactate dehydrogenase) with the transformation from NADH to NAD+. There are three lactic acid fermentation types with different products [36]. In homo lactic acid fermentation, 1 mol glucose is converted to 2 mol lactic acid, generating a net yield of 2 mol ATP, and lactic acid accounts for more than 85% of the total products (Equation (11)). In hetero lactic acid fermentation, 1 mol glucose is converted to 1 mol lactic acid, 1 mol ethanol, and 1 mol CO2 with 1 mol ATP production, and lactic acid is 50% of the total (Equation (12)). In Bifidus pathway (Equation (13)), Bifidobacteria can produce 1.5 mol acetate, 1 mol lactic acid, and 2.5 mol ATP from 1 mol glucose [78].
C6H12O6 → 2CH3CHOHCOOH
C6H12O6 → CH3CHOHCOOH + CH3CH2OH + CO2
C6H12O6 → CH3CHOHCOOH + 1.5CH3COOH
For the FW discharged from restaurants, canteens, and households, lactic acid fermentation occurs naturally during its collection, transportation, and storage because it contains Lactobacillus derived from the surroundings, which even accounted for 47.9% of the total population [125]. This sort of bacteria grow rapidly at pH 5.5–6.5 and 30–40 °C [36,126], but they can survive at a lower pH. During FW fermentation without a pH control, the pH would decrease to lower than 4.0 along with the accumulation of acidic products. This exceeds the tolerance range of most acidogenic bacteria. Thus, LAB would dominate the system, and lactic acid would become the major product. After that, a suitable environment (pH 5.5–6.5 and 30–40 °C) can be provided to enhance the activity of LAB. Feng, et al. [77] reported that the pH dropped gradually to 3.2 during semi-continuous FW fermentation without specific strain addition and pH control, and lactic acid became the main product with the concentration of 5.68 g/L at SRT 4 d, 35 °C, and OLR 11.8 g VS/(L·d), accounting for 86.5% of the total products by mass. In a batch fermentation experiment of FW with TS 7%, the pH decreased to 3.2 ± 0.4 naturally at 37 °C, and lactic acid concentration reached 13.98 g/L, which was 46% of the total soluble COD [82]. Kim, et al. [127] found that 50 °C was the best temperature between 35 °C–55 °C with the highest lactic acid yield of 1.59 mol/mol hexose without the extra inoculum addition at pH 5.0 ± 0.1 and SRT 2 d. Tang, et al. [82] got lactic acid concentration of 30.4 g/L through adjusting pH to 6 every 12 h during a 240 h fermentation at 25 ± 2 °C, while the pH-uncontrolled group’s lactic acid yield was only 6.3 g/L. They also found that lactic acid yield decreased from 0.44 to 0.31 g/g TS when the OLR increased from 14 to 22 g TS/(L·d) at SRT 5 d and 37 °C, because the high OLR increased the viscosity of the fermentation broth and restricted the mass transfer. Similar to ethanol, undissociated lactic acid can inhibit the activity of bacteria, and it should be removed from fermentation systems timely. Separation and purification of lactic acid from fermentation broth are the major part of operational expenditure for the biosynthesis of lactic acid [128].
3.6. Fermentation towards Other Products
In addition to the above products, FW can be used to produce many other metabolites through oriented fermentation under different conditions.
Propionic acid fermentation is often used to harvest propionic acid with acetic acid as the by-product. Propionate’s price is 1500–1700 US $/t [101], and it is mainly used as a preservative in feed, food and pharmaceuticals, and is incorporated in herbicides and polymer industries [129]. It can be also used as the carbon source for both denitrification and phosphorus uptake [130]. During fermentation, propionate comes in two ways: reduction of pyruvate with lactate as the intermediate and transcarboxylase cycle [106]. Theoretically, 1 mol glucose could generate 2 mol propionate (Equation (14)), but lots of anaerobic microbes would produce acetate as the by-product when fermenting glucose to propionate (Equation (15)).
C6H12O6 + 2H2 → 2CH3CH2COOH + 2H2O
3C6H12O6 → 4CH3CH2COOH + 2CH3COOH + 2H2O + 2CO2
Yin, et al. [97] found that glycerol produced more propionate than glucose and peptone, and the yields of propionate and VFAs were 0.254 and 0.510 g COD/g COD, respectively, at pH 6, 30 ± 2 °C, and ORP from −100 to −200 mV. Ren, et al. [131] reported that propionic acid fermentation occurred at ORP −278 mV and pH 5.5. The ORP of −240 mV should be a critical value, and lower ORP can switch propionic acid fermentation to butyric acid fermentation at pH 5.0 [132].
FW can be also used to produce butanol through acetone-butanol-ethanol (ABE) fermentation (Equation (16)). Butanol is an important chemical precursor for paints, polymers, and plastics. Global consumption of butanol is in the order of 2.9 million t, a $5.7 billion market, with a predicted annual growth of 4.7% [133]. The main bottleneck of fermenting FW to produce butanol is its low efficiency. Commercial enzymes are often used to enhance butanol production, but the high cost is a problem. Clostridium sp. strain BOH3 was an effective strain, and the highest butanol reached 14.9 g/L from 210 g/L FW after 122 h [134]. Huang, et al. [135] added C. beijerinckii P260 into a batch fermenter for ABE fermentation with initial FW concentration of 81 g/L, and produced 18.9 g/L ABE and 12.3 g/L butanol during 41 h fermentation at 35 °C. Jiang, et al. [136] got the maximum ABE concentration at pH 5.5 using Clostridium beijerinckii IB4. Li, et al. [137] found that up to 94% of the produced solvent was butanol in the chemostat at pH 4.5.
C6H12O6 → CH3CH2CH2CH2OH + H2O + 2CO2
Besides, Wang, et al. [138] used A. niger UV-60 for glucoamylase production through FW fermentation, and produced the maximum glucoamylase of 137 U/mL at 30 °C and natural pH after 96 h. Succinic acid, a precursor for many chemical substances with a production capacity of 30,000 t/y, can be obtained from the fermentation of FW, and the commonly used microorganisms include Actinobacillus succinogenes, Anaerobiospirillum succiniciproducens, and recombinant Escherichia coli [139,140]. Fumaric acid, which is a four-carbon unsaturated dicarboxylic acid that has many potential industrial applications, can be generated from FW fermentation, and Rhizopus is often added as an excellent fumaric acid producer [141].
Different fermentation products and the corresponding conditions are concluded in Table 3. Most fermentative microorganisms can live actively at a moderate temperature around 35 °C (such as yeast, Lactobacillus, Clostridium) and a relatively short SRT of 2–8 d. Lower temperatures (<20 °C) would limit microbial activity [142], and thermophilic condition (50–60 °C) can improve the metabolic rate but worsen the stability of a fermentation system [143]. In addition, adding appropriate hydrolase or strains can improve the efficiency of ethanol fermentation, lactic acid fermentation, and butanol production though ABE. When no strains or inocula are added, environmental microorganisms colonized in raw FW would push the fermentation system towards lactic acid fermentation.
Table 3.
Optimal conditions for food waste fermentation towards different products.
4. Processes and Reactors
Reactors play a key role in FW fermentation, and their configuration affects bioreaction efficiency and determines the feasibility from laboratories to industrial application. In the literature [110,144,145,146], the commonly used fermentation reactors include continuously stirred tank reactors (CSTR) and Leach bed reactors (LBR), and the possible processes include single-stage fermentation (SSF), two-stage fermentation (TSF), and electro-fermentation (EF), as shown in Figure 3.
Figure 3.
Common reactors for food waste fermentation (a) CSTR: continuously stirred tank reactors; (b) LBR: leach bed reactors; (c) SSF: single-stage fermentation; (d) TSF: two-stage fermentation; and (e) EF: electro-fermentation.
4.1. Continuously Stirred Tank Reactors
A CSTR refers to a tank reactor with stirring slurry, and it is the common bioreactor for FW fermentation in laboratories and industries. CSTRs are ideal for mixing waste and microbes thoroughly in the presence of suspended solids [144]. CSTRs have many advantages such as effective mass and heat transfer, simple structure, low cost, and good operational stability. Kim, et al. [127] got 1.6 mol lactic acid/mol hexoseadded in a CSTR at 50 °C and SRT 1.0 d. Tang, et al. [82] obtained the highest lactic acid yield of 0.46 g/g TS in a CSTR at pH 6 and 37 °C. Jiang, et al. [85] achieved a VFA yield of 0.316 g/g VSfed when operating a CSTR in a batch mode at 250 rpm. CSTRs also have some challenges. Solids and hydraulic retention times are equal in CSTRs, and microorganisms and materials are mixed and then discharged together, including some undigested FW [147]. It is difficult to maintain high levels of biomass at a short hydraulic retention time [148]. CSTRs are operated at low solid concentrations, typically 5–10% TS. High-solid-content FW has to be diluted first for homogenization before feeding into CSTRs, requiring extra energy and larger volume [149].
4.2. Solid–Liquid Separation Reactors
Separating solid FW and liquid products is thought to be an efficient method of FW fermentation as it makes SRT longer than the hydraulic retention time (HRT).
LBRs can achieve solid and liquid separation. A common LBR is equipped with a screen to divide the reactor into the upper and lower parts. The solid part of the FW is trapped on the screen, and the liquid produced from hydrolysis and acidification leaks to the lower part due to gravity [149]. LBRs have less energy intension than CSTRs due to the absence of continuous stirring, and they have a smaller volume with a high solid concentration. The effect of LBRs relies on leachate recirculation from the bottom to the top, and it can redistribute the available nutrients, buffer the system, and improve microbial activity [105,150]. Xu, et al. [151] reported that FW fermentation produced 16.7 g VFAs at a recycling rate of 50% with an equal volume of tap water back into the LBR. Xiong, et al. [152] reported VFA yields to be 600.92, 761.81, 686.15 g COD/kg VSadded in an LBR at pH 6.0, 7.0, 8.0, respectively. Micro-aeration [110] and the addition of rumen microbes [153] improved hydrolysis and acidification in LBRs. Less homogeneity, easy clogging, and operational complexity are the main disadvantages of LBRs [152]. LBRs are particularly difficult to operate continuously.
In addition to LBRs, some reactors can also achieve solid–liquid separation. Karthikeyan, et al. [147] placed a non-corrosive cylindrical screen with 0.5 mm mesh size inside a CSTR to divide the reactor into two concentric cylinders. FW was placed in the inner layer, and the liquid products flowed to the outer layer. The ratio of soluble COD (sCOD) and total COD (tCOD) reached 60–80% at OLR 2 g VS/(L·d), pH 6.0, and HRT 15 d, and VFA concentration was 14–23 g/L with 45–50% of acetic acid. Walker, et al. [154] used a drum as the fermenter with agitation bars fixed to the inside wall, and the drum surface was partially covered with nylon mesh supported on stainless steel mesh. The drum rotated on its horizontal axis to permeate filtrate, and the collected filtrate was partly returned to the drum through a pipe. The reactor run successfully in the laboratory at the OLRs of 7.5 and 15 g VS/(L·d), but its scale-up for field application was found impractical.
4.3. Single-Stage and Two-Stage Fermentation
During FW fermentation, hydrolysis can be carried out in the same reactor with acidogenesis or in an individual reactor. The former process is named as a single-stage fermentation (SSF), and the latter one is named as a two-stage fermentation (TSF) due to separate hydrolysis and acidogenesis. During a TSF process, enzymatic hydrolysis and acidogenesis can be conducted at their respective optimal conditions, but glucose accumulation in the hydrolysis step inhibits the activity of enzymes. During an SSF process, glucose released by the action of hydrolase is converted timely by acid or alcohol-producing bacteria, minimizing the end-product inhibition of enzyme activity, and the presence of products in culture broth helps to avoid undesired microbial contamination. Thus, the rate of saccharification and the total productivity are higher than those in TSF [145]. Maslova, et al. [155] also found higher productivity of organic acids via SSF than TSF using the same substrate. SSF is the popular process due to its higher overall yields and shorter treatment times, but it must overcome the mismatch between optimal temperatures and pH for hydrolysis and acidogenesis.
4.4. Electro-Fermentation
An EF system is composed of a fermenter and electrodes inserted into the fermenter. After applying a current, the fermentation environment can be controlled and optimized to obtain target products with a higher purity [156]. In this system, electrodes provide a supplementary electron source or sink. An anode is used to dissipate the excess electrons, when the final product is more oxidized than the substrate, and a cathode works to supply electrons for a reductive product. Electric current is not the product of interest nor the main energy source, but it is instead a trigger allowing specific fermentation processes to occur under unbalanced conditions [156,157]. It can modify ORP and affect intracellular reduced/oxidized NAD balance, making fermentation pathways towards specific end-products [158,159].
Three configurations can be used for EF reactors, including two-chambers/separated reactors, single chamber/non-separated reactors, and packed and fluidized bed reactors [146]. A single-chamber configuration is ideal if counter reaction products are compatible with the purity of the target products. Otherwise, two chambers should be used to separate anodic and cathodic reactions. Carbon and graphene materials are widely serviced as electrodes due to their high conductivity, good chemical stability, and relatively low cost [160]. Mathew, et al. [161] conducted EF in a single chamber reactor with carbon cloth electrodes at 15 V, and the ethanol yield reached 12.3% (v/v) after 24 h, which was much higher than the value of 4.8% in the control reactor. Paiano, et al. [158] used a two-chamber cell separated by a proton exchange membrane to ferment glucose using anaerobic sludge as the inoculum, and a 4-fold higher concentration of n-butyric acid was found when the cathode was controlled at −700 mV. Xue, et al. [162] connected two separate reaction tanks using a saturated salt bridge that filled with agar containing saturated KCl solution, and this EF system of FW was operated using a mixture of inoculum at 50 °C and pH 7.0. They found that lactic acid yield was 14.62 g/L without a voltage application after 6 days, while it was 32.70 g/L when applying a 100 mV cathode voltage.
4.5. Additive Materials
Some additives can be used to enhance FW fermentation (Figure 4). The most used additives are iron-based materials and carbon-based materials. The former includes zero-valent iron (ZVI), iron oxide, and magnetite (including their Nano forms), and the latter mainly includes activated carbon and biochar.
Figure 4.
Main mechanisms of iron-based materials and carbon-based materials in FW fermentation.
ZVI creates plenty of micro-electrolysis systems in fermenters, and causes rapid dissolution and hydrolysis of particulate protein and carbohydrate [163]. ZVI can decrease ORP and provide a favorable environment for fermentative bacteria, which are facultative or obligate and prefer low ORP [86,163]. ZVI can also increase the pH of fermentation systems through reaction with H+, and consequently can improve the activity of enzymes. The released iron ions can improve the activity of pyruvate-ferredoxin oxidoreductase, which is an enzyme located in the center of the fermentation pathway and is closely related to the oxidative decarboxylation of pyruvate to acetyl-CoA during the production of acetic and butyric acids [163]. Cao, et al. [164] reported that the acidification efficiency of FW was enhanced obviously due to ZVI addition (10 g/L), and the abundance of Bacteroidetes increased, which is typically proteolytic bacteria. Luo, et al. [163] found the yield of VFAs with 5.0 g/L nano ZVI was nearly six times higher than that in the control.
Iron oxides (Fe2O3, Fe3O4) generally act as the terminal acceptor of electrons during the dissimilatory reduction of anaerobic respiration driven by dissimilatory iron-reducing bacteria, promoting the degradation of complex organics, and promoting related enzyme activities with released iron ions [165,166,167]. The enrichment of Fe(III)-reducing genera like Clostridium species can also enhance the hydrolysis of FW. Zhao, et al. [166] found that soluble protein and carbohydrates increased 26% and 33%, respectively, after adding 10 g/L Fe3O4, and simultaneously, protease and α-glucosidase activity increased 63% and 27%. Zhao, et al. [167] found the acidification efficiency increased 80% with 25 g/L magnetite addition at the OLR of 21.2 g COD/(L·d), and the abundance of Ruminococcaceae and Clostridiaceae increased by 30%. Zhang, et al. [168] also got a high proportion of iron-reducing bacteria HN54 in a 2-L batch reactor with 60 g Fe2O3 powder.
Activated carbon is a popular carrier for microbial immobilization owing to its high surface area, good mechanical properties, low toxicity, and inertness [86]. Xie, et al. [169] found the activities of protease, dextranase, and lipase were promoted by activated carbon at a dosage of 0.5 g/L, and the abundance of Proteobacteria, which can degrade organic compounds to acetic acid and other products, increased significantly. Biochar is a low-cost carbonaceous material and has a high specific surface area and a high microporosity. Biochar can not only function as a support carrier for microbial attachment and biomass growth, but can also release inside trace metals and volatile matter to support the growth of fermentative bacteria [86,170]. Duan, et al. [171] found that 1.0 g/L biochar addition decreased the diversity of the bacterial community, and anaerobic VFA-generating Firmicutes and Bacteroidetes increased while Proteobacteria was suppressed.
5. Products Separation and Recovery
The final products of FW fermentation are mostly mixed, and separation and recovery are required to obtain a single target product. These downstream processes contribute to more than 60% of the overall cost [172], including precipitation, distillation, extraction, adsorption, membrane separation and so on. In some cases, coupling fermentation with product separation, instead of recovering the products after fermentation, can remove products continuously and decrease product inhibition, enabling higher yields [124].
5.1. Precipitation
Precipitation is a classical method for recovering organic acids, especially lactic acid and citric acid, from fermentation liquid [172]. Fermentation liquid is filtered to remove impurities firstly, and then precipitant is added to react with acids to form precipitates. The precipitates are filtered off and treated with a high concentration of sulfuric acid to free the desired acid. It is the key to this method to find proper precipitants. This method is highly selective and has a high product purity, but it consumes a lot of chemicals for pH adjustment as well as extensive post-treatments [173].
5.2. Distillation
Distillation separates substances based on their different volatilities [174]. Most organic acids have higher boiling points than water [172]. Direct distillation of lactic acid from crude fermentation liquid at a normal temperature and pressure is unfeasible because lactic acid forms high boiling internal esters as dimers and polymers, resulting in poor yields of lactic acid. Crude lactic acid is usually esterified with alcohols, and the volatile esters can be removed by distillation [175]. If the concentration of fermentation liquid is low, extraction can be carried out before distillation to avoid energy waste. Kraemer, et al. [176] proposed a hybrid extraction–distillation process with a novel solvent mesitylene, and they recovered butanol from ABE fermentation with less energy. The energy demand of this new method is 4.8 MJ/kg butanol, while the traditional method with oleyl alcohol for extraction needs 13.3 MJ/kg butanol. Haelssig, et al. [177] used a hybrid of distillation and pervaporation to recover ethanol from dilute fermentation liquid to replace the column enriching and dehydration.
5.3. Extraction
Extraction is used to separate compounds by their relative solubility in two different immiscible liquids. A proper solvent for extraction should have a high distribution coefficient, selectivity, biocompatibility, and an ability to cause phase separation [178]. Long-chain aliphatic amines are most widely used for the recovery of carboxylic acids because of their low solubility in water and high distribution coefficients for carboxylic acids [178]. Oleyl alcohol is one of the extracts used for butanol separation because it possesses a good extraction ability and a relatively low toxicity to bacteria [179]. Diethyl ether, decanol, octanol, chloroform, hexane, and tertiary amines are used as conventional solvent extractions of lactic acid, and amine-based complex solvent systems should be the most efficient with the highest extraction yield of 90% [180]. Woo and Kim [181] extracted high-carbon-number VFAs using nonyl acetate and low-carbon-number VFAs using hexyl acetate from a low-concentration fermentation liquid. The recovery rate of products was 99% and the energy used was only 34% of distillation or combined extraction and distillation. Hu, et al. [180] mixed fermentation liquid with ethyl acetate under sonication for 10–15 min at room temperature, then extracted lactic acid by distillation of ethyl acetate in a rotary evaporator at 40 °C and 2.5 kPa for 30–60 min, and got a recovery yield of 83.89%.
5.4. Adsorption
Adsorption is an energy-efficient process for separating products from fermentation liquid. A product is adsorbed onto the surface of a suitable adsorbent and subsequently desorbed by increasing the temperature and/or using displacers to produce a concentrated solution. Activated carbon, polymeric resins, polyvinylpyridine, and zeolites are commonly used as adsorbents. Activated carbon has a large surface area, high porosity, and rapid adsorption capability. Undissociated acids are adsorbed onto weak or strong base polymer resins containing tertiary or quaternary amine groups, and the adsorbed acid molecules are later eluted or desorbed with methanol, ammonia, or sulfuric acid [178]. The presence of other anions, such as SO42− and Cl−, can significantly reduce the adsorption efficiency due to competition for active sites on ion exchange resin [178]. Silicalite has a zeolite structure with high SiO2/Al2O3 ratios and hydrophobic properties, and it is suitable to selectively adsorb small organic compounds (C1–C5) from dilute solutions [179]. Yousuf, et al. [182] found that activated carbon showed more affinity for VFAs, while weak basic anion exchange resin (Amberlite IRA-67) showed more affinity for lactic acid. The recovery rate of carboxylic acid reached 74% for Amberlite IRA-67 and 63% for activated carbon at pH 3.3. Xue, et al. [183] conducted butanol fermentation with in-situ adsorption of active carbon, and the total butanol production increased from 11.7 g/L in the control to 21.9 g/L with active carbon because continuous adsorption reduced product inhibition. Thermal desorption by heating the activated carbon column at 200 °C resulted in a solution containing 167.1 g/L butanol, 20.5 g/L acetone, and 2.8 g/L ethanol. It is a challenge for adsorbents to avoid the dissipation of adsorption capacity in repetitive use, which is mainly caused by particulates and lipids blocking adsorption sites [173].
5.5. Membrane Separation
The membrane is a thin artificial or natural barrier, and it permits selective mass transport of solutes or solvents across the barrier to achieve the separation [172]. Membrane separation processes include microfiltration, ultrafiltration, nanofiltration, reverse osmosis, membrane distillation, pervaporation, and electrodialysis, and they allow or hinder the passage of a certain substance with specific size or chemical features [184]. Membrane distillation utilizes a non-wetting microporous membrane that prevents the liquid solution from entering its pores. The driving force is the partial pressure difference between each side of membrane pores, whereas the selectivity varies according to the material properties, membrane characteristics, and operational conditions. Lewandowicz, et al. [185] found that ethanol productivity with membrane distillation was almost two times higher than it was without membrane distillation after 30 h. Pervaporation makes use of dense membranes made of swollen homogeneous polymers that render the membranes permeable. The driving force is a low vapor pressure on the permeate side of the membrane, generated by cooling and condensing the permeate vapor, and the selectivity depends on the affinity of some specific components of a mixture to the membrane material [185]. Zhang, et al. [186] used polydimethyl-siloxane membranes to pervaporate FW fermentation liquid and the ethanol concentration increased from 3–5% to 17–25%. Electrodialysis is a hybrid process of membrane separation and electrochemical interaction, and it can separate ions from a solution forced by an electrical potential difference between cation- and anion-exchange membranes [173]. Bak, et al. [173] separated 81.6% VFAs from FW fermentation using electrodialysis at 10 V, and the purity of VFAs in the concentrate reached 95.8%. Kim, et al. [127] recovered high-purity lactic acid from the fermented liquid through removing more than 90% of mineral ions and 84% of glucose by the combined process of nanofiltration and water-splitting electrodialysis. To prevent membrane fouling, membrane cleaning is necessary, and extensive pretreatments for the removal of particulates are also helpful.
6. Conclusions
FW is rich in easily degradable organic matter and has a great potential for resource recovery. Fermentation is a promising treatment method with a short cycle, stable operation, and diverse products. According to the main fermentation products, fermentation can be divided into mixed acid fermentation, butyric acid fermentation, acetic acid fermentation, ethanol fermentation, lactic acid fermentation, and others. The metabolic pathways and fermentation products are determined by inoculum, pH, ORP, OLR, nutrients, etc. Without artificial control, FW fermentation tends to lactic acid fermentation because of natural microbial breeding during collection, transportation, and storage. For mixed inoculation without pH control, FW fermentation also tends to lactic acid fermentation because LAB survives from extremely low pH and most of other fermentative bacteria are suppressed.
CSTRs and LBRs are commonly used for oriented fermentation. CSTRs have good mass and heat transfer, but need a relatively low solid concentration. LBRs can separate hydraulic retention time and solid retention time, relying on leachate recirculation, but they must solve the problem of easy clogging. CSTRs have been widely used on the industrial scale, while LBRs are difficult for continuous operation. During fermentation, hydrolysis and acidogenesis can be carried out together in a single-stage fermentation (SSF) process for simple operation and high productivity, or can be physically separated in the two-stage fermentation process (TSF) for accurate control and high purity. Electrodes can be introduced into fermenters to adjust ORP and provide an electron source or sink, influencing the yield of the target products.
For industrialization of FW fermentation, downstream processes including product separation and recovery are important due to their high cost. Precipitation, distillation, extraction, adsorption, and membrane separation are the most common methods. Although these technologies are mature in chemical engineering, they need further improvement when used in FW fermentation. They consume a large amount of chemicals and energy and need extensive post-treatments. Future researchers should focus on green strategies for product recovery.
Author Contributions
Investigation, Data curation, Formal analysis, Validation, Visualization, Writing—Original draft, Q.W.; Conceptualization, Formal analysis, Writing—Review and editing, Supervision, Project administration, H.L.; Investigation, K.F.; Funding acquisition, J.L. All authors have read and agreed to the published version of the manuscript.
Funding
The National Key Research and Development Program of China (grant number 2018YFC1902900).
Acknowledgments
We appreciate the financial support from the National Key Research and Development Program of China (grant number 2018YFC1902900), Shenzhen stable support program for universities, and Shenzhen science and technology program for sustainable development (KCXFZ20200201100844824).
Conflicts of Interest
The authors declare that they have no known competing financial interests or personal relationships that could have appeared to influence the work reported in this paper. Availability of data and material (data transparency): All the data used are shown in the paper.
References
- Mao, C.; Feng, Y.; Wang, X.; Ren, G. Review on research achievements of biogas from anaerobic digestion. Renew. Sustain. Energy Rev. 2015, 45, 540–555. [Google Scholar] [CrossRef]
- Braguglia, C.M.; Gallipoli, A.; Gianico, A.; Pagliaccia, P. Anaerobic bioconversion of food waste into energy: A critical review. Bioresour. Technol. 2018, 248, 37–56. [Google Scholar] [CrossRef]
- Girotto, F.; Alibardi, L.; Cossu, R. Food waste generation and industrial uses: A review. Waste Manag. 2015, 45, 32–41. [Google Scholar] [CrossRef] [PubMed]
- Thi, N.B.D.; Kumar, G.; Lin, C.-Y. An overview of food waste management in developing countries: Current status and future perspective. J. Environ. Manag. 2015, 157, 220–229. [Google Scholar] [CrossRef] [PubMed]
- Ren, Y.; Yu, M.; Wu, C.; Wang, Q.; Gao, M.; Huang, Q.; Liu, Y. A comprehensive review on food waste anaerobic digestion: Research updates and tendencies. Bioresour. Technol. 2018, 247, 1069–1076. [Google Scholar] [CrossRef] [PubMed]
- Chen, X.; Yuan, H.; Zou, D.; Liu, Y.; Zhu, B.; Chufo, A.; Jaffar, M.; Li, X. Improving biomethane yield by controlling fermentation type of acidogenic phase in two-phase anaerobic co-digestion of food waste and rice straw. Chem. Eng. J. 2015, 273, 254–260. [Google Scholar] [CrossRef]
- Zhang, R.; El-Mashad, H.M.; Hartman, K.; Wang, F.; Liu, G.; Choate, C.; Gamble, P. Characterization of food waste as feedstock for anaerobic digestion. Bioresour. Technol. 2007, 98, 929–935. [Google Scholar] [CrossRef]
- Capson-Tojo, G.; Moscoviz, R.; Ruiz, D.; Santa-Catalina, G.; Trably, E.; Rouez, M.; Crest, M.; Steyer, J.-P.; Bernet, N.; Delgenès, J.-P.; et al. Addition of granular activated carbon and trace elements to favor volatile fatty acid consumption during anaerobic digestion of food waste. Bioresour. Technol. 2018, 260, 157–168. [Google Scholar] [CrossRef]
- Kim, J.K.; Oh, B.R.; Chun, Y.N.; Kim, S.W. Effects of temperature and hydraulic retention time on anaerobic digestion of food waste. J. Biosci. Bioeng. 2006, 102, 328–332. [Google Scholar] [CrossRef]
- Zhang, L.; Jahng, D. Long-term anaerobic digestion of food waste stabilized by trace elements. Waste Manag. 2012, 32, 1509–1515. [Google Scholar] [CrossRef]
- Izumi, K.; Okishio, Y.-k.; Nagao, N.; Niwa, C.; Yamamoto, S.; Toda, T. Effects of particle size on anaerobic digestion of food waste. Int. Biodeterior. Biodegrad. 2010, 64, 601–608. [Google Scholar] [CrossRef]
- Chu, C.-F.; Li, Y.-Y.; Xu, K.-Q.; Ebie, Y.; Inamori, Y.; Kong, H.-N. A pH- and temperature-phased two-stage process for hydrogen and methane production from food waste. Int. J. Hydrogen Energy 2008, 33, 4739–4746. [Google Scholar] [CrossRef]
- Zhang, C.; Xiao, G.; Peng, L.; Su, H.; Tan, T. The anaerobic co-digestion of food waste and cattle manure. Bioresour. Technol. 2013, 129, 170–176. [Google Scholar] [CrossRef]
- Chen, Y.; Luo, J.; Yan, Y.; Feng, L. Enhanced production of short-chain fatty acid by co-fermentation of waste activated sludge and kitchen waste under alkaline conditions and its application to microbial fuel cells. Appl. Energy 2013, 102, 1197–1204. [Google Scholar] [CrossRef]
- Pan, J.; Zhang, R.; El-Mashad, H.M.; Sun, H.; Ying, Y. Effect of food to microorganism ratio on biohydrogen production from food waste via anaerobic fermentation. Int. J. Hydrogen Energy 2008, 33, 6968–6975. [Google Scholar] [CrossRef]
- Browne, J.D.; Murphy, J.D. Assessment of the resource associated with biomethane from food waste. Appl. Energy 2013, 104, 170–177. [Google Scholar] [CrossRef]
- Iacovidou, E.; Ohandja, D.-G.; Gronow, J.; Voulvoulis, N. The Household Use of Food Waste Disposal Units as a Waste Management Option: A Review. Crit. Rev. Environ. Sci. Technol. 2012, 42, 1485–1508. [Google Scholar] [CrossRef]
- Kannah, R.Y.; Merrylin, J.; Devi, T.P.; Kavitha, S.; Sivashanmugam, P.; Kumar, G.; Banu, J.R. Food waste valorization: Biofuels and value added product recovery. Bioresour. Technol. Rep. 2020, 11, 100524. [Google Scholar] [CrossRef]
- Uçkun Kiran, E.; Trzcinski, A.P.; Ng, W.J.; Liu, Y. Bioconversion of food waste to energy: A review. Fuel 2014, 134, 389–399. [Google Scholar] [CrossRef]
- Imbeah, M. Composting piggery waste: A review. Bioresour. Technol. 1998, 63, 197–203. [Google Scholar] [CrossRef]
- Cheng, J.Y.K.; Lo, I.M.C. Investigation of the available technologies and their feasibility for the conversion of food waste into fish feed in Hong Kong. Environ. Sci. Pollut. Res. 2016, 23, 7169–7177. [Google Scholar] [CrossRef] [PubMed]
- Kwak, W.S.; Kang, J.S. Effect of feeding food waste-broiler litter and bakery by-product mixture to pigs. Bioresour. Technol. 2006, 97, 243–249. [Google Scholar] [CrossRef]
- Kim, M.; Ahn, Y.-H.; Speece, R.E. Comparative process stability and efficiency of anaerobic digestion; mesophilic vs. thermophilic. Water Res. 2002, 36, 4369–4385. [Google Scholar] [CrossRef]
- Gavala, H.N.; Yenal, U.; Skiadas, I.V.; Westermann, P.; Ahring, B.K. Mesophilic and thermophilic anaerobic digestion of primary and secondary sludge. Effect of pre-treatment at elevated temperature. Water Res. 2003, 37, 4561–4572. [Google Scholar] [CrossRef]
- Seruga, P.; Krzywonos, M.; Paluszak, Z.; Urbanowska, A.; Pawlak-Kruczek, H.; Niedźwiecki, Ł.; Pińkowska, H. Pathogen Reduction Potential in Anaerobic Digestion of Organic Fraction of Municipal Solid Waste and Food Waste. Molecules 2020, 25, 275. [Google Scholar] [CrossRef] [PubMed]
- Adekunle, K.F.; Okolie, J.A. A Review of Biochemical Process of Anaerobic Digestion. Adv. Biosci. Biotechnol. 2015, 6, 8. [Google Scholar] [CrossRef]
- De Clercq, D.; Wen, Z.; Gottfried, O.; Schmidt, F.; Fei, F. A review of global strategies promoting the conversion of food waste to bioenergy via anaerobic digestion. Renew. Sustain. Energy Rev. 2017, 79, 204–221. [Google Scholar] [CrossRef]
- Chen, Y.; Cheng, J.J.; Creamer, K.S. Inhibition of anaerobic digestion process: A review. Bioresour. Technol. 2008, 99, 4044–4064. [Google Scholar] [CrossRef]
- Dahiya, S.; Sarkar, O.; Swamy, Y.V.; Venkata Mohan, S. Acidogenic fermentation of food waste for volatile fatty acid production with co-generation of biohydrogen. Bioresour. Technol. 2015, 182, 103–113. [Google Scholar] [CrossRef]
- Wang, K.; Yin, J.; Shen, D.; Li, N. Anaerobic digestion of food waste for volatile fatty acids (VFAs) production with different types of inoculum: Effect of pH. Bioresour. Technol. 2014, 161, 395–401. [Google Scholar] [CrossRef]
- Anwar Saeed, M.; Ma, H.; Yue, S.; Wang, Q.; Tu, M. Concise review on ethanol production from food waste: development and sustainability. Environ. Sci. Pollut. Res. 2018, 25, 28851–28863. [Google Scholar] [CrossRef]
- Jeffries, T.W.; Jin, Y.S. Metabolic engineering for improved fermentation of pentoses by yeasts. Appl. Microbiol. Biotechnol. 2004, 63, 495–509. [Google Scholar] [CrossRef]
- Mohd Azhar, S.H.; Abdulla, R.; Jambo, S.A.; Marbawi, H.; Gansau, J.A.; Mohd Faik, A.A.; Rodrigues, K.F. Yeasts in sustainable bioethanol production: A review. Biochem. Biophys. Rep. 2017, 10, 52–61. [Google Scholar] [CrossRef] [PubMed]
- Yang, S.; Fei, Q.; Zhang, Y.; Contreras, L.M.; Utturkar, S.M.; Brown, S.D.; Himmel, M.E.; Zhang, M. Zymomonas mobilis as a model system for production of biofuels and biochemicals. Microb. Biotechnol. 2016, 9, 699–717. [Google Scholar] [CrossRef] [PubMed]
- Lee, K.Y.; Park, J.M.; Kim, T.Y.; Yun, H.; Lee, S.Y. The genome-scale metabolic network analysis of Zymomonas mobilis ZM4 explains physiological features and suggests ethanol and succinic acid production strategies. Microb. Cell Factories 2010, 9, 94. [Google Scholar] [CrossRef] [PubMed]
- Reddy, G.; Altaf, M.; Naveena, B.J.; Venkateshwar, M.; Kumar, E.V. Amylolytic bacterial lactic acid fermentation—A review. Biotechnol. Adv. 2008, 26, 22–34. [Google Scholar] [CrossRef] [PubMed]
- Castillo Martinez, F.A.; Balciunas, E.M.; Salgado, J.M.; Domínguez González, J.M.; Converti, A.; Oliveira, R.P.d.S. Lactic acid properties, applications and production: A review. Trends Food Sci. Technol. 2013, 30, 70–83. [Google Scholar] [CrossRef]
- Jang, Y.-S.; Im, J.A.; Choi, S.Y.; Lee, J.I.; Lee, S.Y. Metabolic engineering of Clostridium acetobutylicum for butyric acid production with high butyric acid selectivity. Metab. Eng. 2014, 23, 165–174. [Google Scholar] [CrossRef]
- Jang, Y.-S.; Lee, J.Y.; Lee, J.; Park, J.H.; Im, J.A.; Eom, M.-H.; Lee, J.; Lee, S.-H.; Song, H.; Cho, J.-H.; et al. Enhanced Butanol Production Obtained by Reinforcing the Direct Butanol-Forming Route in Clostridium acetobutylicum. mBio 2012, 3, e00312–e00314. [Google Scholar] [CrossRef]
- Zigová, J.; Šturdı́k, E.; Vandák, D.; Schlosser, Š. Butyric acid production by Clostridium butyricum with integrated extraction and pertraction. Process Biochem. 1999, 34, 835–843. [Google Scholar] [CrossRef]
- Kim, D.-H.; Kim, S.-H.; Shin, H.-S. Hydrogen fermentation of food waste without inoculum addition. Enzym. Microb. Technol. 2009, 45, 181–187. [Google Scholar] [CrossRef]
- Tang, J.; Wang, X.C.; Hu, Y.; Zhang, Y.; Li, Y. Effect of pH on lactic acid production from acidogenic fermentation of food waste with different types of inocula. Bioresour. Technol. 2017, 224, 544–552. [Google Scholar] [CrossRef] [PubMed]
- Coats, E.R.; Gregg, M.; Crawford, R.L. Effect of organic loading and retention time on dairy manure fermentation. Bioresour. Technol. 2011, 102, 2572–2577. [Google Scholar] [CrossRef] [PubMed]
- Gu, Y.; Chen, X.; Liu, Z.; Zhou, X.; Zhang, Y. Effect of inoculum sources on the anaerobic digestion of rice straw. Bioresour. Technol. 2014, 158, 149–155. [Google Scholar] [CrossRef] [PubMed]
- Temudo, M.F.; Kleerebezem, R.; van Loosdrecht, M. Influence of the pH on (open) mixed culture fermentation of glucose: A chemostat study. Biotechnol. Bioeng. 2007, 98, 69–79. [Google Scholar] [CrossRef]
- Elbeshbishy, E.; Dhar, B.R.; Nakhla, G.; Lee, H.-S. A critical review on inhibition of dark biohydrogen fermentation. Renew. Sustain. Energy Rev. 2017, 79, 656–668. [Google Scholar] [CrossRef]
- Bi, S.; Hong, X.J.; Wang, G.X.; Li, Y.; Gao, Y.M.; Yan, L.; Wang, Y.J.; Wang, W.D. Effect of domestication on microorganism diversity and anaerobic digestion of food waste. Genet. Mol. Res. 2016, 15, 1–14. [Google Scholar] [CrossRef]
- Maamri, S.; Amrani, M. Biogas Production from Waste Activated Sludge Using Cattle Dung Inoculums: Effect of Total Solid Contents and Kinetics Study. Energy Procedia 2014, 50, 352–359. [Google Scholar] [CrossRef]
- Huang, X.; Zhao, J.; Xu, Q.; Li, X.; Wang, D.; Yang, Q.; Liu, Y.; Tao, Z. Enhanced volatile fatty acids production from waste activated sludge anaerobic fermentation by adding tofu residue. Bioresour. Technol. 2019, 274, 430–438. [Google Scholar] [CrossRef]
- Romano, A.H.; Conway, T. Evolution of carbohydrate metabolic pathways. Res. Microbiol. 1996, 147, 448–455. [Google Scholar] [CrossRef]
- Liu, H.; Wang, J.; Liu, X.; Fu, B.; Chen, J.; Yu, H.-Q. Acidogenic fermentation of proteinaceous sewage sludge: Effect of pH. Water Res. 2012, 46, 799–807. [Google Scholar] [CrossRef]
- Ramsay, I.R.; Pullammanappallil, P.C. Protein degradation during anaerobic wastewater treatment: derivation of stoichiometry. Biodegradation 2001, 12, 247–256. [Google Scholar] [CrossRef]
- Shen, D.; Yin, J.; Yu, X.; Wang, M.; Long, Y.; Shentu, J.; Chen, T. Acidogenic fermentation characteristics of different types of protein-rich substrates in food waste to produce volatile fatty acids. Bioresour. Technol. 2017, 227, 125–132. [Google Scholar] [CrossRef]
- Clomburg, J.M.; Gonzalez, R. Anaerobic fermentation of glycerol: a platform for renewable fuels and chemicals. Trends Biotechnol. 2013, 31, 20–28. [Google Scholar] [CrossRef]
- Vidal, G.; Carvalho, A.; Méndez, R.; Lema, J.M. Influence of the content in fats and proteins on the anaerobic biodegradability of dairy wastewaters. Bioresour. Technol. 2000, 74, 231–239. [Google Scholar] [CrossRef]
- Mackie, R.I.; White, B.A.; Bryant, M.P. Lipid Metabolism in Anaerobic Ecosystems. Crit. Rev. Microbiol. 1991, 17, 449–479. [Google Scholar] [CrossRef] [PubMed]
- Chipasa, K.B.; Mędrzycka, K. Behavior of lipids in biological wastewater treatment processes. J. Ind. Microbiol. Biotechnol. 2006, 33, 635–645. [Google Scholar] [CrossRef] [PubMed]
- Suo, Y.; Fu, H.; Ren, M.; Liao, Z.; Ma, Y.; Wang, J. Enhanced butyric acid production in Clostridium tyrobutyricum by overexpression of rate-limiting enzymes in the Embden-Meyerhof-Parnas pathway. J. Biotechnol. 2018, 272–273, 14–21. [Google Scholar] [CrossRef]
- Jiang, L.; Fu, H.; Yang, H.K.; Xu, W.; Wang, J.; Yang, S.-T. Butyric acid: Applications and recent advances in its bioproduction. Biotechnol. Adv. 2018, 36, 2101–2117. [Google Scholar] [CrossRef]
- Weimer, P.J.; Moen, G.N. Quantitative analysis of growth and volatile fatty acid production by the anaerobic ruminal bacterium Megasphaera elsdenii T81. Appl. Microbiol. Biotechnol. 2013, 97, 4075–4081. [Google Scholar] [CrossRef]
- Årsköld, E.; Lohmeier-Vogel, E.; Cao, R.; Roos, S.; Rådström, P.; van Niel, E.W.J. Phosphoketolase Pathway Dominates in Lactobacillus reuteri ATCC 55730 Containing Dual Pathways for Glycolysis. J. Bacteriol. 2008, 190, 206. [Google Scholar] [CrossRef] [PubMed]
- Burgé, G.; Saulou-Bérion, C.; Moussa, M.; Allais, F.; Athes, V.; Spinnler, H.-E. Relationships between the use of Embden Meyerhof pathway (EMP) or Phosphoketolase pathway (PKP) and lactate production capabilities of diverse Lactobacillus reuteri strains. J. Microbiol. 2015, 53, 702–710. [Google Scholar] [CrossRef] [PubMed]
- Shinto, H.; Tashiro, Y.; Kobayashi, G.; Sekiguchi, T.; Hanai, T.; Kuriya, Y.; Okamoto, M.; Sonomoto, K. Kinetic study of substrate dependency for higher butanol production in acetone–butanol–ethanol fermentation. Process Biochem. 2008, 43, 1452–1461. [Google Scholar] [CrossRef]
- Zheng, J.; Tashiro, Y.; Wang, Q.; Sonomoto, K. Recent advances to improve fermentative butanol production: Genetic engineering and fermentation technology. J. Biosci. Bioeng. 2015, 119, 1–9. [Google Scholar] [CrossRef]
- Rastogi, M.; Shrivastava, S. Recent advances in second generation bioethanol production: An insight to pretreatment, saccharification and fermentation processes. Renew. Sustain. Energy Rev. 2017, 80, 330–340. [Google Scholar] [CrossRef]
- Bai, F.W.; Anderson, W.A.; Moo-Young, M. Ethanol fermentation technologies from sugar and starch feedstocks. Biotechnol. Adv. 2008, 26, 89–105. [Google Scholar] [CrossRef] [PubMed]
- Tan, Z.; Chen, J.; Zhang, X. Systematic engineering of pentose phosphate pathway improves Escherichia coli succinate production. Biotechnol. Biofuels 2016, 9, 262. [Google Scholar] [CrossRef]
- Matsakas, L.; Christakopoulos, P. Ethanol Production from Enzymatically Treated Dried Food Waste Using Enzymes Produced On-Site. Sustainability 2015, 7, 1446–1458. [Google Scholar] [CrossRef]
- Kim, J.H.; Lee, J.C.; Pak, D. Feasibility of producing ethanol from food waste. Waste Manag. 2011, 31, 2121–2125. [Google Scholar] [CrossRef]
- Kim, H.J.; Choi, Y.G.; Kim, G.D.; Kim, S.H.; Chung, T.H. Effect of enzymatic pretreatment on solubilization and volatile fatty acid production in fermentation of food waste. Water Sci. Technol. 2005, 52, 51–59. [Google Scholar] [CrossRef]
- Hashemi, M.; Mousavi, S.M.; Razavi, S.H.; Shojaosadati, S.A. Comparison of submerged and solid state fermentation systems effects on the catalytic activity of Bacillus sp. KR-8104 α-amylase at different pH and temperatures. Ind. Crops Prod. 2013, 43, 661–667. [Google Scholar] [CrossRef]
- Bessler, C.; Schmitt, J.; Maurer, K.-H.; Schmid, R.D. Directed evolution of a bacterial α-amylase: Toward enhanced pH-performance and higher specific activity. Protein Sci. 2003, 12, 2141–2149. [Google Scholar] [CrossRef] [PubMed]
- Anwar, A.; Saleemuddin, M. Alkaline proteases: A review. Bioresour. Technol. 1998, 64, 175–183. [Google Scholar] [CrossRef]
- Ou, J.; Zhu, M. An overview of Current and novel approaches for microbial neutral protease improvement. Int. J. Mod. Biol. Med. 2012, 2, 1–27. [Google Scholar]
- Rao, M.B.; Tanksale, A.M.; Ghatge, M.S.; Deshpande, V.V. Molecular and Biotechnological Aspects of Microbial Proteases. Microbiol. Mol. Biol. Rev. 1998, 62, 597–635. [Google Scholar] [CrossRef]
- Sharma, D.; Sharma, B.; Shukla, A.K. Biotechnological Approach of Microbial Lipase: A review. Biotechnology 2011, 10, 17. [Google Scholar] [CrossRef]
- Feng, K.; Li, H.; Zheng, C. Shifting product spectrum by pH adjustment during long-term continuous anaerobic fermentation of food waste. Bioresour. Technol. 2018, 270, 180–188. [Google Scholar] [CrossRef]
- Wu, Y.; Ma, H.; Zheng, M.; Wang, K. Lactic acid production from acidogenic fermentation of fruit and vegetable wastes. Bioresour. Technol. 2015, 191, 53–58. [Google Scholar] [CrossRef]
- Liu, C.-G.; Xue, C.; Lin, Y.-H.; Bai, F.-W. Redox potential control and applications in microaerobic and anaerobic fermentations. Biotechnol. Adv. 2013, 31, 257–265. [Google Scholar] [CrossRef]
- Zhuge, X.; Li, J.; Shin, H.-d.; Liu, L.; Du, G.; Chen, J. Improved propionic acid production with metabolically engineered Propionibacterium jensenii by an oxidoreduction potential-shift control strategy. Bioresour. Technol. 2015, 175, 606–612. [Google Scholar] [CrossRef]
- Wei, J.; Hao, X.; van Loosdrecht, M.C.M.; Li, J. Feasibility analysis of anaerobic digestion of excess sludge enhanced by iron: A review. Renew. Sustain. Energy Rev. 2018, 89, 16–26. [Google Scholar] [CrossRef]
- Tang, J.; Wang, X.; Hu, Y.; Zhang, Y.; Li, Y. Lactic acid fermentation from food waste with indigenous microbiota: Effects of pH, temperature and high OLR. Waste Manag. 2016, 52, 278–285. [Google Scholar] [CrossRef] [PubMed]
- Zuo, Z.; Wu, S.; Zhang, W.; Dong, R. Effects of organic loading rate and effluent recirculation on the performance of two-stage anaerobic digestion of vegetable waste. Bioresour. Technol. 2013, 146, 556–561. [Google Scholar] [CrossRef] [PubMed]
- Moretto, G.; Valentino, F.; Pavan, P.; Majone, M.; Bolzonella, D. Optimization of urban waste fermentation for volatile fatty acids production. Waste Manag. 2019, 92, 21–29. [Google Scholar] [CrossRef] [PubMed]
- Jiang, J.; Zhang, Y.; Li, K.; Wang, Q.; Gong, C.; Li, M. Volatile fatty acids production from food waste: Effects of pH, temperature, and organic loading rate. Bioresour. Technol. 2013, 143, 525–530. [Google Scholar] [CrossRef]
- Yang, G.; Wang, J. Various additives for improving dark fermentative hydrogen production: A review. Renew. Sustain. Energy Rev. 2018, 95, 130–146. [Google Scholar]
- Voelklein, M.A.; O’ Shea, R.; Jacob, A.; Murphy, J.D. Role of trace elements in single and two-stage digestion of food waste at high organic loading rates. Energy 2017, 121, 185–192. [Google Scholar] [CrossRef]
- Banks, C.J.; Zhang, Y.; Jiang, Y.; Heaven, S. Trace element requirements for stable food waste digestion at elevated ammonia concentrations. Bioresour. Technol. 2012, 104, 127–135. [Google Scholar] [CrossRef]
- Zhang, W.; Wu, S.; Guo, J.; Zhou, J.; Dong, R. Performance and kinetic evaluation of semi-continuously fed anaerobic digesters treating food waste: Role of trace elements. Bioresour. Technol. 2015, 178, 297–305. [Google Scholar] [CrossRef]
- Zhang, W.; Chen, B.; Li, A.; Zhang, L.; Li, R.; Yang, T.; Xing, W. Mechanism of process imbalance of long-term anaerobic digestion of food waste and role of trace elements in maintaining anaerobic process stability. Bioresour. Technol. 2019, 275, 172–182. [Google Scholar] [CrossRef]
- Ezebuiro, N.C.; Körner, I. Characterisation of anaerobic digestion substrates regarding trace elements and determination of the influence of trace elements on the hydrolysis and acidification phases during the methanisation of a maize silage-based feedstock. J. Environ. Chem. Eng. 2017, 5, 341–351. [Google Scholar] [CrossRef]
- Choong, Y.Y.; Norli, I.; Abdullah, A.Z.; Yhaya, M.F. Impacts of trace element supplementation on the performance of anaerobic digestion process: A critical review. Bioresour. Technol. 2016, 209, 369–379. [Google Scholar] [CrossRef] [PubMed]
- Kim, M.; Gomec, C.Y.; Ahn, Y.; Speece, R.E. Hydrolysis and acidogenesis of particulate organic material in mesophilic and thermophilic anaerobic digestion. Environ. Technol. 2003, 24, 1183–1190. [Google Scholar] [CrossRef]
- Yin, J.; Liu, J.; Chen, T.; Long, Y.; Shen, D. Influence of melanoidins on acidogenic fermentation of food waste to produce volatility fatty acids. Bioresour. Technol. 2019, 284, 121–127. [Google Scholar] [CrossRef]
- Lim, S.-J.; Kim, B.J.; Jeong, C.-M.; Choi, J.-d.-R.; Ahn, Y.H.; Chang, H.N. Anaerobic organic acid production of food waste in once-a-day feeding and drawing-off bioreactor. Bioresour. Technol. 2008, 99, 7866–7874. [Google Scholar] [CrossRef] [PubMed]
- Wu, Q.-L.; Guo, W.-Q.; Zheng, H.-S.; Luo, H.-C.; Feng, X.-C.; Yin, R.-L.; Ren, N.-Q. Enhancement of volatile fatty acid production by co-fermentation of food waste and excess sludge without pH control: The mechanism and microbial community analyses. Bioresour. Technol. 2016, 216, 653–660. [Google Scholar] [CrossRef]
- Yin, J.; Yu, X.; Wang, K.; Shen, D. Acidogenic fermentation of the main substrates of food waste to produce volatile fatty acids. Int. J. Hydrogen Energy 2016, 41, 21713–21720. [Google Scholar] [CrossRef]
- He, M.; Sun, Y.; Zou, D.; Yuan, H.; Zhu, B.; Li, X.; Pang, Y. Influence of Temperature on Hydrolysis Acidification of Food Waste. Procedia Environ. Sci. 2012, 16, 85–94. [Google Scholar] [CrossRef]
- Voelklein, M.A.; Jacob, A.; O’ Shea, R.; Murphy, J.D. Assessment of increasing loading rate on two-stage digestion of food waste. Bioresour. Technol. 2016, 202, 172–180. [Google Scholar] [CrossRef]
- Yin, J.; Wang, K.; Yang, Y.; Shen, D.; Wang, M.; Mo, H. Improving production of volatile fatty acids from food waste fermentation by hydrothermal pretreatment. Bioresour. Technol. 2014, 171, 323–329. [Google Scholar] [CrossRef]
- Bastidas-Oyanedel, J.-R.; Bonk, F.; Thomsen, M.H.; Schmidt, J.E. Dark fermentation biorefinery in the present and future (bio)chemical industry. Rev. Environ. Sci. Bio/Technol. 2015, 14, 473–498. [Google Scholar] [CrossRef]
- Wei, D.; Liu, X.; Yang, S.-T. Butyric acid production from sugarcane bagasse hydrolysate by Clostridium tyrobutyricum immobilized in a fibrous-bed bioreactor. Bioresour. Technol. 2013, 129, 553–560. [Google Scholar] [CrossRef] [PubMed]
- Feng, K.; Wang, Q.; Li, H.; Zhang, Y.; Deng, Z.; Liu, J.; Du, X. Effect of fermentation type regulation using alkaline addition on two-phase anaerobic digestion of food waste at different organic load rates. Renew. Energy 2020, 154, 385–393. [Google Scholar] [CrossRef]
- Li, X.; Chen, Y.; Zhao, S.; Wang, D.; Zheng, X.; Luo, J. Lactic acid accumulation from sludge and food waste to improve the yield of propionic acid-enriched VFA. Biochem. Eng. J. 2014, 84, 28–35. [Google Scholar] [CrossRef]
- Hussain, A.; Filiatrault, M.; Guiot, S.R. Acidogenic digestion of food waste in a thermophilic leach bed reactor: Effect of pH and leachate recirculation rate on hydrolysis and volatile fatty acid production. Bioresour. Technol. 2017, 245, 1–9. [Google Scholar] [CrossRef]
- Zhou, M.; Yan, B.; Wong, J.W.C.; Zhang, Y. Enhanced volatile fatty acids production from anaerobic fermentation of food waste: A mini-review focusing on acidogenic metabolic pathways. Bioresour. Technol. 2018, 248, 68–78. [Google Scholar] [CrossRef]
- Sengun, I.Y.; Karabiyikli, S. Importance of acetic acid bacteria in food industry. Food Control 2011, 22, 647–656. [Google Scholar] [CrossRef]
- Li, Y.; He, D.; Niu, D.; Zhao, Y. Acetic acid production from food wastes using yeast and acetic acid bacteria micro-aerobic fermentation. Bioprocess Biosyst. Eng. 2015, 38, 863–869. [Google Scholar] [CrossRef]
- Arras, W.; Hussain, A.; Hausler, R.; Guiot, S.R. Mesophilic, thermophilic and hyperthermophilic acidogenic fermentation of food waste in batch: Effect of inoculum source. Waste Manag. 2019, 87, 279–287. [Google Scholar] [CrossRef]
- Xu, S.; Selvam, A.; Wong, J.W.C. Optimization of micro-aeration intensity in acidogenic reactor of a two-phase anaerobic digester treating food waste. Waste Manag. 2014, 34, 363–369. [Google Scholar] [CrossRef]
- Luo, J.; Feng, L.; Zhang, W.; Li, X.; Chen, H.; Wang, D.; Chen, Y. Improved production of short-chain fatty acids from waste activated sludge driven by carbohydrate addition in continuous-flow reactors: Influence of SRT and temperature. Appl. Energy 2014, 113, 51–58. [Google Scholar] [CrossRef]
- Niphadkar, S.; Bagade, P.; Ahmed, S. Bioethanol production: insight into past, present and future perspectives. Biofuels 2018, 9, 229–238. [Google Scholar] [CrossRef]
- Soccol, C.R.; Faraco, V.; Karp, S.G.; Vandenberghe, L.P.S.; Thomaz-Soccol, V.; Woiciechowski, A.L.; Pandey, A. Chapter 14—Lignocellulosic Bioethanol: Current Status and Future Perspectives. In Biofuels: Alternative Feedstocks and Conversion Processes for the Production of Liquid and Gaseous Biofuels, 2nd ed.; Pandey, A., Larroche, C., Dussap, C.-G., Gnansounou, E., Khanal, S.K., Ricke, S., Eds.; Academic Press: Cambridge, MA, USA, 2019; pp. 331–354. [Google Scholar]
- Zheng, M.; Zheng, M.; Wu, Y.; Ma, H.; Wang, K. Effect of pH on types of acidogenic fermentation of fruit and vegetable wastes. Biotechnol. Bioprocess Eng. 2015, 20, 298–303. [Google Scholar] [CrossRef]
- Ren, N.; Wang, B.; Huang, J.-C. Ethanol-type fermentation from carbohydrate in high rate acidogenic reactor. Biotechnol. Bioeng. 1997, 54, 428–433. [Google Scholar] [CrossRef]
- Yan, S.; Li, J.; Chen, X.; Wu, J.; Wang, P.; Ye, J.; Yao, J. Enzymatical hydrolysis of food waste and ethanol production from the hydrolysate. Renew. Energy 2011, 36, 1259–1265. [Google Scholar] [CrossRef]
- Tang, Y.-Q.; Koike, Y.; Liu, K.; An, M.-Z.; Morimura, S.; Wu, X.-L.; Kida, K. Ethanol production from kitchen waste using the flocculating yeast Saccharomyces cerevisiae strain KF-7. Biomass Bioenergy 2008, 32, 1037–1045. [Google Scholar] [CrossRef]
- Ajit, A.; Sulaiman, A.Z.; Chisti, Y. Production of bioethanol by Zymomonas mobilis in high-gravity extractive fermentations. Food Bioprod. Process. 2017, 102, 123–135. [Google Scholar] [CrossRef]
- Puligundla, P.; Smogrovicova, D.; Mok, C.; Obulam, V.S.R. A review of recent advances in high gravity ethanol fermentation. Renew. Energy 2019, 133, 1366–1379. [Google Scholar] [CrossRef]
- Fan, S.; Xiao, Z.; Tang, X.; Chen, C.; Zhang, Y.; Deng, Q.; Yao, P.; Li, W. Inhibition effect of secondary metabolites accumulated in a pervaporation membrane bioreactor on ethanol fermentation of Saccharomyces cerevisiae. Bioresour. Technol. 2014, 162, 8–13. [Google Scholar] [CrossRef]
- Gu, H.; Zhang, J.; Bao, J. Inhibitor analysis and adaptive evolution of Saccharomyces cerevisiae for simultaneous saccharification and ethanol fermentation from industrial waste corncob residues. Bioresour. Technol. 2014, 157, 6–13. [Google Scholar] [CrossRef]
- Esteban, J.; Ladero, M. Food waste as a source of value-added chemicals and materials: a biorefinery perspective. Int. J. Food Sci. Technol. 2018, 53, 1095–1108. [Google Scholar] [CrossRef]
- John, R.P.; Anisha, G.S.; Nampoothiri, K.M.; Pandey, A. Direct lactic acid fermentation: Focus on simultaneous saccharification and lactic acid production. Biotechnol. Adv. 2009, 27, 145–152. [Google Scholar] [CrossRef] [PubMed]
- Bonk, F.; Bastidas-Oyanedel, J.-R.; Yousef, A.F.; Schmidt, J.E. Exploring the selective lactic acid production from food waste in uncontrolled pH mixed culture fermentations using different reactor configurations. Bioresour. Technol. 2017, 238, 416–424. [Google Scholar] [CrossRef] [PubMed]
- Tang, J.; Wang, X.C.; Hu, Y.; Ngo, H.H.; Li, Y. Dynamic membrane-assisted fermentation of food wastes for enhancing lactic acid production. Bioresour. Technol. 2017, 234, 40–47. [Google Scholar] [CrossRef]
- De Angelis, M.; Gobbetti, M. Environmental stress responses in Lactobacillus: A review. Proteomics 2004, 4, 106–122. [Google Scholar] [CrossRef]
- Kim, M.-S.; Na, J.-G.; Lee, M.-K.; Ryu, H.; Chang, Y.-K.; Triolo, J.M.; Yun, Y.-M.; Kim, D.-H. More value from food waste: Lactic acid and biogas recovery. Water Res. 2016, 96, 208–216. [Google Scholar] [CrossRef]
- Ghaffar, T.; Irshad, M.; Anwar, Z.; Aqil, T.; Zulifqar, Z.; Tariq, A.; Kamran, M.; Ehsan, N.; Mehmood, S. Recent trends in lactic acid biotechnology: A brief review on production to purification. J. Radiat. Res. Appl. Sci. 2014, 7, 222–229. [Google Scholar] [CrossRef]
- Tufvesson, P.; Ekman, A.; Sardari, R.R.R.; Engdahl, K.; Tufvesson, L. Economic and environmental assessment of propionic acid production by fermentation using different renewable raw materials. Bioresour. Technol. 2013, 149, 556–564. [Google Scholar] [CrossRef]
- Chen, Y.; Li, X.; Zheng, X.; Wang, D. Enhancement of propionic acid fraction in volatile fatty acids produced from sludge fermentation by the use of food waste and Propionibacterium acidipropionici. Water Res. 2013, 47, 615–622. [Google Scholar] [CrossRef]
- Ren, N.Q.; Chua, H.; Chan, S.Y.; Tsang, Y.F.; Wang, Y.J.; Sin, N. Assessing optimal fermentation type for bio-hydrogen production in continuous-flow acidogenic reactors. Bioresour. Technol. 2007, 98, 1774–1780. [Google Scholar] [CrossRef]
- Wang, L.; Zhou, Q.; Li, F.T. Avoiding propionic acid accumulation in the anaerobic process for biohydrogen production. Biomass Bioenergy 2006, 30, 177–182. [Google Scholar] [CrossRef]
- Mascal, M. Chemicals from biobutanol: technologies and markets. Biofuels Bioprod. Biorefin. 2012, 6, 483–493. [Google Scholar] [CrossRef]
- Zhang, C.; Li, T.; Su, G.; He, J. Enhanced direct fermentation from food waste to butanol and hydrogen by an amylolytic Clostridium. Renew. Energy 2020, 153, 7. [Google Scholar] [CrossRef]
- Huang, H.; Singh, V.; Qureshi, N. Butanol production from food waste: a novel process for producing sustainable energy and reducing environmental pollution. Biotechnol. Biofuels 2015, 8, 147. [Google Scholar] [CrossRef]
- Jiang, M.; Chen, J.-N.; He, A.-Y.; Wu, H.; Kong, X.-P.; Liu, J.-L.; Yin, C.-Y.; Chen, W.-F.; Chen, P. Enhanced acetone/butanol/ethanol production by Clostridium beijerinckii IB4 using pH control strategy. Process Biochem. 2014, 49, 1238–1244. [Google Scholar] [CrossRef]
- Li, S.-Y.; Srivastava, R.; Suib, S.L.; Li, Y.; Parnas, R.S. Performance of batch, fed-batch, and continuous A–B–E fermentation with pH-control. Bioresour. Technol. 2011, 102, 4241–4250. [Google Scholar] [CrossRef]
- Wang, Q.; Wang, X.; Wang, X.; Ma, H. Glucoamylase production from food waste by Aspergillus niger under submerged fermentation. Process Biochem. 2008, 43, 280–286. [Google Scholar] [CrossRef]
- Leung, C.C.J.; Cheung, A.S.Y.; Zhang, A.Y.-Z.; Lam, K.F.; Lin, C.S.K. Utilisation of waste bread for fermentative succinic acid production. Biochem. Eng. J. 2012, 65, 10–15. [Google Scholar] [CrossRef]
- Sun, Z.; Li, M.; Qi, Q.; Gao, C.; Lin, C.S.K. Mixed Food Waste as Renewable Feedstock in Succinic Acid Fermentation. Appl. Biochem. Biotechnol. 2014, 174, 1822–1833. [Google Scholar] [CrossRef]
- Liu, H.; Ma, J.; Wang, M.; Wang, W.; Deng, L.; Nie, K.; Yue, X.; Wang, F.; Tan, T. Food Waste Fermentation to Fumaric Acid by Rhizopus arrhizus RH7-13. Appl. Biochem. Biotechnol. 2016, 180, 1524–1533. [Google Scholar] [CrossRef]
- Connaughton, S.; Collins, G.; O’Flaherty, V. Psychrophilic and mesophilic anaerobic digestion of brewery effluent: A comparative study. Water Res. 2006, 40, 2503–2510. [Google Scholar] [CrossRef]
- Bouallagui, H.; Haouari, O.; Touhami, Y.; Ben Cheikh, R.; Marouani, L.; Hamdi, M. Effect of temperature on the performance of an anaerobic tubular reactor treating fruit and vegetable waste. Process Biochem. 2004, 39, 2143–2148. [Google Scholar] [CrossRef]
- Khan, M.A.; Ngo, H.H.; Guo, W.S.; Liu, Y.; Nghiem, L.D.; Hai, F.I.; Deng, L.J.; Wang, J. Optimization of process parameters for production of volatile fatty acid, biohydrogen and methane from anaerobic digestion. Bioresour. Technol. 2016, 219, 738–748. [Google Scholar] [CrossRef] [PubMed]
- Ojeda, K.; Sánchez, E.; El-Halwagi, M.; Kafarov, V. Exergy analysis and process integration of bioethanol production from acid pre-treated biomass: Comparison of SHF, SSF and SSCF pathways. Chem. Eng. J. 2011, 176–177, 195–201. [Google Scholar] [CrossRef]
- Khosravanipour Mostafazadeh, A.; Drogui, P.; Brar, S.K.; Tyagi, R.D.; Bihan, Y.L.; Buelna, G. Microbial electrosynthesis of solvents and alcoholic biofuels from nutrient waste: A review. J. Environ. Chem. Eng. 2017, 5, 940–954. [Google Scholar] [CrossRef]
- Karthikeyan, O.P.; Selvam, A.; Wong, J.W.C. Hydrolysis–acidogenesis of food waste in solid–liquid-separating continuous stirred tank reactor (SLS-CSTR) for volatile organic acid production. Bioresour. Technol. 2016, 200, 366–373. [Google Scholar] [CrossRef]
- Yun, J.; Cho, K.-S. Effects of organic loading rate on hydrogen and volatile fatty acid production and microbial community during acidogenic hydrogenesis in a continuous stirred tank reactor using molasses wastewater. J. Appl. Microbiol. 2016, 121, 1627–1636. [Google Scholar] [CrossRef]
- Browne, J.D.; Allen, E.; Murphy, J.D. Improving hydrolysis of food waste in a leach bed reactor. Waste Manag. 2013, 33, 2470–2477. [Google Scholar] [CrossRef]
- Xu, S.Y.; Karthikeyan, O.P.; Selvam, A.; Wong, J.W.C. Microbial community distribution and extracellular enzyme activities in leach bed reactor treating food waste: Effect of different leachate recirculation practices. Bioresour. Technol. 2014, 168, 41–48. [Google Scholar] [CrossRef]
- Xu, S.Y.; Lam, H.P.; Karthikeyan, O.P.; Wong, J.W.C. Optimization of food waste hydrolysis in leach bed coupled with methanogenic reactor: Effect of pH and bulking agent. Bioresour. Technol. 2011, 102, 3702–3708. [Google Scholar] [CrossRef]
- Xiong, Z.; Hussain, A.; Lee, J.; Lee, H.-S. Food waste fermentation in a leach bed reactor: Reactor performance, and microbial ecology and dynamics. Bioresour. Technol. 2019, 274, 153–161. [Google Scholar] [CrossRef] [PubMed]
- Yan, B.H.; Selvam, A.; Wong, J.W.C. Application of rumen microbes to enhance food waste hydrolysis in acidogenic leach-bed reactors. Bioresour. Technol. 2014, 168, 64–71. [Google Scholar] [CrossRef]
- Walker, M.; Banks, C.J.; Heaven, S. Two-stage anaerobic digestion of biodegradable municipal solid waste using a rotating drum mesh filter bioreactor and anaerobic filter. Bioresour. Technol. 2009, 100, 4121–4126. [Google Scholar] [CrossRef] [PubMed]
- Maslova, O.; Stepanov, N.; Senko, O.; Efremenko, E. Production of various organic acids from different renewable sources by immobilized cells in the regimes of separate hydrolysis and fermentation (SHF) and simultaneous saccharification and fermentation (SFF). Bioresour. Technol. 2019, 272, 1–9. [Google Scholar] [CrossRef] [PubMed]
- Schievano, A.; Pepé Sciarria, T.; Vanbroekhoven, K.; De Wever, H.; Puig, S.; Andersen, S.J.; Rabaey, K.; Pant, D. Electro-Fermentation—Merging Electrochemistry with Fermentation in Industrial Applications. Trends Biotechnol. 2016, 34, 866–878. [Google Scholar] [CrossRef] [PubMed]
- Jiang, Y.; May, H.D.; Lu, L.; Liang, P.; Huang, X.; Ren, Z.J. Carbon dioxide and organic waste valorization by microbial electrosynthesis and electro-fermentation. Water Res. 2019, 149, 42–55. [Google Scholar] [CrossRef]
- Paiano, P.; Menini, M.; Zeppilli, M.; Majone, M.; Villano, M. Electro-fermentation and redox mediators enhance glucose conversion into butyric acid with mixed microbial cultures. Bioelectrochemistry 2019, 130, 107333. [Google Scholar] [CrossRef]
- Moscoviz, R.; Toledo-Alarcón, J.; Trably, E.; Bernet, N. Electro-Fermentation: How To Drive Fermentation Using Electrochemical Systems. Trends Biotechnol. 2016, 34, 856–865. [Google Scholar] [CrossRef]
- Rago, L.; Pant, D.; Schievano, A. Chapter 14-Electro-Fermentation—Microbial Electrochemistry as New Frontier in Biomass Refineries and Industrial Fermentations. In Advanced Bioprocessing for Alternative Fuels, Biobased Chemicals, and Bioproducts; Hosseini, M., Ed.; Woodhead Publishing: Cambridge, UK, 2019; pp. 265–287. [Google Scholar]
- Mathew, A.S.; Wang, J.; Luo, J.; Yau, S.-T. Enhanced ethanol production via electrostatically accelerated fermentation of glucose using Saccharomyces cerevisiae. Sci. Rep. 2015, 5, 15713. [Google Scholar] [CrossRef]
- Xue, G.; Lai, S.; Li, X.; Zhang, W.; You, J.; Chen, H.; Qian, Y.; Gao, P.; Liu, Z.; Liu, Y. Efficient bioconversion of organic wastes to high optical activity of l-lactic acid stimulated by cathode in mixed microbial consortium. Water Res. 2018, 131, 1–10. [Google Scholar] [CrossRef]
- Luo, J.; Feng, L.; Chen, Y.; Li, X.; Chen, H.; Xiao, N.; Wang, D. Stimulating short-chain fatty acids production from waste activated sludge by nano zero-valent iron. J. Biotechnol. 2014, 187, 98–105. [Google Scholar] [CrossRef]
- Cao, J.; Zhang, Q.; Wu, S.; Luo, J.; Wu, Y.; Zhang, L.; Feng, Q.; Fang, F.; Xue, Z. Enhancing the anaerobic bioconversion of complex organics in food wastes for volatile fatty acids production by zero-valent iron and persulfate stimulation. Sci. Total Environ. 2019, 669, 540–546. [Google Scholar] [CrossRef] [PubMed]
- Chen, Z.; Zhang, Y.; Luo, Q.; Wang, L.; Liu, S.; Peng, Y.; Wang, H.; Shen, L.; Li, Q.; Wang, Y. Maghemite (γ-Fe2O3) nanoparticles enhance dissimilatory ferrihydrite reduction by Geobacter sulfurreducens: Impacts on iron mineralogical change and bacterial interactions. J. Environ. Sci. 2019, 78, 193–203. [Google Scholar] [CrossRef]
- Zhao, Z.; Zhang, Y.; Li, Y.; Quan, X.; Zhao, Z. Comparing the mechanisms of ZVI and Fe3O4 for promoting waste-activated sludge digestion. Water Res. 2018, 144, 126–133. [Google Scholar] [CrossRef]
- Zhao, Z.; Li, Y.; Quan, X.; Zhang, Y. Towards engineering application: Potential mechanism for enhancing anaerobic digestion of complex organic waste with different types of conductive materials. Water Res. 2017, 115, 266–277. [Google Scholar] [CrossRef]
- Zhang, J.; Zhang, Y.; Chang, J.; Quan, X.; Li, Q. Biological sulfate reduction in the acidogenic phase of anaerobic digestion under dissimilatory Fe (III)—Reducing conditions. Water Res. 2013, 47, 2033–2040. [Google Scholar] [CrossRef]
- Xie, J.; Chen, Y.; Duan, X.; Feng, L.; Yan, Y.; Wang, F.; Zhang, X.; Zhang, Z.; Zhou, Q. Activated carbon promotes short-chain fatty acids production from algae during anaerobic fermentation. Sci. Total Environ. 2019, 658, 1131–1138. [Google Scholar] [CrossRef] [PubMed]
- Sun, X.; Atiyeh, H.K.; Kumar, A.; Zhang, H. Enhanced ethanol production by Clostridium ragsdalei from syngas by incorporating biochar in the fermentation medium. Bioresour. Technol. 2018, 247, 291–301. [Google Scholar] [CrossRef] [PubMed]
- Duan, X.; Chen, Y.; Yan, Y.; Feng, L.; Chen, Y.; Zhou, Q. New method for algae comprehensive utilization: Algae-derived biochar enhances algae anaerobic fermentation for short-chain fatty acids production. Bioresour. Technol. 2019, 289, 121637. [Google Scholar] [CrossRef]
- Li, Q.Z.; Jiang, X.L.; Feng, X.J.; Wang, J.M.; Sun, C.; Zhang, H.B.; Xian, M.; Liu, H.Z. Recovery Processes of Organic Acids from Fermentation Broths in the Biomass-Based Industry. J. Microbiol. Biotechnol. 2016, 26, 1–8. [Google Scholar] [CrossRef]
- Bak, C.; Yun, Y.-M.; Kim, J.-H.; Kang, S. Electrodialytic separation of volatile fatty acids from hydrogen fermented food wastes. Int. J. Hydrogen Energy 2019, 44, 3356–3362. [Google Scholar] [CrossRef]
- Kujawska, A.; Kujawski, J.; Bryjak, M.; Kujawski, W. ABE fermentation products recovery methods—A review. Renew. Sustain. Energy Rev. 2015, 48, 648–661. [Google Scholar] [CrossRef]
- López-Garzón, C.S.; Straathof, A.J.J. Recovery of carboxylic acids produced by fermentation. Biotechnol. Adv. 2014, 32, 873–904. [Google Scholar] [CrossRef] [PubMed]
- Kraemer, K.; Harwardt, A.; Bronneberg, R.; Marquardt, W. Separation of butanol from acetone–butanol–ethanol fermentation by a hybrid extraction–distillation process. Comput. Chem. Eng. 2011, 35, 949–963. [Google Scholar] [CrossRef]
- Haelssig, J.B.; Tremblay, A.Y.; Thibault, J. A new hybrid membrane separation process for enhanced ethanol recovery: Process description and numerical studies. Chem. Eng. Sci. 2012, 68, 492–505. [Google Scholar] [CrossRef]
- Yang, S.-T.; Huang, H.; Tay, A.; Qin, W.; De Guzman, L.; Nicolas, E.C.S. Chapter 16-Extractive Fermentation for the Production of Carboxylic Acids. In Bioprocessing for Value-Added Products from Renewable Resources; Yang, S.-T., Ed.; Elsevier: Amsterdam, The Netherlands, 2007; pp. 421–446. [Google Scholar]
- Abdehagh, N.; Tezel, F.H.; Thibault, J. Separation techniques in butanol production: Challenges and developments. Biomass Bioenergy 2014, 60, 222–246. [Google Scholar] [CrossRef]
- Hu, Y.; Kwan, T.H.; Daoud, W.A.; Lin, C.S.K. Continuous ultrasonic-mediated solvent extraction of lactic acid from fermentation broths. J. Clean. Prod. 2017, 145, 142–150. [Google Scholar] [CrossRef]
- Woo, H.C.; Kim, Y.H. Eco-efficient recovery of bio-based volatile C2–6 fatty acids. Biotechnol. Biofuels 2019, 12, 92. [Google Scholar] [CrossRef]
- Yousuf, A.; Bonk, F.; Bastidas-Oyanedel, J.-R.; Schmidt, J.E. Recovery of carboxylic acids produced during dark fermentation of food waste by adsorption on Amberlite IRA-67 and activated carbon. Bioresour. Technol. 2016, 217, 137–140. [Google Scholar] [CrossRef]
- Xue, C.; Liu, F.; Xu, M.; Tang, I.C.; Zhao, J.; Bai, F.; Yang, S.-T. Butanol production in acetone-butanol-ethanol fermentation with in situ product recovery by adsorption. Bioresour. Technol. 2016, 219, 158–168. [Google Scholar] [CrossRef]
- Thuy, N.T.H.; Boontawan, A. Production of very-high purity succinic acid from fermentation broth using microfiltration and nanofiltration-assisted crystallization. J. Membr. Sci. 2017, 524, 470–481. [Google Scholar] [CrossRef]
- Lewandowicz, G.; Białas, W.; Marczewski, B.; Szymanowska, D. Application of membrane distillation for ethanol recovery during fuel ethanol production. J. Membr. Sci. 2011, 375, 212–219. [Google Scholar] [CrossRef]
- Zhang, W.; Ma, H.; Wang, Q.; Zhao, F.; Xiao, Z. Pretreatment technology for suspended solids and oil removal in an ethanol fermentation broth from food waste separated by pervaporation process. Desalination 2012, 293, 112–117. [Google Scholar] [CrossRef]
Publisher’s Note: MDPI stays neutral with regard to jurisdictional claims in published maps and institutional affiliations. |
© 2020 by the authors. Licensee MDPI, Basel, Switzerland. This article is an open access article distributed under the terms and conditions of the Creative Commons Attribution (CC BY) license (http://creativecommons.org/licenses/by/4.0/).



