Performance Evaluation of Energy Transition Based on the Technique for Order Preference by a Similar to Ideal Solution and Support Vector Machine Optimized by an Improved Artificial Bee Colony Algorithm
Abstract
1. Introduction
2. The Indicator System for a Performance Evaluation of Energy Transition
2.1. Construction of the Evaluation Indicator System
2.2. Indicator Description
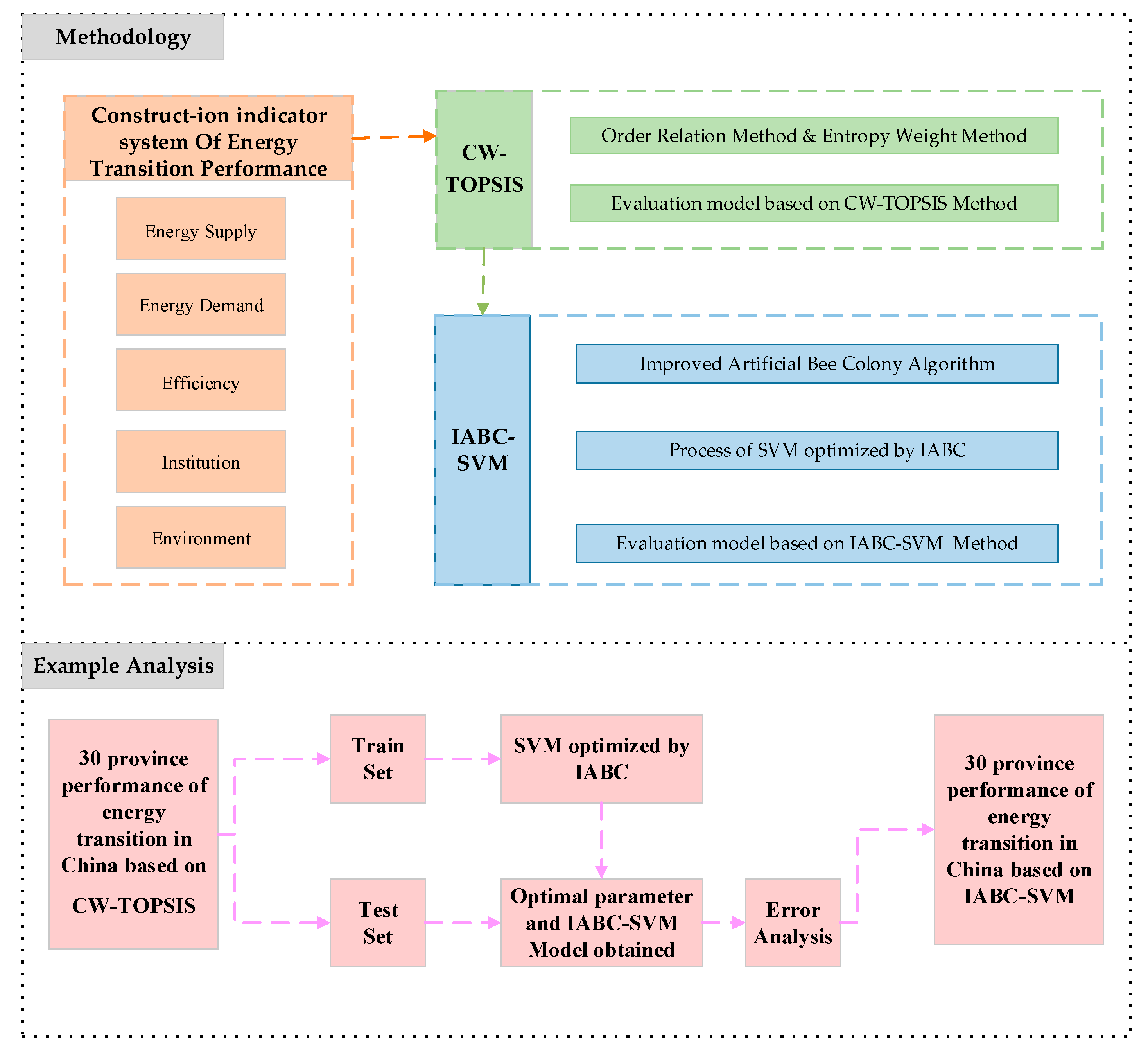
3. Methodology
3.1. Evaluation Model Based on the Technique for Order Preference by a Similar to Ideal Solution Improved by a Combination Weighting Method
3.1.1. Combination Weighting Method with an Order Relation Method and Entropy Weight Method
3.1.2. The Technique for Order Preference by a Similar to Ideal Solution Improved by the Combination Weighting Method
3.2. Support Vector Machine Optimized by an Improved Artificial Bee Colony Algorithm
3.2.1. Support Vector Machine
3.2.2. Artificial Bee Colony Algorithm
3.2.3. Improved Artificial Bee Colony Algorithm
3.2.4. Process of the Support Vector Machine Optimized by the Improved Artificial Bee Colony Algorithm
3.3. Construction of the Performance Evaluation Model of Energy Transition Based on the TOPSIS Method and IABC-SVM
4. Case Study
4.1. Performance Evaluation of Energy Transition Based on TOPSIS
4.2. Performance Evaluation of Energy Transition based on IABC-SVM
4.2.1. Validation of the Validity of IABC-SVM
4.2.2. Performance Evaluation of Energy Transition in 2016 Based on IABC-SVM
5. Conclusions
Author Contributions
Funding
Acknowledgments
Conflicts of Interest
References
- Gu, H.B.; Zhang, S. Determination and comparison of energy transformation in China with that in America and Germany. Acad. Res. 2017, 6, 84–91. [Google Scholar]
- Liu, L.H.; Zhong, S.M. Energy revolution—Grasp study forth revolution & one cooperative. Gas Turbine Technol. 2016, 29, 1–8. [Google Scholar]
- Cuaresma, J.C.; Hlouskova, J.; Kossmeier, S.; Obersteiner, M. Forecasting electricity spot-prices using linear univariate time-series models. Appl. Energy 2004, 77, 87–106. [Google Scholar] [CrossRef]
- Li, H.; Dong, L.; Duan, H.X. On comprehensive evaluation and optimization of renewable energy development in China. Res. Sci. 2011, 33, 431–440. [Google Scholar]
- Su, M.; Chen, C.; Yang, Z. Urban energy structure optimization at the sector scale: Considering environmental impact based on life cycle assessment. J. Clean. Prod. 2015, 112, 1464–1474. [Google Scholar] [CrossRef]
- Cherp, A.; Jewell, J.; Vinichenko, V.; Bauer, N.; De Cian, E. Global energy security under different climate policies, GDP growth rates and fossil resource availabilities. Clim. Chang. 2013, 136, 83–94. [Google Scholar] [CrossRef]
- Loschel, A.; Moslener, U.; Rübbelke, D.T. Indicators of energy security in industrialized countries. Energy Policy 2010, 38, 1665–1671. [Google Scholar] [CrossRef]
- Blum, H.; Legey, L.F.L. The challenging economics of energy security: Ensuring energy benefits in support to sustainable development. Energy Econ. 2012, 34, 1982–1989. [Google Scholar] [CrossRef]
- Sovacool, B.K.; Mukherjee, I.; Drupady, I.M.; D’Agostino, A.L. Evaluating energy security performance from 1990 to 2010 for eighteen countries. Energy 2011, 36, 5846–5853. [Google Scholar] [CrossRef]
- Phdungsilp, A. Assessing energy security performance in Thailand under different scenarios and policy implications. Energy Procedia 2015, 79, 982–987. [Google Scholar] [CrossRef]
- Chakravorty, U.; Roumasset, J.; Tse, K. Endogenous substitution among energy resources and global warming. J. Political Econ. 1997, 105, 1201–1234. [Google Scholar] [CrossRef]
- Fan, D.C.; Wang, S.H.; Zhang, W. Analysis on the sanity degree of energy structure based on rough set theory. Stat. Inf. Forum 2012, 27, 35–42. [Google Scholar]
- Chandler, J. Trendy solutions: Why do states adopt sustainable energy portfolio standards? Energy Policy 2009, 37, 3274–3281. [Google Scholar] [CrossRef]
- Dagoumas, A.S.; Barker, T.S. Pathways to a low-carbon economy for the UK with the macro-econometric E3MG model. Energy Policy 2010, 38, 3067–3077. [Google Scholar] [CrossRef]
- Han, Z.H.; Sun, Q.L. Comprehensive energy efficiency based on energy, economy and environment subsystems. China Popul. Resour. Environ. 2015, 25, 38–41. [Google Scholar]
- Bosseboeuf, D.; Chateau, B.; Lapillonne, B. Cross-country comparison on energy efficiency indicators: The on-going European effort towards a common methodology. Energy Policy 2007, 25, 673–682. [Google Scholar] [CrossRef]
- Herrerias, M.J. World energy intensity convergence revisited: A weighted distribution dynamics approach. Energy Policy 2012, 49, 383–399. [Google Scholar] [CrossRef]
- Duro, J.A.; Padilla, E. Inequality across countries in energy intensities: An analysis of the role of energy transformation and final energy consumption. Energy Econ. 2011, 33, 474–479. [Google Scholar] [CrossRef]
- Zhu, C.; Shi, Z.B. Study of environmental performance assessment of key energy transformation policies. Environ. Impact Assess. 2017, 39, 4–9. [Google Scholar]
- Ziemba, P. Inter-criteria dependencies-based decision support in the sustainable wind energy management. Energies 2019, 12, 749. [Google Scholar] [CrossRef]
- Wang, C.-N.; Yang, C.-Y.; Cheng, H.-C. Fuzzy multi-criteria decision-making model for supplier evaluation and selection in a wind power plant project. Mathematics 2019, 7, 417. [Google Scholar] [CrossRef]
- Wang, C.-N.; Nguyen, V.T.; Thai, H.T.N.; Tran, N.N.; Tran, T.L.A. Sustainable supplier selection process in edible oil production by a hybrid fuzzy analytical hierarchy process and green data envelopment Analysis for the SMEs food processing industry. Mathematics 2018, 6, 302. [Google Scholar] [CrossRef]
- Zhao, Y.; Xiang, J.; Xu, J.; Li, J.; Zhang, N. Study on the comprehensive benefit evaluation of transnational power networking projects based on multi-project stakeholder perspectives. Energies 2019, 12, 249. [Google Scholar] [CrossRef]
- Dinmohammadi, A.; Shafiee, M. Determination of the most suitable technology transfer strategy for Wind turbines using an integrated AHP-TOPSIS decision model. Energies 2017, 10, 642. [Google Scholar] [CrossRef]
- Wu, J.W.; Liang, X.Y.; Yu, B.; Jin, J.; Wang, D.W. Research on the application of BP artificial neural network in DSM comprehensive evaluation. Intell. Build. 2016, 11, 51–55. [Google Scholar]
- Niu, D.; Li, Y.; Dai, S.; Kang, H.; Hue, Z.; Jin, X.; Song, Y. Sustainability evaluation of power grid construction projects using improved TOPSIS and least square support vector machine with modified fly optimization algorithm. Sustainability 2018, 10, 231. [Google Scholar] [CrossRef]
- Niu, D.; Li, S.; Dai, S. Comprehensive evaluation for operating efficiency of electricity retail companies based on the improved TOPSIS method and LSSVM optimized by modified ant colony algorithm from the view of sustainable development. Sustainability 2018, 10, 860. [Google Scholar] [CrossRef]
- Liu, N. Study on the Effect of Fixed Assets Investment in the Energy Industry on Carbon Dioxide Emissions. Master’s Thesis, China University of Mining and Technology, Beijing, China, 2016. [Google Scholar]
- Zhong, P.F. Application of quality management in centralized purchasing management of coal-fired power plants. Intern. Combust. Engine Parts 2018, 01, 174–180. [Google Scholar]
- Xiong, Y.; Liu, Y. Pollution treatment evaluation research on Beijing-Tianjin-Hebei region and the Yangtze river delta city group—Based on PSR evaluation system. China Dev. 2018, 18, 13–18. [Google Scholar]
- Wang, Y.Q. The factor analysis method and its application of energy consumption intensity variation. J. Quant. Tech. Econ. 2003, 08, 151–154. [Google Scholar]
- Chen, Y.; He, D.F. The difference in provincial R&D expenditure and the relation of this expenditure with GDP per capita. China Soft Sci. 2012, 10, 78–87. [Google Scholar]
- Laurent, A.; Owsianiak, M. Potentials and limitations of footprints for gauging environmental sustainability. Curr. Opin. Environ. Sustain. 2017, 25, 20–27. [Google Scholar] [CrossRef]
- Kang, L.X. Research on Industrial Policy and Transformation of Local Government in China. Doctor’s Thesis, Capital University of Economics and Business, Beijing, China, 2014. [Google Scholar]
- Wang, X.J.; Guo, Y.J.; Lan, T. Rank correlation analysis of formation of consistent judgment matrix. J. Northeast. Univ. (Nat. Sci.) 2006, 27, 115–118. [Google Scholar]
- Qin, Z.C.; Chen, G.B.; Li, T.; Sun, W.; Fu, B. CW-TOPSIS mine internal caused fire evaluation model of “AHP + entropy weight method”. J. Xi’an Univ. Sci. Tech. 2018, 38, 193–201. [Google Scholar]
- He, Y.X. Comprehensive Evaluation Method and Application of Electric Power; China Electric Power Press: Beijing, China, 2011. [Google Scholar]
- Vapnik, V. The Nature of Statistical Learning Theory; Springer: Berlin, Germany, 1995. [Google Scholar]
- Zhou, S.L.; Liao, J.; Shi, X.J. SVM parameters selection method based on Fisher criterion and maximum entropy principle. Control Decis. 2014, 29, 1991–1996. [Google Scholar]
- Karaboga, D.; Basturk, B. A powerful and efficient algorithm for numerical function optimization: Artificial bee colony (ABC) algorithm. J. Glob. Optim. 2007, 39, 459–471. [Google Scholar] [CrossRef]
- Karaboga, D.; Akay, B. A comparative study of artificial bee colony algorithm. Appl. Math. Comput. 2009, 214, 108–132. [Google Scholar] [CrossRef]
- Jiang, B.S.; Liu, S.; Kang, Y.X. Research on investment risk evaluation of general aviation enterprises based on ABC-SVM. Friends Account. 2018, 09, 106–112. [Google Scholar]
- Xingbao, L.; Zixing, C. Artificial bee colony programming made faster. In Proceedings of the Fifth International Conference on Natural Computation IEEE, Tianjin, China, 14–16 August 2009; pp. 154–158. [Google Scholar]
- Wang, D.D.; Zu, Y.; Zhu, P. Advanced artificial bee colony algorithm for SVM optimization and its application on sentiment classification of product reviews. Comput. Appl. Softw. 2017, 34, 33–37. [Google Scholar]






| Province | Evaluation Value | Ranking | Province | Evaluation Value | Ranking |
|---|---|---|---|---|---|
| Beijing | 0.999974798 | 1 | Henan | 0.906878532 | 16 |
| Tianjin | 0.994930127 | 4 | Hubei | 0.97923574 | 9 |
| Hebei | 0.706281945 | 23 | Hunan | 0.976428102 | 10 |
| Shanxi | 0.040276805 | 30 | Guangdong | 0.996457913 | 3 |
| Inner Mongolia | 0.421643517 | 25 | Guangxi | 0.952854994 | 14 |
| Liaoning | 0.876709919 | 19 | Hainan | 0.990949087 | 7 |
| Jilin | 0.890888491 | 18 | Chongqing | 0.959191126 | 13 |
| Heilongjiang | 0.804755655 | 22 | Sichuan | 0.974339233 | 11 |
| Shanghai | 0.998218427 | 2 | Guizhou | 0.631780186 | 24 |
| Jiangsu | 0.992414564 | 6 | Yunnan | 0.871834888 | 20 |
| Zhejiang | 0.9935578 | 5 | Shaanxi | 0.833219801 | 21 |
| Anhui | 0.929365368 | 15 | Gansu | 0.406370454 | 26 |
| Fujian | 0.989314852 | 8 | Qinghai | 0.245732554 | 27 |
| Jiangxi | 0.901103627 | 17 | Ningxia | 0.113344232 | 29 |
| Shandong | 0.961389028 | 12 | Xinjiang | 0.182549001 | 28 |
| Province | Evaluation Value | Ranking | Province | Evaluation Value | Ranking |
|---|---|---|---|---|---|
| Beijing | 1.029 | 1 | Henan | 0.870147511 | 19 |
| Tianjin | 0.992823783 | 3 | Hubei | 0.925200177 | 12 |
| Hebei | 0.802554534 | 23 | Hunan | 0.99767983 | 2 |
| Shanxi | 0.41800099 | 27 | Guangdong | 0.948266076 | 11 |
| Inner Mongolia | 0.517188298 | 25 | Guangxi | 0.977714263 | 6 |
| Liaoning | 0.813431335 | 22 | Hainan | 0.954606676 | 9 |
| Jilin | 0.914440815 | 15 | Chongqing | 0.92468496 | 13 |
| Heilongjiang | 0.819624016 | 21 | Sichuan | 0.992406785 | 4 |
| Shanghai | 0.991588883 | 5 | Guizhou | 0.133454165 | 29 |
| Jiangsu | 0.921034588 | 14 | Yunnan | 0.886920024 | 18 |
| Zhejiang | 0.912906854 | 16 | Shaanxi | 0.82827724 | 20 |
| Anhui | 0.958763704 | 8 | Gansu | 0.779655892 | 24 |
| Fujian | 0.966572976 | 7 | Qinghai | 0.395541826 | 28 |
| Jiangxi | 0.952641412 | 10 | Ningxia | 0.099 | 30 |
| Shandong | 0.888011509 | 17 | Xinjiang | 0.421211489 | 26 |
| Error Types | SVM | ABC–SVM | IABC–SVM |
|---|---|---|---|
| RMSE | 0.1211 | 0.0893 | 0.0735 |
| MAE | 0.0769 | 0.0697 | 0.0608 |
| MAPE | 12.6510 | 12.4408 | 11.0894 |
| Province | Evaluation Value | Ranking | Value Changes | Ranking Changes |
|---|---|---|---|---|
| Beijing | 1.0898 | 1 | 0.060778895 | - |
| Tianjin | 0.9987 | 3 | 0.005852718 | - |
| Hebei | 0.6366 | 24 | −0.165993362 | ↓ |
| Shanxi | 0.5702 | 26 | 0.152228759 | ↑ |
| Inner Mongolia | 0.5946 | 25 | 0.077456413 | - |
| Liaoning | 0.8202 | 20 | 0.006775219 | ↑ |
| Jilin | 0.9209 | 16 | 0.006458646 | ↓ |
| Heilongjiang | 0.7628 | 22 | −0.056843975 | ↓ |
| Shanghai | 0.9989 | 2 | 0.007299016 | ↑ |
| Jiangsu | 0.9777 | 8 | 0.056699698 | ↑ |
| Zhejiang | 0.9455 | 11 | 0.032636907 | ↑ |
| Anhui | 0.9829 | 5 | 0.024131691 | ↑ |
| Fujian | 0.9797 | 6 | 0.013148252 | ↑ |
| Jiangxi | 0.9443 | 13 | −0.008326707 | ↓ |
| Shandong | 0.8218 | 19 | −0.066197079 | ↓ |
| Henan | 0.9444 | 12 | 0.074245496 | ↑ |
| Hubei | 0.9320 | 15 | 0.006774819 | ↓ |
| Hunan | 0.9652 | 9 | −0.032500267 | ↓ |
| Guangdong | 0.9842 | 4 | 0.035961433 | ↑ |
| Guangxi | 0.9411 | 14 | −0.036564819 | ↓ |
| Hainan | 0.9779 | 7 | 0.023330205 | ↑ |
| Chongqing | 0.8617 | 18 | −0.063029066 | ↓ |
| Sichuan | 0.9552 | 10 | −0.037254511 | ↓ |
| Guizhou | 0.1810 | 29 | 0.047517958 | - |
| Yunnan | 0.7941 | 21 | −0.092859411 | ↓ |
| Shaanxi | 0.8826 | 17 | 0.054286835 | ↑ |
| Gansu | 0.6394 | 23 | −0.140206764 | ↑ |
| Qinghai | 0.2709 | 28 | −0.124642629 | - |
| Ningxia | 0.0902 | 30 | −0.008820512 | - |
| Xinjiang | 0.4585 | 27 | 0.037259839 | ↓ |
© 2019 by the authors. Licensee MDPI, Basel, Switzerland. This article is an open access article distributed under the terms and conditions of the Creative Commons Attribution (CC BY) license (http://creativecommons.org/licenses/by/4.0/).
Share and Cite
Li, Z.; Li, Y.; Li, Y. Performance Evaluation of Energy Transition Based on the Technique for Order Preference by a Similar to Ideal Solution and Support Vector Machine Optimized by an Improved Artificial Bee Colony Algorithm. Energies 2019, 12, 3059. https://doi.org/10.3390/en12163059
Li Z, Li Y, Li Y. Performance Evaluation of Energy Transition Based on the Technique for Order Preference by a Similar to Ideal Solution and Support Vector Machine Optimized by an Improved Artificial Bee Colony Algorithm. Energies. 2019; 12(16):3059. https://doi.org/10.3390/en12163059
Chicago/Turabian StyleLi, Zhen, Yun Li, and Yanbin Li. 2019. "Performance Evaluation of Energy Transition Based on the Technique for Order Preference by a Similar to Ideal Solution and Support Vector Machine Optimized by an Improved Artificial Bee Colony Algorithm" Energies 12, no. 16: 3059. https://doi.org/10.3390/en12163059
APA StyleLi, Z., Li, Y., & Li, Y. (2019). Performance Evaluation of Energy Transition Based on the Technique for Order Preference by a Similar to Ideal Solution and Support Vector Machine Optimized by an Improved Artificial Bee Colony Algorithm. Energies, 12(16), 3059. https://doi.org/10.3390/en12163059
