Internet of Energy Approach for Sustainable Use of Electric Vehicles as Energy Storage of Prosumer Buildings
Abstract
1. Introduction
2. Related Research in Electric Vehicle Battery Exploitation
- (1)
- issues related to the technical soundness of the proposed approach;
- (2)
- a cost that has not been identified or which has an unrealistically low value;
- (3)
- design decisions that limit the possibility to fully exploit EV storage capacity and local PV generation.
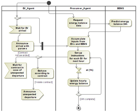
3. Proposed System
3.1. System Concept
3.2. Estimation of Profitability
4. Simulation Model
4.1. Discharge
| Algorithm 1 The Logic of Discharge |
| if Pbal < 0 then if SUM(SOCi, i = 1, n) > 0 then // the remaining electricity will be supplied preferably // from EV batteries, foreach EV in Parking Lot if EV in Energy Storage Pool then // the BMS of that vehicle checks the remaining capacity. SOC:= EV.remaining capacity if the SOC > Threshold then // Threshold = 0.2 if TimeToCharge(IntendedSOC) + CurrentTime < IntendedLeaveTime then SWITCH ON the battery discharge DISCH:= EV.discharge power else // current SOC is less and // there is at least 2 h reserve before the planned departure time. else if SOC < Threshold then if Departure − CurrentTime > 2 h then SWITCH ON the battery discharge DISCH:= EV.discharge power else else DISCH = 0 Charge the EV // charge from grid if Pbal + SUM(DISCHi, i = 1, n)) < 0 supply the remaining electricity from the grid else supply building from the grid. |
4.2. Charge
| Algorithm 2 The Charge Logic |
| if Pbal > 0 then // charge the available EVs as full as possible foreach EV in Parking Lot if EV in Energy Storage Pool then // the BMS of that vehicle checks the remaining capacity. SOC:= EV.remaining capacity if the SOC < Threshold then // Threshold = 0.9 // current SOC is less SWITCH ON the battery charge else if SOC >= Threshold then SWITCH OFF the battery charge |
5. Case Study
6. Results
6.1. One Day Simulation Results
6.2. Estimating Year Savings
6.3. Results Comparison Between the Regions
6.4. Comparison with the State of the Art
7. Conclusions
Author Contributions
Funding
Conflicts of Interest
References
- Inman, R.H.; Pedro, H.T.C.; Coimbra, C.F.M. Solar forecasting methods for renewable energy integration. Prog. Energy Combust. Sci. 2013, 39, 535–576. [Google Scholar] [CrossRef]
- Aneke, M.; Wang, M. Energy storage technologies and real life applications—A state of the art review. Appl. Energy 2016, 179, 350–377. [Google Scholar] [CrossRef]
- Luo, X.; Wang, J.; Dooner, M.; Clarke, J. Overview of current development in electrical energy storage technologies and the application potential in power system operation. Appl. Energy 2015, 137, 511–536. [Google Scholar] [CrossRef]
- What Is Vehicle-to-Building Charging (V2B)? Available online: http://sinovoltaics.com/learning-center/electric-vehicles/what-is-vehicle-to-building-charging-v2b/ (accessed on 18 August 2018).
- Bui, N.; Castellani, A.P.; Casari, P.; Zorzi, M. The internet of energy: A web-enabled smart grid system. IEEE Netw. 2012, 26, 39–45. [Google Scholar] [CrossRef]
- Palensky, P.; Dietrich, D. Demand side management: Demand response, intelligent energy systems, and smart loads. IEEE Trans. Ind. Inf. 2011, 7, 381–388. [Google Scholar] [CrossRef]
- Solar Power Rocks in Alaska. Available online: https://solarpowerrocks.com/alaska/#netmeter (accessed on 18 August 2018).
- SREC Markets. Available online: http://www.srectrade.com/srec_markets/introduction (accessed on 18 August 2018).
- Mwasilu, F.; Justo, J.J.; Kim, E.K.; Do, T.D.; Jung, J.W. Electric vehicles and smart grid interaction: A review on vehicle to grid and renewable energy sources integration. Renew. Sustain. Energy Rev. 2014, 34, 501–516. [Google Scholar] [CrossRef]
- Unda, I.G.; Papadopoulos, P.; Skarvelis-Kazakos, S.; Cipcigan, L.M.; Jenkins, N.; Zabala, E. Management of electric vehicle battery charging in distribution networks with multi-agent systems. Electr. Power Syst. Res. 2014, 110, 172–179. [Google Scholar] [CrossRef]
- Liu, H.; Hu, Z.; Song, Y.; Lin, J. Decentralized vehicle-to-grid control for primary frequency regulation considering charging demands. IEEE Trans. Power Syst. 2013, 28, 3480–3489. [Google Scholar] [CrossRef]
- Hernández, J.C.; Sanchez-Sutil, F.; Vidal, P.G.; Rus-Casas, C. Primary frequency control and dynamic grid support for vehicle-to-grid in transmission systems. Int. J. Electr. Power Energy Syst. 2018, 100, 152–166. [Google Scholar] [CrossRef]
- Rezkalla, M.; Zecchino, A.; Martinenas, S.; Prostejovsky, A.M.; Marinelli, M. Comparison between synthetic inertia and fast frequency containment control based on single phase EVs in a microgrid. Appl. Energy 2018, 210, 764–775. [Google Scholar] [CrossRef]
- Tan, Z.; Yang, P.; Nehorai, A. An optimal and distributed demand response strategy with electric vehicles in the smart grid. IEEE Trans. Smart Grid 2014, 5, 861–869. [Google Scholar] [CrossRef]
- Akhavan-Rezai, E.; Shaaban, M.F.; El-Saadany, E.F.; Karray, F. Managing demand for plug-in electric vehicles in unbalanced LV Systems with Photovoltaics. IEEE Trans. Ind. Inf. 2017, 13, 1057–1067. [Google Scholar] [CrossRef]
- Alipour, M.; Mohammadi-Ivatloo, B.; Moradi-Dalvand, M.; Zare, K. Stochastic scheduling of aggregators of plug-in electric vehicles for participation in energy and ancillary service markets. Energy 2017, 118, 1168–1179. [Google Scholar] [CrossRef]
- Shang, D.R.; Sun, G. Electricity-price arbitrage with plug-in hybrid electric vehicle: Gain or loss? Energy Policy 2016, 95, 402–410. [Google Scholar] [CrossRef]
- Chevy Bolt Production Confirmed for 2016. Available online: http://www.hybridcars.com/chevy-bolt-production-confirmed-for-2016/ (accessed on 18 August 2018).
- Melo, D.R.; Trippe, A.; Gooi, H.B.; Massier, T. Robust electric vehicle aggregation for ancillary service provision considering battery aging. IEEE Trans. Smart Grid 2018, 9, 1728–1738. [Google Scholar] [CrossRef]
- Raths, S.; Pollok, T.; Sowa, T.; Schnettler, A.; Brandt, J.; Eckstein, J. Market potential analysis for the provision of balancing reserve with a fleet of electric vehicles. In Proceedings of the 22nd International Conference and Exhibition on Electricity Distribution (CIRED 2013), Stockholm, Sweden, 10–13 June 2013. [Google Scholar]
- James, J.Q.; Lin, J.; Lam, A.Y.; Li, V.O. Maximizing aggregator profit through energy trading by coordinated electric vehicle charging. In Proceedings of the 2016 IEEE International Conference on Smart Grid Communications (SmartGridComm), Sydney, NSW, Australia, 6–9 November 2016; pp. 497–502. [Google Scholar]
- Sarker, M.R.; Dvorkin, Y.; Ortega-Vazquez, M.A. Optimal Participation of an Electric Vehicle Aggregator in Day-Ahead Energy and Reserve Markets. IEEE Trans. Power Syst. 2016, 31, 3506–3515. [Google Scholar] [CrossRef]
- Yao, L.; Damiran, Z.; Lim, W.H. Optimal Charging and Discharging Scheduling for Electric Vehicles in a Parking Station with Photovoltaic System and Energy Storage System. Energies 2017, 10, 550. [Google Scholar] [CrossRef]
- Ghofrani, M.; Arabali, A.; Ghayekhloo, M. Optimal charging/discharging of grid-enabled electric vehicles for predictability enhancement of PV generation. Electr. Power Syst. Res. 2014, 117, 134–142. [Google Scholar] [CrossRef]
- Latimier, R.L.G.; Kovaltchouk, T.; Ahmed, H.B.; Multon, B. Preliminary sizing of a collaborative system: Photovoltaic power plant and electric vehicle fleet. In Proceedings of the 2014 Ninth International Conference on Ecological Vehicles and Renewable Energies (EVER), Monte-Carlo, Monaco, 25–27 March 2014; pp. 1–9. [Google Scholar]
- Chaouachi, A.; Bompard, E.; Fulli, G.; Masera, M.; De Gennaro, M.; Paffumi, E. Assessment framework for EV and PV synergies in emerging distribution systems. Renew. Sustain. Energy Rev. 2016, 55, 719–728. [Google Scholar] [CrossRef]
- Carpinelli, G.; Mottola, F.; Proto, D. Optimal scheduling of a microgrid with demand response resources. IET Gener. Transm. Distrib. 2014, 8, 1891–1899. [Google Scholar] [CrossRef]
- Wang, Y.; Wang, B.; Chu, C.C.; Pota, H.; Gadh, R. Energy management for a commercial building microgrid with stationary and mobile battery storage. Energy Build. 2016, 116, 141–150. [Google Scholar] [CrossRef]
- Gough, R.; Dickerson, C.; Rowley, P.; Walsh, C. Vehicle-to-grid feasibility: A techno-economic analysis of EV-based energy storage. Appl. Energy 2017, 192, 12–23. [Google Scholar] [CrossRef]
- Chen, Q.; Liu, N.; Hu, C.; Wang, L.; Zhang, J. Autonomous energy management strategy for solid-state transformer to integrate PV-assisted EV charging station participating in ancillary service. IEEE Trans. Ind. Inf. 2017, 13, 258–269. [Google Scholar] [CrossRef]
- Karfopoulos, E.L.; Hatziargyriou, D.N. Distributed coordination of electric vehicles providing V2G services. IEEE Trans. Power Syst. 2016, 31, 329–338. [Google Scholar] [CrossRef]
- Sousa, T.; Soares, T.; Morais, H.; Castro, R.; Vale, Z. Simulated annealing to handle energy and ancillary services joint management considering electric vehicles. Electr. Power Syst. Res. 2016, 136, 383–397. [Google Scholar] [CrossRef]
- Kuang, Y.; Hu, M.; Dai, R.; Yang, D. A collaborative decision model for electric vehicle to building integration. Energy Proced. 2017, 105, 2077–2082. [Google Scholar] [CrossRef]
- Contreras-Ocana, J.E.; Sarker, M.R.; Ortega-Vazquez, M.A. Decentralized coordination of a building manager and an electric vehicle aggregator. IEEE Trans. Smart Grid 2018, 9, 2625–2637. [Google Scholar] [CrossRef]
- Tanguy, K.; Dubois, M.R.; Lopez, K.L.; Gagné, C. Optimization model and economic assessment of collaborative charging using Vehicle-to-Building. Sustain. Cities Soc. 2016, 26, 496–506. [Google Scholar] [CrossRef]
- Thomas, D.; Deblecker, O.; Ioakimidis, C.S. Optimal operation of an energy management system for a grid-connected smart building considering photovoltaics’ uncertainty and stochastic electric vehicles’ driving schedule. Appl. Energy 2018, 210, 1188–1206. [Google Scholar] [CrossRef]
- Wu, D.; Zeng, H.; Lu, C.; Boulet, B. Two-stage energy management for office buildings with workplace EV charging and renewable energy. IEEE Trans. Transp. Electr. 2017, 3, 225–237. [Google Scholar] [CrossRef]
- Open Charge Alliance, Open Charge Point Protocol 2.0. Available online: http://www.openchargealliance.org/protocols/ocpp/ocpp-20/ (accessed on 18 August 2018).
- Honarmand, M.; Zakariazadeh, A.; Jadid, S. Optimal scheduling of electric vehicles in an intelligent parking lot considering vehicle-to-grid concept and battery condition. Energy 2014, 65, 572–579. [Google Scholar] [CrossRef]
- Samadani, E.; Mastali, M.; Farhad, S.; Fraser, R.A.; Fowler, M. Li-ion battery performance and degradation in electric vehicles under different usage scenarios. Int. J. Energy Res. 2016, 40, 379–392. [Google Scholar] [CrossRef]
- Takei, K.; Kumai, K.; Kobayashi, Y.; Miyashiro, H.; Terada, N.; Iwahori, T.; Tanaka, T. Cycle life estimation of lithium secondary battery by extrapolation method and accelerated aging test. J. Power Sour. 2001, 97, 697–701. [Google Scholar] [CrossRef]
- Ning, G.; Haran, B.; Popov, B.N. Capacity fade study of lithium-ion batteries cycled at high discharge rates. J. Power Sour. 2003, 117, 160–169. [Google Scholar] [CrossRef]
- Choi, S.S.; Lim, H.S. Factors that affect cycle-life and possible degradation mechanisms of a Li-ion cell based on LiCoO2. J. Power Sour. 2002, 111, 130–136. [Google Scholar] [CrossRef]
- Zhou, C.; Qian, K.; Allan, M.; Zhou, W. Modeling of the cost of EV battery wear due to V2G application in power systems. IEEE Trans. Energy Convers. 2011, 26, 1041–1050. [Google Scholar] [CrossRef]
- Kempton, W.; Tomic, J. Vehicle-to-grid power fundamentals: Calculating capacity and net revenue. J. Power Sour. 2005, 144, 268–279. [Google Scholar] [CrossRef]
- Han, S.; Han, S.; Aki, H. A practical battery wear model for electric vehicle charging applications. Appl. Energy 2014, 113, 1100–1108. [Google Scholar] [CrossRef]
- Lu, L.; Han, X.; Li, J.; Hua, J.; Ouyang, M. A review on the key issues for lithium-ion battery management in electric vehicles. J. Power Sour. 2013, 226, 272–288. [Google Scholar] [CrossRef]
- Zhang, C. Simulation study of H8 control for regenerative braking of electric vehicle. In Proceedings of the 2010 International Conference on Computing, Control and Industrial Engineering, Wuhan, China, 5–6 June 2010; pp. 439–441. [Google Scholar]
- NOAA National Centers for Environmental Information. Available online: https://www.ngdc.noaa.gov/ (accessed on 18 August 2018).
- Open Energy Information datasets. Available online: http://en.openei.org/datasets/files/961/pub/COMMERCIAL_LOAD_DATA_E_PLUS_OUTPUT/ (accessed on 18 August 2018).
- 2014 Tesla Model S 85 kWh: Advanced Vehicle Testing—Baseline Vehicle Testing Results. Available online: https://avt.inl.gov/sites/default/files/pdf/fsev/fact2014teslamodels.pdf (accessed on 18 August 2018).
- State Electricity Profiles 2015. Available online: https://www.eia.gov/electricity/state/archive/2015/ (accessed on 18 August 2018).
- Mago, P.J.; Hueffed, A.K. Evaluation of a turbine driven CCHP system for large office buildings under different operating strategies. Energy Build. 2010, 42, 1628–1636. [Google Scholar] [CrossRef]
- Neyestani, N.; Damavandi, M.Y.; Shafie-khah, M.; Bakirtzis, A.; Catalao, J.P. Plug-in electric vehicles parking lot equilibria with energy and reserve markets. IEEE Trans. Power Syst. 2017, 32, 2001–2016. [Google Scholar] [CrossRef]
- Fu, R.; Feldman, D.J.; Margolis, R.M.; Woodhouse, M.A.; Ardani, K.B. US Solar Photovoltaic System Cost Benchmark: Q1 2017. Available online: https://www.nrel.gov/docs/fy17osti/68925.pdf (accessed on 18 August 2018).









| Parameter | Value for the State | |||
|---|---|---|---|---|
| AK | CA | NJ | ||
| PV Rooftop Area, m2 | 3000 | |||
| Peak PV Power, MW [49] | 2.412 | 2.736 | 2.886 | |
| Total Year Solar Generation, MWh | 1810 | 3875 | 3066 | |
| Building Consumption, MW [50] | Peak | 1.401 | 1.519 | 1.629 |
| Mean | 0.692 | 0.884 | 0.835 | |
| EV Battery Capacity, kWh [51] | 85 | |||
| Max Power from/to EV, kW | 42.5 | |||
| Number of Participating EVs | Max | 342 | 408 | 414 |
| Mean | 35 | 153 | 86 | |
| Average EV Staying Time, h | 7 | |||
| Number of Working Days in a Year | 252 | |||
| Electricity Price, ¢/kWh [52] | 17.59 | 15.42 | 13.74 | |
| Parameter | Value for the State | ||
|---|---|---|---|
| AK | CA | NJ | |
| Combined Savings, $ | 23,695 | 73,205 | 36,234 |
| Prosumer’s Part, $ | 14,258 | 41,668 | 29,656 |
| EV Owners Part, $ | 9437 | 31,536 | 6578 |
| Combined Annual Electricity Costs without Prosumer-EV Collaboration, $ | 484,985 | 461,870 | 397,323 |
| Combined Savings Relative to Combined Annual Costs, % | 4.9 | 15.85 | 9.1 |
| Number of EVs for the Year | 8759 | 38,478 | 21,764 |
| Number of Sunny Days | 120 | 227 | 210 |
© 2018 by the authors. Licensee MDPI, Basel, Switzerland. This article is an open access article distributed under the terms and conditions of the Creative Commons Attribution (CC BY) license (http://creativecommons.org/licenses/by/4.0/).
Share and Cite
Nefedov, E.; Sierla, S.; Vyatkin, V. Internet of Energy Approach for Sustainable Use of Electric Vehicles as Energy Storage of Prosumer Buildings. Energies 2018, 11, 2165. https://doi.org/10.3390/en11082165
Nefedov E, Sierla S, Vyatkin V. Internet of Energy Approach for Sustainable Use of Electric Vehicles as Energy Storage of Prosumer Buildings. Energies. 2018; 11(8):2165. https://doi.org/10.3390/en11082165
Chicago/Turabian StyleNefedov, Evgeny, Seppo Sierla, and Valeriy Vyatkin. 2018. "Internet of Energy Approach for Sustainable Use of Electric Vehicles as Energy Storage of Prosumer Buildings" Energies 11, no. 8: 2165. https://doi.org/10.3390/en11082165
APA StyleNefedov, E., Sierla, S., & Vyatkin, V. (2018). Internet of Energy Approach for Sustainable Use of Electric Vehicles as Energy Storage of Prosumer Buildings. Energies, 11(8), 2165. https://doi.org/10.3390/en11082165
