AST3DRNet: Attention-Based Spatio-Temporal 3D Residual Neural Networks for Traffic Congestion Prediction
Abstract
1. Introduction
- Spatio-temporal correlation. Traffic data show correlations both in space and time [10]. On the one hand, the observations of different road segments are correlated with each other through road connectivity. This may lead to nearby correlations and distant correlations in space. On the other hand, traffic data show closeness, periodicity, and a trend in time [10].
- Spatio-temporal heterogeneity. The extent of spatial and temporal correlations of traffic data is not constant in the spatial and temporal dimensions. Influenced by the functional areas of the city and the occurrence of emergencies, traffic congestion presents the characteristics of regional concentration and multi-point occurrence in space and the characteristics of random occurrence in time. The characteristics of spatial and temporal heterogeneity are obvious.
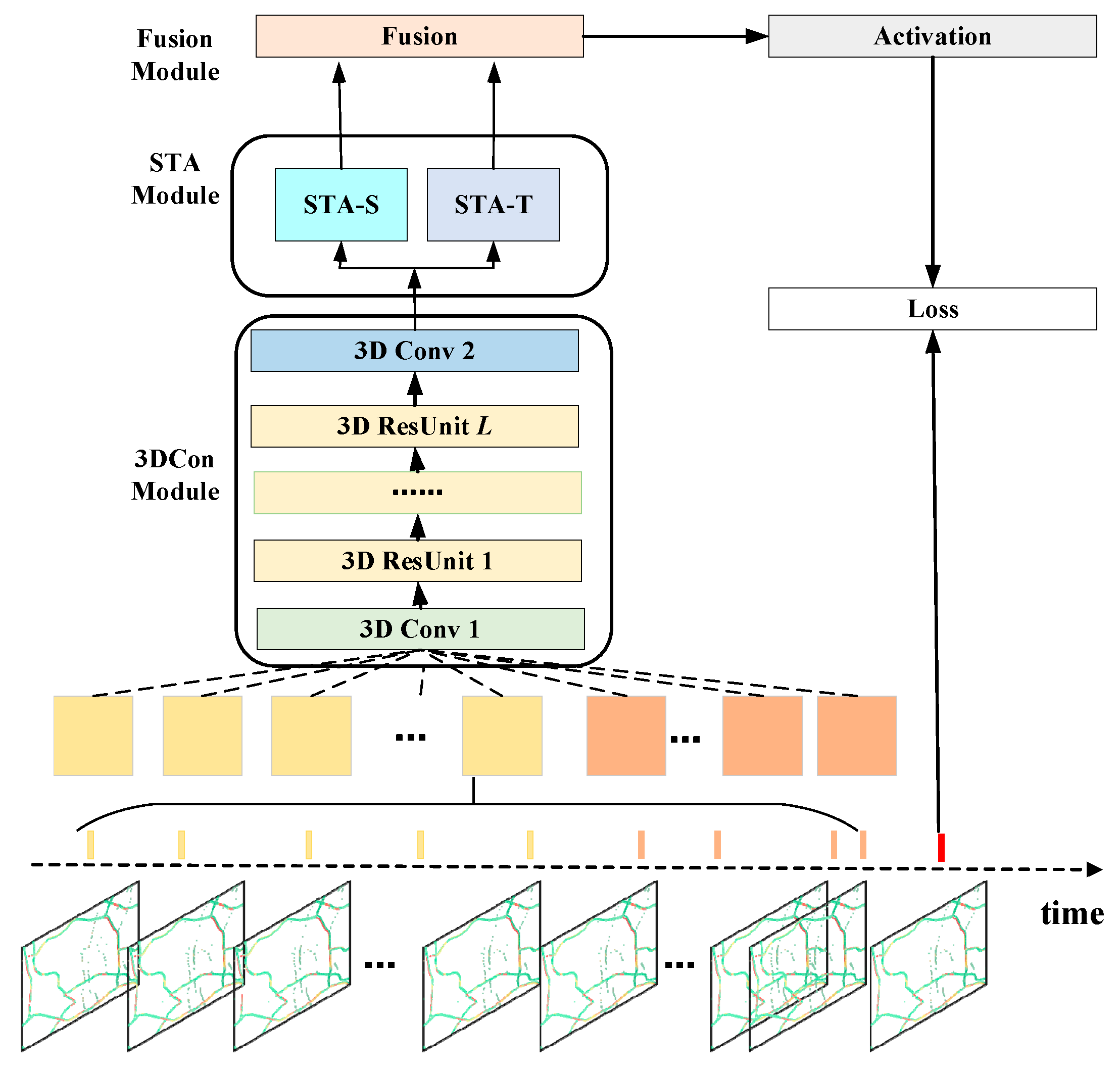
- AST3DRNet designs a novel 3DCon module to simultaneously model spatio-temporal correlations of traffic congestion data. Compared to 2D convolutions, the 3DCon module can better model the temporal information of traffic congestion data using 3D convolutions.
- AST3DRNet designs a novel STA module to explicitly model the spatio-temporal heterogeneity of traffic congestion data. The STA module employs a self-attention mechanism to emphasize meaningful features and suppress unnecessary ones along the spatial and temporal dimensions.
- We evaluated AST3DRNet on the real-world traffic congestion dataset. The experimental results demonstrate that our AST3DRNet outperforms four baseline models.
2. Related Work
3. Problem Definition
4. Methodology
4.1. AST3DRNet
4.2. The 3DCon Module
4.3. STA Module
4.4. Fusion Module
4.5. Training Algorithm
| Algorithm 1. AST3DRNet |
| Input: |
| Historical traffic congestion matrices, {X1, X2 …, Xn}; |
| Output: |
| Learned AST3DRNet model; |
| // construct training instances |
| 1: M ← ∅ |
| 2: for all available time interval t ∈ {1, 2, …, n} do |
| 3: XT = (Xt−n+1, Xt−n+2 …, Xt) |
| // Xt+1 is the target at time t + 1 |
| 4: put a training instance {XT, Xt+1} into M |
| //Train the model |
| 5: initialize all learnable parameters θ in AST3DRNet |
| 6: repeat |
| 7: select a batch Mb from M |
| 8: update all the parameters θ through minimizing the objective (4) with Mb |
| 9: until stopping criteria are met |
| 10: return the learned AST3DRNet model. |
5. Experiment
5.1. Dataset
5.2. Baselines and Metrics
5.2.1. Baselines
- (1)
- HA: The historical average predicts traffic congestion conditions on road networks based on the historical average values in the corresponding period.
- (2)
- CNN: Convolutional neural networks are a popular method for traffic prediction that leverage convolutional filters to capture spatial correlations in traffic data.
- (3)
- ST-ResNet [10]: ST-ResNet is a deep spatio-temporal residual network that employs three residual networks to model spatio-temporal correlations, including temporal closeness, period, trend, and spatially nearby and distant dependencies.
- (4)
- ST-3DNet [15]: ST-3DNet is a deep spatio-temporal 3D convolutional neural network which employs 3D convolutions, residual units, and recalibration blocks to model spatio-temporal correlations and the different effects of spatio-temporal correlations in space.
5.2.2. Evaluation Metrics
5.3. Experiment Settings
5.3.1. Training Settings
5.3.2. Model Settings
5.4. Results and Analysis
5.4.1. Comparison with the Baseline Methods
- (1)
- In this experiment, we compare AST3DRNet with four baselines on short-term (5/10/15 min) traffic congestion prediction. Table 3 shows that our proposed model outperforms all the other models. More specifically, our AST3DRNet has a relatively lower 59.05% RMSE, 64.69% lower MAE, and 48.22% lower MAPE on average than HA, CNN, ST-ResNet, and ST-3DRNet. Generally, as the time span for prediction increases, the prediction performance of all five models drops. However, HA’s performance drops dramatically. The reason is that HA is unable to model the non-linear correlations of traffic data and is sensitive to non-smoothed traffic data. Moreover, CNN is worse than ST-ResNet, and ST-3DRNet. This is because CNN only captures the spatial correlations and fails to model the temporal correlations. Compared with ST-ResNet and ST-3DRNet, our proposed model has a better result. This indicates that AST3DRNet not only captures simultaneously spatial and temporal correlations using 3D convolutions but also models spatial and temporal heterogeneity using two attentional sub-modules.
- (2)
- In this experiment, we compared AST3DRNet with four baselines on 5 min traffic congestion prediction in the daytime (08:00–20:00), as shown in Table 4. It can be observed that AST3DRNet has better prediction performance for all metrics, i.e., RMSE, MAE, and MAPE. More specifically, AST3DRNet has a relatively lower 87.42% RMSE, 83.45% lower MAE, and 85.10% lower MAPE than HA. Then, we compared AST3DRNet against CNN and ST-ResNet. On average, AST3DRNet has a relatively lower RMSE of 73.95%, a 76.44% lower MAE, and a 34.82% lower MAPE than them. Finally, compared with ST-3DNet, AST3DRNet has a relatively lower 13.95% RMSE, 33.43% lower MAE, and 4.92% lower MAPE. This indicates that our model performs well in non-smoothed traffic data during the daytime.
- (3)
- In this experiment, we compared AST3DRNet against four baseline methods for peak and off-peak periods. Figure 7 shows that our model consistently has a better performance in four different periods. More specifically, for the off-peak period of 00:00~03:00, AST3DRNet always performs better than HA, CNN, and ST-ResNet, and has slight advantages over ST-3DNet. For three peak periods, AST3DRNet always has relatively lower RMSE, MAE, and MAPE than these four baselines. This indicates that our model performs well in different periods.
5.4.2. Ablation Analysis
5.4.3. Visualization
6. Conclusions
Author Contributions
Funding
Institutional Review Board Statement
Informed Consent Statement
Data Availability Statement
Conflicts of Interest
References
- Liu, Y.; Zheng, H.; Feng, X.; Chen, Z. Short-term traffic flow prediction with Conv-LSTM. In Proceedings of the 2017 9th International Conference on Wireless Communications and Signal Processing (WCSP), Nanjing, China, 11–13 October 2017; pp. 1–6. [Google Scholar]
- Zhang, J.; Wang, F.Y.; Wang, K.; Lin, W.H.; Xu, X.; Chen, C. Data-Driven Intelligent Transportation Systems: A Survey. IEEE Trans. Intell. Transp. Syst. 2011, 12, 1624–1639. [Google Scholar] [CrossRef]
- Yu, G.; Hu, J.; Zhang, C.; Zhuang, L.; Song, J. Short-term traffic flow forecasting based on Markov chain model. In Proceedings of the IEEE IV2003 Intelligent Vehicles Symposium, Proceedings (Cat. No. 03TH8683), Columbus, OH, USA, 9–11 June 2003; pp. 208–212. [Google Scholar]
- Dai, G.; Ma, C.; Xu, X. Short-term traffic flow prediction method for urban road sections based on space–time analysis and GRU. IEEE Access 2019, 7, 143025–143035. [Google Scholar] [CrossRef]
- Williams, B.M.; Hoel, L.A. Modeling and forecasting vehicular traffic flow as a seasonal ARIMA process: Theoretical basis and empirical results. J. Transp. Eng. 2003, 129, 664–672. [Google Scholar] [CrossRef]
- Lu, W.; Rui, Y.; Ran, B. Lane-level traffic speed forecasting: A novel mixed deep learning model. IEEE Trans. Intell. Transp. Syst. 2020, 23, 3601–3612. [Google Scholar] [CrossRef]
- Gao, Z.; Yang, X.; Zhang, J.; Lu, H.; Xu, R.; Diao, W. Redundancy-Reducing and Holiday Speed Prediction Based on Highway Traffic Speed Data. IEEE Access 2019, 9, 31535–31546. [Google Scholar] [CrossRef]
- Tran, Q.H.; Fang, Y.M.; Chou, T.Y.; Hoang, T.V.; Wang, C.T.; Vu, V.T.; Ho, T.L.H.; Le, Q.; Chen, M.H. Short-Term Traffic Speed Forecasting Model for a Parallel Multi-Lane Arterial Road Using GPS-Monitored Data Based on Deep Learning Approach. Sustainability 2022, 14, 6351. [Google Scholar] [CrossRef]
- Yildirim, U.; Cataltepe, Z. Short time traffic speed prediction using data from a number of different sensor locations. In Proceedings of the 2008 23rd International Symposium on Computer and Information Sciences, Istanbul, Turkey, 27–29 October 2008; pp. 1–6. [Google Scholar]
- Zhang, J.; Zheng, Y.; Qi, D. Deep spatio-temporal residual networks for citywide crowd flows prediction. In Proceedings of the Thirty-First AAAI Conference on Artificial Intelligence, San Francisco, CA, USA, 4–9 February 2017. [Google Scholar]
- Dai, F.; Huang, P.; Mo, Q.; Xu, X.; Bilal, M.; Song, H. ST-InNet: Deep Spatio-Temporal Inception Networks for Traffic Flow Prediction in Smart Cities. IEEE Trans. Intell. Transp. Syst. 2022, 23, 19782–19794. [Google Scholar] [CrossRef]
- Box, G.E.; Pierce, D.A. Distribution of residual autocorrelations in autoregressive-integrated moving average time series models. J. Am. Stat. Assoc. 1970, 65, 1509–1526. [Google Scholar] [CrossRef]
- Joachims, T. Making Large-Scale SVM Learning Practical; Technical Report; Universität Dortmund: Dortmund, Germany, 1998. [Google Scholar]
- Castro-Neto, M.; Jeong, Y.-S.; Jeong, M.-K.; Han, L.D. Online-SVR for short-term traffic flow prediction under typical and atypical traffic conditions. Expert Syst. Appl. 2009, 36, 6164–6173. [Google Scholar] [CrossRef]
- Guo, S.; Lin, Y.; Li, S.; Chen, Z.; Wan, H. Deep spatial–temporal 3D convolutional neural networks for traffic data forecasting. IEEE Trans. Intell. Transp. Syst. 2019, 20, 3913–3926. [Google Scholar] [CrossRef]
- Yu, B.; Yin, H.; Zhu, Z. Spatio-temporal graph convolutional networks: A deep learning framework for traffic forecasting. arXiv 2017, arXiv:1709.04875. [Google Scholar]
- LeCun, Y.; Bottou, L.; Bengio, Y.; Haffner, P. Gradient-based learning applied to document recognition. Proc. IEEE 1998, 86, 2278–2324. [Google Scholar] [CrossRef]
- Graves, A. Long short-term memory. In Supervised Sequence Labelling with Recurrent Neural Networks; Springer: Berlin/Heidelberg, Germany, 2012; pp. 37–45. [Google Scholar]
- Kipf, T.N.; Welling, M. Semi-supervised classification with graph convolutional networks. arXiv 2016, arXiv:1609.02907. [Google Scholar]
- Vaswani, A.; Shazeer, N.; Parmar, N.; Uszkoreit, J.; Jones, L.; Gomez, A.N.; Kaiser, Ł.; Polosukhin, I. Attention is all you need. Adv. Neural Inf. Process. Syst. 2017, 30, 5998–6008. [Google Scholar]
- Dosovitskiy, A.; Beyer, L.; Kolesnikov, A.; Weissenborn, D.; Houlsby, N. An Image is Worth 16 × 16 Words: Transformers for Image Recognition at Scale. arXiv 2020, arXiv:2010.11929. [Google Scholar]
- Woo, S.; Park, J.; Lee, J.-Y.; Kweon, I.S. Cbam: Convolutional block attention module. In Proceedings of the European Conference on Computer Vision (ECCV), Munich, Germany, 8–14 September 2018; pp. 3–19. [Google Scholar]
- Fu, J.; Liu, J.; Tian, H.; Li, Y.; Bao, Y.; Fang, Z.; Lu, H. Dual Attention Network for Scene Segmentation. In Proceedings of the 2019 IEEE/CVF Conference on Computer Vision and Pattern Recognition (CVPR), Long Beach, CA, USA, 15–20 June 2019; pp. 3141–3149. [Google Scholar]
- Maysami, R.C.; Koh, T.S. A vector error correction model of the Singapore stock market. Int. Rev. Econ. Financ. 2000, 9, 79–96. [Google Scholar] [CrossRef]
- Habtemichael, F.G.; Cetin, M. Short-term traffic flow rate forecasting based on identifying similar traffic patterns. Transp. Res. Part C Emerg. Technol. 2016, 66, 61–78. [Google Scholar] [CrossRef]
- Liu, Z.; Zhou, P.; Li, Z.; Li, M. Think Like a Graph: Real-Time Traffic Estimation at City-Scale. IEEE Trans. Mob. Comput. 2018, 18, 2446–2459. [Google Scholar] [CrossRef]
- Yang, S.; Wu, J.; Du, Y.; He, Y.; Chen, X. Short-Term Freeway Traffic Prediction Using Gradient Boosting Regression Trees. In Proceedings of the Transportation Research Board 96rh Annual Meeting, Washington, DC, USA, 8–12 January 2017. [Google Scholar]
- Wang, X.-C.; Hu, J.-M.; Liang, W.; Zhang, Y. Short-term travel flow prediction method based on FCM-clustering and ELM. J. Cent. South Univ. 2017, 24, 1344–1350. [Google Scholar] [CrossRef]
- Cui, Z.; Huang, B.; Dou, H.; Tan, G.; Zheng, S.; Zhou, T. GSA-ELM: A hybrid learning model for short-term traffic flow forecasting. IET Intell. Transp. Syst. 2022, 16, 41–52. [Google Scholar] [CrossRef]
- Cai, W.; Yang, J.; Yu, Y.; Song, Y.; Zhou, T.; Qin, J. PSO-ELM: A Hybrid Learning Model for Short-Term Traffic Flow Forecasting. IEEE Access 2020, 8, 6505–6514. [Google Scholar] [CrossRef]
- Chai, W.; Zheng, Y.; Tian, L.; Qin, J.; Zhou, T. GA-KELM: Genetic-Algorithm-Improved Kernel Extreme Learning Machine for Traffic Flow Forecasting. Mathematics 2023, 11, 3574. [Google Scholar] [CrossRef]
- Sutskever, I.; Vinyals, O.; Le, Q.V. Sequence to sequence learning with neural networks. Adv. Neural Inf. Process. Syst. 2014, 27, 3104–3112. [Google Scholar]
- Li, Y.; Yu, R.; Shahabi, C.; Liu, Y. Diffusion convolutional recurrent neural network: Data-driven traffic forecasting. arXiv 2017, arXiv:1707.01926. [Google Scholar]
- Song, C.; Lin, Y.; Guo, S.; Wan, H. Spatial-temporal synchronous graph convolutional networks: A new framework for spatial-temporal network data forecasting. In Proceedings of the AAAI Conference on Artificial Intelligence, New York, NY, USA, 7–12 February 2020; pp. 914–921. [Google Scholar]
- Bai, L.; Yao, L.; Li, C.; Wang, X.; Wang, C. Adaptive graph convolutional recurrent network for traffic forecasting. Adv. Neural Inf. Process. Syst. 2020, 33, 17804–17815. [Google Scholar]
- Choi, J.; Choi, H.; Hwang, J.; Park, N. Graph neural controlled differential equations for traffic forecasting. In Proceedings of the AAAI Conference on Artificial Intelligence, Vancouver, BC, Canada, 20–27 February 2022; pp. 6367–6374. [Google Scholar]
- Guo, S.; Lin, Y.; Feng, N.; Song, C.; Wan, H. Attention based spatial-temporal graph convolutional networks for traffic flow forecasting. In Proceedings of the AAAI Conference on Artificial Intelligence, Honolulu, HI, USA, 27 January–1 February 2019; pp. 922–929. [Google Scholar]
- Xu, M.; Dai, W.; Liu, C.; Gao, X.; Lin, W.; Qi, G.-J.; Xiong, H. Spatial-Temporal Transformer Networks for Traffic Flow Forecasting. arXiv 2020, arXiv:2001.02908. [Google Scholar]
- Jiang, J.; Han, C.; Zhao, W.X.; Wang, J. PDFormer: Propagation Delay-aware Dynamic Long-range Transformer for Traffic Flow Prediction. In Proceedings of the AAAI Conference on Artificial Intelligence, Washington, DC, USA, 7–14 February 2023. [Google Scholar]
- Ramana, K.; Srivastava, G.; Kumar, M.R.; Gadekallu, T.R.; Lin, J.C.W.; Alazab, M.; Iwendi, C. A Vision Transformer Approach for Traffic Congestion Prediction in Urban Areas. IEEE Trans. Intell. Transp. Syst. 2023, 24, 3922–3934. [Google Scholar] [CrossRef]
- Zhang, J.; Zheng, Y.; Qi, D.; Li, R.; Yi, X. DNN-based prediction model for spatio-temporal data. In Proceedings of the 24th ACM SIGSPATIAL International Conference on Advances in Geographic Information Systems, Burlingame, CA, USA, 31 October–3 November 2016; pp. 1–4. [Google Scholar]
- Jiang, R.; Cai, Z.; Wang, Z.; Yang, C.; Fan, Z.; Song, X.; Tsubouchi, K.; Shibasaki, R. VLUC: An empirical benchmark for video-like urban computing on citywide crowd and traffic prediction. arXiv 2019, arXiv:1911.06982. [Google Scholar]
- He, K.; Zhang, X.; Ren, S.; Sun, J. Deep residual learning for image recognition. In Proceedings of the IEEE Conference on Computer Vision and Pattern Recognition, Las Vegas, NV, USA, 27–30 June 2016; pp. 770–778. [Google Scholar]










| Dataset | TrafficKM |
|---|---|
| location | In Kunming |
| time span | 3 May 2021–6 June 2021 |
| time interval | 5 min |
| raster size | (224, 224) |
| area | 6.584 km2 |
| number of available time intervals | 10,080 |
| Layer | Name | Parameters | Dimensions |
|---|---|---|---|
| Input | - | - | (10, 224, 224, 1) |
| Layer 1 | 3DCon | 64, 3 × 3 × 3 | (10, 224, 224, 64) |
| Layer 2 | 64, 1 × 1 × 1 | (10, 224, 224, 64) | |
| 64, 3 × 3 × 3 | |||
| 256, 1 × 1 × 1 | (10, 224, 224, 256) | ||
| Layer 3 | 128, 1 × 1 × 1 | (10, 224, 224, 128) | |
| 128, 3 × 3 × 3 | |||
| 512, 1 × 1 × 1 | (10, 224, 224, 512) | ||
| Layer 4 | 256, 1 × 1 × 1 | (10, 224, 224, 256) | |
| 256, 3 × 3 × 3 | |||
| 1024, 1 × 1 × 1 | (10, 224, 224, 1024) | ||
| Layer 5 | 1, 1 × 1 × 1 | (10, 224, 224, 1) | |
| Layer 6 | AST | 1, 1 × 1 | (1, 224, 224) |
| 1, 1 × 1 | (1, 224, 224) | ||
| 1, 1 × 1 | (1, 224, 224) | ||
| 1, 1 × 1 | (1, 224, 224) | ||
| Layer 7 | Fusion | 1, 1 × 1 × 1 | (1, 224, 224) |
| Output | - | - | (1, 224, 224, 1) |
| Baseline | 5 min | 10 min | 15 min | ||||||
|---|---|---|---|---|---|---|---|---|---|
| RMSE | MAE | MAPE | RMSE | MAE | MAPE | RMSE | MAE | MAPE | |
| HA | 0.488 | 0.252 | 0.272 | 0.537 | 0.344 | 0.338 | 0.671 | 0.427 | 0.414 |
| CNN | 0.233 | 0.093 | 0.103 | 0.298 | 0.141 | 0.183 | 0.394 | 0.209 | 0.275 |
| ST-ResNet | 0.197 | 0.024 | 0.062 | 0.227 | 0.039 | 0.087 | 0.305 | 0.047 | 0.098 |
| ST-3DRNet | 0.081 | 0.015 | 0.051 | 0.092 | 0.021 | 0.067 | 0.113 | 0.035 | 0.083 |
| AST3DRNet | 0.072 | 0.01 | 0.048 | 0.083 | 0.019 | 0.053 | 0.093 | 0.025 | 0.071 |
| Date and Time | RMSE | MAE | MAPE | ||||||||||||
|---|---|---|---|---|---|---|---|---|---|---|---|---|---|---|---|
| HA | CNN | ST-ResNet | ST-3DNet | AST3DRNet | HA | CNN | ST-ResNet | ST-3DNet | AST3DRNet | HA | CNN | ST-ResNet | ST-3DNet | AST3DRNet | |
| 5-03 08:00 | 0.556 | 0.393 | 0.261 | 0.121 | 0.078 | 0.389 | 0.135 | 0.052 | 0.021 | 0.012 | 0.276 | 0.122 | 0.081 | 0.063 | 0.052 |
| 5-03 09:00 | 0.543 | 0.372 | 0.257 | 0.129 | 0.075 | 0.376 | 0.129 | 0.049 | 0.018 | 0.012 | 0.268 | 0.117 | 0.078 | 0.057 | 0.050 |
| 5-03 10:00 | 0.549 | 0.379 | 0.259 | 0.128 | 0.076 | 0.381 | 0.131 | 0.050 | 0.018 | 0.012 | 0.271 | 0.119 | 0.079 | 0.056 | 0.051 |
| 5-03 11:00 | 0.683 | 0.388 | 0.247 | 0.089 | 0.075 | 0.469 | 0.135 | 0.046 | 0.014 | 0.009 | 0.297 | 0.121 | 0.076 | 0.058 | 0.050 |
| 5-03 12:00 | 0.689 | 0.387 | 0.249 | 0.097 | 0.076 | 0.471 | 0.134 | 0.047 | 0.015 | 0.011 | 0.299 | 0.121 | 0.078 | 0.059 | 0.051 |
| 5-03 13:00 | 0.709 | 0.392 | 0.254 | 0.114 | 0.074 | 0.493 | 0.140 | 0.049 | 0.016 | 0.010 | 0.309 | 0.129 | 0.079 | 0.057 | 0.049 |
| 5-03 14:00 | 0.712 | 0.399 | 0.251 | 0.105 | 0.071 | 0.487 | 0.141 | 0.049 | 0.015 | 0.010 | 0.310 | 0.129 | 0.078 | 0.057 | 0.048 |
| 5-03 15:00 | 0.612 | 0.379 | 0.257 | 0.116 | 0.077 | 0.411 | 0.128 | 0.050 | 0.014 | 0.010 | 0.281 | 0.118 | 0.078 | 0.056 | 0.049 |
| 5-03 16:00 | 0.645 | 0.380 | 0.263 | 0.115 | 0.076 | 0.427 | 0.131 | 0.058 | 0.014 | 0.009 | 0.293 | 0.120 | 0.087 | 0.057 | 0.049 |
| 5-03 17:00 | 0.792 | 0.411 | 0.253 | 0.103 | 0.070 | 0.519 | 0.149 | 0.048 | 0.013 | 0.011 | 0.401 | 0.131 | 0.080 | 0.057 | 0.047 |
| 5-03 18:00 | 0.813 | 0.408 | 0.249 | 0.107 | 0.073 | 0.526 | 0.148 | 0.047 | 0.014 | 0.010 | 0.409 | 0.130 | 0.079 | 0.056 | 0.048 |
| 5-03 19:00 | 0.822 | 0.395 | 0.250 | 0.101 | 0.071 | 0.534 | 0.147 | 0.047 | 0.013 | 0.010 | 0.412 | 0.129 | 0.080 | 0.056 | 0.048 |
| 5-03 20:00 | 0.842 | 0.413 | 0.248 | 0.099 | 0.070 | 0.541 | 0.150 | 0.047 | 0.013 | 0.009 | 0.419 | 0.131 | 0.079 | 0.055 | 0.049 |
| Time | RMSE | MAE | MAPE |
|---|---|---|---|
| 00:00~03:00 | 0.044 | 0.009 | 0.037 |
| 07:00~10:00 | 0.058 | 0.010 | 0.048 |
| 11:00~14:00 | 0.061 | 0.011 | 0.047 |
| 17:00~20:00 | 0.058 | 0.010 | 0.047 |
Disclaimer/Publisher’s Note: The statements, opinions and data contained in all publications are solely those of the individual author(s) and contributor(s) and not of MDPI and/or the editor(s). MDPI and/or the editor(s) disclaim responsibility for any injury to people or property resulting from any ideas, methods, instructions or products referred to in the content. |
© 2024 by the authors. Licensee MDPI, Basel, Switzerland. This article is an open access article distributed under the terms and conditions of the Creative Commons Attribution (CC BY) license (https://creativecommons.org/licenses/by/4.0/).
Share and Cite
Li, L.; Dai, F.; Huang, B.; Wang, S.; Dou, W.; Fu, X. AST3DRNet: Attention-Based Spatio-Temporal 3D Residual Neural Networks for Traffic Congestion Prediction. Sensors 2024, 24, 1261. https://doi.org/10.3390/s24041261
Li L, Dai F, Huang B, Wang S, Dou W, Fu X. AST3DRNet: Attention-Based Spatio-Temporal 3D Residual Neural Networks for Traffic Congestion Prediction. Sensors. 2024; 24(4):1261. https://doi.org/10.3390/s24041261
Chicago/Turabian StyleLi, Lecheng, Fei Dai, Bi Huang, Shuai Wang, Wanchun Dou, and Xiaodong Fu. 2024. "AST3DRNet: Attention-Based Spatio-Temporal 3D Residual Neural Networks for Traffic Congestion Prediction" Sensors 24, no. 4: 1261. https://doi.org/10.3390/s24041261
APA StyleLi, L., Dai, F., Huang, B., Wang, S., Dou, W., & Fu, X. (2024). AST3DRNet: Attention-Based Spatio-Temporal 3D Residual Neural Networks for Traffic Congestion Prediction. Sensors, 24(4), 1261. https://doi.org/10.3390/s24041261

