Textronic Capacitive Sensor with an RFID Interface
Abstract
1. Introduction
1.1. Textile Antennas
1.2. Textile Capacitors and Capacitive Sensors
1.3. RFID Textronic Sensors
2. Construction of a Capacitive Textronic Sensor with an RFID Interface
2.1. Microelectronic Module
2.2. Textile Part
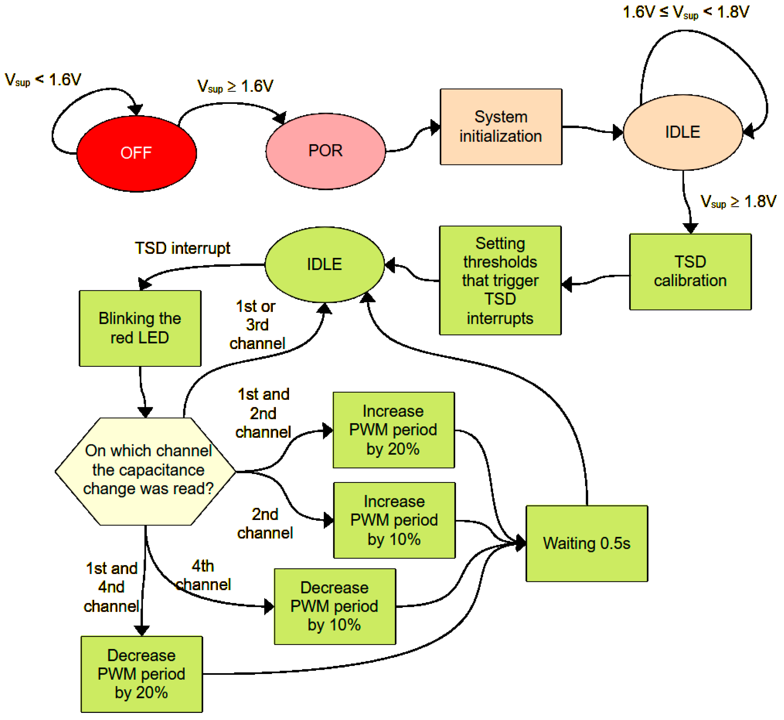
3. Software Algorithm
4. Verification of Correct Sensor Operation
5. Conclusions
Author Contributions
Funding
Institutional Review Board Statement
Informed Consent Statement
Data Availability Statement
Conflicts of Interest
References
- Choudhry, N.A.; Arnold, L.; Rasheed, A.; Khan, I.A.; Wang, L. Textronics—A Review of Textile-Based Wearable Electronics. Adv. Eng. Mater. 2021, 23, 2100469. [Google Scholar] [CrossRef]
- Shuvo, I.I.; Shah, A.; Dagdeviren, C. Electronic Textile Sensors for Decoding Vital Body Signals: State-of-the-Art Review on Characterizations and Recommendations. Adv. Intell. Syst. 2022, 4, 2100223. [Google Scholar] [CrossRef]
- Gleskova, H.; Ishaku, A.A.; Bednár, T.; Hudec, R. Optimization of All-Textile Capacitive Sensor Array for Smart Chair. IEEE Access 2022, 10, 48615–48621. [Google Scholar] [CrossRef]
- TranThuyNga, T.; Ji-Seon, K.; Jooyong, K. Design and Optimization of Embroidered Antennas on Textile Using Silver Conductive Thread for Wearable Applications. Fibers Polym. 2022, 22, 2900–2909. [Google Scholar] [CrossRef]
- Yulong, L.; Mengxia, Y.; Lulu, X.; Yi, L.; Terry, T.Y. Characterizations and Optimization Techniques of Embroidered RFID Antenna for Wearable Applications. IEEE J. Radio Freq. Identif. 2020, 4, 38–45. [Google Scholar] [CrossRef]
- Luo, C.; Gil, I.; Fernández-García, R. Textile UHF-RFID Antenna Embroidered on Surgical Masks for Future Textile Sensing Applications. IEEE Trans. Antennas Propag. 2022, 70, 5246–5253. [Google Scholar] [CrossRef]
- Finkenzeller, K. RFID Handbook: Fundamentals and Applications in Contactless Smart Cards, Radio Frequency Identification and Near-Field Communication; John Wiley & Sons: Hoboken, NJ, USA, 2010; ISBN 978-04-7069-506-7. [Google Scholar]
- Kapucu, K.; Dehollain, C. A passive UHF RFID system with a low-power capacitive sensor interface. In Proceedings of the IEEE RFID Technology and Applications Conference (RFID-TA), Tampere, Finland, 8–9 September 2014; pp. 301–305. [Google Scholar] [CrossRef]
- Martínez-Estrada, M.; Ventura, H.; Gil, I.; Fernández-García, R. A Full Textile Capacitive Woven Sensor. Adv. Mater. Technol. 2023, 8, 2200284. [Google Scholar] [CrossRef]
- Luo, C.; Fernández-García, R.; Gil, I. Embroidered Textile Capacitive Sensor for Sucrose Solutions Measurement. In Proceedings of the IEEE International Conference on Flexible and Printable Sensors and Systems (FLEPS), Manchester, UK, 16–19 August 2020; pp. 1–4. [Google Scholar] [CrossRef]
- Pengtao, Y.; Xin, L.; Huayang, L.; Youjun, F.; Jinwei, C.; Hailu, W.; Zihao, G.; Xuejiao, Z.; Zhonglin, W.; Guang, Z. All-Fabric Ultrathin Capacitive Sensor with High Pressure Sensitivity and Broad Detection Range for Electronic Skin. ACS Appl. Mater. Interfaces 2021, 13, 24062–24069. [Google Scholar] [CrossRef] [PubMed]
- Boyu, Z.; Zhijia, D.; Honglian, C. A wearable and fully-textile capacitive sensor based on flat-knitted spacing fabric for human motions detection. Sens. Actuators A Phys. 2022, 340, 113558. [Google Scholar] [CrossRef]
- Hasani, M.; Vena, A.; Sydänheimo, L.; Tentzeris, M.M.; Ukkonen, L.A. Novel Enhanced-Performance Flexible RFID-Enabled Embroidered Wireless Integrated Module for Sensing Applications. IEEE Trans. Compon. Packag. Manuf. Technol. 2015, 5, 1244–1252. [Google Scholar] [CrossRef]
- Ziobro, A.; Jankowski-Mihułowicz, P.; Węglarski, M.; Pyt, P. The Influence of the Design of Antenna and Chip Coupling Circuits on the Performance of Textronic RFID UHF Transponders. Electronics 2024, 13, 1759. [Google Scholar] [CrossRef]
- Ziobro, A.; Jankowski-Mihułowicz, P.; Węglarski, M.; Pyt, P. Investigation of Factors Affecting the Performance of Textronic UHF RFID Transponders. Sensors 2023, 23, 9703. [Google Scholar] [CrossRef] [PubMed]
- Jankowski-Mihułowicz, P.; Węglarski, M.; Pyt, P.; Skrobacz, K.; Karpiński, K. UHF Textronic RFID Transponder with Bead-Shaped Microelectronic Module. Electronics 2023, 12, 4873. [Google Scholar] [CrossRef]
- ISO/IEC 18000-63:2021; Information Technology—Radio Frequency Identification for Item Management. 3rd ed. International Organization for Standardization: Geneva, Switzerland, 2021. Available online: https://www.iso.org/standard/78309.html (accessed on 29 March 2024).
- ISO/IEC 18000-64:2012; Information Technology—Radio Frequency Identification for Item Management. 1st ed. International Organization for Standardization: Geneva, Switzerland, 2012. Available online: https://www.iso.org/standard/59647.html (accessed on 29 March 2024).
- EPC Global. EPC Tag Data Standard TDS, Release 2.1, Ratified, Feb 2024. Available online: https://ref.gs1.org/standards/tds/2.1.0/ (accessed on 29 March 2024).
- Ginestet, G.; Brechet, N.; Torres, J.; Moradi, E.; Ukkonen, L.; Björninen, T.; Virkki, J. Embroidered Antenna-Microchip Interconnections and Contour Antennas in Passive UHF RFID Textile Tags. IEEE Antennas Wirel. Propag. Lett. 2017, 16, 1205–1208. [Google Scholar] [CrossRef]
- Jankowski-Mihułowicz, P.; Węglarski, M.; Chamera, M.; Pyt, P. Textronic UHF RFID Transponder. Sensors 2021, 21, 1093. [Google Scholar] [CrossRef] [PubMed]
- EM Microelectronic, S.A. Datasheet: EM4325 18000-63 Type C (Gen2) and 18000-63 Type C/18000-64 Type D (Gen2/TOTAL) RFID IC, Version 9.2, 3-Feb-23. Available online: https://www.emmicroelectronic.com/product/epc-and-uhf-ics/em4325 (accessed on 28 March 2024).
- STMicroelectronics. Reference Manual: Ultra-Low-Power STM32L0x3 Advanced Arm®-Based 32-Bit MCUs. ST, February 2022, Rev. 8. Available online: https://www.st.com/en/microcontrollers-microprocessors/stm32l053c8.html#documentation (accessed on 28 March 2024).
- STMicroelectronics. Design with Surface Sensors for Touch Sensing Applications on MCUs. ST 2024, Rev. 9. Available online: https://www.st.com/en/microcontrollers-microprocessors/stm32l053c6.html#documentation (accessed on 28 March 2024).
- Feng Gu, J.; Gorgutsa, S.; Skorobogatiy, M. A fully woven touchpad sensor based on soft capacitor fibers. Eng. Phys. 2011, 1106, 3881. [Google Scholar] [CrossRef]
- Fonsêca, N.; Freire, R.; Fontgalland, G.; Abdelnour, A.; Rennane, A.; Tedjini, S. A based microcontroller technique to achieve capacitive multisensing in passive RFID UHF tags. In Proceedings of the IEEE International Conference on RFID (RFID), Orlando, FL, USA, 10–12 April 2018; pp. 1–7. [Google Scholar] [CrossRef]



















Disclaimer/Publisher’s Note: The statements, opinions and data contained in all publications are solely those of the individual author(s) and contributor(s) and not of MDPI and/or the editor(s). MDPI and/or the editor(s) disclaim responsibility for any injury to people or property resulting from any ideas, methods, instructions or products referred to in the content. |
© 2024 by the authors. Licensee MDPI, Basel, Switzerland. This article is an open access article distributed under the terms and conditions of the Creative Commons Attribution (CC BY) license (https://creativecommons.org/licenses/by/4.0/).
Share and Cite
Pyt, P.; Skrobacz, K.; Jankowski-Mihułowicz, P.; Węglarski, M. Textronic Capacitive Sensor with an RFID Interface. Sensors 2024, 24, 3706. https://doi.org/10.3390/s24123706
Pyt P, Skrobacz K, Jankowski-Mihułowicz P, Węglarski M. Textronic Capacitive Sensor with an RFID Interface. Sensors. 2024; 24(12):3706. https://doi.org/10.3390/s24123706
Chicago/Turabian StylePyt, Patryk, Kacper Skrobacz, Piotr Jankowski-Mihułowicz, and Mariusz Węglarski. 2024. "Textronic Capacitive Sensor with an RFID Interface" Sensors 24, no. 12: 3706. https://doi.org/10.3390/s24123706
APA StylePyt, P., Skrobacz, K., Jankowski-Mihułowicz, P., & Węglarski, M. (2024). Textronic Capacitive Sensor with an RFID Interface. Sensors, 24(12), 3706. https://doi.org/10.3390/s24123706

