Delay-Aware and Link-Quality-Aware Geographical Routing Protocol for UANET via Dueling Deep Q-Network
Abstract
1. Introduction
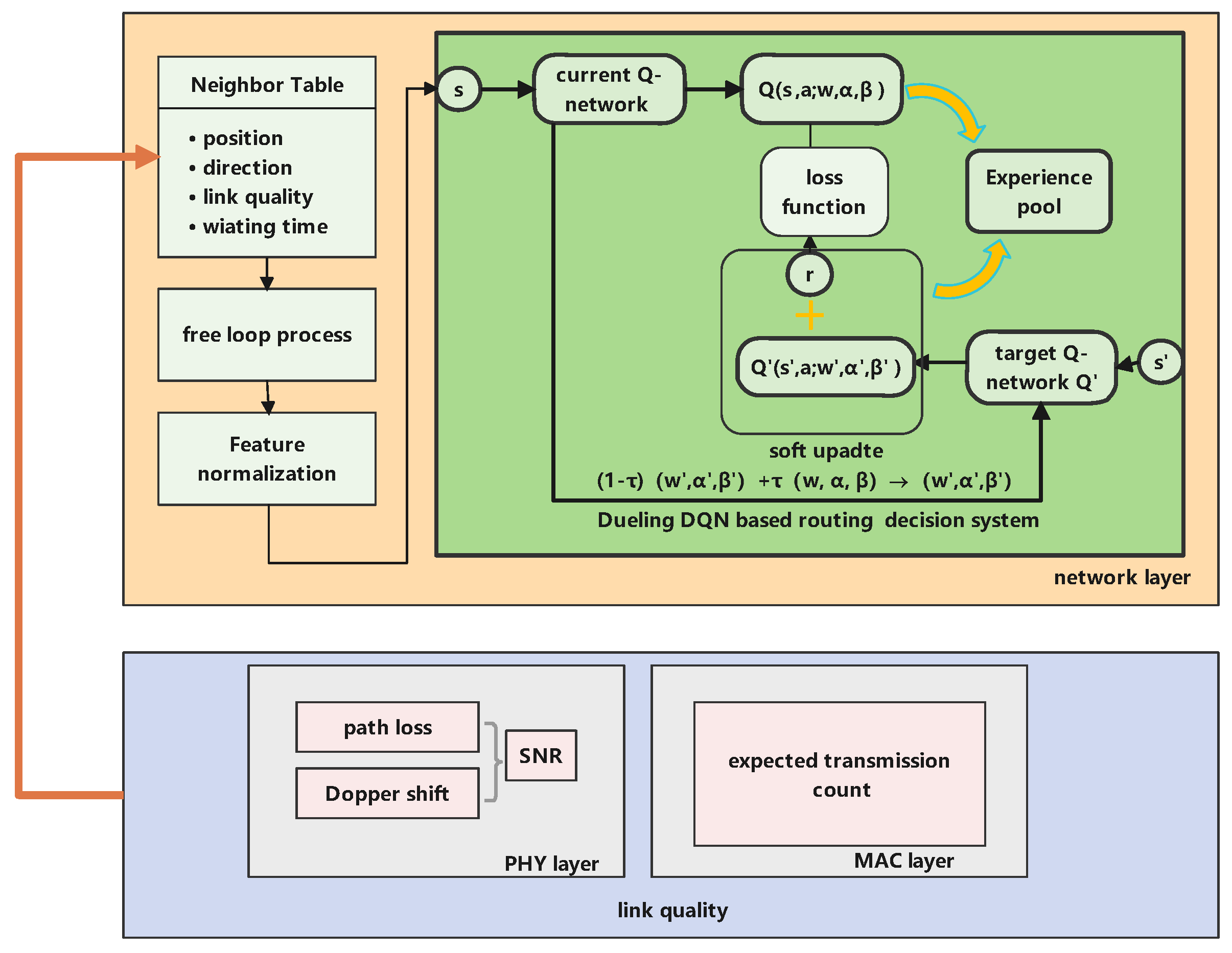
- First, we evaluated the link quality that combined the physical layer metric, the signal-to-noise ratio (SNR), and the data link layer metric, the expected transmission count (ETX). The long distances between nodes and the nodes’ high mobility could lead to a significant path loss and Doppler shift, respectively. However, the SNR considered the path loss and Doppler shift. The ETX metric was used to reflect the link quality degradation caused by bursty link anomalies or malicious link attacks.
- Secondly, as opposed to the method described in [20], which used the number of packets in a candidate forwarding node’s buffer as a penalty factor, we considered the total waiting time of packets in the candidate forwarding node’s buffer before they were propagated over the communication channel, which was more accurate because the SNR influenced the transmission rate. The transmission rate affected the transmission delay.
- Lastly, we proposed a dueling DQN-based routing protocol that trained nodes to make routing decisions intelligently and automatically. The packet-forwarding process was modeled as a Markov decision process. Furthermore, the reward function was designed to accelerate the learning process. The experiments proved our proposed routing protocol resulted in better network performance.
2. Related Work
3. System Model
3.1. Network Architecture
3.2. Link Quality
3.2.1. Path Loss
3.2.2. The Effect of the Doppler Shift
3.2.3. SNR Calculation
3.2.4. ETX Metric
3.2.5. Link Quality Evaluation
3.3. Total Waiting Time of Packet
4. Dueling DQN-Based Routing Protocol
4.1. Markov Decision Process
4.2. Routing-Decision-Learning Based on Dueling DQN
4.3. The Proposed Routing Protocol
4.3.1. Neighboring Table Establishment and Maintenance
4.3.2. Routing Decisions
| Algorithm 1 Delay-aware and link-quality-aware geographical routing forwarding protocol for UANET via dueling deep Q-network at current forwarding node i |
| Input: : is the location of the current forwarding node i;
p: is the data packet to be forwarded; : is the neighboring topology information; Output: Select the next-hop node according to the Q-value;
|
5. Simulation Results and Analysis
- Convergence rate: The convergence rate was the limit of the ratio of two consecutive errors. In our scenario, the convergence rate was evaluated by training 100 maps, according to the training results, to determine whether the algorithm converged and to analyze the convergence speed and the network performance at convergence.
- Average end-to-end delay: The average E2E delay was measured by calculating the average delay of the data packets from the source node to the destination node.
- Packet–delivery ratio: The PDR was measured by calculating the ratio of successfully received data packets of the destination node to the number of total transmission packets of the source node.
5.1. Convergence Analysis
5.2. Comparison of Exploration Strategy in the Training Phase
5.3. The Impact of Network Density
5.4. The Impact of Maximum Speed
5.5. The Impact of Packet Sending Rate
6. Conclusions
Author Contributions
Funding
Institutional Review Board Statement
Informed Consent Statement
Data Availability Statement
Conflicts of Interest
References
- Zhao, N.; Lu, W.; Sheng, M.; Chen, Y.; Tang, J.; Yu, F.R.; Wong, K.-K. UAV-Assisted Emergency Networks in Disasters. IEEE Wirel. Commun. 2019, 26, 45–51. [Google Scholar] [CrossRef]
- Sziroczak, D.; Rohacs, D.; Rohacs, J. Review of using small UAV based meteorological measurements for road weather management. Prog. Aerosp. Sci. 2022, 134, 100859. [Google Scholar] [CrossRef]
- Adao, T.; Hruška, J.; Pádua, L.; Bessa, J.; Peres, E.; Morais, R.; Sousa, J.J. Hyperspectral imaging: A review on UAV-based sensors, data processing and applications for agriculture and forestry. Remote Sens. 2017, 9, 1110. [Google Scholar] [CrossRef]
- Booysen, R.; Lorenz, S.; Kirsch, M.; Jackisch, R.; Zimmermann, R.; Gloaguen, R. Hyperspectral imaging with UAVs for mineral exploration. Uropean Assoc. Geosci. Eng. 2021, 2021, 1–3. [Google Scholar] [CrossRef]
- Bai, J.; Zeng, Z.; Wang, T.; Zhang, S.; Xiong, N.N.; Liu, A. TANTO: An Effective Trust based Unmanned Aerial Vehicle Computing System for the Internet-of-Things. IEEE Internet Things J. 2022. [Google Scholar] [CrossRef]
- Zhu, Q.; Zhou, Z.; Yang, J.; Fu, Z. An Optimized Routing OLSR Protocol with Low Control Overhead for UAV Ad Hoc Networks. Am. J. Networks Commun. 2021, 10, 6. [Google Scholar] [CrossRef]
- Perkins, C.E.; Royer, E.M. Ad-hoc on-demand distance vector routing. In Proceedings of the Second IEEE Workshop, New Orleans, LA, USA, 25-26 February 1999; Volume 8. [Google Scholar]
- Bahloul, N.E.H.; Boudjit, S.; Abdennebi, M.; Boubiche, D.E. A flocking-based on demand routing protocol for unmanned aerial vehicles. J. Comput. Sci. Technol. 2018, 33, 263–276. [Google Scholar] [CrossRef]
- Karp, B.; Kung, H.-T. GPSR: Greedy perimeter stateless routing for wireless networks. In Proceedings of the 6th Annual International Conference on Mobile Computing and Networking, Boston, MA, USA, 6–11 August 2000; pp. 243–254. [Google Scholar]
- Fan, X.; Du, F. An efficient bypassing void routing algorithm for wireless sensor network. J. Sens. 2015, 2015, 686809. [Google Scholar] [CrossRef]
- Qian, Z.; Zhang, F. An reactive void handling algorithm in sensor networks and iot emergency management. Comput. Commun. 2020, 150, 254–261. [Google Scholar] [CrossRef]
- Kaliyamurthi, B.; Palanisamy, A. Geographic routing with hybrid firefly algorithm and galactic swarm optimization for efficient `void’ handling in mobile ad hoc networks. Int. J. Commun. Syst. 2021, 34, e4690. [Google Scholar] [CrossRef]
- Chen, M.; Liu, W.; Wang, T.; Zhang, S.; Liu, A. A game-based deep reinforcement learning approach for energy-efficient computation in MEC systems. Knowl.-Based Syst. 2021, 235, 107660. [Google Scholar] [CrossRef]
- Zhu, X.; Luo, Y.; Liu, A.; Xiong, N.N.; Dong, M.; Zhang, S. A Deep Reinforcement Learning-Based Resource Management Game in Vehicular Edge Computing. IEEE Trans. Intell. Transp. Syst. 2021, 23, 2422–2433. [Google Scholar] [CrossRef]
- Zhang, M.; Dong, C.; Feng, S.; Guan, X.; Chen, H.; Wu, Q. Adaptive 3D routing protocol for flying ad hoc networks based on prediction-driven Q-learning. China Commun. 2022, 19, 302–317. [Google Scholar] [CrossRef]
- Wang, F.; Feng, R.; Chen, H. Dynamic Routing Algorithm with Q-learning for Internet of things with Delayed Estimator. IOP Conf. Series Earth Environ. Sci. 2019, 234, 012048. [Google Scholar] [CrossRef]
- Qiu, X.; Xie, Y.; Wang, Y.; Ye, L.; Yang, Y. OLGR: A Q-learning-based geographic FANET routing algorithm based on multi-agent reinforcement learning. Ksii Internet. Inf. 2021, 15, 4244–4274. [Google Scholar]
- Arafat, M.Y.; Moh, S. A Q-Learning-Based Topology-Aware Routing Protocol for Flying Ad Hoc Networks. IEEE Internet Things J. 2021, 9, 1985–2000. [Google Scholar] [CrossRef]
- Lyu, N.; Song, G.; Yang, B.; Cheng, Y. QNGPSR: A Q-network enhanced geographic Ad-Hoc routing protocol based on GPSR. In Proceedings of the 2018 IEEE 88th Vehicular Technology Conference (VTC-Fall), Chicago, IL, USA, 27–30 August 2018; pp. 1–6. [Google Scholar]
- Chen, Y.-N.; Lyu, N.-Q.; Song, G.-H.; Yang, B.-W.; Jiang, X.-H. A traffic-aware Q-network enhanced routing protocol based on GPSR for unmanned aerial vehicle Ad-Hoc networks. Front Inform. Tech. 2020, 21, 1308–1320. [Google Scholar] [CrossRef]
- Zhang, Y.; Qiu, H. DDQN with prioritized experience replay-based optimized geographical routing protocol of considering link stability and energy prediction for UANET. Sensors 2022, 22, 5020. [Google Scholar] [CrossRef]
- Gupta, L.; Jain, R.; Vaszkun, G. Survey of important issues in UAV communication networks. IEEE Commun. Surv. Tutor. 2015, 18, 1123–1152. [Google Scholar] [CrossRef]
- Lakew, D.S.; Sa’Ad, U.; Dao, N.-N.; Na, W.; Cho, S. Routing in Flying Ad Hoc Networks: A Comprehensive Survey. IEEE Commun. Surv. Tutor. 2020, 22, 1071–1120. [Google Scholar] [CrossRef]
- Rovira-Sugranes, A.; Razi, A.; Afghah, F.; Chakareski, J. A review of AI-enabled routing protocols for UAV networks: Trends, challenges, and future outlook. Ad Hoc Netw. 2022, 130, 102790. [Google Scholar] [CrossRef]
- Wu, J.; Shi, S.; Liu, Z.; Gu, X. Optimization of AODV routing protocol in UAV Ad-Hoc network. In Proceedings of the International Conference on Artificial Intelligence for Communications and Networks, Harbin, China, 25–26 May 2019; Springer: New York, NY, USA, 2019; pp. 472–478. [Google Scholar]
- Mansour, H.S.; Mutar, M.H.; Aziz, I.A.; Mostafa, S.A.; Mahdin, H.; Abbas, A.H.; Hassan, M.H.; Abdulsattar, N.F.; Jubair, M.A. Cross-Layer and Energy-Aware AODV Routing Protocol for Flying Ad-Hoc Networks. Sustainability 2022, 14, 8980. [Google Scholar] [CrossRef]
- Adikari, A.A.C.D.; Kathiravelu, T. A hop-count and neighbor-count based routing protocol for flying Ad-Hoc networks. In Proceedings of the 2022 2nd International Conference on Advanced Research in Computing (ICARC), Belihuloya, Sri Lanka, 23–24 February 2022; pp. 296–301. [Google Scholar]
- Tuli, E.A.; Golam, M.; Kim, D.-S.; Lee, J.-M. Performance Enhancement of Optimized Link State Routing Protocol by Parameter Configuration for UANET. Drones 2022, 6, 22. [Google Scholar] [CrossRef]
- Rahmani, A.M.; Ali, S.; Yousefpoor, E.; Yousefpoor, M.S.; Javaheri, D.; Lalbakhsh, P.; Ahmed, O.H.; Hosseinzadeh, M.; Lee, S.-W. OLSR+: A new routing method based on fuzzy logic in flying ad-hoc networks (FANETs). Veh. Commun. 2022, 36, 100489. [Google Scholar] [CrossRef]
- Zhang, L.; Hu, L.; Hu, F.; Ye, Z.; Li, X.; Kumar, S. Enhanced OLSR routing for airborne networks with multi-beam directional antennas. Ad Hoc Netw. 2020, 102, 102116. [Google Scholar] [CrossRef]
- Biomo, J.-D.M.M.; Kunz, T.; St-Hilaire, M. Routing in unmanned aerial ad hoc networks: A recovery strategy for Greedy geographic forwarding failure. In Proceedings of the 2014 IEEE Wireless Communications and Networking Conference (WCNC), Istanbul, Turkey, 6–9 April 2014; pp. 2236–2241. [Google Scholar] [CrossRef]
- Mahmud, I.; Cho, Y.-Z. LECAR: Location Estimation-Based Congestion-Aware Routing Protocol for Sparsely Deployed Energy-Efficient UAVs. Sensors 2021, 21, 7192. [Google Scholar] [CrossRef]
- Zheng, B.; Zhuo, K.; Zhang, H.; Wu, H.-X. A novel airborne greedy geographic routing protocol for flying Ad hoc networks. Wirel. Netw. 2022, 1–15. [Google Scholar] [CrossRef]
- Lansky, J.; Ali, S.; Rahmani, A.M.; Yousefpoor, M.S.; Yousefpoor, E.; Khan, F.; Hosseinzadeh, M. Reinforcement Learning-Based Routing Protocols in Flying Ad Hoc Networks (FANET): A Review. Mathematics 2022, 10, 3017. [Google Scholar] [CrossRef]
- Yang, Q.; Jang, S.-J.; Yoo, S.-J. Q-Learning-Based Fuzzy Logic for Multi-objective Routing Algorithm in Flying Ad Hoc Networks. Wirel. Pers. Commun. 2020, 113, 115–138. [Google Scholar] [CrossRef]
- Shilova, Y.; Kavalerov, M.; Bezukladnikov, I. Full echo Q-routing with adaptive learning rates: A reinforcement learning approach to network routing. In Proceedings of the 2016 IEEE NW Russia Young Researchers in Electrical and Electronic Engineering Conference (EIConRusNW), St. Petersburg, Russia, 2–3 February 2016; pp. 341–344. [Google Scholar]
- Kavalerov, M.V.; Shilova, Y.A.; Bezukladnikov, I.I. Preventing instability in full echo Q-routing with adaptive learning rates. In Proceedings of the 2017 IEEE Conference of Russian Young Researchers in Electrical and Electronic Engineering (EIConRus), St. Petersburg and Moscow, Russia, 1–3 February 2017; pp. 155–159. [Google Scholar]
- Rovira-Sugranes, A.; Afghah, F.; Qu, J.; Razi, A. Fully-Echoed Q-Routing With Simulated Annealing Inference for Flying Adhoc Networks. IEEE Trans. Netw. Sci. Eng. 2021, 8, 2223–2234. [Google Scholar] [CrossRef]
- Liu, J.; Wang, Q.; He, C.; Jaffrès-Runser, K.; Xu, Y.; Li, Z.; Xu, Y. QMR:Q-learning based Multi-objective optimization Routing protocol for Flying Ad Hoc Networks. Comput. Commun. 2019, 150, 304–316. [Google Scholar] [CrossRef]
- Liu, D.; Cui, J.; Zhang, J.; Yang, C.; Hanzo, L. Deep Reinforcement Learning Aided Packet-Routing for Aeronautical Ad-Hoc Networks Formed by Passenger Planes. IEEE Trans. Veh. Technol. 2021, 70, 5166–5171. [Google Scholar] [CrossRef]
- Koushik, A.; Hu, F.; Kumar, S. Deep Q -Learning-Based Node Positioning for Throughput-Optimal Communications in Dynamic UAV Swarm Network. IEEE Trans. Cogn. Commun. Netw. 2019, 5, 554–566. [Google Scholar] [CrossRef]
- Jianmin, L.; Qi, W.; Chentao, H.; Yongjun, X. Ardeep: Adaptive and reliable routing protocol for mobile robotic networks with deep reinforcement learning. In Proceedings of the 2020 IEEE 45th Conference on Local Computer Networks (LCN), Sydney, NSW, Australia, 16–19 November 2020; pp. 465–468. [Google Scholar]
- Khan, M.F.; Yau, K.-L.A.; Ling, M.H.; Imran, M.A.; Chong, Y.-W. An Intelligent Cluster-Based Routing Scheme in 5G Flying Ad Hoc Networks. Appl. Sci. 2022, 12, 3665. [Google Scholar] [CrossRef]
- Ahmed, N.; Kanhere, S.S.; Jha, S. On the importance of link characterization for aerial wireless sensor networks. IEEE Commun. Mag. 2016, 54, 52–57. [Google Scholar] [CrossRef]
- Wang, Z.; Schaul, T.; Hessel, M.; Hasselt, H.; Lanctot, M.; Freitas, N. Dueling network architectures for deep reinforcement learning. In Proceedings of the International Conference on Machine Learning, New York, NY, USA, 19–214 June 2016; pp. 1995–2003. [Google Scholar]












| Parameter | Value |
|---|---|
| Movable region | 2 km × 2 km |
| The number of UAVs | 40∼140 |
| Communication radius | 350 m |
| Hello interval | 0.5s |
| Packet sending rate | 1 Hz∼5 Hz |
| Hello packet transmission power | 1 W |
| Data packet size | 1 kb |
| Wireless technology | IEEE 802.11 DCF |
| Maximum UAV speed | 5∼25 m/s |
| Modulation | Modulation_bpsk |
| Fading model | Nakagami_m |
| Carrier frequency | 30 GHZ |
| Carrier wavelength | 0.01 m |
| Electromagnetic wave speed | 3 × m/s |
| Traffic type | Constant bit rate (CBR) |
| 0.6 | |
| 0.4 | |
| −0.5 | |
| −0.5 | |
| Buffer size | 32 KB |
| Experience relay pool size | 2000 |
| Adam learning rate | 0.001 |
| 0.05 | |
| 0.99 |
Disclaimer/Publisher’s Note: The statements, opinions and data contained in all publications are solely those of the individual author(s) and contributor(s) and not of MDPI and/or the editor(s). MDPI and/or the editor(s) disclaim responsibility for any injury to people or property resulting from any ideas, methods, instructions or products referred to in the content. |
© 2023 by the authors. Licensee MDPI, Basel, Switzerland. This article is an open access article distributed under the terms and conditions of the Creative Commons Attribution (CC BY) license (https://creativecommons.org/licenses/by/4.0/).
Share and Cite
Zhang, Y.; Qiu, H. Delay-Aware and Link-Quality-Aware Geographical Routing Protocol for UANET via Dueling Deep Q-Network. Sensors 2023, 23, 3024. https://doi.org/10.3390/s23063024
Zhang Y, Qiu H. Delay-Aware and Link-Quality-Aware Geographical Routing Protocol for UANET via Dueling Deep Q-Network. Sensors. 2023; 23(6):3024. https://doi.org/10.3390/s23063024
Chicago/Turabian StyleZhang, Yanan, and Hongbing Qiu. 2023. "Delay-Aware and Link-Quality-Aware Geographical Routing Protocol for UANET via Dueling Deep Q-Network" Sensors 23, no. 6: 3024. https://doi.org/10.3390/s23063024
APA StyleZhang, Y., & Qiu, H. (2023). Delay-Aware and Link-Quality-Aware Geographical Routing Protocol for UANET via Dueling Deep Q-Network. Sensors, 23(6), 3024. https://doi.org/10.3390/s23063024

