Scale Effect of Land Cover Classification from Multi-Resolution Satellite Remote Sensing Data
Abstract
1. Introduction
2. Study Area and Data Pre-Processing
2.1. Overview of the Study Area
2.2. Data Sources
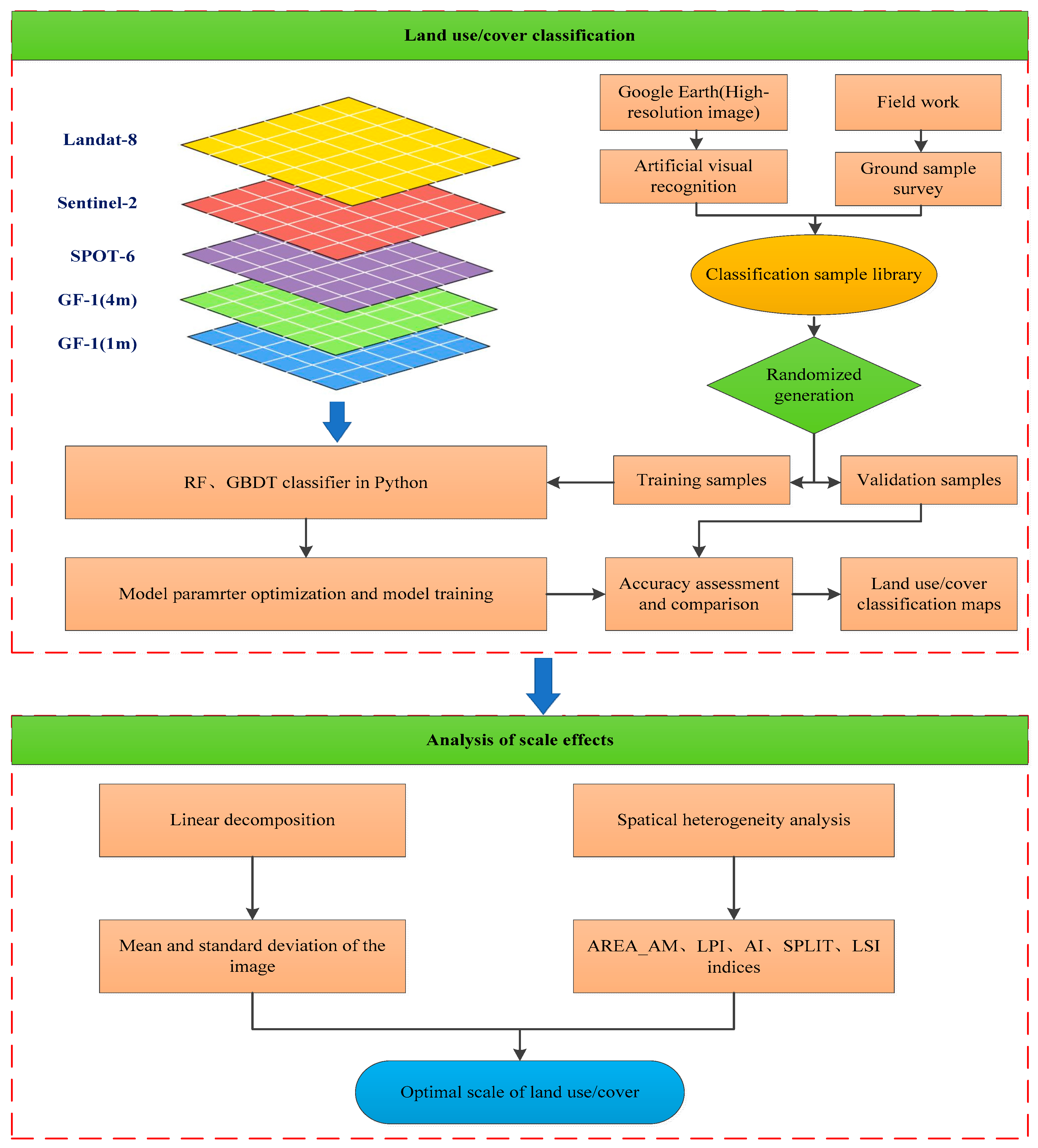
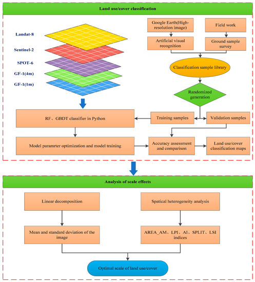
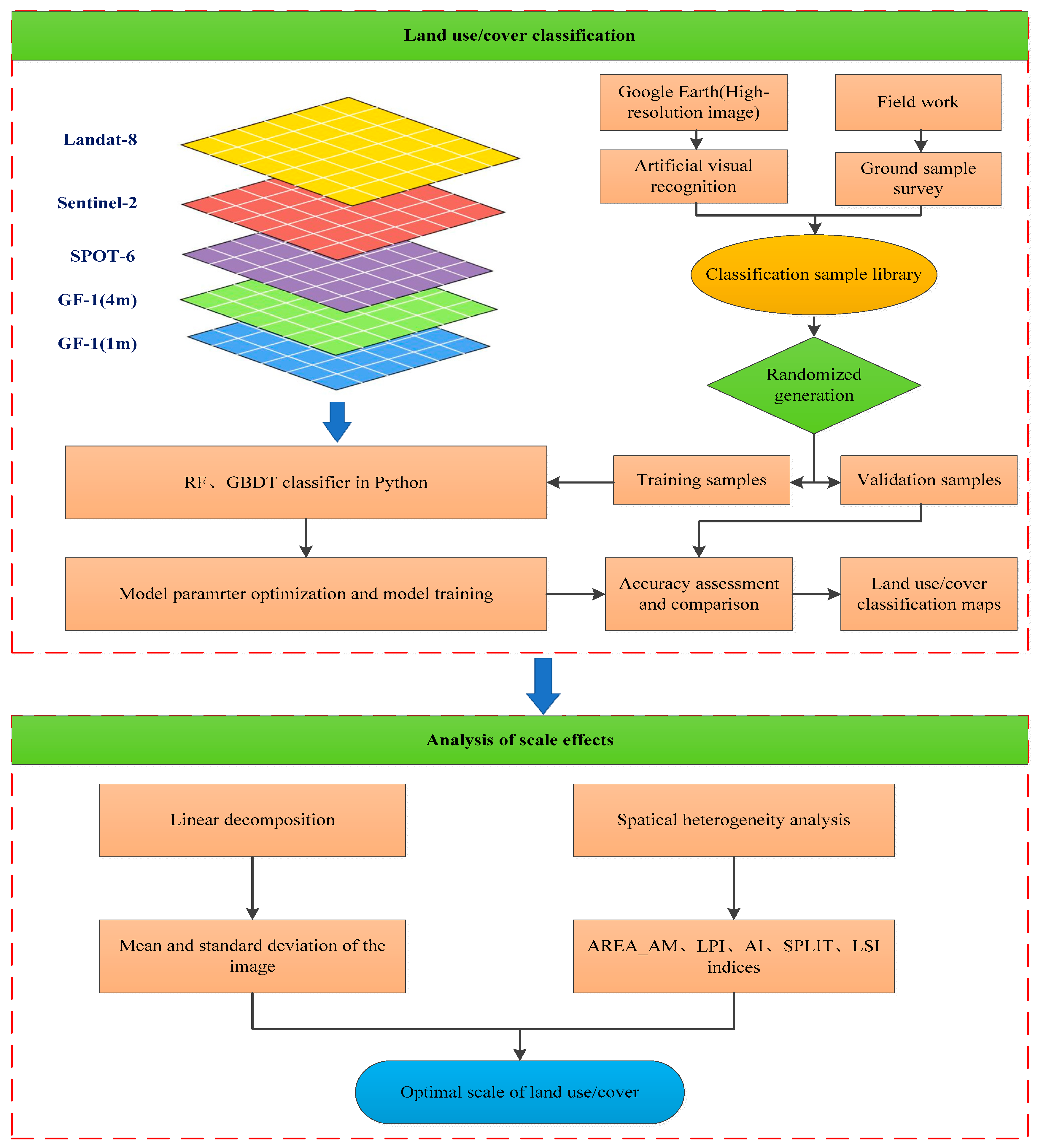
3. Research Methodology
3.1. Ensemble Classification Methods
3.1.1. RF
3.1.2. GBDT
3.2. Linear Decomposition Method
3.3. Spatial Heterogeneity Method
4. Results and Analysis
4.1. Classification Results and Accuracy Analysis
4.2. Optimal Scale Analysis Based on Linear Decomposition
4.3. Spatial Heterogeneity Analysis
5. Discussion
5.1. Discussion of Classification Methods
5.2. Uncertainty Analysis of Classification
5.3. Uncertainty Analysis Based on Linear Model
6. Conclusions
- (1)
- GF-2, SPOT-6, Sentinel-2, and Landsat-8 images with different spatial resolutions based on GBDT and RF were used for classification studies, and GF-2 and SPOT-6 had the best classification results. Therefore, the optimal scale based on classification accuracy is 4–6 m.
- (2)
- The optimal scale based on linear decomposition is related to the study area, and the optimal scale is different for different study areas.
- (3)
- The optimal scale of land cover classification is related to spatial heterogeneity. The more fragmented and complex the space, the smaller the scale needed.
- (4)
- Images based on resampling do not reflect the characteristics of the actual scale images well, are insensitive to scale effects and increase the uncertainty of the classification.
- (5)
- The best classification result is not necessarily the optimal land cover scale. The classification result is only a representation of the macroscopic feature pattern. Factors such as shape, patchiness, and aggregation separability associated with feature characteristics determine the optimal land cover scale.
Author Contributions
Funding
Institutional Review Board Statement
Informed Consent Statement
Data Availability Statement
Acknowledgments
Conflicts of Interest
References
- Defries, R. Terrestrial vegetation in the coupled human-earth system: Contributions of remote sensing. Ann. Rev. Environ. Resour. 2008, 33, 369–390. [Google Scholar] [CrossRef]
- Turner, W.; Spector, S.; Gardiner, N.; Fladeland, M.; Sterling, E.; Steininger, M. Remote sensing for biodiversity science and conservation. Trends Ecol. Evol. 2003, 18, 306–314. [Google Scholar] [CrossRef]
- Cihlar, J. Land cover mapping of large areas from satellites: Status and research priorities. Int. J. Remote Sens. 2000, 21, 1093–1114. [Google Scholar] [CrossRef]
- Gong, P.J.; Wang, J.; Yu, L.; Zhao, Y.; Zhao, Y.; Liang, L.; Niu, Z.; Huang, X.; Fu, H.; Liu, S.; et al. Finer resolution observation and monitoring of global land cover: First mapping results with Landsat TM and ETM+ data. Int. J. Remote Sens. 2013, 34, 2607–2654. [Google Scholar] [CrossRef]
- Woodcock, C.E.; Strahler, A.H. The factor of scale in remote sensing. Remote Sens. Environ. 1987, 21, 311–332. [Google Scholar] [CrossRef]
- Chen, D.; Stow, D.A.; Gong, P. Examining the effect of spatial resolution and texture window size on classification accuracy: An urban environment case. Int. J. Remote Sens. 2004, 25, 2177–2192. [Google Scholar] [CrossRef]
- Lu, D.; Weng, Q. A survey of image classification methods and techniques for improving classification performance. Int. J. Remote Sens. 2007, 28, 823–870. [Google Scholar] [CrossRef]
- Lv, Z.Y.; He, H.Q.; Benediktsson, J.A.; Huang, H. A generalized image scene decomposition-based system for supervised classification of very high resolution remote sensing imagery. Remote Sens. 2016, 8, 814. [Google Scholar] [CrossRef]
- Han, P.; Gong, J.Y.; Li, Z.L.; Bo, Y.C.; Cheng, L. Selection of optimal scale in remotely sensed image classification. J. Remote Sens. 2010, 14, 507–518. [Google Scholar]
- Treitz, P. Variogram analysis of high spatial resolution remote sensing data: An examination of boreal forest ecosystems. Int. J. Remote Sens. 2001, 22, 3895–3900. [Google Scholar] [CrossRef]
- Ming, D.P.; Wang, Q.; Yang, J.Y. Spatial scale of remote sensing image and selection of optimal spatial resolution. J. Remote Sens. 2008, 12, 529–537. [Google Scholar]
- Feng, G.X.; Ming, D.P. Fractal based method on selecting the optimal spatial resolution for remote sensing images. J. Geogr. Inf. Sci. 2015, 17, 478–485. [Google Scholar]
- Ming, D.; Yang, J.; Li, L.; Song, S. Modified ALV for selecting the optimal spatial resolution and its scale effect on image classification accuracy. Math. Comput. Model. 2011, 54, 1061–1068. [Google Scholar] [CrossRef]
- Marceau, D.J.; Hay, G.J. Remote sensing contributions to the scale issue. Canadian J. Remote Sens. 1999, 25, 357–366. [Google Scholar] [CrossRef]
- Li, X.; Cheng, G.; Liu, S.; Xiao, Q.; Ma, M.; Jin, R.; Che, T.; Liu, Q.; Wang, W.Z.; Qi, Y.; et al. Heihe Watershed Allied Telemetry Experimental Research (HiWATER): Scientific objectives and experimental design. Bull. Am. Meteorol. Soc. 2013, 94, 1145–1160. [Google Scholar] [CrossRef]
- Pu, R.L.; Susan, B. Mapping seagrass coverage and spatial patterns with high spatial resolution IKONOS imagery. Int. J. Appl. Earth Obs. Geoinf. 2017, 54, 145–158. [Google Scholar] [CrossRef]
- Ling, Y.; Ehlers, M.; Usery, E.L.; Madden, M. Effects of spatial resolution ratio in image fusion. Int. J. Remote Sens. 2008, 29, 2157–2167. [Google Scholar] [CrossRef]
- Hsieh, P.F.; Lee, L.C.; Chen, N.Y. Effect of spatial resolution on classification errors of pure and mixed pixels in remote sensing. IEEE Trans. Geosci. Remote Sens. 2001, 39, 2657–2663. [Google Scholar] [CrossRef]
- Bo, Y.; Wang, J.; Li, X. Exploring the scale effect in land cover mapping from remotely sensed data: The statistical separability-based method. In Proceedings of the 2005 IEEE International Geoscience and Remote Sensing Symposium (IGARSS’05), Seoul, Republic of Korea, 25–29 July 2005; pp. 3884–3887. [Google Scholar] [CrossRef]
- Goward, S.N.; Davis, P.E.; Fleming, D.; Miller, L.; Townshend, J.R. Empirical comparison of Landsat 7 and Ikonos multispectral measurements for selected earth observation system (EOS) validation sites. Remote Sens. Environ. 2003, 88, 80–99. [Google Scholar] [CrossRef]
- Meddens, A.J.H.; Hicke, J.A.; Vierling, L.A. Evaluating the potential of multispectral imagery to map multiple stages of tree mortality. Remote Sens. Environ. 2011, 115, 1632–1642. [Google Scholar] [CrossRef]
- Schaaf, A.N.; Dennison, P.E.; Fryer, G.K.; Roth, K.L.; Roberts, D.A. Mapping plant functional types at multiple spatial resolutions using imaging spectrometer data. GIScience Remote Sens. 2011, 48, 324–344. [Google Scholar] [CrossRef]
- Moody, A.; Woodcock, C.E. Scale-dependent errors in the estimation of land-cover proportions: Implications for global land-cover datasets. Photogramm. Eng. Remote Sens. 1994, 60, 585–594. [Google Scholar]
- Wang, G.; Gertner, G.; Anderson, A.B. Up-scaling methods based on variability-weighting and simulation for inferring spatial information across scales. Int. J. Remote Sens. 2004, 25, 4961–4979. [Google Scholar] [CrossRef]
- Markham, B.L.; Townshend, J. Land cover classification accuracy as a function of sensor spatial resolution. In Proceedings of the International Symposium on Remote Sensing of Environment, Ann Arbor, MI, USA, 11–15 May 1981. [Google Scholar]
- Saini, R.; Ghosh, S.K. Ensemble classifiers in remote sensing: A review. In Proceedings of the International Conference on Computing, Communication and Automation (ICCCA), Greater Noida, India, 5–6 May 2017. [Google Scholar]
- Ghimire, B.; Rogan, J.; Galiano, V.; Panday, P.; Neeti, N. An evaluation of bagging, boosting, and random forests for land-cover classification in Cape Cod, Massachusetts, USA. GISci. Remote Sens. 2012, 49, 623–643. [Google Scholar] [CrossRef]
- Hastie, T.; Tibshirani, R.; Friedman, J. The Elements of Statistical Learning. Data Mining, Inference, and Prediction, 2nd ed.; Springer Series in Statistics: New York, NY, USA, 2009. [Google Scholar]
- Breiman, L. Bagging predictors. Mach. Learn. 1996, 24, 123–140. [Google Scholar] [CrossRef]
- Ho, T.K. A data complexity analysis of comparative advantages of decision forest constructors. Pattern Anal. Appl. 2002, 5, 102–112. [Google Scholar] [CrossRef]
- Friedman, J.H. Greedy function approximation: A gradient boosting machine. Ann. Stat. 2001, 29, 1189–1232. [Google Scholar] [CrossRef]
- Sun, R.; Wang, G.Y.; Zhang, W.Y.; Hsu, L.T.; Ochieng, W.Y. A gradient boosting decision tree based GPS signal reception classification algorithm. Appl. Soft Comput. 2020, 86, 105942. [Google Scholar] [CrossRef]
- Lombardo, L.; Cama, M.; Conoscenti, C.; Märker, M.; Rotigliano, E. Binary logistic regression versus stochastic gradient boosted decision trees in assessing landslide susceptibility for multiple-occurring landslide events: Application to the 2009 storm event in Messina (Sicily, southern Italy). Nat. Hazards 2015, 79, 1621–1648. [Google Scholar] [CrossRef]
- Tama, B.A.; Rhee, K.H. An in-depth experimental study of anomaly detection using gradient boosted machine. Neural Comput. Appl. 2019, 31, 955–965. [Google Scholar] [CrossRef]
- Chan, J.C.W.; Paelinckx, D. Evaluation of random forest and Adaboost tree-based ensemble classification and spectral band selection for ecotope mapping using airborne hyperspectral imagery. Remote Sens. Environ. 2008, 112, 2999–3011. [Google Scholar] [CrossRef]
- Freund, Y.; Schapire, R.E. Experiments with a new boosting algorithm. Int. Conf. Mach. Learn. 1996, 96, 148–156. [Google Scholar]
- Demarchi, L.; Bund, W.; Pistocchi, A. Object-based ensemble learning for pan-European riverscape units mapping based on Copernicus VHR and EU-DEM data fusion. Remote Sens. 2020, 12, 1222. [Google Scholar] [CrossRef]
- Wu, J.G. Landscape Ecology Pattern, Process, Scale and Hierarchy; Higher Education Press: Beijing, China, 2007. [Google Scholar]
- Fu, B.J. Principles and Applications of Landscape Ecology, 2nd ed.; Science Press: Beijing, China, 2011. [Google Scholar]
- Ota, T.; Mizoue, N.; Yoshida, S. Influence of using texture information in remote sensed data on the accuracy of forest type classification at different levels of spatial resolution. J. For. Res. 2011, 16, 432–437. [Google Scholar] [CrossRef]
- Atkinson, P.M.; Aplin, P. Spatial variation in land cover and choice of spatial resolution for remote sensing. Int. J. Remote Sens. 2004, 25, 3687–3702. [Google Scholar] [CrossRef]
- Chen, J.; Deng, M.; Xiao, P.F.; Yang, M.H.; Mei, X.M.; Liu, H.M. Optimal spatial scale choosing for high resolution imagery based on texture features frequency analysis. J. Remote Sens. 2011, 15, 492–511. [Google Scholar]
- Dalponte, M.; Bruzzone, L.; Gianelle, D. Tree species classification in the Southern Alps based on the fusion of very high geometrical resolution multispectral/hyperspectral images and LiDAR data. Remote Sens. Environ. 2012, 123, 258–270. [Google Scholar] [CrossRef]
- Dietterich, T.G. An experimental comparison of three methods for constructing ensembles of decision trees: Bagging, boosting, and randomization. Mach. Learn. 2000, 40, 139–157. [Google Scholar] [CrossRef]
- Feng, L.; Zhang, Z.; Ma, Y.; Du, Q.; Williams, P.; Drewry, J.; Luck, B. Alfalfa yield prediction using UAV-based hyperspectral imagery and ensemble learning. Remote Sens. 2020, 12, 2028. [Google Scholar] [CrossRef]
- Yang, Y.; Liu, Y.B.; Ruan, R.Z.; Ye, C.; Lu, P.P. Scale-induced uncertainty in MODIS-based land cover classification. J. Remote Sens. 2012, 16, 868–880. [Google Scholar]
- Xu, K.J.; Tian, Q.J.; Yang, Y.J.; Yue, J.; Tang, S.F. How up-scaling of remote-sensing images affects land-cover classification by comparison with multiscale satellite images. Int. J. Remote Sens. 2019, 40, 2784–2810. [Google Scholar] [CrossRef]
- DeFries, R.S.; Chan, J.C.W. Multiple criteria for evaluating machine learning algorithms for land cover classification from satellite data. Remote Sens. Environ. 2000, 74, 503–515. [Google Scholar] [CrossRef]


















| Satellite Sensor | Country | Spatical Resolution (m) | Wave Band | Wavelength Coverage (μm) | Acquisition Data |
|---|---|---|---|---|---|
| GF-2 | China | 1, 4 | Blue, Green, Red, Near-infrared (R, G, B, NIR) | 0.45~0.52/0.52~0.59 0.63~0.69/0.77~0.89 | 21 July 2017 |
| SPOT-6 | France | 6 | 0.455~0.525/0.530~0.590 0.625~0.695/0.760~0.890 | 19 July 2017 | |
| Sentinel-2A | ESA | 10 | 0.440~0.538/0.537~0.582 0.646~0.684/0.760~0.890 | 27 July 2017 | |
| Landsat-8 | America | 30 | 0.450~0.515/0.525~0.600 0.630~0.680/0.845~0.885 | 11 September 2017 |
| Region | Satellite Sensor | RF | GBDT | ||
|---|---|---|---|---|---|
| OA (%) | Kappa | OA (%) | Kappa | ||
| A | GF-2 (1 m) | 88.03 | 0.85 | 88.43 | 0.86 |
| GF-2 (4 m) | 89.50 | 0.87 | 90.29 | 0.88 | |
| SPOT-6 | 91.56 | 0.89 | 92.19 | 0.90 | |
| Sentinel-2A | 89.73 | 0.87 | 91.85 | 0.89 | |
| Landsat-8 | 84.54 | 0.80 | 87.01 | 0.84 | |
| B | GF-2 (1 m) | 86.53 | 0.83 | 88.83 | 0.86 |
| GF-2 (4 m) | 91.01 | 0.89 | 92.81 | 0.91 | |
| SPOT-6 | 90.57 | 0.90 | 92.05 | 0.90 | |
| Sentinel-2A | 91.17 | 0.89 | 90.39 | 0.88 | |
| Landsat-8 | 85.57 | 0.82 | 86.96 | 0.83 | |
| Region | Fitting Equation | R2 | p |
|---|---|---|---|
| A | 0.911 | 0.002 | |
| B | 0.877 | 0.005 |
| Region | Satellite Sensor | RF | GBDT | ||||||||
|---|---|---|---|---|---|---|---|---|---|---|---|
| AREA_AM | LPI | AI | SPLIT | LSI | AREA_AM | LPI | AI | SPLIT | LSI | ||
| A | GF-2 (1 m) | 361.93 | 12.39 | 88.03 | 23.47 | 552.93 | 331.02 | 11.64 | 81.82 | 25.66 | 839.41 |
| GF-2 (4 m) | 605.55 | 12.30 | 81.13 | 30.32 | 321.02 | 599.21 | 12.06 | 77.11 | 30.63 | 388.99 | |
| SPOT-6 | 693.96 | 10.93 | 84.47 | 26.50 | 176.83 | 761.20 | 12.36 | 79.38 | 24.15 | 234.33 | |
| Sentinel-2A | 1488.94 | 16.36 | 83.58 | 12.33 | 112.55 | 1012.56 | 12.61 | 76.69 | 18.13 | 159.15 | |
| Landsat-8 | 951.74 | 17.39 | 64.86 | 19.28 | 80.50 | 694.40 | 9.27 | 62.58 | 26.42 | 85.63 | |
| B | GF-2 (1 m) | 533.92 | 15.88 | 89.60 | 13.86 | 534.97 | 531.19 | 15.92 | 83.43 | 13.93 | 713.88 |
| GF-2 (4 m) | 1352.46 | 22.29 | 89.78 | 9.41 | 145.59 | 1412.41 | 23.34 | 86.78 | 9.01 | 187.78 | |
| SPOT-6 | 1421.05 | 24.66 | 87.88 | 8.96 | 115.28 | 1626.08 | 23.48 | 83.92 | 9.34 | 152.53 | |
| Sentinel-2A | 1660.92 | 27.40 | 85.12 | 7.67 | 85.21 | 1586.00 | 26.46 | 80.11 | 8.03 | 113.43 | |
| Landsat-8 | 1401.22 | 23.92 | 75.64 | 9.09 | 47.02 | 1314.06 | 23.48 | 72.47 | 9.50 | 52.94 | |
Disclaimer/Publisher’s Note: The statements, opinions and data contained in all publications are solely those of the individual author(s) and contributor(s) and not of MDPI and/or the editor(s). MDPI and/or the editor(s) disclaim responsibility for any injury to people or property resulting from any ideas, methods, instructions or products referred to in the content. |
© 2023 by the authors. Licensee MDPI, Basel, Switzerland. This article is an open access article distributed under the terms and conditions of the Creative Commons Attribution (CC BY) license (https://creativecommons.org/licenses/by/4.0/).
Share and Cite
Li, R.; Gao, X.; Shi, F.; Zhang, H. Scale Effect of Land Cover Classification from Multi-Resolution Satellite Remote Sensing Data. Sensors 2023, 23, 6136. https://doi.org/10.3390/s23136136
Li R, Gao X, Shi F, Zhang H. Scale Effect of Land Cover Classification from Multi-Resolution Satellite Remote Sensing Data. Sensors. 2023; 23(13):6136. https://doi.org/10.3390/s23136136
Chicago/Turabian StyleLi, Runxiang, Xiaohong Gao, Feifei Shi, and Hao Zhang. 2023. "Scale Effect of Land Cover Classification from Multi-Resolution Satellite Remote Sensing Data" Sensors 23, no. 13: 6136. https://doi.org/10.3390/s23136136
APA StyleLi, R., Gao, X., Shi, F., & Zhang, H. (2023). Scale Effect of Land Cover Classification from Multi-Resolution Satellite Remote Sensing Data. Sensors, 23(13), 6136. https://doi.org/10.3390/s23136136

