Secure Edge-Based Energy Management Protocol in Smart Grid Environments with Correlation Analysis
Abstract
1. Introduction
- A minimal cost value for smart devices is explored for the development and management of energy-efficient smart grids.
- A correlation technique is utilized for forwarding tables and extracting the optimal choices for the prediction of routing paths.
- To provide authorized access, the edge network and sink node collaborate securely to promptly communicate the sensed data.
- The proposed protocol is validated using extensive simulations and experimental results are discussed.
2. Literature Review
3. Significance of the Proposed Protocol
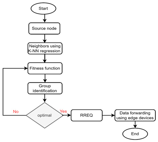
4. Proposed Secure Edge-Sink Collaborated Energy Management Protocol
4.1. System Assumption and Network Model
- Smart sensors have minimal transmission range and mobility features.
- IoT sensors have a preinstalled global positioning system (GPS).
- The sink node is static and all the nodes are deployed randomly.
- Each node has enough memory to store and maintain its forwarding tables.
- Edge devices are placed between the IoT and sink node.
4.2. Discussion
4.3. Secure Sink Coordination for Route Maintenance
| Algorithm 1: Secure edge-based energy management protocol |
| Input: |
| N: nodes. |
| : secret keys. |
| : fitness function. |
| SN: sink node. |
| GW: gateway devices.List_N: list of neighbors. |
| Output: Data forwarders, multiple routes, nearest neighbors, authentic nodes, privacy |
| Procedure multipaths |
| for (i=1; i<=N; i++) |
| do |
| construct routing tables |
| store the information |
| end for |
| for (i=1; i<=List_N; i++) |
| extract node information , positioning coordinates |
| compute fitness function + γ |
| identify group using fitness function |
| compute error rate + µ |
| end for |
| end procedure |
| Procedure authentic_comm |
| for each ] |
| do |
| SN shares the keys for nodes and edges |
| Validate the incoming keys and store them in the table |
| if key= valid |
| call encryption ( ) |
| else |
| record the information in the table |
| end if |
| end for |
| Procedure data_verification( ) |
| negotiate edge devices and SN |
| if authentication is verified |
| call data transmission ( ) |
| end procedure |
5. Simulations and Discussion
6. Conclusions
- A secure edge-based sensing protocol was proposed that uses correlation analysis and node behavior based on performance parameters.
- The presence of edges provides prompt responses to the system in crucial circumstances.
- Even in the presence of network threats, sink-oriented collaborative security raises the level of trust across communication systems.
Author Contributions
Funding
Institutional Review Board Statement
Informed Consent Statement
Data Availability Statement
Acknowledgments
Conflicts of Interest
References
- Abdel-Basset, M.; Manogaran, G.; Mohamed, M.; Rushdy, E. Internet of things in smart education environment: Supportive framework in the decision-making process. Concurr. Comput. Pract. Exp. 2019, 31, e4515. [Google Scholar] [CrossRef]
- Munirathinam, S. Industry 4.0: Industrial internet of things (IIOT). Adv. Comput. 2020, 117, 129–164. [Google Scholar]
- Islam, N.; Haseeb, K.; Rehman, A.; Alam, T.; Jeon, G. An adaptive and secure routes migration model for the sustainable cloud of things. Clust. Comput. 2022, 1–12. [Google Scholar] [CrossRef]
- Al-Turjman, F.; Abujubbeh, M. IoT-enabled smart grid via SM: An overview. Future Gener. Comput. Syst. 2019, 96, 579–590. [Google Scholar] [CrossRef]
- Chanal, P.M.; Kakkasageri, M.S. Security and privacy in IOT: A survey. Wirel. Pers. Commun. 2020, 115, 1667–1693. [Google Scholar] [CrossRef]
- Numani, A.; Gulfam, S.M.; Javed, M.A.; Muhammad, B.; Prasad, R.; Nawaz, S.J. Network Architecture and Wireless Ad Hoc Routing for Airborne Internet Services. Wirel. Pers. Commun. 2022, 122, 3529–3543. [Google Scholar] [CrossRef]
- Tightiz, L.; Yang, H. A comprehensive review on IoT protocols’ features in smart grid communication. Energies 2020, 13, 2762. [Google Scholar] [CrossRef]
- Kotsiopoulos, T.; Sarigiannidis, P.; Ioannidis, D.; Tzovaras, D. Machine learning and deep learning in smart manufacturing: The smart grid paradigm. Comput. Sci. Rev. 2021, 40, 100341. [Google Scholar] [CrossRef]
- Kumar, N.M.; Chand, A.A.; Malvoni, M.; Prasad, K.A.; Mamun, K.A.; Islam, F.R.; Chopra, S.S. Distributed energy resources and the application of AI, IoT, and blockchain in smart grids. Energies 2020, 13, 5739. [Google Scholar] [CrossRef]
- Kumari, A.; Tanwar, S.; Tyagi, S.; Kumar, N.; Obaidat, M.S.; Rodrigues, J.J. Fog computing for smart grid systems in the 5G environment: Challenges and solutions. IEEE Wirel. Commun. 2019, 26, 47–53. [Google Scholar] [CrossRef]
- Kobusińska, A.; Leung, C.; Hsu, C.H.; Raghavendra, S.; Chang, V. Emerging Trends, Issues and Challenges in Internet of Things, Big Data and Cloud Computing. Future Gener. Comput. Syst. 2018, 87, 416–419. [Google Scholar] [CrossRef]
- Muthanna, M.S.A.; Muthanna, A.; Rafiq, A.; Hammoudeh, M.; Alkanhel, R.; Lynch, S.; Abd El-Latif, A.A. Deep reinforcement learning based transmission policy enforcement and multi-hop routing in QoS aware LoRa IoT networks. Comput. Commun. 2022, 183, 33–50. [Google Scholar] [CrossRef]
- Faheem, M.; Butt, R.A.; Raza, B.; Ashraf, M.W.; Ngadi, M.A.; Gungor, V.C. Energy efficient and reliable data gathering using internet of software-defined mobile sinks for WSNs-based smart grid applications. Comput. Stand. Interfaces 2019, 66, 103341. [Google Scholar] [CrossRef]
- Shanmugapriya, R.; Santhosh Kumar, S.V.N. Comprehensive survey on data dissemination protocols for efficient reprogramming in Internet of Things. Concurr. Comput. Pract. Exp. 2022, 34, e7280. [Google Scholar] [CrossRef]
- Abdella, J.; Shuaib, K. Peer to peer distributed energy trading in smart grids: A survey. Energies 2018, 11, 1560. [Google Scholar] [CrossRef]
- Hossain, E.; Khan, I.; Un-Noor, F.; Sikander, S.S.; Sunny MS, H. Application of big data and machine learning in smart grid, and associated security concerns: A review. IEEE Access 2019, 7, 13960–13988. [Google Scholar] [CrossRef]
- Bhattarai, B.P.; Paudyal, S.; Luo, Y.; Mohanpurkar, M.; Cheung, K.; Tonkoski, R.; Hovsapian, R.; Myers, K.S.; Zhang, R.; Zhao, P.; et al. Big data analytics in smart grids: State-of-the-art, challenges, opportunities, and future directions. IET Smart Grid 2019, 2, 141–154. [Google Scholar] [CrossRef]
- Rani, S.; Koundal, D.; Ijaz, M.F.; Elhoseny, M.; Alghamdi, M.I. An optimized framework for WSN routing in the context of industry 4.0. Sensors 2021, 21, 6474. [Google Scholar] [CrossRef]
- Tang, F.; Mao, B.; Kawamoto, Y.; Kato, N. Survey on machine learning for intelligent end-to-end communication toward 6G: From network access, routing to traffic control and streaming adaption. IEEE Commun. Surv. Tutor. 2021, 23, 1578–1598. [Google Scholar] [CrossRef]
- Saba, T.; Rehman, A.; Haseeb, K.; Bahaj, S.A.; Jeon, G. Energy-Efficient Edge Optimization Embedded System Using Graph Theory with 2-Tiered Security. Electronics 2022, 11, 2942. [Google Scholar] [CrossRef]
- Banafaa, M.; Shayea, I.; Din, J.; Azmi, M.H.; Alashbi, A.; Daradkeh, Y.I.; Alhammadi, A. 6G Mobile Communication Technology: Requirements, Targets, Applications, Challenges, Advantages, and Opportunities. Alex. Eng. J. 2022, in press. [CrossRef]
- Butt, O.M.; Zulqarnain, M.; Butt, T.M. Recent advancement in smart grid technology: Future prospects in the electrical power network. Ain Shams Eng. J. 2021, 12, 687–695. [Google Scholar] [CrossRef]
- Jameel, F.; Hamid, Z.; Jabeen, F.; Zeadally, S.; Javed, M.A. A survey of device-to-device communications: Research issues and challenges. IEEE Commun. Surv. Tutor. 2018, 20, 2133–2168. [Google Scholar] [CrossRef]
- Parra, G.D.L.T.; Rad, P.; Choo, K.-K.R. Implementation of deep packet inspection in smart grids and industrial Internet of Things: Challenges and opportunities. J. Netw. Comput. Appl. 2019, 135, 32–46. [Google Scholar] [CrossRef]
- Kimani, K.; Oduol, V.; Langat, K. Cyber security challenges for IoT-based smart grid networks. Int. J. Crit. Infrastruct. Prot. 2019, 25, 36–49. [Google Scholar] [CrossRef]
- Faheem, M.; Shah, S.B.H.; Butt, R.A.; Raza, B.; Anwar, M.; Ashraf, M.W.; Ngadi, M.A.; Gungor, V.C. Smart grid communication and information technologies in the perspective of Industry 4.0: Opportunities and challenges. Comput. Sci. Rev. 2018, 30, 1–30. [Google Scholar] [CrossRef]
- Al-Obaidi, K.M.; Hossain, M.; Alduais, N.A.; Al-Duais, H.S.; Omrany, H.; Ghaffarianhoseini, A. A review of using IoT for energy efficient buildings and cities: A built environment perspective. Energies 2022, 15, 5991. [Google Scholar] [CrossRef]
- Dileep, G. A survey on smart grid technologies and applications. Renew. Energy 2020, 146, 2589–2625. [Google Scholar] [CrossRef]
- Lamnatou, C.; Chemisana, D.; Cristofari, C. Smart grids and smart technologies in relation to photovoltaics, storage systems, buildings and the environment. Renew. Energy 2021, 185, 1376–1391. [Google Scholar] [CrossRef]
- Deepa, K. MDRP: An Energy-Efficient Multi-Disjoint Routing protocol in WSNs for Smart Grids. Int. J. Smart Sens. Intell. Syst. 2020, 13, 1–15. [Google Scholar] [CrossRef]
- Faheem, M.; Gungor, V.C. Energy efficient and QoS-aware routing protocol for wireless sensor network-based smart grid applications in the context of industry 4.0. Appl. Soft Comput. 2018, 68, 910–922. [Google Scholar] [CrossRef]
- Logambigai, R.; Ganapathy, S.; Kannan, A. Energy–efficient grid–based routing algorithm using intelligent fuzzy rules for wireless sensor networks. Comput. Electr. Eng. 2018, 68, 62–75. [Google Scholar] [CrossRef]
- Huang, Y.; Lu, Y.; Wang, F.; Fan, X.; Liu, J.; Leung, V.C. An edge computing framework for real-time monitoring in smart grid. In Proceedings of the 2018 IEEE International Conference on Industrial Internet (ICII), Seattle, WA, USA, 21–23 October 2018. [Google Scholar]
- Shitharth, S.; Prasad, K.M.; Sangeetha, K.; Kshirsagar, P.R.; Babu, T.S.; Alhelou, H.H. An Enriched RPCO-BCNN Mechanisms for Attack Detection and Classification in SCADA Systems. IEEE Access 2021, 9, 156297–156312. [Google Scholar] [CrossRef]
- Naghibi, M.; Barati, H. EGRPM: Energy efficient geographic routing protocol based on mobile sink in wireless sensor networks. Sustain. Comput. Inform. Syst. 2020, 25, 100377. [Google Scholar] [CrossRef]
- Yadav, R.N.; Misra, R.; Saini, D. Energy aware cluster based routing protocol over distributed cognitive radio sensor network. Comput. Commun. 2018, 129, 54–66. [Google Scholar] [CrossRef]
- Zhang, S.; Li, X.; Zong, M.; Zhu, X.; Cheng, D. Learning k for knn classification. ACM Trans. Intell. Syst. Technol. 2017, 8, 1–19. [Google Scholar] [CrossRef]
- Ahmad, R.; Wazirali, R.; Abu-Ain, T. Machine learning for wireless sensor networks security: An overview of challenges and issues. Sensors 2022, 22, 4730. [Google Scholar] [CrossRef]







| 1 Byte | 1 Byte | 1 Byte | 1 Byte | 2 Bytes |
|---|---|---|---|---|
| Identity | Distance | positioning coordinates | neighborhoods | fitness |
| Identity | Attributes | ||||
|---|---|---|---|---|---|
| Parameters | Values |
|---|---|
| Simulation area | 1000 m × 1000 m |
| Sensor nodes | 100–500 |
| Mobility pattern | Random |
| Node mobility | 3 m/s to 15 m/s |
| Malicious nodes | 20 |
| Energy of nodes | 5J |
| Packet size | 512 bits |
| Number of sink nodes | 1 |
| Control message | 25 bits |
| Transmission distance | 5 m |
| Traffic type | CBR |
| Individual simulation time | 5000 s |
| Edge nodes | 10 |
Publisher’s Note: MDPI stays neutral with regard to jurisdictional claims in published maps and institutional affiliations. |
© 2022 by the authors. Licensee MDPI, Basel, Switzerland. This article is an open access article distributed under the terms and conditions of the Creative Commons Attribution (CC BY) license (https://creativecommons.org/licenses/by/4.0/).
Share and Cite
Rehman, A.; Haseeb, K.; Jeon, G.; Bahaj, S.A. Secure Edge-Based Energy Management Protocol in Smart Grid Environments with Correlation Analysis. Sensors 2022, 22, 9236. https://doi.org/10.3390/s22239236
Rehman A, Haseeb K, Jeon G, Bahaj SA. Secure Edge-Based Energy Management Protocol in Smart Grid Environments with Correlation Analysis. Sensors. 2022; 22(23):9236. https://doi.org/10.3390/s22239236
Chicago/Turabian StyleRehman, Amjad, Khalid Haseeb, Gwanggil Jeon, and Saeed Ali Bahaj. 2022. "Secure Edge-Based Energy Management Protocol in Smart Grid Environments with Correlation Analysis" Sensors 22, no. 23: 9236. https://doi.org/10.3390/s22239236
APA StyleRehman, A., Haseeb, K., Jeon, G., & Bahaj, S. A. (2022). Secure Edge-Based Energy Management Protocol in Smart Grid Environments with Correlation Analysis. Sensors, 22(23), 9236. https://doi.org/10.3390/s22239236

