A Simple Method to Optimally Select Upper-Limb Joint Angle Trajectories from Two Kinect Sensors during the Twisting Task for Posture Analysis
Abstract
1. Introduction
2. Materials and Methods
2.1. Participants
2.2. Procedures
2.3. Data Processing
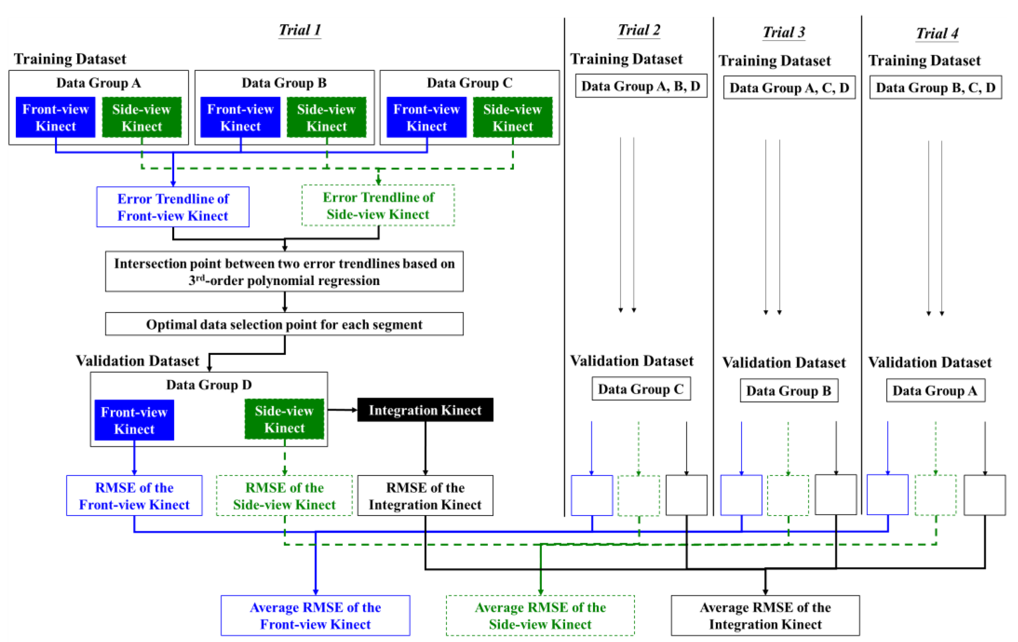
2.4. The Proposed Simple Method to Find the Optimal Data Selection Point
2.5. Analysis
3. Results
4. Discussion
5. Conclusions
Author Contributions
Funding
Institutional Review Board Statement
Informed Consent Statement
Data Availability Statement
Acknowledgments
Conflicts of Interest
References
- Smedley, J.; Egger, P.; Cooper, C.; Coggon, D. Manual handling activities and risk of low back pain in nurses. Occup. Environ. Med. 1995, 52, 160–163. [Google Scholar] [CrossRef] [PubMed]
- Trinkoff, A.M.; Lipscomb, J.A.; Geiger-Brown, J.; Storr, C.L.; Brady, B.A. Perceived physical demands and reported musculoskeletal problems in registered nurses. Am. J. Prev. Med. 2003, 24, 270–275. [Google Scholar] [CrossRef]
- Lette, A.; Ambelu, A.; Getahun, T.; Mekonen, S. A survey of work-related injuries among building construction workers in southwestern Ethiopia. Int. J. Ind. Ergon. 2018, 68, 57–64. [Google Scholar] [CrossRef]
- Hanson, R.; Medbo, L.; Berlin, C.; Hansson, J. Manual picking from flat and tilted pallet containers. Int. J. Ind. Ergon. 2018, 64, 199–212. [Google Scholar] [CrossRef]
- Anwer, S.; Li, H.; Antwi-Afari, M.F.; Wong, A.Y.L. Associations between physical or psychosocial risk factors and work-related musculoskeletal disorders in construction workers based on literature in the last 20 years: A systematic review. Int. J. Ind. Ergon. 2021, 83, 103113. [Google Scholar] [CrossRef]
- Gallagher, S.; Heberger, J.R. The effects of operator position, pallet orientation, and palletizing condition on low back loads in manual bag palletizing operations. Int. J. Ind. Ergon. 2015, 47, 84–92. [Google Scholar] [CrossRef]
- Lim, M.C.; Lukman, K.A.; Giloi, N.; Lim, J.F.; Avoi, R.; Rahim, S.S.S.A.; Jeffree, M.S. Prevalence of upper limb musculoskeletal disorders and its associated risk factors among janitorial workers: A cross-sectional study. Ann. Med. Surg. 2022, 73, 103201. [Google Scholar] [CrossRef]
- Waller, E.; Bowens, A.; Washmuth, N. Prevalence of and prevention for work-related upper limb disorders among physical therapists: A systematic review. BMC Musculoskelet. Disord. 2022, 23, 453. [Google Scholar] [CrossRef]
- Health and Safety Executive. Work-Related Musculoskeletal Disorders Statistics in Great Britain. 2021. Available online: https://www.hse.gov.uk/statistics/causdis/msd.pdf (accessed on 15 September 2022).
- Karuppiah, K.; Sankaranarayanan, B.; Ali, S.M.; Kabir, G. Role of ergonomic factors affecting production of leather garment-based SMEs of India: Implications for social sustainability. Symmetry 2020, 12, 1414. [Google Scholar] [CrossRef]
- Roquelaure, Y.; Mariel, J.; Dano, C.; Leclerc, A.; Moisan, S.; Penneau-Fontbonne, D. Surveillance program of neck and upper limb musculoskeletal disorders: Assessment over a 4 year period in a large company. Ann. Occup. Hyg. 2004, 48, 635–642. [Google Scholar] [CrossRef]
- Goubault, E.; Martinez, R.; Assila, N.; Monga-Dubreuil, E.; Dowling-Medley, J.; Dal Maso, F.; Begon, M. Effect of expertise on shoulder and upper limb kinematics, electromyography, and estimated muscle forces during a lifting task. Hum. Factors 2022, 64, 800–819. [Google Scholar] [CrossRef] [PubMed]
- Schmitz, A.; Ye, M.; Shapiro, R.; Yang, R.; Noehren, B. Accuracy and repeatability of joint angles measured using a single camera markerless motion capture system. J. Biomech. 2014, 47, 587–591. [Google Scholar] [CrossRef] [PubMed]
- Tölgyessy, M.; Dekan, M.; Chovanec, Ľ.; Hubinský, P. Evaluation of the azure Kinect and its comparison to Kinect V1 and Kinect V2. Sensors 2021, 21, 413. [Google Scholar] [CrossRef]
- Tölgyessy, M.; Dekan, M.; Chovanec, Ľ. Skeleton Tracking Accuracy and Precision Evaluation of Kinect V1, Kinect V2, and the Azure Kinect. Appl. Sci. 2021, 11, 5756. [Google Scholar] [CrossRef]
- Eltoukhy, M.; Oh, J.; Kuenze, C.; Signorile, J. Improved kinect-based spatiotemporal and kinematic treadmill gait assessment. Gait Posture 2017, 51, 77–83. [Google Scholar] [CrossRef]
- Albert, J.A.; Owolabi, V.; Gebel, A.; Brahms, C.M.; Granacher, U.; Arnrich, B. Evaluation of the pose tracking performance of the azure kinect and kinect v2 for gait analysis in comparison with a gold standard: A pilot study. Sensors 2020, 20, 5104. [Google Scholar] [CrossRef]
- Oh, J.; Kuenze, C.; Jacopetti, M.; Signorile, J.F.; Eltoukhy, M. Validity of the Microsoft Kinect™ in assessing spatiotemporal and lower extremity kinematics during stair ascent and descent in healthy young individuals. Med. Eng. Phys. 2018, 60, 70–76. [Google Scholar] [CrossRef]
- Galna, B.; Barry, G.; Jackson, D.; Mhiripiri, D.; Olivier, P.; Rochester, L. Accuracy of the Microsoft Kinect sensor for measuring movement in people with Parkinson’s disease. Gait Posture 2014, 39, 1062–1068. [Google Scholar] [CrossRef] [PubMed]
- Hwang, S.; Tsai, C.-Y.; Koontz, A.M. Feasibility study of using a Microsoft Kinect for virtual coaching of wheelchair transfer techniques. Biomed. Eng./Biomed. Tech. 2017, 62, 307–313. [Google Scholar] [CrossRef]
- Manghisi, V.M.; Uva, A.E.; Fiorentino, M.; Bevilacqua, V.; Trotta, G.F.; Monno, G. Real time RULA assessment using Kinect v2 sensor. Appl. Ergon. 2017, 65, 481–491. [Google Scholar] [CrossRef]
- Diego-Mas, J.A.; Alcaide-Marzal, J. Using Kinect™ sensor in observational methods for assessing postures at work. Appl. Ergon. 2014, 45, 976–985. [Google Scholar] [CrossRef] [PubMed]
- Wang, Q.; Kurillo, G.; Ofli, F.; Bajcsy, R. Evaluation of pose tracking accuracy in the first and second generations of microsoft kinect. In Proceedings of the 2015 International Conference on Healthcare Informatics, Dallas, TX, USA, 21–23 October 2015; pp. 380–389. [Google Scholar]
- Xu, X.; Robertson, M.; Chen, K.B.; Lin, J.-h.; McGorry, R.W. Using the Microsoft Kinect™ to assess 3-D shoulder kinematics during computer use. Appl. Ergon. 2017, 65, 418–423. [Google Scholar] [CrossRef] [PubMed]
- Cai, L.; Liu, D.; Ma, Y. Placement Recommendations for Single Kinect-Based Motion Capture System in Unilateral Dynamic Motion Analysis. Healthcare 2021, 9, 1076. [Google Scholar] [CrossRef]
- Steinebach, T.; Grosse, E.H.; Glock, C.H.; Wakula, J.; Lunin, A. Accuracy evaluation of two markerless motion capture systems for measurement of upper extremities: Kinect V2 and Captiv. Hum. Factors Ergon. Manuf. Serv. Ind. 2020, 30, 291–302. [Google Scholar] [CrossRef]
- Plantard, P.; Shum, H.P.; Le Pierres, A.-S.; Multon, F. Validation of an ergonomic assessment method using Kinect data in real workplace conditions. Appl. Ergon. 2017, 65, 562–569. [Google Scholar] [CrossRef] [PubMed]
- Diego-Mas, J.A.; Poveda-Bautista, R.; Garzon-Leal, D. Using RGB-D sensors and evolutionary algorithms for the optimization of workstation layouts. Appl. Ergon. 2017, 65, 530–540. [Google Scholar] [CrossRef] [PubMed]
- Plantard, P.; Auvinet, E.; Le Pierres, A.-S.; Multon, F. Pose estimation with a kinect for ergonomic studies: Evaluation of the accuracy using a virtual mannequin. Sensors 2015, 15, 1785–1803. [Google Scholar] [CrossRef]
- Kim, W.; Sung, J.; Saakes, D.; Huang, C.; Xiong, S. Ergonomic postural assessment using a new open-source human pose estimation technology (OpenPose). Int. J. Ind. Ergon. 2021, 84, 103164. [Google Scholar] [CrossRef]
- Moon, S.; Park, Y.; Ko, D.W.; Suh, I.H. Multiple kinect sensor fusion for human skeleton tracking using Kalman filtering. Int. J. Adv. Robot. Syst. 2016, 13, 65. [Google Scholar] [CrossRef]
- Ryselis, K.; Petkus, T.; Blažauskas, T.; Maskeliūnas, R.; Damaševičius, R. Multiple Kinect based system to monitor and analyze key performance indicators of physical training. Hum. -Cent. Comput. Inf. Sci. 2020, 10, 51. [Google Scholar] [CrossRef]
- Rab, G.; Petuskey, K.; Bagley, A. A method for determination of upper extremity kinematics. Gait Posture 2002, 15, 113–119. [Google Scholar] [CrossRef]
- Bell, A.L.; Brand, R.A.; Pedersen, D.R. Prediction of hip joint centre location from external landmarks. Hum. Mov. Sci. 1989, 8, 3–16. [Google Scholar] [CrossRef]
- Bell, A.L.; Pedersen, D.R.; Brand, R.A. A comparison of the accuracy of several hip center location prediction methods. J. Biomech. 1990, 23, 617–621. [Google Scholar] [CrossRef]
- Kadaba, M.P.; Ramakrishnan, H.; Wootten, M. Measurement of lower extremity kinematics during level walking. J. Orthop. Res. 1990, 8, 383–392. [Google Scholar] [CrossRef] [PubMed]
- Davis, R.B., III; Ounpuu, S.; Tyburski, D.; Gage, J.R. A gait analysis data collection and reduction technique. Hum. Mov. Sci. 1991, 10, 575–587. [Google Scholar] [CrossRef]
- Leardini, A.; Benedetti, M.G.; Berti, L.; Bettinelli, D.; Nativo, R.; Giannini, S. Rear-foot, mid-foot and fore-foot motion during the stance phase of gait. Gait Posture 2007, 25, 453–462. [Google Scholar] [CrossRef] [PubMed]
- van Sint Jan, S. Color Atlas of Skeletal Landmark Definitions E-Book: Guidelines for Reproducible Manual and Virtual Palpations; Elsevier Health Sciences: Philadelphia, PA, USA, 2007. [Google Scholar]
- Wu, G.; Van der Helm, F.C.; Veeger, H.D.; Makhsous, M.; Van Roy, P.; Anglin, C.; Nagels, J.; Karduna, A.R.; McQuade, K.; Wang, X. ISB recommendation on definitions of joint coordinate systems of various joints for the reporting of human joint motion—Part II: Shoulder, elbow, wrist and hand. J. Biomech. 2005, 38, 981–992. [Google Scholar] [CrossRef]
- Ostertagová, E. Modelling using polynomial regression. Procedia Eng. 2012, 48, 500–506. [Google Scholar] [CrossRef]
- Lever, J.; Krzywinski, M.; Altman, N. Points of significance: Model selection and overfitting. Nat. Methods 2016, 13, 703–705. [Google Scholar] [CrossRef]
- Babyak, M.A. What you see may not be what you get: A brief, nontechnical introduction to overfitting in regression-type models. Psychosom. Med. 2004, 66, 411–421. [Google Scholar]
- Hsiang, S.M.; Brogmus, G.E.; Martin, S.E.; Bezverkhny, I.B. Video based lifting technique coding system. Ergonomics 1998, 41, 239–256. [Google Scholar] [CrossRef] [PubMed]
- Tabasi, A.; Kingma, I.; de Looze, M.P.; van Dijk, W.; Koopman, A.S.; van Dieën, J.H. Selecting the appropriate input variables in a regression approach to estimate actively generated muscle moments around L5/S1 for exoskeleton control. J. Biomech. 2020, 102, 109650. [Google Scholar] [CrossRef] [PubMed]
- Drory, A.; Li, H.; Hartley, R. A learning-based markerless approach for full-body kinematics estimation in-natura from a single image. J. Biomech. 2017, 55, 1–10. [Google Scholar] [CrossRef] [PubMed]
- Seo, N.J.; Fathi, M.F.; Hur, P.; Crocher, V. Modifying Kinect placement to improve upper limb joint angle measurement accuracy. J. Hand Ther. 2016, 29, 465–473. [Google Scholar] [CrossRef] [PubMed]
- Obdržálek, Š.; Kurillo, G.; Ofli, F.; Bajcsy, R.; Seto, E.; Jimison, H.; Pavel, M. Accuracy and robustness of Kinect pose estimation in the context of coaching of elderly population. In Proceedings of the 2012 Annual International Conference of the IEEE Engineering in Medicine and Biology Society, San Diego, CA, USA, 28 August–1 September 2012; pp. 1188–1193. [Google Scholar]
- Yeung, K.-Y.; Kwok, T.-H.; Wang, C.C. Improved skeleton tracking by duplex kinects: A practical approach for real-time applications. J. Comput. Inf. Sci. Eng. 2013, 13, 041007. [Google Scholar] [CrossRef]






Publisher’s Note: MDPI stays neutral with regard to jurisdictional claims in published maps and institutional affiliations. |
© 2022 by the authors. Licensee MDPI, Basel, Switzerland. This article is an open access article distributed under the terms and conditions of the Creative Commons Attribution (CC BY) license (https://creativecommons.org/licenses/by/4.0/).
Share and Cite
Liu, P.-L.; Chang, C.-C.; Li, L.; Xu, X. A Simple Method to Optimally Select Upper-Limb Joint Angle Trajectories from Two Kinect Sensors during the Twisting Task for Posture Analysis. Sensors 2022, 22, 7662. https://doi.org/10.3390/s22197662
Liu P-L, Chang C-C, Li L, Xu X. A Simple Method to Optimally Select Upper-Limb Joint Angle Trajectories from Two Kinect Sensors during the Twisting Task for Posture Analysis. Sensors. 2022; 22(19):7662. https://doi.org/10.3390/s22197662
Chicago/Turabian StyleLiu, Pin-Ling, Chien-Chi Chang, Li Li, and Xu Xu. 2022. "A Simple Method to Optimally Select Upper-Limb Joint Angle Trajectories from Two Kinect Sensors during the Twisting Task for Posture Analysis" Sensors 22, no. 19: 7662. https://doi.org/10.3390/s22197662
APA StyleLiu, P.-L., Chang, C.-C., Li, L., & Xu, X. (2022). A Simple Method to Optimally Select Upper-Limb Joint Angle Trajectories from Two Kinect Sensors during the Twisting Task for Posture Analysis. Sensors, 22(19), 7662. https://doi.org/10.3390/s22197662

