Addressing the Challenges of Electronic Health Records Using Blockchain and IPFS
Abstract
1. Introduction
2. Materials and Methods
2.1. Systematic Review of Existing Proposals to Solve EHR Issues
- (a)
- Title: papers that did not match at least one of the keywords listed in Table 2 were eliminated.
- (b)
- Abstract: papers that satisfy at least 40% of IC were retained for further screening.
- (c)
- Full text: papers should discuss proposals that address EHR challenges.
2.2. Quality Assessment of Systematic Reviews
2.3. Summary of Proposed Solutions
2.4. Challenges Addressed by Proposed Solutions
2.4.1. Security
2.4.2. Privacy
2.4.3. Access Control
2.4.4. Data Storage
2.4.5. Data Integrity
2.4.6. Confidentiality
2.4.7. Authentication
2.4.8. Data Ownership
2.4.9. Scalability
2.4.10. Accessibility
2.4.11. Interoperability
2.4.12. Data Validity
2.4.13. Availability
2.4.14. Ease of Use
3. Results
3.1. Proposed EHRChain System Architecture and Design Principles
- Allows public or private blockchain (Hyperledger Fabric can only do permissioned blockchains);
- True immutability (Hyperledger Fabric only has partial immutability);
- Flexibility—the core is separated from the application layer;
- Permissions system allows the specification of authorized validators and peers;
- PBFT consensus secures against up to 1/3 malicious validators (Hyperledger Fabric is only crash fault tolerant).
- DP is required to be part of the consortium and provides one validator node and at least one IPFS node.
- DR can either be a member of the consortium or not.
- Patient information, medical activity, and health records are stored separately to ensure privacy.
- Health records must be stored with at least three DP IPFS nodes, chosen randomly, for redundancy.
- Patient information and related EHR data are encrypted with a generated symmetric key from the app, which is then encrypted with the DO’s public key DOPk.
- Patient information is stored in separate key–value pairs to allow fine-grained access control.
- Medical activity data are encrypted with generated symmetric keys from the web portal, which are then encrypted with DP’s public key DPPk.
- Medical activity records are tagged with a DP’s address and medical keywords.
3.2. EHRChain Workflow
- Patient schedules an appointment at a new clinic instead of his/her regular medical provider.
- Patient arrives at the new clinic during the scheduled time.
- Clinic asks if the patient is already a user of EHRChain.
- Patient answers ‘Yes’ and provides their Patient UUID into the application.
- To access the MAB, the new clinic could either download/update their copy of the MAB, which is publicly accessible, or access it only via a proxy provider.
- Clinic searches the MAB for any medical activity records that include the UUID provided by the patient together with keywords relevant to the patient’s visit.
- Clinic retrieves records of DP UUIDs of medical organizations that the patient has interacted with before with keywords that match those that the clinic provided.
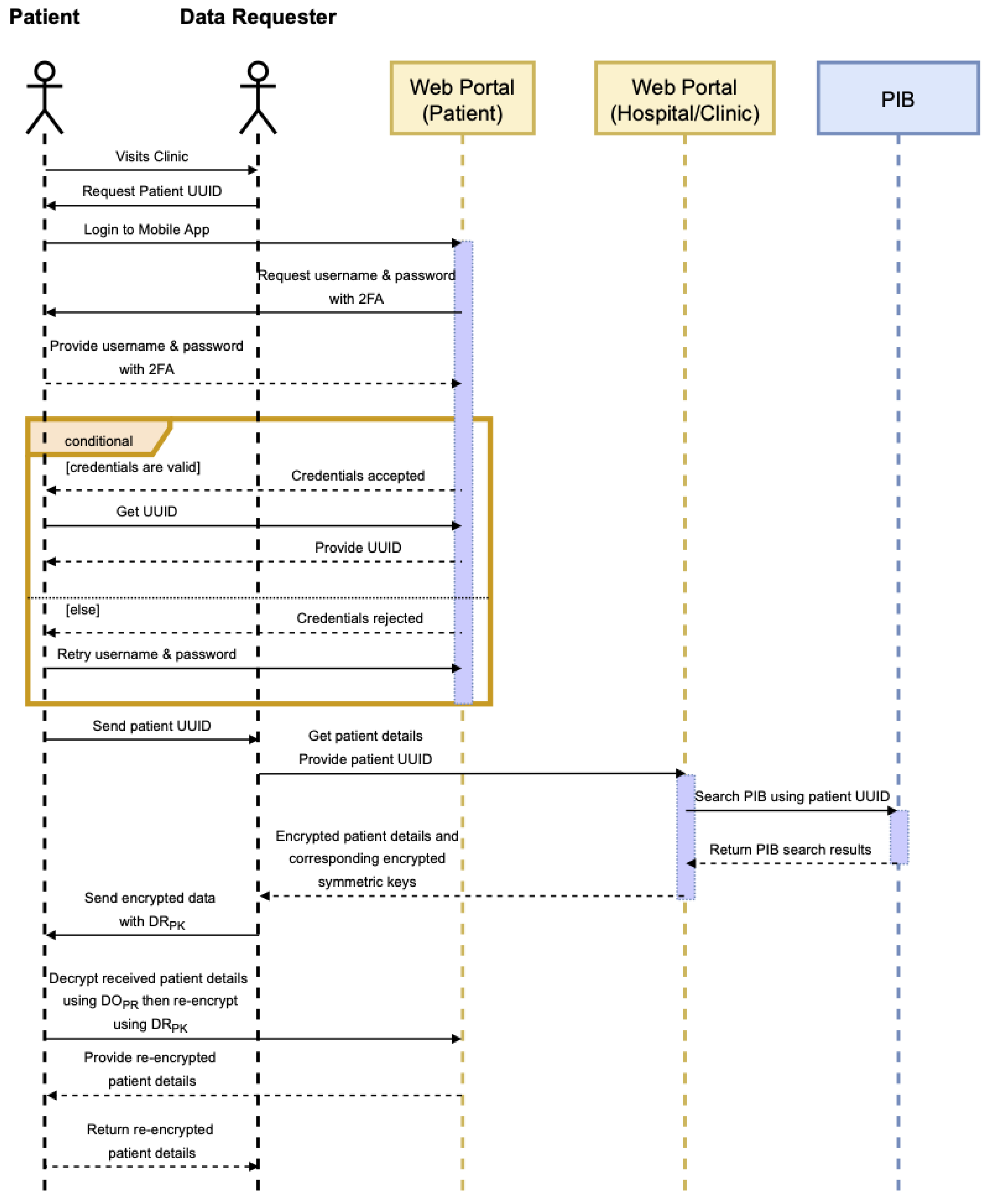
- Clinic acts as the DR and sends secure requests to the DPs for records of a given patient’s UUID via the application, as well as a list of pre-existing conditions.
- DP retrieves the relevant encrypted records from the MAB and the corresponding encrypted symmetric keys for each record.
- DP decrypts the symmetric keys using their private key and uses them to decrypt the MAB records to check if any EHR is related to the request.
- If yes, DP searches for the CID from the IPFS cluster to retrieve the encrypted EHR records together with their corresponding symmetric keys.
- DP retrieves the DR’s public key and uses it to re-encrypt the symmetric keys, then sends them together with the encrypted MAB records and encrypted EHR to the DR.
- DR decrypts the symmetric keys using their private key and then uses the symmetric keys to decrypt the encrypted MAB records.
- If the DR’s request includes any data related to patient information, they search these on the PIB and send the encrypted records to the DR together with the corresponding encrypted symmetric keys.
- Upon receiving the encrypted patient information records, the DR sends the encrypted symmetric keys together with their public key to the patient for re-encryption.
- This is also the case for the encrypted EHR files whose symmetric keys are encrypted by the patient’s public key.
- After verifying the DR’s public key, the patient re-encrypts the symmetric keys and sends them back to the DR.
- DR decrypts the symmetric keys using their private key and then uses the symmetric keys to decrypt the encrypted PIB records.
- The clinic then prepares the records for the doctor that will provide medical services to the patient. The doctor uses these records to gain context of the patient’s medical history.
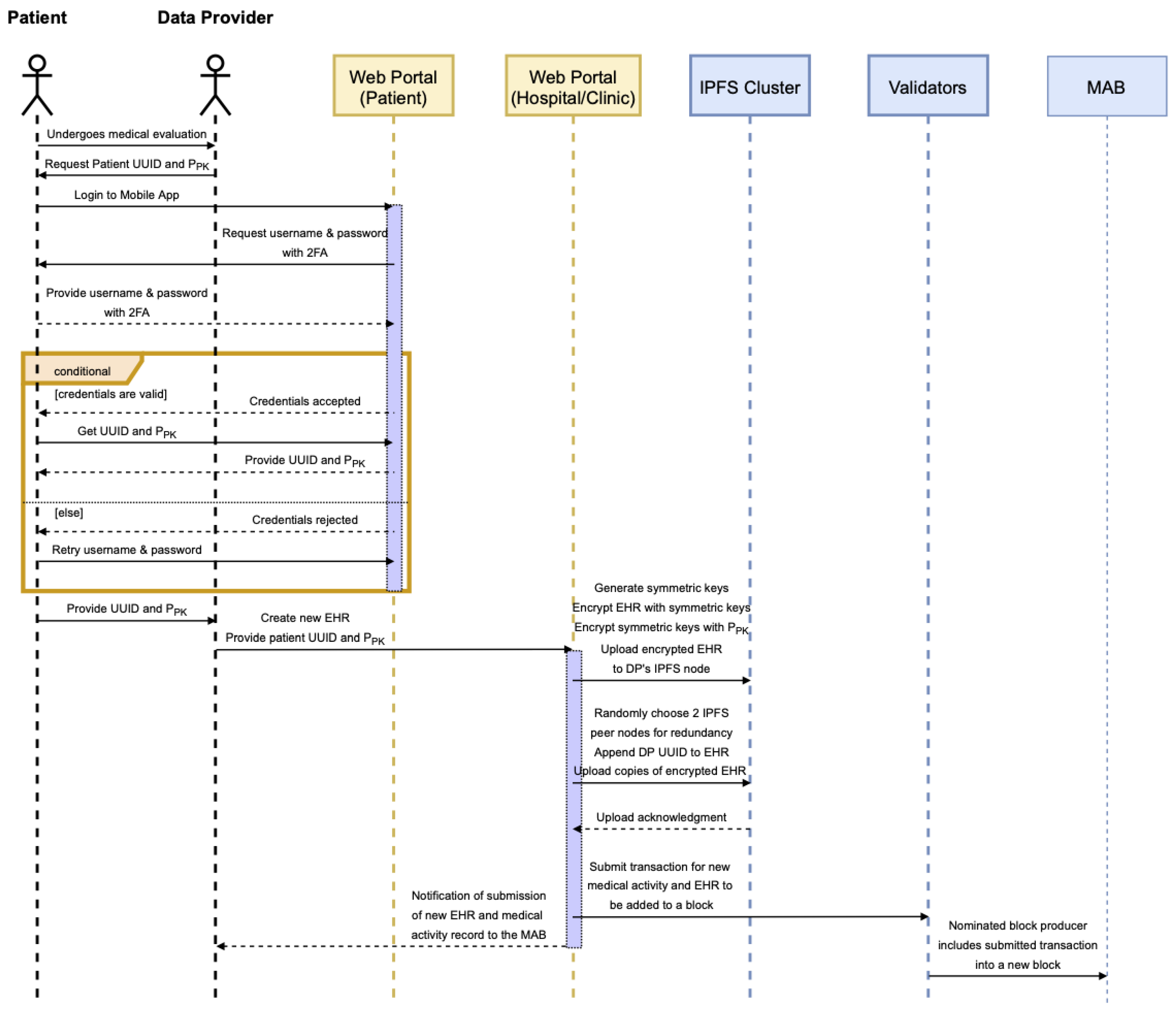
- After the appointment, the doctor might have generated a new EHR that should be recorded.
- Assuming that the clinic is a member of the consortium, it will first process the data into the required data structure, encrypting the activity details and activity findings using generated symmetric keys, which are then encrypted themselves using the clinic’s public key now acting as a DP. Data structures are explained further in a separate section.
- If there is a content heavy EHR created, such as scans, this is first encrypted using generated symmetric keys, which are then encrypted themselves using the patient’s public key generating the CID and are then saved in its own IPFS cluster node. The CID is included in the activity findings data.
- Pseudo-random numbers are generated from the CID to choose two other IPFS nodes in the network belonging to other DPs that would act as redundancy.
- A request will be sent to the DPs chosen to pin the CID in one of their IPFS cluster nodes.
- A record of these IPFS nodes is submitted to the MAB so that in case of a ransomware attack, the clinic can locate where the redundant CIDs reside and retrieve them.
- The Clinic then submits the details of the appointment to the pool of medical activity records by broadcasting the activity/transaction to the validator network.
- The currently assigned block producer will then eventually take this submitted activity/transaction, group it with other activities/transactions into a block and add it to the MAB.
- Patient registration and information retrieval;
- EHR request and data dispensation;
- EHR creation and blockchain storage.
3.2.1. Patient Registration and Information Retrieval
3.2.2. EHR Request and Data Dispensation
3.2.3. EHR Creation and Blockchain Storage
3.3. EHRChain Data Structures
3.4. Committing Healthcare Data to the MAB and PIB
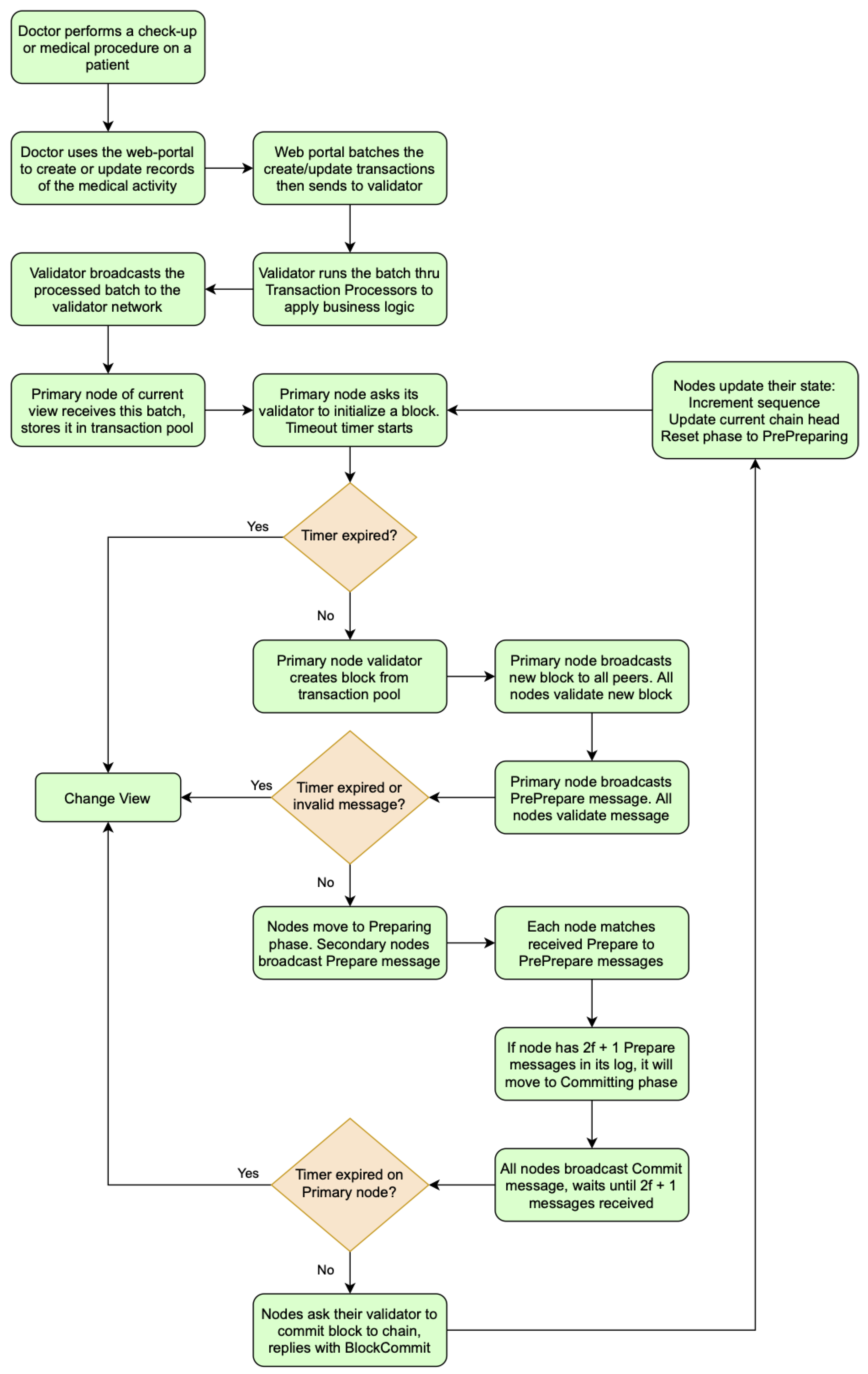
- 1.
- A doctor uses a client application (e.g., Web Portal) to submit a batch of related transactions to their own DP validator. The client application communicates with the validator either directly or via the REST API.
- 2.
- The validator runs transaction processors to apply business logic to the batch of related transactions.
- 3.
- When it is ready, the validator broadcasts the batch to the rest of its peers.
- 4.
- From here, the validators in the Sawtooth Network follow the normal mode PBFT consensus during normal operations. All nodes begin in the pre-preparing phase.
- 5.
- The primary node (the member of the consortium currently set as the leader of the network for a period of time) N1 will send a request to its validator (software running on the node) to initialize a new block and broadcast it to the network including itself.
- 6.
- After receiving the block, all nodes will perform preliminary verification to make sure the block is valid and store the block in their PBFT logs.
- 7.
- The primary will then broadcast a preprepare message to all nodes containing four key pieces of information:
- The ID of the block;
- The block’s number;
- The primary’s view number;
- The primary’s ID.
- 8.
- When the other nodes receive the preprepare message, it will validate the message (verify the digital signature, check that the view number matches the node’s current view number, and the message came from the right node) and add it to its internal log.
- 9.
- Nodes will then move on to the preparing phase. All secondary nodes (not the primary) will broadcast a prepare message to the rest of the network, including itself. The prepare message contains the following information:
- The ID of the block;
- The block’s number;
- The node’s view number;
- The node’s ID.
- 10.
- Each node will wait until it has received 2f + 1 prepare messages that have the same block ID, block number, and view number from different nodes.
- 11.
- The nodes then enter the committing phase. All nodes, including the primary, broadcasts a commit message to the whole network, including itself, containing information similar to the previous messages, such as the ID and number of the block along with the node’s view number and ID.
- 12.
- Nodes save the received commit messages to their logs. To guarantee that all non-faulty nodes in the network have agreed to commit this block, each node waits to receive 2f + 1 commit message; then, the node moves to the finishing phase.
- 13.
- Once in the finishing phase, each node will tell its validator to commit the block for which they have a matching pre-prepare, 2f + 1 prepare messages, and 2f + 1 commit messages.
- 14.
- When the validator has successfully committed the block to the chain, it sends a blockcommit notification to the node.
- 15.
- After receiving the blockcommit confirmation, the node will update its state as follows:
- Increment its sequence number by 1;
- Update its current chain head to the block that was just committed;
- Reset its phase to pre-preparing.
- 16.
- Finally, the primary node will initialize a new block to start the process all over again. The entire process is summarized in a workflow diagram shown in Figure 23.
4. Discussion
5. Conclusions
Author Contributions
Funding
Informed Consent Statement
Data Availability Statement
Conflicts of Interest
References
- Palas, J.U.; Bunduchi, R. Exploring interpretations of blockchain’s value in healthcare: A multi-stakeholder approach. Inf. Technol. People 2020, 34, 453–495. [Google Scholar] [CrossRef]
- Black, A.D.; Car, J.; Pagliari, C.; Anandan, C.; Cresswell, K.; Bokun, T.; McKinstry, B.; Procter, R.; Majeed, A.; Sheikh, A. The Impact of eHealth on the Quality and Safety of Health Care: A Systematic Overview. PLoS Med. 2011, 8, e1000387. [Google Scholar] [CrossRef] [PubMed]
- Cresswell, K.; Sheikh, A. Organizational issues in the implementation and adoption of health information technology innovations: An interpretative review. Int. J. Med. Inform. 2012, 82, e73–e86. [Google Scholar] [CrossRef] [PubMed]
- Southon, G.; Sauer, C.; Dampney, K. Lessons from a failed information systems initiative: Issues for complex organisations. Int. J. Med. Inform. 1999, 55, 33–46. [Google Scholar] [CrossRef]
- Ford, E.W.; Menachemi, N.; Peterson, L.T.; Huerta, T.R. Resistance Is Futile: But It Is Slowing the Pace of EHR Adoption Nonetheless. J. Am. Med. Inform. Assoc. 2009, 16, 274–281. [Google Scholar] [CrossRef] [PubMed]
- Parviainen, P.; Tihinen, M.; Kääriäinen, J.; Teppola, S. Tackling the digitalization challenge: How to benefit from digitalization in practice. Int. J. Inf. Syst. Proj. Manag. 2017, 5, 63–77. [Google Scholar] [CrossRef]
- Kahin, B. Digitization and the Digital Economy. SSRN Electron. J. 2016. [Google Scholar] [CrossRef]
- McLoughlin, I.; Garrety, K.; Wilson, R. The Digitalization of Healthcare: Electronic Records and the Disruption of Moral Orders, 1st ed.; Oxford Scholarship Online: Oxford, UK, 2017. [Google Scholar] [CrossRef]
- Edmunds, M.; Peddicord, D.; Frisse, M.E. Ten Reasons Why Interoperability Is Difficult. In Healthcare Information Management Systems; Springer: Berlin/Heidelberg, Germany, 2016; pp. 127–137. [Google Scholar] [CrossRef]
- Madsen, L.B. Data-Driven Healthcare: How Analytics and BI Are Transforming the Industry; John Wiley and Sons Inc.: Hoboken, NJ, USA, 2014. [Google Scholar]
- Jolly, R. The e Health Revolution—Easier Said Than Done. 17 November 2011. Available online: https://www.aph.gov.au/about_parliament/parliamentary_departments/parliamentary_library/pubs/rp/rp1112/12rp03 (accessed on 21 October 2021).
- Alassaf, N.; Alkazemi, B.; Gutub, A. Applicable light-weight cryptographytosecure medical data in iot systems. J. Res. Eng. Appl. Sci. 2017, 2, 50–58. [Google Scholar] [CrossRef]
- Al-Zubaidie, M.; Zhang, Z.; Zhang, J. PAX: Using Pseudonymization and Anonymization to Protect Patients’ Identities and Data in the Healthcare System. Int. J. Environ. Res. Public Health 2019, 16, 1490. [Google Scholar] [CrossRef]
- Vimalachandran, P.; Wang, H.; Zhang, Y.; Zhuo, G. The Australian PCEHR System: Ensuring Privacy and Security through an Improved Access Control Mechanism. arXiv 2017, arXiv:1710.07778. [Google Scholar] [CrossRef]
- Health, I.b.A.o.t.M.f. My Health Records (National Application) Amendment (Extension of Opt-out Period No. 2) Rules 2018. 2018. Available online: https://www.legislation.gov.au/Details/F2018L01575 (accessed on 25 October 2021).
- Pearce, C.; Haikerwal, M.C.; Pearce, C.; Haikerwal, M.C. E-health in Australia: Time to plunge into the 21st century. Med. J. Aust. 2010, 193, 397–398. [Google Scholar] [CrossRef] [PubMed]
- Mackey, T.K.; Kuo, T.-T.; Gummadi, B.; Clauson, K.A.; Church, G.; Grishin, D.; Obbad, K.; Barkovich, R.; Palombini, M. ‘Fit-for-purpose?’—Challenges and opportunities for applications of blockchain technology in the future of healthcare. BMC Med. 2019, 17, 1–17. [Google Scholar] [CrossRef] [PubMed]
- Xu, J.; Gao, X.; Sorwar, G.; Croll, P.R. Implementation of E-health Record Systems in Australia. Int. Technol. Manag. Rev. 2013, 3, 92–104. [Google Scholar] [CrossRef]
- Offner, K.L.; Sitnikova, E.; Joiner, K.; MacIntyre, C.R. Towards understanding cybersecurity capability in Australian healthcare organisations: A systematic review of recent trends, threats and mitigation. Intell. Natl. Secur. 2020, 35, 556–585. [Google Scholar] [CrossRef]
- Kheshaifaty, N.; Gutub, A. Engineering Graphical Captcha and AES Crypto Hash Functions for Secure Online Authentication. J. Eng. Res. 2021. [Google Scholar] [CrossRef]
- Papoutsi, C.; Reed, J.E.; Marston, C.; Lewis, R.; Majeed, A.; Bell, D. Patient and public views about the security and privacy of Electronic Health Records (EHRs) in the UK: Results from a mixed methods study. BMC Med. Inform. Decis. Mak. 2015, 15, 1–15. [Google Scholar] [CrossRef]
- Zandieh, S.O.; Yoon-Flannery, K.; Kuperman, G.J.; Langsam, D.J.; Hyman, D.; Kaushal, R. Challenges to EHR Implementation in Electronic- Versus Paper-based Office Practices. J. Gen. Intern. Med. 2008, 23, 755–761. [Google Scholar] [CrossRef]
- Sahama, T.; Simpson, L.; Lane, B. Security and Privacy in eHealth: Is it possible? In Proceedings of the 2013 IEEE 15th International Conference on e-Health Networking, Applications and Services (Healthcom 2013), Lisbon, Portugal, 9–12 October 2013; pp. 249–253. [Google Scholar] [CrossRef]
- Alassaf, N.; Gutub, A. Simulating Light-Weight-Cryptography Implementation for IoT Healthcare Data Security Applications. Int. J. E-Health Med. Commun. 2019, 10, 1468–1483. [Google Scholar] [CrossRef]
- Keshta, I.; Odeh, A. Security and privacy of electronic health records: Concerns and challenges. Egypt. Inform. J. 2020, 22, 177–183. [Google Scholar] [CrossRef]
- He, Y.; Aliyu, A.; Evans, M.; Luo, C. Health Care Cybersecurity Challenges and Solutions Under the Climate of COVID-19: Scoping Review. J. Med. Internet Res. 2021, 23, e21747. [Google Scholar] [CrossRef]
- Ferreira, A.; Cruz-Correia, R. COVID-19 and Cybersecurity: Finally, an Opportunity to Disrupt? JMIRx Med. 2021, 2, e21069. [Google Scholar] [CrossRef] [PubMed]
- Altalhi, S.; Gutub, A. A survey on predictions of cyber-attacks utilizing real-time twitter tracing recognition. J. Ambient Intell. Humaniz. Comput. 2021, 12, 10209–10221. [Google Scholar] [CrossRef]
- Vimalachandran, P.; Wang, H.; Zhang, Y.; Heyward, B.; Zhao, Y. Preserving patient-centred controls in electronic health record systems: A reliance-based model implication. In Proceedings of the 2017 International Conference on Orange Technologies (ICOT), Singapore, 8–10 December 2017; pp. 37–44. [Google Scholar] [CrossRef]
- Begum, M.; Mamun, Q.; Kaosar, M. A privacy-preserving framework for personally controlled electronic health record (pcehr) system. In Proceedings of the 2nd Australian eHealth Informatics and Security Conference, Perth, Australia, 2–4 December 2013. [Google Scholar] [CrossRef]
- Vokerla, R.R.; Shanmugam, B.; Azam, S.; Karim, A.; De Boer, F.; Jonkman, M.; Faisal, F. An Overview of Blockchain Applications and Attacks. In Proceedings of the 2019 international conference on vision towards emerging trends in communication and networking (ViTECoN), Vellore, Tamilnadu, India, 30–31 March 2019; pp. 1–6. [Google Scholar] [CrossRef]
- Al Mamun, A.; Jahangir, U.F.; Azam, S.; Kaiser, M.S.; Karim, A. A Combined Framework of InterPlanetary File System and Blockchain to Securely Manage Electronic Medical Records. In Proceedings of the International Conference on Trends in Computational and Cognitive Engineering; Springer: Singapore, 2021; pp. 501–511. [Google Scholar] [CrossRef]
- Kitchenham, B. Procedures for Performing Systematic Reviews; Keele University: Keele, UK, 2004; p. 33. [Google Scholar]
- Elangovan, D.; Long, C.S.; Bakrin, F.S.; Tan, C.S.; Goh, K.W.; Yeoh, S.F.; Loy, M.J.; Hussain, Z.; Lee, K.S.; Idris, A.C.; et al. The Use of Blockchain Technology in the Health Care Sector: Systematic Review. JMIR Med. Inform. 2022, 10, e17278. [Google Scholar] [CrossRef] [PubMed]
- Behera, R.K.; Bala, P.K.; Dhir, A. The emerging role of cognitive computing in healthcare: A systematic literature review. Int. J. Med. Inform. 2019, 129, 154–166. [Google Scholar] [CrossRef] [PubMed]
- Hölbl, M.; Kompara, M.; Kamišalić, A.; Nemec Zlatolas, L. A Systematic Review of the Use of Blockchain in Healthcare. Symmetry 2018, 10, 470. [Google Scholar] [CrossRef]
- Chenthara, S.; Ahmed, K.; Wang, H.; Whittaker, F.; Chen, Z. Healthchain: A novel framework on privacy preservation of electronic health records using blockchain technology. PLoS ONE 2020, 15, e0243043. [Google Scholar] [CrossRef]
- Huang, J.; Qi, Y.W.; Asghar, M.R.; Meads, A.; Tu, Y.-C. MedBloc: A Blockchain-Based Secure EHR System for Sharing and Accessing Medical Data. In Proceedings of the 2019 18th IEEE International Conference on Trust, Security and Privacy in Computing and Communications/13th IEEE International Conference on Big Data Science and Engineering (TrustCom/BigDataSE), Rotorua, New Zealand, 5–8 August 2019; pp. 594–601. [Google Scholar] [CrossRef]
- Dubovitskaya, A.; Baig, F.; Xu, Z.; Shukla, R.; Zambani, P.S.; Swaminathan, A.; Jahangir, M.; Chowdhry, K.; Lachhani, R.; Idnani, N.; et al. ACTION-EHR: Patient-Centric Blockchain-Based Electronic Health Record Data Management for Cancer Care. J. Med. Internet Res. 2020, 22, e13598. [Google Scholar] [CrossRef]
- El Sayed, A.I.; Abdelaziz, M.; Megahed, M.H.; Azeem, M.H.A. A New Supervision Strategy based on Blockchain for Electronic Health Records. In Proceedings of the 2020 12th International Conference on Electrical Engineering (ICEENG), Cairo, Egypt, 7–9 July 2020; pp. 151–156. [Google Scholar] [CrossRef]
- Thwin, T.T.; Vasupongayya, S. Blockchain-Based Access Control Model to Preserve Privacy for Personal Health Record Systems. Secur. Commun. Netw. 2019, 2019, 1–15. [Google Scholar] [CrossRef]
- Mahore, V.; Aggarwal, P.; Andola, N.; Raghav; Venkatesan, S. Secure and Privacy Focused Electronic Health Record Management System using Permissioned Blockchain. In Proceedings of the 2019 IEEE Conference on Information and Communication Technology, Allahabad, India, 6–8 December 2019; pp. 1–6. [Google Scholar] [CrossRef]
- Tariq, F.; Khan, Z.A.; Sultana, T.; Rehman, M.; Shahzad, Q.; Javaid, N. Leveraging Fine-Grained Access Control in Blockchain-Based Healthcare System. In International Conference on Advanced Information Networking and Applications; Springer: Cham, Switzerland, 2020; pp. 106–115. [Google Scholar] [CrossRef]
- Nagasubramanian, G.; Sakthivel, R.K.; Patan, R.; Gandomi, A.H.; Sankayya, M.; Balusamy, B. Securing e-health records using keyless signature infrastructure blockchain technology in the cloud. Neural Comput. Appl. 2020, 32, 639–647. [Google Scholar] [CrossRef]
- Meier, P.; Beinke, J.H.; Fitte, C.; Brinke, J.S.T.; Teuteberg, F. Generating design knowledge for blockchain-based access control to personal health records. Inf. Syst. e-Bus. Manag. 2020, 19, 13–41. [Google Scholar] [CrossRef]
- Wang, Y.; Zhang, A.; Zhang, P.; Wang, H. Cloud-Assisted EHR Sharing with Security and Privacy Preservation via Consortium Blockchain. IEEE Access 2019, 7, 136704–136719. [Google Scholar] [CrossRef]
- Hylock, R.H.; Zeng, X. A Blockchain Framework for Patient-Centered Health Records and Exchange (HealthChain): Evaluation and Proof-of-Concept Study. J. Med. Internet Res. 2019, 21, e13592. [Google Scholar] [CrossRef] [PubMed]
- Yang, X.; Li, T.; Xi, W.; Chen, A.; Wang, C. A Blockchain-Assisted Verifiable Outsourced Attribute-Based Signcryption Scheme for EHRs Sharing in the Cloud. IEEE Access 2020, 8, 170713–170731. [Google Scholar] [CrossRef]
- Shahnaz, A.; Qamar, U.; Khalid, A. Using Blockchain for Electronic Health Records. IEEE Access 2019, 7, 147782–147795. [Google Scholar] [CrossRef]
- Madine, M.M.; Salah, K.; Jayaraman, R.; Yaqoob, I.; Al-Hammadi, Y.; Ellahham, S.; Calyam, P. Fully Decentralized Multi-Party Consent Management for Secure Sharing of Patient Health Records. IEEE Access 2020, 8, 225777–225791. [Google Scholar] [CrossRef]
- Kim, M.; Yu, S.; Lee, J.; Park, Y.; Park, Y. Design of Secure Protocol for Cloud-Assisted Electronic Health Record System Using Blockchain. Sensors 2020, 20, 2913. [Google Scholar] [CrossRef]
- Vora, J.; Nayyar, A.; Tanwar, S.; Tyagi, S.; Kumar, N.; Obaidat, M.S.; Rodrigues, J.J. BHEEM: A Blockchain-Based Framework for Securing Electronic Health Records. In Proceedings of the 2018 IEEE Globecom Workshops (GC Wkshps), Abu Dhabi, United Arab Emirates, 9–13 December 2018; pp. 1–6. [Google Scholar]
- Wang, H.; Song, Y. Secure Cloud-Based EHR System Using Attribute-Based Cryptosystem and Blockchain. J. Med. Syst. 2018, 42, 152. [Google Scholar] [CrossRef]
- Nguyen, D.C.; Pathirana, P.N.; Ding, M.; Seneviratne, A. Blockchain for Secure EHRs Sharing of Mobile Cloud Based E-Health Systems. IEEE Access 2019, 7, 66792–66806. [Google Scholar] [CrossRef]
- Andola, N.; Raghav; Prakash, S.; Venkatesan, S.; Verma, S. SHEMB: A secure approach for healthcare management system using blockchain. In Proceedings of the 2019 IEEE Conference on Information and Communication Technology, Harbin, China, 20–22 January 2019; pp. 1–6. [Google Scholar] [CrossRef]
- Cernian, A.; Tiganoaia, B.; Sacala, I.; Pavel, A.; Iftemi, A. PatientDataChain: A Blockchain-Based Approach to Integrate Personal Health Records. Sensors 2020, 20, 6538. [Google Scholar] [CrossRef]
- Liu, X.; Wang, Z.; Jin, C.; Li, F.; Li, G. A Blockchain-Based Medical Data Sharing and Protection Scheme. IEEE Access 2019, 7, 118943–118953. [Google Scholar] [CrossRef]
- Miyachi, K.; Mackey, T.K. hOCBS: A privacy-preserving blockchain framework for healthcare data leveraging an on-chain and off-chain system design. Inf. Process. Manag. 2021, 58, 102535. [Google Scholar] [CrossRef]
- Adlam, R.; Haskins, B. A permissioned blockchain approach to electronic health record audit logs. In Proceedings of the International Conference on Intelligent and Innovative Computing Applications, Plaine Magnien, Mauritius, 24–25 September 2020. [Google Scholar] [CrossRef]
- Chen, L.; Lee, W.-K.; Chang, C.-C.; Choo, K.-K.R.; Zhang, N. Blockchain based searchable encryption for electronic health record sharing. Futur. Gener. Comput. Syst. 2019, 95, 420–429. [Google Scholar] [CrossRef]
- Zaghloul, E.; Li, T.; Ren, J. Security and Privacy of Electronic Health Records: Decentralized and Hierarchical Data Sharing using Smart Contracts. In Proceedings of the 2019 International Conference on Computing, Networking and Communications, Honolulu, HI, USA, 18–21 February 2019; pp. 375–379. [Google Scholar] [CrossRef]
- Guo, H.; Li, W.; Meamari, E.; Shen, C.-C.; Nejad, M. Attribute-based Multi-Signature and Encryption for EHR Management: A Blockchain-based Solution. In Proceedings of the IEEE International Conference on Blockchain and Cryptocurrency (ICBC), Toronto, ON, Canada, 2–6 May 2020; pp. 1–5. [Google Scholar] [CrossRef]
- Mohammed, R.; Alubady, R.; Sherbaz, A. Utilizing blockchain technology for IoT-based healthcare systems. J. Physics: Conf. Ser. 2021, 1818, 012111. [Google Scholar] [CrossRef]
- Zaabar, B.; Cheikhrouhou, O.; Jamil, F.; Ammi, M.; Abid, M. HealthBlock: A secure blockchain-based healthcare data management system. Comput. Netw. 2021, 200, 108500. [Google Scholar] [CrossRef]
- Girardi, F.; De Gennaro, G.; Colizzi, L.; Convertini, N. Improving the Healthcare Effectiveness: The Possible Role of EHR, IoMT and Blockchain. Electronics 2020, 9, 884. [Google Scholar] [CrossRef]
- Kalaipriya, R.; Devadharshini, S.; Rajmohan, R.; Pavithra, M.; Ananthkumar, T. Certain Investigations on Leveraging Blockchain Technology for Developing Electronic Health Records. In Proceedings of the 2020 International Conference on System, Computation, Automation and Networking (ICSCAN), Pondicherry, India, 3–4 July 2020; pp. 1–5. [Google Scholar] [CrossRef]
- Al Omar, A.; Rahman, M.S.; Basu, A.; Kiyomoto, S. MediBchain: A Blockchain Based Privacy Preserving Platform for Healthcare Data. In SpaCCS: International Conference on Security, Privacy and Anonymity in Computation, Communication and Storage; Springer Nature: Basingstoke, UK, 2017; Volume 10658, pp. 534–543. [Google Scholar] [CrossRef]
- Benil, T.; Jasper, J. Cloud based security on outsourcing using blockchain in E-health systems. Comput. Netw. 2020, 178, 107344. [Google Scholar] [CrossRef]
- Roehrs, A.; da Costa, C.A.; Righi, R.D.R. OmniPHR: A distributed architecture model to integrate personal health records. J. Biomed. Inform. 2017, 71, 70–81. [Google Scholar] [CrossRef] [PubMed]
- Cao, S.; Zhang, G.; Liu, P.; Zhang, X.; Neri, F. Cloud-assisted secure eHealth systems for tamper-proofing EHR via blockchain. Inf. Sci. 2019, 485, 427–440. [Google Scholar] [CrossRef]
- Bhattacharya, P.; Tanwar, S.; Bodkhe, U.; Tyagi, S.; Kumar, N. BinDaaS: Blockchain-Based Deep-Learning as-a-Service in Healthcare 4.0 Applications. IEEE Trans. Netw. Sci. Eng. 2019, 8, 1242–1255. [Google Scholar] [CrossRef]
- Jiang, S.; Wu, H.; Wang, L. Patients-Controlled Secure and Privacy-Preserving EHRs Sharing Scheme Based on Consortium Blockchain. In Proceedings of the 2019 IEEE Global Communications Conference (GLOBECOM), Waikoloa, HI, USA, 9–13 December 2019; pp. 1–6. [Google Scholar] [CrossRef]
- Reen, G.S.; Mohandas, M.; Venkatesan, S. Decentralized Patient Centric e- Health Record Management System using Blockchain and IPFS. In Proceedings of the 2019 IEEE Conference on Information and Communication Technology, Allahabad, India, 6–8 December 2019; pp. 1–7. [Google Scholar] [CrossRef]
- Stamatellis, C.; Papadopoulos, P.; Pitropakis, N.; Katsikas, S.; Buchanan, W.J. A Privacy-Preserving Healthcare Framework Using Hyperledger Fabric. Sensors 2020, 20, 6587. [Google Scholar] [CrossRef]
- Demir, O.; Kocak, B. A Decentralized File Sharing Framework for Sensitive Data. In Data Innovations and Applications; Springer: Cham, Switzerland, 2019; pp. 142–149. [Google Scholar] [CrossRef]
- Capece, G.; Lorenzi, F. Blockchain and Healthcare: Opportunities and Prospects for the EHR. Sustainability 2020, 12, 9693. [Google Scholar] [CrossRef]
- Fernandes, A.; Rocha, V.; da Conceicao, A.F.; Horita, F. Scalable Architecture for sharing EHR using the Hyperledger Blockchain. In Proceedings of the 2020 IEEE International Conference on Software Architecture Companion (ICSA-C), Salvador, Brazil, 16–20 March 2020; pp. 130–138. [Google Scholar] [CrossRef]
- Madine, M.M.; Battah, A.A.; Yaqoob, I.; Salah, K.; Jayaraman, R.; Al-Hammadi, Y.; Pesic, S.; Ellahham, S. Blockchain for Giving Patients Control Over Their Medical Records. IEEE Access 2020, 8, 193102–193115. [Google Scholar] [CrossRef]
- Li, C.-T.; Shih, D.-H.; Wang, C.-C.; Chen, C.-L.; Lee, C.-C. A Blockchain Based Data Aggregation and Group Authentication Scheme for Electronic Medical System. IEEE Access 2020, 8, 173904–173917. [Google Scholar] [CrossRef]
- Alruwaili, F.F. Artificial intelligence and multi agent based distributed ledger system for better privacy and security of electronic healthcare records. PeerJ Comput. Sci. 2020, 6, e323. [Google Scholar] [CrossRef] [PubMed]
- Hussien, H.; Yasin, S.; Udzir, N.; Ninggal, M. Blockchain-Based Access Control Scheme for Secure Shared Personal Health Records over Decentralised Storage. Sensors 2021, 21, 2462. [Google Scholar] [CrossRef] [PubMed]
- Zhang, A.; Lin, X. Towards Secure and Privacy-Preserving Data Sharing in e-Health Systems via Consortium Blockchain. J. Med. Syst. 2018, 42, 140. [Google Scholar] [CrossRef]
- Hyla, T.; Pejas, J. eHealth Integrity Model Based on a Permissioned Blockchain. In Proceedings of the 2019 Cybersecurity and Cyberforensics Conference (CCC), Melbourne, VIC, Australia, 8–9 May 2019; pp. 172–177. [Google Scholar] [CrossRef]
- Yang, X.; Li, T.; Liu, R.; Wang, M. Blockchain-Based Secure and Searchable EHR Sharing Scheme. In Proceedings of the 2019 4th International Conference on Mechanical, Control and Computer Engineering (ICMCCE), Hohhot, China, 24–26 October 2019. [Google Scholar] [CrossRef]
- Huang, H.; Sun, X.; Xiao, F.; Zhu, P.; Wang, W. Blockchain-based eHealth system for auditable EHRs manipulation in cloud environments. J. Parallel Distrib. Comput. 2020, 148, 46–57. [Google Scholar] [CrossRef]
- Xu, L.; Bagula, A.; Isafiade, O.; Ma, K.; Chiwewe, T. Design of a Credible Blockchain-Based E-Health Records (CB-EHRS) Platform. In Proceedings of the 2019 ITU Kaleidoscope: ICT for Health: Networks, Standards and Innovation (ITU K), Atlanta, GA, USA, 4–6 December 2019. [Google Scholar] [CrossRef]
- Sun, Y.; Zhang, R.; Wang, X.; Gao, K.; Liu, L. A Decentralizing Attribute-Based Signature for Healthcare Blockchain. In Proceedings of the 2018 27th International Conference on Computer Communication and Networks (ICCCN), Hangzhou, China, 30 July–2 August 2018; pp. 1–9. [Google Scholar] [CrossRef]
- Dagher, G.G.; Mohler, J.; Milojkovic, M.; Marella, P.B. Ancile: Privacy-preserving framework for access control and interoperability of electronic health records using blockchain technology. Sustain. Cities Soc. 2018, 39, 283–297. [Google Scholar] [CrossRef]
- Chen, M.; Malook, T.; Rehman, A.U.; Muhammad, Y.; Alshehri, M.D.; Akbar, A.; Bilal, M.; Khan, M.A. Blockchain-Enabled healthcare system for detection of diabetes. J. Inf. Secur. Appl. 2021, 58, 102771. [Google Scholar] [CrossRef]
- Verdonck, M.; Poels, G. Decentralized Data Access with IPFS and Smart Contract Permission Management for Electronic Health Records. In Business Process Management Workshops; Del Río Ortega, A., Leopold, H., Santoro, F.M., Eds.; BPM Lecture Notes in Business Information Processing; Springer: Cham, Switzerland, 2020; Volume 397, pp. 5–16. [Google Scholar] [CrossRef]
- Fatokun, T.; Nag, A.; Sharma, S. Towards a Blockchain Assisted Patient Owned System for Electronic Health Records. Electronics 2021, 10, 580. [Google Scholar] [CrossRef]
- Jain, S.; Anand, A.; Gupta, A.; Awasthi, K.; Gujrati, S.; Channegowda, J. Blockchain and Machine Learning in Health Care and Management. In Proceedings of the 2020 International Conference on Mainstreaming Block Chain Implementation (ICOMBI), Bengaluru, India, 21–22 February 2020. [Google Scholar] [CrossRef]
- Cao, S.; Wang, J.; Du, X.; Zhang, X.; Qin, X. CEPS: A Cross-Blockchain based Electronic Health Records Privacy-Preserving Scheme. In Proceedings of the ICC 2020–2020 IEEE International Conference on Communications (ICC), Dublin, Ireland, 27 July 2020; pp. 1–6. [Google Scholar] [CrossRef]
- Guo, R.; Shi, H.; Zhao, Q.; Zheng, D. Secure Attribute-Based Signature Scheme with Multiple Authorities for Blockchain in Electronic Health Records Systems. IEEE Access 2018, 6, 11676–11686. [Google Scholar] [CrossRef]
- Niu, S.; Chen, L.; Wang, J.; Yu, F. Electronic Health Record Sharing Scheme with Searchable Attribute-Based Encryption on Blockchain. IEEE Access 2019, 8, 7195–7204. [Google Scholar] [CrossRef]
- Alshalali, T.; Mbale, K.; Josyula, D. Security and Privacy of Electronic Health Records Sharing Using Hyperledger Fabric. In Proceedings of the 2018 International Conference on Computational Science and Computational Intelligence (CSCI), Las Vegas, NV, USA, 13–15 December 2018. [Google Scholar]
- Ali, A.; Rahim, H.A.; Ali, J.; Pasha, M.F.; Masud, M.; Rehman, A.U.; Chen, C.; Baz, M. A Novel Secure Blockchain Framework for Accessing Electronic Health Records Using Multiple Certificate Authority. Appl. Sci. 2021, 11, 9999. [Google Scholar] [CrossRef]
- Rahman, M.S.; Khalil, I.; Arachchige, P.C.M.; Bouras, A.; Yi, X. A Novel Architecture for Tamper Proof Electronic Health Record Management System using Blockchain Wrapper. In Proceedings of the BSCI ’19: Proceedings of the 2019 ACM International Symposium on Blockchain and Secure Critical Infrastructure, Auckland, NZ, USA, 8 July 2019; pp. 97–105. [Google Scholar] [CrossRef]
- Liu, H.; Crespo, R.G.; Martínez, O. Enhancing Privacy and Data Security across Healthcare Applications Using Blockchain and Distributed Ledger Concepts. Healthcare 2020, 8, 243. [Google Scholar] [CrossRef] [PubMed]
- Mani, V.; Manickam, P.; Alotaibi, Y.; Alghamdi, S.; Khalaf, O.I. Hyperledger Healthchain: Patient-Centric IPFS-Based Storage of Health Records. Electronics 2021, 10, 3003. [Google Scholar] [CrossRef]
- Liang, Y. Identity Verification and Management of Electronic Health Records with Blockchain Technology. In Proceedings of the 2019 IEEE International Conference on Healthcare Informatics (ICHI), Xi’an, China, 10–13 June 2019; pp. 1–3. [Google Scholar] [CrossRef]
- Shi, S.; He, D.; Li, L.; Kumar, N.; Khan, M.K.; Choo, K.-K.R. Applications of blockchain in ensuring the security and privacy of electronic health record systems: A survey. Comput. Secur. 2020, 97, 101966. [Google Scholar] [CrossRef]
- Camenisch, J. Specification of the Identity Mixer Cryptographic Library. 2021. Available online: https://www.semanticscholar.org/paper/Specification-of-the-Identity-Mixer-Cryptographic-2-Team-Switzerland/bf6507a279161d15478ec04aab0a3d9c2adb5f7a (accessed on 15 December 2021).
- Alkhushayni, S.; Al-Zaleq, D.; Kengne, N.L.G. Blockchain Technology applied to Electronic Health Records. In Proceedings of the 32nd International Conference on Computer Applications in Industry and Engineering, Las Vegas, NV, USA, 19–21 October 2020; pp. 34–42. [Google Scholar] [CrossRef]
- Alassaf, N.; Gutub, A.; Parah, S.A.; Al Ghamdi, M. Enhancing speed of SIMON: A light-weight-cryptographic algorithm for IoT applications. Multimedia Tools Appl. 2018, 78, 32633–32657. [Google Scholar] [CrossRef]
- Hureib, E.; Gutub, A. Enhancing Medical Data Security via Combining Elliptic Curve Cryptography and Image Steganography. Int. J. Comput. Sci. Netw. Secur. (IJCSNS) 2020, 20, 1–8. [Google Scholar]
- Samkari, H.; Gutub, A. Protecting Medical Records against Cybercrimes within Hajj Period by 3-layer Security. Recent Trends Inf. Technol. Appl. 2019, 2, 1–21. [Google Scholar]























| Electronic Database | Type | URL |
|---|---|---|
| CDU | Digital Library | https://www.cdu.edu.au/library (accessed on 4 December 2021) |
| IEEE Xplore | Digital Library | https://ieeexplore.ieee.org/Xplore/home.jsp (accessed on 4 December 2021) |
| MDPI | Digital Library | https://www.mdpi.com (accessed on 5 December 2021) |
| Science Direct—Elsevier | Digital Library | https://www.sciencedirect.com (accessed on 11 December 2021) |
| Springer | Digital Library | https://www.springer.com/gp (accessed on 6 December 2021) |
| Wiley online library | Digital Library | https://www.wiley.com/en-au (accessed on 7 December 2021) |
| Google Scholar | Search Engine | https://scholar.google.com.au (accessed on 9 December 2021) |
| Researchgate | Social networking site | https://www.researchgate.net (accessed on 10 December 2021) |
| Search Queries | |
|---|---|
| SQ1 | “electronic health record” AND blockchain OR cryptography OR security OR privacy OR decentralise |
| SQ2 | “electronic health record” AND blockchain OR cryptography OR security OR privacy OR distributed file system |
| SQ3 | “personal health record” AND blockchain OR cryptography OR security OR privacy OR decentralise |
| SQ4 | “personal health record” AND blockchain OR cryptography OR security OR privacy OR decentralise |
| List of Inclusion and Exclusion Criteria | |
|---|---|
| Inclusion Criteria (IC) | |
| IC1 | Should be listed in one of the chosen databases |
| IC2 | Should be published in the last 10 years (2011–2021) |
| IC3 | Should contain at least one of the keywords |
| IC4 | Should be published in a journal, conference, or magazine |
| IC5 | Title, abstract, and full text should match the study being searched for |
| Exclusion Criteria (EC) | |
| EC1 | Duplicate items |
| EC2 | Studies not written in English |
| EC3 | Proposed solution is not designed for EHR nor PHR |
| EC4 | Full text cannot be obtained |
| QE1. Is the Publication Pertaining to EHR or PHR? | QE2. Is the Proposed Solution Well Defined? | QE3. Are the Challenges Being Addressed by Their Proposed Solution Clearly Stated? | QE4. Did the Publication Define the Proposed Solutions’ Limitations? | QE5. Is the Proposed Solution Ready for Implementation? | Summary of Points | |
|---|---|---|---|---|---|---|
| 1 [37] | 4 | 4 | 4 | 4 | 2 | 18 |
| 2 [38] | 4 | 4 | 3 | 0 | 2 | 13 |
| 3 [39] | 4 | 4 | 4 | 4 | 2 | 18 |
| 4 [40] | 4 | 4 | 4 | 0 | 2 | 14 |
| 5 [41] | 4 | 3 | 4 | 3 | 2 | 16 |
| 6 [42] | 4 | 4 | 3 | 0 | 0 | 11 |
| 7 [43] | 4 | 3 | 3 | 2 | 2 | 14 |
| 8 [44] | 4 | 3 | 3 | 3 | 2 | 15 |
| 9 [45] | 4 | 4 | 3 | 2 | 2 | 15 |
| 10 [46] | 4 | 4 | 4 | 3 | 0 | 15 |
| 11 [47] | 4 | 4 | 4 | 4 | 2 | 18 |
| 12 [48] | 4 | 4 | 4 | 3 | 2 | 17 |
| 13 [49] | 4 | 4 | 3 | 3 | 0 | 14 |
| 14 [50] | 4 | 4 | 4 | 4 | 2 | 18 |
| 15 [51] | 4 | 4 | 4 | 2 | 2 | 16 |
| 16 [52] | 4 | 3 | 3 | 3 | 0 | 13 |
| 17 [53] | 4 | 4 | 3 | 3 | 0 | 14 |
| 18 [54] | 4 | 4 | 3 | 4 | 2 | 17 |
| 19 [55] | 4 | 4 | 3 | 3 | 0 | 14 |
| 20 [56] | 4 | 4 | 4 | 2 | 4 | 18 |
| 21 [57] | 4 | 4 | 4 | 0 | 2 | 14 |
| 22 [58] | 4 | 4 | 4 | 4 | 0 | 16 |
| 23 [59] | 4 | 4 | 3 | 3 | 2 | 16 |
| 24 [60] | 4 | 4 | 3 | 2 | 2 | 15 |
| 25 [61] | 4 | 4 | 4 | 2 | 0 | 14 |
| 26 [62] | 4 | 4 | 3 | 0 | 2 | 13 |
| 27 [63] | 4 | 4 | 4 | 2 | 0 | 14 |
| 28 [64] | 4 | 4 | 4 | 4 | 2 | 18 |
| 29 [65] | 4 | 2 | 3 | 2 | 0 | 11 |
| 30 [66] | 4 | 4 | 4 | 1 | 2 | 15 |
| 31 [67] | 4 | 3 | 4 | 3 | 0 | 14 |
| 32 [68] | 4 | 4 | 4 | 0 | 2 | 14 |
| 33 [69] | 4 | 4 | 3 | 4 | 2 | 17 |
| 34 [70] | 4 | 4 | 4 | 2 | 2 | 16 |
| 35 [71] | 4 | 4 | 2 | 3 | 2 | 15 |
| 36 [72] | 4 | 3 | 3 | 1 | 2 | 13 |
| 37 [73] | 4 | 4 | 2 | 0 | 2 | 12 |
| 38 [74] | 4 | 4 | 3 | 4 | 2 | 17 |
| 39 [75] | 4 | 3 | 3 | 4 | 0 | 14 |
| 40 [76] | 4 | 3 | 3 | 2 | 4 | 16 |
| 41 [77] | 4 | 4 | 3 | 2 | 2 | 15 |
| 42 [78] | 4 | 3 | 4 | 4 | 2 | 17 |
| 43 [79] | 4 | 4 | 4 | 0 | 0 | 12 |
| 44 [80] | 4 | 3 | 3 | 3 | 0 | 13 |
| 45 [81] | 4 | 4 | 3 | 4 | 2 | 17 |
| 46 [82] | 4 | 4 | 3 | 2 | 0 | 13 |
| 47 [83] | 4 | 4 | 3 | 4 | 2 | 17 |
| 48 [84] | 4 | 3 | 3 | 2 | 2 | 14 |
| 49 [85] | 4 | 3 | 4 | 2 | 0 | 13 |
| 50 [86] | 4 | 4 | 3 | 0 | 0 | 11 |
| 51 [87] | 4 | 4 | 3 | 4 | 2 | 17 |
| 52 [88] | 4 | 4 | 4 | 3 | 0 | 17 |
| 53 [89] | 4 | 4 | 3 | 4 | 2 | 17 |
| 54 [90] | 4 | 4 | 3 | 4 | 0 | 15 |
| 55 [91] | 4 | 3 | 3 | 4 | 0 | 14 |
| 56 [92] | 4 | 2 | 3 | 2 | 0 | 11 |
| 57 [93] | 4 | 3 | 3 | 0 | 2 | 12 |
| 58 [94] | 4 | 4 | 4 | 1 | 0 | 13 |
| 59 [95] | 4 | 4 | 4 | 0 | 0 | 12 |
| 60 [96] | 4 | 2 | 4 | 1 | 0 | 11 |
| 61 [97] | 4 | 2 | 2 | 2 | 2 | 12 |
| 62 [98] | 4 | 3 | 2 | 1 | 2 | 12 |
| 63 [99] | 4 | 4 | 2 | 1 | 2 | 13 |
| 64 [100] | 4 | 4 | 3 | 4 | 4 | 19 |
| 65 [101] | 4 | 2 | 4 | 1 | 0 | 11 |
| Technologies Used | Types of Blockchain | Proposal (P), Simulated (S), Implemented (I) | Privacy | Security | Confidentiality | Interoperability | Accessibility | Scalability | Availability | Authentication | Access Control | Data Integrity | Data Validity | Data Ownership | Data Storage | Ease of Use | Total | |
|---|---|---|---|---|---|---|---|---|---|---|---|---|---|---|---|---|---|---|
| 1 [37] | Angular 4, Chaincode, Representational State Transfer (REST) Server (REST API), CouchDB, Fabric Client, Practical Byzantine Fault Tolerance (PBFT), Hyperledger Composer, Hyperledger Fabric, InterPlanetary File System (IPFS) | Permissioned–Private | S | ⚫️ | ⚫️ | ⚫️ | ⚫️ | ⚫️ | ⚫️ | ⚫️ | ⚫️ | ⚫️ | ⚫️ | ⚫️ | 11/14 | |||
| 2 [38] | Authentication Server, Certification Authority, Permissioned blockchain, Smart Contract | Permissioned–Private | S | ⚫️ | ⚫️ | ⚫️ | ⚫️ | ⚫️ | ⚫️ | ⚫️ | ⚫️ | ⚫️ | ⚫️ | 10/14 | ||||
| 3 [39] | Chaincode, CouchDB, Health Insurance Portability and Accountability Act (HIPAA)-compliant cloud storage, Hyperledger Fabric (Membership Service [MS], Certificate Authority [CA], Solution Users [SU]), Orderer, PKI-based asymmetric encryption, Web Application | Permissioned | S | ⚫️ | ⚫️ | ⚫️ | ⚫️ | ⚫️ | ⚫️ | ⚫️ | ⚫️ | ⚫️ | 9/14 | |||||
| 4 [40] | Cloud storage, Hash table, Hyperledger Fabric | Permissioned–Private | S | ⚫️ | ⚫️ | ⚫️ | ⚫️ | ⚫️ | ⚫️ | ⚫️ | ⚫️ | ⚫️ | 9/14 | |||||
| 5 [41] | Ateniese, Fu, Green, and Hohenberger Proxy Re-Encryption (AFGH PRE), Cloud storage, Hyperledger Fabric | Permissioned–Private | S | ⚫️ | ⚫️ | ⚫️ | ⚫️ | ⚫️ | ⚫️ | ⚫️ | ⚫️ | ⚫️ | 9/14 | |||||
| 6 [42] | Cloud storage, Hyperledger Fabric, Proxy Re-encryption | Permissioned–Private | P | ⚫️ | ⚫️ | ⚫️ | ⚫️ | ⚫️ | ⚫️ | ⚫️ | ⚫️ | ⚫️ | 9/14 | |||||
| 7 [43] | Ethereum, IPFS, Proof of Authority (PoA), Smart contract, Certificate Authority (CA) | Public | S | ⚫️ | ⚫️ | ⚫️ | ⚫️ | ⚫️ | ⚫️ | ⚫️ | ⚫️ | ⚫️ | 9/14 | |||||
| 8 [44] | Blockchain, Keyless Signature Infrastructure (KSI) | Not Defined | S | ⚫️ | ⚫️ | ⚫️ | ⚫️ | ⚫️ | ⚫️ | ⚫️ | ⚫️ | ⚫️ | 9/14 | |||||
| 9 [45] | Hyperledger Fabric, REST services | Permissioned–Private | S | ⚫️ | ⚫️ | ⚫️ | ⚫️ | ⚫️ | ⚫️ | ⚫️ | ⚫️ | ⚫️ | 9/14 | |||||
| 10 [46] | Consortium Blockchain, Ethereum, Proof of Authorisation, Smart Contracts | Public Permissioned–Consortium | P | ⚫️ | ⚫️ | ⚫️ | ⚫️ | ⚫️ | ⚫️ | ⚫️ | ⚫️ | ⚫️ | 9/14 | |||||
| 11 [47] | Consortium blockchain, Public-Coin Chameleon Hashing (PCCH), Smart Contracts, Proxy Re-Encryption (PRE), 2-party PRE decryption (2PD) | Permissioned–Consortium | S | ⚫️ | ⚫️ | ⚫️ | ⚫️ | ⚫️ | ⚫️ | ⚫️ | ⚫️ | 8/14 | ||||||
| 12 [48] | Attribute-Based Signcryption Algorithm (ABSC), Cloud Storage, Ethereum | Public | S | ⚫️ | ⚫️ | ⚫️ | ⚫️ | ⚫️ | ⚫️ | ⚫️ | ⚫️ | 8/14 | ||||||
| 13 [49] | Ethereum, IPFS, Smart Contracts | Public | P | ⚫️ | ⚫️ | ⚫️ | ⚫️ | ⚫️ | ⚫️ | ⚫️ | ⚫️ | 8/14 | ||||||
| 14 [50] | Ethereum, IPFS, Multi-Party Authorization (MPA), Reputation-governed Trusted Oracles (RGTO), Smart Contracts | Public | S | ⚫️ | ⚫️ | ⚫️ | ⚫️ | ⚫️ | ⚫️ | ⚫️ | ⚫️ | 8/14 | ||||||
| 15 [51] | Burrows–Abadi–Needham (BAN) logic analysis, Cloud computing, Hyperledger Fabric | Permissioned–Private | S | ⚫️ | ⚫️ | ⚫️ | ⚫️ | ⚫️ | ⚫️ | ⚫️ | ⚫️ | 8/14 | ||||||
| 16 [52] | Ethereum blockchain, Smart contracts | Private | P | ⚫️ | ⚫️ | ⚫️ | ⚫️ | ⚫️ | ⚫️ | ⚫️ | ⚫️ | 8/14 | ||||||
| 17 [53] | Attribute-Based Encryption (ABE), Blockchain, Identity-Based Encryption (IBE), Identity-based Signature (IBS) | New Design | P | ⚫️ | ⚫️ | ⚫️ | ⚫️ | ⚫️ | ⚫️ | ⚫️ | ⚫️ | 8/14 | ||||||
| 18 [54] | Amazon cloud, Ethereum, IPFS, Mobile app, Smart Contracts | Public | S | ⚫️ | ⚫️ | ⚫️ | ⚫️ | ⚫️ | ⚫️ | ⚫️ | ⚫️ | 8/14 | ||||||
| 19 [55] | Ethereum, Smart Contracts, Symmetric Searchable Encryption | Public | P | ⚫️ | ⚫️ | ⚫️ | ⚫️ | ⚫️ | ⚫️ | ⚫️ | ⚫️ | 8/14 | ||||||
| 20 [56] | Modex Blockchain Database (BCDB), MongoDB, Permissioned blockchain, Tendermint | Permissioned–Private | I | ⚫️ | ⚫️ | ⚫️ | ⚫️ | ⚫️ | ⚫️ | ⚫️ | 7/14 | |||||||
| 21 [57] | Delegated Proof of Stake (DPoS) consensus mechanism, Proxy Re-Encryption (PRE), Private Blockchain (also used as storage) | Permissioned–Private | S | ⚫️ | ⚫️ | ⚫️ | ⚫️ | ⚫️ | ⚫️ | ⚫️ | 7/14 | |||||||
| 22 [58] | Consortium Blockchain, Ethereum, Off-chain Blockchain Systems (OCBS), Proof of Authority (PoA) | Public Permissioned–Consortium | P | ⚫️ | ⚫️ | ⚫️ | ⚫️ | ⚫️ | ⚫️ | ⚫️ | 7/14 | |||||||
| 23 [59] | Certificate Authority, Kafka Ordering Consensus Mechanism (Orderers, Apache Kafka, Zookeeper), Hyperledger Fabric, Smart Contract | Permissioned | S | ⚫️ | ⚫️ | ⚫️ | ⚫️ | ⚫️ | ⚫️ | ⚫️ | 7/14 | |||||||
| 24 [60] | Cloud storage, Ethereum, Smart contract, Searchable encryption | Public | S | ⚫️ | ⚫️ | ⚫️ | ⚫️ | ⚫️ | ⚫️ | ⚫️ | 7/14 | |||||||
| 25 [61] | Cyphertext Policy Attribute-Based Encryption (CP-ABE), Ethereum, Smart Contracts | Public | P | ⚫️ | ⚫️ | ⚫️ | ⚫️ | ⚫️ | ⚫️ | ⚫️ | 7/14 | |||||||
| 26 [62] | Attribute-Based Encryption (ABE), Attribute-Based Multi-Signature (ABMS), Hyperledger Fabric, Hyperledger Ursa Library, Off-chain edge node | Permissioned–Private | S | ⚫️ | ⚫️ | ⚫️ | ⚫️ | ⚫️ | ⚫️ | ⚫️ | 7/14 | |||||||
| 27 [63] | Ethereum, Smart Contracts, RPM (Remote Patient Monitoring), IoT, Django (python), PoA (proof of authority) | Public but permissioned via PoA | P | ⚫️ | ⚫️ | ⚫️ | ⚫️ | ⚫️ | ⚫️ | ⚫️ | 7/14 | |||||||
| 28 [64] | Hyperledger Fabric, Hyperledger Composer, Hyperledger Caliper | Permissioned–Private | S | ⚫️ | ⚫️ | ⚫️ | ⚫️ | ⚫️ | ⚫️ | ⚫️ | 7/14 | |||||||
| 29 [65] | Ethereum, Cloud Storage (Data Lake), smart contracts | Public | P | ⚫️ | ⚫️ | ⚫️ | ⚫️ | ⚫️ | ⚫️ | ⚫️ | 7/14 | |||||||
| 30 [66] | Distributed applications, Ethereum, Hyperledger Fabric, PoW (Proof of Work) consensus mechanism, Smart contracts | PublicPermissioned–Private | S | ⚫️ | ⚫️ | ⚫️ | ⚫️ | ⚫️ | ⚫️ | 6/14 | ||||||||
| 31 [67] | Blockchain (not specified), Smart contracts | Permissioned | P | ⚫️ | ⚫️ | ⚫️ | ⚫️ | ⚫️ | ⚫️ | 6/14 | ||||||||
| 32 [68] | Certificateless Aggregate Signature scheme (CAS), Elliptic Curve Cryptography (ECC), Ethereum, CSP (Cloud Service Provider) | Public | S | ⚫️ | ⚫️ | ⚫️ | ⚫️ | ⚫️ | ⚫️ | 6/14 | ||||||||
| 33 [69] | Blockchain, Chord algorithm, Publish-Subscribe system, Routing Overlay | New Design | S | ⚫️ | ⚫️ | ⚫️ | ⚫️ | ⚫️ | ⚫️ | 6/14 | ||||||||
| 34 [70] | Cloud storage, Ethereum | Public | S | ⚫️ | ⚫️ | ⚫️ | ⚫️ | ⚫️ | ⚫️ | 6/14 | ||||||||
| 35 [71] | Blockchain, Deep Learning, Ring Learning with Error (RLWE) lattice-based cryptography | Not Defined | S | ⚫️ | ⚫️ | ⚫️ | ⚫️ | ⚫️ | ⚫️ | 6/14 | ||||||||
| 36 [72] | Ethereum | Public | S | ⚫️ | ⚫️ | ⚫️ | ⚫️ | ⚫️ | ⚫️ | 6/14 | ||||||||
| 37 [73] | Ethereum, IPFS, Permissioned Blockchain, Proof of Authority (PoA), Smart Contracts | Permissioned–Private | S | ⚫️ | ⚫️ | ⚫️ | ⚫️ | ⚫️ | ⚫️ | 6/14 | ||||||||
| 38 [74] | Distributed Ledger, Hyperledger Fabric, Idemix | Permissioned–Private | S | ⚫️ | ⚫️ | ⚫️ | ⚫️ | ⚫️ | ⚫️ | 6/14 | ||||||||
| 39 [75] | Ethereum, IPFS | Public | P | ⚫️ | ⚫️ | ⚫️ | ⚫️ | ⚫️ | ⚫️ | 6/14 | ||||||||
| 40 [76] | Identity as a stake consensus mechanism, Permissioned blockchain (also used as storage), Proof of Authority (PoA) | Permissioned–Private | I | ⚫️ | ⚫️ | ⚫️ | ⚫️ | ⚫️ | ⚫️ | 6/14 | ||||||||
| 41 [77] | Hyperledger Fabric | Permissioned–Private | S | ⚫️ | ⚫️ | ⚫️ | ⚫️ | ⚫️ | 5/14 | |||||||||
| 42 [78] | Ethereum, IPFS, PRE, Trusted Oracles and Reputation System, Smart Contracts | Public | S | ⚫️ | ⚫️ | ⚫️ | ⚫️ | ⚫️ | 5/14 | |||||||||
| 43 [79] | Blockchain (also used as storage), IoT, Mobile devices | Not Defined | P | ⚫️ | ⚫️ | ⚫️ | ⚫️ | ⚫️ | 5/14 | |||||||||
| 44 [80] | AI based intelligent agents, Blockchain (DLT), Smart Contract | Not Defined | P | ⚫️ | ⚫️ | ⚫️ | ⚫️ | ⚫️ | 5/14 | |||||||||
| 45 [81] | Attribute-Based Encryption (ABE), Advanced Encryption Standard (AES), Distributed Hash Table, Ethereum, IPFS, SC-ABSE (CP-ABE + SSE + smart contract) | Public | S | ⚫️ | ⚫️ | ⚫️ | ⚫️ | ⚫️ | 5/14 | |||||||||
| 46 [82] | Consortium Blockchain, Private Blockchain, Proof of Conformance | Permissioned–PrivatePermissioned–Consortium | P | ⚫️ | ⚫️ | ⚫️ | ⚫️ | ⚫️ | 5/14 | |||||||||
| 47 [83] | Practical Byzantine Fault Tolerance (PBFT), Permissioned Blockchain | Permissioned–Private | S | ⚫️ | ⚫️ | ⚫️ | ⚫️ | ⚫️ | 5/14 | |||||||||
| 48 [84] | Attribute-Based Encryption (ABE), Blockchain. Cloud storage | Not Defined | S | ⚫️ | ⚫️ | ⚫️ | ⚫️ | ⚫️ | 5/14 | |||||||||
| 49 [85] | Attribute-Based Proxy Re-Encryption (ABPRE), Cloud storage | Not Specified/Own design | P | ⚫️ | ⚫️ | ⚫️ | ⚫️ | ⚫️ | 5/14 | |||||||||
| 50 [86] | Blockchain, delegated Byzantine Fault Tolerance (dBFT) consensus algorithm | Not Defined | P | ⚫️ | ⚫️ | ⚫️ | ⚫️ | ⚫️ | 5/14 | |||||||||
| 51 [87] | Blockchain-based data storage, Decentralising Attribute-Based Signature (DABS), Practical Byzantine Fault Tolerance (PBFT) consensus mechanism | Not Defined | S | ⚫️ | ⚫️ | ⚫️ | ⚫️ | ⚫️ | 5/14 | |||||||||
| 52 [88] | Advanced cryptographic techniques, Ethereum, Smart Contracts, PRE | Permissioned | P | ⚫️ | ⚫️ | ⚫️ | ⚫️ | ⚫️ | ⚫️ | ⚫️ | 5/14 | |||||||
| 53 [89] | Blockchain, Hash Table, IPFS, Machine Learning Unit, Smart contract, Smart device | Not Defined | S | ⚫️ | ⚫️ | ⚫️ | ⚫️ | ⚫️ | 5/14 | |||||||||
| 54 [90] | Ethereum, IPFS, Smart Contract | Public | P | ⚫️ | ⚫️ | ⚫️ | ⚫️ | ⚫️ | 5/14 | |||||||||
| 55 [91] | Ethereum, Smart Contracts | Public | P | ⚫️ | ⚫️ | ⚫️ | ⚫️ | ⚫️ | 5/14 | |||||||||
| 56 [92] | Ethereum, Hyperledger Fabric, Machine Learning | PublicPermissioned–Private | P | ⚫️ | ⚫️ | ⚫️ | ⚫️ | 4/14 | ||||||||||
| 57 [93] | Asynchronous BFT (ABFT) consensus mechanism, NPoS (Nominated Proof of Stake), Polkadot Relay Chain, CSP (Cloud Service Provider) | Public | S | ⚫️ | ⚫️ | ⚫️ | ⚫️ | 4/14 | ||||||||||
| 58 [94] | Blockchain, MA-ABS (Multi Authority–Attribute-Based Signature) | New Design | P | ⚫️ | ⚫️ | ⚫️ | ⚫️ | 4/14 | ||||||||||
| 59 [95] | Cipher text-based attribute encryption, Blockchain, Cloud | Permissioned | P | ⚫️ | ⚫️ | ⚫️ | ⚫️ | 4/14 | ||||||||||
| 60 [96] | Hyperledger Fabric | Permissioned–Private | P | ⚫️ | ⚫️ | ⚫️ | ⚫️ | 4/14 | ||||||||||
| 61 [97] | Hyperledger Fabric, CA | Permissioned Consortium | S | ⚫️ | ⚫️ | ⚫️ | ⚫️ | 4/14 | ||||||||||
| 62 [98] | Blockchain handshaker, Cloud, Public blockchain network (blockchain nodes, distributed ledger, and smart contracts), and User application | Public | S | ⚫️ | ⚫️ | ⚫️ | 3/14 | |||||||||||
| 63 [99] | Blockchain and Distributed Ledger Based Improved Bio-Medical Security System (BDL-IBS), Blockchain, Distributed Ledger | New Design | S | ⚫️ | ⚫️ | ⚫️ | 3/14 | |||||||||||
| 64 [100] | Hyperledger Fabric, IPFS, Distributed Applications, Smart Contracts | Permissioned | I | ⚫️ | ⚫️ | ⚫️ | ⚫️ | ⚫️ | 3/14 | |||||||||
| 65 [101] | Health Records Blockchain System (HRBS), Identity Blockchain System (IBS) | New Design | P | ⚫️ | ⚫️ | 2/14 | ||||||||||||
| 59 | 63 | 32 | 16 | 15 | 22 | 13 | 30 | 42 | 38 | 13 | 27 | 37 | 11 |
| Challenge | Proposed Solution |
|---|---|
| Privacy | Patient information and medical activity are recorded on separate blockchains, while health records are stored in IPFS. |
| Security | PBFT consensus ensures security as long as not more than 1/3 of the validators are malicious. |
| Confidentiality | Patient information, medical activity, and health records are all encrypted via public-key cryptography. |
| Interoperability | Non-media files should be stored in JSON format to allow different applications to build compatibility independent of other applications |
| Accessibility | Data requesters (DR) are not required to be part of the consortium to submit a request. |
| Scalability | At any given period of time (epoch), a subset of validators is chosen to produce blocks to increase throughput. |
| Availability | Because all medical data are distributed either on blockchains or IPFS, data is available as long as the majority of nodes are online. |
| Authentication | System users have username and password to access applications as well as private and public keys to encrypt/decrypt data from blockchain/IPFS. |
| Access Control | Hyperledger Sawtooth provides fine-grained permissions to allow data owners (DO) to control access to their EHR data. |
| Data Integrity | True immutability due to distributed architecture ensures EHR data cannot be tampered with when the supermajority of nodes is honest. |
| Data Validity | DO and data providers (DP) need to sign off before EHR data is committed to the blockchain or uploaded to IPFS. |
| Data Ownership | DO needs to approve by decrypting or by creating the re-encryption key and sending it back to the DR. |
| Data Storage | EHR data is stored on IPFS, and redundant copies are distributed to consortium members to serve as a backup in case of ransomware attacks. |
| Ease of Use | Since Hyperledger Sawtooth core is separate from application layer; desktop, web, and mobile applications can be developed independently. |
Publisher’s Note: MDPI stays neutral with regard to jurisdictional claims in published maps and institutional affiliations. |
© 2022 by the authors. Licensee MDPI, Basel, Switzerland. This article is an open access article distributed under the terms and conditions of the Creative Commons Attribution (CC BY) license (https://creativecommons.org/licenses/by/4.0/).
Share and Cite
Pilares, I.C.A.; Azam, S.; Akbulut, S.; Jonkman, M.; Shanmugam, B. Addressing the Challenges of Electronic Health Records Using Blockchain and IPFS. Sensors 2022, 22, 4032. https://doi.org/10.3390/s22114032
Pilares ICA, Azam S, Akbulut S, Jonkman M, Shanmugam B. Addressing the Challenges of Electronic Health Records Using Blockchain and IPFS. Sensors. 2022; 22(11):4032. https://doi.org/10.3390/s22114032
Chicago/Turabian StylePilares, Iris Cathrina Abacan, Sami Azam, Serkan Akbulut, Mirjam Jonkman, and Bharanidharan Shanmugam. 2022. "Addressing the Challenges of Electronic Health Records Using Blockchain and IPFS" Sensors 22, no. 11: 4032. https://doi.org/10.3390/s22114032
APA StylePilares, I. C. A., Azam, S., Akbulut, S., Jonkman, M., & Shanmugam, B. (2022). Addressing the Challenges of Electronic Health Records Using Blockchain and IPFS. Sensors, 22(11), 4032. https://doi.org/10.3390/s22114032

