Early Detection of the Initiation of Sit-to-Stand Posture Transitions Using Orthosis-Mounted Sensors
Abstract
1. Introduction
2. Methods
2.1. Sensor System
2.2. Data Collection Protocol
2.3. Signal Preprocessing
2.4. Data Annotation
2.5. Feature Extraction
2.6. Feature Selection: Minimum-Redundancy-Maximum-Relevance (mRMR)
2.7. Classifiers
2.7.1. Extreme Learning Machine (ELM)
2.7.2. Multilayer Perceptron (MLP)
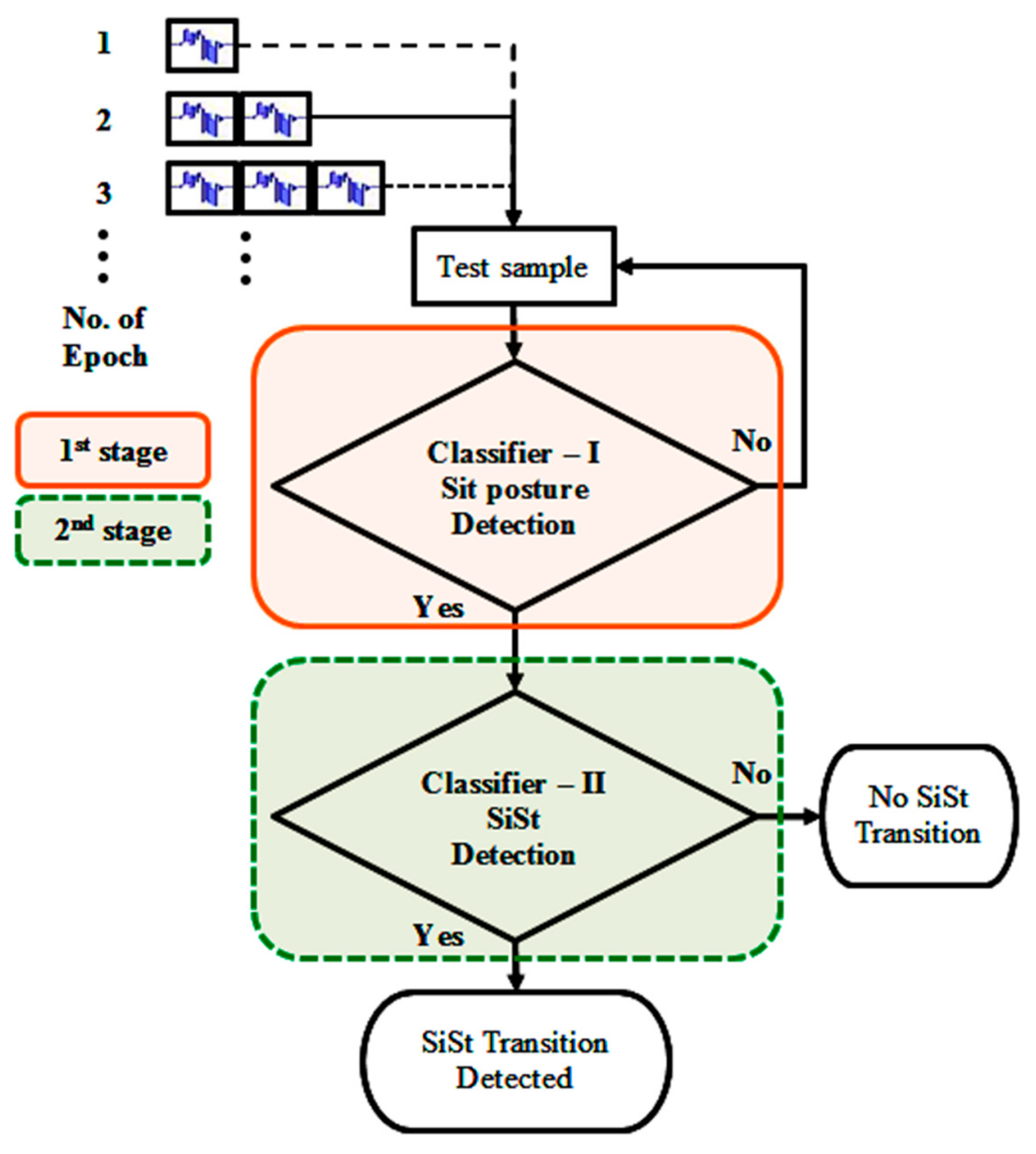
2.8. SiSt Transition Detection: Two Stage Recognition
2.9. Performance Measures
2.9.1. Evaluation of Epoch-Level Detection
2.9.2. Evaluation of Transition-Level Detection
2.9.3. Detection Time (DT)
2.9.4. Statistical Analysis
2.9.5. Computational Complexity
3. Results
4. Discussion
5. Conclusions
Acknowledgments
Author Contributions
Conflicts of Interest
References
- Centers for Disease Control and Prevention. The State of Aging and Health in America 2013; Centers for Disease Control and Prevention: Washington, DC, USA, 2013. [Google Scholar]
- Stein, J.; Bishop, L.; Stein, D.J.; Wong, C.K. Gait Training with a Robotic Leg Brace After Stroke: A Randomized Controlled Pilot Study. Am. J. Phys. Med. Rehabil. 2014, 93, 987–994. [Google Scholar] [CrossRef] [PubMed]
- Gordon, K.E.; Ferris, D.P. Learning to walk with a robotic ankle exoskeleton. J. Biomech. 2007, 40, 2636–2644. [Google Scholar] [CrossRef] [PubMed]
- Sawicki, G.S.; Ferris, D.P. A pneumatically powered knee-ankle-foot orthosis (KAFO) with myoelectric activation and inhibition. J. NeuroEng. Rehabil. 2009, 6, 23. [Google Scholar] [CrossRef] [PubMed]
- Shorter, K.A.; Kogler, G.F.; Loth, E.; Durfee, W.K.; Hsiao-Wecksler, E.T. A portable powered ankle-foot orthosis for rehabilitation. J. Rehabil. Res. Dev. 2011, 48, 459. [Google Scholar] [CrossRef] [PubMed]
- Paraschiv-Ionescu, A.; Buchser, E.E.; Rutschmann, B.; Najafi, B.; Aminian, K. Ambulatory system for the quantitative and qualitative analysis of gait and posture in chronic pain patients treated with spinal cord stimulation. Gait Posture 2004, 20, 113–125. [Google Scholar] [CrossRef] [PubMed]
- Salarian, A.; Russmann, H.; Vingerhoets, F.J. G.; Burkhard, P.R.; Aminian, K. Ambulatory Monitoring of Physical Activities in Patients With Parkinson’s Disease. IEEE Trans. Biomed. Eng. 2007, 54, 2296–2299. [Google Scholar] [CrossRef] [PubMed]
- Wu, S.-K.; Driver, T.; Shen, X. Design and Control of a Pneumatically Actuated Lower-Extremity Orthosis. J. Med. Devices 2012, 6. [Google Scholar] [CrossRef]
- Kiguchi, K.; Tanaka, T.; Fukuda, T. Neuro-fuzzy control of a robotic exoskeleton with EMG signals. IEEE Trans. Fuzzy Syst. 2004, 12, 481–490. [Google Scholar] [CrossRef]
- Shen, H.; Song, Q.; Deng, X.; Zhao, Y.; Yu, Y.; Ge, Y. Recognition of phases in sit-to-stand motion by Neural Network Ensemble (NNE) for power assist robot. In Proceedings of the IEEE ROBIO International Conference on Robotics and Biomimetics, Sanya, China, 15–18 December 2007; pp. 1703–1708. [Google Scholar]
- Fleischer, C.; Hommel, G. A Human–Exoskeleton Interface Utilizing Electromyography. IEEE Trans. Robot. 2008, 24, 872–882. [Google Scholar] [CrossRef]
- Huang, H.; Kuiken, T.A.; Lipschutz, R.D. A Strategy for Identifying Locomotion Modes Using Surface Electromyography. IEEE Trans. Biomed. Eng. 2009, 56, 65–73. [Google Scholar] [CrossRef] [PubMed]
- Tsukahara, A.; Kawanishi, R.; Hasegawa, Y.; Sankai, Y. Sit-to-Stand and Stand-to-Sit Transfer Support for Complete Paraplegic Patients with Robot Suit HAL. Adv. Robot. 2010, 24, 1615–1638. [Google Scholar] [CrossRef]
- Block, J.; Van Drongelen, S.; Heitzmann, D.W.W.; Müller, R.; Grün, M.; Wolf, S.I. Sit to stand movement supported by an active orthosis. Gait Posture 2013, 38 (Suppl. 1), S22–S23. [Google Scholar] [CrossRef]
- Mefoued, S. A second order sliding mode control and a neural network to drive a knee joint actuated orthosis. Neurocomputing 2015, 155, 71–79. [Google Scholar] [CrossRef]
- Goulart, F.R.; Valls-Solé, J. Patterned electromyographic activity in the sit-to-stand movement. Clin. Neurophysiol. 1999, 110, 1634–1640. [Google Scholar] [CrossRef]
- Hussein, S.E.; Granat, M.H. Intention detection using a neuro-fuzzy EMG classifier. IEEE Eng. Med. Biol. Mag. 2002, 21, 123–129. [Google Scholar] [CrossRef] [PubMed]
- Davies, G.; Reilly, J.J.; Paton, J.Y. Objective measurement of posture and posture transitions in the pre-school child. Physiol. Meas. 2012, 33, 1913. [Google Scholar] [CrossRef] [PubMed]
- Dowd, K.P.; Harrington, D.M.; Bourke, A.K.; Nelson, J.; Donnelly, A.E. The measurement of sedentary patterns and behaviors using the activPALTM Professional physical activity monitor. Physiol. Meas. 2012, 33, 1887. [Google Scholar] [CrossRef] [PubMed]
- Ganea, R.; Paraschiv-Ionescu, A.; Aminian, K. Detection and Classification of Postural Transitions in Real-World Conditions. IEEE Trans. Neural Syst. Rehabil. Eng. 2012, 20, 688–696. [Google Scholar] [CrossRef] [PubMed]
- Najafi, B.; Aminian, K.; Loew, F.; Blanc, Y.; Robert, P.A. Measurement of stand-sit and sit-stand transitions using a miniature gyroscope and its application in fall risk evaluation in the elderly. IEEE Trans. Biomed. Eng. 2002, 49, 843–851. [Google Scholar] [CrossRef] [PubMed]
- Janssen, W.G.M.; Bussmann, J.B.J.; Horemans, H.L.D.; Stam, H.J. Analysis and decomposition of accelerometric signals of trunk and thigh obtained during the sit-to-stand movement. Med. Biol. Eng. Comput. 2005, 43, 265–272. [Google Scholar] [CrossRef] [PubMed]
- Giansanti, D.; Maccioni, G.; Macellari, V. The development and test of a device for the reconstruction of 3-D position and orientation by means of a kinematic sensor assembly with rate gyroscopes and accelerometers. IEEE Trans. Biomed. Eng. 2005, 52, 1271–1277. [Google Scholar] [CrossRef] [PubMed]
- Adame, M.R.; Al-Jawad, A.; Romanovas, M.; Hobert, M.A.; Maetzler, W.; Möller, K.; Manoli, Y. TUG Test Instrumentation for Parkinson’s disease patients using Inertial Sensors and Dynamic Time Warping. Biomed. Eng. Biomed. Tech. 2012, 57, 1071–1074. [Google Scholar] [CrossRef]
- Fatmehsari, Y.R.; Bahrami, F. Sit-to-stand or stand-to-sit: Which movement can classify better Parkinsonian patients from healthy elderly subjects? In Proceedings of the 18th Iranian Conference of Biomedical Engineering (ICBME), Tehran, Iran, 14–16 December 2011; pp. 48–53. [Google Scholar]
- Van Lummel, R.C.; Ainsworth, E.; Lindemann, U.; Zijlstra, W.; Chiari, L.; Van Campen, P.; Hausdorff, J.M. Automated approach for quantifying the repeated sit-to-stand using one body fixed sensor in young and older adults. Gait Posture 2013, 38, 153–156. [Google Scholar] [CrossRef] [PubMed]
- Bidargaddi, N.; Sarela, A.; Boyle, J.; Cheung, V.; Karunanithi, M.; Klingbei, L.; Yelland, C.; Gray, L. Wavelet based approach for posture transition estimation using a waist worn accelerometer. In Proceedings of the 29th Annual International Conference of the IEEE Engineering in Medicine and Biology Society, Lyon, France, 23–26 August 2007; pp. 1884–1887. [Google Scholar]
- Rodríguez-Martín, D.; Samà, A.; Pérez-López, C.; Cabestany, J.; Català, A.; Rodríguez-Molinero, A. Posture transition identification on PD patients through a SVM-based technique and a single waist-worn accelerometer. Neurocomputing 2015, 164, 144–153. [Google Scholar] [CrossRef]
- Doulah, A.; Shen, X.; Sazonov, E. A method for early detection of the initiation of sit-to-stand posture transitions. Physiol. Meas. 2016, 37, 515. [Google Scholar] [CrossRef] [PubMed]
- Yoshioka, S.; Nagano, A.; Hay, D.C.; Fukashiro, S. Biomechanical analysis of the relation between movement time and joint moment development during a sit-to-stand task. Biomed. Eng. OnLine 2009, 8, 27. [Google Scholar] [CrossRef] [PubMed]
- Peng, H.; Long, F.; Ding, C. Feature selection based on mutual information criteria of max-dependency, max-relevance, and min-redundancy. IEEE Trans. Pattern Anal. Mach. Intell. 2005, 27, 1226–1238. [Google Scholar] [CrossRef] [PubMed]
- Yao, X. Evolving Artificial Neural Networks. Proc. IEEE 1999, 87, 1423–1447. [Google Scholar]
- Huang, G.-B.; Zhu, Q.-Y.; Siew, C.-K. Extreme learning machine: Theory and applications. Neurocomputing 2006, 70, 489–501. [Google Scholar] [CrossRef]
- Bishop, C.M. Pattern Recognition and Machine Learning (Information Science and Statistics); Springer: New York, NY, USA, 2006; ISBN 978-0-387-31073-2. [Google Scholar]







| Activity | Description |
|---|---|
| 1 | Sit comfortably on a chair for 60 s |
| 2 | 20 s sit, 20 s stand, 20 s sit |
| 3 | 20 s sit, short distance walking and stand for 20 s, 20 s sit |
| 4 | 20 s sit, 20 s stand, short distance walking and sit for 20 s |
| 5 | 60 s walking on a treadmill at normal speed |
| 6 | Repetition of activity 2 with fast transitions |
| 7 | Repetition of activity 3 with fast transitions and walking |
| 8 | 20 s stand, short distance walking and sit for 20 s |
| 9 | 60 s walking on a treadmill at 2–3 mph |
| 10 | 60 s walking on a treadmill at 3–4 mph |
| Position | Description |
|---|---|
| 0 | Fully extended legs |
| 1 | Legs bent under the chair |
| 2 | Knees bent at 90-degree angle |
| 3 | Crossed ankles (left over right ankle) |
| 4 | Leg crossed (left leg over right knee) |
| Feature No. | Description | Feature No. | Description |
|---|---|---|---|
| 1 | Standard deviation | 7 | Median |
| 2 | Entropy | 8 | Slope |
| 3 | Coefficient of variation | 9 | Maximum to root mean square (RMS ratio) |
| 4 | Mean | 10 | RMS to mean ratio |
| 5 | Maximum | 11 | Fractal dimension |
| 6 | Minimum |
| Epoch | TPRe | TNRe | ACCe | F1e | FTD | DT, s | % into the Transition | No. of FPe |
|---|---|---|---|---|---|---|---|---|
| 1 | 0.1211 | 0.9994 | 0.9861 | 0.1713 | 14 | 0.38 ± 0.40 | 29.3 | 16 |
| 2 | 0.3255 | 0.9997 | 0.9889 | 0.4327 | 5 | 0.32 ± 0.37 | 24.3 | 2 |
| 3 | 0.4019 | 0.9994 | 0.9898 | 0.5071 | 4 | 0.28 ± 0.37 | 21.6 | 4 |
| 4 | 0.2508 | 0.9987 | 0.9872 | 0.3280 | 10 | 0.44 ± 0.33 | 33.6 | 5 |
| 5 | 0.6553 | 0.9991 | 0.9932 | 0.7240 | 0 | 0.19 ± 0.33 | 14.3 | 1 |
| 6 | 0.5023 | 0.9994 | 0.9913 | 0.6111 | 0 | 0.27 ± 0.32 | 20.8 | 0 |
| 7 | 0.6658 | 0.9990 | 0.9933 | 0.7283 | 0 | 0.20 ± 0.33 | 15.1 | 0 |
| 8 | 0.6510 | 0.9990 | 0.9931 | 0.7187 | 0 | 0.19 ± 0.33 | 14.3 | 0 |
| 9 | 0.6739 | 0.9990 | 0.9933 | 0.7360 | 0 | 0.20 ± 0.32 | 15.1 | 1 |
| 10 | 0.6718 | 0.9989 | 0.9932 | 0.7311 | 1 | 0.17 ± 0.32 | 13.0 | 0 |
| Epoch | TPRe | TNRe | ACCe | F1e | FTD | DT, s | % into the Transition | No. of FPe |
|---|---|---|---|---|---|---|---|---|
| 1 | 0.1673 | 0.9995 | 0.9869 | 0.2227 | 5 | 0.40 ± 0.40 | 31.0 | 6 |
| 2 | 0.5254 | 0.9995 | 0.9918 | 0.6315 | 2 | 0.23 ± 0.35 | 17.6 | 1 |
| 3 | 0.5262 | 0.9994 | 0.9917 | 0.6299 | 3 | 0.25 ± 0.36 | 19.1 | 8 |
| 4 | 0.3083 | 0.9986 | 0.9882 | 0.4048 | 4 | 0.43 ± 0.34 | 32.8 | 8 |
| 5 | 0.7038 | 0.9988 | 0.9937 | 0.7547 | 1 | 0.17 ± 0.32 | 12.8 | 1 |
| 6 | 0.6952 | 0.9988 | 0.9937 | 0.7518 | 1 | 0.15 ± 0.31 | 11.9 | 4 |
| 7 | 0.7416 | 0.9985 | 0.9942 | 0.7727 | 1 | 0.15 ± 0.31 | 11.3 | 0 |
| 8 | 0.7323 | 0.9987 | 0.9941 | 0.7765 | 0 | 0.13 ± 0.32 | 10.0 | 0 |
| 9 | 0.7381 | 0.9986 | 0.9940 | 0.7752 | 0 | 0.15 ± 0.31 | 11.7 | 0 |
| 10 | 0.7370 | 0.9986 | 0.9941 | 0.7753 | 0 | 0.12 ± 0.30 | 9.2 | 2 |
| Classifier | Number of Neurons Used | Training Time 1st Stage | Training Time 2nd Stage | Recognition Time 1st Stage | Recognition Time 2nd Stage |
|---|---|---|---|---|---|
| ELM | 600 | 8.6570 | 8.7038 | 0.0410 | 0.0371 |
| MLP | 70 | 44.2000 | 23.4580 | 0.0110 | 0.0110 |
© 2017 by the authors. Licensee MDPI, Basel, Switzerland. This article is an open access article distributed under the terms and conditions of the Creative Commons Attribution (CC BY) license (http://creativecommons.org/licenses/by/4.0/).
Share and Cite
Doulah, A.; Shen, X.; Sazonov, E. Early Detection of the Initiation of Sit-to-Stand Posture Transitions Using Orthosis-Mounted Sensors. Sensors 2017, 17, 2712. https://doi.org/10.3390/s17122712
Doulah A, Shen X, Sazonov E. Early Detection of the Initiation of Sit-to-Stand Posture Transitions Using Orthosis-Mounted Sensors. Sensors. 2017; 17(12):2712. https://doi.org/10.3390/s17122712
Chicago/Turabian StyleDoulah, Abul, Xiangrong Shen, and Edward Sazonov. 2017. "Early Detection of the Initiation of Sit-to-Stand Posture Transitions Using Orthosis-Mounted Sensors" Sensors 17, no. 12: 2712. https://doi.org/10.3390/s17122712
APA StyleDoulah, A., Shen, X., & Sazonov, E. (2017). Early Detection of the Initiation of Sit-to-Stand Posture Transitions Using Orthosis-Mounted Sensors. Sensors, 17(12), 2712. https://doi.org/10.3390/s17122712

