Sign in to use this feature.

Years

Between: -

Subjects

remove_circle_outline
remove_circle_outline
remove_circle_outline
remove_circle_outline
remove_circle_outline
remove_circle_outline
remove_circle_outline
remove_circle_outline
remove_circle_outline

Journals

remove_circle_outline
remove_circle_outline
remove_circle_outline
remove_circle_outline

Article Types

Countries / Regions

remove_circle_outline
remove_circle_outline
remove_circle_outline

Search Results (124)

Search Parameters:
Keywords = topK ranking

Order results
Result details
Results per page
Select all
Export citation of selected articles as:
11 pages, 1590 KB  
Article
Radiomic Analysis for Ki-67 Classification in Small Bowel Neuroendocrine Tumors
by Filippo Checchin, Davide Malerba, Alessandro Gambella, Aurora Rita Puleri, Virginia Sambuceti, Alessandro Vanoli, Federica Grillo, Lorenzo Preda and Chandra Bortolotto
Cancers 2026, 18(3), 463; https://doi.org/10.3390/cancers18030463 - 30 Jan 2026
Viewed by 55
Abstract
Objective: To analyze radiomic features extracted from CT images of small bowel neuroendocrine tumors and evaluate their association with Ki-67 expression. Methods: 128 small bowel NET primary and secondary lesions from 34 patients were analyzed. Manual segmentation of the lesions was [...] Read more.
Objective: To analyze radiomic features extracted from CT images of small bowel neuroendocrine tumors and evaluate their association with Ki-67 expression. Methods: 128 small bowel NET primary and secondary lesions from 34 patients were analyzed. Manual segmentation of the lesions was conducted on portal-phase CT images using ITK-SNAP v. 4.0®, and 107 radiomic features were extracted using the PyRadiomics library. The lesions were categorized into two groups based on their Ki-67 index expression (≤1% and >1%). Correlation filtering reduced the set of 107 to 41 radiomic features. Inferential statistical analyses (t-test and Mann–Whitney U, following Shapiro–Wilk and Levene’s tests) identified 19 significant features (p < 0.05) that were predominantly texture related. A ranking procedure further reduced these to eight top-performing variables across multiple selection methods (Information Gain, Gini, ANOVA, χ2). Five supervised Machine Learning models (Logistic Regression, Support Vector Machine (SVM), K-Nearest Neighbors (KNN), XGBoost, and Random Forest) were trained and validated using 5-fold cross-validation. The evaluation metrics employed included AUC, accuracy, precision, recall, F1 score, and a confusion matrix. Results: Random Forest exhibited the best overall performance (AUC = 0.80; F1 score = 0.813; Recall = 0.847). The model’s low false negative rate (15.3%) suggests potential clinical utility in minimizing the risk of underestimating more aggressive lesions. Conclusions: Radiomics represents a promising frontier to identify patterns associated with histopathological markers. This study highlights its potential for non-invasive assessment of proliferative rate in small bowel neuroendocrine tumors, confirming the performance in the literature, and posing an interesting prospect for future research. Full article
(This article belongs to the Topic Machine Learning and Deep Learning in Medical Imaging)
Show Figures

Figure 1

30 pages, 612 KB  
Article
A KNN-Based Bilingual Book Recommendation System with Gamification and Learning Analytics
by Aray Kassenkhan
Information 2026, 17(2), 120; https://doi.org/10.3390/info17020120 - 27 Jan 2026
Viewed by 146
Abstract
The article reports on a bilingual and interpretable book recommendation platform for schoolchildren. This platform uses a lightweight K-Nearest Neighbors algorithm combined with gamification and learning analytics. This application has been designed for a bilingual learning environment in Kazakhstan, supporting learning in Kazakh [...] Read more.
The article reports on a bilingual and interpretable book recommendation platform for schoolchildren. This platform uses a lightweight K-Nearest Neighbors algorithm combined with gamification and learning analytics. This application has been designed for a bilingual learning environment in Kazakhstan, supporting learning in Kazakh and Russian languages, and is intended to improve reading engagement through culturally adjusted personalization. The recommendation engine combines content and collaborative filtering in that it leverages structured book data (genres, target age ranges, authors, languages, and semantics) and learner attributes (language of instruction, preferences, and learner history). A hybrid ranking function combines the similarity to the user and the item similarity to produce top-N recommendations, whereas gamification elements (points, achievements, and reading challenges) are used to foster sustained activity.Teacher dashboards show learners’ overall reading activity and progress through real-time data visualization. The initial calibration of the model was carried out using an open-source book collection consisting of 5197 items. Thereafter, the model was modified for a curated bilingual collection of 600 books intended for use in educational institutions in the Kazakh and Russian languages. The validation experiment was carried out on a pilot test involving 156 children. The experimental outcome suggests a stable level of recommendation in terms of the Precision@10 and Recall@10 values of 0.71 and 0.63 respectively. The computational complexity remained low. Moreover, the bilingual normalization technique increased the relevance of recommendations of non-majority language items by 12.4%. In conclusion, the proposed approach presents a scalable and transparent framework for AI-assisted reading personalization in bilingual e-learning systems. Future research will focus on transparent recommendation interfaces and more adaptive learner modeling. Full article
(This article belongs to the Special Issue Trends in Artificial Intelligence-Supported E-Learning)
Show Figures

Graphical abstract

38 pages, 9992 KB  
Article
Learning-Based Multi-Objective Optimization of Parametric Stadium-Type Tiered-Seating Configurations
by Metin Arel and Fikret Bademci
Mathematics 2026, 14(3), 410; https://doi.org/10.3390/math14030410 - 24 Jan 2026
Viewed by 303
Abstract
Parametric tiered-seating design can be framed as a constrained multi-objective optimization problem in which a low-dimensional decision vector is evaluated by a deterministic operator with sequential feasibility rejection and visibility constraints. This study introduces an oracle-preserving, learning-assisted screening workflow, where a multi-output multilayer [...] Read more.
Parametric tiered-seating design can be framed as a constrained multi-objective optimization problem in which a low-dimensional decision vector is evaluated by a deterministic operator with sequential feasibility rejection and visibility constraints. This study introduces an oracle-preserving, learning-assisted screening workflow, where a multi-output multilayer perceptron (MLP) is used only to prioritize candidates for evaluation. Here, multi-output denotes a single network trained to predict the full objective vector jointly. Candidates are sampled within bounded decision ranges and evaluated by an operator that propagates section-coupled geometric state and enforces hard clearance thresholds through a Vertical Sightline System (VSS), i.e., a deterministic row-wise sightline/clearance evaluator that enforces hard clearance thresholds. The oracle-evaluated set is reduced to its mixed-direction Pareto-efficient subset and filtered by feature-space proximity to a fixed validation reference using nearest-neighbor distances in standardized 11-dimensional features, yielding a robustness-oriented pool. A compact shortlist is derived via TOPSIS (Technique for Order Preference by Similarity to an Ideal Solution; used here strictly as a post-Pareto decision-support ranking rule), and preference uncertainty is assessed by Monte Carlo weight sampling from a symmetric Dirichlet distribution. In an archived run under a fixed oracle budget, 1235 feasible designs are evaluated, producing 934 evaluated Pareto solutions; proximity filtering retains 187 robust candidates and TOPSIS reports a traceable top-30 shortlist. Stability is supported by concentrated top-k frequencies under weight perturbations and by audits under single-feature-drop ablations and tested rounding precisions. Overall, the workflow enables reproducible multi-objective screening and reporting for feasibility-dominated seating design. Full article
Show Figures

Figure 1

27 pages, 2766 KB  
Article
Explainable Reciprocal Recommender System for Affiliate–Seller Matching: A Two-Stage Deep Learning Approach
by Hanadi Almutairi and Mourad Ykhlef
Information 2026, 17(1), 101; https://doi.org/10.3390/info17010101 - 19 Jan 2026
Viewed by 136
Abstract
This paper presents a two-stage explainable recommendation system for reciprocal affiliate–seller matching that uses machine learning and data science to handle voluminous data and generate personalized ranking lists for each user. In the first stage, a representation learning model was trained to create [...] Read more.
This paper presents a two-stage explainable recommendation system for reciprocal affiliate–seller matching that uses machine learning and data science to handle voluminous data and generate personalized ranking lists for each user. In the first stage, a representation learning model was trained to create dense embeddings for affiliates and sellers, ensuring efficient identification of relevant pairs. In the second stage, a learning-to-rank approach was applied to refine the recommendation list based on user suitability and relevance. Diversity-enhancing reranking (maximal marginal relevance/explicit query aspect diversification) and popularity penalties were also implemented, and their effects on accuracy and provider-side diversity were quantified. Model interpretability techniques were used to identify which features affect a recommendation. The system was evaluated on a fully synthetic dataset that mimics the high-level statistics generated by affiliate platforms, and the results were compared against classical baselines (ALS, Bayesian personalized ranking) and ablated variants of the proposed model. While the reported ranking metrics (e.g., normalized discounted cumulative gain at 10 (NDCG@10)) are close to 1.0 under controlled conditions, potential overfitting, synthetic data limitations, and the need for further validation on real-world datasets are addressed. Attributions based on Shapley additive explanations were computed offline for the ranking model and excluded from the online latency budget, which was dominated by approximate nearest neighbors-based retrieval and listwise ranking. Our work demonstrates that high top-K accuracy, diversity-aware reranking, and post hoc explainability can be integrated within a single recommendation pipeline. While initially validated under synthetic evaluation, the pipeline was further assessed on a public real-world behavioral dataset, highlighting deployment challenges in affiliate–seller platforms and revealing practical constraints related to incomplete metadata. Full article
Show Figures

Figure 1

38 pages, 12112 KB  
Article
Enhanced Educational Optimization Algorithm Based on Student Psychology for Global Optimization Problems and Real Problems
by Wenyu Miao, Katherine Lin Shu and Xiao Yang
Biomimetics 2026, 11(1), 70; https://doi.org/10.3390/biomimetics11010070 - 14 Jan 2026
Viewed by 358
Abstract
To address the insufficient exploration ability, susceptibility to local optima, and limited convergence accuracy of the standard Student Psychology-Based Optimization (SPBO) algorithm in three-dimensional UAV trajectory planning, we propose an enhanced variant, Enhanced SPBO (ESPBO). ESPBO augments SPBO with three complementary strategies: (i) [...] Read more.
To address the insufficient exploration ability, susceptibility to local optima, and limited convergence accuracy of the standard Student Psychology-Based Optimization (SPBO) algorithm in three-dimensional UAV trajectory planning, we propose an enhanced variant, Enhanced SPBO (ESPBO). ESPBO augments SPBO with three complementary strategies: (i) Time-Adaptive Scheduling, which uses normalized time (τ=t/T) to schedule global step-size shrinking, Gaussian fine-tuning, and Lévy flight intensity, enabling strong early exploration and fine late-stage exploitation; (ii) Mentor Pool Guidance, which selects a top-K mentor set and applies time-varying guidance weights to reduce misleading attraction and improve directional stability; and (iii) Directional Jump Exploration, which couples a differential vector with Lévy flights to strengthen basin-crossing while keeping the differential step bounded for robustness. Numerical experiments on CEC2017, CEC2020 and CEC2022 benchmark functions compare ESPBO with Grey Wolf Optimization (GWO), Whale Optimization Algorithm (WOA), Improved multi-strategy adaptive Grey Wolf Optimization (IAGWO), Dung Beetle Optimization (DBO), Snake Optimization (SO), Rime Optimization (RIME), and the original SPBO. We evaluate best path length, mean trajectory length, standard deviation, and convergence curves and assess statistical stability via Wilcoxon rank-sum tests (p = 0.05) and the Friedman test. ESPBO significantly outperforms the comparison algorithms in path-planning accuracy and convergence stability, ranking first on both test suites. Applied to 3D UAV trajectory planning in mountainous terrain with no-fly zones, ESPBO achieves an optimal path length of 199.8874 m, an average path length of 205.8179 m, and a standard deviation of 5.3440, surpassing all baselines; notably, ESPBO’s average path length is even lower than the optimal path length of other algorithms. These results demonstrate that ESPBO provides an efficient and robust solution for UAV trajectory optimization in intricate environments and extends the application of swarm intelligence algorithms in autonomous navigation. Full article
(This article belongs to the Special Issue Exploration of Bio-Inspired Computing: 2nd Edition)
Show Figures

Figure 1

26 pages, 2439 KB  
Article
Organizational Sustainability in the U.S. Audit Market: Firm Survival, Structural Risk Factors, and the Stable Dominance of the Big Four
by Viktoriia Vovk, Jan Polcyn, Mălina Dârja, Olena Doroshenko and Rafal Rebilas
Sustainability 2026, 18(2), 600; https://doi.org/10.3390/su18020600 - 7 Jan 2026
Viewed by 286
Abstract
A robust audit services market is essential for ensuring financial transparency, regulatory compliance, and investor confidence. As a dimension of organizational sustainability, the capacity of audit firms to remain competitive and resilient under market pressures is increasingly relevant. However, existing research has paid [...] Read more.
A robust audit services market is essential for ensuring financial transparency, regulatory compliance, and investor confidence. As a dimension of organizational sustainability, the capacity of audit firms to remain competitive and resilient under market pressures is increasingly relevant. However, existing research has paid insufficient attention to the stability of audit firms and the survival dynamics of mid-sized players. The present study addresses this gap by examining the volatility of the U.S. audit services market and the sustained dominance of the Big Four firms over the 2019–2023 period. Based on data from Accounting Today’s annual rankings, the study employs Kaplan–Meier survival analysis to assess the probability of audit firms remaining in the Top 100 over time. Furthermore, K-means clustering is used to identify structural factors contributing to firm exit, including revenue, number of employees, branches, and partners. The results indicate that, while the Big Four retained stable leadership, 19 firms exited the rankings, with revenue and number of specialists being the most influential exit factors. These findings provide insights for enhancing risk assessment, strategic planning, and regulatory design. Moreover, the study contributes to broader discussions on organizational sustainability and long-term competitiveness within the context of the U.S. audit sector, while offering insights that may be informative for understanding similar dynamics in other markets rather than aiming for direct global generalization. Full article
(This article belongs to the Section Economic and Business Aspects of Sustainability)
Show Figures

Figure 1

19 pages, 778 KB  
Article
GALR: Graph-Based Root Cause Localization and LLM-Assisted Recovery for Microservice Systems
by Wenya Zhang, Zhi Yang, Fang Peng, Le Zhang, Yiting Chen and Ruibo Chen
Electronics 2026, 15(1), 243; https://doi.org/10.3390/electronics15010243 - 5 Jan 2026
Viewed by 434
Abstract
With the rapid evolution of cloud-native platforms, microservice-based systems have become increasingly large-scale and complex, making fast and accurate root cause localization and recovery a critical challenge. Runtime signals in such systems are inherently multimodal—combining metrics, logs, and traces—and are intertwined through deep, [...] Read more.
With the rapid evolution of cloud-native platforms, microservice-based systems have become increasingly large-scale and complex, making fast and accurate root cause localization and recovery a critical challenge. Runtime signals in such systems are inherently multimodal—combining metrics, logs, and traces—and are intertwined through deep, dynamic service dependencies, which often leads to noisy alerts, ambiguous fault propagation paths, and brittle, manually curated recovery playbooks. To address these issues, we propose GALR, a graph- and LLM-based framework for root cause localization and recovery in microservice-based business middle platforms. GALR first constructs a multimodal service call graph by fusing time-series metrics, structured logs, and trace-derived topology, and employs a GAT-based root cause analysis module with temporal-aware edge attention to model failure propagation. On top of this, an LLM-based node enhancement mechanism infers anomaly, normal, and uncertainty scores from log contexts and injects them into node representations and attention bias terms, improving robustness under noisy or incomplete signals. Finally, GALR integrates a retrieval-augmented LLM agent that retrieves similar historical cases and generates executable recovery strategies, with consistency checking against expert-standard playbooks to ensure safety and reproducibility. Extensive experiments on three representative microservice datasets demonstrate that GALR consistently achieves superior Top-k accuracy and mean reciprocal rank for root cause localization, while the retrieval-augmented agent yields substantially more accurate and actionable recovery plans compared with graph-only and LLM-only baselines, providing a practical closed-loop solution from anomaly perception to recovery execution. Full article
(This article belongs to the Special Issue Advanced Techniques for Multi-Agent Systems)
Show Figures

Figure 1

17 pages, 4323 KB  
Article
Render-Rank-Refine: Accurate 6D Indoor Localization via Circular Rendering
by Haya Monawwar and Guoliang Fan
J. Imaging 2026, 12(1), 10; https://doi.org/10.3390/jimaging12010010 - 25 Dec 2025
Viewed by 302
Abstract
Accurate six-degree-of-freedom (6-DoF) camera pose estimation is essential for augmented reality, robotics navigation, and indoor mapping. Existing pipelines often depend on detailed floorplans, strict Manhattan-world priors, and dense structural annotations, which lead to failures in ambiguous room layouts where multiple rooms appear in [...] Read more.
Accurate six-degree-of-freedom (6-DoF) camera pose estimation is essential for augmented reality, robotics navigation, and indoor mapping. Existing pipelines often depend on detailed floorplans, strict Manhattan-world priors, and dense structural annotations, which lead to failures in ambiguous room layouts where multiple rooms appear in a query image and their boundaries may overlap or be partially occluded. We present Render-Rank-Refine, a two-stage framework operating on coarse semantic meshes without requiring textured models or per-scene fine-tuning. First, panoramas rendered from the mesh enable global retrieval of coarse pose hypotheses. Then, perspective views from the top-k candidates are compared to the query via rotation-invariant circular descriptors, which re-ranks the matches before final translation and rotation refinement. Our method increases camera localization accuracy compared to the state-of-the-art SPVLoc baseline by reducing the translation error by 40.4% and the rotation error by 29.7% in ambiguous layouts, as evaluated on the Zillow Indoor Dataset. In terms of inference throughput, our method achieves 25.8–26.4 QPS, (Queries Per Second) which is significantly faster than other recent comparable methods, while maintaining accuracy comparable to or better than the SPVLoc baseline. These results demonstrate robust, near-real-time indoor localization that overcomes structural ambiguities and heavy geometric assumptions. Full article
(This article belongs to the Section Computer Vision and Pattern Recognition)
Show Figures

Figure 1

17 pages, 1137 KB  
Article
MicroRNA Signatures and Machine Learning Models for Predicting Cardiotoxicity in HER2-Positive Breast Cancer Patients
by Maria Anastasiou, Evangelos Oikonomou, Panagiotis Theofilis, Maria Gazouli, George-Angelos Papamikroulis, Athina Goliopoulou, Vasiliki Tsigkou, Vasiliki Skandami, Angeliki Margoni, Kyriaki Cholidou, Amanda Psyrri, Konstantinos Tsioufis, Flora Zagouri, Gerasimos Siasos and Dimitris Tousoulis
Pharmaceuticals 2025, 18(12), 1908; https://doi.org/10.3390/ph18121908 - 18 Dec 2025
Viewed by 612
Abstract
Background: HER2-positive breast cancer patients receiving chemotherapy and targeted therapy (including anthracyclines and trastuzumab) face an elevated risk of cardiotoxicity, which can lead to long-term cardiovascular complications. Identifying predictive biomarkers is essential for early intervention. Circulating microRNAs (miRNAs), known regulators of gene expression [...] Read more.
Background: HER2-positive breast cancer patients receiving chemotherapy and targeted therapy (including anthracyclines and trastuzumab) face an elevated risk of cardiotoxicity, which can lead to long-term cardiovascular complications. Identifying predictive biomarkers is essential for early intervention. Circulating microRNAs (miRNAs), known regulators of gene expression and cardiovascular function, have emerged as potential indicators of cardiotoxicity. This study aims to evaluate the differential expression of circulating miRNAs in HER2-positive breast cancer patients undergoing chemotherapy and to assess their prognostic ability for therapy-induced cardiotoxicity using machine learning models. Methods: Forty-seven patients were assessed for cardiac toxicity at baseline and every 3 months, up to 15 months. Blood samples were collected at baseline. MiRNA expression profiling for 84 microRNAs was performed using the miRCURY LNA miRNA PCR Panel. Differential expression was calculated via the 2−∆∆Ct method. The five most upregulated and five most downregulated miRNAs were further assessed using univariate logistic regression and receiver operating characteristic (ROC) analysis. Five machine learning models (Decision Tree, Random Forest (RF), Support Vector Machine (SVM), Gradient Boosting Machine (GBM), k-Nearest Neighbors (KNN)) were developed to classify cardiotoxicity based on miRNA expression. Results: Forty-five miRNAs showed significant differential expression between cardiac toxic and non-toxic groups. ROC analysis identified hsa-miR-155-5p (AUC 0.76, p = 0.006) and hsa-miR-124-3p (AUC 0.75, p = 0.007) as the strongest predictors. kNN, SVM, and RF models demonstrated high prognostic accuracy. The decision tree model identified hsa-miR-17-5p and hsa-miR-185-5p as key classifiers. SVM and RF highlighted additional miRNAs associated with cardiotoxicity (SVM: hsa-miR-143-3p, hsa-miR-133b, hsa-miR-145-5p, hsa-miR-185-5p, hsa-miR-199a-5p, RF: hsa-miR-185-5p, hsa-miR-145-5p, hsa-miR-17-5p, hsa-miR-144-3p, and hsa-miR-133a-3p). Performance metrics revealed that SVM, kNN, and RF models outperformed the decision tree in overall prognostic accuracy. Pathway enrichment analysis of top-ranked miRNAs demonstrated significant involvement in apoptosis, p53, MAPK, and focal adhesion pathways, all known to be implicated in chemotherapy-induced cardiac stress and remodeling. Conclusions: Circulating miRNAs show promise as biomarkers for predicting cardiotoxicity in breast cancer patients. Machine learning approaches may enhance miRNA-based risk stratification, enabling personalized monitoring and early cardioprotective interventions. Full article
(This article belongs to the Special Issue Chemotherapeutic and Targeted Drugs in Antitumor Therapy)
Show Figures

Graphical abstract

45 pages, 17121 KB  
Article
From Black Box to Transparency: An Explainable Machine Learning (ML) Framework for Ocean Wave Prediction Using SHAP and Feature-Engineering-Derived Variable
by Ahmet Durap
Mathematics 2025, 13(24), 3962; https://doi.org/10.3390/math13243962 - 12 Dec 2025
Viewed by 553
Abstract
Accurate prediction of significant wave height (SWH) is central to coastal ocean dynamics, wave–climate assessment, and operational marine forecasting, yet many high-performing machine-learning (ML) models remain opaque and weakly connected to underlying wave physics. We propose an explainable, feature engineering-guided ML framework for [...] Read more.
Accurate prediction of significant wave height (SWH) is central to coastal ocean dynamics, wave–climate assessment, and operational marine forecasting, yet many high-performing machine-learning (ML) models remain opaque and weakly connected to underlying wave physics. We propose an explainable, feature engineering-guided ML framework for coastal SWH prediction that combines extremal wave statistics, temporal descriptors, and SHAP-based interpretation. Using 30 min buoy observations from a high-energy, wave-dominated coastal site off Australia’s Gold Coast, we benchmarked seven regression models (Linear Regression, Decision Tree, Random Forest, Gradient Boosting, Support Vector Regression, K-Nearest Neighbors, and Neural Networks) across four feature sets: (i) Base (Hmax, Tz, Tp, SST, peak direction), (ii) Base + Temporal (lags, rolling statistics, cyclical hour/month encodings), (iii) Base + a physics-informed Wave Height Ratio, WHR = Hmax/Hs, and (iv) Full (Base + Temporal + WHR). Model skill is evaluated for full-year, 1-month, and 10-day prediction windows. Performance was assessed using R2, RMSE, MAE, and bias metrics, with the Technique for Order Preference by Similarity to Ideal Solution (TOPSIS) employed for multi-criteria ranking. Inclusion of WHR systematically improves performance, raising test R2 from a baseline range of ~0.85–0.95 to values exceeding 0.97 and reducing RMSE by up to 86%, with a Random Forest|Base + WHR configuration achieving the top TOPSIS score (1.000). SHAP analysis identifies WHR and lagged SWH as dominant predictors, linking model behavior to extremal sea states and short-term memory in the wave field. The proposed framework demonstrates how embedding simple, physically motivated features and explainable AI tools can transform black-box coastal wave predictors into transparent models suitable for geophysical fluid dynamics, coastal hazard assessment, and wave-energy applications. Full article
Show Figures

Figure 1

39 pages, 2868 KB  
Article
Machine Learning for Out-of-Sample Prediction of Industry Portfolio Returns Within Multi-Factor Asset Pricing Models
by Esra Sarıoğlu Duran, Turhan Korkmaz and Irem Ersöz Kaya
Appl. Sci. 2025, 15(24), 12866; https://doi.org/10.3390/app152412866 - 5 Dec 2025
Viewed by 1112
Abstract
Accurately predicting asset returns remains a central challenge in finance, with significant implications for portfolio optimization and risk management. In response to the challenge, this study evaluates the predictive performance of machine learning algorithms in estimating excess returns of U.S. industry portfolios, within [...] Read more.
Accurately predicting asset returns remains a central challenge in finance, with significant implications for portfolio optimization and risk management. In response to the challenge, this study evaluates the predictive performance of machine learning algorithms in estimating excess returns of U.S. industry portfolios, within the out-of-sample prediction framework of the Fama–French three-, four-, five- and six-factor asset pricing models. In the analysis, Support Vector Regression, Multilayer Perceptron, Linear Regression, and k-Nearest Neighbor were employed using monthly return data from 1992 to 2022, covering 5-, 10-, 12-, 17-, 30-, 38-, 48-, and 49-portfolio configurations composed of NYSE, AMEX, and NASDAQ-listed firms. The findings reveal that support vector regression achieved the highest number of top-ranked results, producing the most successful outcomes in 305 out of 836 model–portfolio combinations. However, multilayer perceptron achieved the best fit in the largest number of portfolios, ranking first in all groups except the 5-industry configuration. Furthermore, the Fama–French five-factor model outperformed other specifications across all groupings, confirming the value of incorporating profitability and investment information. Predictive performance also varied by industry, as wholesale and manufacturing sectors exhibited strong alignment, whereas utilities and energy-related sectors, likely constrained by structural or regulatory features, remained less responsive and exposed to long-term risks. Full article
Show Figures

Figure 1

19 pages, 365 KB  
Article
From Exponential to Efficient: A Novel Matrix-Based Framework for Scalable Medical Diagnosis
by Mohammed Addou, El Bekkaye Mermri and Mohammed Gabli
BioMedInformatics 2025, 5(4), 68; https://doi.org/10.3390/biomedinformatics5040068 - 2 Dec 2025
Viewed by 433
Abstract
Modern diagnostic systems face computational challenges when processing exponential disease-symptom combinations, with traditional approaches requiring up to 2n evaluations for n symptoms. This paper presents MARS (Matrix-Accelerated Reasoning System), a diagnostic framework combining Case-Based Reasoning with matrix representations and intelligent filtering to [...] Read more.
Modern diagnostic systems face computational challenges when processing exponential disease-symptom combinations, with traditional approaches requiring up to 2n evaluations for n symptoms. This paper presents MARS (Matrix-Accelerated Reasoning System), a diagnostic framework combining Case-Based Reasoning with matrix representations and intelligent filtering to address these limitations. The approach encodes disease-symptom relationships as matrices enabling parallel processing, implements adaptive rule-based filtering to prioritize relevant cases, and features automatic rule generation with continuous learning through a dynamically updated Pertinence Matrix. MARS was evaluated on four diverse medical datasets (41 to 721 diseases) and compared against Decision Tree, Random Forest, k-Nearest Neighbors, Support Vector Classifier, Bayesian classifiers, and Neural Networks. On the most challenging dataset (721 diseases, 49,365 test cases), MARS achieved the highest accuracy (87.34%) with substantially reduced processing time. When considering differential diagnosis, accuracy reached 98.33% for top-5 suggestions. These results demonstrate that MARS effectively balances diagnostic accuracy, computational efficiency, and interpretability, three requirements critical for clinical deployment. The framework’s ability to provide ranked differential diagnoses and update incrementally positions it as a practical solution for diverse clinical settings. Full article
Show Figures

Figure 1

22 pages, 1548 KB  
Article
Evaluating Health Financing Typologies Through Healthy Life Expectancy and Infant Mortality: Evidence from OECD Countries and Türkiye
by Salim Yılmaz and Yusuf Çelik
Healthcare 2025, 13(23), 3149; https://doi.org/10.3390/healthcare13233149 - 2 Dec 2025
Viewed by 529
Abstract
Background/Objectives: The structure and adequacy of health financing critically shape population health outcomes. This study examines financing typologies in relation to healthy life expectancy (HALE) and infant mortality across 38 OECD countries and Türkiye (2000–2021), quantifying financing model effectiveness and sex-disaggregated disparities. [...] Read more.
Background/Objectives: The structure and adequacy of health financing critically shape population health outcomes. This study examines financing typologies in relation to healthy life expectancy (HALE) and infant mortality across 38 OECD countries and Türkiye (2000–2021), quantifying financing model effectiveness and sex-disaggregated disparities. Methods: Time-weighted averages (exponential weighting, λ = 1.5) emphasized recent policy environments while preserving historical context. Principal component analysis addressed multicollinearity among six financial indicators. Multidimensional scaling (stress = 1.16 × 10−12) and K-means clustering identified four financing typologies. TOPSIS composite scores measured proximity to ideal outcomes (maximum HALE, minimum infant mortality), with success rates calculated as the percentage achieving top-quartile performance (TOPSIS ≥ 70). Sex-disaggregated analysis examined gender gaps across clusters. Results: High-Public-Spending systems achieved an 81.2% success rate (mean TOPSIS = 76.0), those with Balanced High-Expenditure achieved 77.8%, whereas Moderate/Emerging systems exhibited only 8.3% success. Türkiye ranked 36th of the 38 (TOPSIS = 24.8), 45% below cluster average, with extreme deficits in HALE (percentile = 15.8%) and infant mortality (7.9%). Low-resource systems showed significantly wider gender gaps (HALE: 3.43 vs. 1.66 years; infant mortality male excess: 1.04 vs. 0.53 per 1000; p < 0.01), with Türkiye demonstrating the third-highest male excess mortality globally (1.69 per 1000), indicating critical neonatal care deficiencies. Conclusions: Robust public financing (>USD 3500 per capita, >7% GDP) is necessary and nearly sufficient for superior outcomes, with success rates differing 10-fold between high- and low-resource systems (81% vs. 8%). Türkiye’s extreme underperformance reflects both inadequate public investment (USD 813 per capita, 22% of high-performing averages) and efficiency deficits requiring doubled expenditure alongside targeted maternal–child health interventions. Full article
Show Figures

Figure 1

14 pages, 3420 KB  
Article
Identifying Optimal Summer Microclimate for Conifer Seedlings in a Postfire Environment
by Jamie Fuqua and John D. Bailey
Forests 2025, 16(12), 1806; https://doi.org/10.3390/f16121806 - 1 Dec 2025
Viewed by 288
Abstract
Tree seedling and understory vegetation re-establishment following wildfires is fundamental to landscape recovery but highly variable, depending strongly on biophysical context at small spatial scales. Onsite regeneration surveys and monitoring have been traditionally viewed as a crucial part of sustainable forest management but [...] Read more.
Tree seedling and understory vegetation re-establishment following wildfires is fundamental to landscape recovery but highly variable, depending strongly on biophysical context at small spatial scales. Onsite regeneration surveys and monitoring have been traditionally viewed as a crucial part of sustainable forest management but can be extremely difficult and time-consuming. The objectives of this study were to use a combination of ground measurements and nonparametric hypothesis tests to quantify the ecological relationship between seedling abundance and microclimate by identifying optimal ranges of vapor pressure deficit (VPD) and sun for seedling abundance in postfire environments in the McKenzie River watershed in Oregon. We followed this effort by evaluating how wildfire severity alters these optimal conditions, informing concepts of conifer regeneration under shifting fire regimes in the Pacific Northwest. LOESS modeling, nonparametric statistics, and geospatial analysis quantified the top–down relationship between wildfire severity, site factors, and seedling abundance in our case study. Using LOESS models, optimal VPD ranges were found at 1.1–1.7 kPa and optimal sun ranges were found at 31.2%–47.8% (PAR). Kruskal–Wallis tests were used to compare differences in seedling abundance and optimal VPD and sun ranges (p = 0.027; p = 0.045). Their combined effect on seedling abundance was also evaluated using a Wilcoxon rank-sum test (p = 0.012). Fire severity was not significant to seedling abundance occurrence, but high-severity areas had a higher occurrence of optimal environments. However, given seed source availability, moderate-fire-severity events are still favored for predictable postfire regeneration. These results give insight into the resilience of ecosystems postfire and can be used to assess reforestation needs and monitor forest recovery. Measurements and resulting applications will benefit land managers serving as prefire data for when, inevitably, the next wildfire burns. These concepts can help repair the relationship between humans and wildland fire. Full article
(This article belongs to the Special Issue Topicalities in Forest Ecology of Seeds, 2nd Edition)
Show Figures

Figure 1

15 pages, 977 KB  
Article
Towards Robust Text-Based Person Retrieval: A Framework for Correspondence Rectification and Description Synthesis
by Longlong Yu, Lian Xiong, Wangdong Li and Yuxi Feng
Electronics 2025, 14(23), 4619; https://doi.org/10.3390/electronics14234619 - 25 Nov 2025
Viewed by 816
Abstract
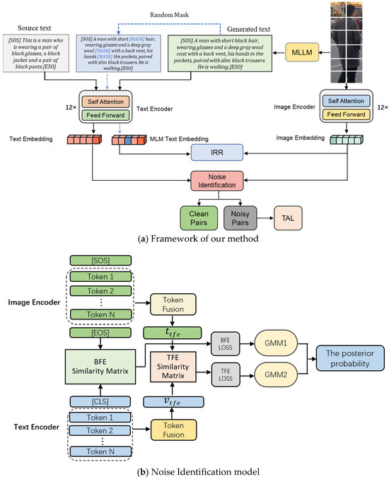
Retrieving pedestrian images using natural language descriptions remains challenging due to the prevalence of imperfect annotations in real-world training data. Most existing methods rely on the strong assumption of perfectly aligned image–text pairs, largely ignoring the detrimental impact of annotation noise, which typically [...] Read more.
Retrieving pedestrian images using natural language descriptions remains challenging due to the prevalence of imperfect annotations in real-world training data. Most existing methods rely on the strong assumption of perfectly aligned image–text pairs, largely ignoring the detrimental impact of annotation noise, which typically manifests as coarse-grained descriptions and erroneous correspondences. These imperfections severely degrade model performance and generalization. To address these issues, we propose a novel framework centered on two key innovations. First, we develop a probabilistic noise identification mechanism that employs a dual-channel Gaussian mixture model (GMM) to assess alignment consistency at both global and local feature levels. Second, for samples identified as noisy, we implement a description synthesis pipeline that leverages a multimodal large language model (MLLM) to generate refined descriptions. A dynamic semantic consistency module then filters these synthesized texts to ensure quality. Comprehensive evaluations on three benchmark datasets—CUHK-PEDES, ICFG-PEDES, and RSTPReid—demonstrate the superior performance of our method: ICFG-PEDES Rank-1 = 68.13%, Rank-5 = 83.39%, Rank-10 = 89.02%; RSTPReid Rank-1 = 66.31%, Rank-5 = 86.87%, Rank-10 = 92.01%; CUHK-PEDES Rank-1 = 75.98%, Rank-5 = 90.34%, Rank-10 = 94.32%. These results show consistent top-k improvements over prior methods and validate the effectiveness of the proposed noise-aware pseudo-text augmentation. Full article
Show Figures

Figure 1

Back to TopTop