Sign in to use this feature.

Years

Between: -

Subjects

remove_circle_outline
remove_circle_outline
remove_circle_outline
remove_circle_outline
remove_circle_outline
remove_circle_outline
remove_circle_outline
remove_circle_outline
remove_circle_outline

Journals

remove_circle_outline
remove_circle_outline
remove_circle_outline

Article Types

Countries / Regions

remove_circle_outline
remove_circle_outline
remove_circle_outline
remove_circle_outline
remove_circle_outline

Search Results (317)

Search Parameters:
Keywords = task-fMRI

Order results
Result details
Results per page
Select all
Export citation of selected articles as:
32 pages, 1204 KB  
Systematic Review
A Systematic Review and Meta-Analysis of EEG, fMRI, and fNIRS Studies on the Psychological Impact of Nature on Well-Being
by Alexandra Daube, Yoshua E. Lima-Carmona, Diego Gabriel Hernández Solís and Jose L. Contreras-Vidal
Int. J. Environ. Res. Public Health 2026, 23(3), 377; https://doi.org/10.3390/ijerph23030377 - 17 Mar 2026
Viewed by 331
Abstract
Exposure to nature has been associated with benefits to human well-being, commonly evaluated using standardized psychological assessments and, more recently, neuroimaging modalities such as Electroencephalography (EEG), functional Magnetic Resonance Imaging (fMRI), and functional Near-Infrared Spectroscopy (fNIRS). This systematic review and meta-analysis addresses the [...] Read more.
Exposure to nature has been associated with benefits to human well-being, commonly evaluated using standardized psychological assessments and, more recently, neuroimaging modalities such as Electroencephalography (EEG), functional Magnetic Resonance Imaging (fMRI), and functional Near-Infrared Spectroscopy (fNIRS). This systematic review and meta-analysis addresses the following questions. (1) How is the impact of nature on well-being studied using psychological and neuroimaging modalities and what does it reveal? (2) What are the challenges and opportunities for the deployment of wearable neuroimaging modalities to understand the impact of nature on the brain’s health and well-being? A search on PubMed, IEEE Xplore, and ClinicalTrials.gov (March 2024) identified 33 studies combining neuroimaging and psychological assessments during exposure to real, virtual or imagined natural environments. Studies were analyzed by tasks, populations, neuroimaging modality, psychological assessment, and methodological quality. Most studies were conducted in Asia (n = 23 or 70%). Healthy participants were the dominant target population (70%). In total, 61% of the studies were conducted in natural settings, while 39% used visual imagery. EEG was the most common modality (82%). STAI (n = 8) and POMS (n = 8) were the most common psychological assessments. Only seven studies included clinical populations. Two separate meta-analyses of nine studies with explicit experimental and control groups revealed a significant positive effect of nature exposure on psychological outcomes (Hedges’ g = 0.30; p = 0.0021), and a larger effect on neurophysiological outcomes (Hedges’ g = 0.43; p = 0.0004), both with moderate-to-high heterogeneity. Overall, exposure to nature was associated with reductions in negative emotions in clinical populations. In contrast, healthy populations showed a more balanced psychological response, with nature exposure being associated with both increases in positive emotions and reductions in negative emotions. Notably, 88% of the studies presented methodological weaknesses, highlighting key opportunities for future neuroengineering research on the neural and psychological effects of nature exposure. Full article
(This article belongs to the Section Behavioral and Mental Health)
Show Figures

Figure 1

19 pages, 1209 KB  
Review
Neuroplasticity Mechanism of Stroke Rehabilitation Training System Based on Virtual Reality: A Review
by Runzi Cheng, Hui Xu and Xing Wang
Sensors 2026, 26(6), 1753; https://doi.org/10.3390/s26061753 - 10 Mar 2026
Viewed by 313
Abstract
The paper systematically reviews the application status of virtual reality technology in the rehabilitation of upper-limb movement, lower-limb gait balance, and cognitive function of stroke patients. Based on electroencephalography (EEG), functional magnetic resonance imaging (fMRI), and functional near-infrared spectroscopy (fNIRS), the correlation mechanism [...] Read more.
The paper systematically reviews the application status of virtual reality technology in the rehabilitation of upper-limb movement, lower-limb gait balance, and cognitive function of stroke patients. Based on electroencephalography (EEG), functional magnetic resonance imaging (fMRI), and functional near-infrared spectroscopy (fNIRS), the correlation mechanism of virtual reality promoting brain functional reorganization and neural remodeling is analyzed from the perspective of task-oriented training, reinforcement learning, and neural regulation. The virtual reality rehabilitation scheme can accurately match the actual needs of clinical rehabilitation, and exploring the internal mechanism of its intervention in the dynamic process of rehabilitation is helpful to promote the deep integration of virtual reality technology and rehabilitation medicine. This study integrates high temporal resolution EEG activity data, magnetic resonance imaging spatial positioning information, cerebral hemodynamic data, and virtual reality system behavior data, realizing the systematic quantitative output of rehabilitation effect in the “human-computer” interactive closed loop. Finally, the future development direction is projected from the aspects of system optimization, standard setting, and multi-technology integration to provide a reference for promoting the clinical application and development of virtual reality technology in stroke rehabilitation. Full article
(This article belongs to the Section Biomedical Sensors)
Show Figures

Figure 1

27 pages, 2099 KB  
Article
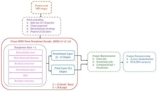
Brain Tumor Classification Using DINO Features and Lightweight Classifiers
by Rim Missaoui, Marco Del Coco, Wajdi Saadaoui, Wided Hechkel, Abdelhamid Helali, Pierluigi Carcagnì and Marco Leo
Electronics 2026, 15(5), 952; https://doi.org/10.3390/electronics15050952 - 26 Feb 2026
Viewed by 356
Abstract
The accurate detection and classification of brain tumors from magnetic resonance imaging (MRI) are critical for diagnosis and treatment planning. While deep learning has shown remarkable success in this domain, many state-of-the-art models rely on complex, end-to-end convolutional neural networks (CNNs) that require [...] Read more.
The accurate detection and classification of brain tumors from magnetic resonance imaging (MRI) are critical for diagnosis and treatment planning. While deep learning has shown remarkable success in this domain, many state-of-the-art models rely on complex, end-to-end convolutional neural networks (CNNs) that require extensive computational resources and large, annotated datasets for training. This work proposes a novel and efficient methodology that, for the first time, leverages self-supervised DINO vision transformer backbones (DINO v1, DINOv2, and DINOv3) on a large corpus of natural images as powerful feature extractors for brain tumor analysis. We utilize the rich, general-purpose features from DINO-family backbones without fine-tuning the core model. These extracted features are then fed into a simpler, task-specific classifier (such as a support vector machine or a multi-layer perceptron) for the final detection and multi-class classification (e.g., glioma, meningioma, and pituitary tumor). Our methodology is evaluated on two benchmark medical imaging datasets with various classifying granularities. The results demonstrate that the proposed method achieves competitive and, in some cases, superior classification accuracy compared to representative fine-tuned convolutional neural networks and attention-based architectures, while significantly reducing the number of trainable parameters and training time. In particular, the best configuration achieves up to 98.17% accuracy and an F1-score of 98.18% on the 15-class dataset and 99.08% accuracy and an F1-score of 99.02% on the 4-class dataset. This study confirms the exceptional transfer learning capabilities of self-supervised vision transformers like DINO in the medical imaging domain, establishing it as a highly effective and efficient backbone for robust brain tumor detection and classification systems. Full article
(This article belongs to the Special Issue Assistive Technology: Advances, Applications and Challenges)
Show Figures

Figure 1

17 pages, 1450 KB  
Article
Neural Mechanisms of Reciprocity Availability and Expectancy Violation During Social Interaction
by Daniele Olivo, Andrea Di Ciano, Lucia Giudetti, Riccardo Cazzaro and Fabio Sambataro
Brain Sci. 2026, 16(2), 222; https://doi.org/10.3390/brainsci16020222 - 13 Feb 2026
Viewed by 350
Abstract
Background: Reciprocity is a core mechanism of social bonding, signaling whether others are available and willing to provide support. The perception of reciprocity availability fosters trust and belonging, whereas its absence may elicit expectancy violation and negative affect. This study investigated the [...] Read more.
Background: Reciprocity is a core mechanism of social bonding, signaling whether others are available and willing to provide support. The perception of reciprocity availability fosters trust and belonging, whereas its absence may elicit expectancy violation and negative affect. This study investigated the neural correlates of reciprocity availability (RA) and unavailability (RU) during social interaction. Methods: Thirty healthy adults underwent a social task during a functional magnetic resonance imaging (fMRI) scan while viewing short vignettes depicting social exchanges differing in reciprocity cues. Univariate and multivariate (MVPA) analyses were used to identify activation and connectivity patterns associated with RA and RU. Affective responses, reaction times, and personality traits were correlated with neural activity. Results: RA engaged the ventromedial prefrontal cortex, precuneus, temporoparietal junction, and visual cortices. RU elicited greater activation of the left inferior frontal gyrus, dorsomedial prefrontal cortex, and temporal pole, along with enhanced connectivity between visual and parieto-temporal regions. In exploratory analyses, agreeableness correlated with ventromedial prefrontal activation during RA, whereas depressive temperament correlated with temporal pole activity during RU. Conclusions: Reciprocity availability versus unavailability engages distinct large-scale networks for socio-emotional integration and expectancy monitoring, defining a mechanistic framework for studying disrupted reciprocity in psychopathology. Full article
(This article belongs to the Section Cognitive, Social and Affective Neuroscience)
Show Figures

Figure 1

33 pages, 1460 KB  
Article
Systematic Analysis of Vision–Language Models for Medical Visual Question Answering
by Muhammad Haseeb Shah and Heriberto Cuayáhuitl
Multimodal Technol. Interact. 2026, 10(2), 16; https://doi.org/10.3390/mti10020016 - 3 Feb 2026
Viewed by 702
Abstract
General-purpose vision–language models (VLMs) are increasingly applied to imaging tasks, yet their reliability on medical visual question answering (Med-VQA) remains unclear. We investigate how three state-of-the-art VLMs—ViLT, BLIP, and MiniCPM-V-2—perform on radiology-focused Med-VQA when evaluated in a modality-aware manner. Using SLAKE and OmniMedVQA-Mini, [...] Read more.
General-purpose vision–language models (VLMs) are increasingly applied to imaging tasks, yet their reliability on medical visual question answering (Med-VQA) remains unclear. We investigate how three state-of-the-art VLMs—ViLT, BLIP, and MiniCPM-V-2—perform on radiology-focused Med-VQA when evaluated in a modality-aware manner. Using SLAKE and OmniMedVQA-Mini, we construct harmonised subsets for computed tomography (CT), magnetic resonance imaging (MRI), and X-ray, standardising schema and answer processing. We first benchmark all models in a strict zero-shot setting, then perform supervised fine-tuning on modality-specific data splits, and finally add a post-hoc semantic option-selection layer that maps free-text predictions to multiple-choice answers. Zero-shot performance is modest (exact match ≈20% for ViLT/BLIP and 0% for MiniCPM-V-2), confirming that off-the-shelf deployment is inadequate. Fine-tuning substantially improves all models, with ViLT reaching ≈80% exact match and BLIP ≈50%, while MiniCPM-V-2 lags behind. When coupled with option selection, ViLT and BLIP achieve 90–93% exact match and F1 across all modalities, corresponding to 95–97% BERTScore-F1. Our novel results show that (i) modality-specific supervision is essential for Med-VQA, and (ii) post-hoc option selection can transform strong but imperfect generative predictions into highly reliable discrete decisions on harmonised radiology benchmarks. The latter is useful for medical VLMs that combine generative responses with option or sentence selection. Full article
Show Figures

Figure 1

14 pages, 775 KB  
Article
Machine Learning-Based Identification of Functional Dysregulation Characteristics in Core Brain Networks of Adolescents with Bipolar Disorder Using Task-fMRI
by Peishan Dai, Ting Hu, Kaineng Huang, Qiongpu Chen, Shenghui Liao, Alessandro Grecucci, Qian Xiao, Xiaoping Yi and Bihong T. Chen
Diagnostics 2026, 16(3), 466; https://doi.org/10.3390/diagnostics16030466 - 2 Feb 2026
Viewed by 461
Abstract
Background and Objective: Adolescent bipolar disorder (BD) has substantial symptom overlaps with other psychiatric disorders. Identifying its distinctive candidate neuroimaging markers may be helpful for exploratory early differentiation and to inform future translational studies after independent validation. Methods: This cross-sectional study enrolled adolescents [...] Read more.
Background and Objective: Adolescent bipolar disorder (BD) has substantial symptom overlaps with other psychiatric disorders. Identifying its distinctive candidate neuroimaging markers may be helpful for exploratory early differentiation and to inform future translational studies after independent validation. Methods: This cross-sectional study enrolled adolescents with BD and age- and sex-matched healthy controls. Assessments included clinical/behavioral scales and an emotional Go/NoGo task-based fMRI (Go trials require a response; NoGo trials require response inhibition) acquired across three mood states (depression, mania, and remission) and matched controls. We applied several conventional machine learning classifiers to task-fMRI data to classify BD versus healthy controls and to identify the most relevant neuroimaging predictors. Results: A total of 43 adolescents with BD (15 in remission, 11 with depression, and 17 with mania) and 43 matched healthy controls were included. Under the Go − NoGo condition, activation-derived features in the remission state showed the strongest discrimination, with RF achieving the best performance (accuracy = 94.29%, AUC = 98.57%). These findings suggest that task-evoked functional alterations may remain detectable during remission. In addition, activation patterns in regions within the limbic system, prefrontal cortex, and default mode network were significantly correlated with clinical scales and behavioral measures implicating these regions in emotion regulation and cognitive functioning in adolescents with BD. Conclusions: This study showed that adolescents with BD during remission without manic and depressive symptoms may still have aberrant neural activity in the limbic system, prefrontal cortex, and default mode network, which may serve as a potential candidate neuroimaging signature of adolescent BD. Full article
(This article belongs to the Special Issue Machine Learning for Medical Image Processing and Analysis in 2026)
Show Figures

Figure 1

15 pages, 946 KB  
Article
Association Between Regular Physical Activity and Food-Specific Inhibitory Control in Young Chinese Adults: An fMRI Study
by Yali Liu, Jialong Zou, Zihan Sun, Yuting Zhang, Xiaokai Li and Peijie Chen
Nutrients 2026, 18(3), 486; https://doi.org/10.3390/nu18030486 - 1 Feb 2026
Viewed by 347
Abstract
Background/Objectives: Physical activity (PA) has been associated with better inhibitory control (IC), which may support self-regulatory processes related to eating. However, whether regular PA is related to food-specific IC and its neural correlates remains insufficiently understood. This cross-sectional study aimed to examine [...] Read more.
Background/Objectives: Physical activity (PA) has been associated with better inhibitory control (IC), which may support self-regulatory processes related to eating. However, whether regular PA is related to food-specific IC and its neural correlates remains insufficiently understood. This cross-sectional study aimed to examine the relationship between regular PA, behavioral performance, and neural correlates of IC, with a focus on high-reward food-related contexts. Methods: Sixty-one healthy right-handed young Chinese adults were classified into a regular physical activity group (RPG; n = 30, 24 males) or an inactive group (IAG; n = 31, 17 males) based on self-reported frequency and volume of PA. Stop-signal tasks performed during functional MRI under high-calorie food and neutral image conditions were used to assess IC. Stop-signal reaction time (SSRT) indexed IC performance. Neural correlates of IC were examined using whole-brain and region-of-interest analyses, with brain activation values derived from general linear models including age, sex, body mass index, depressive scores, and subjective appetite ratings as covariates. Given the relatively small sample size and unbalanced distribution of sex and body mass index, sensitivity analyses were performed by varying covariate adjustments to assess the robustness of the primary results. Results: RPG demonstrated significantly shorter SSRT than IAG across both high-calorie food and neutral stimulus conditions. In contrast to successful-stop trials relative to baseline, IAG showed lower activation in the bilateral precuneus than RPG under the high-calorie food condition. In comparison, RPG showed lower activation than IAG under the neutral condition. In contrast to failed-stop trials relative to successful-go trials, IAG exhibited greater activation in the left caudate than RPG under the high-calorie food condition. These behavioral and neural patterns were generally robust across sensitivity analyses. Conclusions: Regular PA was associated with superior general IC, and this advantage was maintained in the presence of high-calorie food cues. At the neural level, regular PA was associated with stimulus-dependent neural responses in the bilateral precuneus and left caudate. Future studies using larger, more representative samples, objective measures of PA, and stratification by sex or BMI are warranted. Full article
(This article belongs to the Section Nutrition and Neuro Sciences)
Show Figures

Figure 1

27 pages, 658 KB  
Review
Theoretical, Technical, and Analytical Foundations of Task-Based and Resting-State Functional Magnetic Resonance Imaging (fMRI)—A Narrative Review
by Natalia Anna Koc, Maurycy Rakowski, Anna Dębska, Bartosz Szmyd, Agata Zawadzka, Karol Zaczkowski, Małgorzata Podstawka, Dagmara Wilmańska, Adam Dobek, Ludomir Stefańczyk, Dariusz Jan Jaskólski and Karol Wiśniewski
Biomedicines 2026, 14(2), 333; https://doi.org/10.3390/biomedicines14020333 - 31 Jan 2026
Viewed by 731
Abstract
Functional magnetic resonance imaging (fMRI) is a valuable tool for presurgical brain mapping, traditionally implemented with task-based paradigms (tb-fMRI) that measure blood oxygenation level-dependent (BOLD) signal changes during controlled motor or cognitive tasks. Tb-fMRI is a well-established tool for non-invasive localization of cortical [...] Read more.
Functional magnetic resonance imaging (fMRI) is a valuable tool for presurgical brain mapping, traditionally implemented with task-based paradigms (tb-fMRI) that measure blood oxygenation level-dependent (BOLD) signal changes during controlled motor or cognitive tasks. Tb-fMRI is a well-established tool for non-invasive localization of cortical eloquent areas, yet its dependence on patient cooperation and intact cognition limits use in individuals with aphasia, cognitive impairment, or in pediatric and other vulnerable populations. Resting-state fMRI (rs-fMRI) provides a task-free alternative by leveraging spontaneous low-frequency BOLD fluctuations to delineate intrinsic functional networks, including motor and language systems that show good spatial concordance with tb-fMRI and with direct cortical stimulation. This narrative review outlines the methodological foundations of tb-fMRI and rs-fMRI, comparing acquisition protocols, preprocessing and denoising pipelines, analytic approaches, and validation strategies relevant to presurgical planning. Particular emphasis is given to the technical and physiological foundations of BOLD imaging, statistical modeling, and the influence of motion, noise, and standardization on data reliability. Emerging evidence indicates that rs-fMRI can reliably expand mapping to patients with limited task compliance and may serve as a robust complementary modality in complex clinical contexts, though its methodological heterogeneity and absence of unified practice guidelines currently constrain widespread adoption. Future advances in harmonized preprocessing, multicenter validation, and integration with connectomics and machine learning frameworks are likely to be critical for translating rs-fMRI into routine, reliable presurgical workflows. Full article
Show Figures

Figure 1

24 pages, 8934 KB  
Article
Vision Transformer-Based Identification for Early Alzheimer’s Disease and Mild Cognitive Impairment
by Yang Li, Biao Xu, Qiang Bai, Zhenghong Liu, Junfeng Zhu and Qipeng Chen
Information 2026, 17(2), 129; https://doi.org/10.3390/info17020129 - 30 Jan 2026
Viewed by 346
Abstract
Distinguishing Alzheimer’s Disease (AD) from Mild Cognitive Impairment (MCI) is challenging due to their subtle morphological similarities in MRI, yet distinct therapeutic strategies are required. To assist junior clinicians with limited diagnostic experience, this paper proposes Vi-ADiM, a Vision Transformer framework designed for [...] Read more.
Distinguishing Alzheimer’s Disease (AD) from Mild Cognitive Impairment (MCI) is challenging due to their subtle morphological similarities in MRI, yet distinct therapeutic strategies are required. To assist junior clinicians with limited diagnostic experience, this paper proposes Vi-ADiM, a Vision Transformer framework designed for the early differentiation of AD and MCI. Leveraging cross-domain feature adaptation and task-specific data augmentation, the model ensures rapid convergence and robust generalization even in data-limited regimes. By optimizing a two-stage encoding module, Vi-ADiM efficiently extracts both global and local MRI features. Furthermore, by integrating SHAP and Grad-CAM++, the framework offers multi-granular interpretability of pathological regions, providing intuitive visual evidence for clinical decision-making. Experimental results demonstrate that Vi-ADiM outperforms the standard ViT-Base/16, improving accuracy, precision, recall, and F1 score by 0.444%, 0.486%, 0.476%, and 0.482%, respectively, while reducing standard deviations by approximately 0.06–0.29%. Notably, the model achieves these gains with a 48.96% reduction in parameters and a 49.65% decrease in computational cost (FLOPs), offering a reliable, efficient, and interpretable solution for computer-aided diagnosis. Full article
(This article belongs to the Special Issue Advances in Human–Robot Interactions and Assistive Applications)
Show Figures

Figure 1

13 pages, 1036 KB  
Article
Predicting Conversion from Mild Cognitive Impairment to Alzheimer’s Disease Using a Vision Transformer and Hippocampal MRI Slices
by René Seiger and Peter Fierlinger
Bioengineering 2026, 13(2), 163; https://doi.org/10.3390/bioengineering13020163 - 29 Jan 2026
Viewed by 565
Abstract
Convolutional neural networks (CNNs) have been the standard for computer vision tasks including applications in Alzheimer’s disease (AD). Recently, Vision Transformers (ViTs) have been introduced, which have emerged as a strong alternative to CNNs. A common precursor stage of AD is a syndrome [...] Read more.
Convolutional neural networks (CNNs) have been the standard for computer vision tasks including applications in Alzheimer’s disease (AD). Recently, Vision Transformers (ViTs) have been introduced, which have emerged as a strong alternative to CNNs. A common precursor stage of AD is a syndrome called mild cognitive impairment (MCI). However, not all individuals diagnosed with MCI progress to AD. In this exploratory investigation, we aimed to assess whether a ViT can reliably classify converters versus non-converters. A transfer learning approach was used for model training by applying a pretrained ViT model, fine-tuned on the ADNI dataset. The cohort comprised 575 individuals (299 stable MCIs; 276 progressive MCIs who converted within 36 months) from whom axial T1-weighted MRI slices covering the hippocampal region were used as model inputs. Results showed an average area under the receiver operating characteristic curve (AUC-ROC) on the test set of 0.74 ± 0.02 (mean ± SD), an accuracy of 0.69 ± 0.03, a sensitivity of 0.65 ± 0.07, a specificity of 0.72 ± 0.06, and an F1-score for the progressive MCI class of 0.67 ± 0.04. These findings demonstrate that a ViT approach achieves reasonable accuracy for classifying AD converters vs. non-converters, though its generalizability and clinical utility require further validation. Full article
(This article belongs to the Special Issue AI and Data Analysis in Neurological Disease Management)
Show Figures

Figure 1

86 pages, 2463 KB  
Review
Through Massage to the Brain—Neuronal and Neuroplastic Mechanisms of Massage Based on Various Neuroimaging Techniques (EEG, fMRI, and fNIRS)
by James Chmiel and Donata Kurpas
J. Clin. Med. 2026, 15(2), 909; https://doi.org/10.3390/jcm15020909 - 22 Jan 2026
Viewed by 1441
Abstract
Introduction: Massage therapy delivers structured mechanosensory input that can influence brain function, yet the central mechanisms and potential for neuroplastic change have not been synthesized across neuroimaging modalities. This mechanistic review integrates evidence from electroencephalography (EEG), functional MRI (fMRI), and functional near-infrared [...] Read more.
Introduction: Massage therapy delivers structured mechanosensory input that can influence brain function, yet the central mechanisms and potential for neuroplastic change have not been synthesized across neuroimaging modalities. This mechanistic review integrates evidence from electroencephalography (EEG), functional MRI (fMRI), and functional near-infrared spectroscopy (fNIRS) to map how massage alters human brain activity acutely and over time and to identify signals of longitudinal adaptation. Materials and Methods: We conducted a scoping, mechanistic review informed by PRISMA/PRISMA-ScR principles. PubMed/MEDLINE, Cochrane Library, Google Scholar, and ResearchGate were queried for English-language human trials (January 1990–July 2025) that (1) delivered a practitioner-applied manual massage (e.g., Swedish, Thai, shiatsu, tuina, reflexology, myofascial techniques) and (2) measured brain activity with EEG, fMRI, or fNIRS pre/post or between groups. Non-manual stimulation, structural-only imaging, protocols, and non-English reports were excluded. Two reviewers independently screened and extracted study, intervention, and neuroimaging details; heterogeneity precluded meta-analysis, so results were narratively synthesized by modality and linked to putative mechanisms and longitudinal effects. Results: Forty-seven studies met the criteria: 30 EEG, 12 fMRI, and 5 fNIRS. Results: Regarding EEG, massage commonly increased alpha across single sessions with reductions in beta/gamma, alongside pressure-dependent autonomic shifts; moderate pressure favored a parasympathetic/relaxation profile. Connectivity effects were state- and modality-specific (e.g., reduced inter-occipital alpha coherence after facial massage, preserved or reorganized coupling with hands-on vs. mechanical delivery). Frontal alpha asymmetry frequently shifted leftward (approach/positive affect). Pain cohorts showed decreased cortical entropy and a shift toward slower rhythms, which tracked analgesia. Somatotopy emerged during unilateral treatments (contralateral central beta suppression). Adjuncts (e.g., binaural beats) enhanced anti-fatigue indices. Longitudinally, repeated programs showed attenuation of acute EEG/cortisol responses yet improvements in stress and performance; in one program, BDNF increased across weeks. In preterm infants, twice-daily massage accelerated EEG maturation (higher alpha/beta, lower delta) in a dose-responsive fashion; the EEG background was more continuous. In fMRI studies, in-scanner touch and reflexology engaged the insula, anterior cingulate, striatum, and periaqueductal gray; somatotopic specificity was observed for mapped foot areas. Resting-state studies in chronic pain reported normalization of regional homogeneity and/or connectivity within default-mode and salience/interoceptive networks after multi-session tuina or osteopathic interventions, paralleling symptom improvement; some task-based effects persisted at delayed follow-up. fNIRS studies generally showed increased prefrontal oxygenation during/after massage; in motor-impaired cohorts, acupressure/massage enhanced lateralized sensorimotor activation, consistent with use-dependent plasticity. Some reports paired hemodynamic changes with oxytocin and autonomic markers. Conclusions: Across modalities, massage reliably modulates central activity acutely and shows convergent signals of neuroplastic adaptation with repeated dosing and in developmental windows. Evidence supports (i) rapid induction of relaxed/analgesic states (alpha increases, network rebalancing) and (ii) longer-horizon changes—network normalization in chronic pain, EEG maturation in preterm infants, and neurotrophic up-shifts—consistent with trait-level recalibration of stress, interoception, and pain circuits. These findings justify integrating massage into rehabilitation, pain management, mental health, and neonatal care and motivate larger, standardized, multimodal longitudinal trials to define dose–response relationships, durability, and mechanistic mediators (e.g., connectivity targets, neuropeptides). Full article
(This article belongs to the Special Issue Physical Therapy in Neurorehabilitation)
Show Figures

Figure 1

26 pages, 1051 KB  
Article
Neural Signatures of Speed and Regular Reading: A Machine Learning and Explainable AI (XAI) Study of Sinhalese and Japanese
by Thishuli Walpola, Namal Rathnayake, Hoang Ngoc Thanh, Niluka Dilhani and Atsushi Senoo
Information 2026, 17(1), 108; https://doi.org/10.3390/info17010108 - 21 Jan 2026
Viewed by 312
Abstract
Reading speed is hypothesized to have distinct neural signatures across orthographically diverse languages, yet cross-linguistic evidence remains limited. We investigated this by classifying speed readers versus regular readers among Sinhalese and Japanese adults (n=142) using task-based fMRI and 35 [...] Read more.
Reading speed is hypothesized to have distinct neural signatures across orthographically diverse languages, yet cross-linguistic evidence remains limited. We investigated this by classifying speed readers versus regular readers among Sinhalese and Japanese adults (n=142) using task-based fMRI and 35 supervised machine learning classifiers. Functional activation was extracted from 12 reading-related cortical regions. We introduced Fuzzy C-Means (FCM) clustering for data augmentation and Shapley additive explanations (SHAP) for model interpretability, enabling evaluation of region-wise contributions to reading speed classification. The best model, an FT-TABPFN network with FCM augmentation, achieved 81.1% test accuracy in the Combined cohort. In the Japanese-only cohort, Quadratic SVM and Subspace KNN each reached 85.7% accuracy. SHAP analysis revealed that the angular gyrus (AG) and inferior frontal gyrus (triangularis) were the strongest contributors across cohorts. Additionally, the anterior supra marginal gyrus (ASMG) appeared as a higher contributor in the Japanese-only cohort, while the posterior superior temporal gyrus (PSTG) contributed strongly to both cohorts separately. However, the posterior middle temporal gyrus (PMTG) showed less or no contribution to the model classification in each cohort. These findings demonstrate the effectiveness of interpretable machine learning for decoding reading speed, highlighting both universal neural predictors and language-specific differences. Our study provides a novel, generalizable framework for cross-linguistic neuroimaging analysis of reading proficiency. Full article
Show Figures

Graphical abstract

17 pages, 1577 KB  
Article
Fusion of Multi-Task fMRI Data: Guided Solutions for IVA and Transposed IVA
by Emin Erdem Kumbasar, Hanlu Yang, Vince D. Calhoun and Tülay Adalı
Sensors 2026, 26(2), 716; https://doi.org/10.3390/s26020716 - 21 Jan 2026
Viewed by 348
Abstract
Independent vector analysis (IVA) has emerged as a powerful tool for fusing and analyzing functional magnetic resonance imaging (fMRI) data. Applying IVA to multi-task fMRI data enhances analytical power by capturing the relationships across different tasks in order to discover their underlying multivariate [...] Read more.
Independent vector analysis (IVA) has emerged as a powerful tool for fusing and analyzing functional magnetic resonance imaging (fMRI) data. Applying IVA to multi-task fMRI data enhances analytical power by capturing the relationships across different tasks in order to discover their underlying multivariate relationship to one another. Incorporation of prior information into IVA enhances the separability and interpretability of estimated components. In this paper, we demonstrate successful fusion of multi-task fMRI feature data under two settings: constrained IVA and constrained transposed IVA (tIVA). We show that using these methods for fusing multi-task fMRI feature data offers novel ways to improve the quality and interpretability of the analysis. While constrained IVA extracts components linked to distinct brain networks, tIVA reverses the roles of spatial components and subject profiles, enabling flexible analysis of behavioral effects. We apply both methods to a multi-task fMRI dataset of 247 subjects. We demonstrate that for task-based fMRI, structural MRI (sMRI) references provide a better match for task data than resting-state fMRI (rs-fMRI) references, and using sMRI priors improves identification of group differences in task-related networks, such as the sensory-motor network during the Auditory Oddball (AOD) task. Additionally, constrained tIVA allows for targeted investigation of the effects of behavioral variables by applying them individually during the analysis. For instance, by using the letter number sequence subtest, a measure of working memory, as a behavioral constraint in tIVA, we observed significant group differences in the auditory and sensory-motor networks during the AOD task. Results show that the use of two constrained approaches, guided by well-aligned structural and behavioral references, enables a more comprehensive analysis of underlying brain function as modulated by task. Full article
(This article belongs to the Section Sensing and Imaging)
Show Figures

Figure 1

30 pages, 2392 KB  
Article
Functional Connectivity Between Human Motor and Somatosensory Areas During a Multifinger Tapping Task: A Proof-of-Concept Study
by Roberto García-Leal, Julio Prieto-Montalvo, Juan Guzman de Villoria, Massimiliano Zanin and Estrella Rausell
NeuroSci 2026, 7(1), 12; https://doi.org/10.3390/neurosci7010012 - 14 Jan 2026
Viewed by 553
Abstract
Hand representation maps of the primate primary motor (M1) and somatosensory (SI) cortices exhibit plasticity, with their spatial extent modifiable through training. While activation and map enlargement during tapping tasks are well documented, the directionality of information flow between these regions remains unclear. [...] Read more.
Hand representation maps of the primate primary motor (M1) and somatosensory (SI) cortices exhibit plasticity, with their spatial extent modifiable through training. While activation and map enlargement during tapping tasks are well documented, the directionality of information flow between these regions remains unclear. We applied Information Imbalance Gain Causality (IIG) to examine the propagation and temporal dynamic of BOLD activity among Area 4 (precentral gyrus), Area 3a (fundus of the central sulcus), and SI areas (postcentral gyrus). Data were collected from both hemispheres of nine participants performing alternating right–left hand finger tapping inside a 1.5T fMRI scan. The results revealed strong information flow from both the precentral and postcentral gyri toward the sulcus during tapping task, with weaker bidirectional exchange between the gyri. When not engaged in tapping, both gyri communicated with each other and the sulcus. During active tapping, flow bypassed the sulcus, favoring a more direct postcentral to precentral way. Overtime, postcentral to sulcus influence strengthened during non task periods, but diminished during tapping. These findings suggest that M1, Area 3a, and SI areas form a dynamic network that supports rapid learning processing, where Area 3a of the sulcus may contribute to maintaining representational plasticity during complex tapping tasks. Full article
Show Figures

Figure 1

18 pages, 1488 KB  
Systematic Review
Functional Neuroimaging as a Biomarker of Non-Invasive Brain Stimulation in Upper Limb Recovery After Stroke: A Systematic Review and Narrative Discussion
by Sheharyar S. Baig, Wen Hai, Mudasar Aziz, Paul Armitage, Kevin Teh, Ali N. Ali, Arshad Majid and Li Su
Biomedicines 2026, 14(1), 117; https://doi.org/10.3390/biomedicines14010117 - 6 Jan 2026
Viewed by 795
Abstract
Introduction: Stroke is a leading cause of adult-onset disability. Non-invasive brain stimulation (NIBS) techniques such as repetitive transcranial magnetic stimulation (rTMS), transcranial direct current stimulation (tDCS), and transcutaneous vagus nerve stimulation (tVNS) are promising adjuncts to upper limb rehabilitation. The use of [...] Read more.
Introduction: Stroke is a leading cause of adult-onset disability. Non-invasive brain stimulation (NIBS) techniques such as repetitive transcranial magnetic stimulation (rTMS), transcranial direct current stimulation (tDCS), and transcutaneous vagus nerve stimulation (tVNS) are promising adjuncts to upper limb rehabilitation. The use of functional neuroimaging through task functional MRI (fMRI) or functional near-infrared spectroscopy (fNIRS) allows the visualisation of cortical activation patterns associated with stroke-related impairment and recovery. The present study comprehensively reviews the evidence base for the effects of NIBS on clinical and functional neuroimaging outcomes after stroke. Methods: Systematic searches were carried out in MEDLINE and EMBASE via Ovid. Inclusion criteria were clinical trials of adults with stroke and arm weakness undergoing NIBS, with clinical measures of arm function and neuroimaging outcome measures that included either task fMRI or task fNIRS. Two authors independently carried out study screening, risk of bias assessments, and data collection for clinical and neuroimaging outcomes pre- and post-intervention. Results: A total of 17 studies (12 rTMS, 5 tDCS), including 495 participants, met the inclusion criteria. Fifteen studies used task fMRI and four used task fNIRS. Improvements in arm-related motor activity were observed following both rTMS and tDCS. Most studies reported increased activation in ipsilesional sensorimotor areas alongside reductions in contralesional activation. Discussion: rTMS and tDCS may improve upper limb recovery in people with stroke. The increase in the laterality index towards activation of the ipsilesional hemisphere suggests that these NIBS techniques may facilitate neural reorganisation and restoration of motor networks in the affected hemisphere. Full article
(This article belongs to the Special Issue Advances in Stroke Neuroprotection and Repair)
Show Figures

Figure 1

Back to TopTop