Sign in to use this feature.

Years

Between: -

Subjects

remove_circle_outline
remove_circle_outline
remove_circle_outline
remove_circle_outline
remove_circle_outline
remove_circle_outline
remove_circle_outline
remove_circle_outline
remove_circle_outline

Journals

remove_circle_outline
remove_circle_outline
remove_circle_outline
remove_circle_outline
remove_circle_outline
remove_circle_outline
remove_circle_outline
remove_circle_outline
remove_circle_outline
remove_circle_outline
remove_circle_outline
remove_circle_outline
remove_circle_outline
remove_circle_outline
remove_circle_outline
remove_circle_outline
remove_circle_outline
remove_circle_outline
remove_circle_outline
remove_circle_outline
remove_circle_outline
remove_circle_outline

Article Types

Countries / Regions

remove_circle_outline
remove_circle_outline
remove_circle_outline
remove_circle_outline
remove_circle_outline
remove_circle_outline
remove_circle_outline
remove_circle_outline

Search Results (1,203)

Search Parameters:
Keywords = pons

Order results
Result details
Results per page
Select all
Export citation of selected articles as:
11 pages, 376 KB  
Article
Determination of Pesticide Residue Levels and Serum Paraoxonase 1 Protein Levels in Obese Children: A Case–Control Study
by Nihal Inandiklioglu, Asli Atasoy Aydin, Ismail Ethem Goren, Adem Yasar and Nebile Daglioglu
Biomolecules 2026, 16(3), 439; https://doi.org/10.3390/biom16030439 (registering DOI) - 14 Mar 2026
Abstract
Background: Childhood obesity is becoming an increasingly prevalent global health issue. Pesticides, which pose significant threats to human health and the environment are major risk factors for various diseases, including cancer, obesity, diabetes, autoimmune disorders, and food allergies. Paraoxonase 1 (PON1) is an [...] Read more.
Background: Childhood obesity is becoming an increasingly prevalent global health issue. Pesticides, which pose significant threats to human health and the environment are major risk factors for various diseases, including cancer, obesity, diabetes, autoimmune disorders, and food allergies. Paraoxonase 1 (PON1) is an enzyme found on high-density lipoproteins (HDL) in serum, which hydrolyzes toxic oxon metabolites of organophosphate pesticides, certain carbamates, aromatic and aliphatic lactones, aromatic esters, and oxidized lipids through its calcium-dependent glycoprotein structure. This study aimed to evaluate the relationship between environmental pesticide exposure, childhood obesity, and PON1 levels. Methods: The study included 58 obese children with a body mass index above the 95th percentile and 43 healthy children of the same age group. Serum PON1 levels were measured using the ELISA method. Levels of polychlorinated biphenyls (PCBs), organochlorine pesticides (OCPs), and organophosphorus pesticides (OPPs) in the blood were determined through LC/MS/MS and GC analysis methods. Results: According to ELISA analysis, the PON1 level was significantly lower in the obesity group (102.8 ± 12.49 ng/mL) compared to the control group (134.8 ± 14.29 ng/mL) (p < 0.001). LC/MS/MS and GC analyses showed significantly higher levels of Σ4OPPs and Σ4PCBs in obese children compared to the control group (p < 0.001). However, no significant difference was observed between the two groups in terms of Σ4OCP levels (p > 0.05). Conclusions: Our findings highlight the presence of OPPs and PCBs in the blood of obese children. Although these factors are associated with PON1, further research is needed to evaluate their potential role as risk indicators for obesity. Full article
(This article belongs to the Section Molecular Medicine)
Show Figures

Figure 1

18 pages, 630 KB  
Article
Early Post-Transplant Changes in Lipoprotein(a), Autotaxin Activity, and Lipid Profile: A Prospective Observational Study of Tacrolimus-Treated Kidney Transplant Recipients in Poland
by Beata Bzoma, Agnieszka Kuchta, Magdalena Dzwonkowska, Daria Kazimierska, Maciej Jankowski and Alicja Dębska-Ślizień
Int. J. Mol. Sci. 2026, 27(6), 2641; https://doi.org/10.3390/ijms27062641 - 13 Mar 2026
Abstract
Kidney transplantation (KTx) corrects many uremia-related metabolic disturbances; however, dyslipidemia remains common in kidney transplant recipients and contributes to persistent cardiovascular risk. Lipoprotein(a) [Lp(a)] is a largely genetically determined proatherogenic lipoprotein that increases in advanced chronic kidney disease (CKD) and may decrease after [...] Read more.
Kidney transplantation (KTx) corrects many uremia-related metabolic disturbances; however, dyslipidemia remains common in kidney transplant recipients and contributes to persistent cardiovascular risk. Lipoprotein(a) [Lp(a)] is a largely genetically determined proatherogenic lipoprotein that increases in advanced chronic kidney disease (CKD) and may decrease after restoration of renal function. Autotaxin (ATX), an enzyme involved in proinflammatory lipid signaling through the ATX–lysophosphatidic acid axis, has also been implicated in cardiovascular pathology, but its early post-transplant dynamics remain poorly characterized. In addition to quantitative lipid abnormalities, CKD is associated with high-density lipoprotein (HDL) dysfunction and reduced paraoxonase-1 (PON-1) activity; however, data on early post-transplant changes in PON-1 activity are limited. In this prospective observational study, lipid profile parameters, Lp(a) concentration, ATX activity, and PON-1 activity were assessed in 55 Caucasian patients with CKD stage 5, most of whom were dialysis-dependent, before and 2–3 weeks after KTx. All recipients received tacrolimus-based maintenance immunosuppression with corticosteroids and mycophenolate mofetil. After KTx, Lp(a) levels decreased by a median of 21% and ATX activity by 28% (both p < 0.001). Lp(a) and ATX showed no cross-sectional or longitudinal association either before or after transplantation, and their percentage changes were not correlated. In contrast, conventional lipid fractions increased significantly, including total cholesterol (+22%), LDL cholesterol (+27%), HDL cholesterol (+24%), and triglycerides (+55%) (all p < 0.001). PON-1 activity increased by approximately 13% after KTx (p < 0.001), and its percentage change correlated positively with the increase in HDL cholesterol. In exploratory analyses, the magnitude of Lp(a) reduction was associated with early graft function: patients with eGFR <45 mL/min/1.73 m2 exhibited a significantly smaller decline in Lp(a) than those with better graft function (−4.8% vs. −26.7%, p = 0.009). Multivariable analysis showed that demographic characteristics, body mass index, tacrolimus exposure, and post-transplant eGFR did not independently predict the magnitude of Lp(a) reduction. Tacrolimus trough concentrations and cumulative corticosteroid exposure were not associated with lipid parameters or their changes, except for a single subgroup difference in PON-1 activity of uncertain clinical significance. In the early period after KTx under tacrolimus-based immunosuppression, Lp(a) concentration and ATX activity decrease, whereas conventional lipid fractions increase and PON-1 activity improves. These changes were not associated with tacrolimus exposure or cumulative corticosteroid dose. The reduction in Lp(a) was associated with early graft function in exploratory analyses, suggesting that recovery of renal function may contribute to early post-transplant Lp(a) dynamics; however, no independent causal relationship was established, and the findings should be interpreted cautiously given the limited sample size and exploratory design. The clinical significance of these changes for long-term cardiovascular and graft outcomes requires further investigation. Full article
(This article belongs to the Special Issue Molecular Research on Kidney Disease/Renal Dysfunction)
Show Figures

Figure 1

26 pages, 1906 KB  
Review
Diet–Microbiome–Redox Interactions and Oxidative Stress Biomarkers in Livestock: Computational and Spatial Perspectives for Translational Health and Production
by Paweł Kowalczyk, Apoloniusz Kurylczyk, Andrzej Węglarz and Joanna Makulska
Int. J. Mol. Sci. 2026, 27(6), 2556; https://doi.org/10.3390/ijms27062556 - 11 Mar 2026
Viewed by 98
Abstract
Oxidative stress (OS) is a central regulator of health and productivity in livestock, emerging from complex interactions between dietary inputs, microbiome composition, environmental stressors, and host metabolism. This narrative review synthesizes current knowledge on OS in cattle, pigs, sheep, and poultry, emphasizing mechanistic [...] Read more.
Oxidative stress (OS) is a central regulator of health and productivity in livestock, emerging from complex interactions between dietary inputs, microbiome composition, environmental stressors, and host metabolism. This narrative review synthesizes current knowledge on OS in cattle, pigs, sheep, and poultry, emphasizing mechanistic pathways, tissue-specific responses, and translational applications. We highlight the central role of redox–inflammatory signaling hubs, including nuclear factor kappa B (NF-κB), nuclear factor erythroid 2–related factor 2 (Nrf2)/Kelch-like ECH-associated protein 1 (Keap1), and inflammasomes, as integrators of metabolic and immune stress. Microbiome–metabolome interactions modulate systemic oxidative responses, influencing liver, mammary gland, gastrointestinal tract, adipose tissue, and reproductive tissues. Oxidative stress-related biochemical and molecular alterations are captured by a range of biomarkers, such as malondialdehyde (MDA), Total Antioxidant Capacity (TOAC), gluthatione peroxidase (GPx), superoxide dismutase (SOD), paraoxonase-1 (PON1), cytokines, and gene expression profiles, measurable in blood, milk, saliva, and tissues. Integrating these markers enables precision diagnostics, early disease detection, and evidence-based nutritional interventions. Furthermore, computational modeling and spatial–socioeconomic perspectives offer novel approaches to translate molecular redox insights into practical livestock management strategies. By framing OS as a regulated, context-dependent process rather than a simple imbalance of reactive oxygen species, this review advances a conceptual, cross-species framework for understanding, monitoring, and mitigating oxidative stress in livestock. This integrative perspective provides a foundation for targeted antioxidant strategies and sustainable production practices, bridging molecular mechanisms with practical applications in animal health and productivity. Full article
Show Figures

Figure 1

26 pages, 5299 KB  
Systematic Review
Dermocosmetic Potential of Punica granatum: A Systematic Review of Bioactive Compounds and Skincare Applications
by Nerea Pons-Rocamora, Enrique Barrajón-Catalán, María Herranz-López, Vicente Micol and Francisco Javier Álvarez-Martínez
Antioxidants 2026, 15(3), 332; https://doi.org/10.3390/antiox15030332 - 6 Mar 2026
Viewed by 244
Abstract
Background: Punica granatum L. (pomegranate) is a medicinal plant traditionally used for its antimicrobial and antioxidant effects. Recent evidence supports its expanding applications in dermatology and dermocosmetics. Purpose: This systematic review aimed to evaluate the skin-related biological activities of pomegranate extracts, identify the [...] Read more.
Background: Punica granatum L. (pomegranate) is a medicinal plant traditionally used for its antimicrobial and antioxidant effects. Recent evidence supports its expanding applications in dermatology and dermocosmetics. Purpose: This systematic review aimed to evaluate the skin-related biological activities of pomegranate extracts, identify the key bioactive compounds involved, and elucidate the underlying molecular mechanisms relevant to skin health and aging. Methods: A total of 732 studies were screened using AIReviewer clustering. Fifty-four original articles were selected on the basis of inclusion criteria prioritizing molecular evidence, in vitro and in vivo assays, and clinical relevance. Results: Pomegranate extracts exhibit a broad range of dermocosmetic properties, including antioxidant, anti-inflammatory, antibacterial, wound healing, moisturizing, photoprotective, and collagen-preserving effects. These effects are primarily attributed to ellagitannins (punicalagin and punicalin), ellagic and gallic acid, triterpenoids (oleanolic, maslinic, and asiatic acids), flavonoids (quercetin and catechins), anthocyanins, and fatty acids (punicic acid). Pomegranate extracts modulate oxidative stress by scavenging reactive oxygen species and upregulating Nrf2-mediated antioxidant pathways. They inhibit matrix metalloproteinases (MMP-1 and MMP-3), suppress proinflammatory cytokines (TNF-α and IL-6), and stimulate fibroblast proliferation, extracellular matrix remodeling, and hyaluronic acid synthesis. Their photoprotective activity provides enhanced UVB resistance and higher SPF values. Recent advances in fermentation and nanotechnology have been shown to increase the bioavailability and stability of compounds found in pomegranate, offering new formulation strategies. Conclusions: Pomegranates are a promising source of multifunctional phytochemicals with validated dermocosmetic applications. Their incorporation into advanced delivery systems may increase their therapeutic potential for skin protection, regeneration, and antiaging interventions. Full article
Show Figures

Figure 1

1 pages, 125 KB  
Correction
Correction: Núñez Valdés et al. Gertrude Belle Elion, Chemist and Pharmacologist, Discoverer of Highly Relevant Active Substances. Foundations 2022, 2, 443–456
by Juan Núñez Valdés, Fernando de Pablos Pons and Antonio Ramos Carrillo
Foundations 2026, 6(1), 9; https://doi.org/10.3390/foundations6010009 - 5 Mar 2026
Viewed by 67
Abstract
Figure 8 and the corresponding reference in the original publication [...] Full article
20 pages, 1000 KB  
Article
Assessment of Oxidative Stress-Related Markers and Inflammatory Proteins in Serum and CSF Samples of Dogs with Different Types of Epilepsy
by Rania D. Baka, Argyrios Ginoudis, Maria Botia, Juan Diego Garcia-Martinez, Ioannis Savvas, Dimitra Giota and Zoe Polizopoulou
Antioxidants 2026, 15(3), 282; https://doi.org/10.3390/antiox15030282 - 25 Feb 2026
Viewed by 292
Abstract
Background: Oxidative stress contributes to the development and progression of epilepsy and is connected with neuroinflammation during epileptic seizures. Cholinesterase has a modulatory role, and oxytocin has antiepileptic properties. The purpose of this study was to assess selective inflammatory (C-Reactive Protein, CRP) and [...] Read more.
Background: Oxidative stress contributes to the development and progression of epilepsy and is connected with neuroinflammation during epileptic seizures. Cholinesterase has a modulatory role, and oxytocin has antiepileptic properties. The purpose of this study was to assess selective inflammatory (C-Reactive Protein, CRP) and oxidative stress markers [Paraoxonase-1 (PON1), cupric reducing antioxidant capacity (CUPRAC), ferric reducing antioxidant power (FRAP), cholinesterase, and oxytocin in serum and cerebrospinal fluid (CSF) samples of dogs with different types of epilepsy. Methods: There were four groups of dogs; A: healthy controls; B: idiopathic epilepsy receiving antiepileptic medication; C: idiopathic epilepsy without antiepileptic medication; and D: structural epilepsy. CRP, PON1, CUPRAC, and cholinesterase were evaluated in serum and PON1, CUPRAC, FRAP, cholinesterase and oxytocin were evaluated in CSF samples. Group differences were evaluated using the ANOVA test, followed by post hoc analyses or Kruskal–Wallis/Dunn’s test. Results: Fifty-one serum and 26 CSF samples were analyzed. CSF PON1 was significantly different in group D compared with groups A and C (p = 0.044 and p = 0.008, respectively). CSF cholinesterase was significantly different in group D compared with groups A, B and C (p = 0.003, p = 0.025, and p = 0.033, respectively). Conclusions: Structural epilepsy may influence PON1 and cholinesterase levels in CSF samples. Compared with CSF, serum was not the most suitable biological material to investigate oxidative stress and inflammatory markers. Full article
(This article belongs to the Section Health Outcomes of Antioxidants and Oxidative Stress)
Show Figures

Figure 1

18 pages, 15483 KB  
Article
Unveiling Diagnostic Biomarkers in Autism: A Comparative Proteome Analysis of CNTNAP2 Knockout Mice and Human ASD Patients
by Andrew Kim, Ara Cho, Jiyeon Kim, Leandro Val Sayson, Hyun Ju Lee, Jae Hoon Cheong, Hee Jin Kim, Bung Nyun Kim and Eugene C. Yi
Biomolecules 2026, 16(3), 340; https://doi.org/10.3390/biom16030340 - 24 Feb 2026
Viewed by 307
Abstract
Autism Spectrum Disorder (ASD) is a biologically heterogeneous neurodevelopmental condition, presenting a major barrier to the identification of robust and translatable molecular biomarkers. Here, we employ a cross-species proteomic framework to identify conserved protein signatures associated with ASD. Quantitative proteomic profiling of brain [...] Read more.
Autism Spectrum Disorder (ASD) is a biologically heterogeneous neurodevelopmental condition, presenting a major barrier to the identification of robust and translatable molecular biomarkers. Here, we employ a cross-species proteomic framework to identify conserved protein signatures associated with ASD. Quantitative proteomic profiling of brain and serum from CNTNAP2 knockout mice, integrated with serum proteomes from individuals with ASD, revealed 132 proteins consistently dysregulated across species. Functional pathway analyses implicated coordinated alterations in lipid metabolism, synaptic signaling, and immune regulation. To prioritize diagnostically informative candidates, we applied machine learning-based feature selection and identified a minimal panel of ten proteins (COL1A1, ITIH4, CLU, NID1, C5, MASP1, PON1, PLTP, HSPA5, and FETUB) that robustly discriminated ASD from control samples. Gene ontology and KEGG pathway analyses highlighted enrichment of immune regulatory pathways, synaptic transmission, oxidative stress responses, and lipid metabolic processes, consistent with emerging models linking neuroimmune dysregulation and metabolic imbalance to ASD pathophysiology. An XGBClassifier trained on this biomarker panel achieved strong performance in independent test sets (AUC = 0.75). Together, these findings establish cross-species proteomic integration combined with machine learning as a powerful strategy for uncovering conserved, biologically grounded biomarkers in ASD, providing a framework for future validation and translational development. Full article
(This article belongs to the Section Molecular Biomarkers)
Show Figures

Figure 1

16 pages, 4963 KB  
Article
Lateral Target Strength (TS) Estimation of Free-Swimming Nile Tilapia (Oreochromis niloticus) in Ponds Using a Single-Beam Echosounder
by Luis Lorenzo Carrillo-La Rosa, Vicente Puig-Pons, Sergio Morell-Monzó, Susana Llorens-Escrich, Víctor Espinosa and Isabel Pérez-Arjona
Fishes 2026, 11(2), 123; https://doi.org/10.3390/fishes11020123 - 21 Feb 2026
Viewed by 284
Abstract
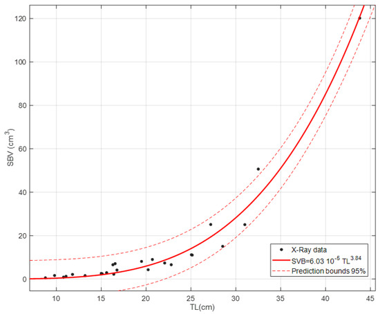
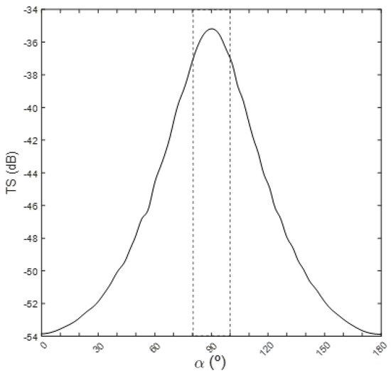
As global aquaculture continues to expand, there is increasing interest in sustainable and non-invasive tools for monitoring fish growth. Nile tilapia (Oreochromis niloticus) is one of the most farmed species worldwide. Its biomass estimation often relies on manual sampling or stereo-camera [...] Read more.
As global aquaculture continues to expand, there is increasing interest in sustainable and non-invasive tools for monitoring fish growth. Nile tilapia (Oreochromis niloticus) is one of the most farmed species worldwide. Its biomass estimation often relies on manual sampling or stereo-camera systems limited by water turbidity. This study establishes a robust relationship between lateral target strength (TS) and the total length (TL) and weight (W) of Nile tilapia using a cost-effective 201 kHz single-beam echosounder. Measurements were conducted with free-swimming fish in a controlled pond environment (TL range, 13–44 cm). The results show a strong linear correlation between acoustic and biometric data. Specifically, the relationship for mean TS was defined as TSmean = 20.4log(TL) − 68.8 (R2 = 0.93) and TSmean = 6.3log(W) − 55.4 (R2 = 0.96), proving the system’s accuracy for biomass estimation. Furthermore, the Method of Fundamental Solutions (MFS) was employed for numerical validation based on X-ray morphometry of the swim bladder. Very good agreement was observed between experimental data and numerical simulations, reinforcing the validity of the acoustic models despite the inherent complexity of biological targets. These findings demonstrate that calibrated single-beam acoustic systems provide a viable, non-intrusive tool for real-time monitoring in aquaculture ponds. Full article
(This article belongs to the Special Issue Applications of Acoustics in Marine Fisheries)
Show Figures

Figure 1

15 pages, 2220 KB  
Article
Diversity, Environmental Drivers, and Niche Overlap of Native and Invasive Gastropods in Southern Iraq’s Freshwater Ecosystems
by Murtada Naser, Amaal Yasser, Antoni Vivó-Pons, Burçin Aşkım Gümüş and Patricio R. De los Ríos-Escalante
Ecologies 2026, 7(1), 22; https://doi.org/10.3390/ecologies7010022 - 21 Feb 2026
Viewed by 387
Abstract
This study assesses the diversity, distribution, and ecological interactions of freshwater gastropod communities across eight sites in southern Iraq, spanning marshes, rivers, and canal systems within the Tigris-Euphrates basin. Diversity indices (Shannon–Wiener H′ and Pielou’s evenness J) were calculated to evaluate community structure, [...] Read more.
This study assesses the diversity, distribution, and ecological interactions of freshwater gastropod communities across eight sites in southern Iraq, spanning marshes, rivers, and canal systems within the Tigris-Euphrates basin. Diversity indices (Shannon–Wiener H′ and Pielou’s evenness J) were calculated to evaluate community structure, and a revised stacked bar chart of relative abundances revealed widespread dominance by species such as Melanoides tuberculata and Physella acuta, which frequently exceeded 50% of local assemblages. While P. acuta is an established invasive species, M. tuberculata is now considered native or long-established in the region. Species interactions were examined using Pianka’s niche overlap index, and null model testing (999 permutations) revealed only a few statistically significant overlaps (p < 0.05), suggesting that species co-occurrence is shaped more by environmental filtering than direct competition. To directly examine the influence of environmental drivers on species composition, Multiple Factor Analysis (MFA) was performed. MFA revealed patterns of association between dissolved oxygen, salinity, and species assemblages, suggesting these abiotic factors may influence community structure. To our knowledge, this study is the first in Iraq to use null models, constrained ordination, and MFA to investigate community assembly of freshwater gastropods, ultimately producing novel insights regarding the interactions between environmental stressors and aquatic biodiversity patterns. The results of this study highlight the need for long-term ecological monitoring and conservation in marshland habitats important for the resiliency of native species. Full article
Show Figures

Figure 1

35 pages, 4968 KB  
Article
Research on Protection of a Three-Level Converter-Based Flexible DC Traction Substation System
by Peng Chen, Qiang Fu, Chunjie Wang and Yaning Zhu
Sensors 2026, 26(4), 1350; https://doi.org/10.3390/s26041350 - 20 Feb 2026
Viewed by 238
Abstract
With the expansion of urban rail transit, increased train operation density, and the large-scale grid integration of renewable energy such as offshore photovoltaic power, traction power supply systems face stricter requirements for operational safety, power supply reliability and energy utilization efficiency. Offshore photovoltaic [...] Read more.
With the expansion of urban rail transit, increased train operation density, and the large-scale grid integration of renewable energy such as offshore photovoltaic power, traction power supply systems face stricter requirements for operational safety, power supply reliability and energy utilization efficiency. Offshore photovoltaic power, integrated into the traction power supply network via flexible DC transmission technology, promotes renewable energy consumption, but its random and volatile output overlaps with time-varying traction loads, increasing the complexity of DC-side fault characteristics and protection control. Flexible DC technology is a core direction for next-generation traction substations, and three-level converters (key energy conversion units) have advantages over traditional two-level topologies. However, their P-O-N three-terminal DC-side topology introduces new faults (e.g., PO/ON bipolar short circuits, O-point-to-ground faults), making traditional protection strategies ineffective. In addition, wide system current fluctuation (0.5–3 kA) and offshore photovoltaic power fluctuation easily cause fixed-threshold protection maloperation, and the coupling mechanism among modulation strategies, DC bus capacitor voltage dynamics and fault current paths is unclear. To solve these bottlenecks, this paper establishes a simulation model of the system based on the PSCAD/EMTDC(A professional simulation software for electromagnetic transient analysis in power systems V4.5.3) platform, analyzes the transient electrical characteristics of three-level converters under traction and braking conditions for typical faults, clarifies the coupling mechanism, proposes a condition-adaptive fault identification strategy, and designs a reconfigurable fault energy handling system with bypass thyristors and adaptive crowbar circuits. Simulation and hardware-in-the-loop (HIL) experiments show that the proposed scheme completes fault identification and protection within 2–3 ms, suppresses fault peak current by more than 70%, limits DC bus overvoltage within ±10% of the rated voltage, and has good post-fault recovery performance. It provides a reliable and engineering-feasible protection solution for related systems and technical references for similar flexible DC system protection design. Full article
(This article belongs to the Section Electronic Sensors)
Show Figures

Figure 1

30 pages, 4292 KB  
Review
Optical Network Security: Threats, Techniques, and Future Directions
by Anna Gazani, Athanasios Mantzavinos, Polyxeni Tsompanoglou, Konstantinos Kantelis, Sophia Petridou, Petros Nicopolitidis and Georgios Papadimitriou
Electronics 2026, 15(4), 878; https://doi.org/10.3390/electronics15040878 - 20 Feb 2026
Viewed by 550
Abstract
Optical networks constitute the backbone of contemporary communication infrastructures, supporting massive bandwidth, low-latency services, and high levels of scalability across core, metro, and access domains. As these systems evolve toward elastic, software-defined, and multi-domain architectures, their exposure to sophisticated security threats increases significantly. [...] Read more.
Optical networks constitute the backbone of contemporary communication infrastructures, supporting massive bandwidth, low-latency services, and high levels of scalability across core, metro, and access domains. As these systems evolve toward elastic, software-defined, and multi-domain architectures, their exposure to sophisticated security threats increases significantly. This paper provides a comprehensive survey of vulnerabilities and countermeasures in modern optical networks, spanning the physical, control, and cross-layer dimensions. We analyze major architectures—including WDM, TDM, PON, EON, and IP-over-WDM—and examine how their structural properties shape their security posture. A threat taxonomy is presented covering physical-layer attacks such as fiber tapping, optical jamming, crosstalk exploitation, and signal injection; control-plane risks including spoofing, malicious signaling, and SDN manipulation; and broader cross-layer attack vectors. We review state-of-the-art defense mechanisms, including physical-layer security (PLS), spectrum randomization, chaotic optical coding, device-level authentication, survivability techniques, intelligent monitoring, and quantum-secure solutions such as QKD. By integrating insights from recent experimental and operational studies, the survey highlights emerging challenges and identifies open problems related to secure orchestration, multi-tenant environments, and quantum-era resilience. The objective is to guide researchers, engineers, and network operators toward robust and future-proof security strategies for next-generation optical infrastructures. Full article
Show Figures

Figure 1

16 pages, 1975 KB  
Article
MtrR Regulates a Major Lytic Transglycosylase (ltgA) Responsible for Peptidoglycan-Derived Cytotoxin Release and Autolysis in Neisseria gonorrhoeae
by Alaa I. Telchy, Tia Morgan, Kathleen T. Hackett, Ronald K. McMillan, Robert A. Nicholas, Joseph P. Dillard and Daniel Williams
Microorganisms 2026, 14(2), 474; https://doi.org/10.3390/microorganisms14020474 - 14 Feb 2026
Viewed by 360
Abstract
The multiple-transferable resistance protein (MtrR) is a transcriptional repressor of the mtrCDE-encoded drug efflux pump and Type IV pilus biosynthesis (pilM), and an activator of penicillin-binding protein 1 (ponA) expression in Neisseria gonorrhoeae. Previously published microarray data [...] Read more.
The multiple-transferable resistance protein (MtrR) is a transcriptional repressor of the mtrCDE-encoded drug efflux pump and Type IV pilus biosynthesis (pilM), and an activator of penicillin-binding protein 1 (ponA) expression in Neisseria gonorrhoeae. Previously published microarray data suggested that MtrR is also an activator of ltgA expression in the gonococcus. LtgA is a lytic transglycosylase responsible for approximately half of recycled peptidoglycan fragments and released peptidoglycan-derived cytotoxins, which cause ciliary damage and induce specific inflammatory responses. The fragments generated by LtgA during peptidoglycan remodeling can either be recognized by the permease AmpG for uptake into the bacterial cytoplasm and recycled for new cell wall growth and general metabolism or released into the external milieu. Therefore, we sought to define the capacity of MtrR to regulate LtgA expression in gonococci. We show that MtrR binds to the ltgA promoter region in a concentration-dependent manner, and that this binding results both in increased ltgA mRNA transcription and LtgA protein levels during exponential growth. Deletion of mtrR in N. gonorrhoeae decreased peptidoglycan monomer release from growing cells and increased autolysis. These results suggest that MtrR regulation of ltgA impacts peptidoglycan-derived cytotoxin release and autolysis in the gonococcus. This study suggests a central role of MtrR in coordinating aspects of the cellular envelope that may contribute to gonococcal pathogenesis. Full article
(This article belongs to the Special Issue Transcriptional Regulation in Bacteria, 2nd Edition)
Show Figures

Graphical abstract

16 pages, 10101 KB  
Article
Indocyanine Green as a Marker for Nose-to-Brain Delivery Pathways, Brain Distribution, and PLGA Nanoparticle Efficiency
by Milena Mishonova, Lea Koceva, Bissera Pilicheva, Plamen Zagorchev, Neli Raikova, Mitko Mladenov, Rossitza Konakchieva, Hristo Gagov and Iliyana Sazdova
Int. J. Mol. Sci. 2026, 27(4), 1782; https://doi.org/10.3390/ijms27041782 - 12 Feb 2026
Viewed by 276
Abstract
This study aims to assess the rate and duration of rat brain retention after a single intranasal administration of indocyanine green (ICG) as an aqueous solution or encapsulated in poly(D,L-lactide-co-glycolide) (PLGA) nanoparticles. Near-infrared fluorescence emission of ICG from the brain and visceral organs [...] Read more.
This study aims to assess the rate and duration of rat brain retention after a single intranasal administration of indocyanine green (ICG) as an aqueous solution or encapsulated in poly(D,L-lactide-co-glycolide) (PLGA) nanoparticles. Near-infrared fluorescence emission of ICG from the brain and visceral organs was measured at 1, 4, and 24 h, as well as at 1 and 2 weeks after administration. It was observed that both ICG formulations stained the olfactory bulbs and brainstem, the latter mainly in the basolateral region of the pons. Reduced staining was observed on day 7 after treatment, and the signal remains detectable on day 14. Additionally, while emission from ICG-labeled brains in water decreased after two weeks compared to day 7, in ICG-loaded nanoparticles, the emission was significantly higher on day 14. It is concluded that ICG is transported into the brain via both nose-to-brain delivery pathways—through and along olfactory or trigeminal nerves—and that ICG is a useful dye for in vivo studies due to its long-lasting emission and low toxicity. Furthermore, the suggested penetration of ICG-encapsulated PLGA nanoparticles via these transport mechanisms makes them a useful carrier for brain delivery of substances that are rapidly eliminated from circulation or do not cross the blood–brain barrier. Full article
(This article belongs to the Special Issue Advances in Research on Neurotransmitters)
Show Figures

Figure 1

14 pages, 438 KB  
Article
Properties of Elliptic Cycloids
by Matthew A. Pons and Nicholas D. White
Geometry 2026, 3(1), 4; https://doi.org/10.3390/geometry3010004 - 9 Feb 2026
Viewed by 229
Abstract
Given an ellipse rolling along a straight line without slipping and a point P on the ellipse, we will determine the shape of the elliptic cycloid traced by P as the ellipse rolls and compute the area under one arch of the elliptic [...] Read more.
Given an ellipse rolling along a straight line without slipping and a point P on the ellipse, we will determine the shape of the elliptic cycloid traced by P as the ellipse rolls and compute the area under one arch of the elliptic cycloid. We also investigate the arc length, though we are only able to express it as an integral. Full article
(This article belongs to the Special Issue Feature Papers in Geometry)
Show Figures

Figure 1

29 pages, 1096 KB  
Article
Enhancing CMMN: Conceptual Development of a Notational Variant for Case Management Modeling
by Mateja Bule and Gregor Polančič
Systems 2026, 14(2), 180; https://doi.org/10.3390/systems14020180 - 5 Feb 2026
Viewed by 242
Abstract
The Case Management Model and Notation (CMMN) supports the modeling of dynamic, semi-structured, and knowledge-intensive processes, but its adoption remains limited due to conceptual and visual shortcomings. Using a Design Science Research Method (DSRM), this study introduces a notational variant of CMMN, termed [...] Read more.
The Case Management Model and Notation (CMMN) supports the modeling of dynamic, semi-structured, and knowledge-intensive processes, but its adoption remains limited due to conceptual and visual shortcomings. Using a Design Science Research Method (DSRM), this study introduces a notational variant of CMMN, termed CMMN+, comprising three structural and visual enhancements: explicit representation of activation logic, enriched data entity modeling through semantically grounded metadata and structured role assignments based on the RACI framework. Cognitive effectiveness is analytically evaluated using the nine principles of the Physics of Notations (PoN). The analysis demonstrates clear improvements in semiotic clarity, semantic transparency and perceptual discriminability, confirming enhanced interpretability of the proposed notational variant. As expected, trade-offs arise with respect to graphic economy, while principles such as cognitive fit require subsequent empirical validation. CMMN+ constitutes a conceptually and technically grounded notational advancement in case management modeling by systematically aligning language design with cognitive-effectiveness theory. The presented results establish a strong foundation for integrating more intuitive and semantically rich modeling support into practice. Full article
(This article belongs to the Section Systems Practice in Social Science)
Show Figures

Figure 1

Back to TopTop