Sign in to use this feature.

Years

Between: -

Subjects

remove_circle_outline
remove_circle_outline
remove_circle_outline
remove_circle_outline
remove_circle_outline
remove_circle_outline
remove_circle_outline

Journals

Article Types

Countries / Regions

Search Results (29)

Search Parameters:
Keywords = multidisciplinary design and optimization (MDO)

Order results
Result details
Results per page
Select all
Export citation of selected articles as:
21 pages, 10508 KB  
Article
Global Aero-Structural Optimization of Composite Forward-Swept Wings Considering Natural Laminar Flow
by Kai Wang, Xiaoguang Wang, Xiujie Han, Bo Xiao, Zhiyuan Shan, Jie Ding and Tao Wu
Aerospace 2025, 12(12), 1076; https://doi.org/10.3390/aerospace12121076 - 2 Dec 2025
Viewed by 331
Abstract
Forward-swept wings are more suitable for natural laminar flow than backward-swept wings. However, in order to reduce the difficulty of optimization, most aero-structural optimization studies of forward-swept wings do not consider the automatic laminar–turbulent transition, discrete variables, or large-scale constraints, which may result [...] Read more.
Forward-swept wings are more suitable for natural laminar flow than backward-swept wings. However, in order to reduce the difficulty of optimization, most aero-structural optimization studies of forward-swept wings do not consider the automatic laminar–turbulent transition, discrete variables, or large-scale constraints, which may result in undesirable optimization results. In this article, an efficient aero-structural optimization method for the composite forward-swept natural laminar flow (FSNLF) wing is proposed, which can solve MDO problems with those issues. Reynolds-averaged Navier–Stokes (RANS) equations coupled with the dual eN transition method are used to simulate subsonic viscous flows. A surrogate-based optimization (SBO) algorithm combining a discrete variable handling method is developed to solve the multidisciplinary design optimization (MDO) problem involving many discrete ply thickness variables of predefined angles (0°/±45°/90°). The Kreisselmeier–Steinhauser (KS) method is employed to handle large-scale geometric constraints, ply fraction constraints and material failure constraints. To verify the effectiveness of the proposed method, we perform the aero-structural optimization of an A320-class composite FSNLF wing. Results show that the proposed method offers great potential in the aero-structural optimization of the composite FSNLF wing. It can handle 32 discrete variables and 11,089 constraints, the drag coefficient and mass of the wing are reduced significantly, and the area of the laminar flow region on the wing upper surface is increased by 24.3% compared with the baseline. Full article
Show Figures

Figure 1

60 pages, 11188 KB  
Article
Multidisciplinary Design Optimization of a Two-Stage LOX/Methane Partially Reusable Microlauncher
by Alexandru-Iulian Onel, Tudorel-Petronel Afilipoae, Oana-Iuliana Popescu, Georgiana Ichim and Alexandra Popescu
Aerospace 2025, 12(11), 1030; https://doi.org/10.3390/aerospace12111030 - 20 Nov 2025
Cited by 1 | Viewed by 864
Abstract
With support from the Romanian Nucleu Program, INCAS has taken the initiative to develop a multidisciplinary optimization (MDO) environment capable of generating reusable microlauncher concepts that could be used as the first building blocks in the development and production of a locally based [...] Read more.
With support from the Romanian Nucleu Program, INCAS has taken the initiative to develop a multidisciplinary optimization (MDO) environment capable of generating reusable microlauncher concepts that could be used as the first building blocks in the development and production of a locally based launch vehicle. This paper will present the main work carried out towards the accomplishment of this task, with several mathematical models being proposed to fill in the gaps associated with microlauncher reusability. Towards the end of the paper, a partially reusable microlauncher concept is proposed, which is capable of successfully accomplishing both the main mission, that of inserting a 100 kg satellite into a 400 km altitude, circular polar orbit, and the recovery mission, where the first-stage assembly (including the interstage) is recovered from a secondary location. Preliminary cost estimates are also given for the entire lifespan of the microlauncher, focusing on the economic feasibility of a reusable concept for small launch vehicles. Full article
(This article belongs to the Section Astronautics & Space Science)
Show Figures

Figure 1

17 pages, 5201 KB  
Article
Equivalent Stress Model-Assisted Aero-Structural Optimization of a Compressor Rotor Using an Adjoint Method
by Jiaxing Li, Zhen Fu and Jiaqi Luo
Modelling 2025, 6(4), 125; https://doi.org/10.3390/modelling6040125 - 11 Oct 2025
Viewed by 515
Abstract
To meet the stringent reliability requirements of rotor blades in turbomachines, greater effort should be devoted to improving both aerodynamic and structural performance in blade design. This paper introduces an aero-structural multi-disciplinary design optimization (MDO) method for compressor rotor blades using a discrete [...] Read more.
To meet the stringent reliability requirements of rotor blades in turbomachines, greater effort should be devoted to improving both aerodynamic and structural performance in blade design. This paper introduces an aero-structural multi-disciplinary design optimization (MDO) method for compressor rotor blades using a discrete adjoint method and an equivalent stress model (ESM). The principles of the ESM are firstly introduced, and its accuracy in calculating equivalent stress is validated through comparison with a commercial program. Both the aerodynamic performance and the maximum equivalent stress (MES) are selected as optimization objectives. To modify the blade profile, the steepest descent optimization method is utilized, in which the necessary sensitivities of the cost function to the design parameters are calculated by solving the adjoint equations. Finally, the aero-structural MDO of a transonic compressor rotor, NASA Rotor 67, is conducted, and the Pareto solutions are obtained. The optimization results demonstrate that the adiabatic efficiency and the MES are competitive in improving multi-disciplinary performance. For most of the Pareto solutions, the MES can be considerably reduced with increased adiabatic efficiency. Full article
Show Figures

Figure 1

22 pages, 4433 KB  
Article
A Multidisciplinary Robust Collaborative Optimization Method Under Parameter Uncertainty Based on the Double-Layer EI–Kriging Model
by Zhenglin Qiu, Zhe Wei, Mo Chen, Kai Zhang, Lang Lang, Xilin Luan and Wenying Cheng
Appl. Sci. 2025, 15(19), 10549; https://doi.org/10.3390/app151910549 - 29 Sep 2025
Viewed by 618
Abstract
In multidisciplinary design optimization (MDO) of high-end equipment, parameter uncertainty significantly undermines performance robustness. Existing methods are limited in convergence efficiency and in controlling uncertainty propagation. To address this gap, we propose a multidisciplinary robust collaborative optimization method under parameter uncertainty (MRCO-PU). The [...] Read more.
In multidisciplinary design optimization (MDO) of high-end equipment, parameter uncertainty significantly undermines performance robustness. Existing methods are limited in convergence efficiency and in controlling uncertainty propagation. To address this gap, we propose a multidisciplinary robust collaborative optimization method under parameter uncertainty (MRCO-PU). The approach augments traditional Collaborative Optimization (CO) with a collaborative optimization method based on weight distribution difference information (CO-WDDI) to accelerate cross-disciplinary convergence. It also integrates a double-layer EI–Kriging robust optimization model to enhance robustness under complex coupling and small-sample conditions. The MRCO-PU method targets single-objective, strongly coupled, multi-constraint MDO problems with high per-evaluation cost. The method was validated on a mathematical case and on a cantilever roadheader cutting-head case. In the mathematical case, the robust feasibility of the constraints increased from 0.49 to 1.00. In the engineering case, the specific energy consumption decreased by 6.3% under the premise of fully satisfying the robust feasibility of the constraints, leading to operational cost minimization under uncertainty. This work provides an effective approach to multidisciplinary robust optimization for high-end equipment. Full article
(This article belongs to the Section Applied Industrial Technologies)
Show Figures

Figure 1

35 pages, 4434 KB  
Article
MDO of Robotic Landing Gear Systems: A Hybrid Belt-Driven Compliant Mechanism for VTOL Drones Application
by Masoud Kabganian and Seyed M. Hashemi
Drones 2025, 9(6), 434; https://doi.org/10.3390/drones9060434 - 14 Jun 2025
Cited by 1 | Viewed by 2035
Abstract
This paper addresses inherent limitations in unmanned aerial vehicle (UAV) undercarriages hindering vertical takeoff and landing (VTOL) capabilities on uneven slopes and obstacles. Robotic landing gear (RLG) designs have been proposed to address these limitations; however, existing designs are typically limited to ground [...] Read more.
This paper addresses inherent limitations in unmanned aerial vehicle (UAV) undercarriages hindering vertical takeoff and landing (VTOL) capabilities on uneven slopes and obstacles. Robotic landing gear (RLG) designs have been proposed to address these limitations; however, existing designs are typically limited to ground slopes of 6–15°, beyond which rollover would happen. Moreover, articulated RLG concepts come with added complexity and weight penalties due to multiple drivetrain components. Previous research has highlighted that even a minor 3-degree slope change can increase the dynamic rollover risks by 40%. Therefore, the design optimization of robotic landing gear for enhanced VTOL capabilities requires a multidisciplinary framework that integrates static analysis, dynamic simulation, and control strategies for operations on complex terrain. This paper presents a novel, hybrid, compliant, belt-driven, three-legged RLG system, supported by a multidisciplinary design optimization (MDO) methodology, aimed at achieving enhanced VTOL capabilities on uneven surfaces and moving platforms like ship decks. The proposed system design utilizes compliant mechanisms featuring a series of three-flexure hinges (3SFH), to reduce the number of articulated drivetrain components and actuators. This results in a lower system weight, improved energy efficiency, and enhanced durability, compared to earlier fully actuated, articulated, four-legged, two-jointed designs. Additionally, the compliant belt-driven actuation mitigates issues such as backlash, wear, and high maintenance, while enabling smoother torque transfer and improved vibration damping relative to earlier three-legged cable-driven four-bar link RLG systems. The use of lightweight yet strong materials—aluminum and titanium—enables the legs to bend 19 and 26.57°, respectively, without failure. An animated simulation of full-contact landing tests, performed using a proportional-derivative (PD) controller and ship deck motion input, validate the performance of the design. Simulations are performed for a VTOL UAV, with two flexible legs made of aluminum, incorporating circular flexure hinges, and a passive third one positioned at the tail. The simulation results confirm stable landings with a 2 s settling time and only 2.29° of overshoot, well within the FAA-recommended maximum roll angle of 2.9°. Compared to the single-revolute (1R) model, the implementation of the optimal 3R Pseudo-Rigid-Body Model (PRBM) further improves accuracy by achieving a maximum tip deflection error of only 1.2%. It is anticipated that the proposed hybrid design would also offer improved durability and ease of maintenance, thereby enhancing functionality and safety in comparison with existing robotic landing gear systems. Full article
Show Figures

Figure 1

33 pages, 3066 KB  
Article
Multidisciplinary Design Optimization of the NASA Metallic and Composite Common Research Model Wingbox: Addressing Static Strength, Stiffness, Aeroelastic, and Manufacturing Constraints
by Odeh Dababneh, Timoleon Kipouros and James F. Whidborne
Aerospace 2025, 12(6), 476; https://doi.org/10.3390/aerospace12060476 - 28 May 2025
Cited by 1 | Viewed by 2142
Abstract
This study explores the multidisciplinary design optimization (MDO) of the NASA Common Research Model (CRM) wingbox, utilizing both metallic and composite materials while addressing various constraints, including static strength, stiffness, aeroelasticity, and manufacturing considerations. The primary load-bearing wing structure is designed with high [...] Read more.
This study explores the multidisciplinary design optimization (MDO) of the NASA Common Research Model (CRM) wingbox, utilizing both metallic and composite materials while addressing various constraints, including static strength, stiffness, aeroelasticity, and manufacturing considerations. The primary load-bearing wing structure is designed with high structural fidelity, resulting in a higher number of structural elements representing the wingbox model. This increased complexity expands the design space due to a greater number of design variables, thereby enhancing the potential for identifying optimal design alternatives and improving mass estimation accuracy. Finite element analysis (FEA) combined with gradient-based design optimization techniques was employed to assess the mass of the metallic and composite wingbox configurations. The results demonstrate that the incorporation of composite materials into the CRM wingbox design achieves a structural mass reduction of approximately 17.4% compared to the metallic wingbox when flutter constraints are considered and a 23.4% reduction when flutter constraints are excluded. When considering flutter constraints, the composite wingbox exhibits a 5.6% reduction in structural mass and a 5.3% decrease in critical flutter speed. Despite the reduction in flutter speed, the design remains free from flutter instabilities within the operational flight envelope. Flutter analysis, conducted using the p-k method, confirmed that both the optimized metallic and composite wingboxes are free from flutter instabilities, with flutter speeds exceeding the critical threshold of 256 m/s. Additionally, free vibration and aeroelastic stability analyses reveal that the composite wingbox demonstrates higher natural frequencies compared to the metallic version, indicating that composite materials enhance dynamic response and reduce susceptibility to aeroelastic phenomena. Fuel mass was also found to significantly influence both natural frequencies and flutter characteristics, with the presence of fuel leading to a reduction in structural frequencies associated with wing bending. Full article
(This article belongs to the Section Aeronautics)
Show Figures

Figure 1

10 pages, 1896 KB  
Proceeding Paper
Sustainability Meets AI: The Potential of Coupling Advanced Materials Science with Life Cycle Assessment for Industry Commons
by Panagiotis Kolozis, Michalis Galatoulas, Anastasia Gkika and Elias Koumoulos
Eng. Proc. 2025, 90(1), 92; https://doi.org/10.3390/engproc2025090092 - 8 Apr 2025
Cited by 1 | Viewed by 1311
Abstract
The transformation of the aeronautical industry towards sustainable and cost-effective manufacturing is essential for enhancing aircraft performance while reducing environmental impacts and production costs. This study integrates Life Cycle Assessment (LCA), Life Cycle Costing (LCC), and machine learning to enhance sustainable design in [...] Read more.
The transformation of the aeronautical industry towards sustainable and cost-effective manufacturing is essential for enhancing aircraft performance while reducing environmental impacts and production costs. This study integrates Life Cycle Assessment (LCA), Life Cycle Costing (LCC), and machine learning to enhance sustainable design in aeronautics. A Multi-disciplinary Optimization (MDO) approach was applied to a composite airframe panel, revealing that increased panel mass elevates the impacts of Climate Change (CC) and Resource Use (fossils), largely due to carbon fiber and energy-intensive manufacturing. A Random Forest model predicted LCA/LCC outcomes, facilitating real-time, sustainability-driven decisions. Optimization reduced environmental impacts by 15%. Recommendations include bio-based composites and renewable energy use to further lower environmental costs. Full article
Show Figures

Figure 1

8 pages, 4552 KB  
Proceeding Paper
Topology Optimization for Aircraft Applications Using Hybrid and Multi-Material Methods for Different Component Scales
by Wouter van den Brink, Tim Koenis, Timo Osinga and Maria Montero-Sistiaga
Eng. Proc. 2025, 90(1), 67; https://doi.org/10.3390/engproc2025090067 - 13 Mar 2025
Cited by 2 | Viewed by 1405
Abstract
The aviation industry, responsible for a significant portion of global CO2 emissions, faces the need to transition to more sustainable aircraft. Electric aircraft driven by battery-powered propulsion and further structural weight reductions have emerged as potential solutions. This research presents structural topology [...] Read more.
The aviation industry, responsible for a significant portion of global CO2 emissions, faces the need to transition to more sustainable aircraft. Electric aircraft driven by battery-powered propulsion and further structural weight reductions have emerged as potential solutions. This research presents structural topology optimization methods developed at the Netherlands Aerospace Centre using (1) a hybrid approach with different scales for aircraft design, from component to full-scale aircraft. Furthermore, (2) multi-material designs are being explored in combination with additive manufacturing technology. Method 1: At the full aircraft level, the study employed a preliminary design methodology that combines shell and solid elements in a 3D model utilizing Abaqus software 2023. A topology optimization was carried out with strain energy and weight as the design responses, subject to specified volume and symmetry constraints. Different aircraft configurations were investigated, including blended wing designs, with each impacting the load paths and structural performance. A start was made in translating the optimized design to actual aerospace features such as frames and Door-Surround Structures (DSS). Method 2: The ability to manufacture multi-material metal parts via additive manufacturing presents opportunities for the design of aircraft components and shows weight-saving potential. The multi-material topology optimization method is explored for a relevant aerospace wing component. The results revealed widespread possibilities for general topology optimization methods to be applied in aircraft structural design at different scales. Load paths can be identified and their integration into multi-disciplinary design optimization (MDO) is promising. Novel structural designs for blended wing aircraft can be obtained for multiple load-cases. This research addresses questions concerning the aircraft-level and component-level feasibility of optimized designs, optimization features, inertia relief, and mesh size influence. The findings show the potential to optimize battery-powered aircraft through innovative structural design, contributing to a potentially lower weight and further reductions in environmental impact. This study serves as a first step towards lightweight future electric aircraft design and underscores the importance of integrating innovative solutions to reduce the climate impact of the aviation industry. Full article
Show Figures

Figure 1

35 pages, 12064 KB  
Article
An Adaptive GPR-Based Multidisciplinary Design Optimization of Structural and Control Parameters of Intelligent Bus for Rollover Stability
by Tingting Wang, Xu Shao, Dongchen Qin, Kun Huang, Mingkuan Yao and Yuechen Duan
Mathematics 2025, 13(5), 782; https://doi.org/10.3390/math13050782 - 26 Feb 2025
Viewed by 944
Abstract
Considering the influence of high-speed obstacle avoidance trajectory in the optimization design stage of intelligent bus aerodynamic shape. A collaborative optimization method aiming at aerodynamic structure and trajectory control system for intelligent bus rollover stability is proposed to reduce the interference of lateral [...] Read more.
Considering the influence of high-speed obstacle avoidance trajectory in the optimization design stage of intelligent bus aerodynamic shape. A collaborative optimization method aiming at aerodynamic structure and trajectory control system for intelligent bus rollover stability is proposed to reduce the interference of lateral aerodynamic load caused by large bus side area on driving stability and improve the rollover safety of intelligent bus in high-speed obstacle avoidance process. At the conceptual design stage, a multidisciplinary co-design optimization frame of aerodynamics/dynamics/control is built, and an adaptive Gaussian Process Regression approximate modeling method is proposed to establish an approximate model of high-precision and high-efficiency rollover evaluation index with rollover stability as the optimization objective and obstacle avoidance safety and resistance to crosswind interference as constraints. Taking rollover stability and obstacle avoidance safety as the optimization objectives, the integrated design of static structural parameters and dynamic control parameters of intelligent buses is carried out. The results show that the proposed MDO method can obtain the aerodynamic shape of the vehicle body with low crosswind sensitivity and a safe and stable obstacle avoidance trajectory. Compared with the initial trajectory, the peak lateral load transfer rate during the obstacle avoidance process decreases by 33.91%, which significantly reduces the risk of rollover. Compared with the traditional serial optimization method, the proposed co-design optimization method has obvious advantages and can further improve the driving safety performance of intelligent buses. Full article
Show Figures

Figure 1

19 pages, 6733 KB  
Article
Multidisciplinary Design Optimization of Alignment and Whirling Vibration Characteristics of a Submarine Propulsion Shafting Using Kriging Surrogate Model
by Zheng Gu and Jinlin Liu
J. Mar. Sci. Eng. 2024, 12(10), 1812; https://doi.org/10.3390/jmse12101812 - 11 Oct 2024
Cited by 1 | Viewed by 1924
Abstract
To improve the performance indexes, such as safety, reliability and acoustic stealth, of a submarine, it is significant to optimize the dynamic characteristics of its propulsion shafting. The alignment state of a shafting has a coupling effect on its whirling vibration characteristics, and [...] Read more.
To improve the performance indexes, such as safety, reliability and acoustic stealth, of a submarine, it is significant to optimize the dynamic characteristics of its propulsion shafting. The alignment state of a shafting has a coupling effect on its whirling vibration characteristics, and the multidisciplinary design optimization (MDO) theory can fully consider the coupling relationships between different disciplines like this, which is a scientific and effective method to achieve the design optimization of shafting dynamics. However, the iterative calculation of high-precision numerical models greatly restricts the optimization efficiency of this method. Aiming at this problem, in this paper, an MDO model was established based on the coupling dynamic analysis of submarine propulsion shafting, and the Kriging surrogate model was used to predict the state variables within each subdiscipline. Along with the reduction of computational expense, the MDO of the alignment and whirling vibration characteristics of the shafting was achieved. The studied results can be applied to the design process of submarine propulsion shafting, which can provide technical and theoretical support for improving the optimization efficiency of its coupling dynamics. Full article
(This article belongs to the Section Ocean Engineering)
Show Figures

Figure 1

25 pages, 1890 KB  
Review
Multidisciplinary Optimization of Aircraft Aerodynamics for Distributed Propulsion Configurations
by Shaojun Luo, Tian Zi Eng, Zhili Tang, Qianrong Ma, Jinyou Su and Gabriel Bugeda
Appl. Sci. 2024, 14(17), 7781; https://doi.org/10.3390/app14177781 - 3 Sep 2024
Cited by 5 | Viewed by 3748
Abstract
The combination of different aerodynamic configurations and propulsion systems, namely, aero-propulsion, affects flight performance differently. These effects are closely related to multidisciplinary collaborative aspects (aerodynamic configuration, propulsion, energy, control systems, etc.) and determine the overall energy consumption of an aircraft. The potential benefits [...] Read more.
The combination of different aerodynamic configurations and propulsion systems, namely, aero-propulsion, affects flight performance differently. These effects are closely related to multidisciplinary collaborative aspects (aerodynamic configuration, propulsion, energy, control systems, etc.) and determine the overall energy consumption of an aircraft. The potential benefits of distributed propulsion (DP) involve propulsive efficiency, energy-saving, and emissions reduction. In particular, wake filling is maximized when the trailing edge of a blended wing body (BWB) is fully covered by propulsion systems that employ boundary layer ingestion (BLI). Nonetheless, the thrust–drag imbalance that frequently arises at the trailing edge, excessive energy consumption, and flow distortions during propulsion remain unsolved challenges. These after-effects imply the complexity of DP systems in multidisciplinary optimization (MDO). To coordinate the different functions of the aero-propulsive configuration, the application of MDO is essential for intellectualized modulate layout, thrust manipulation, and energy efficiency. This paper presents the research challenges of ultra-high-dimensional optimization objectives and design variables in the current literature in aerodynamic configuration integrated DP. The benefits and defects of various coupled conditions and feasible proposals have been listed. Contemporary advanced energy systems, propulsion control, and influential technologies that are energy-saving are discussed. Based on the proposed technical benchmarks and the algorithm of MDO, the propulsive configuration that might affect energy efficiency is summarized. Moreover, suggestions are drawn for forthcoming exploitation and studies. Full article
(This article belongs to the Special Issue Multi-Objective Optimization: Techniques and Applications)
Show Figures

Figure 1

23 pages, 10171 KB  
Article
Multidisciplinary Reliability Design Optimization Modeling Based on SysML
by Qiang Zhang, Jihong Liu and Xu Chen
Appl. Sci. 2024, 14(17), 7558; https://doi.org/10.3390/app14177558 - 27 Aug 2024
Cited by 3 | Viewed by 2892
Abstract
Model-Based Systems Engineering (MBSE) supports the system-level design of complex products effectively. Currently, system design and optimization for complex products are two distinct processes that must be executed using different software or platforms, involving intricate data conversion processes. Applying multidisciplinary optimization to validate [...] Read more.
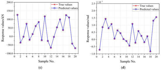
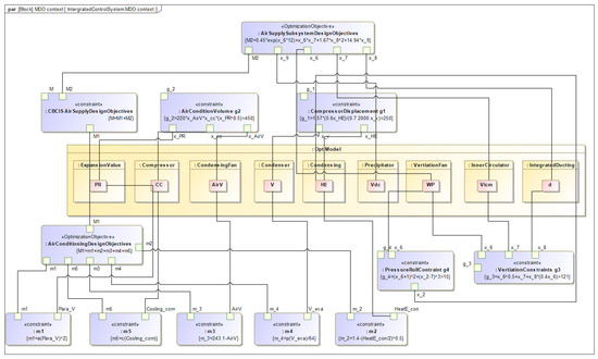
Model-Based Systems Engineering (MBSE) supports the system-level design of complex products effectively. Currently, system design and optimization for complex products are two distinct processes that must be executed using different software or platforms, involving intricate data conversion processes. Applying multidisciplinary optimization to validate system optimization often necessitates remodeling the optimization objects, which is time-consuming, labor-intensive, and highly error-prone. A critical activity in systems engineering is identifying the optimal design solution for the entire system. Multidisciplinary Design Optimization (MDO) and reliability analysis are essential methods for achieving this. This paper proposes a SysML-based multidisciplinary reliability design optimization modeling method. First, by analyzing the definitions and mathematical models of multidisciplinary reliability design optimization, the SysML extension mechanism is employed to represent the optimization model based on SysML. Next, model transformation techniques are used to convert the SysML optimization model generated in the first stage into an XML description model readable by optimization solvers. Finally, the proposed method’s effectiveness is validated through an engineering case study of an in-vehicle environmental control integration system. The results demonstrate that this method fully utilizes SysML to express MDO problems, enhancing the efficiency of design optimization for complex systems. Engineers and system designers working on complex, multidisciplinary projects can particularly benefit from these advancements, as they simplify the integration of design and optimization processes, facilitating more reliable and efficient product development. Full article
Show Figures

Figure 1

18 pages, 4119 KB  
Article
Concurrent Value-Driven Decision-Making Process for the Aircraft, Supply Chain and Manufacturing Systems Design
by Giuseppa Donelli, Luca Boggero and Björn Nagel
Systems 2023, 11(12), 578; https://doi.org/10.3390/systems11120578 - 18 Dec 2023
Cited by 7 | Viewed by 3348
Abstract
The integration of product design and supply-chain management can lead to an increase in the profitability and efficiency of companies. However, considering manufacturing, supply chain, and aircraft criteria in the early design phase increases the size of the solutions’ trade space and, thus, [...] Read more.
The integration of product design and supply-chain management can lead to an increase in the profitability and efficiency of companies. However, considering manufacturing, supply chain, and aircraft criteria in the early design phase increases the size of the solutions’ trade space and, thus, the complexity of performing the decision-making process. This paper demonstrates how to leverage value-model theory to simplify the decision-making process when multiple criteria related to multiple systems are considered at the same time. The proposed concurrent approach is formalized from a systems-engineering perspective, considering the interactions between the lifecycle stages of the System of Interest, i.e., the aircraft, and Enabling Systems like the supply chain and manufacturing. A value-based interactive dashboard, called VALORISE, is developed to automatize the process, support decision-makers in modeling their expectations, analyze real-time strategic scenarios, and easily explore the value-driven trade space for best-solution identification. An aeronautical application case highlights the advantages of leveraging the proposed concurrent approach to overcome the limits of traditional approaches, in which decisions about supply chain and manufacturing are addressed once the aircraft configuration is decided. Full article
(This article belongs to the Special Issue Decision Making with Model-Based Systems Engineering)
Show Figures

Figure 1

39 pages, 1286 KB  
Systematic Review
Multidisciplinary Design Automation of Electric Motors—Systematic Literature Review and Methodological Framework
by Niklas Umland, Kora Winkler and David Inkermann
Energies 2023, 16(20), 7070; https://doi.org/10.3390/en16207070 - 12 Oct 2023
Cited by 8 | Viewed by 5446
Abstract
Electric motor development is a challenging task, as higher efficiency requirements and various interdependencies between different engineering domains must be considered. Established design approaches often lack the ability to address these interdependencies because they focus on specific domains and properties. Automated, multidisciplinary design [...] Read more.
Electric motor development is a challenging task, as higher efficiency requirements and various interdependencies between different engineering domains must be considered. Established design approaches often lack the ability to address these interdependencies because they focus on specific domains and properties. Automated, multidisciplinary design approaches hold untapped potential for optimizing motors in terms of diverse requirements and advancing the development of more efficient and reliable motors. This paper presents a systematic literature review of the current state of research in the multidisciplinary design automation of electric motors. The literature basis comprises 1005 publications that are identified by a systematic internet search. The review of the existing approaches is based on twelve criteria that characterize the design automation task in general, such as knowledge representation or reasoning methods used, as well as criteria specific to electric motor design, such as domains considered and their coupling. The analysis reveals what current approaches are lacking: Consequent analysis and integration of domains, applicability of suggested methods, incorporation of established multidisciplinary design optimization (MDO) architectures, alongside the consideration of passive components in the motor. Aside from the introduction of twelve criteria for systematic charaterization of multidisciplinary design automation of electric motors, this article expands the state of the art by proposing an initial framework to establish process chains tackling the identified gaps in the review. Full article
(This article belongs to the Special Issue Advances in Electrical Machines Design and Control)
Show Figures

Figure 1

30 pages, 8044 KB  
Article
EVTOL Tilt-Wing Aircraft Design under Uncertainty Using a Multidisciplinary Possibilistic Approach
by Mohsen Rostami, Julian Bardin, Daniel Neufeld and Joon Chung
Aerospace 2023, 10(8), 718; https://doi.org/10.3390/aerospace10080718 - 16 Aug 2023
Cited by 18 | Viewed by 6438
Abstract
Recent development in Electric Vertical Take-off and Landing (eVTOL) aircraft makes it a popular design approach for urban air mobility (UAM). When designing these configurations, due to the uncertainty present in semi-empirical estimations, often used for aerodynamic characteristics during the conceptual design phase, [...] Read more.
Recent development in Electric Vertical Take-off and Landing (eVTOL) aircraft makes it a popular design approach for urban air mobility (UAM). When designing these configurations, due to the uncertainty present in semi-empirical estimations, often used for aerodynamic characteristics during the conceptual design phase, results can only be trusted to approximately 80% accuracy. Accordingly, an optimized aircraft using semi-empirical estimations and deterministic multi-disciplinary design optimization (MDO) approaches can be at risk of not being certifiable in the detailed design phase of the life cycle. The focus of this study was to implement a robust and efficient possibility-based design optimization (PBDO) method for the MDO of an eVTOL tilt-wing aircraft in the conceptual design phase, using existing conventional designs as an initial configuration. As implemented, the optimization framework utilizes a deterministic gradient-based optimizer, run sequentially with a possibility assessment algorithm, to select an optimal design. To achieve this, the uncertainties which arise from multi-fidelity calculations, such as semi-empirical methods, are considered and used to modify the final design such that its viability is guaranteed in the detailed design phase. With respect to various requirements, including trim, stability, and control behaviors, the optimized eVTOL tilt-wing aircraft design offers the preferred results which ensure that airworthiness criteria are met whilst complying with predefined constraints. The proposed approach may be used to revise currently available light aircraft and develop eVTOL versions from the original light aircraft. The resulting aircraft is not only an optimized layout but one where the stability of the eVTOL tilt-wing aircraft has been guaranteed. Full article
(This article belongs to the Special Issue E-VTOL Simulation and Autonomous System Development)
Show Figures

Figure 1

Back to TopTop