Sign in to use this feature.

Years

Between: -

Subjects

remove_circle_outline
remove_circle_outline
remove_circle_outline
remove_circle_outline
remove_circle_outline
remove_circle_outline
remove_circle_outline
remove_circle_outline
remove_circle_outline

Journals

Article Types

Countries / Regions

Search Results (53)

Search Parameters:
Keywords = gravitational time advancement

Order results
Result details
Results per page
Select all
Export citation of selected articles as:
17 pages, 3927 KB  
Article
Jumping Kinematics and Performance in Fighting Crickets Velarifictorus micado
by Yun Xing, Yan Zhang, Yu Yan and Jialing Yang
Biomimetics 2026, 11(1), 49; https://doi.org/10.3390/biomimetics11010049 - 7 Jan 2026
Viewed by 155
Abstract
Jumping is a fundamental locomotion in insects, offering high performance and efficient movement. However, the relationships between the jumping force and performance remain inadequately understood. Here, we combine experimental measurements with a theoretical model to investigate the jumping kinematics and performance of crickets [...] Read more.
Jumping is a fundamental locomotion in insects, offering high performance and efficient movement. However, the relationships between the jumping force and performance remain inadequately understood. Here, we combine experimental measurements with a theoretical model to investigate the jumping kinematics and performance of crickets Velarifictorus micado. We examine how jumping force, gravity, aerodynamic drag, and take-off angle influence the jumping velocity, displacement, and power output of the crickets. We discuss the mechanistic advantages of various jumping force designs and demonstrate that the front slow-loaded force adopted by crickets enables greater power output while minimizing take-off displacement and acceleration time. The results show that aerodynamic drag exerts negligible influence, whereas gravity mainly affects the vertical propulsive component during the take-off phase. The gravitational effect leads to a decrease in resultant velocity and displacement with increasing take-off angle. This study advances our understanding of the mechanical principles governing jumps of insects and provides valuable insights for the design of high-performance jumping robots and catapult systems. Full article
(This article belongs to the Section Locomotion and Bioinspired Robotics)
Show Figures

Figure 1

15 pages, 2743 KB  
Article
Delineation and Intensity Classification of Freeze–Thaw Erosion in the Western Section of Northern China’s Agro-Pastoral Transition Zone Under Controlling Factors
by Xiaoyan Ma, Weidong Ma, Fenggui Liu, Qiong Chen, Baicheng Niu and Qiang Zhou
Land 2025, 14(11), 2278; https://doi.org/10.3390/land14112278 - 18 Nov 2025
Viewed by 461
Abstract
Global warming has intensified freeze–thaw activity in high-latitude and high-altitude regions; along the western sector of the farming–pastoral ecotone in northern China, pronounced seasonal freeze–thaw cycles now pose a severe threat to land resources. This study aims to quantitatively reveal the spatial differentiation [...] Read more.
Global warming has intensified freeze–thaw activity in high-latitude and high-altitude regions; along the western sector of the farming–pastoral ecotone in northern China, pronounced seasonal freeze–thaw cycles now pose a severe threat to land resources. This study aims to quantitatively reveal the spatial differentiation patterns of freeze–thaw erosion in the western segment and its influencing factors. This study begins with the fundamental concepts of freeze–thaw erosion, grounded in soil mechanical fragmentation and gravitational migration. Critical slope is used as the identification criterion to delineate freeze–thaw erosion zones. Building upon this foundation, a Random Forest model is employed to calculate the weighting factors influencing freeze–thaw erosion in the western segment of the northern agro-pastoral transition zone, thereby constructing a graded evaluation model for freeze–thaw erosion intensity. Results indicate the following: (1) Freeze–thaw erosion exhibits no discernible distribution pattern in the western segment, appearing scattered, while non-freeze–thaw erosion is primarily concentrated in the northern region. (2) Freeze–thaw erosion intensity ranges from 1.48 to 4.58 in the western segment. The total area of the study region is 151,000 km2, the affected area spans 122,400 km2, accounting for 81.11% of the total regional area. (3) Regionally, the Hehuang Valley exhibits predominantly strong and severe erosion, while the northern Loess Plateau shows mostly slight erosion. The southern Loess Plateau features light and moderate erosion with scattered instances of severe erosion. (4) Vegetation coverage and soil moisture are the primary contributing factors to freeze–thaw erosion. This study proposes, for the first time, a method that couples annual freeze–thaw day cycles with a critical slope threshold to delineate freeze–thaw erosion zones, demonstrating broad applicability. It systematically uncovers the spatial heterogeneity of freeze–thaw erosion in the western sector, substantially advancing scientific understanding of the process and providing a theoretical basis for its targeted management. Full article
Show Figures

Figure 1

18 pages, 4012 KB  
Article
A Sequential Adaptive Linear Kalman Filter Based on the Geophysical Field for Robust MARG Attitude Estimation
by Taoran Zhao, Ziwei Deng, Zhijian Jiang, Menglei Wang, Junfeng Zhou, Yiyang Xu and Xinhua Lin
Appl. Sci. 2025, 15(21), 11593; https://doi.org/10.3390/app152111593 - 30 Oct 2025
Viewed by 566
Abstract
In magnetometer, accelerometer, and rate gyroscope (MARG) attitude and heading reference systems, accelerometers and magnetometers are susceptible to external acceleration and soft/hard magnetic anomalies, which reduce the attitude estimation accuracy. To address this problem, a sequential adaptive Kalman filter algorithm based on the [...] Read more.
In magnetometer, accelerometer, and rate gyroscope (MARG) attitude and heading reference systems, accelerometers and magnetometers are susceptible to external acceleration and soft/hard magnetic anomalies, which reduce the attitude estimation accuracy. To address this problem, a sequential adaptive Kalman filter algorithm based on the geophysical field is proposed for anti-interference MARG attitude estimation. By establishing the linear system model based on the gravitational field and geomagnetic field, the singularity and coupling in other system models are avoided. Additionally, the sequential Sage–Husa adaptive strategy is employed to estimate the measurement noise parameters in real time by a specific force and magnetic vector, which suppresses the impact of external acceleration and the soft/hard magnetic anomalies. To verify the effectiveness and advancement of the proposed algorithm, a series of anti-interference experiments were designed. Experimental results show that, compared with the geophysical-field-based Kalman filter algorithm without an adaptive strategy, the proposed improved algorithm reduces the yaw maximum error by over 94% and inclination maximum error by over 21%, which improves the MARG attitude estimation robustness and makes this algorithm superior to the existing three adaptive strategies and two algorithms. Full article
(This article belongs to the Special Issue Navigation and Positioning Based on Multi-Sensor Fusion Technology)
Show Figures

Figure 1

16 pages, 630 KB  
Article
Identifying Companions in Pulsar Binary Systems via Gaia Data
by Yueqi Song, Li Guo, Zhen Yan, Qiqi Wu, Guangli Wang and Ying Wang
Universe 2025, 11(11), 358; https://doi.org/10.3390/universe11110358 - 28 Oct 2025
Viewed by 561
Abstract
In the optical band, very few pulsars can be directly detected, but some of the pulsar binary companions can be observed. This study leverages high-precision astrometric data from Gaia Data Release 3 (DR3) to identify pulsar companions in binary systems. Cross-matching the Australia [...] Read more.
In the optical band, very few pulsars can be directly detected, but some of the pulsar binary companions can be observed. This study leverages high-precision astrometric data from Gaia Data Release 3 (DR3) to identify pulsar companions in binary systems. Cross-matching the Australia Telescope National Facility (ATNF) Pulsar Catalogue with Gaia DR3 yielded 58 astrometric pairs, including 9 newly confirmed companions—primarily in the southern hemisphere—expanding the known pulsar distribution there. Among newly confirmed companions, eight are redback pulsars, offering insights into millisecond pulsar evolution and companion composition. All 58 companions are classified as main-sequence stars, neutron stars, white dwarfs, or ultra-light companion stars, with ∼40% being spider pulsars. Gaia’s exceptional astrometric precision advances pulsar studies, enabling gravitational wave detection via Pulsar Timing Arrays (PTAs) and improved reference frame link. Future multi-wavelength research will benefit from Gaia DR4, International Pulsar Timing Array (IPTA) collaborations (including Five-hundred-meter Aperture Spherical radio Telescope (FAST)), and Very Long Baseline Interferometry (VLBI) networks like the Chinese VLBI Network (CVN). Full article
(This article belongs to the Section Compact Objects)
Show Figures

Figure 1

26 pages, 1275 KB  
Review
Artificial Intelligence Revolutionizing Time-Domain Astronomy
by Ze-Ning Wang, Da-Chun Qiang and Sheng Yang
Universe 2025, 11(11), 355; https://doi.org/10.3390/universe11110355 - 28 Oct 2025
Viewed by 1350
Abstract
Artificial intelligence (AI) applications have attracted widespread attention and have proven to be highly successful in understanding messages across various dimensions. These applications have the potential to assist astronomers in exploring the massive amounts of astronomical data. In fact, the integration of AI [...] Read more.
Artificial intelligence (AI) applications have attracted widespread attention and have proven to be highly successful in understanding messages across various dimensions. These applications have the potential to assist astronomers in exploring the massive amounts of astronomical data. In fact, the integration of AI techniques with astronomy began some time ago, significantly advancing our understanding of the universe by aiding in exoplanet discovery, galaxy morphology classification, gravitational wave event analysis, and more. In particular, AI is now recognized as a crucial component in time-domain astronomy, particularly given the rapid evolution of targeting transients and the increasing number of candidates detected by powerful surveys. A notable success is SN 2023tyk, the first transient discovered and spectroscopically classified without human inspection, an achievement made even more remarkable given that it was identified by the Zwicky Transient Facility, which detects millions of alert sources every night. There is no doubt that AI will play a crucial role in future astronomical observations across various messenger channels, aiding in transient discovery and classification, and helping, or even replacing, observers in making real-time decisions. This review paper examines several cases where AI is transforming contemporary astronomy, especially time-domain astronomy. We discuss the AI algorithms and methodologies employed to date, highlight significant discoveries enabled by AI, and outline future research directions in this rapidly evolving field. Full article
(This article belongs to the Special Issue Applications of Artificial Intelligence in Modern Astronomy)
Show Figures

Figure 1

24 pages, 23886 KB  
Review
Cooling of Optically Levitated Particles: Principles, Implementations, and Applications
by Jiaming Liu, Yizhe Lin, Han Cai, Xingfan Chen, Nan Li, Huizhu Hu and Cheng Liu
Photonics 2025, 12(10), 953; https://doi.org/10.3390/photonics12100953 - 24 Sep 2025
Viewed by 2042
Abstract
Optically levitated particles in high vacuum offer an exceptionally isolated mechanical platform for photonic control. Effective cooling of their center-of-mass motion is essential not only for enabling ultrasensitive precision sensing but also for opening access to the quantum regime where macroscopic superposition and [...] Read more.
Optically levitated particles in high vacuum offer an exceptionally isolated mechanical platform for photonic control. Effective cooling of their center-of-mass motion is essential not only for enabling ultrasensitive precision sensing but also for opening access to the quantum regime where macroscopic superposition and nonclassical states can be realized. In this review, we present a comprehensive overview of recent advances in active feedback cooling, based on real-time photonic modulation, and passive feedback cooling, driven by optomechanical interactions within optical resonators. We highlight key experimental milestones, including ground state cooling in one and two dimensions, and discuss the emerging applications of these systems in force sensing, inertial metrology, and macroscopic quantum state preparation. Particular attention is given to novel proposals for probing quantum gravity, detecting dark matter and dark energy candidates, and exploring high-frequency gravitational waves. These advancements establish levitated optomechanical systems as a powerful platform for both high-precision metrology and the investigation of fundamental quantum phenomena. Finally, we discuss the current challenges and future prospects in cooling multiple degrees of freedom, device integration, and scalability toward future quantum technologies. Full article
(This article belongs to the Special Issue Advances in Levitated Optomechanics)
Show Figures

Figure 1

11 pages, 327 KB  
Article
Pulmonary Function Changes in Fighter Pilots with Positive Pressure Ventilation
by Alexander Lengersdorf, Janina Post, Norbert Guettler and Stefan Sammito
Healthcare 2025, 13(16), 2020; https://doi.org/10.3390/healthcare13162020 - 16 Aug 2025
Viewed by 729
Abstract
Background/Objectives: The advancing technological developments of recent decades have also changed the stress profile of pilots of high-performance aircraft (HPA) immensely. Pilots are exposed to different gravitational (G)-forces and are only able to fly with anti-G suits that compensate for the physiological [...] Read more.
Background/Objectives: The advancing technological developments of recent decades have also changed the stress profile of pilots of high-performance aircraft (HPA) immensely. Pilots are exposed to different gravitational (G)-forces and are only able to fly with anti-G suits that compensate for the physiological loss of cerebral perfusion by applying external pressure to the body, and positive pressure breathing during G [PBG]. The present study therefore aims to investigate long-term effects of PBG on the lung capacity of fighter pilots. Methods: In a retrospective data analysis (1972–2024), the clinical findings of all German military pilots were analyzed. In total, 1838 subjects were included in the analysis, divided into three groups: HPA with PBG, HPA without PBG, and fixed-wing aircraft. Results: Lung function analysis showed that no significant decrease in FVC was found in the HPA group with PBG, but a decrease was found in the HPA group without PBG. FEV1 and FEV1/FVC decreased significantly in all groups. Multiple regression analyses indicated that the variables age and aircraft type were significant predictors of the changes in FVC and FEV1, but not for the Tiffeneau index. Conclusions: Our study showed that the lung function of HPA pilots who were exposed to both PBG and repeated increased G-forces did not deteriorate to a significantly greater extent compared with other pilots without these conditions; in some cases, it even deteriorated to a lesser extent. Overall, age has primarily been shown to be the predisposing factor for a deterioration in lung function parameters over time. Full article
Show Figures

Figure 1

25 pages, 12363 KB  
Review
Clock Noise Suppression Techniques in Space-Borne Gravitational Wave Detection: A Review
by Yijun Xia, Aoting Fang, Mingyang Xu, Yujie Tan and Chenggang Shao
Symmetry 2025, 17(8), 1314; https://doi.org/10.3390/sym17081314 - 13 Aug 2025
Viewed by 896
Abstract
Space-borne gravitational wave (GW) detection is poised to significantly advance the frontiers of astrophysics, gravitation, and cosmology, which might make it possible to measure the fundamental symmetries of space-time. A critical component in GW detection is the employment of ultra-stable oscillators (USOs) on [...] Read more.
Space-borne gravitational wave (GW) detection is poised to significantly advance the frontiers of astrophysics, gravitation, and cosmology, which might make it possible to measure the fundamental symmetries of space-time. A critical component in GW detection is the employment of ultra-stable oscillators (USOs) on each satellite, serving as precision timing references to drive analog-to-digital converters (ADCs) for digital sampling of GW signals. Achieving the required sensitivity in GW detection hinges on highly accurate clock timing. However, the challenges posed by ADC aperture jitter and sampling clock jitter cannot be overlooked. They disrupt sampling timing, introduce clock noise, and distort the digitized signal, thus limiting the effectiveness of GW detection in space. To overcome this problem, researchers have developed pilot tone correction techniques and proposed innovative clock noise calibrated time-delay interferometry (TDI), optical comb TDI techniques, and sideband arm locking techniques that effectively suppress the effects of clock noise. This study provides an in-depth and comprehensive summary of the current status of clock noise and its suppression techniques in the space-borne GW detection. Through a systematic review and analysis, the aim is to provide theoretical and experimental technical support and optimization suggestions for the implementation of China’s space-borne GW detection mission. Full article
Show Figures

Figure 1

55 pages, 3080 KB  
Review
Controlling Sedimentation in Magnetorheological Fluids Through Ultrasound–Magnetic Field Coupling: Multiscale Analysis and Applications
by Annunziata Palumbo and Mario Versaci
Mathematics 2025, 13(15), 2540; https://doi.org/10.3390/math13152540 - 7 Aug 2025
Viewed by 1575
Abstract
Magnetorheological fluids (MRFs) are multiphase materials whose viscosity can be controlled via magnetic fields. However, particle sedimentation undermines their long-term stability. This review examines stabilization strategies based on the interaction between ultrasonic waves and time-varying magnetic fields, analyzed through advanced mathematical models. The [...] Read more.
Magnetorheological fluids (MRFs) are multiphase materials whose viscosity can be controlled via magnetic fields. However, particle sedimentation undermines their long-term stability. This review examines stabilization strategies based on the interaction between ultrasonic waves and time-varying magnetic fields, analyzed through advanced mathematical models. The propagation of acoustic waves in spherical and cylindrical domains is studied, including effects such as cavitation, acoustic radiation forces, and viscous attenuation. The Biot–Stoll poroelastic model is employed to describe saturated granular media, while magnetic field modulation is investigated as a means to balance gravitational settling. The analysis highlights how acousto-magnetic coupling supports the design of programmable and self-stabilizing intelligent fluids for complex applications. Full article
(This article belongs to the Special Issue Engineering Thermodynamics and Fluid Mechanics)
Show Figures

Figure 1

33 pages, 1945 KB  
Article
A Novel Distributed Hybrid Cognitive Strategy for Odor Source Location in Turbulent and Sparse Environment
by Yingmiao Jia, Shurui Fan, Weijia Cui, Chengliang Di and Yafeng Hao
Entropy 2025, 27(8), 826; https://doi.org/10.3390/e27080826 - 4 Aug 2025
Viewed by 970
Abstract
Precise odor source localization in turbulent and sparse environments plays a vital role in enabling robotic systems for hazardous chemical monitoring and effective disaster response. To address this, we propose Cooperative Gravitational-Rényi Infotaxis (CGRInfotaxis), a distributed decision-optimization framework that combines multi-agent collaboration with [...] Read more.
Precise odor source localization in turbulent and sparse environments plays a vital role in enabling robotic systems for hazardous chemical monitoring and effective disaster response. To address this, we propose Cooperative Gravitational-Rényi Infotaxis (CGRInfotaxis), a distributed decision-optimization framework that combines multi-agent collaboration with hybrid cognitive strategy to improve search efficiency and robustness. The method integrates a gravitational potential field for rapid source convergence and Rényi divergence-based probabilistic exploration to handle sparse detections, dynamically balanced via a regulation factor. Particle filtering optimizes posterior probability estimation to autonomously refine search areas while preserving computational efficiency, alongside a distributed interactive-optimization mechanism for real-time decision updates through agent cooperation. The algorithm’s performance is evaluated in scenarios with fixed and randomized odor source locations, as well as with varying numbers of agents. Results demonstrate that CGRInfotaxis achieves a near-100% success rate with high consistency across diverse conditions, outperforming existing methods in stability and adaptability. Increasing the number of agents further enhances search efficiency without compromising reliability. These findings suggest that CGRInfotaxis significantly advances multi-agent odor source localization in turbulent, sparse environments, offering practical utility for real-world applications. Full article
(This article belongs to the Section Multidisciplinary Applications)
Show Figures

Figure 1

23 pages, 337 KB  
Article
A Spacetime Metric for the 4 + 1 Formalism
by Martin Land
Sci 2025, 7(3), 86; https://doi.org/10.3390/sci7030086 - 1 Jul 2025
Viewed by 757
Abstract
In his foundational work on classical and quantum electrodynamics, Stueckelberg introduced an external evolution parameter, τ, in order to overcome difficulties associated with the problem of time in relativity. Stueckelberg particle trajectories are described by the evolution of spacetime events under the [...] Read more.
In his foundational work on classical and quantum electrodynamics, Stueckelberg introduced an external evolution parameter, τ, in order to overcome difficulties associated with the problem of time in relativity. Stueckelberg particle trajectories are described by the evolution of spacetime events under the monotonic advance of τ, the basis for the Feynman–Stueckelberg interpretation of particle–antiparticle interactions. An event is a solution to τ-parameterized equations of motion, which, under simple conditions, including the elimination of pair processes, can be reparameterized by the proper time of motion. The 4+1 formalism in general relativity (GR) extends this framework to provide field equations for a τ-dependent local metric γμν(x,τ) induced by these Stueckelberg trajectories, leading to τ-parameterized geodesic equations in an evolving spacetime. As in standard GR, the linearized theory for weak fields leads to a wave equation for the local metric induced by a given matter source. While previous attempts to solve the wave equation have produced a metric with the expected features, the resulting geodesic equations for a test particle lead to unreasonable trajectories. In this paper, we discuss the difficulties associated with the wave equation and set up the more general ADM-like 4+1 evolution equations, providing an initial value problem for the metric induced by a given source. As in the familiar 3+1 formalism, the metric can be found as a perturbation to an exact solution for the metric induced by a known source. Here, we propose a metric, ansatz, with certain expected properties; obtain the source that induces this metric; and use them as the initial conditions in an initial value problem for a general metric posed as a perturbation to the ansatz. We show that the ansatz metric, its associated source, and the geodesic equations for a test particle behave as required for such a model, recovering Newtonian gravitation in the nonrelativistic limit. We then pose the initial value problem to obtain more general solutions as perturbations of the ansatz. Full article
22 pages, 4328 KB  
Article
Geophysical and Remote Sensing Techniques for Large-Volume and Complex Landslide Assessment
by Paolo Ciampi, Massimo Mangifesta, Leonardo Maria Giannini, Carlo Esposito, Gianni Scalella, Benedetto Burchini and Nicola Sciarra
Remote Sens. 2025, 17(12), 2029; https://doi.org/10.3390/rs17122029 - 12 Jun 2025
Cited by 4 | Viewed by 2174
Abstract
Landslides pose significant risks to human life and infrastructure, driven by a complex interplay of geological and hydrological factors. This study investigates the ongoing slope instability affecting the village of Borrano, in Central Italy, where large-scale landslides are triggered or reactivated by extreme [...] Read more.
Landslides pose significant risks to human life and infrastructure, driven by a complex interplay of geological and hydrological factors. This study investigates the ongoing slope instability affecting the village of Borrano, in Central Italy, where large-scale landslides are triggered or reactivated by extreme rainfall and seismic activity. A multidisciplinary approach was employed, integrating traditional geological surveys, direct investigations, and advanced geophysical techniques—including electrical resistivity tomography (ERT) and seismic refraction tomography (SRT)—to characterize subsurface structures. Additionally, Sentinel-1 interferometric synthetic aperture radar (InSAR) was employed to parametrize the deformation rates induced by the landslide. The results reveal a complex geological framework dominated by the Teramo Flysch, where weak clayey facies and structurally controlled dip-slopes predispose the area to gravitational instability. ERT and SRT identified resistivity and velocity contrasts associated with shallow and depth sliding surfaces. At the same time, satellite-based synthetic aperture radar (SAR) data confirmed persistent slow movements, with vertical displacement rates between −10 and −24 mm/year. These findings underscore the importance of lithological heterogeneity and structural settings in the evolution of landslides. The integrated geophysical and remote sensing approach enhances the understanding of slope dynamics. It can be used to cross-check interpretations, capture displacement trends, characterize the internal structure of unstable slopes, and resolve the limitations of each method. This synergy provides a more comprehensive assessment of complex slope instability, offering valuable insights for hazard mitigation strategies in landslide-prone areas. Full article
Show Figures

Figure 1

18 pages, 5087 KB  
Article
Testing Scheme Design for Grabbing Positioning and Release Mechanism in Space Microgravity Environment
by Yang Zhong, Huisen Zhang and Chao Xue
Sensors 2025, 25(10), 3010; https://doi.org/10.3390/s25103010 - 10 May 2025
Viewed by 1026
Abstract
In the context of a space-based gravitational wave detection mission, the grabbing positioning and release mechanism (GPRM) is tasked with ensuring that the test mass (TM) is securely fixed in the appropriate configuration at the time of the satellite launch and subsequently releasing [...] Read more.
In the context of a space-based gravitational wave detection mission, the grabbing positioning and release mechanism (GPRM) is tasked with ensuring that the test mass (TM) is securely fixed in the appropriate configuration at the time of the satellite launch and subsequently releasing the TM in orbit at extremely low speeds across three translational and three rotational degrees of freedom. Consequently, the assessment of the GPRM functionality in a microgravity environment is a crucial step in the advancement of gravitational wave detection technology. In this paper, we present a space testing scheme for measuring the full six degrees of freedom of the test mass following its release. This was achieved through the use of a sensing system that employed spectral confocal displacement sensors and was equipped with a vacuum system, which enabled the simulation of a vacuum environment similar to that experienced in orbit. The accuracy of the testing scheme was validated by a Monte Carlo simulation test, which demonstrated that it could achieve 5 μm and 82 μrad in translational and rotational displacement measurement, respectively, and the translational and rotational velocities were found to be 0.08 μm/s and 1.4 μrad/s, respectively, over a four-second test time. Full article
(This article belongs to the Special Issue Sensors Technologies for Measurements and Signal Processing)
Show Figures

Figure 1

30 pages, 26544 KB  
Article
Pseudopotential Lattice Boltzmann Method Simulation of Boiling Heat Transfer at Different Reduced Temperatures
by Matheus dos Santos Guzella and Luben Cabezas-Gómez
Fluids 2025, 10(4), 90; https://doi.org/10.3390/fluids10040090 - 1 Apr 2025
Cited by 3 | Viewed by 1832
Abstract
Boiling heat transfer plays a crucial role in various engineering applications, requiring accurate numerical modeling to capture phase-change dynamics. This study employs the pseudopotential lattice Boltzmann method (LBM) to simulate boiling heat transfer at different reduced temperatures, aiming to provide deeper insights into [...] Read more.
Boiling heat transfer plays a crucial role in various engineering applications, requiring accurate numerical modeling to capture phase-change dynamics. This study employs the pseudopotential lattice Boltzmann method (LBM) to simulate boiling heat transfer at different reduced temperatures, aiming to provide deeper insights into bubble dynamics and heat transfer mechanisms. The LBM framework incorporates a multi-relaxation-time approach and the Peng–Robinson equation of state to enhance numerical stability and thermodynamic consistency. Simulations were performed to analyze bubble nucleation, growth, and detachment across varying reduced temperatures, considering the influence of surface wettability, surface tension and gravitational acceleration. The results indicate a strong dependence of bubble behavior on the reduced temperature, affecting both heat flux and boiling regimes. The numerical findings show reasonable agreement with theoretical predictions and experimental trends, validating the effectiveness of the LBM approach for phase-change simulations. Additionally, this study highlights the role of contact angle variation in modifying boiling characteristics, emphasizing the necessity of accurate surface interaction modeling. The outcomes of this work contribute to advancing computational methodologies for boiling heat transfer, supporting improved thermal management in industrial applications. Full article
(This article belongs to the Special Issue Lattice Boltzmann Methods: Fundamentals and Applications)
Show Figures

Figure 1

20 pages, 2536 KB  
Article
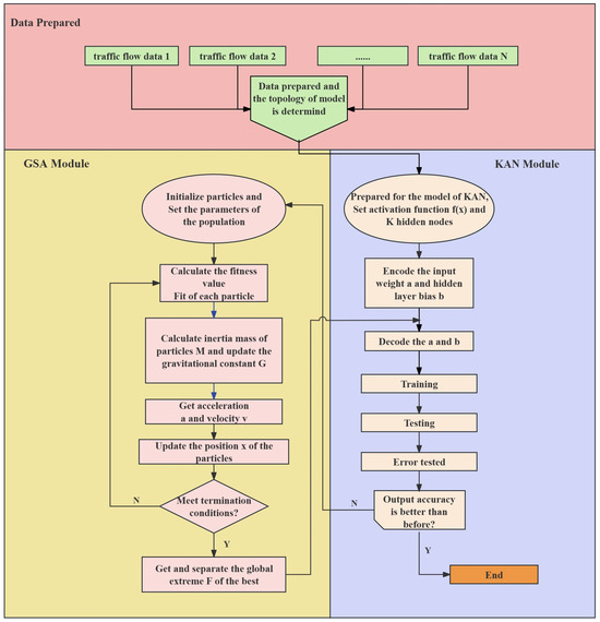
GSA-KAN: A Hybrid Model for Short-Term Traffic Forecasting
by Zhizhe Lin, Dawei Wang, Chuxin Cao, Hai Xie, Teng Zhou and Chunjie Cao
Mathematics 2025, 13(7), 1158; https://doi.org/10.3390/math13071158 - 31 Mar 2025
Cited by 11 | Viewed by 932
Abstract
Short-term traffic flow forecasting is an essential part of intelligent transportation systems. However, it is challenging to model traffic flow accurately due to its rapid changes over time. The Kolmogorov–Arnold Network (KAN) has shown parameter efficiency with lower memory and computational overhead via [...] Read more.
Short-term traffic flow forecasting is an essential part of intelligent transportation systems. However, it is challenging to model traffic flow accurately due to its rapid changes over time. The Kolmogorov–Arnold Network (KAN) has shown parameter efficiency with lower memory and computational overhead via spline-parametrized functions to handle high-dimensional temporal data. In this paper, we propose to unlock the potential of the Kolmogorov–Arnold network for traffic flow forecasting by optimizing its parameters with a heuristic algorithm. The gravitational search algorithm learns to understand optimized KANs for different traffic scenarios. We conduct extensive experiments on four real-world benchmark datasets from Amsterdam, the Netherlands. The RMSE of GSA-KAN is reduced by 3.95%, 6.96%, 2.71%, and 2.29%, and the MAPE of GSA-KAN is reduced by 6.66%, 5.88%, 6.41%, and 4.87% on the A1, A2, A4, and A8 datasets, respectively. The experimental results demonstrate that GSA-KAN performs advanced parametric and nonparametric models. Full article
Show Figures

Figure 1

Back to TopTop