Sign in to use this feature.

Years

Between: -

Subjects

remove_circle_outline
remove_circle_outline
remove_circle_outline
remove_circle_outline
remove_circle_outline
remove_circle_outline
remove_circle_outline
remove_circle_outline
remove_circle_outline

Journals

remove_circle_outline
remove_circle_outline
remove_circle_outline
remove_circle_outline
remove_circle_outline
remove_circle_outline
remove_circle_outline
remove_circle_outline
remove_circle_outline
remove_circle_outline
remove_circle_outline

Article Types

Countries / Regions

remove_circle_outline
remove_circle_outline
remove_circle_outline

Search Results (713)

Search Parameters:
Keywords = grain classes

Order results
Result details
Results per page
Select all
Export citation of selected articles as:
20 pages, 9237 KB  
Article
Transferring RGB-Pretrained CNNs to Multispectral UAV Imagery for Salt Marsh Vegetation Classification
by Sadiq Olayiwola Macaulay, Eleonora Maset, Francesco Boscutti, Paolo Cingano, Francesco Trevisan, Giacomo Trotta, Marco Vuerich and Andrea Fusiello
Remote Sens. 2026, 18(4), 655; https://doi.org/10.3390/rs18040655 (registering DOI) - 21 Feb 2026
Abstract
Accurate classification of salt marsh vegetation is crucial for coastal wetland monitoring, but fine-grained species discrimination remains difficult, particularly when only limited training data are available for deep learning approaches. To address this challenge, this paper presents a transfer learning-based framework for classifying [...] Read more.
Accurate classification of salt marsh vegetation is crucial for coastal wetland monitoring, but fine-grained species discrimination remains difficult, particularly when only limited training data are available for deep learning approaches. To address this challenge, this paper presents a transfer learning-based framework for classifying salt marsh vegetation using UAV multispectral imagery, focusing on a seven-class taxonomy representative of dominant species and water surfaces. Multispectral orthophotos acquired with a MicaSense Dual-Camera system (10 spectral bands) are combined with five vegetation indices to create rich multi-channel inputs. A classification architecture inspired by heterogeneous transfer learning is developed, where a feature-encoding branch compresses the 15-channel input into three channels before processing through a VGG-16 Convolutional Neural Network (CNN), pre-trained on RGB imagery. By leveraging transfer learning from VGG-16, the proposed model achieves high classification accuracy even with limited training data. Performance is compared with traditional machine learning classifiers, namely Support Vector Machines (SVMs) and Random Forest (RF). Results show that the deep learning approach significantly outperforms SVM and RF, achieving an overall accuracy of 98.4% when jointly using spectral bands and vegetation indices. These findings demonstrate the potential of integrating multispectral UAV data and CNN-based classification to support accurate mapping of heterogeneous salt marsh communities for ecological monitoring and coastal management. Full article
Show Figures

Figure 1

33 pages, 12030 KB  
Article
An Interpretable Ensemble Transformer Framework for Breast Cancer Detection in Ultrasound Images
by Riyadh M. Al-Tam, Aymen M. Al-Hejri, Fatma A. Hashim, Sachin M. Narangale, Mugahed A. Al-Antari and Sarah A. Alzakari
Diagnostics 2026, 16(4), 622; https://doi.org/10.3390/diagnostics16040622 - 20 Feb 2026
Abstract
Background/Objectives: Early and accurate detection of breast cancer is essential for reducing mortality and improving patient outcomes. However, the manual interpretation of breast ultrasound images is challenging due to image variability, noise, and inter-observer subjectivity. This study aims to address these limitations [...] Read more.
Background/Objectives: Early and accurate detection of breast cancer is essential for reducing mortality and improving patient outcomes. However, the manual interpretation of breast ultrasound images is challenging due to image variability, noise, and inter-observer subjectivity. This study aims to address these limitations by developing an automated and interpretable computer-aided diagnosis (CAD) system. Methods: We propose an automated and interpretable computer-aided diagnosis (CAD) system that integrates ensemble transfer learning with Vision Transformer architectures. The system combines the Data-Efficient Image Transformer (Deit) and Vision Transformer (ViT) through concatenation-based feature fusion to exploit their complementary representations. Preprocessing, normalization, and targeted data augmentation enhance robustness, while Gradient-weighted Class Activation Mapping (Grad-CAM) provides visual explanations to support clinical interpretability. The proposed model is benchmarked against state-of-the-art CNNs (VGG16, ResNet50, DenseNet201) and Transformer models (ViT, DeiT, Swin, Beit) using the Breast Ultrasound Images (BUSI) dataset. Results: The ensemble achieved 96.92% accuracy and 97.10% AUC for binary classification, and 94.27% accuracy with 94.81% AUC for three-class classification. External validation on independent datasets demonstrated strong generalizability, with 87.76%/88.07% accuracy/AUC on BrEaST, 86.77%/85.90% on BUS-BRA, and 86.99%/86.99% on BUSI_WHU. Performance decreased for fine-grained BI-RADS classification—76.68%/84.59% accuracy/AUC on BUS-BRA and 68.75%/81.10% on BrEaST—reflecting the inherent complexity and subjectivity of clinical subclassification. Conclusions: The proposed Vision Transformer-based ensemble demonstrates high diagnostic accuracy, strong cross-dataset generalization, and clinically meaningful explainability. These findings highlight its potential as a reliable second-opinion CAD tool for breast cancer diagnosis, particularly in resource-limited clinical environments. Full article
(This article belongs to the Special Issue Artificial Intelligence in Biomedical Imaging and Signal Processing)
Show Figures

Figure 1

26 pages, 11745 KB  
Article
Robust Incipient Fault Diagnosis of Rolling Element Bearings Under Small-Sample Conditions Using Refined Multiscale Rating Entropy
by Shiqian Wu, Huiyu Liu and Liangliang Tao
Entropy 2026, 28(2), 240; https://doi.org/10.3390/e28020240 - 19 Feb 2026
Abstract
The operational reliability of aero-engines is critically dependent on the health of rolling element bearings, while incipient fault diagnosis remains particularly challenging under small-sample conditions. Although multiscale entropy methods are widely used for complexity analysis, conventional coarse-graining strategies suffer from severe information loss [...] Read more.
The operational reliability of aero-engines is critically dependent on the health of rolling element bearings, while incipient fault diagnosis remains particularly challenging under small-sample conditions. Although multiscale entropy methods are widely used for complexity analysis, conventional coarse-graining strategies suffer from severe information loss and unstable estimation when data are extremely limited. To address this, the primary objective of this study is to develop a robust diagnostic framework that ensures feature consistency and classification stability even with minimal training samples. Specifically, this paper proposes an integrated approach combining Refined Time-shifted Multiscale Rating Entropy (RTSMRaE) with an Animated Oat Optimization (AOO)-optimized Extreme Learning Machine (ELM). By introducing a refined time-shift operator and a dual-weight fusion mechanism, RTSMRaE effectively preserves transient impulsive features across multiple scales while suppressing stochastic fluctuations. Meanwhile, the AOO algorithm is employed to optimize the input weights and hidden biases of the ELM, alleviating performance instability caused by random initialization and improving generalization capability. Experimental validation on both laboratory-scale and real-world aviation bearing datasets demonstrates that the proposed RTSMRaE-AOO-ELM framework achieves a diagnostic accuracy of 99.47% with a standard deviation of ±0.48% using only five training samples per class. These results indicate that the proposed method offers superior diagnostic robustness and computational efficiency, providing a promising solution for intelligent condition monitoring in data-scarce industrial environments. Full article
(This article belongs to the Section Multidisciplinary Applications)
Show Figures

Figure 1

20 pages, 8386 KB  
Article
SREF: Semantics-Refined Feature Extraction for Long-Term Visual Localization
by Danfeng Wu, Kaifeng Zhu, Heng Shi, Fenfen Zhou and Minchi Kuang
J. Imaging 2026, 12(2), 85; https://doi.org/10.3390/jimaging12020085 - 18 Feb 2026
Viewed by 37
Abstract
Accurate and robust visual localization under changing environments remains a fundamental challenge in autonomous driving and mobile robotics. Traditional handcrafted features often degrade under long-term illumination and viewpoint variations, while recent CNN-based methods, although more robust, typically rely on coarse semantic cues and [...] Read more.
Accurate and robust visual localization under changing environments remains a fundamental challenge in autonomous driving and mobile robotics. Traditional handcrafted features often degrade under long-term illumination and viewpoint variations, while recent CNN-based methods, although more robust, typically rely on coarse semantic cues and remain vulnerable to dynamic objects. In this paper, we propose a fine-grained semantics-guided feature extraction framework that adaptively selects stable keypoints while suppressing dynamic disturbances. A fine-grained semantic refinement module subdivides coarse semantic categories into stability-homogeneous sub-classes, and a dual-attention mechanism enhances local repeatability and semantic consistency. By integrating physical priors with self-supervised clustering, the proposed framework learns discriminative and reliable feature representations. Extensive experiments on the Aachen and RobotCar-Seasons benchmarks demonstrate that the proposed approach achieves state-of-the-art accuracy and robustness while maintaining real-time efficiency, effectively bridging coarse semantic guidance with fine-grained stability estimation. Quantitatively, our method achieves strong localization performance on Aachen (up to 88.1% at night under the (0.2,0.25,m) threshold) and on RobotCar-Seasons (up to 57.2%/28.4% under the same threshold for day/night), demonstrating improved robustness to seasonal and illumination changes. Full article
(This article belongs to the Section Computer Vision and Pattern Recognition)
24 pages, 1870 KB  
Article
Class Imbalance-Aware Deep Learning Approach for Apple Leaf Disease Recognition
by Emrah Fidan, Serra Aksoy, Pinar Demircioglu and Ismail Bogrekci
AgriEngineering 2026, 8(2), 70; https://doi.org/10.3390/agriengineering8020070 - 16 Feb 2026
Viewed by 98
Abstract
Apple leaf disease identification with high precision is one of the main challenges in precision agriculture. The datasets usually have class imbalance problems and environmental changes, which negatively impact deep learning approaches. In this paper, an ablation study is proposed to test three [...] Read more.
Apple leaf disease identification with high precision is one of the main challenges in precision agriculture. The datasets usually have class imbalance problems and environmental changes, which negatively impact deep learning approaches. In this paper, an ablation study is proposed to test three different scenarios: V1, a hybrid balanced dataset consisting of 10,028 images; V2, an imbalanced dataset as a baseline consisting of 14,582 original images; and V3, a 3× physical augmentation approach based on the 14,582 images. The classification performance of YOLOv11x was benchmarked against three state-of-the-art CNN architectures: ResNet-152, DenseNet-201, and EfficientNet-B1. The methodology incorporates controlled downsampling for dominant classes alongside scenario-based augmentation for minority classes, utilizing CLAHE-based texture enhancement, illumination simulation, and sensor noise generation. All the models were trained for up to 100 epochs under identical experimental conditions, with early stopping based on validation performance and an 80/20 train-validation split. The experimental results demonstrate that the impact of balancing strategies is model-dependent and does not universally improve performance. This highlights the importance of aligning data balancing strategies with architectural characteristics rather than applying uniform resampling approaches. YOLOv11x achieved its peak accuracy of 99.18% within the V3 configuration, marking a +0.62% improvement over the V2 baseline (99.01%). In contrast, EfficientNet-B1 reached its optimal performance in the V2 configuration (98.43%) without additional intervention. While all the models exhibited consistently high AUC values (≥99.94%), DenseNet-201 achieved the highest value (99.97%) across both V2 and V3 configurations. In fine-grained discrimination, the superior performance of YOLOv11x on challenging cases is verified, with only one incorrect classification (Rust to Scab), while ResNet-152 and DenseNet-201 incorrectly classified eight and seven samples, respectively. Degradation sensitivity analysis under controlled Gaussian noise and motion blur indicated that CNN baseline models maintained stable performance. High minority-class reliability, including a 96.20% F1-score for Grey Spot and 100% precision for Mosaic, further demonstrates effective fine-grained discrimination. Results indicate that data preservation with physically inspired augmentation (V3) is better than resampling-based balancing (V1), especially in terms of global accuracy and minority-class performance. Full article
31 pages, 5533 KB  
Article
Comparative Evaluation of Fusion Strategies Using Multi-Pretrained Deep Learning Fusion-Based (MPDLF) Model for Histopathology Image Classification
by Fatma Alshohoumi and Abdullah Al-Hamdani
Appl. Sci. 2026, 16(4), 1964; https://doi.org/10.3390/app16041964 - 16 Feb 2026
Viewed by 112
Abstract
Histopathological image analysis remains the cornerstone of cancer diagnosis; however, manual assessment is challenged by stain variability, differences in imaging magnification, and complex morphological patterns. The proposed multi-pretrained deep learning fusion (MPDLF) approach combines two widely used CNN architectures: ResNet50, which captures deeper [...] Read more.
Histopathological image analysis remains the cornerstone of cancer diagnosis; however, manual assessment is challenged by stain variability, differences in imaging magnification, and complex morphological patterns. The proposed multi-pretrained deep learning fusion (MPDLF) approach combines two widely used CNN architectures: ResNet50, which captures deeper semantic representations, and VGG16, which extracts fine-grained details. This work differs from previous fusion studies by providing a controlled evaluation of early, intermediate, and late fusion for integrating two pretrained CNN backbones (ResNet50 and VGG16) under single-modality histopathology constraints. To isolate the fusion effect, identical training settings are used across three public H&E datasets. Early fusion achieved the best test performance for the two primary tasks reported here: breast cancer binary classification (accuracy = 0.9070, 95% CI: 0.8742–0.9404; AUC = 0.9707, 95% CI: 0.9541–0.9844) and renal clear cell carcinoma (RCCC) five-class grading (accuracy = 0.8792, 95% CI: 0.8529–0.9041; AUC (OvR, macro) = 0.9895, 95% CI: 0.9859–0.9927). Future work will extend these experiments to additional magnification levels (100×, 200×, and 400×) for breast cancer histopathology images and explore advanced hybrid fusion strategies across different histopathology datasets. Full article
(This article belongs to the Special Issue AI for Medical Systems: Algorithms, Applications, and Challenges)
Show Figures

Figure 1

22 pages, 7987 KB  
Article
RioCC: Efficient and Accurate Class-Level Code Recommendation Based on Deep Code Clone Detection
by Hongcan Gao, Chenkai Guo and Hui Yang
Entropy 2026, 28(2), 223; https://doi.org/10.3390/e28020223 - 14 Feb 2026
Viewed by 123
Abstract
Context: Code recommendation plays an important role in improving programming efficiency and software quality. Existing approaches mainly focus on method- or API-level recommendations, which limits their effectiveness to local code contexts. From a multi-stage recommendation perspective, class-level code recommendation aims to efficiently narrow [...] Read more.
Context: Code recommendation plays an important role in improving programming efficiency and software quality. Existing approaches mainly focus on method- or API-level recommendations, which limits their effectiveness to local code contexts. From a multi-stage recommendation perspective, class-level code recommendation aims to efficiently narrow a large candidate code space while preserving essential structural information. Objective: This paper proposes RioCC, a class-level code recommendation framework that leverages deep forest-based code clone detection to progressively reduce the candidate space and improve recommendation efficiency in large-scale code spaces. Method: RioCC models the recommendation process as a coarse-to-fine candidate reduction procedure. In the coarse-grained stage, a quick search-based filtering module performs rapid candidate screening and initial similarity estimation, effectively pruning irrelevant candidates and narrowing the search space. In the fine-grained stage, a deep forest-based analysis with cascade learning and multi-grained scanning captures context- and structure-aware representations of class-level code fragments, enabling accurate similarity assessment and recommendation. This two-stage design explicitly separates coarse candidate filtering from detailed semantic matching to balance efficiency and accuracy. Results: Experiments on a large-scale dataset containing 192,000 clone pairs from BigCloneBench and a collected code pool show that RioCC consistently outperforms state-of-the-art methods, including CCLearner, Oreo, and RSharer, across four types of code clones, while significantly accelerating the recommendation process with comparable detection accuracy. Conclusions: By explicitly formulating class-level code recommendation as a staged retrieval and refinement problem, RioCC provides an efficient and scalable solution for large-scale code recommendation and demonstrates the practical value of integrating lightweight filtering with deep forest-based learning. Full article
(This article belongs to the Section Multidisciplinary Applications)
23 pages, 15029 KB  
Article
LPDiag: LLM-Enhanced Multimodal Prototype Learning Framework for Intelligent Tomato Leaf Disease Diagnosis
by Heng Dong, Xuemei Qiu, Dawei Fan, Mingyue Han, Jiaming Yu, Changcai Yang, Jinghu Li, Ruijun Liu, Riqing Chen and Qiufeng Chen
Agriculture 2026, 16(4), 419; https://doi.org/10.3390/agriculture16040419 - 12 Feb 2026
Viewed by 188
Abstract
Tomato leaf diseases exhibit subtle inter-class differences and substantial intra-class variability, making accurate identification challenging for conventional deep learning models, especially under real-world conditions with diverse lighting, occlusion, and growth stages. Moreover, most existing approaches rely solely on visual features and lack the [...] Read more.
Tomato leaf diseases exhibit subtle inter-class differences and substantial intra-class variability, making accurate identification challenging for conventional deep learning models, especially under real-world conditions with diverse lighting, occlusion, and growth stages. Moreover, most existing approaches rely solely on visual features and lack the ability to incorporate semantic descriptions or expert knowledge, limiting their robustness and interpretability. To address these issues, we propose LPDiag, a multimodal prototype-attention diagnostic framework that integrates large language models (LLMs) for fine-grained recognition of tomato diseases. The framework first employs an LLM-driven semantic understanding module to encode symptom-aware textual embeddings from disease descriptions. These embeddings are then aligned with multi-scale visual features extracted by an enhanced Res2Net backbone, enabling cross-modal representation learning. A set of learnable prototype vectors, combined with a knowledge-enhanced attention mechanism, further strengthens the interaction between visual patterns and LLM prior knowledge, resulting in more discriminative and interpretable representations. Additionally, we develop an interactive diagnostic system that supports natural-language querying and image-based identification, facilitating practical deployment in heterogeneous agricultural environments. Extensive experiments on three widely used datasets demonstrate that LPDiag achieves a mean accuracy of 98.83%, outperforming state-of-the-art models while offering improved explanatory capability. The proposed framework offers a promising direction for integrating LLM-based semantic reasoning with visual perception to enhance intelligent and trustworthy plant disease diagnostics. Full article
(This article belongs to the Section Artificial Intelligence and Digital Agriculture)
Show Figures

Figure 1

16 pages, 3837 KB  
Article
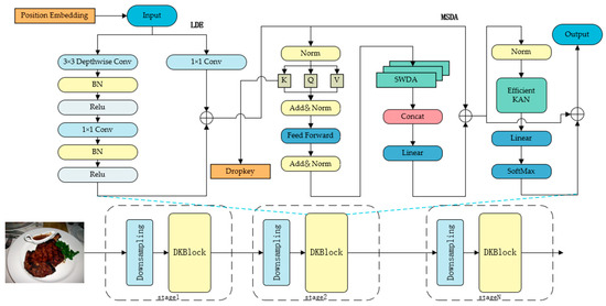
DKTransformer: An Accurate and Efficient Model for Fine-Grained Food Image Classification
by Hongjuan Wang, Chenxi Wang and Xinjun An
Sensors 2026, 26(4), 1157; https://doi.org/10.3390/s26041157 - 11 Feb 2026
Viewed by 114
Abstract
With the rapid development of dietary analysis and health computing, food image classification has attracted increasing attention. However, this task remains challenging due to the fine-grained nature of food categories. Different classes are visually similar, whereas samples within the same class exhibit large [...] Read more.
With the rapid development of dietary analysis and health computing, food image classification has attracted increasing attention. However, this task remains challenging due to the fine-grained nature of food categories. Different classes are visually similar, whereas samples within the same class exhibit large appearance variations. Existing methods often rely excessively on either global or local features, limiting their effectiveness in complex food scenes. To address these challenges, this paper proposes DKTransformer, a lightweight hybrid architecture that combines Vision Transformers (ViT) and convolutional neural networks (CNNs) for fine-grained food image classification. Specifically, DKTransformer introduces a Local Feature Extraction (LDE) module based on depthwise separable convolution to enhance local detail modeling. Furthermore, a Multi-Scale Dilated Attention (MSDA) module is designed to capture long-range dependencies with reduced computational cost while suppressing background interference. In addition, an Efficient Kolmogorov–Arnold Network (EfficientKAN) is employed to replace the conventional feedforward network, further reducing parameter redundancy. Experimental results on three public food image datasets—ETH Food-101, Vireo-Food-172, and ISIA Food-500—demonstrate the effectiveness of the proposed method. In particular, DKTransformer achieves a Top-1 accuracy of 92.71% on the ETH Food-101 dataset with 47 M parameters and 7.21 G FLOPs. Moreover, DKTransformer attains 90.70% Top-1 accuracy on Vireo-Food-172 and 66.89% on Food-500, indicating strong generalization across different food styles and dataset scales. These results suggest that DKTransformer achieves a favorable balance between accuracy and efficiency for fine-grained food image classification. Full article
(This article belongs to the Section Sensing and Imaging)
Show Figures

Figure 1

19 pages, 2008 KB  
Article
Convex Hull-Based Topic Similarity Mapping in Multidimensional Data
by Matúš Pohorenec, Vladislav Vavrák, Annamária Behúnová, Marcel Behún and Michal Ennert
Information 2026, 17(2), 180; https://doi.org/10.3390/info17020180 - 10 Feb 2026
Viewed by 129
Abstract
This research presents a large-scale thematic analysis of 66,002 Slovak university thesis abstracts, aimed at identifying, categorizing, and visualizing research trends across multiple academic disciplines. Using BERTopic for unsupervised topic modeling with K-Means clustering, 3000 distinct thematic clusters were extracted through rigorous coherence [...] Read more.
This research presents a large-scale thematic analysis of 66,002 Slovak university thesis abstracts, aimed at identifying, categorizing, and visualizing research trends across multiple academic disciplines. Using BERTopic for unsupervised topic modeling with K-Means clustering, 3000 distinct thematic clusters were extracted through rigorous coherence optimization, with each topic characterized by representative keywords derived from class-based TF-IDF weighting. Text embeddings were generated using SlovakBERT-STS, a domain-adapted Slovak BERT model fine-tuned for semantic textual similarity, producing 768-dimensional vectors that enable precise computation of cosine similarity between topics, resulting in a 3000 × 3000 topic similarity matrix. The optimal topic count was determined through systematic evaluation of K values ranging from 1000 to 10,000, with K = 3000 identified as the optimal configuration based on coherence elbow analysis, yielding a mean coherence score of 0.433. Thematic relationships were visualized through Multidimensional Scaling (MDS) projection to 3-D space, where convex hull geometries reveal semantic boundaries and topic separability. The methodology incorporates dynamic stopword filtering, Stanza-based lemmatization for Slovak morphology, and UMAP dimensionality reduction, achieving a balanced distribution of approximately 22 abstracts per topic. Results demonstrate that fine-grained topic models with 3000 clusters can extract meaningful semantic structure from multi-domain, morphologically complex Slovak academic corpora, despite inherent coherence constraints. The reproducible pipeline provides a framework for large-scale topic discovery, coherence-driven optimization, and geometric visualization of thematic relationships in academic text collections. Full article
(This article belongs to the Section Artificial Intelligence)
Show Figures

Graphical abstract

34 pages, 1144 KB  
Article
BAF–FedLLM: Behavior-Aware Federated Modeling of Student Actions via Privacy-Preserving Large Language Model
by Wei Ji, Zuobin Ying and Hanying Gan
Mathematics 2026, 14(4), 604; https://doi.org/10.3390/math14040604 - 9 Feb 2026
Viewed by 236
Abstract
Analyzing fine-grained student actions across institutions can drive timely feedback, early warning, and personalized support, yet it is constrained by privacy regulations, heterogeneous curricula, and non-IID behavior logs. This paper introduces BAF–FedLLM, a behavior-aware federated modeling framework that adapts large language models to [...] Read more.
Analyzing fine-grained student actions across institutions can drive timely feedback, early warning, and personalized support, yet it is constrained by privacy regulations, heterogeneous curricula, and non-IID behavior logs. This paper introduces BAF–FedLLM, a behavior-aware federated modeling framework that adapts large language models to next-action and outcome prediction without centralizing student data. The key idea is to treat multichannel interaction streams as semantically typed action tokens linked by a learned ActionGraph, and to align their temporal structure with an LLM through behavior prompts that inject domain context (task, resource, pedagogy, and affordance cues). We propose three novel components: (i) BP–FIT, a behavior-prompted federated instruction tuning scheme that trains low-rank adapters locally and aggregates them with secure masking and Rényi–DP accounting to ensure client-level privacy; (ii) ProtoAlign, a cross-client prototype contrastive objective that shares only noisy class-conditional anchors via secure aggregation to mitigate drift under non-IID partitions; and (iii) CBR, a causal behavior regularizer that penalizes intervention-sensitive shortcuts by enforcing invariance of predicted risks across detected instructional regimes. We further derive convergence guarantees for federated instruction tuning with noisy, partial participation and provide end-to-end privacy bounds. On three public education datasets (EdNet, ASSISTments, and OULAD) with institution-level partitions, BAF–FedLLM improves next-action AUC by 4.2–7.1% over strong federated baselines while reducing expected calibration error by up to 28% and communication by 5× through adapter sparsity, under a typical privacy budget of ε1.7 at δ=105. These results indicate that behavior-aware prompting and prototype alignment make LLMs practical for privacy-preserving student action analysis at scale, offering a principled path to deployable, regulation-compliant analytics across diverse learning ecosystems. Full article
Show Figures

Figure 1

27 pages, 5208 KB  
Article
Selective Adversarial Augmentation Network for Bearing Fault Diagnosis with Partial Domain Adaptation
by Xiaofang Li, Chunli Lei, Xiang Bai and Guanwen Zhang
Appl. Sci. 2026, 16(3), 1634; https://doi.org/10.3390/app16031634 - 6 Feb 2026
Viewed by 113
Abstract
Condition monitoring of rotating machinery is critical for ensuring industrial safety and operational reliability. As a core component of intelligent diagnostic systems, domain adaptation methods have achieved notable progress in mechanical fault diagnosis. However, most existing approaches presume a fully shared label space [...] Read more.
Condition monitoring of rotating machinery is critical for ensuring industrial safety and operational reliability. As a core component of intelligent diagnostic systems, domain adaptation methods have achieved notable progress in mechanical fault diagnosis. However, most existing approaches presume a fully shared label space between source and target domains, limiting their effectiveness under partial domain adaptation scenarios commonly encountered in industrial practice. In addition, they often struggle with classification uncertainty near decision boundaries. To address these challenges, this paper proposes a Selective Adversarial Augmentation Network (SAAN) for cross-domain rolling bearing fault diagnosis with partial label space alignment. The proposed framework designs a multi-level feature extraction module to enhance transferable feature representation and a Balanced Augmentation Selective Adversarial Module (BASAM) to dynamically balance class distributions and selectively filter irrelevant source classes, thereby mitigating negative transfer and achieving fine-grained class alignment. Furthermore, an uncertainty suppression mechanism is put forth to reinforce classifier boundaries by minimizing the impact of ambiguous samples. Comprehensive experiments conducted on public and proprietary bearing datasets demonstrate that SAAN consistently surpasses state-of-the-art benchmarks in diagnostic accuracy and robustness, providing an effective solution for practical applications under class-imbalanced and variable operating conditions. Full article
Show Figures

Figure 1

16 pages, 6191 KB  
Article
A Hybrid Millimeter-Wave Radar–Ultrasonic Fusion System for Robust Human Activity Recognition with Attention-Enhanced Deep Learning
by Liping Yao, Kwok L. Chung, Luxin Tang, Tao Ye, Shiquan Wang, Pingchuan Xu, Yuhao Bi and Yaowen Wu
Sensors 2026, 26(3), 1057; https://doi.org/10.3390/s26031057 - 6 Feb 2026
Viewed by 284
Abstract
To address the tradeoff between environmental robustness and fine-grained accuracy in single-sensor human behavior recognition, this paper proposes a non-contact system fusing 77 GHz SIFT (mmWave) radar and a 40 kHz ultrasonic array. The system leverages radar’s long-range penetration and low-visibility adaptability, paired [...] Read more.
To address the tradeoff between environmental robustness and fine-grained accuracy in single-sensor human behavior recognition, this paper proposes a non-contact system fusing 77 GHz SIFT (mmWave) radar and a 40 kHz ultrasonic array. The system leverages radar’s long-range penetration and low-visibility adaptability, paired with ultrasound’s centimeter-level short-range precision and electromagnetic clutter immunity. A synchronized data acquisition platform ensures multi-modal signal consistency, while wavelet transform (for radar) and STFT (for ultrasound) extract complementary time–frequency features. The proposed Attention-CNN-BiLSTM architecture integrates local spatial feature extraction, bidirectional temporal dependency modeling, and salient cue enhancement. Experimental results on 1600 synchronized sequences (four behaviors: standing, sitting, walking, falling) show a 98.6% mean class accuracy with subject-wise generalization, outperforming single-sensor baselines and traditional deep learning models. As a privacy-preserving, lighting-agnostic solution, it offers promising applications in smart homes, healthcare monitoring, and intelligent surveillance, providing a robust technical foundation for contactless behavior recognition. Full article
(This article belongs to the Special Issue Electromagnetic Sensors and Their Applications)
Show Figures

Figure 1

27 pages, 20135 KB  
Article
Seeing Like Argus: Multi-Perspective Global–Local Context Learning for Remote Sensing Semantic Segmentation
by Hongbing Chen, Yizhe Feng, Kun Wang, Mingrui Liao, Haoting Zhai, Tian Xia, Yubo Zhang, Jianhua Jiao and Changji Wen
Remote Sens. 2026, 18(3), 521; https://doi.org/10.3390/rs18030521 - 5 Feb 2026
Viewed by 439
Abstract
Accurate semantic segmentation of high-resolution remote sensing imagery is crucial for applications such as land cover mapping, urban development monitoring, and disaster response. However, remote sensing data still present inherent challenges, including complex spatial structures, significant intra-class variability, and diverse object scales, which [...] Read more.
Accurate semantic segmentation of high-resolution remote sensing imagery is crucial for applications such as land cover mapping, urban development monitoring, and disaster response. However, remote sensing data still present inherent challenges, including complex spatial structures, significant intra-class variability, and diverse object scales, which demand models capable of capturing rich contextual information from both local and global regions. To address these issues, we propose ArgusNet, a novel segmentation framework that enhances multi-scale representations through a series of carefully designed fusion mechanisms. At the core of ArgusNet lies the synergistic integration of Adaptive Windowed Additive Attention (AWAA) and 2D Selective Scan (SS2D). Specifically, our AWAA extends additive attention into a window-based structure with a dynamic routing mechanism, enabling multi-perspective local feature interaction via multiple global query vectors. Furthermore, we introduce a decoder optimization strategy incorporating three-stage feature fusion and a Macro Guidance Module (MGM) to improve spatial detail preservation and semantic consistency. Experiments on benchmark remote sensing datasets demonstrate that ArgusNet achieves competitive and improved segmentation performance compared to state-of-the-art methods, particularly in scenarios requiring fine-grained object delineation and robust multi-scale contextual understanding. Full article
Show Figures

Figure 1

21 pages, 14243 KB  
Article
Personalized Federated Learning with Hierarchical Two-Branch Aggregation for Few-Shot Scenarios
by Yifan Miao, Weishan Zhang, Yuhan Wang, Yuru Liu, Zhen Zhang, Lingzhao Meng and Baoyu Zhang
Sensors 2026, 26(3), 1037; https://doi.org/10.3390/s26031037 - 5 Feb 2026
Viewed by 197
Abstract
Personalized federated learning (pFL) aims to address data heterogeneity by training client-specific models. However, it faces two critical challenges under few-shot conditions. First, existing methods often overlook the hierarchical structure of neural representations, limiting their ability to balance generalization and personalization. Second, recent [...] Read more.
Personalized federated learning (pFL) aims to address data heterogeneity by training client-specific models. However, it faces two critical challenges under few-shot conditions. First, existing methods often overlook the hierarchical structure of neural representations, limiting their ability to balance generalization and personalization. Second, recent approaches incorporate representation-level inductive biases that typically rely on rigid assumptions, such as fixed perturbation patterns or compact class clusters, making them vulnerable to distribution shifts in federated environments. To overcome these limitations, we propose pFedH2A, a novel hierarchical framework incorporating brain-inspired mechanisms, tailored for personalized federated learning in few-shot scenarios. First, we design a dual-branch hypernetwork (DHN) that employs two structurally distinct branches to generate aggregation weights. Each branch is biased toward capturing either low-level shared features or high-level personalized representations, enabling fine-grained personalization by mimicking the brain’s division of perceptual and representational processing. Second, we introduce a relation-aware module that learns an adaptive similarity function for each client, supporting few-shot classification by measuring whether a pair of samples belongs to the same class without relying on rigid prototype assumptions. Extensive experiments on public image classification datasets demonstrate that pFedH2A outperforms existing pFL baselines under few-shot scenarios, validating its effectiveness. Full article
(This article belongs to the Section Internet of Things)
Show Figures

Figure 1

Back to TopTop