Sign in to use this feature.

Years

Between: -

Subjects

remove_circle_outline
remove_circle_outline
remove_circle_outline
remove_circle_outline
remove_circle_outline
remove_circle_outline
remove_circle_outline

Journals

Article Types

Countries / Regions

Search Results (94)

Search Parameters:
Keywords = geometric primitive

Order results
Result details
Results per page
Select all
Export citation of selected articles as:
16 pages, 5738 KB  
Article
Image-Processing-Driven Modeling and Reconstruction of Traditional Patterns via Dual-Channel Detection and B-Spline Analysis
by Xuemei He, Siyi Chen, Yin Kuang and Xinyue Yang
J. Imaging 2025, 11(10), 349; https://doi.org/10.3390/jimaging11100349 - 7 Oct 2025
Viewed by 150
Abstract
This study aims to address the research gap in the digital analysis of traditional patterns by proposing an image-processing-driven parametric modeling method that combines graphic primitive function modeling with topological reconstruction. The image is processed using a dual-channel image processing algorithm (Canny edge [...] Read more.
This study aims to address the research gap in the digital analysis of traditional patterns by proposing an image-processing-driven parametric modeling method that combines graphic primitive function modeling with topological reconstruction. The image is processed using a dual-channel image processing algorithm (Canny edge detection and grayscale mapping) to extract and vectorize graphic primitives. These primitives are uniformly represented using B-spline curves, with variations generated through parametric control. A topological reconstruction approach is introduced, incorporating mapped geometric parameters, topological combination rules, and geometric adjustments to output topological configurations. The generated patterns are evaluated using fractal dimension analysis for complexity quantification and applied in cultural heritage imaging practice. The proposed image processing pipeline enables flexible parametric control and continuous structural integration of the graphic primitives and demonstrates high reproducibility and expandability. This study establishes a novel computational framework for traditional patterns, offering a replicable technical pathway that integrates image processing, parametric modeling, and topological reconstruction for digital expression, stylistic innovation, and heritage conservation. Full article
(This article belongs to the Section Computational Imaging and Computational Photography)
Show Figures

Figure 1

38 pages, 10032 KB  
Article
Closed and Structural Optimization for 3D Line Segment Extraction in Building Point Clouds
by Ruoming Zhai, Xianquan Han, Peng Wan, Jianzhou Li, Yifeng He and Bangning Ding
Remote Sens. 2025, 17(18), 3234; https://doi.org/10.3390/rs17183234 - 18 Sep 2025
Viewed by 351
Abstract
The extraction of architectural structural line features can simplify the 3D spatial representation of built environments, reduce the storage and processing burden of large-scale point clouds, and provide essential geometric primitives for downstream modeling tasks. However, existing 3D line extraction methods suffer from [...] Read more.
The extraction of architectural structural line features can simplify the 3D spatial representation of built environments, reduce the storage and processing burden of large-scale point clouds, and provide essential geometric primitives for downstream modeling tasks. However, existing 3D line extraction methods suffer from incomplete and fragmented contours, with missing or misaligned intersections. To overcome these limitations, this study proposes a patch-level framework for 3D line extraction and structural optimization from building point clouds. The proposed method first partitions point clouds into planar patches and establishes local image planes for each patch, enabling a structured 2D representation of unstructured 3D data. Then, graph-cut segmentation is proposed to extract compact boundary contours, which are vectorized into closed lines and back-projected into 3D space to form the initial line segments. To improve geometric consistency, regularized geometric constraints, including adjacency, collinearity, and orthogonality constraints, are further designed to merge homogeneous segments, refine topology, and strengthen structural outlines. Finally, we evaluated the approach on three indoor building environments and four outdoor scenes, and experimental results show that it reduces noise and redundancy while significantly improving the completeness, closure, and alignment of 3D line features in various complex architectural structures. Full article
Show Figures

Figure 1

25 pages, 14188 KB  
Article
Assessment of Accuracy in Geometry Reconstruction, CAD Modeling, and MEX Additive Manufacturing for Models Characterized by Axisymmetry and Primitive Geometries
by Paweł Turek, Piotr Bielarski, Alicja Czapla, Hubert Futoma, Tomasz Hajder and Jacek Misiura
Designs 2025, 9(5), 101; https://doi.org/10.3390/designs9050101 - 28 Aug 2025
Viewed by 722
Abstract
Due to the rapid advancements in coordinate measuring systems, data processing software, and additive manufacturing (AM) techniques, it has become possible to create copies of existing models through the reverse engineering (RE) process. However, the lack of precise estimates regarding the accuracy of [...] Read more.
Due to the rapid advancements in coordinate measuring systems, data processing software, and additive manufacturing (AM) techniques, it has become possible to create copies of existing models through the reverse engineering (RE) process. However, the lack of precise estimates regarding the accuracy of the RE process—particularly at the measurement, reconstruction, and computer-aided design (CAD) modeling stages—poses significant challenges. Additionally, the assessment of dimensional and geometrical errors during the manufacturing stage using AM techniques limits the practical implementation of product replicas in the industry. This paper provides an estimation of the errors encountered in the RE process and the AM stage of various models. It includes examples of an electrical box, a lampshade for a standing lamp, a cover for a vacuum unit, and a battery cover. The geometry of these models was measured using a GOM Scan 1 (Carl Zeiss AG, Jena, Germany). Following the measurement process, data processing was performed, along with CAD modeling, which involved primitive detection, profile extraction, and auto-surface methods using Siemens NX 2406 software (Siemens Digital Industries, Plano, TX, USA). The models were produced using a Fortus 360-mc 3D printer (Stratasys, Eden Prairie, MN, USA) with ABS-M30 material. After fabrication, the models were scanned using a GOM Scan 1 scanner to identify any manufacturing errors. The research findings indicated that overall, 95% of the points representing reconstruction errors are within the maximum deviation range of ±0.6 mm to ±1 mm. The highest errors in CAD modeling were attributed to the auto-surfacing method, overall, 95% of the points are within the average range of ±0.9 mm. In contrast, the lowest errors occurred with the detect primitives method, averaging ±0.6 mm. Overall, 95% of the points representing the surface of a model made using the additive manufacturing technology fall within the deviation range ±0.2 mm on average. The findings provide crucial insights for designers utilizing RE and AM techniques in creating functional model replicas. Full article
(This article belongs to the Special Issue Design Process for Additive Manufacturing)
Show Figures

Figure 1

23 pages, 2095 KB  
Article
A Unified Theoretical Analysis of Geometric Representation Forms in Descriptive Geometry and Sparse Representation Theory
by Shuli Mei
Mathematics 2025, 13(17), 2737; https://doi.org/10.3390/math13172737 - 26 Aug 2025
Viewed by 1126
Abstract
The primary distinction between technical design and engineering design lies in the role of analysis and optimization. From its inception, descriptive geometry has supported military and engineering applications, and its graphical rules inherently reflect principles of optimization—similar to the core ideas of sparse [...] Read more.
The primary distinction between technical design and engineering design lies in the role of analysis and optimization. From its inception, descriptive geometry has supported military and engineering applications, and its graphical rules inherently reflect principles of optimization—similar to the core ideas of sparse representation and compressed sensing. This paper explores the geometric and mathematical significance of the center line in symmetrical objects and the axis of rotation in solids of revolution, framing these elements within the theory of sparse representation. It further establishes rigorous correspondences between geometric primitives—points, lines, planes, and symmetric solids—and their sparse representations in descriptive geometry. By re-examining traditional engineering drawing techniques from the perspective of optimization analysis, this study reveals the hidden mathematical logic embedded in geometric constructions. The findings not only support the deeper integration of mathematical reasoning in engineering education but also provide an intuitive framework for teaching abstract concepts such as sparsity and signal reconstruction. This work contributes to interdisciplinary understanding between descriptive geometry, mathematical modeling, and engineering pedagogy. Full article
Show Figures

Figure 1

19 pages, 12652 KB  
Article
Automated Arch Profile Extraction from Point Clouds and Its Application in Arch Bridge Construction Monitoring
by Xiaojun Wei, Yang Liu, Xianglong Zuo, Jiwei Zhong, Yihua Yuan, Yafei Wang, Cheng Li and Yang Zou
Buildings 2025, 15(16), 2912; https://doi.org/10.3390/buildings15162912 - 17 Aug 2025
Viewed by 509
Abstract
Accurate extraction of the arch profile, the key spatial geometric parameter of the core load-bearing component in arch bridges, is crucial for construction process control and for achieving the designed final bridge configuration. To overcome the limitations of existing methods—geometric information loss, sensitivity [...] Read more.
Accurate extraction of the arch profile, the key spatial geometric parameter of the core load-bearing component in arch bridges, is crucial for construction process control and for achieving the designed final bridge configuration. To overcome the limitations of existing methods—geometric information loss, sensitivity to noise, and inefficiency—when extracting continuous, precise profiles from point clouds of complex spatially curved arch ribs, this paper proposes a multi-step point cloud processing workflow. The approach integrates geometric feature constraints specific to arch bridges to enable automated, high-precision extraction of the arch profile during construction. The approach comprises three steps. First, arch point cloud subset partitioning: the primitive arch point cloud is efficiently divided using parameters from down-sampling arch point cloud data. Second, component segmentation: a Random Sample Consensus (RANSAC) algorithm, optimized with cylindrical geometric constraints, is then employed to precisely segment the point cloud of individual arch tube components from each subset point cloud. Third, arch profile extraction: the geometric invariance of the bottom edge of each arch tube is leveraged to identify feature points via local coordinate system transformation and longitudinal constraints. These feature points are then spliced together to reconstruct the complete arch profile. The proposed method is employed in multiple construction stages of a concrete-filled steel tubular (CFST) arch bridge and quantifies the vertical deformation between adjacent stages. Compared with Total Station (TS) measurements, the average error ranged from 0.24 mm to 4.13 mm, with an overall average error of 2.105 mm, demonstrating accuracy and reliability. Full article
(This article belongs to the Section Construction Management, and Computers & Digitization)
Show Figures

Figure 1

28 pages, 9030 KB  
Article
UAV Path Planning via Semantic Segmentation of 3D Reality Mesh Models
by Xiaoxinxi Zhang, Zheng Ji, Lingfeng Chen and Yang Lyu
Drones 2025, 9(8), 578; https://doi.org/10.3390/drones9080578 - 14 Aug 2025
Cited by 1 | Viewed by 1116
Abstract
Traditional unmanned aerial vehicle (UAV) path planning methods for image-based 3D reconstruction often rely solely on geometric information from initial models, resulting in redundant data acquisition in non-architectural areas. This paper proposes a UAV path planning method via semantic segmentation of 3D reality [...] Read more.
Traditional unmanned aerial vehicle (UAV) path planning methods for image-based 3D reconstruction often rely solely on geometric information from initial models, resulting in redundant data acquisition in non-architectural areas. This paper proposes a UAV path planning method via semantic segmentation of 3D reality mesh models to enhance efficiency and accuracy in complex scenarios. The scene is segmented into buildings, vegetation, ground, and water bodies. Lightweight polygonal surfaces are extracted for buildings, while planar segments in non-building regions are fitted and projected into simplified polygonal patches. These photography targets are further decomposed into point, line, and surface primitives. A multi-resolution image acquisition strategy is adopted, featuring high-resolution coverage for buildings and rapid scanning for non-building areas. To ensure flight safety, a Digital Surface Model (DSM)-based shell model is utilized for obstacle avoidance, and sky-view-based Real-Time Kinematic (RTK) signal evaluation is applied to guide viewpoint optimization. Finally, a complete weighted graph is constructed, and ant colony optimization is employed to generate a low-energy-cost flight path. Experimental results demonstrate that, compared with traditional oblique photogrammetry, the proposed method achieves higher reconstruction quality. Compared with the commercial software Metashape, it reduces the number of images by 30.5% and energy consumption by 37.7%, while significantly improving reconstruction results in both architectural and non-architectural areas. Full article
Show Figures

Figure 1

20 pages, 4189 KB  
Article
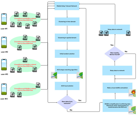
Improving Wildfire Simulations via Geometric Primitive Analysis in Noisy Crowdsourced Data
by Ioannis Karakonstantis and George Xylomenos
Appl. Sci. 2025, 15(16), 8844; https://doi.org/10.3390/app15168844 - 11 Aug 2025
Viewed by 324
Abstract
A key challenge in real-time wildfire simulation is data acquisition from dynamic sources, such as user-submitted data collected via mobile phones. Information obtained from firefighting personnel in the field, or even bystanders, typically outperforms pre-existing information in terms of its spatial and time [...] Read more.
A key challenge in real-time wildfire simulation is data acquisition from dynamic sources, such as user-submitted data collected via mobile phones. Information obtained from firefighting personnel in the field, or even bystanders, typically outperforms pre-existing information in terms of its spatial and time resolution and can be used to execute more accurate fire simulations; these can be continuously updated as new data are added. However, combining data from users with heterogeneous knowledge backgrounds and biased conceptual barriers introduces additional distortion to what we know about an evolving wildfire. We examine the problem of resolving geometric ambiguity, where users submit duplicate or distorted spatial entries about a modeled wildfire, under real-time constraints. We argue that an optimization algorithm from the Ant Colony Optimization family is a strong candidate to tackle this problem, taking into account the nature of the submitted data and the limitations introduced by mobile phones. Full article
(This article belongs to the Section Computing and Artificial Intelligence)
Show Figures

Figure 1

20 pages, 24813 KB  
Article
BrushGaussian: Brushstroke-Based Stylization for 3D Gaussian Splatting
by Zhi-Zheng Xiang, Chun Xie and Itaru Kitahara
Appl. Sci. 2025, 15(12), 6881; https://doi.org/10.3390/app15126881 - 18 Jun 2025
Viewed by 1349
Abstract
We present a method for enhancing 3D Gaussian Splatting primitives with brushstroke-aware stylization. Previous approaches to 3D style transfer are typically limited to color or texture modifications, lacking an understanding of artistic shape deformation. In contrast, we focus on individual 3D Gaussian primitives, [...] Read more.
We present a method for enhancing 3D Gaussian Splatting primitives with brushstroke-aware stylization. Previous approaches to 3D style transfer are typically limited to color or texture modifications, lacking an understanding of artistic shape deformation. In contrast, we focus on individual 3D Gaussian primitives, exploring their potential to enable style transfer that incorporates both color- and brushstroke-inspired local geometric stylization. Specifically, we introduce additional texture features for each Gaussian primitive and apply a texture mapping technique to achieve brushstroke-like geometric effects in a rendered scene. Furthermore, we propose an unsupervised clustering algorithm to efficiently prune redundant Gaussians, ensuring that our method seamlessly integrates with existing 3D Gaussian Splatting pipelines. Extensive evaluations demonstrate that our approach outperforms existing baselines by producing brushstroke-aware artistic renderings with richer geometric expressiveness and enhanced visual appeal. Full article
(This article belongs to the Special Issue Technical Advances in 3D Reconstruction)
Show Figures

Figure 1

11 pages, 5381 KB  
Proceeding Paper
Primitive Shape Fitting of Stone Projectiles in Siege Weapons: Geometric Analysis of Roman Artillery Ammunition
by Silvia Bertacchi
Eng. Proc. 2025, 96(1), 3; https://doi.org/10.3390/engproc2025096003 - 3 Jun 2025
Viewed by 449
Abstract
This paper presents the documentation, study activities, and possible applications of 3D digital models for the analysis and reconstruction of some examples of spheroidal stone projectiles—launched during the Sullan siege in 89 BC—now preserved in the Archaeological Park of Pompeii. The research proposes [...] Read more.
This paper presents the documentation, study activities, and possible applications of 3D digital models for the analysis and reconstruction of some examples of spheroidal stone projectiles—launched during the Sullan siege in 89 BC—now preserved in the Archaeological Park of Pompeii. The research proposes a methodology to derive best-fitting shapes that most closely adhere to the partially reconstructed image-based geometries. This allows a comparison with the circular ballistic impact traces still present on the ashlars of the northern city walls, as discovered by archaeologists about a hundred years ago. The results facilitate more precise ballistic calculations for the reconstruction of the elastic torsion weapons and their launching power. Full article
Show Figures

Figure 1

31 pages, 4226 KB  
Article
Raster Image-Based House-Type Recognition and Three-Dimensional Reconstruction Technology
by Jianbo Chang, Yunlei Lv, Jian Wang, Hao Pang and Yaqiu Liu
Buildings 2025, 15(7), 1178; https://doi.org/10.3390/buildings15071178 - 3 Apr 2025
Viewed by 1066
Abstract
The automatic identification and three-dimensional reconstruction of house plans has emerged as a significant research direction in intelligent building and smart city applications. Three-dimensional models reconstructed from two-dimensional floor plans provide more intuitive visualization for building safety assessments and spatial suitability evaluations. To [...] Read more.
The automatic identification and three-dimensional reconstruction of house plans has emerged as a significant research direction in intelligent building and smart city applications. Three-dimensional models reconstructed from two-dimensional floor plans provide more intuitive visualization for building safety assessments and spatial suitability evaluations. To address the limitations of existing public datasets—including low quality, inaccurate annotations, and poor alignment with residential architecture characteristics—this study constructs a high-quality vector dataset of raster house plans. We collected and meticulously annotated over 5000 high-quality floor plans representative of urban housing typologies, covering the majority of common residential layouts in the region. For architectural element recognition, we propose a key point-based detection approach for walls, doors, windows, and scale indicators. To improve wall localization accuracy, we introduce CPN-Floor, a method that achieves precise key point detection of house plan primitives. By generating and filtering candidate primitives through axial alignment rules and geometric constraints, followed by post-processing to refine the positions of walls, doors, and windows, our approach achieves over 87% precision and 88% recall, with positional errors within 1% of the floor plan’s dimensions. Scale recognition combines YOLOv8 with Shi–Tomasi corner detection to identify measurement endpoints, while leveraging the pre-trained multimodal OFA-OCR model for digital character recognition. This integrated solution achieves scale calculation accuracy exceeding 95%. We design and implement a house model recognition and 3D reconstruction system based on the WebGL framework and use the front-end MVC design pattern to interact with the data and views of the house model. We also develop a high-performance house model recognition and reconstruction system to support the rendering of reconstructed walls, doors, and windows; user interaction with the reconstructed house model; and the history of the house model operations, such as forward and backward functions. Full article
(This article belongs to the Special Issue Information Technology in Building Construction Management)
Show Figures

Figure 1

20 pages, 3024 KB  
Article
Building Lightweight 3D Indoor Models from Point Clouds with Enhanced Scene Understanding
by Minglei Li, Mingfan Li, Min Li and Leheng Xu
Remote Sens. 2025, 17(4), 596; https://doi.org/10.3390/rs17040596 - 10 Feb 2025
Cited by 1 | Viewed by 2172
Abstract
Indoor scenes often contain complex layouts and interactions between objects, making 3D modeling of point clouds inherently difficult. In this paper, we design a divide-and-conquer modeling method considering the structural differences between indoor walls and internal objects. To achieve semantic understanding, we propose [...] Read more.
Indoor scenes often contain complex layouts and interactions between objects, making 3D modeling of point clouds inherently difficult. In this paper, we design a divide-and-conquer modeling method considering the structural differences between indoor walls and internal objects. To achieve semantic understanding, we propose an effective 3D instance segmentation module using a deep network Indoor3DNet combined with super-point clustering, which provides a larger receptive field and maintains the continuity of individual objects. The Indoor3DNet includes an efficient point feature extraction backbone with good operability for different object granularity. In addition, we use a geometric primitives-based modeling approach to generate lightweight polygonal facets for walls and use a cross-modal registration technique to fit the corresponding instance models for internal objects based on their semantic labels. This modeling method can restore correct geometric shapes and topological relationships while maintaining a very lightweight structure. We have tested the method on diverse datasets, and the experimental results demonstrate that the method outperforms the state-of-the-art in terms of performance and robustness. Full article
Show Figures

Graphical abstract

22 pages, 6200 KB  
Article
Research on 3D Reconstruction Methods for Incomplete Building Point Clouds Using Deep Learning and Geometric Primitives
by Ziqi Ding, Yuefeng Lu, Shiwei Shao, Yong Qin, Miao Lu, Zhenqi Song and Dengkuo Sun
Remote Sens. 2025, 17(3), 399; https://doi.org/10.3390/rs17030399 - 24 Jan 2025
Cited by 1 | Viewed by 2276
Abstract
Point cloud data, known for their accuracy and ease of acquisition, are commonly used for reconstructing level of detail 2 (LoD-2) building models. However, factors like object occlusion can cause incompleteness, negatively impacting the reconstruction process. To address this challenge, this paper proposes [...] Read more.
Point cloud data, known for their accuracy and ease of acquisition, are commonly used for reconstructing level of detail 2 (LoD-2) building models. However, factors like object occlusion can cause incompleteness, negatively impacting the reconstruction process. To address this challenge, this paper proposes a method for reconstructing LoD-2 building models from incomplete point clouds. We design a generative adversarial network model that incorporates geometric constraints. The generator utilizes a multilayer perceptron with a curvature attention mechanism to extract multi-resolution features from the input data and then generates the missing portions of the point cloud through fully connected layers. The discriminator iteratively refines the generator’s predictions using a loss function that is combined with plane-aware Chamfer distance. For model reconstruction, the proposed method extracts a set of candidate polygons from the point cloud and computes weights for each candidate polygon based on a weighted energy term tailored to building characteristics. The most suitable planes are retained to construct the LoD-2 building model. The performance of this method is validated through extensive comparisons with existing state-of-the-art methods, showing a 10.9% reduction in the fitting error of the reconstructed models, and real-world data are tested to evaluate the effectiveness of the method. Full article
Show Figures

Figure 1

21 pages, 7111 KB  
Article
Construction of 3D Indoor Topological Models Based on Improved Face Sorting
by Qun Sun, Xinwu Zhan and Pu Tang
ISPRS Int. J. Geo-Inf. 2025, 14(1), 27; https://doi.org/10.3390/ijgi14010027 - 13 Jan 2025
Cited by 1 | Viewed by 964
Abstract
Indoor location-based services and applications need to obtain information about the indoor spatial layouts and topological relationships of indoor spaces. The 3D city modeling data standard CityGML describes the indoor geometric and semantic information of buildings, but the surfaces composing a volume are [...] Read more.
Indoor location-based services and applications need to obtain information about the indoor spatial layouts and topological relationships of indoor spaces. The 3D city modeling data standard CityGML describes the indoor geometric and semantic information of buildings, but the surfaces composing a volume are discrete, leading to invalid volumes. Moreover, the topological adjacency relationships of adjacent indoor spaces have not yet been described, which makes it difficult to realize effective queries and analyses for indoor applications. In this paper, we present a 3D topological data model for indoor spaces that adopts five topological primitives, namely, node, edge, loop, face, and solid, to describe the topological relationships of indoor spaces. Then, by improving the existing face-sorting method according to vector products in 3D space, a method for constructing 3D topological relationships for indoor spaces is proposed, which successively constructs the topological hierarchical combination of volume and the topological adjacency relationships of adjacent volumes. The experimental results show that by using the improved face-sorting method proposed in this work, the relative positions of faces are directly determined to sort the faces set, which avoids relatively cumbersome calculations and improves the efficiency of constructing 3D topological relationships for indoor spaces. Full article
Show Figures

Figure 1

25 pages, 8051 KB  
Article
Dexterous Manipulation Based on Object Recognition and Accurate Pose Estimation Using RGB-D Data
by Udaka A. Manawadu and Naruse Keitaro
Sensors 2024, 24(21), 6823; https://doi.org/10.3390/s24216823 - 24 Oct 2024
Cited by 1 | Viewed by 2670
Abstract
This study presents an integrated system for object recognition, six-degrees-of-freedom pose estimation, and dexterous manipulation using a JACO robotic arm with an Intel RealSense D435 camera. This system is designed to automate the manipulation of industrial valves by capturing point clouds (PCs) from [...] Read more.
This study presents an integrated system for object recognition, six-degrees-of-freedom pose estimation, and dexterous manipulation using a JACO robotic arm with an Intel RealSense D435 camera. This system is designed to automate the manipulation of industrial valves by capturing point clouds (PCs) from multiple perspectives to improve the accuracy of pose estimation. The object recognition module includes scene segmentation, geometric primitives recognition, model recognition, and a color-based clustering and integration approach enhanced by a dynamic cluster merging algorithm. Pose estimation is achieved using the random sample consensus algorithm, which predicts position and orientation. The system was tested within a 60° field of view, which extended in all directions in front of the object. The experimental results show that the system performs reliably within acceptable error thresholds for both position and orientation when the objects are within a ±15° range of the camera’s direct view. However, errors increased with more extreme object orientations and distances, particularly when estimating the orientation of ball valves. A zone-based dexterous manipulation strategy was developed to overcome these challenges, where the system adjusts the camera position for optimal conditions. This approach mitigates larger errors in difficult scenarios, enhancing overall system reliability. The key contributions of this research include a novel method for improving object recognition and pose estimation, a technique for increasing the accuracy of pose estimation, and the development of a robot motion model for dexterous manipulation in industrial settings. Full article
(This article belongs to the Section Intelligent Sensors)
Show Figures

Figure 1

16 pages, 34354 KB  
Article
Autonomous Vehicles Traversability Mapping Fusing Semantic–Geometric in Off-Road Navigation
by Bo Zhang, Weili Chen, Chaoming Xu, Jinshi Qiu and Shiyu Chen
Drones 2024, 8(9), 496; https://doi.org/10.3390/drones8090496 - 18 Sep 2024
Cited by 2 | Viewed by 3438
Abstract
This paper proposes an evaluating and mapping methodology of terrain traversability for off-road navigation of autonomous vehicles in unstructured environments. Terrain features are extracted from RGB images and 3D point clouds to create a traversal cost map. The cost map is then employed [...] Read more.
This paper proposes an evaluating and mapping methodology of terrain traversability for off-road navigation of autonomous vehicles in unstructured environments. Terrain features are extracted from RGB images and 3D point clouds to create a traversal cost map. The cost map is then employed to plan safe trajectories. Bayesian generalized kernel inference is employed to assess unknown grid attributes due to the sparse raw point cloud data. A Kalman filter also creates density local elevation maps in real time by fusing multiframe information. Consequently, the terrain semantic mapping procedure considers the uncertainty of semantic segmentation and the impact of sensor noise. A Bayesian filter is used to update the surface semantic information in a probabilistic manner. Ultimately, the elevation map is utilized to extract geometric characteristics, which are then integrated with the probabilistic semantic map. This combined map is then used in conjunction with the extended motion primitive planner to plan the most effective trajectory. The experimental results demonstrate that the autonomous vehicles obtain a success rate enhancement ranging from 4.4% to 13.6% and a decrease in trajectory roughness ranging from 5.1% to 35.8% when compared with the most developed outdoor navigation algorithms. Additionally, the autonomous vehicles maintain a terrain surface selection accuracy of over 85% during the navigation process. Full article
Show Figures

Figure 1

Back to TopTop