Sign in to use this feature.

Years

Between: -

Subjects

remove_circle_outline
remove_circle_outline
remove_circle_outline
remove_circle_outline
remove_circle_outline
remove_circle_outline
remove_circle_outline

Journals

Article Types

Countries / Regions

Search Results (114)

Search Parameters:
Keywords = forest fire classification detection

Order results
Result details
Results per page
Select all
Export citation of selected articles as:
27 pages, 11839 KB  
Article
Impact of Tropical Climate Anomalies on Land Cover Changes in Sumatra’s Peatlands, Indonesia
by Agus Dwi Saputra, Muhammad Irfan, Mokhamad Yusup Nur Khakim and Iskhaq Iskandar
Sustainability 2026, 18(2), 919; https://doi.org/10.3390/su18020919 - 16 Jan 2026
Viewed by 187
Abstract
Peatlands play a critical role in global and regional climate regulation by functioning as long-term carbon sinks, regulating hydrology, and modulating land–atmosphere energy exchange. Intact peat ecosystems store large amounts of organic carbon and stabilize local climate through high water retention and evapotranspiration, [...] Read more.
Peatlands play a critical role in global and regional climate regulation by functioning as long-term carbon sinks, regulating hydrology, and modulating land–atmosphere energy exchange. Intact peat ecosystems store large amounts of organic carbon and stabilize local climate through high water retention and evapotranspiration, whereas peatland degradation disrupts these functions and can transform peatlands into significant sources of greenhouse gas emissions and climate extremes such as drought and fire. Indonesia contains approximately 13.6–40.5 Gt of carbon, around 40% of which is stored on the island of Sumatra. However, tropical peatlands in this region are highly vulnerable to climate anomalies and land-use change. This study investigates the impacts of major climate anomalies—specifically El Niño and positive Indian Ocean Dipole (pIOD) events in 1997/1998, 2015/2016, and 2019—on peatland cover change across South Sumatra, Jambi, Riau, and the Riau Islands. Landsat 5 Thematic Mapper and Landsat 8 Operational Land Imager/Thermal Infrared Sensor imagery were analyzed using a Random Forest machine learning classification approach. Climate anomaly periods were identified using El Niño-Southern Oscillation (ENSO) and IOD indices from the National Oceanic and Atmospheric Administration. To enhance classification accuracy and detect vegetation and hydrological stress, spectral indices including the Normalized Difference Vegetation Index (NDVI), Modified Soil Adjusted Vegetation Index (MSAVI), Normalized Difference Water Index (NDWI), and Normalized Difference Drought Index (NDDI) were integrated. The results show classification accuracies of 89–92%, with kappa values of 0.85–0.90. The 2015/2016 El Niño caused the most severe peatland degradation (>51%), followed by the 1997/1998 El Niño (23–38%), while impacts from the 2019 pIOD were comparatively limited. These findings emphasize the importance of peatlands in climate regulation and highlight the need for climate-informed monitoring and management strategies to mitigate peatland degradation and associated climate risks. Full article
(This article belongs to the Special Issue Sustainable Development and Land Use Change in Tropical Ecosystems)
Show Figures

Figure 1

31 pages, 6416 KB  
Article
FireMM-IR: An Infrared-Enhanced Multi-Modal Large Language Model for Comprehensive Scene Understanding in Remote Sensing Forest Fire Monitoring
by Jinghao Cao, Xiajun Liu and Rui Xue
Sensors 2026, 26(2), 390; https://doi.org/10.3390/s26020390 - 7 Jan 2026
Viewed by 237
Abstract
Forest fire monitoring in remote sensing imagery has long relied on traditional perception models that primarily focus on detection or segmentation. However, such approaches fall short in understanding complex fire dynamics, including contextual reasoning, fire evolution description, and cross-modal interpretation. With the rise [...] Read more.
Forest fire monitoring in remote sensing imagery has long relied on traditional perception models that primarily focus on detection or segmentation. However, such approaches fall short in understanding complex fire dynamics, including contextual reasoning, fire evolution description, and cross-modal interpretation. With the rise of multi-modal large language models (MLLMs), it becomes possible to move beyond low-level perception toward holistic scene understanding that jointly reasons about semantics, spatial distribution, and descriptive language. To address this gap, we introduce FireMM-IR, a multi-modal large language model tailored for pixel-level scene understanding in remote-sensing forest-fire imagery. FireMM-IR incorporates an infrared-enhanced classification module that fuses infrared and visual modalities, enabling the model to capture fire intensity and hidden ignition areas under dense smoke. Furthermore, we design a mask-generation module guided by language-conditioned segmentation tokens to produce accurate instance masks from natural-language queries. To effectively learn multi-scale fire features, a class-aware memory mechanism is introduced to maintain contextual consistency across diverse fire scenes. We also construct FireMM-Instruct, a unified corpus of 83,000 geometrically aligned RGB–IR pairs with instruction-aligned descriptions, bounding boxes, and pixel-level annotations. Extensive experiments show that FireMM-IR achieves superior performance on pixel-level segmentation and strong results on instruction-driven captioning and reasoning, while maintaining competitive performance on image-level benchmarks. These results indicate that infrared–optical fusion and instruction-aligned learning are key to physically grounded understanding of wildfire scenes. Full article
(This article belongs to the Special Issue Remote Sensing and UAV Technologies for Environmental Monitoring)
Show Figures

Figure 1

16 pages, 6847 KB  
Article
Edge-Based Autonomous Fire and Smoke Detection Using MobileNetV2
by Dilshod Sharobiddinov, Hafeez Ur Rehman Siddiqui, Adil Ali Saleem, Gerardo Mendez Mezquita, Debora Libertad Ramírez Vargas and Isabel de la Torre Díez
Sensors 2025, 25(20), 6419; https://doi.org/10.3390/s25206419 - 17 Oct 2025
Cited by 1 | Viewed by 1217
Abstract
Forest fires pose significant threats to ecosystems, human life, and the global climate, necessitating rapid and reliable detection systems. Traditional fire detection approaches, including sensor networks, satellite monitoring, and centralized image analysis, often suffer from delayed response, high false positives, and limited deployment [...] Read more.
Forest fires pose significant threats to ecosystems, human life, and the global climate, necessitating rapid and reliable detection systems. Traditional fire detection approaches, including sensor networks, satellite monitoring, and centralized image analysis, often suffer from delayed response, high false positives, and limited deployment in remote areas. Recent deep learning-based methods offer high classification accuracy but are typically computationally intensive and unsuitable for low-power, real-time edge devices. This study presents an autonomous, edge-based forest fire and smoke detection system using a lightweight MobileNetV2 convolutional neural network. The model is trained on a balanced dataset of fire, smoke, and non-fire images and optimized for deployment on resource-constrained edge devices. The system performs near real-time inference, achieving a test accuracy of 97.98% with an average end-to-end prediction latency of 0.77 s per frame (approximately 1.3 FPS) on the Raspberry Pi 5 edge device. Predictions include the class label, confidence score, and timestamp, all generated locally without reliance on cloud connectivity, thereby enhancing security and robustness against potential cyber threats. Experimental results demonstrate that the proposed solution maintains high predictive performance comparable to state-of-the-art methods while providing efficient, offline operation suitable for real-world environmental monitoring and early wildfire mitigation. This approach enables cost-effective, scalable deployment in remote forest regions, combining accuracy, speed, and autonomous edge processing for timely fire and smoke detection. Full article
Show Figures

Figure 1

24 pages, 3294 KB  
Review
Trends and Applications of Principal Component Analysis in Forestry Research: A Literature and Bibliometric Review
by Gabriel Murariu, Lucian Dinca and Dan Munteanu
Forests 2025, 16(7), 1155; https://doi.org/10.3390/f16071155 - 13 Jul 2025
Cited by 14 | Viewed by 2707
Abstract
Principal component analysis (PCA) is a widely applied multivariate statistical technique across scientific disciplines, with forestry being one of its most dynamic areas of use. Its primary strength lies in reducing data dimensionality and classifying parameters within complex ecological datasets. This study provides [...] Read more.
Principal component analysis (PCA) is a widely applied multivariate statistical technique across scientific disciplines, with forestry being one of its most dynamic areas of use. Its primary strength lies in reducing data dimensionality and classifying parameters within complex ecological datasets. This study provides the first comprehensive bibliometric and literature review focused exclusively on PCA applications in forestry. A total of 96 articles published between 1993 and 2024 were analyzed using the Web of Science database and visualized using VOSviewer software, version 1.6.20. The bibliometric analysis revealed that the most active scientific fields were environmental sciences, forestry, and engineering, and the most frequently published journals were Forests and Sustainability. Contributions came from 198 authors across 44 countries, with China, Spain, and Brazil identified as leading contributors. PCA has been employed in a wide range of forestry applications, including species classification, biomass modeling, environmental impact assessment, and forest structure analysis. It is increasingly used to support decision-making in forest management, biodiversity conservation, and habitat evaluation. In recent years, emerging research has demonstrated innovative integrations of PCA with advanced technologies such as hyperspectral imaging, LiDAR, unmanned aerial vehicles (UAVs), and remote sensing platforms. These integrations have led to substantial improvements in forest fire detection, disease monitoring, and species discrimination. Furthermore, PCA has been combined with other analytical methods and machine learning models—including Lasso regression, support vector machines, and deep learning algorithms—resulting in enhanced data classification, feature extraction, and ecological modeling accuracy. These hybrid approaches underscore PCA’s adaptability and relevance in addressing contemporary challenges in forestry research. By systematically mapping the evolution, distribution, and methodological innovations associated with PCA, this study fills a critical gap in the literature. It offers a foundational reference for researchers and practitioners, highlighting both current trends and future directions for leveraging PCA in forest science and environmental monitoring. Full article
(This article belongs to the Section Forest Ecology and Management)
Show Figures

Figure 1

16 pages, 2246 KB  
Article
Early Warning of Abnormal Operating Modes via Feature Extraction from Cross-Section Frame at Discharge End for Sintering Process
by Xinzhe Hao, Sheng Du, Xian Ma and Mengxin Zhao
Sensors 2025, 25(14), 4267; https://doi.org/10.3390/s25144267 - 9 Jul 2025
Viewed by 718
Abstract
Abnormal operating modes in the iron ore sintering process often lead to reduced productivity and inferior sinter quality. The timely early warning of such modes is therefore essential in maintaining stable production and ensuring product quality. To this end, we develop an early [...] Read more.
Abnormal operating modes in the iron ore sintering process often lead to reduced productivity and inferior sinter quality. The timely early warning of such modes is therefore essential in maintaining stable production and ensuring product quality. To this end, we develop an early warning approach that integrates cross-sectional image features from the discharge end. First, an edge detection-based scheme is designed to isolate and analyze the red fire layer in the image. Second, a random forest feature importance ranking is employed to select process variables. Third, a Bayesian neural network is trained on both selected process variables and visual features extracted from the red fire layer to construct the early warning model. Finally, the burn-through point is adopted as the classification criterion, and experiments are carried out on raw data collected from an industrial plant. The results demonstrate that the proposed method enables the accurate early detection of abnormal operating modes, achieving accuracy of 94.07%, and thus holds strong potential for industrial application. Full article
Show Figures

Figure 1

24 pages, 4442 KB  
Article
Time-Series Correlation Optimization for Forest Fire Tracking
by Dongmei Yang, Guohao Nie, Xiaoyuan Xu, Debin Zhang and Xingmei Wang
Forests 2025, 16(7), 1101; https://doi.org/10.3390/f16071101 - 3 Jul 2025
Viewed by 662
Abstract
Accurate real-time tracking of forest fires using UAV platforms is crucial for timely early warning, reliable spread prediction, and effective autonomous suppression. Existing detection-based multi-object tracking methods face challenges in accurately associating targets and maintaining smooth tracking trajectories in complex forest environments. These [...] Read more.
Accurate real-time tracking of forest fires using UAV platforms is crucial for timely early warning, reliable spread prediction, and effective autonomous suppression. Existing detection-based multi-object tracking methods face challenges in accurately associating targets and maintaining smooth tracking trajectories in complex forest environments. These difficulties stem from the highly nonlinear movement of flames relative to the observing UAV and the lack of robust fire-specific feature modeling. To address these challenges, we introduce AO-OCSORT, an association-optimized observation-centric tracking framework designed to enhance robustness in dynamic fire scenarios. AO-OCSORT builds on the YOLOX detector. To associate detection results across frames and form smooth trajectories, we propose a temporal–physical similarity metric that utilizes temporal information from the short-term motion of targets and incorporates physical flame characteristics derived from optical flow and contours. Subsequently, scene classification and low-score filtering are employed to develop a hierarchical association strategy, reducing the impact of false detections and interfering objects. Additionally, a virtual trajectory generation module is proposed, employing a kinematic model to maintain trajectory continuity during flame occlusion. Locally evaluated on the 1080P-resolution FireMOT UAV wildfire dataset, AO-OCSORT achieves a 5.4% improvement in MOTA over advanced baselines at 28.1 FPS, meeting real-time requirements. This improvement enhances the reliability of fire front localization, which is crucial for forest fire management. Furthermore, AO-OCSORT demonstrates strong generalization, achieving 41.4% MOTA on VisDrone, 80.9% on MOT17, and 92.2% MOTA on DanceTrack. Full article
(This article belongs to the Special Issue Advanced Technologies for Forest Fire Detection and Monitoring)
Show Figures

Figure 1

20 pages, 23317 KB  
Article
Land Use and Land Cover (LULC) Mapping Accuracy Using Single-Date Sentinel-2 MSI Imagery with Random Forest and Classification and Regression Tree Classifiers
by Sercan Gülci, Michael Wing and Abdullah Emin Akay
Geomatics 2025, 5(3), 29; https://doi.org/10.3390/geomatics5030029 - 1 Jul 2025
Cited by 4 | Viewed by 3519
Abstract
The use of Google Earth Engine (GEE), a cloud-based computing platform, in spatio-temporal evaluation studies has increased rapidly in natural sciences such as forestry. In this study, Sentinel-2 satellite imagery and Shuttle Radar Topography Mission (SRTM) elevation data and image classification algorithms based [...] Read more.
The use of Google Earth Engine (GEE), a cloud-based computing platform, in spatio-temporal evaluation studies has increased rapidly in natural sciences such as forestry. In this study, Sentinel-2 satellite imagery and Shuttle Radar Topography Mission (SRTM) elevation data and image classification algorithms based on two machine learning techniques were examined. Random Forest (RF) and Classification and Regression Trees (CART) were used to classify land use and land cover (LULC) in western Oregon (USA). To classify the LULC from the spectral bands of satellite images, a composition consisting of vegetation difference indices NDVI, NDWI, EVI, and BSI, and a digital elevation model (DEM) were used. The study area was selected due to a diversity of land cover types including research forest, botanical gardens, recreation area, and agricultural lands covered with diverse plant species. Five land classes (forest, agriculture, soil, water, and settlement) were delineated for LULC classification testing. Different spatial points (totaling 75, 150, 300, and 2500) were used as training and test data. The most successful model performance was RF, with an accuracy of 98% and a kappa value of 0.97, while the accuracy and kappa values for CART were 95% and 0.94, respectively. The accuracy of the generated LULC maps was evaluated using 500 independent reference points, in addition to the training and testing datasets. Based on this assessment, the RF classifier that included elevation data achieved an overall accuracy of 92% and a kappa coefficient of 0.90. The combination of vegetation difference indices with elevation data was successful in determining the areas where clear-cutting occurred in the forest. Our results present a promising technique for the detection of forests and forest openings, which was helpful in identifying clear-cut sites. In addition, the GEE and RF classifier can help identify and map storm damage, wind damage, insect defoliation, fire, and management activities in forest areas. Full article
Show Figures

Figure 1

19 pages, 2791 KB  
Article
Combining Open-Source Machine Learning and Publicly Available Aerial Data (NAIP and NEON) to Achieve High-Resolution High-Accuracy Remote Sensing of Grass–Shrub–Tree Mosaics
by Brynn Noble and Zak Ratajczak
Remote Sens. 2025, 17(13), 2224; https://doi.org/10.3390/rs17132224 - 28 Jun 2025
Cited by 2 | Viewed by 2177
Abstract
Woody plant encroachment (WPE) is transforming grasslands globally, yet accurately mapping this process remains challenging. State-funded, publicly available high-resolution aerial imagery offers a potential solution, including the USDA’s National Agriculture Imagery Program (NAIP) and NSF’s National Ecological Observatory Network (NEON) Aerial Observation Platform [...] Read more.
Woody plant encroachment (WPE) is transforming grasslands globally, yet accurately mapping this process remains challenging. State-funded, publicly available high-resolution aerial imagery offers a potential solution, including the USDA’s National Agriculture Imagery Program (NAIP) and NSF’s National Ecological Observatory Network (NEON) Aerial Observation Platform (AOP). We evaluated the accuracy of land cover classification using NAIP, NEON, and both sources combined. We compared two machine learning models—support vector machines and random forests—implemented in R using large training and evaluation data sets. Our study site, Konza Prairie Biological Station, is a long-term experiment in which variable fire and grazing have created mosaics of herbaceous plants, shrubs, deciduous trees, and evergreen trees (Juniperus virginiana). All models achieved high overall accuracy (>90%), with NEON slightly outperforming NAIP. NAIP underperformed in detecting evergreen trees (52–78% vs. 83–86% accuracy with NEON). NEON models relied on LiDAR-based canopy height data, whereas NAIP relied on multispectral bands. Combining data from both platforms yielded the best results, with 97.7% overall accuracy. Vegetation indices contributed little to model accuracy, including NDVI (normalized digital vegetation index) and EVI (enhanced vegetation index). Both machine learning methods achieved similar accuracy. Our results demonstrate that free, high-resolution imagery and open-source tools can enable accurate, high-resolution, landscape-scale WPE monitoring. Broader adoption of such approaches could substantially improve the monitoring and management of grassland biodiversity, ecosystem function, ecosystem services, and environmental resilience. Full article
Show Figures

Figure 1

28 pages, 5886 KB  
Article
Burned Area Detection in the Eastern Canadian Boreal Forest Using a Multi-Layer Perceptron and MODIS-Derived Features
by Hadi Mahmoudi Meimand, Jiaxin Chen, Daniel Kneeshaw, Mohammadreza Bakhtyari and Changhui Peng
Remote Sens. 2025, 17(13), 2162; https://doi.org/10.3390/rs17132162 - 24 Jun 2025
Viewed by 1038
Abstract
Wildfires play a critical role in boreal forest ecosystems, yet their increasing frequency poses significant challenges for carbon emissions, ecosystem stability, and fire management. Accurate burned area detection is essential for assessing post-fire landscape recovery and fire-induced carbon fluxes. This study develops, compares, [...] Read more.
Wildfires play a critical role in boreal forest ecosystems, yet their increasing frequency poses significant challenges for carbon emissions, ecosystem stability, and fire management. Accurate burned area detection is essential for assessing post-fire landscape recovery and fire-induced carbon fluxes. This study develops, compares, and optimizes machine learning (ML)-based models for burned area classification in the eastern Canadian boreal forest from 2000 to 2023 using MODIS-derived features extracted from Google Earth Engine (GEE), and the feature extraction includes maximum, minimum, mean, and median values per feature to enhance spectral representation and reduce noise. The dataset was randomly split into training (70%), validation (15%), and testing (15%) sets for model development and assessment. Combined labels were used due to class imbalance, and the model performance was assessed using kappa and the F1-score. Among the ML techniques tested, deep learning (DL) with a Multi-Layer Perceptron (MLP) outperformed Support Vector Machines (SVMs) and Random Forest (RF) by demonstrating superior classification accuracy in detecting burned area. It achieved an F1-score of 0.89 for burned pixels, confirming its potential for improving the long-term wildfire monitoring and management in boreal forests. Despite the computational demands of processing large-scale remote sensing data at 250 m resolution, the MLP modeling approach that we used provides an efficient, effective, and scalable solution for long-term burned area detection. These findings underscore the importance of tuning both network architecture and regularization parameters to improve the classification of burned pixels, enhancing the model robustness and generalizability. Full article
Show Figures

Figure 1

20 pages, 2741 KB  
Article
Intelligent Firefighting Technology for Drone Swarms with Multi-Sensor Integrated Path Planning: YOLOv8 Algorithm-Driven Fire Source Identification and Precision Deployment Strategy
by Bingxin Yu, Shengze Yu, Yuandi Zhao, Jin Wang, Ran Lai, Jisong Lv and Botao Zhou
Drones 2025, 9(5), 348; https://doi.org/10.3390/drones9050348 - 3 May 2025
Cited by 5 | Viewed by 4243
Abstract
This study aims to improve the accuracy of fire source detection, the efficiency of path planning, and the precision of firefighting operations in drone swarms during fire emergencies. It proposes an intelligent firefighting technology for drone swarms based on multi-sensor integrated path planning. [...] Read more.
This study aims to improve the accuracy of fire source detection, the efficiency of path planning, and the precision of firefighting operations in drone swarms during fire emergencies. It proposes an intelligent firefighting technology for drone swarms based on multi-sensor integrated path planning. The technology integrates the You Only Look Once version 8 (YOLOv8) algorithm and its optimization strategies to enhance real-time fire source detection capabilities. Additionally, this study employs multi-sensor data fusion and swarm cooperative path-planning techniques to optimize the deployment of firefighting materials and flight paths, thereby improving firefighting efficiency and precision. First, a deformable convolution module is introduced into the backbone network of YOLOv8 to enable the detection network to flexibly adjust its receptive field when processing targets, thereby enhancing fire source detection accuracy. Second, an attention mechanism is incorporated into the neck portion of YOLOv8, which focuses on fire source feature regions, significantly reducing interference from background noise and further improving recognition accuracy in complex environments. Finally, a new High Intersection over Union (HIoU) loss function is proposed to address the challenge of computing localization and classification loss for targets. This function dynamically adjusts the weight of various loss components during training, achieving more precise fire source localization and classification. In terms of path planning, this study integrates data from visual sensors, infrared sensors, and LiDAR sensors and adopts the Information Acquisition Optimizer (IAO) and the Catch Fish Optimization Algorithm (CFOA) to plan paths and optimize coordinated flight for drone swarms. By dynamically adjusting path planning and deployment locations, the drone swarm can reach fire sources in the shortest possible time and carry out precise firefighting operations. Experimental results demonstrate that this study significantly improves fire source detection accuracy and firefighting efficiency by optimizing the YOLOv8 algorithm, path-planning algorithms, and cooperative flight strategies. The optimized YOLOv8 achieved a fire source detection accuracy of 94.6% for small fires, with a false detection rate reduced to 5.4%. The wind speed compensation strategy effectively mitigated the impact of wind on the accuracy of material deployment. This study not only enhances the firefighting efficiency of drone swarms but also enables rapid response in complex fire scenarios, offering broad application prospects, particularly for urban firefighting and forest fire disaster rescue. Full article
Show Figures

Figure 1

12 pages, 386 KB  
Article
A Transformer-Based Autoencoder with Isolation Forest and XGBoost for Malfunction and Intrusion Detection in Wireless Sensor Networks for Forest Fire Prediction
by Ahshanul Haque and Hamdy Soliman
Future Internet 2025, 17(4), 164; https://doi.org/10.3390/fi17040164 - 9 Apr 2025
Cited by 5 | Viewed by 3371
Abstract
Wireless Sensor Networks (WSNs) play a critical role in environmental monitoring and early forest fire detection. However, they are susceptible to sensor malfunctions and network intrusions, which can compromise data integrity and lead to false alarms or missed detections. This study presents a [...] Read more.
Wireless Sensor Networks (WSNs) play a critical role in environmental monitoring and early forest fire detection. However, they are susceptible to sensor malfunctions and network intrusions, which can compromise data integrity and lead to false alarms or missed detections. This study presents a hybrid anomaly detection framework that integrates a Transformer-based Autoencoder, Isolation Forest, and XGBoost to effectively classify normal sensor behavior, malfunctions, and intrusions. The Transformer Autoencoder models spatiotemporal dependencies in sensor data, while adaptive thresholding dynamically adjusts sensitivity to anomalies. Isolation Forest provides unsupervised anomaly validation, and XGBoost further refines classification, enhancing detection precision. Experimental evaluation using real-world sensor data demonstrates that our model achieves 95% accuracy, with high recall for intrusion detection, minimizing false negatives. The proposed approach improves the reliability of WSN-based fire monitoring by reducing false alarms, adapting to dynamic environmental conditions, and distinguishing between hardware failures and security threats. Full article
(This article belongs to the Special Issue Wireless Sensor Networks and Internet of Things)
Show Figures

Figure 1

25 pages, 13110 KB  
Article
An Improved Unmanned Aerial Vehicle Forest Fire Detection Model Based on YOLOv8
by Bensheng Yun, Xiaohan Xu, Jie Zeng, Zhenyu Lin, Jing He and Qiaoling Dai
Fire 2025, 8(4), 138; https://doi.org/10.3390/fire8040138 - 31 Mar 2025
Cited by 4 | Viewed by 1833
Abstract
Forest fires have a great destructive impact on the Earth’s ecosystem; therefore, the top priority of current research is how to accurately and quickly monitor forest fires. Taking into account efficiency and cost-effectiveness, deep-learning-driven UAV remote sensing fire detection algorithms have emerged as [...] Read more.
Forest fires have a great destructive impact on the Earth’s ecosystem; therefore, the top priority of current research is how to accurately and quickly monitor forest fires. Taking into account efficiency and cost-effectiveness, deep-learning-driven UAV remote sensing fire detection algorithms have emerged as a favored research trend and have seen extensive application. However, in the process of drone monitoring, fires often appear very small and are easily obstructed by trees, which greatly limits the amount of effective information that algorithms can extract. Meanwhile, considering the limitations of unmanned aerial vehicles, the algorithm model also needs to have lightweight characteristics. To address challenges such as the small targets, occlusions, and image blurriness in UAV-captured wildfire images, this paper proposes an improved UAV forest fire detection model based on YOLOv8. Firstly, we incorporate SPDConv modules, enhancing the YOLOv8 architecture and boosting its efficacy in dealing with minor objects and images with low resolution. Secondly, we introduce the C2f-PConv module, which effectively improves computational efficiency by reducing redundant calculations and memory access. Thirdly, the model boosts classification precision through the integration of a Mixed Local Channel Attention (MLCA) strategy preceding the three detection outputs. Finally, the W-IoU loss function is utilized, which adaptively modifies the weights for different target boxes within the loss computation, to efficiently address the difficulties associated with detecting small targets. The experimental results showed that the accuracy of our model increased by 2.17%, the recall increased by 5.5%, and the mAP@0.5 increased by 1.9%. In addition, the number of parameters decreased by 43.8%, with only 5.96M parameters, while the model size and GFlops decreased by 43.3% and 36.7%, respectively. Our model not only reduces the number of parameters and computational complexity, but also exhibits superior accuracy and effectiveness in UAV fire image recognition tasks, thereby offering a robust and reliable solution for UAV fire monitoring. Full article
(This article belongs to the Special Issue Intelligent Forest Fire Prediction and Detection)
Show Figures

Figure 1

17 pages, 2693 KB  
Article
Leveraging Large Language Models for Enhanced Classification and Analysis: Fire Incidents Case Study
by Eman H. Alkhammash
Fire 2025, 8(1), 7; https://doi.org/10.3390/fire8010007 - 26 Dec 2024
Cited by 1 | Viewed by 2620
Abstract
Fire detection and analysis have been a central focus of numerous studies due to their importance in potentially reducing fire’s harmful impact. Fire detection and classification using artificial intelligence (AI) methods have drawn significant attention in the literature. These methods often tackle certain [...] Read more.
Fire detection and analysis have been a central focus of numerous studies due to their importance in potentially reducing fire’s harmful impact. Fire detection and classification using artificial intelligence (AI) methods have drawn significant attention in the literature. These methods often tackle certain aspects of fire, such as classifying fire versus non-fire images or detecting smoke or flames. However, these studies lack emphasis on integrating the capabilities of large language models for fire classification. This study explores the potential of large language models, especially ChatGPT-4, in fire classification tasks. In particular, we utilize ChatGPT-4 for the first time to develop a classification approach for fire incidents. We evaluate this approach using two benchmark datasets: the Forest Fire dataset and the DFAN dataset. The results indicate that ChatGPT has significant potential for timely fire classification, making it a promising tool to complement existing fire detection technologies. Furthermore, it has the capability to provide users with more thorough information about the type of burning objects and risk level. By integrating ChatGPT, detection systems can benefit from the rapid analysis capabilities of ChatGPT to enhance response times and improve accuracy. Additionally, its ability to provide context-rich information can support better decision-making during fire episodes, making the system more effective overall. The study also examines the limitations of using ChatGPT for classification tasks. Full article
Show Figures

Figure 1

25 pages, 4267 KB  
Article
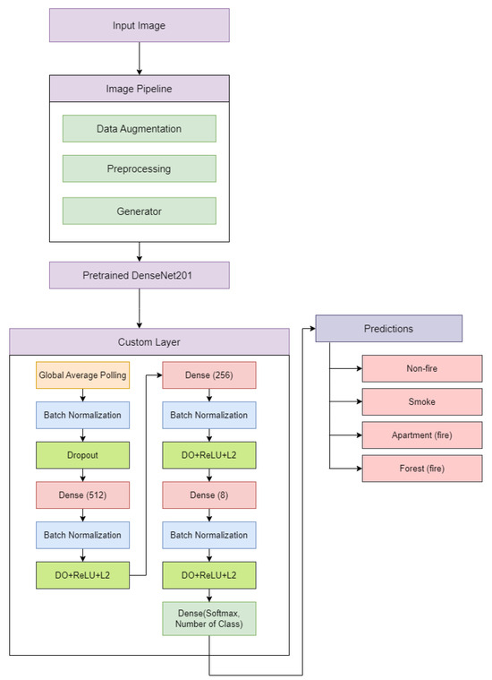
Deep Learning-Based Multistage Fire Detection System and Emerging Direction
by Tofayet Sultan, Mohammad Sayem Chowdhury, Mejdl Safran, M. F. Mridha and Nilanjan Dey
Fire 2024, 7(12), 451; https://doi.org/10.3390/fire7120451 - 30 Nov 2024
Cited by 11 | Viewed by 3806
Abstract
Fires constitute a significant risk to public safety and property, making early and accurate detection essential for an effective response and damage mitigation. Traditional fire detection methods have limitations in terms of accuracy and adaptability, particularly in complex environments in which various fire [...] Read more.
Fires constitute a significant risk to public safety and property, making early and accurate detection essential for an effective response and damage mitigation. Traditional fire detection methods have limitations in terms of accuracy and adaptability, particularly in complex environments in which various fire stages (such as smoke and active flames) need to be distinguished. This study addresses the critical need for a comprehensive fire detection system capable of multistage classification, differentiating between non-fire, smoke, apartment fires, and forest fires. We propose a deep learning-based model using a customized DenseNet201 architecture that integrates various preprocessing steps and explainable AI techniques, such as Grad-CAM++ and SmoothGrad, to enhance transparency and interpretability. Our model was trained and tested on a diverse, multisource dataset, achieving an accuracy of 97%, along with high precision and recall. The comparative results demonstrate the superiority of the proposed model over other baseline models for handling multistage fire detection. This research provides a significant advancement toward more reliable, interpretable, and effective fire detection systems capable of adapting to different environments and fire types, opening new possibilities for environmentally friendly fire type detection, ultimately enhancing public safety and enabling faster, targeted emergency responses. Full article
Show Figures

Figure 1

29 pages, 4900 KB  
Article
Forest Fire Severity and Koala Habitat Recovery Assessment Using Pre- and Post-Burn Multitemporal Sentinel-2 Msi Data
by Derek Campbell Johnson, Sanjeev Kumar Srivastava and Alison Shapcott
Forests 2024, 15(11), 1991; https://doi.org/10.3390/f15111991 - 11 Nov 2024
Viewed by 2596
Abstract
Habitat loss due to wildfire is an increasing problem internationally for threatened animal species, particularly tree-dependent and arboreal animals. The koala (Phascolartos cinereus) is endangered in most of its range, and large areas of forest were burnt by widespread wildfires in [...] Read more.
Habitat loss due to wildfire is an increasing problem internationally for threatened animal species, particularly tree-dependent and arboreal animals. The koala (Phascolartos cinereus) is endangered in most of its range, and large areas of forest were burnt by widespread wildfires in Australia in 2019/2020, mostly areas dominated by eucalypts, which provide koala habitats. We studied the impact of fire and three subsequent years of recovery on a property in South-East Queensland, Australia. A classified Differenced Normalised Burn Ratio (dNBR) calculated from pre- and post-burn Sentinel-2 scenes encompassing the local study area was used to assess regional impact of fire on koala-habitat forest types. The geometrically structured composite burn index (GeoCBI), a field-based assessment, was used to classify fire severity impact. To detect lower levels of forest recovery, a manual classification of the multitemporal dNBR was used, enabling the direct comparison of images between recovery years. In our regional study area, the most suitable koala habitat occupied only about 2%, and about 10% of that was burnt by wildfire. From the five koala habitat forest types studied, one upland type was burnt more severely and extensively than the others but recovered vigorously after the first year, reaching the same extent of recovery as the other forest types. The two alluvial forest types showed a negligible fire impact, likely due to their sheltered locations. In the second year, all the impacted forest types studied showed further, almost equal, recovery. In the third year of recovery, there was almost no detectable change and therefore no more notable vegetative growth. Our field data revealed that the dNBR can probably only measure the general vegetation present and not tree recovery via epicormic shooting and coppicing. Eucalypt foliage growth is a critical resource for the koala, so field verification seems necessary unless more-accurate remote sensing methods such as hyperspectral imagery can be implemented. Full article
Show Figures

Graphical abstract

Back to TopTop