Sign in to use this feature.

Years

Between: -

Subjects

remove_circle_outline
remove_circle_outline
remove_circle_outline
remove_circle_outline
remove_circle_outline
remove_circle_outline
remove_circle_outline
remove_circle_outline
remove_circle_outline

Journals

remove_circle_outline
remove_circle_outline
remove_circle_outline
remove_circle_outline
remove_circle_outline
remove_circle_outline
remove_circle_outline
remove_circle_outline
remove_circle_outline
remove_circle_outline
remove_circle_outline
remove_circle_outline
remove_circle_outline
remove_circle_outline
remove_circle_outline
remove_circle_outline
remove_circle_outline
remove_circle_outline
remove_circle_outline
remove_circle_outline
remove_circle_outline
remove_circle_outline
remove_circle_outline
remove_circle_outline
remove_circle_outline
remove_circle_outline

Article Types

Countries / Regions

remove_circle_outline
remove_circle_outline
remove_circle_outline
remove_circle_outline
remove_circle_outline
remove_circle_outline
remove_circle_outline
remove_circle_outline

Search Results (3,470)

Search Parameters:
Keywords = fluctuation range

Order results
Result details
Results per page
Select all
Export citation of selected articles as:
21 pages, 9923 KB  
Article
Research on Vortex Radar Imaging Characteristics Based on the Scattering Distribution of Three-Dimensional Wind-Driven Sea Surface Waves
by Xiaoxiao Zhang, Haodong Geng, Xiang Su, Lin Ren and Zhensen Wu
Remote Sens. 2026, 18(8), 1111; https://doi.org/10.3390/rs18081111 - 8 Apr 2026
Abstract
The resolution and accuracy of airborne/spaceborne SAR are continuously improving, making it an effective means for observing ocean dynamic processes and detecting marine targets. In contrast, utilizing its unique orbital angular momentum (OAM) mode, vortex radar does not require temporal accumulation to achieve [...] Read more.
The resolution and accuracy of airborne/spaceborne SAR are continuously improving, making it an effective means for observing ocean dynamic processes and detecting marine targets. In contrast, utilizing its unique orbital angular momentum (OAM) mode, vortex radar does not require temporal accumulation to achieve azimuthal resolution, making it particularly suitable for observing moving sea surfaces. This capability enables stable and continuous monitoring of dynamic ocean scenes. This paper proposes a vortex radar imaging method based on three-dimensional sea surface scattering characteristics: first, a three-dimensional wind-driven sea surface geometric model is established based on the Elfouhaily sea spectrum, and its scattering characteristics under different incident angles, wind speeds, and wind directions are analyzed using the semi-deterministic facet-based two-scale method; then, two-dimensional range-azimuth imaging is achieved through coordinate transformation, echo modeling, pulse compression, and fast Fourier transform (FFT) in OAM mode domain, with the correctness of the imaging algorithm verified through multiple point target imaging results. Finally, simulation results of two-dimensional sea surface vortex imaging under different incident angles are presented, and the influence of wind speed and direction on sea surface vortex imaging is analyzed. The study shows that the vortex imaging system can effectively reflect wave fluctuations and wind direction characteristics, demonstrating the feasibility and potential of vortex radar imaging in oceanographic applications. Full article
(This article belongs to the Special Issue Observations of Atmospheric and Oceanic Processes by Remote Sensing)
17 pages, 2745 KB  
Article
Climatic Suitability from MaxEnt Models Reflects Growth Performance in European Forest Trees
by Ricardo Enrique Hernández-Lambraño and José Ángel Sánchez-Agudo
Plants 2026, 15(8), 1140; https://doi.org/10.3390/plants15081140 - 8 Apr 2026
Abstract
Species distribution models (SDMs) are widely used to define climatic constraints on species ranges, yet their ability to reflect demographic processes remains poorly understood. We integrated annually calibrated SDMs (1981–2005) with tree-ring width data from 15 European forest species in the Iberian Peninsula [...] Read more.
Species distribution models (SDMs) are widely used to define climatic constraints on species ranges, yet their ability to reflect demographic processes remains poorly understood. We integrated annually calibrated SDMs (1981–2005) with tree-ring width data from 15 European forest species in the Iberian Peninsula to evaluate if climatic suitability mirrors tree growth, particularly for populations at their climatic tolerance limits. Our results show that higher suitability consistently relates to reduced growth decline, acting as a reliable proxy for forest vigor. Notably, interannual variability in climatic suitability was positively associated with growth, suggesting that climatic fluctuations may enhance physiological resilience. We also found that Mediterranean species exhibit higher growth sensitivity to climatic suitability changes than Eurosiberian species. These findings demonstrate that SDMs can capture functional constraints beyond mere presence, positioning annual climatic suitability as a key predictor of radial growth and offering valuable insights for forest management under climate change. Full article
(This article belongs to the Section Plant Modeling)
Show Figures

Figure 1

20 pages, 2061 KB  
Article
Long-Term Dew Analysis Through Multifractal Formalism and Hurst Exponent Under African Climate Conditions
by Gnonyi N’Kaina Mawinesso, Noukpo Médard Agbazo, Guy Hervé Houngue and Koto N’Gobi Gabin
Atmosphere 2026, 17(4), 375; https://doi.org/10.3390/atmos17040375 - 7 Apr 2026
Abstract
Dew constitutes a component of the near-surface water balance, but its large-scale fractal dynamical properties remain poorly documented across Africa. This study estimates dew amounts and investigates their fractal and multifractal behavior under African climatic conditions using gridded ERA5 datasets from 1993 to [...] Read more.
Dew constitutes a component of the near-surface water balance, but its large-scale fractal dynamical properties remain poorly documented across Africa. This study estimates dew amounts and investigates their fractal and multifractal behavior under African climatic conditions using gridded ERA5 datasets from 1993 to 2022. The Rescaled-Range (R/S) method, Multifractal Detrended Fluctuation Analysis (MFDFA), and the Improved Complete Ensemble Empirical Mode Decomposition with Adaptive Noise (ICEEMDAN) algorithm are used. Hurst exponent (Hu) and the multifractal spectrum width (ω) are evaluated at daily and monthly scales over the full period and two sub-periods (1993–2007 and 2008–2022). The results reveal pronounced spatial heterogeneity in dew distribution. Daily mean amounts range between 0 and 0.18 mm, corresponding to annual accumulations reaching up to ~85 mm·yr−1 in humid coastal, equatorial, and sub-equatorial regions, while remaining below 0.5 mm·yr−1 in hyper-arid deserts. The continental mean annual amount is ~35.5 mm·yr−1. The Hurst exponent exhibits values between zero and one, indicating region-dependent persistent and anti-persistent behaviors. This suggests that prediction schemes based on preceding values may be suitable for dew time series prediction in African regions exhibiting persistent characteristics. The multifractal spectrum width (ω), reaching values of up to 10, highlights strong scaling heterogeneity, particularly at the monthly timescale. These findings indicate that African dew dynamics exhibit significant long-range dependence and multifractal variability, providing new insights into the intrinsic temporal structure of dew and into appropriate approaches for its forecasting. Full article
(This article belongs to the Special Issue Analysis of Dew under Different Climate Changes)
Show Figures

Figure 1

24 pages, 12003 KB  
Article
Spatial Distribution Patterns of Earthquake-Induced Landslides in the Loess Region of Tongwei County, Gansu Province
by Xiaoxia Xu, Wujian Yan, Ruixin Xiao, Xiaofeng Liu and Jie Hao
Appl. Sci. 2026, 16(7), 3575; https://doi.org/10.3390/app16073575 - 6 Apr 2026
Abstract
This study focuses on the 1718 Tongwei earthquake (magnitude 7.5) and investigates the four counties of Tongwei, Gangu, Wushan, and Qin’an. By combining field surveys of earthquake damage and historical landslide data, we employed statistical analysis models to select ten influencing factors related [...] Read more.
This study focuses on the 1718 Tongwei earthquake (magnitude 7.5) and investigates the four counties of Tongwei, Gangu, Wushan, and Qin’an. By combining field surveys of earthquake damage and historical landslide data, we employed statistical analysis models to select ten influencing factors related to topography, geology, and seismic activity in the study area. We utilized kernel density analysis tools to statistically assess the number, area, and density of landslide points within different ranges of each influencing factor, identifying the most susceptible factor ranges for loess landslides triggered by the earthquake. The spatial distribution of these landslides under varying influences was visualized. Principal component analysis was conducted to explore the dominant factors affecting the spatial distribution of loess landslides, focusing on strongly correlated factors such as elevation, slope, and distance to rivers to further investigate their coupling effects. The results indicate that loess landslides are concentrated at elevations of 1300–1900 m, slopes of 10–20°, with a terrain fluctuation of 0–30 m, distances to rivers of 1200–1600 m, and proximity to active faults of 2–8 km, predominantly in grassland and farmland areas on south-facing slopes. Full article
(This article belongs to the Special Issue A Geotechnical Study on Landslides: Challenges and Progresses)
Show Figures

Figure 1

27 pages, 9529 KB  
Article
Simulation-Based Evaluation of a Single-Line Laser Framework for AUV Wall-Following and Mapping
by Yu-Cheng Chou and Jia-Han Huang
J. Mar. Sci. Eng. 2026, 14(7), 680; https://doi.org/10.3390/jmse14070680 - 5 Apr 2026
Viewed by 243
Abstract
This study presents a simulation-based evaluation of a wall-following and mapping framework for autonomous underwater vehicles (AUVs) equipped with a single-line laser, targeting structured environments such as rectangular tanks and dam interiors. A hardware-in-the-loop (HIL) simulation platform is developed to integrate sensor emulation, [...] Read more.
This study presents a simulation-based evaluation of a wall-following and mapping framework for autonomous underwater vehicles (AUVs) equipped with a single-line laser, targeting structured environments such as rectangular tanks and dam interiors. A hardware-in-the-loop (HIL) simulation platform is developed to integrate sensor emulation, vehicle dynamics, and image-based control while preserving the onboard data formats, update rates, and communication protocols of the AUV system. Using a single camera–laser pair, the framework estimates yaw angle and lateral wall distance from laser image geometry to support real-time wall-following and frontal obstacle avoidance. Wall mapping is performed by transforming laser image features into spatial coordinates and estimating the dimensions of geometric protrusions. The framework is evaluated on simulated walls with protruding features under two navigation conditions: ideal-motion and dynamic-control operation. Simulation results show stable wall-following performance, with lateral distance errors typically below 0.1 m. Under ideal-motion conditions, mapping errors range from 1% to 13%, while under dynamic-control navigation they increase to 10–35% due to attitude fluctuations and control-induced motion. Frontal obstacle avoidance maintains a minimum clearance of 1.04 m. The results demonstrate the feasibility of using a single-line laser and a unified image stream for both real-time wall-following control and post-mission geometric mapping within the defined simulation conditions. While the evaluation is limited to simulation and assumes idealized optical conditions without modeling hydrodynamic disturbances or optical degradation effects, the framework provides a system-level reference for laser-guided inspection strategies in confined underwater environments such as tanks, reservoirs, and dams. Full article
(This article belongs to the Section Ocean Engineering)
Show Figures

Figure 1

20 pages, 4996 KB  
Article
Proteins Inside the HSP60/HSP10 Fold Under a Constant Electric Field: Potential Implications for the Protein Folding Problem
by Lucía J. Peña-Ortiz, Julio Manuel Hernández-Pérez, Bertha Alicia León-Chávez, Jose R. Eguibar, Juan Manuel Solano-Altamirano and Viridiana Vargas-Castro
Int. J. Mol. Sci. 2026, 27(7), 3297; https://doi.org/10.3390/ijms27073297 - 5 Apr 2026
Viewed by 162
Abstract
For a protein to perform its biological functions, it must adopt a specific three-dimensional conformation. In addition, many proteins require the assistance of other protein complexes known as chaperonins to fold —i.e., to acquire such a specific conformation—, although the exact mechanisms whereby [...] Read more.
For a protein to perform its biological functions, it must adopt a specific three-dimensional conformation. In addition, many proteins require the assistance of other protein complexes known as chaperonins to fold —i.e., to acquire such a specific conformation—, although the exact mechanisms whereby the chaperonins act and assist the folding process have not been completely determined. In this work, we characterize the physical environment at the interior of the chaperonin HSP60/HSP10 via Molecular Dynamics Simulations. We found that, inside the cavity of the chaperonin (within a region covering much of the cavity’s volume), the long-range electrostatic potential presents a structured pattern that, except for small fluctuations, does not change in time. The electrostatic potential generates an electric field that can be modeled, as a first approximation, as constant and unidirectional (E/(V·Å1)0.0054𝚤^+0.010𝚥^0.162k^, here the chaperonin’s main axis is aligned along k^), which can produce large deformations in the structure of a heated protein (Rhodanese); the long-range approximated E(r) can in fact unfold the Rhodanese, when applied as an external field. Finally, we discuss the possible implications of such an electric field for the protein folding problem, within the context of proteins whose folding is assisted by chaperones. The existence and effects of the electric field are consistent with several theories and experimental observations related to the protein folding problem, in particular with the foldon view. Full article
(This article belongs to the Section Molecular Biophysics)
Show Figures

Figure 1

22 pages, 1697 KB  
Review
From Gut to Green: Cross-Kingdom Adaptation of Human Pathogens in Plant Hosts
by Jamial Hashin Himel, Y. S. Sumaiya, Mrinmoy Kundu, Mahabuba Mostafa and Md. Motaher Hossain
Stresses 2026, 6(2), 18; https://doi.org/10.3390/stresses6020018 - 5 Apr 2026
Viewed by 170
Abstract
Cross-kingdom pathogenesis—human and animal pathogens colonizing and persisting in plants—is transforming our understanding of microbial ecology, food safety, and public health. This review translates incoming research that demonstrates plants as more than mute carriers to dynamic ecological interfaces where human and zoonotic pathogens, [...] Read more.
Cross-kingdom pathogenesis—human and animal pathogens colonizing and persisting in plants—is transforming our understanding of microbial ecology, food safety, and public health. This review translates incoming research that demonstrates plants as more than mute carriers to dynamic ecological interfaces where human and zoonotic pathogens, such as Salmonella enterica, Escherichia coli O157:H7, and Listeria monocytogenes, will adhere, internalize, and, in some cases, potentially evade host defenses. Such pathogens exploit evolutionarily conserved molecular processes like Type III secretion system 1 (TTSS), biofilm formation, quorum sensing, and small RNA-mediated immune sabotage that have allowed them to cross biological kingdom boundaries. To provide an entry point for pathogens, environmental conditions (e.g., contaminated irrigation water, manure application, wildlife access, and mechanical wounding) promote pathogen transfer to and penetration into plant tissues through stomata hydathodes above ground or roots below ground. Once inside, pathogens confront a range of plant immune responses, indigenous microbiota, and abiotic stresses such as UV radiation exposure, nutrient starvation, and osmotic fluctuations. Nonetheless, biofilm production, metabolic versatility, and virulence gene expression contribute to their persistence. Interactions with plant pathogens and microbiomes additionally shape colonization dynamics, for example, through co-survival and niche manipulation. With the acceleration of these processes due to climate change, urbanization, and intensified agriculture, cross-kingdom pathogenesis becomes a rising concern for One Health. Critical knowledge gaps, including seedborne transmission, microbiome engineering, and predictive modeling, are pointed out in the review along with emerging mitigation strategies, including point-of-care diagnostics and microbial biocontrol. In conclusion, this review advocates for interdisciplinary collaboration from microbiology, plant science, and One Health perspectives to predict and mitigate cross-kingdom threats to global food production. Full article
(This article belongs to the Section Plant and Photoautotrophic Stresses)
Show Figures

Figure 1

31 pages, 3744 KB  
Article
Propagation Analysis of 4G/5G Mobile Networks Along Railway Lines: Implications for FRMCS Deployment in Latvia (2025)
by Aleksandrs Ribalko, Elans Grabs, Aleksandrs Madijarovs, Armands Lahs, Toms Karklins, Anna Karklina, Aleksandrs Romanovs, Ernests Petersons, Lilita Gegere and Aleksandrs Ipatovs
Telecom 2026, 7(2), 39; https://doi.org/10.3390/telecom7020039 - 3 Apr 2026
Viewed by 204
Abstract
This paper investigates the quality of mobile network coverage along the Riga–Tukums railway corridor with a focus on the performance of 4G and 5G technologies. Ensuring reliable mobile connectivity along suburban railway corridors remains a significant technical challenge due to mixed forest–urban propagation [...] Read more.
This paper investigates the quality of mobile network coverage along the Riga–Tukums railway corridor with a focus on the performance of 4G and 5G technologies. Ensuring reliable mobile connectivity along suburban railway corridors remains a significant technical challenge due to mixed forest–urban propagation conditions, macro-cell-dominated LTE infrastructure, mobility-induced channel variability, and fluctuating passenger density. Unlike high-speed railway environments that are extensively studied in dedicated 5G-R scenarios, suburban railway systems often rely on existing macro-cell deployments, where coverage continuity, signal quality stability, and capacity constraints must be addressed simultaneously. This study presents a measurement-based evaluation of 4G and 5G radio performance along the Riga–Tukums railway corridor under real operational conditions (50–90 km/h). Classical propagation models (Okumura–Hata and COST231-Hata) are quantitatively validated using MAE and RMSE metrics, followed by correlation analysis between RSSNR and QoS indicators. A theoretical Doppler sensitivity assessment (80–200 km/h) is conducted to evaluate mobility robustness across LTE and 5G frequency bands. Mobility transition regions and handover-related time windows are geometrically estimated, and passenger density-based capacity modeling is applied to assess throughput degradation under peak occupancy scenarios. Based on these results, a multi-layer network planning strategy integrating 700 MHz macro coverage, 1700 MHz capacity enhancement, and 3500 MHz 5G NR deployment is proposed. The optimization strategy resulted in an estimated 22–28% increase in stable service coverage in previously weak-signal zones and demonstrated that propagation model deviations remain within ranges comparable to recent railway studies (≈15–25 dB RMSE). These findings provide a structured framework for suburban railway communication optimization and support the gradual modernization of railway infrastructure toward FRMCS-ready architectures. The study illustrates the applicability of modern modelling tools for assessing and improving mobile communication systems and contributes to the broader development of digital infrastructure within Latvia’s transport sector. Full article
Show Figures

Figure 1

41 pages, 6580 KB  
Article
Self-Organized Criticality and Multifractal Characteristics of Power-System Blackouts: A Long-Term Empirical Study of China’s Power System
by Qun Yu, Zhiyi Zhou, Jiongcheng Yan, Weimin Sun and Yuqing Qu
Fractal Fract. 2026, 10(4), 239; https://doi.org/10.3390/fractalfract10040239 - 3 Apr 2026
Viewed by 130
Abstract
Power system blackouts represent typical manifestations of instability in complex systems, whose evolution often exhibits non-stationarity, long-range correlations, and nonlinear scaling behavior. Most reliability assessment methods widely used in engineering practice are built on the core assumptions of event independence and light-tailed distribution, [...] Read more.
Power system blackouts represent typical manifestations of instability in complex systems, whose evolution often exhibits non-stationarity, long-range correlations, and nonlinear scaling behavior. Most reliability assessment methods widely used in engineering practice are built on the core assumptions of event independence and light-tailed distribution, which will inevitably lead to systematic underestimation of extreme tail risks when blackouts actually present long-range memory and power-law heavy-tailed characteristics. Based on long-cycle historical blackout records of China’s power grid spanning 1981–2025, this paper develops an integrated framework combining Self-Organized Criticality (SOC) theory, Hurst exponent analysis, symbolic time-series methods, and Multifractal Detrended Fluctuation Analysis (MFDFA). This study systematically characterizes the evolution law and inherent dependence structure of blackout events from four dimensions: statistical scaling, temporal correlation, nonlinear structure, and multi-scale fractal spectrum. The results show that both the load-loss magnitudes and inter-event intervals of blackouts follow strict power-law distributions, with the system exhibiting scaling behavior consistent with SOC theory. The blackout event sequence presents significant long-range positive correlation and self-similarity, confirming a persistent long-term memory effect in the system evolution. Symbolic analysis further reveals the nonlinear fluctuation patterns and burst clustering behavior of the blackout process, reflecting the intermittency and complexity of blackout risks. MFDFA results verify that the blackout sequence has a broad-spectrum multifractal structure across different temporal scales, and Monte Carlo shuffle tests demonstrate that this multifractality mainly arises from intrinsic long-range temporal correlations, rather than being driven solely by heavy-tailed distribution. This study confirms that blackouts in China’s power grid are not random independent events, but present fractal statistical characteristics consistent with the self-organized critical mechanism. The findings provide a novel fractal perspective and quantitative framework for the statistical characterization, operational security assessment, and multi-scale early-warning modeling of blackout risks in China’s large-scale power systems. Full article
(This article belongs to the Special Issue Multifractal Analysis and Complex Systems)
Show Figures

Figure 1

15 pages, 2486 KB  
Article
Quantifying Annual Photon Absorption in 55 Bamboo Species: A Standardized Modeling Approach Using Peak-Season Leaf Optical Traits and Long-Term Radiation Data
by Changlai Liu, Mengxiao Wang, Fanfan He, Zhaoming Shi, Jianjun Zhang and Guohua Liu
Plants 2026, 15(7), 1105; https://doi.org/10.3390/plants15071105 - 3 Apr 2026
Viewed by 181
Abstract
To accurately quantify the intrinsic absorption efficiency of bamboo leaves to the solar spectrum, we measured the reflectance and transmittance of leaves from 55 bamboo species cultivated at the same site, and developed a mathematical model to calculate the annual cumulative photon absorption [...] Read more.
To accurately quantify the intrinsic absorption efficiency of bamboo leaves to the solar spectrum, we measured the reflectance and transmittance of leaves from 55 bamboo species cultivated at the same site, and developed a mathematical model to calculate the annual cumulative photon absorption of photosynthetically active radiation (PAR) per leaf. The results showed the following: (1) Bamboo leaf optical properties exhibited high instrumental and spatial measurement consistency, with transmittance not significantly fluctuating with changes in incident light intensity or quality. (2) Bamboo leaves exhibited significant spectral selective absorption characteristics, with stronger absorption of blue and red light and weaker absorption of green light; Phyllostachys vivax had the highest mean absorptance per unit area, while Chimonobambusa tumidinoda had the lowest. (3) The annual photon absorption per unit leaf area ranged from 1.83 × 105 to 9.86 × 105 μmol, with Phyllostachys iridescens being the lowest and Chimonobambusa marmorea the highest. The annual photon absorption per single leaf ranged from 1.84 × 106 to 5.13 × 107 μmol, with Indocalamus decorus achieving the highest total absorption due to its largest leaf area (114.9 cm2), while Bambusa multiplex var. riviereorum was the lowest. (4) All tested bamboo species showed consistent seasonal dynamics in photon absorption, with the highest in summer and lowest in winter. Although unit-area absorptance reflects the intrinsic light interception efficiency, leaf morphology has a substantial influence (explaining 99.56% of the variance) in determining total light acquisition per leaf. Full article
(This article belongs to the Section Plant Ecology)
Show Figures

Figure 1

25 pages, 5309 KB  
Article
DTTE-Net: Prediction of SCR-Inlet NOx Concentration in Coal-Fired Boilers Based on Time–Frequency Feature Fusion
by Cheng Huang, Yi An, Mengting Li, Haiyang Zhang and Jiwei Wang
Appl. Sci. 2026, 16(7), 3495; https://doi.org/10.3390/app16073495 - 3 Apr 2026
Viewed by 129
Abstract
Against the backdrop of large-scale integration of renewables into the power grid, frequent load-following operation of thermal power units substantially increases the difficulty of controlling boiler NOx emissions. Accurate forecasting of boiler NOx emissions is crucial for guiding efficient and clean operation under [...] Read more.
Against the backdrop of large-scale integration of renewables into the power grid, frequent load-following operation of thermal power units substantially increases the difficulty of controlling boiler NOx emissions. Accurate forecasting of boiler NOx emissions is crucial for guiding efficient and clean operation under such flexible operating conditions. However, under frequent load-following conditions, NOx dynamics are highly nonlinear and non-stationary, making it challenging to achieve accurate prediction using only time-domain information. To address these issues, we propose DTTE-Net, a time–frequency feature fusion framework for predicting SCR-inlet NOx concentration in coal-fired boilers. DTTE-Net consists of three components: a time-domain branch, a frequency-domain branch, and a gated feature fusion module. The time-domain branch captures short-term fluctuations and long-range temporal dependencies, while the frequency-domain branch extracts complementary spectral representations to enhance the characterization of non-stationary fluctuations. The gated feature fusion module then adaptively integrates the two-domain features by using a gated mechanism and produces the NOx concentration forecast. In addition, a Gaussian kernel-based loss is introduced to improve robustness to nonlinear error structures. Experiments on real distributed control system data from a 660 MW ultra-supercritical coal-fired unit show that DTTE-Net outperforms existing baseline models, achieving lower forecasting errors and higher R2. Full article
(This article belongs to the Section Energy Science and Technology)
Show Figures

Figure 1

16 pages, 1553 KB  
Article
Research on the Collaborative Optimization Method of Power Prediction and DRL Control
by Mengjie Li, Yongbao Liu and Xing He
Processes 2026, 14(7), 1150; https://doi.org/10.3390/pr14071150 - 3 Apr 2026
Viewed by 158
Abstract
This paper proposes a collaborative energy management strategy based on power prediction and deep reinforcement learning (DRL) to address the trade-offs among economic efficiency, durability, and dynamic performance in fuel cell hybrid power systems (FCHPS) under dynamic driving conditions. First, a hybrid prediction [...] Read more.
This paper proposes a collaborative energy management strategy based on power prediction and deep reinforcement learning (DRL) to address the trade-offs among economic efficiency, durability, and dynamic performance in fuel cell hybrid power systems (FCHPS) under dynamic driving conditions. First, a hybrid prediction model termed LSTM-LSSVM with Cascade Correction (LSTM-LSSVM-CC) is developed. The cascade correction (CC) mechanism adopts a hierarchical structure to capture both low-frequency steady-state trends and high-frequency dynamic fluctuations, which are typically challenging for single models to represent. By integrating an online residual correction mechanism, this model generates accurate future power demand sequences. Second, a Dynamic Spatio-Temporal Fusion (DSTF) method is introduced to construct a high-dimensional DRL state space. This approach integrates predicted data, historical residuals, and real-time system states, enabling the agent to perform anticipatory decision-making. Third, a Dynamic Hierarchical Adaptive Multi-Objective Optimization Framework (DHAMOF) is designed. This framework dynamically adjusts objective weights and constraint boundaries based on real-time operating characteristics, enabling adaptive switching of optimization priorities across diverse scenarios. Furthermore, a closed-loop control architecture comprising “prediction–decision–execution–feedback” is established. By incorporating rolling horizon optimization and a proportional-integral (PI) residual compensation mechanism, the proposed architecture effectively suppresses prediction error accumulation and mitigates communication delays. Simulation results under combined CLTC-P and WLTP driving cycles demonstrate that, compared to conventional fixed-weight strategies, the proposed method achieves an 11.3% reduction in hydrogen consumption, a 30.9% decrease in SOC fluctuation range, and a 55.3% reduction in power tracking error. Moreover, under disturbance scenarios involving prediction errors, sensor noise, and a 200 ms communication delay, the system exhibits superior robustness: the increase in hydrogen consumption is limited to within 8.3 g/100 km, and the power tracking error is reduced by 65.6% relative to uncorrected baselines. This collaborative optimization approach overcomes the limitations of traditional open-loop prediction and fixed-weight control, offering a novel technical pathway for the high-efficiency and stable operation of fuel cell hybrid power systems. Full article
(This article belongs to the Special Issue Recent Advances in Fuel Cell Technology and Its Application Process)
Show Figures

Figure 1

24 pages, 15380 KB  
Article
Emergency Power Regulation of Wind Turbines Based on LVRT Energy Dissipation Circuit Reuse
by Lexuan Chen, Qingqin Ma and Weike Mo
Energies 2026, 19(7), 1757; https://doi.org/10.3390/en19071757 - 3 Apr 2026
Viewed by 201
Abstract
Under high-power disturbances such as HVDC blocking, stability strategies such as generator tripping are employed to ensure the frequency stability of the sending-end power grid. For renewable energy units, rapid emergency power reduction instead of direct tripping can quickly reduce active power and [...] Read more.
Under high-power disturbances such as HVDC blocking, stability strategies such as generator tripping are employed to ensure the frequency stability of the sending-end power grid. For renewable energy units, rapid emergency power reduction instead of direct tripping can quickly reduce active power and suppress frequency spikes, while maintaining grid connection to provide dynamic reactive power support, avoiding voltage collapse, and smoothly restoring power after a fault, thus improving the transient stability and resilience of a high-proportion renewable energy grid. However, the control performance of rapid emergency power reduction for wind turbines is limited by the converter’s overcurrent capacity and the unit-side load limit. Sudden large-scale active power reduction can easily cause motor speed fluctuations and mechanical stress accumulation, and may trigger current limiting and protection actions when the inverter current is saturated, or the DC bus voltage exceeds the limit, thus strictly limiting the range and duration of the adjustable power. To address the engineering requirements for rapid active power reduction in wind turbines, this paper proposes a control scheme based on low-voltage ride-through (LVRT) energy dissipation circuit reuse, and simultaneously conducts a special study on LVRT reuse conditions. When the unit receives a command to rapidly reduce active power, the scheme uses a percentage current duty cycle control strategy to drive the energy-consuming circuit to quickly dissipate excess energy. Simultaneously, it controls the pitch angle to increase at the maximum adjustment rate, thus completely eliminating excess power. This scheme leverages the existing LVRT hardware of the wind turbine to expand its functionality without requiring additional equipment. Furthermore, research on LVRT reuse conditions provides crucial support for the reliable operation of the scheme, demonstrating both outstanding economic efficiency and engineering practicality. Full article
Show Figures

Figure 1

26 pages, 4520 KB  
Article
Effects of Cone Segment Configuration on the Classification Performance of Hydrocyclones
by Xiaoxiao Cai and Hao Lu
Separations 2026, 13(4), 111; https://doi.org/10.3390/separations13040111 - 3 Apr 2026
Viewed by 167
Abstract
As an efficient solid–liquid separation device, the hydrocyclone is widely applied in various industrial fields such as coal preparation and oil impurity removal, and its classification performance directly determines the efficiency of industrial separation operations., As the core separation zone of the hydrocyclone, [...] Read more.
As an efficient solid–liquid separation device, the hydrocyclone is widely applied in various industrial fields such as coal preparation and oil impurity removal, and its classification performance directly determines the efficiency of industrial separation operations., As the core separation zone of the hydrocyclone, the cone segment, its structure and the number of cone angles directly affect the flow field distribution characteristics and particle classification performance of the hydrocyclone. To reveal the regulation mechanism of the combined cone angles on the classification performance of hydrocyclones, numerical analysis and experimental verification methods were adopted to investigate the internal flow field and classification performance of hydrocyclones under different cone angle combinations. The evolution laws of velocity field, pressure field, turbulence characteristics, and particle classification effect under different configurations were systematically explored. The results show that the basic characteristics of the core flow field of the hydrocyclone do not change essentially with the increase in the number of cone segments, but the amplitude, distribution, and stability of flow field parameters are significantly regulated. The three-cone configuration achieves the optimal flow field synergy effect: the amplitude of the high turbulence intensity zone is lower and concentrated near the central axis; the zero-velocity envelope surface is stably maintained at approximately 8 mm in the core separation zone; and the full axial fluctuation of the air core is gentle, which effectively inhibits random particle diffusion and flow pattern mixing. In terms of separation performance, the three-cone configuration exhibits the highest classification efficiency in the core range of sub-coarse particles (10~30 μm), with the cut size (approximately 17.5 μm) in a reasonable range, the steepness index reaching a peak value (approximately 0.55), and the pressure drop (approximately 1.8 × 105 Pa) and split ratio (2.8%) achieving synergistic optimization, balancing separation accuracy and energy consumption control. The single-cone configuration causes flow field disturbance due to the one-time contraction of the flow channel, while the four-cone configuration falls into the dilemma of “high pressure drop–marginal performance gain”, and neither achieves optimal performance. The regulation law of the number of cone segments revealed in this study provides a scientific basis for the structural optimization and engineering application of multi-cone hydrocyclones, and is of great significance for improving the particle classification efficiency in fields such as wastewater treatment and mineral processing. Full article
(This article belongs to the Section Separation Engineering)
Show Figures

Figure 1

14 pages, 931 KB  
Article
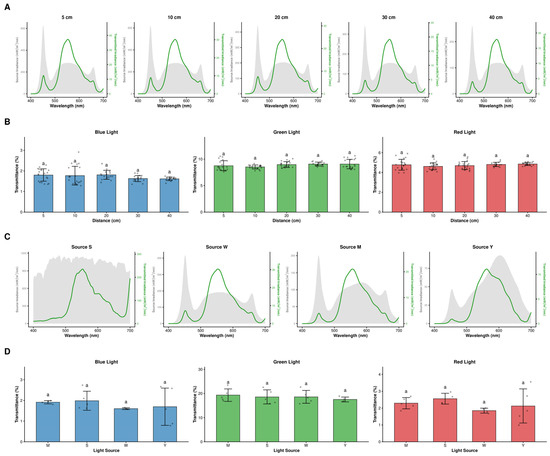
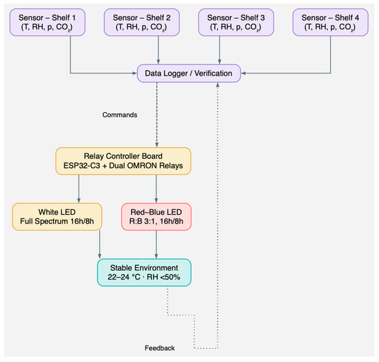
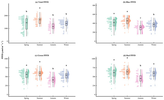
From Climate Control to Crop Reproducibility: An Intelligent IoT System for Vertical Horticulture
by Fernando Fuentes-Peñailillo, Pabla Rebolledo, Abel Cruces and Gilda Carrasco
Horticulturae 2026, 12(4), 429; https://doi.org/10.3390/horticulturae12040429 - 1 Apr 2026
Viewed by 235
Abstract
Ensuring experimental reproducibility and reliable isolation of crop responses remain critical challenges in vertical farming and controlled-environment horticulture, where minor microclimatic fluctuations can mask treatment effects and compromise comparability across experiments. This study presents an intelligent, low-cost IoT-based climate management system designed as [...] Read more.
Ensuring experimental reproducibility and reliable isolation of crop responses remain critical challenges in vertical farming and controlled-environment horticulture, where minor microclimatic fluctuations can mask treatment effects and compromise comparability across experiments. This study presents an intelligent, low-cost IoT-based climate management system designed as a methodological framework to stabilize environmental conditions and support reproducible crop responses in vertical horticulture. The system integrates real-time multi-sensor monitoring of temperature, relative humidity, atmospheric pressure, and CO2 concentration with automated high-power actuation for lighting and ventilation within a unified control framework. The platform was validated using lettuce (Lactuca sativa L. cv. Ofelia) cultivated under controlled vertical farming conditions, where environmental stability enabled the reliable detection of plant responses to contrast light spectra. Crop performance was evaluated through biomass accumulation, morphological traits, and nutritional quality parameters. The intelligent control system maintained environmental setpoints within narrow ranges throughout the cultivation cycle, minimizing microclimatic variability across vertical tiers. As a result, observed differences in plant growth and biochemical composition were less likely to be confounded by environmental drift. By shifting the role of IoT technologies from simple automation tools to experimental enablers, this work illustrates how intelligent climate control can support reproducibility, scalability, and methodological robustness in vertical horticulture research. The proposed open, modular architecture provides a transferable framework for reproducible crop experimentation and production in controlled-environment systems. Full article
(This article belongs to the Special Issue Advancements in Controlled-Environment Horticulture)
Show Figures

Graphical abstract

Back to TopTop