Sign in to use this feature.

Years

Between: -

Subjects

remove_circle_outline
remove_circle_outline
remove_circle_outline
remove_circle_outline
remove_circle_outline
remove_circle_outline
remove_circle_outline
remove_circle_outline
remove_circle_outline

Journals

remove_circle_outline
remove_circle_outline
remove_circle_outline
remove_circle_outline
remove_circle_outline
remove_circle_outline
remove_circle_outline
remove_circle_outline
remove_circle_outline
remove_circle_outline
remove_circle_outline
remove_circle_outline
remove_circle_outline
remove_circle_outline
remove_circle_outline
remove_circle_outline
remove_circle_outline
remove_circle_outline
remove_circle_outline
remove_circle_outline
remove_circle_outline
remove_circle_outline
remove_circle_outline
remove_circle_outline
remove_circle_outline
remove_circle_outline
remove_circle_outline
remove_circle_outline
remove_circle_outline
remove_circle_outline
remove_circle_outline
remove_circle_outline

Article Types

Countries / Regions

remove_circle_outline
remove_circle_outline
remove_circle_outline
remove_circle_outline
remove_circle_outline
remove_circle_outline
remove_circle_outline
remove_circle_outline
remove_circle_outline

Search Results (2,877)

Search Parameters:
Keywords = digital decision-making

Order results
Result details
Results per page
Select all
Export citation of selected articles as:
21 pages, 586 KB  
Article
Analysing Digital Government Performance Indicators Using a Clustering Technique-Embedded Fuzzy Decision-Making Framework
by Mehmet Erdem, Akın Özdemir, Hatice Yalman Kosunalp and Bozhana Stoycheva
Mathematics 2026, 14(7), 1233; https://doi.org/10.3390/math14071233 (registering DOI) - 7 Apr 2026
Abstract
Digital transformation is reshaping societies by promoting the adoption of advanced technologies. Moreover, the digitization of public services has become an important focus for governments. In this paper, digital government performance indicators are analyzed to improve the efficiency of digitizing public services. Based [...] Read more.
Digital transformation is reshaping societies by promoting the adoption of advanced technologies. Moreover, the digitization of public services has become an important focus for governments. In this paper, digital government performance indicators are analyzed to improve the efficiency of digitizing public services. Based on this awareness, the seven main criteria and twenty-one sub-criteria are determined. Then, a fuzzy decision-making framework is proposed to evaluate digital government performance across 165 countries as alternatives. To the best of our knowledge, limited studies have investigated an integrated clustering-based fuzzy decision-making framework for evaluating digital government performance. The intuitionistic trapezoidal fuzzy number-based analytical hierarchy process (ITFNAHP), a part of the introduced framework, is developed to find the weights of the main criteria and sub-criteria. Digital technologies, innovation, and the economy are the most significant criteria for digital government operations. The k-means clustering method is then employed to group the alternatives. The four clusters are obtained from the clustering technique. Next, the technique of order preference similarity to ideal solution (TOPSIS) is introduced to rank the digital governments of each cluster. Switzerland, Rwanda, North Macedonia, and Eswatini are the top choices among others in each cluster, respectively. Additionally, a sensitivity analysis is conducted considering the ten different situations. In addition, the managerial and policy implications are discussed, including the achievement of Sustainable Development Goals (SDGs). Full article
55 pages, 1527 KB  
Article
Maturity Model for Cognitive Twin-Enabled Sustainable Supply Chains
by Lech Bukowski and Sylwia Werbinska-Wojciechowska
Sustainability 2026, 18(7), 3635; https://doi.org/10.3390/su18073635 (registering DOI) - 7 Apr 2026
Abstract
The growing digitalization of supply chains and increasing sustainability requirements create the need for structured tools that assess organizational readiness for Cognitive Twin (CT) adoption. However, existing digital twin and sustainability maturity models rarely integrate technological architecture, governance, and circularity within a unified [...] Read more.
The growing digitalization of supply chains and increasing sustainability requirements create the need for structured tools that assess organizational readiness for Cognitive Twin (CT) adoption. However, existing digital twin and sustainability maturity models rarely integrate technological architecture, governance, and circularity within a unified framework. To address this gap, the study proposes the Supply Chain Twin Sustainability–Cognitive Maturity Model (SCT-SCMM), a novel framework that explicitly integrates governance structures, sustainability objectives, and a hierarchical system architecture into the assessment of Cognitive Twin readiness. Unlike existing models, the proposed framework captures the interdependencies between technological capabilities, decision intelligence, and governance mechanisms across multiple system layers, providing a systemic perspective on sustainable digital transformation. The framework structures organizational readiness through five interdependent layers: Physical, Control, Communication, Decision-making, and Governance, and defines staged maturity levels reflecting progression toward sustainable cognitive autonomy. This layered architecture enables the simultaneous evaluation of operational automation, digital intelligence, and institutional governance as co-evolving dimensions of Cognitive Twin adoption. The model was developed through a structured literature review and operationalized using a hybrid multi-criteria and fuzzy-based evaluation approach, enabling the evaluation of complex socio-technical systems under uncertainty. The framework was applied in an automated product-to-human warehouse case study to evaluate technological, sustainability, and governance readiness. The results demonstrate the model’s ability to identify maturity gaps, reveal inter-layer dependencies, and prioritize transformation pathways toward more resilient and circular logistics systems. By integrating governance, sustainability, and system architecture into a single maturity model, SCT-SCMM extends existing digital twin maturity approaches and provides a transparent decision-support tool for guiding staged Cognitive Twin adoption in next-generation sustainable supply chains. Full article
24 pages, 4332 KB  
Article
Depth-Aware Adversarial Domain Adaptation for Cross-Domain Remote Sensing Segmentation
by Lulu Niu, Xiaoxuan Liu, Enze Zhu, Yidan Zhang, Hanru Shi, Xiaohe Li, Hong Wang, Jie Jia and Lei Wang
Remote Sens. 2026, 18(7), 1099; https://doi.org/10.3390/rs18071099 - 7 Apr 2026
Abstract
As a key task in remote sensing analysis, semantic segmentation of remote sensing images (RSI) underpins many practical applications. Despite its importance, obtaining dense pixel-wise annotations remains labor-intensive and time-consuming. Unsupervised domain adaptation (UDA) offers a promising solution by utilizing knowledge from labeled [...] Read more.
As a key task in remote sensing analysis, semantic segmentation of remote sensing images (RSI) underpins many practical applications. Despite its importance, obtaining dense pixel-wise annotations remains labor-intensive and time-consuming. Unsupervised domain adaptation (UDA) offers a promising solution by utilizing knowledge from labeled source domains for unlabeled target domains, yet its effectiveness is often compromised by significant distribution shifts arising from variations in imaging conditions. To address this challenge, we propose a depth-aware adaptation network (DAAN), a novel two-branch network that explicitly leverages complementary depth information from a digital surface model (DSM) to enhance cross-domain remote sensing segmentation. Unlike conventional UDA methods that primarily focus on semantic features, DAAN incorporates depth data to build a more generalized feature space. This network introduces three key components: an adaptive feature aggregator (AFA) for progressive semantic-depth feature fusion, a gated prediction selection unit (GPSU) that selectively integrates predictions to mitigate the impact of noisy depth measurements, and misalignment-focused residual refinement (MFRR) module that emphasizes poorly aligned target regions during training. Experiments on the ISPRS and GAMUS datasets demonstrate the effectiveness of the proposed method. In particular, DAAN achieves an mIoU of 50.53% and an F1 score of 65.75% for cross-domain segmentation on ISPRS to GAMUS, outperforming models without depth information by 9.17% and 8.99%, respectively. These results demonstrate the advantage of integrating auxiliary geometric information to improve model generalization on unlabeled remote sensing datasets, contributing to higher mapping accuracy, more reliable automated analysis, and enhanced decision-making support. Full article
Show Figures

Figure 1

33 pages, 6015 KB  
Article
Use Infrastructures and the Design Evidence Link (DEL) for Urban Climate Mitigation: An Ex Ante and Ex Post Verification of User-Centred Mitigation Impacts
by Francesca Scalisi
Sustainability 2026, 18(7), 3587; https://doi.org/10.3390/su18073587 - 6 Apr 2026
Abstract
Achieving urban climate neutrality and interim mitigation targets requires rapid demand-side emission reductions, yet current user-centred interventions remain fragmented, are often concentrated on low-impact actions, and rarely provide a traceable basis for comparing outcomes, validity conditions, and equity implications across contexts. This paper [...] Read more.
Achieving urban climate neutrality and interim mitigation targets requires rapid demand-side emission reductions, yet current user-centred interventions remain fragmented, are often concentrated on low-impact actions, and rarely provide a traceable basis for comparing outcomes, validity conditions, and equity implications across contexts. This paper reframes demand-side mitigation as a design problem of “use infrastructures”: integrated configurations of communication, product-technology, services, interaction, and governance that make low-carbon choices practicable within everyday routines. We introduce the Design Evidence Link (DEL) as a traceability device supporting ex ante configuration (selection and orchestration of levers) and ex post verification (monitoring, attribution of outcomes, and trade-off control). Through a design-led comparative analysis of nine international cases in high-impact sectors (household energy, ground mobility, food systems, and circular economy/materials), we derive and consolidate a shared extraction and coding protocol that links determinants (barriers and enablers) to design requirements and decision-grade metrics (carbon impact, adoption, continuity, and equity), explicitly qualifying uncertainty and evidence levels. Cross-case results show that effective interventions rely less on isolated information and more on coordinated action packages that reduce cognitive and economic frictions, enhance data credibility through standards and accountability, and embed follow-up mechanisms that support behavioural continuity. DEL also surfaces recurring validity conditions and failure modes (digital exclusion, trust erosion, rebound, and lock-in), translating them into operational criteria for policy and design. Compared with behaviour-change or theory-of-change framings, DEL focuses on the observable orchestration of integrated conditions of use and on the explicit grading of evidence. It should therefore be read as a structured analytical–operational framework for ex ante and ex post assessment, whose transferability remains conditional on source quality, contextual prerequisites, and the limits of the selected cases. Full article
Show Figures

Figure 1

37 pages, 11482 KB  
Article
Automated BIM-Driven Multi-Criteria Assessment of External Wall Design: Evaluating Thermal Insulation Alternatives
by Giuliana Parisi, Stefano Cascone, Aurora Gugliuzzo and Rosa Caponetto
Sustainability 2026, 18(7), 3585; https://doi.org/10.3390/su18073585 - 6 Apr 2026
Abstract
The construction sector contributes to global CO2 emissions and resource consumption, highlighting the need for sustainable design strategies. In this context, building envelope performance plays a key role, supported by digital technologies. This study proposes an automated BIM-MCDM workflow to select the [...] Read more.
The construction sector contributes to global CO2 emissions and resource consumption, highlighting the need for sustainable design strategies. In this context, building envelope performance plays a key role, supported by digital technologies. This study proposes an automated BIM-MCDM workflow to select the optimal wall stratigraphy with Aerogel, EPS, and Rock Wool thermal insulation layers. The evaluation indicators are organized into three thematic clusters: Thermal Performance (TPI), Environmental Sustainability (ESI), and Economic Indicators (EI). Insulation alternatives and indicators are modeled in Autodesk Revit, enabling parametric variation in insulation layers and generating multiple stratigraphic configurations. Performance indicators are automatically calculated through a BIM-VPL integration using Dynamo, Microsoft Excel, and Tally. Fully interoperable parametric scripts enable data extraction from the BIM model, regulatory compliance verification, and the transfer of results back to the BIM model. Finally, indicator values are weighted and evaluated using an MCDM analysis based on the AHP method, fully implemented in Dynamo. The results indicate that EPS ranks first due to its strong performance in TPI and ESI, followed by Aerogel, influenced by EI, and Rock Wool, which shows a lower contribution to ESI. This research contributes to data-driven decision-making and the digitalization of sustainability-oriented performance assessment for building envelopes. Full article
Show Figures

Figure 1

14 pages, 2424 KB  
Article
Personalized Prediction of Postoperative Recurrence in Lung Squamous Cell Carcinoma: Integrating AI-Based Nuclear Morphometry and Clinical Data
by Tomokazu Omori, Akira Saito, Yoshihisa Shimada, Yujin Kudo, Jun Matsubayashi, Toshitaka Nagao, Masahiko Kuroda and Norihiko Ikeda
J. Pers. Med. 2026, 16(4), 205; https://doi.org/10.3390/jpm16040205 - 6 Apr 2026
Abstract
Background: This study employed artificial intelligence (AI) to analyze quantitative nuclear morphological features obtained from digital pathology images to predict postoperative recurrence in patients with lung squamous cell carcinoma (LSQCC). We aimed to develop a prediction model that contributes to the realization of [...] Read more.
Background: This study employed artificial intelligence (AI) to analyze quantitative nuclear morphological features obtained from digital pathology images to predict postoperative recurrence in patients with lung squamous cell carcinoma (LSQCC). We aimed to develop a prediction model that contributes to the realization of ‘personalized postoperative management’ tailored to individual tumor biology by integrating AI-extracted morphological features with clinical information. Methods: A total of 185 of the 253 surgically resected LSQCC cases were included; 136 were randomly assigned to the training set and 49 to the test set. Nuclear features from manually selected regions of interest were extracted and used to build AI-based prediction models. Three recurrence models were developed: recurrence within 2 years, within 5 years, and a three-category model (≤2 years, 3–5 years, >5 years or no recurrence). Support vector machine (SVM) and random forest (RF) algorithms were applied to each, yielding six predictive models. An ensemble approach was used to calculate AI-based risk scores, and a “total risk score” was developed by integrating these with the pathologic stage. Results: All six AI models demonstrated stable predictive performance, with AUC values ranging from 0.76 to 0.91. Kaplan–Meier analysis showed that the total risk score provided the most precise risk stratification (p < 0.005), with clearer separation between risk groups than the AI-based risk score alone. Conclusions: The integration of AI-based nuclear morphology analysis and clinical data provides an objective and practical tool for personalized postoperative management in LSQCC. This approach enables tailored clinical decision-making by identifying patients at high risk for early recurrence and customizing postoperative treatment plans to meet the specific needs of each individual. Full article
(This article belongs to the Section Personalized Therapy in Clinical Medicine)
Show Figures

Figure 1

37 pages, 1919 KB  
Article
LLMs for Integrated Business Intelligence: A Big Data-Driven Framework Integrating Marketing Optimization, Financial Performance, and Audit Quality
by Leonidas Theodorakopoulos, Aristeidis Karras, Alexandra Theodoropoulou and Christos Klavdianos
Big Data Cogn. Comput. 2026, 10(4), 110; https://doi.org/10.3390/bdcc10040110 - 5 Apr 2026
Viewed by 27
Abstract
Enterprise decision making in marketing, finance, and audit remains fragmented, leading to inefficient budget allocation and incomplete risk assessment. This study proposes an integrated, Big Data-driven decision-support framework that unifies Large Language Models (LLMs), attention-based marketing mix modeling, and multi-agent, game-theoretic optimization to [...] Read more.
Enterprise decision making in marketing, finance, and audit remains fragmented, leading to inefficient budget allocation and incomplete risk assessment. This study proposes an integrated, Big Data-driven decision-support framework that unifies Large Language Models (LLMs), attention-based marketing mix modeling, and multi-agent, game-theoretic optimization to coordinate cross-functional decisions. The architecture combines five modules: LLM-enhanced customer segmentation and customer lifetime value prediction, attention-weighted marketing mix modeling, multi-agent LLM systems for hierarchical budget optimization, attention-informed Markov multi-touch attribution, and LLM-augmented audit quality assessment. Empirical validation on a large-scale e-commerce dataset with 2.8 million customers and USD 156 million in marketing expenditure shows that marketing return on investment increases from 4.2 to 6.78 (61.4% relative improvement), financial forecasting error (MAPE) decreases from 12.8% to 4.7% (63.3% reduction), fraud detection accuracy improves by 29.8%, the Audit Quality Index reaches 0.951, and customer lifetime value prediction accuracy improves from 76.4% to 91.3%. By operationalizing the convergence of LLMs, attention mechanisms, and game-theoretic reasoning within a unified and empirically validated framework, the study delivers both theoretical advances and practically deployable tools for integrated business intelligence in digital economies. Full article
(This article belongs to the Section Large Language Models and Embodied Intelligence)
Show Figures

Figure 1

46 pages, 3809 KB  
Review
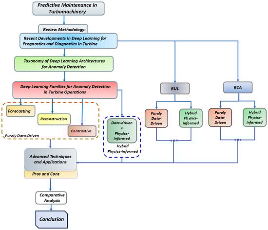
Overview on Predictive Maintenance Techniques for Turbomachinery
by Pierpaolo Dini, Damiano Nardi and Sergio Saponara
Machines 2026, 14(4), 396; https://doi.org/10.3390/machines14040396 - 5 Apr 2026
Viewed by 44
Abstract
Within the Industry 5.0 paradigm, the management of critical assets requires advanced digital architectures capable of ensuring resilience and operational sustainability. The present systematic review analyzes the state of the art in predictive maintenance (PdM) technologies for turbines and turbomachinery, providing a technical [...] Read more.
Within the Industry 5.0 paradigm, the management of critical assets requires advanced digital architectures capable of ensuring resilience and operational sustainability. The present systematic review analyzes the state of the art in predictive maintenance (PdM) technologies for turbines and turbomachinery, providing a technical examination of anomaly and fault detection frameworks, extended to remaining useful life (RUL) estimation and root cause analysis (RCA). The work addresses inherent sectoral challenges, ranging from the processing of high-dimensional multivariate time series (MTS) from Supervisory Control and Data Acquisition (SCADA) systems to labeled data scarcity and signal non-stationarity in real-world environments. Both purely data-driven frameworks and hybrid physics-informed models, such as Physics-Informed Neural Networks (PINNs), are critically evaluated against performance indicators. A significant contribution of this study lies in the classification of methodologies based on their readiness for real-time inference, emphasizing the role of Explainable AI (XAI) in providing transparent insights to domain experts, who remain central to decision-making processes. The primary objective of this review is to offer an analytical overview of progress to date against current technological gaps, tracing a clear trajectory for future developments. In this regard, the adoption of Generative AI and Large Language Models (LLMs) is identified as a fundamental step toward evolving into interactive, human-centric decision support systems. Full article
Show Figures

Figure 1

18 pages, 736 KB  
Perspective
Do We Need a New Diagnostic Model for Lung Cancer—Are We Ready? A Narrative Review of European Rapid Diagnostic Programs and an Operational Unified FTC-LCU Model
by Joanna Maksymowicz-Jaroszuk, Lukasz Minarowski and Robert Marek Mroz
Cancers 2026, 18(7), 1167; https://doi.org/10.3390/cancers18071167 - 4 Apr 2026
Viewed by 170
Abstract
Background: Lung cancer (LC) remains the leading cause of cancer-related mortality worldwide. Survival outcomes are strongly stage-dependent. Many patients are diagnosed at advanced stages due to pre-clinical and diagnostic delays. While advances in imaging, bronchoscopic techniques, molecular diagnostics, and systemic therapies have improved [...] Read more.
Background: Lung cancer (LC) remains the leading cause of cancer-related mortality worldwide. Survival outcomes are strongly stage-dependent. Many patients are diagnosed at advanced stages due to pre-clinical and diagnostic delays. While advances in imaging, bronchoscopic techniques, molecular diagnostics, and systemic therapies have improved individualized treatment, system-level delays continue to limit their impact. Aim of the study: The aim of this narrative review is a synthesis with an implementation-oriented framework proposal. Part I synthesizes the peer-reviewed literature, Part II presents an operational framework integrating a Fast Trac Clinic (FTC) and a network of Lung Cancer Units (LCUs) including proposed turnaround-time (TAT) goals. Methods: A narrative review of the literature of selected European policy documents addressing diagnostic delays, rapid-access lung cancer pathways, and coordinated care models was conducted. Results: European models demonstrate that structured referral criteria, centralized coordination, and predefined interval targets can achieve the first specialist assessment within 7–10 days and the completion of diagnostics within 21–28 days in optimized settings. Key determinants of timeliness include: direct primary care referral, parallel diagnostic processes, prioritized pathology and molecular testing, and multidisciplinary team (MDT) assessment. We propose operational TAT targets for chest CT, PET-CT, histopathology, NGS, PFTs, and MDT decision-making. Conclusions: Reducing avoidable diagnostic and therapeutic delays in LC requires a coordinated, system-level approach. A standardized FTC-LCU pathway with explicit TAT benchmarks, multidisciplinary governance, and digital support infrastructure may improve diagnostic efficiency, increase the proportion of patients treated at earlier stages, and enhance patient experience. Prospective evaluation of implementation impact on stage distribution and survival is advised. Full article
(This article belongs to the Section Cancer Causes, Screening and Diagnosis)
Show Figures

Figure 1

40 pages, 3285 KB  
Systematic Review
Multi-Dimensional Collaborative Paths for Low-Carbon Transformation in Manufacturing: Policy Responses, Techno-Economic Bottlenecks, and System Optimization
by Liang Xiao, Fagang Hu, Huiying Mao, Yuxia Guo and Conghu Liu
Sustainability 2026, 18(7), 3526; https://doi.org/10.3390/su18073526 - 3 Apr 2026
Viewed by 257
Abstract
The low-carbon transformation of the manufacturing industry is a key path to balance climate goals and industrial competitiveness. This systematic review critically analyzes 145 studies from 2012 to 2025 to explore the low-carbon transformation. Findings show that low-carbon city pilots reduce manufacturing carbon [...] Read more.
The low-carbon transformation of the manufacturing industry is a key path to balance climate goals and industrial competitiveness. This systematic review critically analyzes 145 studies from 2012 to 2025 to explore the low-carbon transformation. Findings show that low-carbon city pilots reduce manufacturing carbon intensity via fiscal and tech expenditures; industrial internet and additive manufacturing reshape low-carbon production, with digital and green process innovations driving emission reduction. Yet, bottlenecks exist: SMEs face digital adaptation and green financing constraints; excessive digitalization causes energy rebound; high-carbon industries’ deep decarbonization is hindered by unproven large-scale economic feasibility of low-carbon tech, alongside policy-technological disconnection, and green finance structural contradictions. This study proposes core solutions: dynamic policy adjustment mechanisms, multi-dimensional SME support systems, and technology–economy coupling evaluation models. It establishes research coordinates for academia, designs policy tools for decision-makers, and provides a technological framework for industrial deep decarbonization, offering global references for balancing climate goals and manufacturing competitiveness. Full article
Show Figures

Figure 1

33 pages, 2402 KB  
Review
Toward Advanced Sensing and Data-Driven Approaches for Maturity Assessment of Indeterminate Peanut Cropping Systems: Review of Current State and Prospects
by Sathish Raymond Emmanuel Sahayaraj, Abhilash K. Chandel, Pius Jjagwe, Ranadheer Reddy Vennam, Maria Balota and Arunachalam Manimozhian
Sensors 2026, 26(7), 2208; https://doi.org/10.3390/s26072208 - 2 Apr 2026
Viewed by 348
Abstract
Determining the optimal harvest time is among the most critical economic decisions for peanut (Arachis hypogaea L.) growers, directly influencing yield, quality, and market value. Unlike many other crops, peanuts are indeterminate, continuing to flower and produce pods throughout their life cycle. [...] Read more.
Determining the optimal harvest time is among the most critical economic decisions for peanut (Arachis hypogaea L.) growers, directly influencing yield, quality, and market value. Unlike many other crops, peanuts are indeterminate, continuing to flower and produce pods throughout their life cycle. As a result, pod development and maturation are asynchronous, making harvest timing particularly challenging. Conventional maturity estimation techniques, including the hull scrape method, pod blasting, and visual maturity profiling, are invasive, labor-intensive, time-consuming, and spatially limited. Moreover, differences in cultivar maturity rates and agroclimatic conditions exacerbate inconsistencies in maturity prediction. These challenges highlight the urgent need for scalable, objective, and data-driven methods to support growers in achieving optimal harvest outcomes. This review synthesizes the current understanding of peanut pod maturity and evaluates existing traditional and non-invasive approaches for maturity estimation. It aims to identify the limitations of conventional techniques and explore the integration of advanced sensing technologies, artificial intelligence (AI), and geospatial analytics to enhance precision and scalability in peanut maturity assessment and harvest decision-making. This review examines traditional destructive techniques such as the hull scrape method and pod blasting, followed by emerging non-invasive methods employing proximal and remote sensing platforms. Applications of vegetation indices, multispectral and hyperspectral imaging, and AI-based data analytics are discussed in the context of maturity prediction. Additionally, the potential of multimodal remote sensing data fusion and digital frameworks integrating spatial big data analytics, centralized data management, and cloud-based graphical interfaces is explored as a pathway toward end-to-end decision-support systems. Recent advances in non-invasive sensing and AI-assisted modeling have demonstrated significant improvements in scalability, precision, and automation compared with traditional manual approaches. However, their effectiveness remains constrained by the limited inclusion of agroclimatic, phenological, and cultivar-specific variables. Furthermore, the translation of model outputs into actionable, field-level harvest decisions is still underdeveloped, underscoring the need for integrated, user-centric digital infrastructure. Achieving a robust and transferable digital peanut maturity estimation system will require comprehensive ground-truth data across cultivars, regions, and growing seasons. Multidisciplinary collaborations among agronomists, data scientists, growers, and technology providers will be essential for developing practical, field-ready solutions. Integrating AI, multimodal sensing, and geospatial analytics holds immense potential to transform peanut maturity estimation. Such innovations promise to enhance harvest precision, economic returns, and sustainability while reducing manual effort and uncertainty, ultimately improving the efficiency and quality of life for peanut producers worldwide. Full article
(This article belongs to the Special Issue Feature Papers in Smart Agriculture 2026)
Show Figures

Figure 1

25 pages, 1180 KB  
Article
Analyzing Barriers and Strategies for Rail Freight Digital Transformation in Thailand
by Photsawi Sirisaranlak and Duangpun Kritchanchai
Logistics 2026, 10(4), 76; https://doi.org/10.3390/logistics10040076 - 2 Apr 2026
Viewed by 245
Abstract
Background: Railways worldwide are increasingly adopting digital technologies to improve operational performance and reliability. However, digital transformation in rail freight remains challenging, particularly in developing countries where organizational, technological, and institutional barriers persist. This study aims to identify key barriers to rail [...] Read more.
Background: Railways worldwide are increasingly adopting digital technologies to improve operational performance and reliability. However, digital transformation in rail freight remains challenging, particularly in developing countries where organizational, technological, and institutional barriers persist. This study aims to identify key barriers to rail freight digital transformation and propose strategies to address these challenges in Thailand’s rail freight sector. Methods: An integrated analytical approach combining Decision-Making Trial and Evaluation Laboratory (DEMATEL) and Importance–Performance Analysis (IPA) was applied. DEMATEL was used to analyze causal relationships among seven factors influencing digital transformation barriers, while IPA evaluated their importance and performance based on a case study of the State Railway of Thailand. Results: The findings show that management has the highest causal prominence, while quality and efficiency emerge as the primary effect factor. IPA results indicate that people, collaboration, and infrastructure require priority improvement. Conclusions: The study proposes four strategic directions to support rail freight digital transformation and provides a structured framework for identifying and prioritizing digital transformation barriers in rail freight systems. The study contributes by providing a structured framework for identifying, prioritizing, and addressing digital transformation barriers in rail freight systems. Full article
Show Figures

Figure 1

35 pages, 5535 KB  
Article
Digital Twin-Based Intelligent System for Thermal Conditioning of Engines and Vehicles with Phase Change Thermal Energy Storage
by Igor Gritsuk and Justas Žaglinskis
Appl. Sci. 2026, 16(7), 3439; https://doi.org/10.3390/app16073439 - 1 Apr 2026
Viewed by 311
Abstract
The development of modern transport energy systems is driven by increasing demands for energy efficiency, environmental sustainability, and operational reliability of vehicles. One of the most critical challenges in internal combustion engine operation is the cold-start condition, which results in increased fuel consumption, [...] Read more.
The development of modern transport energy systems is driven by increasing demands for energy efficiency, environmental sustainability, and operational reliability of vehicles. One of the most critical challenges in internal combustion engine operation is the cold-start condition, which results in increased fuel consumption, intensified component wear, and elevated emissions. Under these conditions, the development of intelligent thermal conditioning systems capable of accelerating engine warm-up and maintaining optimal thermal regimes becomes essential. This study proposes an intelligent engine and vehicle thermal conditioning system based on the integration of digital twin technology and phase-change thermal (PCM) energy storage. A digital twin architecture of the engine thermal conditioning system is developed to enable the integration of monitoring, simulation and predictive control of engine thermal processes. A mathematical model of the thermal conditioning system describing the dynamic temperature behavior of the engine, coolant, engine oil and PCM-based thermal energy storage units is formulated. A model predictive control strategy is implemented within the digital twin environment to support decision-making and optimization of engine thermal conditioning processes. Simulation and experimental results demonstrate that the proposed system can reduce engine warm-up time by 17.8–68.4%, decrease fuel consumption during the cold start phase by approximately 19.5–56.25%, and reduce harmful emissions. These findings confirm the potential of integrating digital twin technologies, predictive control and phase change thermal energy storage for improving the energy efficiency and environmental performance of modern transport power systems. Full article
Show Figures

Figure 1

52 pages, 18820 KB  
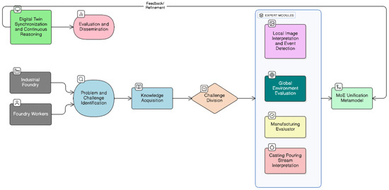
Article
Multimodal Industrial Scene Characterisation for Pouring Process Monitoring Using a Mixture of Experts
by Javier Nieves, Javier Selva, Guillermo Elejoste-Rementeria, Jorge Angulo-Pines, Jon Leiñena, Xuban Barberena and Fátima A. Saiz
Appl. Sci. 2026, 16(7), 3430; https://doi.org/10.3390/app16073430 - 1 Apr 2026
Viewed by 208
Abstract
Industrial pouring processes operate under highly dynamic conditions where small deviations can lead to defects, scrap, and production losses. Although modern foundries are equipped with multiple sensors and visual inspection systems, most monitoring approaches remain fragmented, unimodal, and difficult to interpret. Furthermore, annotated [...] Read more.
Industrial pouring processes operate under highly dynamic conditions where small deviations can lead to defects, scrap, and production losses. Although modern foundries are equipped with multiple sensors and visual inspection systems, most monitoring approaches remain fragmented, unimodal, and difficult to interpret. Furthermore, annotated anomalous samples in industrial settings are scarce, hindering the development of traditional methods. As a result, many critical pouring anomalies are detected too late or lack sufficient contextual information for effective decision making. In this work, we propose a multimodal framework for industrial scene characterisation that combines visual information and process signals through an explainable Mixture-of-Experts (MoE)-style expert-fusion strategy. First, we deploy an ensemble of specialised modules that collaborate to identify regions of interest, assess pouring quality, and contextualise events within the production process, thereby generating an interpretable description of pouring events. Second, we introduce a novel anomaly detection method for multimodal video data, combining a self-supervised transformer with an outlier-aware clustering algorithm. Our approach effectively identifies rare anomalies without requiring extensive manual labelling. The resulting information is structured into a digital twin-ready representation, supporting synchronisation between the physical system and its virtual counterpart. This solution provides a scalable, deployable pathway to transform heterogeneous industrial data into actionable knowledge, supporting advanced monitoring, anomaly detection, and quality control in real foundry environments. Full article
Show Figures

Figure 1

36 pages, 1163 KB  
Article
A Multicriteria Framework for Evaluation and Selection of Conversational AI Assistants in Mental Health
by Constanta Zoie Radulescu, Marius Radulescu and Alexandra Ioana Mihailescu
Future Internet 2026, 18(4), 191; https://doi.org/10.3390/fi18040191 - 1 Apr 2026
Viewed by 253
Abstract
The rapid proliferation of Conversational Artificial Intelligence Assistants (CAIs) has transformed access to mental health information through freely accessible web interfaces, mobile applications, and public APIs (Application Programming Interfaces), yet systematic methodologies for their evaluation remain limited. This paper introduces SELCAI-MH, a multicriteria [...] Read more.
The rapid proliferation of Conversational Artificial Intelligence Assistants (CAIs) has transformed access to mental health information through freely accessible web interfaces, mobile applications, and public APIs (Application Programming Interfaces), yet systematic methodologies for their evaluation remain limited. This paper introduces SELCAI-MH, a multicriteria framework for CAI evaluation and selection. This framework integrates four complementary multicriteria methods: Technique for Order Preference by Similarity to an Ideal Solution (TOPSIS), VIseKriterijumska Optimizacija I Kompromisno Resenje (VIKOR), Complex Proportional Assessment Method (COPRAS), and Combinative Distance-based Assessment (CODAS), capturing distance-based, compromise-based, proportional, and negative-ideal logics, and proposes SOLAG, an aggregation method that produces a consensus ranking across methods. SELCAI-MH employs a dual evaluation mechanism combining psychiatric expert assessment with AI-based scoring, expert-derived criterion weights, and domain-relevant conversational datasets. The framework is applied to nine internet-accessible CAIs: proprietary platforms (ChatGPT 5.2, Claude Sonnet 4.5, Gemini 1.5 Flash, Perplexity Sonar, Bing AI/Copilot) and open-source Llama variants deployed via cloud inference endpoints. Using a set of anxiety-related questions and CAI responses, evaluated across seven criteria, Claude Sonnet 4.5 emerged optimal, followed by ChatGPT 5.2 and Gemini 1.5 Flash. SOLAG produced highly consistent rankings across the four multicriteria decision-making (MCDM) methods (Spearman ρ ≥ 0.98). Overall, SELCAI-MH provides a structured and reproducible decision-support framework for selecting accessible CAIs in sensitive mental health contexts. Full article
(This article belongs to the Special Issue Artificial Intelligence-Enabled Smart Healthcare)
Show Figures

Graphical abstract

Back to TopTop